Abstract
The introduction of forests in cities has been an observable trend in recent years, with planned forest management projects proliferating around the world. The fact that many urban forests in the public space are traditionally managed by top-down bureaucratic procedures and guided by expert knowledge raises questions about whether green areas should follow the same management approach as other urban infrastructures, such as mobility infrastructures, or whether they should explore a collaborative approach designed to engage diverse stakeholders. This article examines the challenges of innovating in urban forests, changing the management rules that may limit participatory and deliberative processes to support decision-making. In particular, we analyzed how introducing a co-creation stage impacted the traditional competitive public tender procedure in the Madrid Metropolitan Forest project, using the Institutional Analysis and Development (IAD) framework. Results showed that the costs and benefits of innovation differ among involved actors, generating unintended deterrent effects for experimentation. To mitigate these decoupling effects, we suggest a strategic design of working rules and updating the shared incentive to move from a competitive and transactional logic to a more collaborative and co-creative form of connection.
1. Introduction
The introduction of forests in cities has been an observable trend in recent years, with planned forest management projects proliferating around the world. Municipalities and regions of very different latitudes and geophysical and climatic characteristics are announcing the planting of millions of trees. Prague, for example, has pledged to plant 1 million trees by 2030 [1], and so has the metropolitan area of Medellín, in Colombia [2]. The city of Milan has promised 3 million new trees [3], and the city of Sydney intends to add 5 million trees to the city’s existing urban forest by 2030 [4]. In the case of Madrid, the municipal government is planning Europe’s largest urban forest project to date, consisting of more than 35,000 hectares of green areas, which will occupy 75 kilometers around the city center [5].
As around 56% of the world’s population lives in cities [6,7] and produce 70% of the planet’s Greenhouse Gases [7,8], there is growing political interest in the implementation of tree-planting projects as “climate change adaptation strategies” [9,10,11]. Indeed, the current European policy framework underlines the importance of greening cities in the framework of the New Green Deal [12,13,14]. In Europe, several of the projects that seek to introduce urban forests are framed by local governments as a measure to reduce pollution and to adapt to changes in climate, specifically because of the storage of carbon dioxide through their primary life function of photosynthesis [15,16].
While each of the emerging forest projects has a different dimension and characteristics, many are called urban forests by their promoters (see projects related in the first paragraph), differentiating them from urban gardens or parks. Although the definition is very broad and is subject to cultural and typological interpretations, an urban forest is generally considered as the system encompassing all trees within an urban area and urban forestry as the discipline that deals with their cultivation and management [10,17,18].
The term urban forestry emerged in Europe in the early 1990s to refer to the intentional management of natural resources in urban areas [17]. Since then, there has been a growing emergence of plans and strategies from local governments to enhance urban public spaces to cope with extreme weather conditions, improve air quality and enhance the perception of well-being [16,19,20]. The fact that many urban forests in the public space are traditionally managed by top-down bureaucratic procedures and guided by expert knowledge [18,21] raises questions about whether green areas should follow the same management approach as other urban infrastructures, such as mobility infrastructures, or whether they should explore a collaborative approach designed to engage diverse stakeholders [22].
As a result, mechanisms need to be explored to enable deliberative decision-making processes, with a range of diverse stakeholders, to sustain systems change for sustainability over time, regardless of political agendas or external funding [7,21,23]. However, these new mechanisms challenge traditional management practices and have incurred difficulties in their implementation due to the strong resistance to change within bureaucratic organizations [24], the social attrition derived from the empty ritual practices of participation [25], and the difficulty of finding adequate frameworks in economic and temporal terms to make continued participation possible [26,27]. Understanding how traditional organizational management procedures, and the bureaucracy that accompanies them, facilitate or hinder social demand is, therefore, a key research hypothesis.
This article aims to explore the challenges of innovating in green infrastructure management rules, specifically urban forests, within traditional bureaucratic structures that may limit participatory and deliberative processes to support decision-making. As noted in the paragraph above, participatory and deliberative processes are needed to support sustainable innovation in green infrastructure management. In particular, we aim to explore how a traditional competitive public tender procedure and its outcomes can be impacted by introducing a co-creation and collaboration stage. The Institutional Analysis and Development (IAD) framework is the conceptual lens guiding the analysis. Additionally, the article outlines the methodological approach of combining a case study method with ethnographic fieldwork analysis.
Following this introduction, there is a brief description of the state of the art in urban innovation management in Section 2. Section 3 outlines the materials and methods applied in the analysis and the conceptual framework adopted for this. Section 4 describes the Madrid Metropolitan Forest as a research object. Section 5 contains the results of the analysis through the Institutional Analysis for Development lens. Section 6 elaborates on the discussion that emerged from the results, and Section 7 concludes this study.
2. Innovation in Urban Management
The development of human habitats until the Industrial Revolution was primarily a collective task. From primitive villages to Renaissance cities, the vast majority of these habitats were not the exclusive product of a macro-foundational decision, they did not emerge from the boards of specialists based on a design act, nor did they respond to preconceived models [28]. This means that “urban planning by specialists is a recent phenomenon in the history of cities” [29].
The delimitation of geographical space for parks, gardens, and trees in the urban space has become an expert and bureaucratic practice [30,31], consolidated in procedures that, as the prominent scholar Max Weber stated “are both efficient and necessary, but are also rigid and resistant to change due to the inherent tension between the need for standardization and the potential for innovation” [24]. Therefore, to be able to adapt to changing circumstances, such as climate change impacts, it is necessary to create new structures and procedures in the management and governance of public and common goods.
At present, cities considered in the environmentalist agenda as examples of “environmental degradation” [32] are emerging as important subjects of policies, strategies and plans and “laboratories to experiment with solutions” [33] for adapting to climate change. The innovative impulse is currently nourished by streams of thought that advocate for the dissolution of the nature–human dichotomy [34,35], or the need for a multi-species policy because the climate crisis is not a purely human issue [36]. At the same time, European political agendas have expanded the idea of the “entrepreneurial state” [37,38], with some municipal managers tentatively experimenting in public services (re)design processes [39], labs [33], and demonstrations [40,41].
The wide range of tools and mechanisms that city managers are exploring is present across several dimensions, including diagnosing the problem and defining the process, prototyping capabilities at multiple interconnected levels, developing a portfolio approach, introducing new management approaches, and deploying transformative forms of capital [42].
The concept of a “regulatory sandbox” was originally developed in the fintech industry but is now being adapted for use in urban planning and policy. Essentially, a regulatory sandbox provides a space for innovators to conduct limited tests of their ideas with less restrictive regulations, real customers, and ongoing guidance from regulators [43]. This approach is gaining popularity and is being used by various governments to allow for the testing of innovative ideas that would not be possible under normal conditions. One example is the “France Experimentation” program [44], which allows economic actors to request adaptations to legal rules and, if approved, test their innovations in the field. This moves away from traditional “command-and-control” methods does not mean relaxing rules or concentrating power, but rather allows for greater experimentation and innovation within a regulated framework [42,45].
In parallel, many advances have been made in dissemination and awareness raising to amplify the audiences reached. There is still much room for improvement in the municipalities to make further use of findings from behavioral economics to catalyze the innovation needed for deep systemic change. In this way, the private sector can, for example, nudge citizens’ decisions on decisive long-term issues. In 2010, the United Kingdom Government created a “nudge unit,” formally known as the Behavioural Insight Team, to explore the use of behavioral economics and market signals to encourage citizens to behave in a more socially integrated way. This idea was inspired by Richard Thaler, the Chicago University professor and Nobel Prize in Economics in 2017, who popularized the “nudge” theory [46], which suggests that governments can design environments that make it easier for people to choose what is best for themselves and society in the long-term while respecting individual freedom.
If we accept that public policy may be conceived as a facilitating mechanism for change, it can become a channel for dialogue with society, making the design process itself adaptive and inclusive [26,27]. Public participatory experiments, such as participatory budgets, citizen assemblies, citizen consultation virtual platforms [47,48], and the most recent social media big data analysis applied to capture social narratives [49,50], that have been carried out so far suggest that the policy co-production practices and the participatory design of public policies do not represent a retreat of public administrations that favors autonomous community problem-solving but a mechanism for creating new engagement pathways [25,51,52]. Participation, as noted by D’Alena [53], revives democracy; it does not debilitate it. However, there is a critical distinction between participating in an empty ritual and having the real power necessary to influence the outcome of the process [25].
In terms of inter-organizational collaborative strategies, one of the most effective ways of promoting innovation in urban management is through multi-stakeholder partnership arrangements [23]. Such collaborations rely on the inclusion of different actors, including those from the private sector, in order to benefit from diverse experience and specialized knowledge. Stott emphasizes the need for transparency, accountability, and inclusivity in partnership processes, as well as the importance of addressing power imbalances and promoting social justice. Multi-stakeholder partnerships have the potential to transform societies and create more equitable and sustainable futures, but only if they are grounded in shared values, mutual trust, and a deep understanding of context [23,54,55].
Technological developments are also an established innovation driver in the climate fight and in the race towards urban neutrality (e.g., digitization or electrification processes). Likewise, the growing green start-up and entrepreneurship sector is making alignments with urban climate change policies and international agendas. Incubators and accelerators are emerging that aim to contribute to achieving climate adaptation, especially through the use and commercialization of clean technologies [56].
Contemporary policy and governance innovations includes a focus not only on improving services, processes, and products, but also on changing the institutions, norms, beliefs, and values underpinning governance structures, as well as the political mechanisms through which these services and products are designed and delivered [42,57]. In many new management approaches listening and dialogue processes, finance and measurement mechanisms, and public policies are re-tailored as targets evolve and are designed to identify system dynamics, interdependencies and emerging connections, recognizing the complexity of the system and the particularities of the context.
However, despite the growing emergency of experiments and demonstrations in urban environments around the world, such “testing” remains a “niche” that encounters many barriers to its massive deployment from both the perspective of interdisciplinary work [58,59] and transitions from the “niche” to the established “regime” without being co-opted [51]. Building effective multi-actor collaboration [23] or mainstreaming experimentation within an organization [18] may also pose difficulties.
By examining institutional and governance settings, this paper explores how several factors influenced the decision-making in a specific urban forest case study, the Madrid Metropolitan Forest project. The work explores the emergence of new norms and values to promote stakeholder participation and collaboration, and the outcomes and impacts of these processes on the forest resource system. The study also identifies potential conflicts among stakeholders with different interests and the implications of these for the governance of the forest resource system.
3. Materials and Methods
3.1. Conceptual Framework: Institutional Analysis and Development (IAD) Framework
In this paper, the lens frame for the analysis of the Madrid Metropolitan Forest tendering process is the Institutional Analysis and Development (IAD) framework developed at the beginning of the 1990s by Nobel Laureate in Economics, Elinor Ostrom [60,61,62].
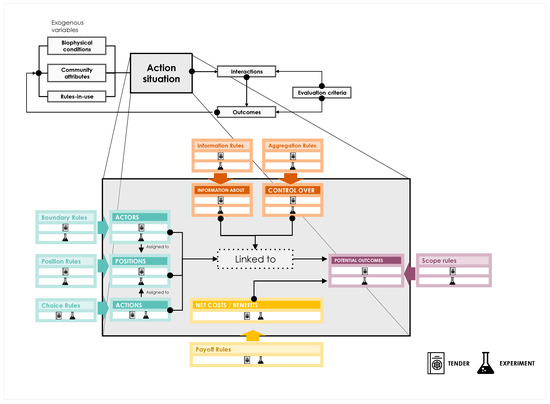
The IAD is a broad framework that provides a set of elements for analyzing any institutional setting, without depending on a specific theory. The IAD framework highlights the socio-cultural, institutional, and biophysical context within which all such decisions are made and recognizes that action situations are in turn shaped by the attributes of the physical world, the human community, and rules-in-use. The IAD framework was designed for application to any type of policy situation in which individuals and communities craft new policies—in the sense of rules interacting among participants—as partial solutions for changing policy problems.
As shown in Figure 1, at the heart of the IAD is the “action situation”, in which individuals interact with each other and jointly effect outcomes that are differentially valued by those actors [63]. According to Ostrom [62] (p. 11): “Action situations are the social spaces where individuals interact, exchange goods and services, solve problems, dominate one another, or fight (among the many things that individuals do in action situations).” The term action situation as an analytical concept guides us “to isolate the immediate structure affecting a process of interest to the analyst for the purpose of explaining regularities in human actions and results, and potentially to reform them” [62].
Figure 1.
The Institutional Analysis and Development framework (background) and the structure of analysis of an action situation (foreground) [61].
Regarding the rest of the categories in the framework, position rules outline the primary role an actor can play in a given scenario. Boundary rules specify the criteria that determine an actor’s eligibility for this position and the process of entering and exiting it. Choice rules define the permissible actions that actors can take, while information rules impact the level of information accessible to actors, influencing their decision-making among different courses of action. Additionally, aggregation rules determine whether a single or multiple participants must make decisions in situations where multiple actors hold the same position. Payoff rules assign rewards or sanctions to actions, and scope rules define the allowable outcomes [61].
The IAD framework has undergone several revisions since its original publication in Ostrom’s “Governing the Commons” in 1990, which focused on the analysis of common-pool resources, namely forestry, water management, fisheries and transportation systems [31,64,65,66], and the institutions that govern them. The revised version of the IAD framework presented in Ostrom’s “Understanding Institutional Diversity” in 2005 was chosen to address the research question because it places greater emphasis on the importance of adaptive governance and institutional change processes. The revised framework includes an expanded set of variables on the dynamics of institutional change over time and emphasizes the need for context-specific analysis and the adaptation of institutional arrangements to local conditions.
It is important to acknowledge the limitations of the chosen analytical framework, which, like any other, is a simplification of reality. This framework does not account for the multi-scale linkages present in most human practices in the globalized and interconnected society we live in. To mitigate this bias, the multi-scale dimension has been incorporated into the ethnographic interpretation of fieldwork. A more systematic understanding is needed not only on the institutional level but also in the broader context that influences management decisions and their outcomes [31].
In view of the above, this framework could help provide empirical evidence of how different institutional arrangements, governance mechanisms, and stakeholder interactions affect the design, management and finance of complex social-ecological systems. From a practical application point of view, this analysis aims to provide urban managers with insights that contribute to partial solutions for changing policy and administrative problems.
Regarding the future challenges identified by the author of the framework [62] (p.23), this article addresses the following: “(i) explore asymmetric situations where agents have different degrees of power to contribute to the provision of a public good; (ii) develop experiments in the field and examine how different system resources do or do not fit with different rules for organizing action”.
3.2. Methods: Case Study and Ethnographic Analysis Approaches
This research combined a case study approach and ethnographic analysis method, to interpret the fieldwork conducted within the boundaries of the case study. Case study research is typically adopted to understand complex social phenomena establishing cause–effect relationships [67,68] indicated for theory building [69]. On the other hand, the ethnographic method pursues an in-depth analysis of what people “say”, “say they do”, and “actually do” [70]. In this way, bringing the two approaches together enables us to analyze whether the outcomes are location-specific (socio-cultural or political) or shared with similar processes. Consistency of findings across the case study suggests more generalized trends, while also recognizing the limitations of what generalizations can be made from a single case.
The fact that this research has been conducted in the framework of an European research project (European Institute of Innovation and Technology-EIT-Climate-KIC Madrid Deep Demonstration Program) from 2019 to 2022, allowed the establishment of trust with the public managers and agents involved, particularly as two of the authors of the paper were directly involved in the actual implementation of the co-creation experiment described. For this reason, this study’s methodology could be considered as collaborative management research [71], i.e., an effort by two or more parties, where at least one of whom is a member of an organization or system under study and at least one of whom is an external researcher, to work together in learning and producing the necessary information [72,73,74]. In this type of study, the researcher is not a mere observer, but an agent involved in the action situation who engages in cogenerating “actionable scientific knowledge” [71]. This methodology has thus enabled: (i) avoidance, or at least minimization, of concerns from interviewees regarding the identity of the researchers; (ii) strong knowledge of the origin and evolution of the chosen case study; and (iii) participation in decision-making processes of the action, its design and implementation.
The timeframe of the fieldwork was a year and a half, between January 2020 and June 2021, and the production of this text was conducted at a later stage. The data production techniques used in this research include participant observation, interviews, and analysis of documentary material produced by local actors. Participant observation was conducted in various social action spaces linked to the European project, such as informal gatherings, group meetings, and work sessions, online and phone conversations, working breakfasts and lunches, and observation in the city. Participant observation was thus applied consistently throughout the research process, through observing social action spaces and verbal and non-verbal communication deployed in face-to-face and virtual environments.
Three in-depth, semi-structured interviews were conducted to delve into the perspectives of the agents in the field involved at different levels in the action situation analyzed (see Appendix B). As this is an ethnographic study and the objective is not to make statistical generalizations but to provide an in-depth understanding of common perceptions and experiences, individual interviewees were selected using an intentional sampling technique, i.e., the participants do not constitute a statistically representative sample of the population [75,76].
The third research technique applied is the analysis of documents generated by actors in the field [75], which are fundamental pieces in this research as an expression of conventions about the social practice of managing projects related to urban regeneration to face climate change (See Supplementary Materials link).
The information obtained from these sources of data has been triangulated among themselves to ensure adequate representation, to increase synchronic reliability of data, and to uncover any deeper meaning in the data [76]. Transcripts and emerging themes were categorized and (re)coded in order to seek possible patterns in the texts and assist in the interpretation of results and analysis.
4. Case Study
The Metropolitan Forest of Madrid is a 75 km long planned forest belt, promoted by the Madrid City Council in 2019 as one of the highlights of the political agenda. The total projected area is 32,035 ha (Figure 2a,b), of which 81% are existing natural spaces and the rest is land to be prepared for planting (wasteland, rubbish dumps). Two million trees are projected to be planted in the coming 10 years in 2300 ha of residual peripheral land where 1.2 mill habitants are living, 50% of it in private ownership (see Table 1).
Figure 2.
(a) Map of the metropolitan forest within the administrative boundary of the province of Madrid, where in green are marked the areas of protection of animal and plant species. Source: https://lab.elmundo.es/bosque-metropolitano-madrid/index.html (accessed on 10 January 2023); (b) Map of the metropolitan forest in the city of Madrid (the different colors indicate the lots into which the project is divided). Source: Madrid City Council website: https://estrategiaurbana.madrid.es/concurso-bosque-metropolitano/ (accessed on 10 January 2023).
Table 1.
Classification of types of intervention planned by Madrid City Council in the Madrid Forest surface. Source: Madrid City Council.
A historical review of Madrid’s planning reveals how the intention to plan a green belt around the urban core of Madrid was postponed various times in the last 100 years, especially during the 1950s and 1960s due to an influx of new inhabitants which meant the prioritization of living space. The current Madrid Forest project is proposed as a public urban infrastructure with an estimated cost of 3.6 million euros, primarily funded by the municipality. Since its launch in 2019, there has been growing interest from companies wishing to sponsor planting activities, and agreements have been reached with various organizations. Although initially planned to be 100% public, several businesses have invested in the project, and the first activities are being funded by companies through “Foro de Empresas por Madrid”, sponsoring companies (Interview with the Directorate General of Strategic Planning).
The design and implementation project for the Metropolitan Forest was developed through a public tender with the intervention of a jury [77]: the “International Ideas Competition for the Metropolitan Forest”, which was divided into five lots based on geographical criteria (Figure 2b). Participants were required to submit proposals for a specific lot, following the competition’s specifications. The tender lasted 2.5 months, from the publication of the tender documents until the proposal submission deadline.
Prior to the tender, open co-creation sessions for two days were organized by the Madrid City Council in collaboration with the Universidad Politécnica de Madrid, specifically the Innovation and Technology for Development Center (itdUPM), and the Belgian consultancy Democratic Society. Figure 3 shows the key milestones in chronological order.
Figure 3.
Milestones in the Madrid Metropolitan Forest tendering process, with the previous co-creation sessions. Source: Authors.
The objective of these sessions was to co-create a collective vision of the future forest and establish design criteria for consortia of companies intending to submit proposals. On the first day (13 July 2020), a variety of narratives were presented to provide context for the Metropolitan Forest project within the history and morphology of the city of Madrid. On the second day (14 July 2020), participatory ideation was conducted to expand the imaginaries of the future forest beyond a purely techno-environmental vision. Figure 4 displays the resulting digital workboard. The criteria ideation was structured around three topics: (i) New narratives, models, and aesthetics for integrating nature into the city; (ii) nature as a protector of health and biodiversity; and (iii) new green economies and green jobs.
Figure 4.
View of a section of the collaborative workboard resulting from the co-creation process. To access the complete board click on the following link: https://miro.com/app/board/o9J_kpIYGfY=/ (in Spanish) (accessed on 14 July 2020). Source: Universidad Politécnica de Madrid.
These co-creation sessions involved a total of 738 registered participants, 566 of which connected virtually during the two days of sessions. The co-creation methodology consisted of the following stages: (1) The session facilitator explained the methodology step by step. (2) Participants introduced themselves through the virtual workboard. (3) The entire group was divided into three groups each focusing on one of the previously mentioned topics. Each team was led by two individuals: an academic specialist in the respective topic and a facilitator. (4) After team discussion, a wrapping-up moment took place to summarize the key ideas from each team. (5) Participants expressed their preferences by voting for their preferred suggestions using virtual stars on the workboard. (6) Finally, the most popular criteria were selected by the entire group (refer to Figure 5).
Figure 5.
Zoom-in view of the voting stage on the workboard, using stars, focusing specifically on the topic: “New narratives, models, and aesthetics regarding the introduction of nature in the city”. Three suggestions from three participants are translated into English in the margins of the figure. (14 July 2020). Source: Universidad Politécnica de Madrid.
The recorded videos of the sessions were posted on the Academic partner YouTube channel and received 50% more views, exceeding 1400 views as of the date of writing this article. Overall, 80% of the participants registered with the name of their work organization which corresponded to municipal bodies, private companies, NGOs, citizen groups and academia, and came from more than 17 countries (see Section 5. Results for more detail of participants profile). The rest of the participants registered on an individual capacity.
In total, 33 proposals were submitted [78], and from these, a jury selected by the coordinating team at the Madrid City Council chose 5 winners. Each proposal was submitted with a code name to ensure anonymity. The judging criteria were organized into four categories: (i) Environmental criteria; (ii) social criteria; (iii) compositional quality; and (iv) technical and economic viability.
5. Results
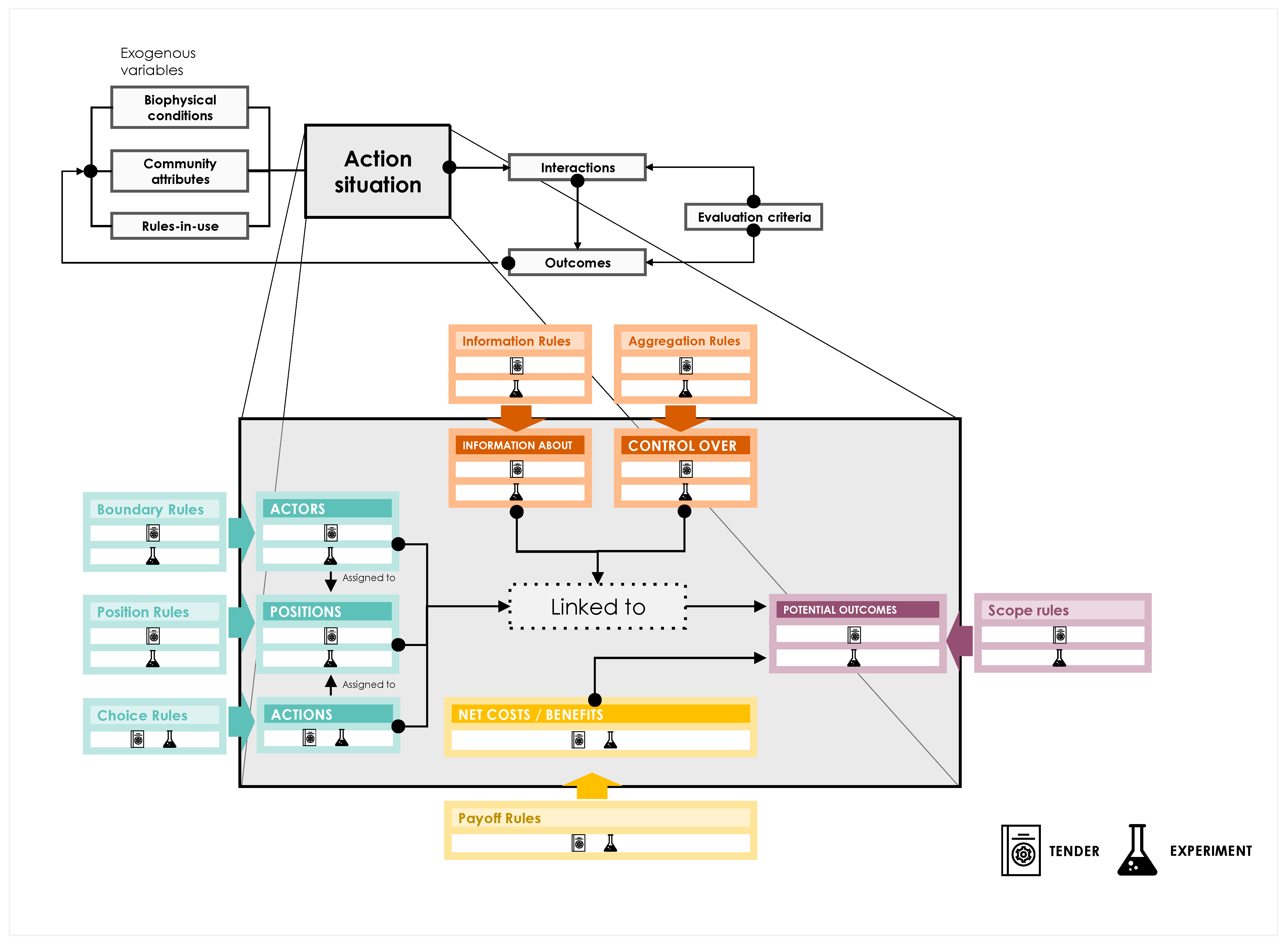
The results of applying the IAD conceptual framework to the case study are presented below. Figure 6 summarizes the analysis of the action situation [62]. For the purposes of this research, this refers to the public tender process (the tender) with the previous co-creation sessions (the experiment) as the procedures chosen to define the initial phases of design and management of the Madrid Metropolitan Forest project. In the Metropolitan Forest case, the action situation was regarded as shaping the efforts toward accessible and interdisciplinary forest design and management.
Figure 6.
The action situation analysis through the IAD framework. Source: Authors.
The project emerged as a flagship project on the agenda of one of the political parties that won the 2019 elections for the Madrid City Council (position rule). Within the City Council, it was the city officials of the Directorate General (DG) of Strategic Planning (actor) who were tasked with initiating the project. They chose the public tender with the intervention of a jury [77] regulated in Spain by the Law on Public Sector Contracts, in Spanish “Ley 9/2017, de 8 de noviembre, de Contratos del Sector Público” (boundary and position rule).
Other partners of the Madrid City Council proposed the idea of carrying out an “experiment” in this tender process to the DG city officials. They included the Universidad Politécnica de Madrid (UPM), specifically a team of project managers and researchers from the Innovation and Technology for Development Center (itdUPM), and the consulting firm Democratic Society (whose Spanish focal point is a former City Council worker).
The experiment involved two-day sessions for collective ideation of the vision of the future forest and the cross-cutting criteria to be considered for its design with the intention of “enabling individuals to engage in face-to-face discussions to improve tendering outcomes” [62]. Expert and practitioner speakers were invited to provide inputs to inspire the creative process (see list in Appendix A). To do this, the DG city officials hired the Academic partner (UPM) and granted them total freedom to design the format and dynamics of the sessions (choice rule). These sessions were developed openly so that anyone who wanted could participate with prior online registration (boundary and information rule). Dissemination was mainly carried out by the Academic partner (information and aggregation rules).
The expected potential outcomes were: (i) To impact the bureaucratic procedure rules of the tendering process, activating the interest of other actors and achieving more interdisciplinary and diverse teams in the proposals; (ii) to enlarge the concept of the Madrid Forest beyond techno-environmental criteria, aligned with socio-economic and cultural co-benefits; and (iii) to produce a synthetic set of recommendations to inspire a systemic approach to the whole forest design (see Appendix A: “Illustrated Guide For A Forest”). In short, the motivation underlying the experiment was to transform the usual transactional relationship—contract between the Public Administration and a design and maintenance companies in exchange for a previously fixed sum of money—into a collaborative relationship where the terms of the action were defined among a greater diversity of agents and knowledge.
Related to the first potential outcome, the IAD approach reveals that the experiment allowed the broadening of the profile of audiences and scope to co-create. Figure 7 classifies the profiles of the 738 participants registered, following the approach of the Quintuple Helix Innovation Model [79,80]. Here, it can be observed that almost half of the participant organizations were small and medium-sized enterprises (SMEs) and self-employed professionals, accounting for 47% of the participants. In total, 12% of participants could be described as “non-regular” actors in a public tender, such as associations, students, representatives of cultural centers, and environmental NGOs. It was observed that this incipient diversity was not maintained in the subsequent phases of the tendering process because the 33 proposals received by the Madrid City Council by the deadline 2.5 months later [78] were composed by engineering companies and architectural firms leading each consortium—and only one winning proposal incorporated an actor with experience in participatory processes who was knowledgeable about the historical activist movement in the district.
Figure 7.
Organization type of participants in the experiment. Source: Authors.
The tender requirements [77] fostered this lack of diversity, requiring a minimum viable team with “at least three planners with degrees in Forestry Engineering, Agronomy, Architecture, and/or Landscaping, a specialist in the environment and green infrastructures, a specialist in civil works, and a topographer” (boundary rules and aggregation rules). The incentives to participate in the tender expressed by one of the participating companies in the competition were, in addition to obtaining information about the execution budget, to “gain more experience, visibility, and prestige” (Interview with an academic manager of the experiment). For this reason, the second expected outcome could not be fully achieved because the above-mentioned requirement directly impacted the forest concept that each team could develop. On the contrary, the third potential outcome (see Appendix A: “Illustrated Guide For A Forest”) was carried out as planned because it was the one under the control of the smallest number of actors not constrained by the tender requirements.
It is interesting to note that there was no participation from investor agents or actors with agroforestry grassroots knowledge, inhabitants of smaller municipalities bordering the future forest project’s perimeter. This may be due to a gap in access to the information (information rules) as these audiences are not present in the related networks of the project’s partner organizations that designed and disseminated the experiment: the Academic partner, UPM, and the consulting firm Democratic Society. The dissemination was done through newsletters and social media (Twitter, LinkedIn) of these organizations, which also generated an access gap for those who do not handle (or do not frequently use) these digital channels.
Furthermore, the clear absence of investor agents allows for a broader reflection, which would require further research. In 2019, when the Metropolitan Forest project was launched, there were conversations with some European financial intermediaries about the feasibility of channeling foreign investment into the project. These organizations frequently argued that it was unlikely that foreign capital investment funds would be interested in urban greening projects due to insufficient Return on Investment (ROI) in such projects (Bankers Without Boundaries during a recorded meeting, 14 February 2019).
Finally, it should be emphasized that the control of information rules was centralized in the political actor and in the city officials’ team of the DG in charge of the general coordination of the project, from the original decision to introduce a peri-urban forest in the city of Madrid to the selection of the winning projects by jury. This fact, and others previously referred to, have had an impact on the potential outcomes that will be discussed in the following section. The application of the IAD framework allows us to identify key factors and conditions that impact the adequacy of the project to the needs and aspirations of diverse stakeholders.
6. Discussion
The results of analyzing the case study through the lenses of Institutional Analysis suggest that the experiment was not strategically planned to maximize the incorporation of actors with diverse and interdisciplinary knowledge in the design of the Madrid urban forest. As this study has shown, there are institutional tradeoffs and synergies (in terms of Ostrom: strategies, norms, and rules) among actors that need to be understood, contested, and negotiated to achieve real innovation in green infrastructure planning within bureaucratic structures. Indeed, if the experiment and tender linkages had been planned more holistically to support a profound change in the rules, the interdisciplinary outcomes of the project would have been more visible in the 33 proposals received during the tender process.
Specifically, the following areas are discussed in relation to the tender and experiment linkages resulting in the previous section: (i) Unintended deterrent effects for experimentation, and (ii) mitigating decoupling and shared incentives.
6.1. Unintended Deterrent Effects for Experimentation
When analyzing the deterrents to innovation in the tendering process, it is observed that some difficulties could have been corrected if continuous monitoring had been carried out, while others were difficult to avoid because the procedure itself imposed limitations on deadlines and required technical criteria, as seen previously. In this sense, the tender specifications required that each proposal be worked on by a minimum team that incorporated specific technical knowledge (environmental science or engineering, civil and topographical engineering) and regulated (graduates and degree-holders), and complying with that minimum, any profile could be incorporated. However, this fact was not consistent with the narrative transmitted in the co-creation sessions to break down disciplinary silos and think “outside the box” when envisioning a forest beyond the strictly techno-environmental.
Another critical element was the criteria for the selection of winners by the jury. To rate each finalist proposal, more weight was given to environmental criteria—40 points for improving soil quality, types and groupings of plant species, and measures to improve biodiversity—than to social criteria—10 points for actions to promote urban health, education, research, sports, healthy habits, sensory quality, and the improvement of food sovereignty [77]. These criteria were not altered after the co-creation sessions because the transmission of the results of the co-creation phase to the jury was timid. Few members of the jury participated and were aware of the co-creation sessions held and their results. This latter fact may have made it difficult to make a judgment from an “integral or systemic vision of the future forest project, and prevailing the inertia of not stepping out of the usual to avoid risks” (interview with a jury member).
When analyzing the potential transfers of the experiment to the tendering process in detail, it was further observed that the transmission function was also weak, and while it resulted in a very interesting collective work, it was too independent of the formalized process of tendering participation. The two days of co-creation brought together a set of actors who offered counter-narratives to the mainstream of urban planning that were truly creative—such as the historical narrative of forests as places where secret things happen, for example—but not immediately easy to combine with the international competition and techno-urban expert knowledge that was necessary to provide in any planned forest design.
Impacting a bureaucratic procedure using a participatory and deliberative experiment thus requires careful monitoring and curation of the process as a visible and legitimized role. That must be executed in real time to ensure that the necessary transfer and translation between formalized procedure and civic innovation do not fade. This facilitation function is crucial when external agents operate within a bureaucratic organizational structure with established rules. Such structure and rules must be well understood for hybridization to occur.
6.2. Mitigating Decoupling and Shared Incentives
As this study has shown, despite deploying significant resources, organizations nowadays continue to face difficulties in balancing political-management tensions. The phenomenon of means-ends decoupling is critical in unraveling the larger phenomenon of institutional decoupling [27,81,82,83]. As we have seen, the balance between incentives and deterrents for action is not always an easy task. In the case study, the analysis of net benefits and costs (and payoff rules) of the action—i.e., perceived benefits and costs in terms of actors’ personal commitment to keeping promises and honoring forms of reciprocity extended to them [60]—denotes that there are associated costs that are often undervalued when introducing a co-creation process in the incubation of a new project. Among the main costs are: (i) Time (and money) to develop a curated co-created process and time voluntarily invested by participants; (ii) synchronization of the bureaucratic procedure with longer times for collective creation; (iii) potential conflicts over the intellectual property of collective ideas; (iv) political pressure to deliver tangible results (trees planted) within the government legislature; and (v) disaffection of the DG city officials due to political top–down pressure.
Counteracting this, there was a feasible arena for experimentation among the actors involved due to the shared incentive to move from a competitive and transactional logic in bureaucratic procedures to a more collaborative and co-creative form of connection. This could potentially have an impact on meeting social demands and, in response to specific demands to balance technology-oriented approaches, increase the socio-economic and cultural co-benefits of a forest in the city. Sharing incentives is a crucial element in generating the “social space for innovation” [42,83], something fueled by the previous working trajectory among some of the actors involved (especially the City Council and the University) that facilitated the emergence of new ideas and experiments.
Rather than the competition dynamics implicit in an international competition with a jury, opening a social space for co-creation could imprint collaborative dynamics among potential stakeholders. In this regard, the common desire to “gain the support of the citizenry” is also observed. As explicitly expressed by the jury members in the Decalogue of recommendations when they addressed the winners after their votes: “Citizen participation is considered the basis of success, the population must be proud of the project” (…) “The project must be a long-term city project, as was the case in the city of Vitoria, and transcend local corporations to become a project for and by the people of Madrid, assumed by all political groups” (Jury’s Decalogue of recommendations, 11 December 2020). Showing a friendlier face to the citizenry should not be “a simple makeup operation, but a careful and constant symbolic work that the late-modern institutions must carry out to reconstruct the link they maintain with their user subjects” [84]. “Citizen engagement”, however, is a complex task in which there is constant tension between manipulation to obtain legitimacy and the real transfer of power [25].
Given the increased rationalization and fragmentation of the institutional environment in which organizations involved in this case study (City Council, University, consultancy, companies, NGOs, etc.) and, in general terms, contemporary organizations are rooted, more effort needs to be devoted to analyzing decoupling effects and their symbolic impact. In short, incorporating strategically designed rules and collectively sharing and interpreting the actors’ incentives turn out to be vital elements to achieving the common purpose.
7. Conclusions
Bureaucratic procedures that are based on competition logic structurally limit the promotion of collaborative dynamics. This finding is not surprising; however, the case analyzed shows that there is potential for more flexible management and room to deviate from conventional guidelines. Changing the boundary rules of a classic procedure can influence the entire process, although the case’s results evidenced the partial achievement of outcomes to go beyond a rigid management that hinders the introduction of innovations and the engagement of various stakeholders. The experiment stage influenced the narrative and, indirectly, requirements to carry out citizen consultations in the action districts—that were required by the contract between the City Council and the winning consortia after the tender resolution—however, the jury criteria themselves and the composition of the proposing consortia were not influenced.
The public agent’s position is crucial in creating social space for innovation within a complex balance of risks and gains. The role of municipal officials is crucial as, in specific instances and under certain conditions, they can promote and sustain experimental spaces that fuel long-term sustainable transformation processes. At the same time, it is crucial to open deliberative spaces and dialogue with other social actors and to analyze the costs and benefits of acting for each actor to be able to balance the risks that each of them assumes from their position and how to distribute the gains fairly. Identifying incentives and deterrents of actors involved requires consideration of broader socio-economic, political, and historical contexts, as actions can have unintended consequences once initiated.
Strategic design for tracking actor incentives during the time of joint work and seeking similar experiences—under similar boundary conditions preferably—can assist key actors in taking the first or next steps. Experimentation logic requires a different approach that involves innovation and diverse stakeholder engagement in decision-making. In this paper, the Institutional Analysis and Development framework is particularly suitable for examining the effect of each institutional setting, applicable for both ex- and post-analysis and, particularly, initial diagnoses of potential costs, benefits, incentives, and deterrents for actors in latent innovation processes.
Having said all this, the pending challenge is the incorporation of new institutional procedures for public-private-social collaboration that facilitate the implementation of systemic and profound change actions that effectively translate rigid organizational structures. In the analyzed case, change agents are individuals working within hierarchical and bureaucratic organizations, constantly managing the means-ends decoupling, political-management pressures, and competition-collaboration tensions.
It would be interesting for further research to accumulate evidence based on ongoing cases where experimental actions have eased the strong resistance to change that often characterizes bureaucratic organizations. Looking further into the case of the Madrid Metropolitan Forest, it could be further analyzed to what extent the indirect influences of the previous co-creation experiment are being reflected in the execution of the winning projects. Regarding governance in multi-actor environments, from a broader perspective, the question remains open as to whether resources could be co-managed for the common benefit, such as an urban forest, generating new protocols or standardized practices that incorporate social spaces to innovate. Finally, more critical reflection is needed on the displacements in the governance of greening projects in public space from public to private actors and the apparent decoupling between the practices of political, scientific and economic-financial agents around urban renaturation.
Supplementary Materials
The following data sources have been analyzed as fieldwork materials and are available at the links indicated in this list: https://drive.google.com/file/d/1H67wvCbIoE3PRf7kR5sVpQ8x2WBWjaA6/view?usp=share_link (accessed on 15 January 2022).
Author Contributions
Conceptualization, S.R.-M., M.A. and T.S.-C.; methodology, T.S.-C. and S.R.-M.; validation, T.S.-C. and V.M.S.; formal analysis, S.R.-M.; investigation, S.R.-M., M.A., T.S.-C. and V.M.S.; resources, S.R.-M., M.A., T.S.-C. and V.M.S.; data curation, S.R.-M.; writing—original draft preparation, S.R.-M.; writing—review and editing, S.R.-M., T.S.-C. and M.A.; visualization, M.A. and S.R.-M.; supervision, T.S and V.M.S.; project administration, S.R.-M. and M.A; funding acquisition, S.R.-M. and M.A. All authors have read and agreed to the published version of the manuscript.
Funding
This research is framed in a contract of services between the Madrid City Council and the Universidad Politécnica de Madrid. It has also benefited from the work carried out in the following European projects: European Institute of Innovation and Technology (EIT) Climate-KIC “Madrid Deep Demonstration of Healthy and Clean Cities”, project under grant agreement No 210328, and European Union H2020 “Net Zero Cities”, project under grant agreement No 101036519.
Data Availability Statement
Data will be made available on request.
Acknowledgments
The authors would like to acknowledge the daily work of City Officials at the Madrid City Council: Silvia Villacañas, Mónica Cid, Mónica de Blas and the whole team at the General Directorate of Strategic Planning, Urban Development Government Area; Juan Azcárate, Marisol Mena, Luis Tejero e Irene García, at the General Subdirectorate of Climate Change and Energy, Environment and Mobility Government Area; and Santiago Saura, City Councillor of Internationalization. Thanks to the Universidad Politécnica de Madrid team working on the experiment: Luisa Guerra, Manuel Alméstar, Carlos Mataix and Julio Lumbreras. Thanks to Democratic Society team working on the experiment: Juan López-Aranguren, Antonella Broglia (freelance) and Manuel Pascual (Zuloark). Thanks to the reviewers of this article: Leda Stott and Leonardo Martins Dias.
Conflicts of Interest
The authors declare no conflict of interest. The funders had no role in the design of the study; in the collection, analyses, or interpretation of data; in the writing of the manuscript, or in the decision to publish the results.
Appendix A
The “Illustrated Guide For A Forest, Technical Conferences about the Metropolitan Forest Competition, Madrid City Council, Spain” is adapted from the following link (in Spanish): https://estrategiaurbana.madrid.es/wp-content/uploads/2020/08/200728-GUIA-ILUSTRADA-BOSQUE-ESP.pdf (accessed on 15 January 2023).
The following images show 4 of the 20 principles found in the guide:

Appendix B
Interviews conducted.
| Organization | Role |
| Madrid City Council | Manager coordinator of the Metropolitan Forest project, General Directorate of Strategic Planning, Urban Development Government Area. |
| Universidad Politécnica de Madrid | Designer and facilitator of the experiment from the Universidad Politécnica de Madrid, Innovation and Technology for Development Centre (itdUPM). |
| Madrid City Council | Member of the jury of the Madrid Metropolitan Forest and city official, Environment and Mobility Government Area. |
References
- Monitoring Website of the Tree Planting Scheme of the City of Prague. Available online: https://zastromujprahu.cz/ (accessed on 13 January 2023).
- Metropolitan Area of Medellín Plan. Available online: https://www.metropol.gov.uropaaltal/Paginas/Plan-Siembra-Aburra.aspx (accessed on 13 January 2023).
- Metropolitan and Municipality of Milan Tree Planting Project Website. Available online: https://forestami.org/en/ (accessed on 13 January 2023).
- Interactive Map of the Five Million Trees Public Plan for Greater Sydney. Available online: https://dpe.mysocialpinpoint.com.au/greening-our-city-grants_2019/map#/ (accessed on 13 January 2023).
- Website of the Madrid Metropolitan Forest. Available online: https://bosquemetropolitano.madrid.es/ (accessed on 13 January 2023).
- World Bank, 2020. World Bank Open Data. Available online: https://data.worldbank.org/ (accessed on 20 March 2023).
- Huovila, A.; Siikavirta, H.; Rozado, C.A.; Rökman, J.; Tuominen, P.; Paiho, S.; Hedman, Å.; Ylén, P. Carbon-neutral cities: Critical review of theory and practice. J. Clean. Prod. 2022, 341, 130912. [Google Scholar] [CrossRef]
- United Nations. New Urban Agenda, Habitat III, Quito, Ecuador; United Nations: New York, NY, USA, 2016; 74p. [Google Scholar]
- United Nations. Transforming Our World: The 2030 Agenda for Sustainable Development. Resolution 70/1 Adopted by the United Nations General Assembly on 25 September 2015. Available online: https://documents-dds-ny.un.org/doc/UNDOC/GEN/N15/291/89/PDF/N1529189.pdf?OpenElement (accessed on 2 March 2023).
- FAO. Guidelines on Urban and Peri-Urban Forestry; Salbitano, F., Borelli, S., Conigliaro, M., Chen, Y., Eds.; FAO: Rome, Italy, 2016. [Google Scholar]
- European Commission. The European Green Deal (COM/2019/640 Final). European Union. 2019. Available online: https://eur-lex.europa.eu/resource.html?uri=cellar:b828d165-1c22-11ea-8c1f-01aa75ed71a1.0002.02/DOC_1&format=PDF (accessed on 4 March 2023).
- European Commission. EU Biodiversity Strategy for 2030. Bringing Nature Back into our Lives. European Union. 2021. Available online: https://eur-lex.europa.eu/resource.html?uri=cellar:a3c806a6-9ab3-11ea-9d2d-01aa75ed71a1.0001.02/DOC_1&format=PDF (accessed on 4 March 2023).
- European Commission. A New EU Forest Strategy for 2030: For Forests and the Forest-Based Sector. European Union. 2021. Available online: https://eur-lex.europa.eu/resource.html?uri=cellar:21b27c38-21fb-11e3-8d1c-01aa75ed71a1.0022.01/DOC_1&format=PDF (accessed on 4 March 2023).
- European Commission. EU Green Infrastructure Strategy. European Union. 2013. Available online: https://eur-lex.europa.eu/resource.html?uri=cellar:d41348f2-01d5-4abe-b817-4c73e6f1b2df.0008.03/DOC_1&format=PDF (accessed on 4 March 2023).
- Borge, R.; Lumbreras, J.; Rodríguez, E. Development of a high-resolution emission inventory for Spain using the SMOKE modelling system: A case study for the years 2000 and 2010. Environ. Model. Softw. 2008, 23, 1026–1044. [Google Scholar] [CrossRef]
- De la Sota, C.; Ruffato-Ferreira, V.J.; Ruiz-García, L.; Alvarez, S. Urban green infrastructure as a strategy of climate change mitigation. A case study in northern Spain. Urban For. Urban Green. 2019, 40, 145–151. [Google Scholar] [CrossRef]
- Konijnendijk, C.C. A decade of urban forestry in Europe. For. Policy Econ. 2003, 5, 173–186. [Google Scholar] [CrossRef]
- Muñoz Sanz, V.; Romero Muñoz, S.; Sánchez Chaparro, T.; Bello Gomez, L.; Herdt, T. Making Green Work: Implementation Strategies in a New Generation of Urban Forests. Urban Planning. 2022, 7, 202–213. [Google Scholar] [CrossRef]
- Lwasa, S.; Mugagga, F.; Wahab, B.; Simon, D.; Connors, J.; Griffith, C. Urban and peri-urban agriculture and forestry: Transcending poverty alleviation to climate change mitigation and adaptation. Urban Clim. 2014, 7, 92–106. [Google Scholar] [CrossRef]
- Santos, M.M.; Lanzinha, J.C.G.; Ferreira, A.V. Review on urbanism and climate change. Cities 2021, 114, 103176. [Google Scholar] [CrossRef]
- Barron, S.; Dunster, K.; Williams, N.S.; Kozak, R.; Sheppard, S.R. A Scenario Process for Urban Forest Design. SSRN 2022, 4053326. [Google Scholar] [CrossRef]
- Minton, A. The Privatisation of Public Space; Royal Institute of Chartered Surveyors: London, UK, 2006. [Google Scholar]
- Stott, L. Partnership and Transformation: The Promise of Multi-Stakeholder Collaboration in Context; Taylor & Francis: Oxfordshire, UK, 2022. [Google Scholar]
- Weber, M. El Político y el Científico = The Politician and the Scientist; (No. 320.1 W4 1979); Alianza Editorial: Madrid, Spain, 1918. (In Spanish) [Google Scholar]
- Arnstein, S.R. A ladder of citizen participation. J. Am. Inst. Plan. 1969, 35, 216–224. [Google Scholar] [CrossRef]
- Sama Acedo, S. De la Smart City a Los Huertos Comunitarios = From the Smart City to the Community Garders. In Cosmópolis: Nuevas Maneras de ser Urbanos; Cruces, E.F., Ed.; Gedisa: Barcelona, Spain, 2016; pp. 167–200. (In Spanish) [Google Scholar]
- Romero-Muñoz, S. Producir Políticas Para una Ciudad “Descarbonizada”. Formas de Producción de Políticas Públicas Vinculadas al Cambio Climático en el espacio Público de Madrid = Producing Politics to a Decarbonized City. Formo f Produce Public Policies Linked to Climate Change in the Public Space of Madrid. Bachelor’s Thesis, Philosophy Faculty, UNED, Madrid, Spain, 2021. (In Spanish). [Google Scholar]
- Verdaguer Viana-Cárdenas, C. La Ciudad de las Tres Ecologías: Elementos para la Consolidación del Paradigma Ecológico en la Planificación Urbana y Territorial = The City of the Three Ecologies: Elements to Consolidate the Ecologic Paradigm in the Urban and Terrestrial Planning. Ph.D. Thesis, Architecture School, Universidad Politécnica de Madrid, Madrid, Spain, 2019. (In Spanish). [Google Scholar]
- Sennett, R. Building and Dwelling: Ethics for the City; Farrar, Straus and Giroux: New York, NY, USA, 2018. [Google Scholar]
- Zhang, Z.; Zhang, S. The ideas and methods of spatial structure-oriented urban growth boundary delimitation. A case study of Hangzhou City. Urban Plan. Forum 2013, 4, 33–41. [Google Scholar]
- Luo, J.; Wang, W.; Wu, Y.; Peng, Y.; Zhang, L. Analysis of an Urban Development Boundary Policy in China Based on the IAD Framework. Land 2021, 10, 855. [Google Scholar] [CrossRef]
- Grimm, N.B.; Schindler, S. Nature of cities and nature in cities: Prospects for conservation and design of urban nature in human habitat. In Rethinking Environmentalism: Linking Justice, Sustainability, and Diversity; MIT Press: Cambridge, MA, USA, 2018; Volume 23, pp. 99–126. [Google Scholar] [CrossRef]
- Mumford, L. The City in History: Its Origins, its Transformations, and its Prospects; Houghton Mifflin Harcourt: Boston, MA, USA, 1961; Volume 67. [Google Scholar] [CrossRef]
- Tomé, P. Miradas antropológicas a las relaciones entre naturaleza y cultura. A modo de introducción = Antrophological perspectives in the relationships between nature and culture. Disparidades Rev. De Antropol. 2009, 64, 7–22. (In Spanish) [Google Scholar]
- Latour, B. Politics of Nature: How to Bring the Sciences into Democracy; Harvard University Press: Cambridge, MA, USA, 2004. [Google Scholar]
- Haraway, D.J. Staying with the Trouble: Making Kin in the Chthulucene; Duke University Press: Durham, NC, USA, 2016. [Google Scholar]
- Mazzucato, M. Building the Entrepreneurial State: A New Framework for Envisioning and Evaluating a Mission-Oriented Public Sector; Working Paper No. 824; Levy Economics Institute of Bard College: Annandale-On-Hudson, NY, USA, 2015. [Google Scholar]
- European Commission. Proposed Mission: 100 Climate-Neutral Cities by 2030–by and for the Citizens. Report of the Mission Board for Climate-Neutral and Smart Cities. European Union. 2020. Available online: https://ec.europa.eu/info/sites/info/files/research_and_innovation/funding/documents/ec_rtd_mission-board-report-climate-neutral-and-smart-cities.pdf (accessed on 30 May 2023).
- Cottam, H. Radical Help: How We Can Remake the Relationships between Us and Revolutionise the Welfare State; Hachette UK: Paris, France, 2018. [Google Scholar]
- European Institute of Innovation & Technology (EIT) Climate-KIC. Transformation in time Strategy. 2019. Available online: https://www.climate-kic.org/wp-content/uploads/2022/05/Transformation-in-Time_EIT-Climate-KIC_Extension-2023.pdf (accessed on 30 May 2023).
- Net Zero Cities European Union Program. 2022. Available online: https://netzerocities.eu/ (accessed on 30 May 2023).
- Espiau, G. Policy and Governance Innovation: Definitions and examples in the climate space. In Southern Europe Focus; Research Project, European Institute of Innovation & Technology (EIT) Climate-KIC: Amsterdam, The Netherlands, 2019. [Google Scholar]
- Allen, H.J. Regulatory sandboxes. George Washington Law Rev. 2019, 87, 579. [Google Scholar] [CrossRef]
- France Experimentation Webpage. Available online: https://www.modernisation.gouv.fr/transformer-laction-publique/france-experimentation (accessed on 27 January 2023).
- Platforms that trigger innovation. La Caixa Foundation, Work4Progress Program Publication. Available online: https://fundacionlacaixa.org/documents/10280/820864/plataformas_que_activan_la_innovacion_en.pdf (accessed on 30 May 2023).
- Thaler, R.H.; Sunstein, C.R. Nudge: Improving Decisions about Health, Wealth, and Happiness; Yale University Press: New Haven, CT, USA, 2008. [Google Scholar] [CrossRef]
- Barney, D.; Coleman, G.; Ross, C.; Sterne, J.; Tembeck, T. (Eds.) The Participatory Condition in the Digital Age; University of Minnesota Press: Minneapolis, MN, USA, 2016. [Google Scholar]
- Corsín Jiménez, A.; Curto-Millet, D. Public, libre, commons: On the logics, logistics and locations of democratic participation in the digital age. Econ. Soc. 2023, 52, 179–201. [Google Scholar] [CrossRef]
- Rosenberg, E.; Tarazona, C.; Mallor, F.; Eivazi, H.; Pastor-Escuredo, D.; Fuso-Nerini, F.; Vinuesa, R. Sentiment Analysis on Twitter Data Towards Climate Action; KTH Royal Institute of Technology: Stockholm, Sweden, 2023. [Google Scholar] [CrossRef]
- Salgado-Criado, J.; Fernández-Aller, C. A wide human-rights approach to artificial intelligence regulation in Europe. IEEE Technol. Soc. Mag. 2021, 40, 55–65. [Google Scholar] [CrossRef]
- Smith, A. Social innovation, democracy and makerspaces. In Revista Española del Tercer Sector, (36) II Cuatrimestre; Fundación Acción contra el Hambre: Madrid, Spain, 2017; pp. 49–74. [Google Scholar]
- Cruces, F. (Ed.) Cosmópolis: Nuevas Maneras de ser Urbanos = “Cosmópolis”: New Ways of being Urban; Gedisa: Barcelona, Spain, 2016. (In Spanish) [Google Scholar]
- D’Alena, M. Immaginazione Civica, L’energia Delle Comunità Dentro la Política = Civic Imagination, the Power of the Community within the Policy; Luca Sosella Editore: Firenze, Italy, 2021. (In Italian) [Google Scholar]
- Austin, J.E.; Seitanidi, M.M. Collaborative value creation: A review of partnering between nonprofits and businesses: Part I. Value creation spectrum and collaboration stages. Nonprofit Volunt. Sect. Q. 2012, 41, 726–758. [Google Scholar] [CrossRef]
- Moreno-Serna, J.; Sánchez-Chaparro, T.; Mazorra, J.; Arzamendi, A.; Stott, L.; Mataix, C. Transformational collaboration for the SDGs: The Alianza Shire’s work to provide energy access in refugee camps and host communities. Sustainability 2020, 12, 539. [Google Scholar] [CrossRef]
- Bone, J.; Gonzalez-Uribe, J.; Haley, C.; Lahr, H. The Impact of Business Accelerators and Incubators in the UK; Department for Business, Energy & Industrial Strategy: London, UK, 2019. [Google Scholar]
- Ynag, K. Creating public value and institutional innovations across boundaries: An integrative process of participation, legitimation, and implementation. Public Adm. Rev. 2016, 76, 873–885. [Google Scholar] [CrossRef]
- Bursztyn, M.; Drummond, J. Sustainability science and the university: Pitfalls and bridges to interdisciplinarity. Environ. Educ. Res. 2014, 20, 313–332. [Google Scholar] [CrossRef]
- Bammer, G.; O’Rourke, M.; O’Connell, D.; Neuhauser, L.; Midgley, G.; Klein, J.T.; Richardson, G.P. Expertise in research integration and implementation for tackling complex problems: When is it needed, where can it be found and how can it be strengthened? Palgrave Commun. 2020, 6, 5. [Google Scholar] [CrossRef]
- Ostrom, E. Governing the Commons: The Evolution of Institutions for Collective Action; Cambridge University Press: Cambridge, UK, 1990. [Google Scholar]
- Ostrom, E. Understanding Institutional Diversity; Princeton University Press: Princeton, NJ, USA, 2005. [Google Scholar]
- Ostrom, E. Background on the institutional analysis and development framework. Policy Stud. J. 2011, 39, 7–27. [Google Scholar] [CrossRef]
- McGinnis, M.D.; Ostrom, E. Social-ecological system framework: Initial changes and continuing challenges. Ecol. Soc. 2014, 19, 30. [Google Scholar] [CrossRef]
- Polski, M.M.; Ostrom, E. An institutional framework for policy analysis and design. In Elinor Ostrom and the Bloomington School of Political Economy: A Framework for Policy Analysis; Cole, D.H., Macginnis, M.D., Eds.; Lexington Books: Lanham, MD, USA, 1999; pp. 13–47. [Google Scholar]
- Cox, M. Applying a social-ecological system framework to the study of the Taos Valley irrigation system. Hum. Ecol. 2014, 42, 311–324. [Google Scholar] [CrossRef]
- Nigussie, Z.; Tsunekawa, A.; Haregeweyn, N.; Adgo, E.; Cochrane, L.; Floquet, A.; Abele, S. Applying Ostrom’s institutional analysis and development framework to soil and water conservation activities in north-western Ethiopia. Land Use Policy 2018, 71, 1–10. [Google Scholar] [CrossRef]
- Yin, R.K. The case study method as a tool for doing evaluation. Curr. Sociol. 1992, 40, 121–137. [Google Scholar] [CrossRef]
- Yin, R.K. Case Study Research and Applications: Design and Methods; Sage Publications: Thousand Oaks, CA, USA, 2017. [Google Scholar]
- Eisenhardt, K.M. Building theories from case study research. Acad. Manag. Rev. 1989, 14, 532–550. [Google Scholar] [CrossRef]
- Malinowski, B. Argonauts of the Western Pacific: An Account of Native Enterprise and Adventure in the Archipelagoes of Melanesian New Guinea; Routledge: Oxfordshire, UK, 2002. [Google Scholar]
- Lieberman, A. Collaborative Research: Working with, Not Working. Educ. Leadersh. 1986, 43, 28–32. [Google Scholar]
- Coughlan, P.; Coghlan, D. Action research for operations management. Int. J. Oper. Prod. Manag. 2002, 22, 220–240. [Google Scholar] [CrossRef]
- Shani, A.B.; Mohrman, S.A.; Pasmore, W.A.; Stymne, B.; Adler, N. Handbook of Collaborative Management Research, 1st ed.; Sage Publications: Thousand Oaks, CA, USA, 2007. [Google Scholar]
- Soberón, M.; Sánchez-Chaparro, T.; Smith, A.; Moreno-Serna, J.; Oquendo-Di Cosola, V.; Mataix, C. Exploring the possibilities for deliberately cultivating more effective ecologies of intermediation. Environ. Innov. Soc. Transit. 2022, 44, 125–144. [Google Scholar] [CrossRef]
- Velasco, H.; y Díaz De Rada, Á. La Lógica de la Investigación Etnográfica; Trotta: Madrid, Spain, 1997. [Google Scholar]
- Díaz de Rada, Á. El taller del Etnógrafo: Materiales y Herramientas de Investigación Etnográfica = The Workspace of the Etnographer: Materials and Tools for Etnographic Research; UNED: Madrid, Spain, 2011. (In Spanish) [Google Scholar]
- Madrid City Council. Press Release on the Webpage. 19 October 2020. Available online: https://www.madrid.es/portales/munimadrid/es/Inicio/Actualidad/Noticias/El-Ayuntamiento-recibe-33-propuestas-para-el-concurso-de-ideas-del-Bosque-Metropolitano/?vgnextfmt=default&vgnextoid=59430cf1da045710VgnVCM2000001f4a900aRCRD&vgnextchannel=a12149fa40ec9410VgnVCM100000171f5a0aRCRD (accessed on 10 February 2023).
- Carayannis, E.G.; Draper, J.; Iftimie, I.O.; Crumpton, C.D. Accelerating the Arrival of Fusion Energy within a Quintuple Helix Innovation Ecosystem to Address Climate Change. SocArXiv 2019. [Google Scholar] [CrossRef]
- Alméstar, M.; Sastre-Merino, S.; Velón, P.; Martínez-Núñez, M.; Marchamalo, M.; Calderón-Guerrero, C. Schools as levers of change in urban transformation: Practical strategies to promote the sustainability of climate action educational programs. Sustain. Cities Soc. 2022, 87, 104239. [Google Scholar] [CrossRef]
- Madrid City Council. Tender Documentation: Competition Rules Document. October, 2020. Available online: https://estrategiaurbana.madrid.es/wp-content/uploads/2020/07/PCAP-Concurso-bosque-Metropolitano.pdf (accessed on 10 February 2023).
- Boxenbaum, E.; Jonsson, S. Isomorphism, diffusion and decoupling: Concept evolution and theoretical challenges. In The Sage Handbook of Organizational Institutionalism; Sage Publications: Thousand Oaks, CA, USA, 2017; Volume 2, pp. 77–101. [Google Scholar]
- Jabbouri, R.; Truong, Y.; Schneckenberg, D.; Palmer, M. Organizational Decoupling: A Systematic Literature Review and Directions for Future Research. In Proceedings of the EURAM Conference: EURAM 19, Lisbon, Portugal, 26–28 June 2019. [Google Scholar]
- Mataix, C.; Romero, S.; Mazorra, J.; Moreno, J.; Ramil, X.; Carrasco, J.; Stott, L.; Lumbreras, J. Working for sustainability transformation in an academic environment: The Case of itdUPM. In Handbook of Theory and Practice of Sustainable Development in Higher Education; Springer: Berlin/Heidelberg, Germany, 2017; Volume 4, pp. 217–234. [Google Scholar]
- Velasco, H. La Sonrisa de la Institución. Confianza y Riesgo en Sistemas Expertos = The Smile of the Institution. Williness and Risk in Expert Systems; Editorial Universitaria Ramón Areces: Madrid, Spain, 2006. (In Spanish) [Google Scholar]
Disclaimer/Publisher’s Note: The statements, opinions and data contained in all publications are solely those of the individual author(s) and contributor(s) and not of MDPI and/or the editor(s). MDPI and/or the editor(s) disclaim responsibility for any injury to people or property resulting from any ideas, methods, instructions or products referred to in the content. |
© 2023 by the authors. Licensee MDPI, Basel, Switzerland. This article is an open access article distributed under the terms and conditions of the Creative Commons Attribution (CC BY) license (https://creativecommons.org/licenses/by/4.0/).