Utilization Quality Evaluation and Barrier Factor Diagnosis of Rural Residential Areas in Agricultural Regions of the Northeast Plain: A Case Study of Wangkui County, Heilongjiang Province, China
Abstract
1. Introduction
2. Materials and Methods
2.1. Study Area
2.2. Data Source and Pretreatment
2.3. Explanation of the Utilization-Quality Connotation
2.4. Research Methods
2.4.1. Evaluation of Utilization Quality of Rural Residential Areas
2.4.2. Classification of Rural Settlement Areas
2.4.3. Diagnosis of Obstacle Factors
3. Results
3.1. Analysis of the Utilization Quality of Rural Residential Areas
3.1.1. Diagnosis of Obstacle Factors
3.1.2. Analysis of the Human Settlement Environment Quality of Rural Residential Areas
3.1.3. Analysis of the Ecological Environment Quality of Rural Residential Areas
3.1.4. Analysis of Utilization Quality of Rural Residential Areas
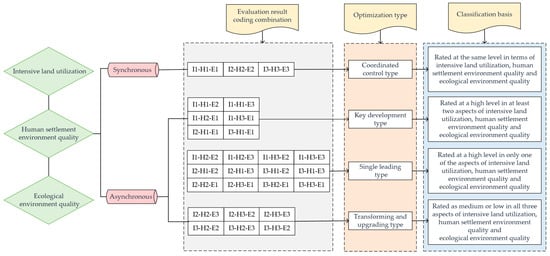
3.2. Classification and Optimization Scheme of Rural Residential Areas
3.3. Analysis of Obstacle Factors
4. Discussion
4.1. Construction of Rural Residential Areas Utilization Quality Index System
4.2. Classification Analysis of Rural Residential Areas
4.3. Obstacle Factors Affecting the Utilization of Rural Residential Areas
4.4. Limitations and Future Work
5. Conclusions
- (1)
- This study demonstrated that the utilization quality of the rural residential areas in Wangkui County was mainly at a moderate level, followed by low-level utilization quality, and, finally, high-level utilization quality. In terms of spatial distribution, the evaluation results of the utilization quality of the rural residential areas showed a circular distribution pattern, with the overall quality of utilization decreasing from the centers of the county towns to the surrounding areas. The central region had relatively intensive land utilization and strong suitability and convenience for production and living. With the increase in the distance from the central town, the advantageous locational conditions became less obvious. Furthermore, various types of service facilities were lacking, and the pollution caused by agricultural production became more severe. This phenomenon led to the poorer utilization quality of rural residential areas.
- (2)
- According to the evaluation results of the utilization quality of the rural residential areas, and using the multidimensional combination matrix to code and combine them, a total of 23 combination types were obtained. Based on the above results, the rural residential areas were divided into four types: the coordinated-control type, the key-development type, the single-leading type, and the transforming-and-upgrading type. Specific optimization measures were proposed for each type according to its characteristics.
- (3)
- Based on the diagnosis results of the obstacle factors, we found that the top five obstacle factors affected the high-quality utilization ranking of the rural residential areas in Wangkui County; these obstacle factors were the traffic land density, aggregation index, green-coverage rate of built-up areas, completeness of public service facilities, and proportion of secondary and tertiary industrial land area. In the future, we must focus on alleviating the main obstacle factors to enhance the utilization quality of rural residential areas.
Author Contributions
Funding
Institutional Review Board Statement
Informed Consent Statement
Data Availability Statement
Acknowledgments
Conflicts of Interest
References
- Tu, S.S.; Zhou, X.Y.; Long, H.L.; Liang, X.L. Progress and Prospects of Research on the Evolution and Optimization of Rural Settlement Space. Econ. Geogr. 2019, 39, 142–149. [Google Scholar] [CrossRef]
- Feng, J.H.; Ma, G.Q.; Li, J.; Zhu, C. Rural Residential Area Consolidation Strategy Based on Population Density and Layout Suitability—Taking Huating City in Gansu Province as an Example. Soil Bull. 2022, 53, 768–776. [Google Scholar] [CrossRef]
- Liu, Y.S.; Yang, R.; Li, Y.H. Potential of Land Consolidation of Hollowed Villages under Different Urbanization Scenarios in China. J. Geogr. Sci. 2013, 23, 503–512. [Google Scholar] [CrossRef]
- Feng, Y.F.; Zhao, S.L. Evaluation and Promotion Strategies of Sustainable Development of Rural Human Settlement Environment in Shandong Province. Chin. Agric. Resour. Reg. Plan. 2021, 42, 155–162. Available online: https://kns.cnki.net/kcms2/article/abstract?v=3uoqIhG8C44YLTlOAiTRKibYlV5Vjs7iy_Rpms2pqwbFRRUtoUImHQSM881s_38h081CQNoKU518d7h-2SkuM2JNkSlFGqQa&uniplatform=NZKPT (accessed on 1 April 2023).
- Andrew, J.H.; Daniel, G.B. Land-Use Change in Rural America: Rates, Drivers, and Consequences. Ecol. Appl. 2005, 15, 1849–1850. [Google Scholar] [CrossRef]
- Zheng, M.S.; Jiang, R.Z. Evaluation and Analysis of Regional Rural Ecological Environment Development Level—A Case Study of Shandong Province. J. Jiangsu Agric. Sci. 2020, 36, 1583–1588. Available online: https://kns.cnki.net/kcms2/article/abstract?v=3uoqIhG8C44YLTlOAiTRKibYlV5Vjs7iy_Rpms2pqwbFRRUtoUImHXOcTsr45Bm9pUGbdr0K4735TZaNVmkVNd7X0E7cDdjh&uniplatform=NZKPT (accessed on 1 April 2023).
- Sathi, S.R.; Jana, N.C. Impact of Geomorphic Attributes on Rural Settlement Distribution:A Case Study of Baghmundi Block in Purulia District, West Bengal. Int. J. Innov. Res. Dev. 2015, 4, 121–132. [Google Scholar]
- Cécile, T.; Robin, C.; Samuel, L.; Elisabeth, Z. An agent-based model for exploring the combined effects of social and demographic changes on the concentration and hierarchy of rural settlement patterns in North-Western Europe during the Middle Ages (800–1200 CE). J. Anthropol. Archaeol. 2020, 59, 101204. [Google Scholar] [CrossRef]
- Scorza, F.; Gatto, R.V. Identifying Territorial Values for Tourism Development: The Case Study of Calabrian Greek Area. Sustainability 2023, 15, 5501. [Google Scholar] [CrossRef]
- Dušan, R.; Danijela, V.; Miroljub, M. Tourism and sustainable development of rural settlements in protected areas—Example NP Kopaonik (Serbia). Land Use Policy 2019, 89, 104231. [Google Scholar] [CrossRef]
- Dakey, S.; Morey, B.; Sukhwani, V.; Deshkar, S. Applying Socio-Ecological Perspective for Fostering Resilience in Rural Settlements—Melghat Region, India. Sustainability 2023, 15, 1812. [Google Scholar] [CrossRef]
- Chen, C.L.; Xu, M.J.; Zhu, P.X.; Dong, L.F. Spatial and Temporal Pattern Evolution and Intensive Use Change of Rural Residential Areas in Jiangsu Province in the Past 30 Years. Resour. Environ. Yangtze Basin 2020, 29, 2124–2135. Available online: https://kns.cnki.net/kcms2/article/abstract?v=3uoqIhG8C44YLTlOAiTRKibYlV5Vjs7i8oRR1PAr7RxjuAJk4dHXolp6nnN5bwbhs2JqcBNMDsY6BMAIsO8M2sN8TpuRdEN3&uniplatform=NZKPT (accessed on 1 April 2023).
- Zhu, T.F.; Zhang, F.R.; Li, C.; Wang, L. Evaluation of intensive land use in rural residential areas: A case study of Mentougou District, Beijing. Territ. Nat. Resour. Study 2015, 34, 160–165. [Google Scholar]
- Liu, Y.B.; He, Q.; Zhang, F.F.; Cheng, Q.; Gao, X. Study on Evaluation of Intensive Land Use of Rural Residential Areas Based on Multi-dimensional Perspective: A Case Study of Tianchang City in Anhui Province. China Land Resour. Econ. 2022, 35, 83–89. [Google Scholar] [CrossRef]
- Yu, L.; Xie, D.; Xu, X. Environmental Suitability Evaluation for Human Settlements of Rural Residential Areas in Hengshui, Hebei Province. Land 2022, 11, 2112. [Google Scholar] [CrossRef]
- Zhu, Y.Y.; Zhou, X.Q.; Luo, J.; Cui, J.X. Evaluation of rural living environment quality and its spatial-temporal differentiation in the middle reaches of the Yangtze River urban agglomeration. Econ. Geogr. 2021, 41, 127–136. [Google Scholar] [CrossRef]
- Tang, N.; Wang, C. Comprehensive Evaluation and Spatial Differentiation of Rural Habitat Environment in Chongqing County. Res. Soil Water Conserv. 2018, 25, 315–321. [Google Scholar] [CrossRef]
- Hong, B.T.; Ren, P. Evaluation of ecological suitability for rural residential land based on minimum cumulative resistance model: A case study of Dujiangyan City. Resour. Environ. Yangtze Basin 2019, 28, 1386–1396. Available online: https://kns.cnki.net/kcms2/article/abstract?v=3uoqIhG8C44YLTlOAiTRKibYlV5Vjs7iLik5jEcCI09uHa3oBxtWoNCdDOHaOjyu_QWd1df9hQERweslBHIYoIgdccUabU63&uniplatform=NZKPT (accessed on 1 April 2023).
- Wang, S.H.; Li, Q.; Deng, S.H. Evaluation and optimization of rural residential areas based on ecological sensitivity and land suitability analysis: A case study of Tunchang County, Hainan Province. Chin. Agric. Resour. Reg. Plan. 2017, 38, 27–35. [Google Scholar] [CrossRef]
- Wen, B.; Liu, Y.Z.; Xia, M. Suitability Evaluation of Rural Residential Land from Perspective of Ecological Protection—A Case Study on Yixing City of Jiangsu Province. Water Soil Bull. 2016, 36, 280–285. [Google Scholar] [CrossRef]
- Hu, M.L.; Yong, X.Q.; Li, X.; Zhou, X.X. Optimization of spatial layout of rural residential areas under the guidance of urban-rural integration development: A case study of Tongshan District, Xuzhou City. Geogr. Geo-Inf. Sci. 2022, 38, 104–110. [Google Scholar] [CrossRef]
- Huang, B.Y.; Xie, B.P.; Chen, Y.; Wang, B.T.; Tao, W.Q.; Pei, T.T. Optimization of rural residential areas layout based on location suitability and ecological sensitivity: A case study of Gaize County, Tibe. J. Agric. Resour. Environ. 2022, 39, 406–416. [Google Scholar] [CrossRef]
- Li, B.J.; Chen, L.; Gu, H.H. Study on the spatial distribution pattern and accessibility of rural residential areas in northern Jiangsu: A case study of Feng County, Xuzhou City. Soil Bull. 2021, 52, 306–313. [Google Scholar] [CrossRef]
- Xu, F.; Wang, Z.Q.; Zhang, H.W. Research on the reuse of rural residential areas with the introduction of ecological concept. Resour. Sci. 2017, 39, 1299. [Google Scholar] [CrossRef]
- Zhang, G.J.; Zhu, Y.M.; Zang, L.; Yang, H.; Zhang, P.T. Evaluation and zoning of spatial reconstruction of rural residential areas in Changli County under the background of new urbanization. J. Agric. Eng. 2016, 32, 237–246. [Google Scholar] [CrossRef]
- Li, X.; Xu, Y.M. Grading evaluation of rural residential area consolidation potential based on entropy weight method: A case study of Yixian County, Hebei Province. Jiangsu Agric. Sci. 2014, 42, 465–467. [Google Scholar] [CrossRef]
- Liu, L.W.; Duan, Y.H.; Li, L.L.; Xu, L.S.; Zhang, Y.; Nie, W.Y. Spatial distribution characteristics and suitability evaluation of rural residential areas in Shanxi Province. Chin. J. Agric. Resour. Reg. Plan. 2022, 43, 100–109. Available online: https://kns.cnki.net/kcms2/article/abstract?v=3uoqIhG8C44YLTlOAiTRKibYlV5Vjs7iJTKGjg9uTdeTsOI_ra5_XS7gnrJNwHvxjteHPWxQJhUi41kX09H3PdZ9TlSOsgHi&uniplatform=NZKPT (accessed on 1 April 2023).
- Yang, X.Z.; Wang, Q. Evaluation of rural living env2ironment quality and its impact analysis in Wannan Tourism Area. Acta Geogr. Sin. 2013, 68, 851–867. [Google Scholar]
- Hou, X.H.; Wang, Z.Q.; Yang, J. Evaluation and zoning of cultivated land quality and utilization in selenium-rich areas: A case study of Sanyuan District in Fujian Province. Resour. Sci. 2015, 37, 1367–1375. [Google Scholar]
- Zhao, X.M.; Zhou, B.J.; Huang, X.Y.; Yi, D.; Lai, X.H.; Chen, L. Evaluation of land quality for rural collective construction based on GIS and comprehensive index method. J. Agric. Eng. 2018, 34, 249–255+302. [Google Scholar] [CrossRef]
- Li, Q.Y.; Fang, C.L.; Wang, S.J. Evaluation of provincial land use quality in China: Based on the perspective of “Three Livelihoods” space. Reg. Res. Dev. 2016, 35, 163–169. [Google Scholar]
- Wu, J.X.; Lin, H.C. Evaluation of land use quality in Hefei metropolitan area. China Land Resour. Econ. 2021, 34, 69–78. [Google Scholar] [CrossRef]
- Qu, Y.B.; Dong, X.Z.; Ping, Z.L.; Guan, M. Evaluation and improvement strategies of the quality of rural residential area utilization from the perspective of human-land coordination. J. Agric. Eng. 2021, 37, 252–262. [Google Scholar] [CrossRef]
- Li, X.B.; Liu, Y.H.; Li, P.S.; Wu, P.L.; Yu, Z.G. The influence of optimization of rural residential layout in ecologically vulnerable areas on regional ecosystem service function: A case study of Xichang City, Sichuan Province. Acta Ecol. Sin. 2022, 42, 6900–6911. [Google Scholar] [CrossRef]
- Wang, Z.L.; Liu, F.B.; Yang, Q.Y.; E, S.X.; Du, T. Spatiotemporal pattern evolution characteristics and ant colony simulation optimization of rural residential areas in mountainous areas: A case study of Chengjiang Town, Chongqing. J. Nat. Resour. 2022, 37, 2065–2084. [Google Scholar] [CrossRef]
- Zhou, Y.; Huang, H.; Liu, Y.S. Spatial distribution pattern and influencing factors of Chinese villages. Acta Geogr. Sin. 2020, 75, 2206–2223. [Google Scholar] [CrossRef]
- Qu, Y.B.; Jiang, G.H.; Shang, R.; Gao, Y. Intensive utilization evaluation of rural residential areas based on input-output principle. J. Agric. Eng. 2014, 30, 221–231+294. [Google Scholar] [CrossRef]
- Kong, Y.; Zhen, F.; Zhang, S.Q.; Liu, J.; Li, Z.Z. Thoughts on high-quality utilization evaluation of land space based on multi-source data. China Land Sci. 2020, 34, 115–124. [Google Scholar] [CrossRef]
- Liu, J.; Guo, C.; Liu, Y.Q.; Hou, Y.X.; Wang, A.L. Rural Spatial Reconstruction of Coupling Coordination of Suitability and Intensification in Plain Agricultural Area. J. Agric. Resour. Environ. 2022, 39, 394–405. [Google Scholar] [CrossRef]
- Yang, H.P.; Yang, C.X.; Xin, G.X.; Li, Y.T.; Cao, R. Multi-functional Evaluation and Optimization Strategy of Rural Residential Areas in Southwest Hilly Region: Taking Rongchang District of Chongqing City as an Example. Chin. Agric. Resour. Reg. Plan. 2020, 41, 153–161. Available online: https://kns.cnki.net/kcms2/article/abstract?v=3uoqIhG8C44YLTlOAiTRKibYlV5Vjs7i8oRR1PAr7RxjuAJk4dHXov0cYQFuNnGbJOG9EiYuUb9mVfc_pbKobMDWoYvsdm5C&uniplatform=NZKPT (accessed on 1 April 2023).
- Chen, Z.F.; Li, Y.R.; Liu, Y.S. Distribution pattern and type of rural settlements in the loess hilly-gully region. J. Agric. Eng. 2017, 33, 266–274+316. [Google Scholar] [CrossRef]
- Li, C.Y.; Nan, L. Dynamic evaluation of land ecological security and diagnosis of obstacle factors in Shaanxi Province. China Land Sci. 2015, 29, 72–81. [Google Scholar] [CrossRef]
- Li, Y.R.; Bu, C.L.; Cao, Z.; Liu, X.H.; Liu, Y.S. Classification Method and Empirical Study of Villages Based on the Strategy of Rural Revitalization. J. Nat. Resour. 2020, 35, 243–256. [Google Scholar] [CrossRef]
- Zhang, R.J.; Jiang, G.H.; Wang, M.Z.; Ma, W.Q.; He, X. Classification of rural residential area layout based on multidimensional feature combination. J. Agric. Eng. 2015, 31, 286–292. [Google Scholar] [CrossRef]
- Wang, J.W.; Lei, G.P.; Ma, X.P.; Zheng, Z.Z.; Le, R.C. Study on Classification of Layouts of Rural Residential Areas Based on Multi-dimensional Features Combination. Jiangsu Agric. Sci. 2018, 46, 314–318. [Google Scholar] [CrossRef]
- Qu, Y.B.; Wei, S.W.; Liu, M.; Zhan, L.Y.; Li, Y.N. Multidimensional spatial pattern and coupling type of rural residential areas. J. Nat. Resour. 2019, 34, 2673–2686. [Google Scholar] [CrossRef]
- Zhang, F.P. Evaluation of Intensive Land Use of Rural Residential Areas—A Case Study of Nanhuan Town in Rushan City. West Dev. (Land Dev. Eng. Res.) 2020, 5, 6–12. [Google Scholar]
- Lv, H.; Meng, Z. Evaluation of Livability and Analysis of Obstacle Factors in Rural Residential Areas in Rapidly Urbanizing Areas: A Case Study of Guanlin Town, Yixing City. J. Anhui Agric. Sci. 2022, 50, 187–192. Available online: https://kns.cnki.net/kcms2/article/abstract?v=3uoqIhG8C44YLTlOAiTRKibYlV5Vjs7iJTKGjg9uTdeTsOI_ra5_XTkgJlbpchWBg1uZw6B77uDwYlQPmZZha3qUYKilx9n9&uniplatform=NZKPT (accessed on 1 April 2023).
- Qu, Y.B.; Jiang, G.H.; Shang, R.; Gao, Y. Classification of Types and Improvement Models of Rural Residential Areas Based on Coupling Characteristics of System Elements. Acta Sci. Nat. Univ. Pekin. 2016, 52, 1057–1067. [Google Scholar] [CrossRef]






| Goal Level | Criteria Level | Indicator Level | Indicator Weight | Indicator Attribute |
|---|---|---|---|---|
| Utilization quality of rural residential areas | Intensive land utilization | Per capita rural residential area | 0.2373 | − |
| Aggregation index | 0.2979 | + | ||
| Landscape-shape index | 0.1593 | − | ||
| Proportion of residential-land area | 0.1520 | + | ||
| Proportion of idle-land area | 0.1534 | − | ||
| Human settlement environment quality | Traffic land density | 0.2745 | − | |
| Completeness of public service facilities | 0.2095 | + | ||
| Accessibility of central towns | 0.1186 | + | ||
| Land-cultivation rate | 0.1665 | + | ||
| Proportion of secondary and tertiary industrial land area | 0.2309 | + | ||
| Ecological environment quality | Green-coverage rate of built-up areas | 0.2967 | + | |
| Proportion of ecological land area | 0.2346 | + | ||
| Intensity of pesticide use | 0.1562 | − | ||
| Intensity of fertilizer use | 0.1562 | − | ||
| Intensity of agricultural plastic film use | 0.1563 | − |
| Evaluation Result Coding Combination | Optimization Type | Optimization Direction |
|---|---|---|
| I2-H2-E2 | Coordinated-control type | Insist on multi-functional coordinated development and focus on the effective combination of “quality” and “quantity” |
| I1-H1-E3 I1-H2-E1 I1-H3-E1 I3-H1-E1 | Key-development type | Insist on key development, give full play to advantages and improve weaknesses according to local conditions |
| I1-H2-E2 I1-H2-E3 I1-H3-E2 I1-H3-E3 I2-H1-E2 I2-H1-E3 I3-H1-E2 I3-H1-E3 I2-H2-E1 I2-H3-E1 I3-H2-E1 I3-H3-E1 | Single-leading type | Take advantage of dominant functions while considering improving weak functions |
| I2-H2-E3 I2-H3-E2 I2-H3-E3 I3-H2-E2 I3-H2-E3 I3-H3-E2 | Transforming-and-upgrading type | Insist on transformation and upgrading and make sure to control reasonable development |
| Quality Category | Obstacle Ranking | |||||
|---|---|---|---|---|---|---|
| 1 | 2 | 3 | 4 | 5 | ||
| High quality | Obstacle factor | Traffic land density | Green-coverage rate of built-up areas | Proportion of secondary and tertiary industrial land area | Completeness of public service facilities | Aggregation index |
| Degree of obstruction (%) | 12.87 | 9.97 | 9.12 | 9.98 | 8.14 | |
| Medium quality | Obstacle factor | Traffic land density | Aggregation index | Completeness of public service facilities | Green-coverage rate of built-up areas | Proportion of secondary and tertiary industrial land area |
| Degree of obstruction (%) | 13.53 | 11.62 | 9.98 | 9.63 | 8.92 | |
| Low quality | Obstacle factor | Aggregation index | Traffic land density | Green-coverage rate of built-up areas | Proportion of secondary and tertiary industrial land area | Completeness of public service facilities |
| Degree of obstruction (%) | 13.87 | 11.87 | 10.75 | 9.24 | 8.93 | |
| Comprehensive | Obstacle factor | Traffic land density | Aggregation index | Green-coverage rate of built-up areas | Completeness of public service facilities | Proportion of secondary and tertiary industrial land area |
| Degree of obstruction (%) | 12.92 | 11.56 | 10.02 | 9.52 | 9.05 | |
Disclaimer/Publisher’s Note: The statements, opinions and data contained in all publications are solely those of the individual author(s) and contributor(s) and not of MDPI and/or the editor(s). MDPI and/or the editor(s) disclaim responsibility for any injury to people or property resulting from any ideas, methods, instructions or products referred to in the content. |
© 2023 by the authors. Licensee MDPI, Basel, Switzerland. This article is an open access article distributed under the terms and conditions of the Creative Commons Attribution (CC BY) license (https://creativecommons.org/licenses/by/4.0/).
Share and Cite
Zhang, H.; Cong, R.; Luan, S. Utilization Quality Evaluation and Barrier Factor Diagnosis of Rural Residential Areas in Agricultural Regions of the Northeast Plain: A Case Study of Wangkui County, Heilongjiang Province, China. Land 2023, 12, 870. https://doi.org/10.3390/land12040870
Zhang H, Cong R, Luan S. Utilization Quality Evaluation and Barrier Factor Diagnosis of Rural Residential Areas in Agricultural Regions of the Northeast Plain: A Case Study of Wangkui County, Heilongjiang Province, China. Land. 2023; 12(4):870. https://doi.org/10.3390/land12040870
Chicago/Turabian StyleZhang, Hui, Rong Cong, and Siyu Luan. 2023. "Utilization Quality Evaluation and Barrier Factor Diagnosis of Rural Residential Areas in Agricultural Regions of the Northeast Plain: A Case Study of Wangkui County, Heilongjiang Province, China" Land 12, no. 4: 870. https://doi.org/10.3390/land12040870
APA StyleZhang, H., Cong, R., & Luan, S. (2023). Utilization Quality Evaluation and Barrier Factor Diagnosis of Rural Residential Areas in Agricultural Regions of the Northeast Plain: A Case Study of Wangkui County, Heilongjiang Province, China. Land, 12(4), 870. https://doi.org/10.3390/land12040870
