Exploring the Effects of Transportation Supply on Mixed Land-Use at the Parcel Level
Abstract
1. Introduction
2. Literature Review
2.1. History of Mixed Land-Use
2.2. Previous Research on Mixed Land-Use
2.3. Methods for Predicting Mixed Land-Use
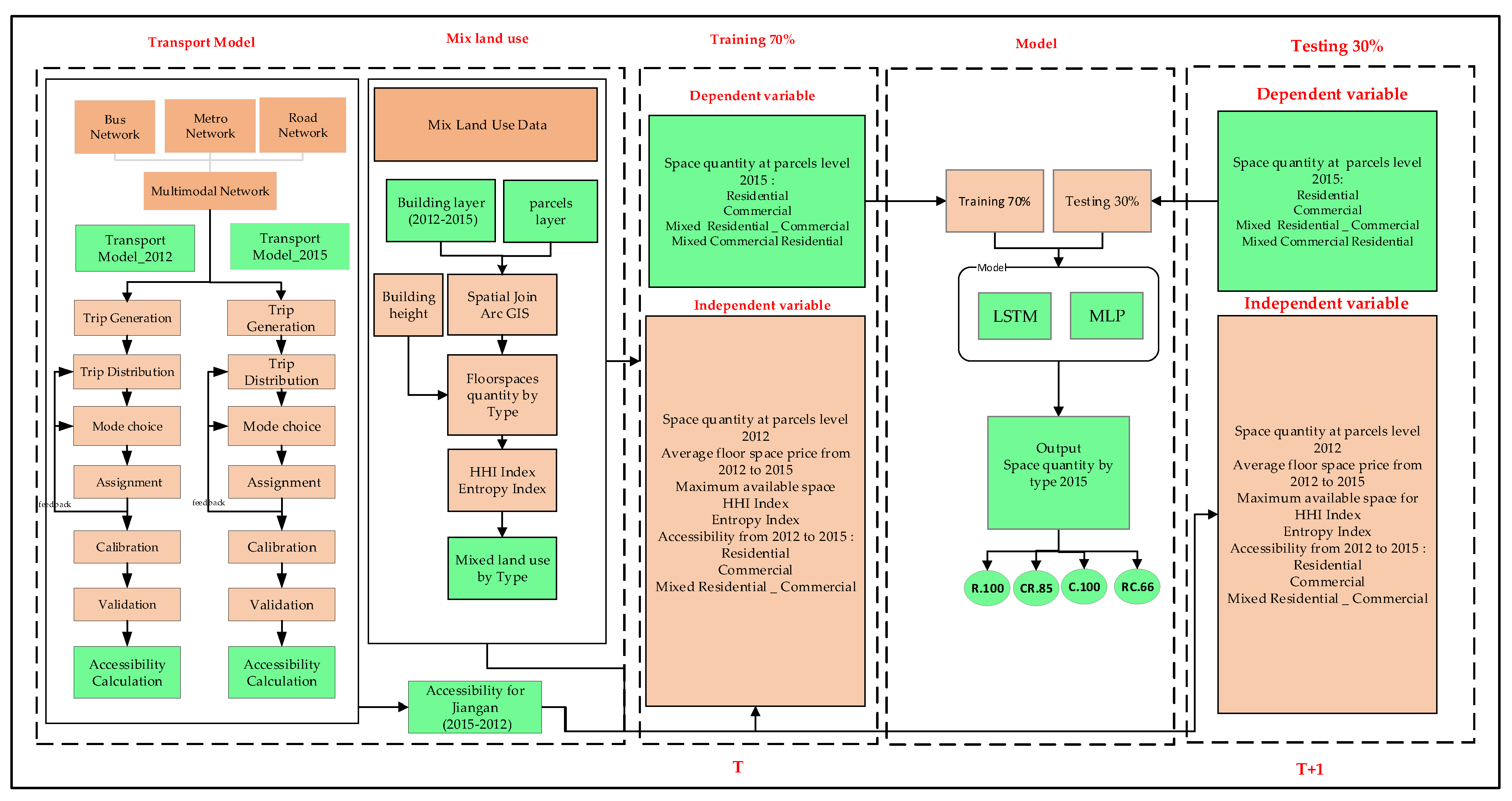
3. Study Data and Methods
3.1. Data
3.2. Data Processing
3.2.1. Price of Floor Space
3.2.2. Preparation of Mixed Land-Use Data
- —
- represents the total floor area of the building ;
- —
- represents the number of floors of the the building; and
- —
- represents the area of the parcels under computation.
- —
- represents the maximum developable space of the land-use type in the parcels i;
- —
- represents the developable land of the land-use type in parcels i; and
- —
- indicates the maximum floor area ratio of the land-use type.
- —
- , is the percentage of each land-use type in the area; and
- —
- is the total number of land-use types.
- —
- is the percentage of land-use in the given area; and
- —
- k is the number of land-use types in parcels .
3.3. Methods
- (1)
- The data for the models representing transportation supply (road network, bus stops and lines, subway lines and stops, and others), floor-space price (by type), and land-use data (construction area, developable land, floor area ratio, building, and other land-use data) were prepared;
- (2)
- The developed multimodal transport model was used to calculate accessibility to residential, commercial, and mixed land-uses at the parcel level for the years 2012 and 2015;
- (3)
- Due to the data limitation, the average floor-space prices were estimated using the Kriging interpolation tool at the parcel level;
- (4)
- The mixed land-use data were prepared at the parcel level in ArcGIS using the “spatial join” and “intersection analysis” tools, and the Entropy and HH indexes were used to quantify the degree of mixed land-use;
- (5)
- Deep neural networks (MLP and LSTM) were used to forecast future years of mixed land-use types at the parcel level. Moreover, the change in space quantity due to transportation supply and floor-space price changes between 2012 and 2015 were analyzed;
- (6)
- Finally, the accuracy of the developed MLP and LSTM models were compared.
3.3.1. Transport Model
- (1)
- The trip generation module starts with the calculation of trip production and attraction by trip purpose;
- (2)
- The trip distribution module distributes these trips to each parcel using the gravity approach. Furthermore, mobile phone signal data are used to calculate and calibrate trip length frequency;
- (3)
- A mode choice module, which is based on an absolute nested logit structure, distributes trips to different modes based on the utility associated with each mode;
- (4)
- Trip assignment module: The trip assignment process reproduces the patterns of vehicular movements on the transportation system, which can be seen when the travel demand is satisfied. To obtain the volume of traffic on the network links and estimate aggregate network measures, the travel pattern of each O-D pair (origin to destination) is estimated. The assigned model generates congested skims which are fed back to the distribution model. The model uses the congested skim to perform the distribution and mode choice. This enables the production of utility-based accessibility based on congested time, which is input to MLP and LSTM models, as shown in Equation (5).
- —
- is the accessibility of parcel i;
- —
- i and j are both parcel numbers;
- —
- k is one of the modes of transportation;
- —
- n is the total number of parcels;
- —
- m is the total number of modes of transportation;
- —
- is the utility generated by the transportation mode k from parcel i to parcel j; and
- —
- is the service or opportunity of parcel j;
- —
- in case of no activity.
3.3.2. Multilayer Perceptron (MLP) Algorithms
- —
- is the output value of the neuron j;
- —
- is the input value of the neuron i (space quantity 2012, accessibility, price, etc.);
- —
- is the weight between the neuron i and neuron j;
- —
- is the threshold (bias) of the neuron j;
- —
- is the output value after activation of the neuron j (the predict of space quantity 2015); and
- —
- is the activation function.
3.3.3. Long Short-Term Memory (LSTM) Algorithms
- —
- denotes cell state, and denotes the output for training 70% of space quantity 2015 and predicting 30% of space quantity 2015, at time step t;
- —
- denotes forget state, represents the output gate, and represents the sigmoid function;
- —
- represents the weight, represents bias, and denotes a vector of the new candidate value called cell activation;
- —
- represents a value between 0 and 1, which means the ratio of old information that will be passed to the new cell state; and
- —
- decides the ratio of each value in a sequence from that will be preserved.

4. Results and Discussion
4.1. Accessibility and MLU Change at the Parcel Level (2012 and 2015)
4.2. Parameter Settings and Model Training
4.3. Comparison of Forecasting Accuracy of MLP and LSTM Models
5. Conclusions
- The mixed land-use data for a series of years are not available for comparison, so a study of land-use changes versus those of transportation supply cannot be carried out. More data are required to develop a pricing model of mixed-space patterns and also to investigate how density, mixed land-use, and accessibility affect prices, since this study only focused on accessibility.
- Future studies should consider additional data over a longer period in order to carry out the studies related to a “horizontal”, neighborhood-wide mixed-space pattern versus a “vertical”, within-building mixed-space use pattern.
- Due to the differences in state planning policies between underdeveloped and developed countries. A cross-national study is needed to obtain meaningful results.
- Based on the findings of this study, more advanced machine learning, ensembled approaches, and agent-based models, may be employed to improve the accuracy of forecasting different factors related to mixed land-use.
Author Contributions
Funding
Institutional Review Board Statement
Informed Consent Statement
Data Availability Statement
Conflicts of Interest
References
- Shi, H.; Zhao, M.; Simth, D.A.; Chi, B. Behind the Land Use Mix: Measuring the Functional Compatibility in Urban and Sub-Urban Areas of China. Land 2021, 11, 2. [Google Scholar] [CrossRef]
- Motieyan, H.; Azmoodeh, M. Mixed-use distribution index: A novel bilevel measure to address urban land-use mix pattern (A case study in Tehran, Iran). Land Use Policy 2021, 109, 105724. [Google Scholar] [CrossRef]
- Carpio-Pinedo, J.; Benito-Moreno, M.; Lamíquiz-Daudén, P.J. Beyond land use mix, walkable trips. An approach based on parcel-level land use data and network analysis. J. Maps 2021, 17, 23–30. [Google Scholar] [CrossRef]
- Yang, H.B.; Fu, M.C.; Wang, L.; Tang, F. Mixed Land Use Evaluation and Its Impact on Housing Prices in Beijing Based on Multi-Source Big Data. Land 2021, 10, 1103. [Google Scholar] [CrossRef]
- Ghosh, P. Mixed Land Use Practices and Implications. Int. J. Sci. Dev. Res. (IJSDR) 2017, 2, 1–8. [Google Scholar]
- Koster, H.R.A.; Rouwendal, J. The Impact of Mixed Land Use on Residential Property Values. J. Reg. Sci. 2012, 52, 733–761. [Google Scholar] [CrossRef]
- Ali Aden, W.; Zheng, J.; Ullah, I.; Safdar, M. Public Preferences Towards Car Sharing Service: The Case of Djibouti. Front. Environ. Sci. 2022, 10, 889453. [Google Scholar] [CrossRef]
- Safdar, M.; Jamal, A.; Al-Ahmadi, H.M.; Rahman, M.T.; Almoshaogeh, M. Analysis of the Influential Factors towards Adoption of Car-Sharing: A Case Study of a Megacity in a Developing Country. Sustainability 2022, 14, 2778. [Google Scholar] [CrossRef]
- Wang, Z.; Safdar, M.; Zhong, S.; Liu, J.; Xiao, F. Public Preferences of Shared Autonomous Vehicles in Developing Countries: A Cross-National Study of Pakistan and China. J. Adv. Transp. 2021, 2021, 5141798. [Google Scholar] [CrossRef]
- Raman, R.; Roy, U.K. Taxonomy of urban mixed land use planning. Land Use Policy 2019, 88, 104102. [Google Scholar] [CrossRef]
- Hou, B.W.; Cao, Y.; Lv, D.Y.; Zhao, S.Z. Transit-Based Evacuation for Urban Rail Transit Line Emergency. Sustainability 2020, 12, 3919. [Google Scholar] [CrossRef]
- Hellervik, A.; Nilsson, L.; Andersson, C. Preferential centrality—A new measure unifying urban activity, attraction and accessibility. Environ. Plan. B-Urban Anal. City Sci. 2019, 46, 1331–1346. [Google Scholar] [CrossRef]
- Van Nes, A.; Berghauser Pont, M.; Mashhoodi, B. Combination of Space syntax with spacematrix and the mixed use index: The Rotterdam South test case. In Proceedings of the 8th International Space Syntax Symposium, Santiago, Chile, 3–6 January 2012. [Google Scholar]
- Jayasinghe, A.; Madusanka, N.B.S.; Abenayake, C.; Mahanama, P.K.S. A Modeling Framework: To Analyze the Relationship between Accessibility, Land Use and Densities in Urban Areas. Sustainability 2021, 13, 467. [Google Scholar] [CrossRef]
- United States Federal Highway Administration (FHWA). Program Value Cap Transit Oriented Development. 2018. Available online: https://www.fhwa.dot.gov/ipd/pdfs/fact_sheets/program_value_cap_transit_oriented_development.pdf (accessed on 20 May 2022).
- Rad, T.G.; Alimohammadi, A. Modeling relationships between the network distance and travel time dynamics for assessing equity of accessibility to urban parks. Geo-Spat. Inf. Sci. 2021, 24, 509–526. [Google Scholar] [CrossRef]
- Sungwon, L.; Bumsoo, L. Comparing the impacts of local land use and urban spatial structure on household VMT and GHG emissions. J. Transp. Geogr. 2020, 84, 102694. [Google Scholar] [CrossRef]
- Huang, S.-W.; Hsieh, H.-I. The study of the relationship between accessibility and mixed land use in Tainan, Taiwan. Int. J. Environ. Sci. Dev. 2014, 5, 352. [Google Scholar] [CrossRef]
- Xie, B.; Jiang, H.; Wang, L. Interactive planning research between urban transport and land use from the perspective of mixed-land use. In ICTE 2013: Safety, Speediness, Intelligence, Low-Carbon, Innovation; American Society of Civil Engineers: Reston, VA, USA, 2013; pp. 2882–2887. [Google Scholar] [CrossRef]
- Ahmadzai, F. Analyses and modeling of urban land use and road network interactions using spatial-based disaggregate accessibility to land use. J. Urban Manag. 2020, 9, 298–315. [Google Scholar] [CrossRef]
- Kim, D.; Jin, J. The Effect of Land Use on Housing Price and Rent: Empirical Evidence of Job Accessibility and Mixed Land Use. Sustainability 2019, 11, 938. [Google Scholar] [CrossRef]
- Jin, J.; Paulsen, K. Does accessibility matter? Understanding the effect of job accessibility on labour market outcomes. Urban Stud. 2017, 55, 91–115. [Google Scholar] [CrossRef]
- Frank, L.D. Land Use and Transportation Interaction. J. Plan. Educ. Res. 2016, 20, 6–22. [Google Scholar] [CrossRef]
- Zhao, L.Y.; Peng, Z.R. LandSys II: Agent-Based Land Use Forecast Model with Artificial Neural Networks and Multiagent Model. J. Urban Plan. Dev. 2015, 141, 04014045. [Google Scholar] [CrossRef]
- Wang, W.L.; Zhong, M.; Zhang, Y.M.; Li, Y.Q.; Ma, X.F.; Hunt, J.D.; Abraham, J.E. Testing microsimulation uncertainty of the parcel-based space development module of the Baltimore PECAS Demo Model. J. Transp. Land Use 2020, 13, 93–112. [Google Scholar] [CrossRef]
- Shi, B.X.; Yang, J.Y. Scale, distribution, and pattern of mixed land use in central districts: A case study of Nanjing, China. Habitat Int. 2015, 46, 166–177. [Google Scholar] [CrossRef]
- Litman, T.A. Online TDM Encyclopedia-Land Use Impacts on Transport; Victoria Transport Policy Institute: Victoria, BC, Canada, 2022; 89p, Available online: https://www.vtpi.org/landtravel.pdf (accessed on 20 May 2022).
- Fuller, M.; Moore, R. An Analysis of Jane Jacobs’s: The Death and Life of Great American Cities; Macat Library: Londaon, UK, 2017; 98p, ISBN 9781912282661. [Google Scholar] [CrossRef]
- Yang, Y.Z. A Tale of Two Cities: Physical Form and Neighborhood Satisfaction in Metropolitan Portland and Charlotte. J. Am. Plan. Assoc. 2008, 74, 307–323. [Google Scholar] [CrossRef]
- Jiao, J.C.; Rollo, J.; Fu, B.B. The Hidden Characteristics of Land-Use Mix Indices: An Overview and Validity Analysis Based on the Land Use in Melbourne, Australia. Sustainability 2021, 13, 1898. [Google Scholar] [CrossRef]
- Iannillo, A.; Fasolino, I. Land-Use Mix and Urban Sustainability: Benefits and Indicators Analysis. Sustainability 2021, 13, 13460. [Google Scholar] [CrossRef]
- Mirzahossein, H.; Rassafi, A.A.; Sadeghi, K.; Jin, X. Transit-oriented development form on traffic assignment, transit and land-use features. Proc. Inst. Civ. Eng. Urban Des. Plan. 2021, 174, 102–115. [Google Scholar] [CrossRef]
- Mirzahossein, H.; Rassafi, A.A.; Sadeghi, K.; Najafi, P. Land-Use Modification Based on Transit-Oriented Development Adjacent to Historical Context (Case Study: Qazvin City). Space Ontol. Int. J. 2021, 10, 41–50. [Google Scholar] [CrossRef]
- Seong, E.Y.; Lee, N.H.; Choi, C.G. Relationship between Land Use Mix and Walking Choice in High-Density Cities: A Review of Walking in Seoul, South Korea. Sustainability 2021, 13, 810. [Google Scholar] [CrossRef]
- Raza, A.; Zhong, M. Evaluating public transit equity with the concept of dynamic accessibility. In Proceedings of the 2019 5th International Conference on Transportation Information and Safety (ICTIS), Liverpool, UK, 14–17 July 2019; pp. 1463–1468. [Google Scholar] [CrossRef]
- Bahadure, S.; Kotharkar, R. Assessing Sustainability of Mixed Use Neighbourhoods through Residents’ Travel Behaviour and Perception: The Case of Nagpur, India. Sustainability 2015, 7, 12164–12189. [Google Scholar] [CrossRef]
- Zhao, Y.; Lin, Q.W.; Ke, S.G.; Yu, Y.H. Impact of land use on bicycle usage: A big data-based spatial approach to inform transport planning. J. Transp. Land Use 2020, 13, 299–316. [Google Scholar] [CrossRef]
- Song, Y.; Knaap, G.J. Measuring the effects of mixed land uses on housing values. Reg. Sci. Urban Econ. 2004, 34, 663–680. [Google Scholar] [CrossRef]
- Grant, J. Mixed Use in Theory and Practice:Canadian Experience with Implementing a Planning Principle. J. Am. Plan. Assoc. 2002, 68, 71–84. [Google Scholar] [CrossRef]
- Gehrke, S.R.; Clifton, K.J. Toward a spatial-temporal measure of land-use mix. J. Transp. Land Use 2015, 9, 171–186. [Google Scholar] [CrossRef][Green Version]
- Alonso, W. Location and land use. In Location and Land Use; Harvard University Press: Cambridge, UK, 2013. [Google Scholar] [CrossRef]
- Mills, E.S. Markets and Efficient Resource Allocation in Urban Areas. Swed. J. Econ. 1972, 74, 100. [Google Scholar] [CrossRef]
- McMillen, D.P. Nonparametric Employment Subcenter Identification. J. Urban Econ. 2001, 50, 448–473. [Google Scholar] [CrossRef]
- Qin, Z.J.; Yu, Y.; Liu, D.F. The Effect of HOPSCA on Residential Property Values: Exploratory Findings from Wuhan, China. Sustainability 2019, 11, 471. [Google Scholar] [CrossRef]
- Jang, M.; Kang, C.D. Retail accessibility and proximity effects on housing prices in Seoul, Korea: A retail type and housing submarket approach. Habitat Int. 2015, 49, 516–528. [Google Scholar] [CrossRef]
- Matthews, J.W.; Turnbull, G.K. Neighborhood street layout and property value: The interaction of accessibility and land use mix. J. Real Estate Financ. Econ. 2007, 35, 111–141. [Google Scholar] [CrossRef]
- Song, Y.; Merlin, L.; Rodriguez, D. Comparing measures of urban land use mix. Comput. Environ. Urban Syst. 2013, 42, 1–13. [Google Scholar] [CrossRef]
- Xu, Q.L.; Wang, Q.; Liu, J.; Liang, H. Simulation of Land-Use Changes Using the Partitioned ANN-CA Model and Considering the Influence of Land-Use Change Frequency. Isprs Int. J. Geo-Inf. 2021, 10, 346. [Google Scholar] [CrossRef]
- Kulkarni, K.; Vijaya, P. NDBI Based Prediction of Land Use Land Cover Change. J. Indian Soc. Remote Sens. 2021, 49, 2523–2537. [Google Scholar] [CrossRef]
- Shen, L.; Li, J.B.; Wheate, R.; Yin, J.; Paul, S.S. Multi-Layer Perceptron Neural Network and Markov Chain Based Geospatial Analysis of Land Use and Land Cover Change. J. Environ. Inform. Lett. 2020, 3, 29–39. [Google Scholar] [CrossRef]
- Liang, X.; Guan, Q.F.; Clarke, K.C.; Chen, G.Z.; Guo, S.; Yao, Y. Mixed-cell cellular automata: A new approach for simulating the spatio-temporal dynamics of mixed land use structures. Landsc. Urban Plan. 2021, 205, 103960. [Google Scholar] [CrossRef]
- Wu, X.X.; Liu, X.P.; Zhang, D.C.; Zhang, J.B.; He, J.Y.; Xu, X.C. Simulating mixed land-use change under multi-label concept by integrating a convolutional neural network and cellular automata: A case study of Huizhou, China. GIScience Remote Sens. 2022, 59, 609–632. [Google Scholar] [CrossRef]
- Hyandye, C. GIS and Logit Regression Model Applications in Land Use/Land Cover Change and Distribution in Usangu Catchment. Am. J. Remote Sens. 2015, 3, 6. [Google Scholar] [CrossRef]
- Nemmour, H.; Chibani, Y. Multiple support vector machines for land cover change detection: An application for mapping urban extensions. ISPRS J. Photogramm. Remote Sens. 2006, 61, 125–133. [Google Scholar] [CrossRef]
- Wegener, M.; The IRPUD Model. Spiekermann & Wegener in Dortmund. 2011. Available online: http://www.spiekermann-wegener.com/mod/pdf/AP_1101_IRPUD_Model.pdf (accessed on 20 May 2022).
- Echenique, M.H. Urban and regional studies at the Martin Centre: Its origins, its present, its future. Environ. Plan. B Plan. Des. 1994, 21, 517–533. [Google Scholar] [CrossRef]
- De la Barra, T. Integrated Land Use and Transport Modelling. Decision Chains and Hierarchies; Cambridge University Press: Cambridge, UK, 1989. [Google Scholar] [CrossRef]
- Waddell, P.; Garcia-Dorado, I.; Maurer, S.M.; Boeing, G.; Gardner, M.; Porter, E.; Aliaga, D. Architecture for modular microsimulation of real estate markets and transportation. arXiv 2018, arXiv:1807.01148. [Google Scholar] [CrossRef]
- Cao, R. Multi-Source Data Fusion for Land Use Classification Using Deep Learning. Ph.D. Thesis, University of Nottingham, Nottingham, UK, 2021. Available online: http://eprints.nottingham.ac.uk/63100/ (accessed on 20 May 2022).
- Li, J.; Huang, H. Effects of transit-oriented development (TOD) on housing prices: A case study in Wuhan, China. Res. Transp. Econ. 2020, 80, 100813. [Google Scholar] [CrossRef]
- Zhao, H.T.; Zhang, C.S. An online-learning-based evolutionary many-objective algorithm. Inf. Sci. 2020, 509, 1–21. [Google Scholar] [CrossRef]
- Pasha, J.; Dulebenets, M.A.; Kavoosi, M.; Abioye, O.F.; Wang, H.; Guo, W.H. An Optimization Model and Solution Algorithms for the Vehicle Routing Problem with a “Factory-in-a-Box”. IEEE Access 2020, 8, 134743–134763. [Google Scholar] [CrossRef]
- Dulebenets, M.A. A Delayed Start Parallel Evolutionary Algorithm for just-in-time truck scheduling at a cross-docking facility. Int. J. Prod. Econ. 2019, 212, 236–258. [Google Scholar] [CrossRef]
- Rabbani, M.; Oladzad-Abbasabady, N.; Akbarian-Saravi, N. Ambulance routing in disaster response considering variable patient condition: NSGA-II and MOPSO algorithms. J. Ind. Manag. Optim. 2022, 18, 1035. [Google Scholar] [CrossRef]
- Liu, Z.Z.; Wang, Y.; Huang, P.Q. AnD: A many-objective evolutionary algorithm with angle-based selection and shift-based density estimation. Inf. Sci. 2020, 509, 400–419. [Google Scholar] [CrossRef]
- Pasha, J.; Nwodu, A.L.; Fathollahi-Fard, A.M.; Tian, G.; Li, Z.; Wang, H.; Dulebenets, M.A. Exact and metaheuristic algorithms for the vehicle routing problem with a factory-in-a-box in multi-objective settings. Adv. Eng. Inform. 2022, 52, 101623. [Google Scholar] [CrossRef]
- Wang, G.Z.; Han, Q.; de Vries, B. The multi-objective spatial optimization of urban land use based on low-carbon city planning. Ecol. Indic. 2021, 125, 107540. [Google Scholar] [CrossRef]
- Raza, A.; Zhong, M. Hybrid artificial neural network and locally weighted regression models for lane-based short-term urban traffic flow forecasting. Transp. Plan. Technol. 2018, 41, 901–917. [Google Scholar] [CrossRef]
- LeCun, Y.; Bengio, Y.; Hinton, G. Deep learning. Nature 2015, 521, 436–444. [Google Scholar] [CrossRef]
- Ienco, D.; Gaetano, R.; Dupaquier, C.; Maurel, P. Land Cover Classification via Multitemporal Spatial Data by Deep Recurrent Neural Networks. IEEE Geosci. Remote Sens. Lett. 2017, 14, 1685–1689. [Google Scholar] [CrossRef]
- Byeon, W.; Breuel, T.M.; Raue, F.; Liwicki, M. Scene labeling with lstm recurrent neural networks. In Proceedings of the IEEE conference on computer vision and pattern recognition, Boston, MA, USA, 7–12 June 2015; pp. 3547–3555. [Google Scholar] [CrossRef]















| Years | Bus Lines | Subway Stations | Population (Persons) | Space Quantity (Square Meter) | Parcels (Nos) |
|---|---|---|---|---|---|
| 2012 | 141 | 26 | 921,700 | 36,417,232 | 871 |
| 2015 | 196 | 28 | 954,300 | 38,613,407 |
| Years/Type | 2012 | 2015 | ||
|---|---|---|---|---|
| Total Space Quantity | Average Space Price | Total Space Quantity | Average Space Price | |
| Commercial | 1,804,696 | 1804 | 2,179,442 | 2413 |
| Mix (Commercial–Residential) | 1,888,940 | 1792 | 2,013,994 | 2315 |
| Residential | 13,559,658 | 3409 | 14,804,345 | 4319 |
| Mix (Residential–Commercial) | 19,163,936 | 3398 | 19,615,624 | 4269 |
| Pearson Correlation | [1] | [2] | [3] | [4] | [5] | [6] | [7] | [8] | [9] | [10] | [11] | [12] | [13] | |
|---|---|---|---|---|---|---|---|---|---|---|---|---|---|---|
| [1] | Mixed Accessibility (RCA) | 1 | 0.789 ** | 0.798 ** | −0.144 ** | −0.043 | −0.172 ** | −0.140 ** | 0.050 | 0.097 ** | −0.178 ** | −0.143 ** | 0.047 | 0.096 ** |
| [2] | Commercial Accessibility (CA) | 0.789 ** | 1 | 0.988 ** | 0.373 ** | 0.453 ** | 0.060 | 0.078 * | −0.124 ** | −0.019 | 0.055 | 0.083 * | −0.133 ** | −0.022 |
| [3] | Residential Accessibility (RA) | 0.798 ** | 0.988 ** | 1 | 0.366 ** | 0.445 ** | 0.062 | 0.079 * | −0.103 ** | −0.008 | 0.057 | 0.084 * | −0.114 ** | −0.014 |
| [4] | Mixed-Space Price 2012 (RCP) | −0.144 ** | 0.373 ** | 0.366 ** | 1 | 0.924 ** | 0.356 ** | 0.377 ** | −0.216 ** | −0.154 ** | 0.310 ** | 0.361 ** | −0.202 ** | −0.160 ** |
| [5] | Mixed-Space Price 2015 (RCP) | −0.043 | 0.453 ** | 0.445 ** | 0.924 ** | 1 | 0.341 ** | 0.333 ** | −0.195 ** | −0.143 ** | 0.333 ** | 0.348 ** | −0.201 ** | −0.147 ** |
| [6] | Commercial Space (CS) 2012 | −0.172 ** | 0.060 | 0.062 | 0.356 ** | 0.341 ** | 1 | −0.050 | −0.063 | −0.074 * | 0.835 ** | −0.042 | −0.063 | −0.075 * |
| [7] | Commercial–Residential Space (CRS) 2012 | −0.140 ** | 0.078 * | 0.079 * | 0.377 ** | 0.333 ** | −0.050 | 1 | −0.082 * | −0.096 ** | −0.042 | 0.924 ** | −0.082 * | −0.090 ** |
| [8] | Residential Space (RS) 2012 | 0.050 | −0.124 ** | −0.103 ** | −0.216 ** | −0.195 ** | −0.063 | −0.082 * | 1 | −0.122 ** | −0.063 | −0.084 * | 0.914 ** | −0.103 ** |
| [9] | Residential–Commercial Space (RCS) 2012 | 0.097 ** | −0.019 | −0.008 | −0.154 ** | −0.143 ** | −0.074 * | −0.096 ** | −0.122 ** | 1 | −0.074 * | −0.092 ** | −0.107 ** | 0.965 ** |
| [10] | Commercial Space (C S) 2015 | −0.178 ** | 0.055 | 0.057 | 0.310 ** | 0.333 ** | 0.835 ** | −0.042 | −0.063 | −0.074 * | 1 | −0.051 | −0.063 | −0.075 * |
| [11] | Commercial–Residential Space (CRS) 2015 | −0.143 ** | 0.083 * | 0.084 * | 0.361 ** | 0.348 ** | −0.042 | 0.924 ** | −0.084 * | −0.092 ** | −0.051 | 1 | −0.084 * | −0.100 ** |
| [12] | Residential Space (RS) 2015 | 0.047 | −0.133 ** | −0.114 ** | −0.202 ** | −0.201 ** | −0.063 | −0.082 * | 0.914 ** | −0.107 ** | −0.063 | −0.084 * | 1 | −0.124 ** |
| [13] | Residential–Commercial Space (RCS) 2015 | 0.096 ** | −0.022 | −0.014 | −0.160 ** | −0.147 ** | −0.075 * | −0.090 ** | −0.103 ** | 0.965 ** | −0.075 * | −0.100 ** | −0.124 ** | 1 |
| The Total Number of the Building Changed by Parcel Type | ||||||
|---|---|---|---|---|---|---|
| 2012/2015 | C | CR | D | R | RC | Total Change |
| C | 14 | 2 | 0 | 0 | 4 | 20 |
| CR | 4 | 54 | 10 | 0 | 11 | 79 |
| N | 13 | 4 | 0 | 97 | 6 | 120 |
| R | 3 | 6 | 392 | 680 | 54 | 1132 |
| RC | 0 | 317 | 379 | 75 | 705 | 1476 |
| Total Change | 31 | 383 | 781 | 852 | 780 | 2827 |
| Total Space Quantity Change (m2) | ||||||
|---|---|---|---|---|---|---|
| 2012/2015 | C | CR | D | R | RC | Total Change |
| C | 73,890 | 2006 | 0 | 0 | 2856 | 78,751 |
| CR | 1223 | 62,629 | 14,231 | 0 | 25,604 | 103,686 |
| N | 249,380 | 47,042 | 0 | 769,870 | 2431 | 1,068,723 |
| R | 45,352 | 53,058 | 135,051 | 848,800 | 247,270 | 1,329,531 |
| RC | 0 | 63,122 | 91,569 | 40,496 | 903,525 | 1,098,713 |
| Total Change | 369,844 | 227,857 | 240,851 | 1,659,167 | 1,181,686 | 3,679,405 |
| Input Variables for Training (70% of Data Samples) | Output Variables for Training | Input Variables for Testing (30% of Data Samples) | Output Variables for Testing |
|---|---|---|---|
| Average floor-space price from 2012 to 2015 | Space quantity at parcel level 2015: | Average floor-space price from 2012 to 2015 | Space quantity at parcel level 2015: |
| Maximum available space quantity | Residential | Maximum available space quantity | Residential |
| Space quantity at parcel level 2012 | Commercial | Space quantity at parcel level 2012 | Commercial |
| Accessibility from 2012 to 2015 by: residential, commercial, mixed residential–commercial | Residential–commercial | Accessibility from 2012 to 2015 by: residential, commercial, mixed residential–commercial | Residential–commercial |
| Commercial–residential | Commercial–residential |
| Models | MLP Training Errors | LSTM Training Errors | ||||||||||||||
|---|---|---|---|---|---|---|---|---|---|---|---|---|---|---|---|---|
| Error\Land Type | Single-Use Errors (%) | Mixed CR Errors (%) | Mixed RC Error (%) | Single-Use Errors (%) | Mixed CR Errors (%) | Mixed RC Error (%) | ||||||||||
| C | R | C | R | CR | C | R | RC | C | R | C | R | CR | C | R | RC | |
| 90th Percentile | 10.36 | 7.02 | 3.31 | 2.37 | 5.68 | 2.13 | 3.32 | 5.45 | 3.78 | 3.68 | 1.38 | 1.15 | 2.53 | 1.08 | 1.60 | 2.68 |
| 80th Percentile | 2.22 | 1.66 | 1.06 | 0.76 | 1.82 | 0.79 | 1.24 | 2.03 | 2.35 | 1.40 | 1.05 | 0.87 | 1.92 | 0.78 | 1.16 | 1.94 |
| 70th Percentile | 0.75 | 0.99 | 0.74 | 0.53 | 1.27 | 0.52 | 0.81 | 1.33 | 0.70 | 0.96 | 0.71 | 0.51 | 1.22 | 0.57 | 0.74 | 1.31 |
| 50th Percentile | 0.19 | 0.53 | 0.29 | 0.21 | 0.50 | 0.18 | 0.28 | 0.46 | 0.11 | 0.27 | 0.36 | 0.18 | 0.54 | 0.13 | 0.29 | 0.42 |
| Average error | 2.41 | 1.99 | 1.05 | 0.75 | 1.80 | 0.71 | 1.11 | 1.82 | 1.40 | 1.62 | 0.67 | 0.56 | 1.22 | 0.48 | 0.72 | 1.20 |
| Models | MLP Testing Errors | LSTM Testing Errors | ||||||||||||||
|---|---|---|---|---|---|---|---|---|---|---|---|---|---|---|---|---|
| Error\Land Type | Single Use Errors (%) | Mixed CR Errors (%) | Mixed RC Error (%) | Single Use Errors (%) | Mixed CR Errors (%) | Mixed RC Error (%) | ||||||||||
| C | R | C | R | CR | C | R | RC | C | R | C | R | CR | C | R | RC | |
| 90th Percentile | 20.17 | 10.00 | 8.45 | 5.28 | 13.73 | 6.54 | 4.77 | 11.31 | 16.58 | 9.43 | 6.16 | 4.30 | 10.46 | 4.03 | 5.14 | 9.17 |
| 80th Percentile | 18.32 | 8.46 | 7.42 | 4.63 | 12.05 | 5.11 | 3.73 | 8.84 | 14.41 | 7.06 | 5.15 | 3.60 | 8.75 | 2.98 | 3.81 | 6.79 |
| 70th Percentile | 16.44 | 6.79 | 5.85 | 3.65 | 9.51 | 4.33 | 3.16 | 7.49 | 12.25 | 5.31 | 3.85 | 2.69 | 6.54 | 2.30 | 2.94 | 5.24 |
| 50th Percentile | 13.77 | 4.37 | 4.51 | 2.81 | 7.32 | 3.30 | 2.40 | 5.70 | 4.99 | 3.45 | 1.91 | 1.34 | 3.25 | 1.29 | 1.64 | 2.93 |
| Average error | 11.03 | 6.59 | 4.53 | 2.83 | 7.36 | 3.21 | 2.34 | 5.55 | 7.07 | 4.15 | 2.52 | 1.76 | 4.28 | 1.59 | 2.03 | 3.62 |
Publisher’s Note: MDPI stays neutral with regard to jurisdictional claims in published maps and institutional affiliations. |
© 2022 by the authors. Licensee MDPI, Basel, Switzerland. This article is an open access article distributed under the terms and conditions of the Creative Commons Attribution (CC BY) license (https://creativecommons.org/licenses/by/4.0/).
Share and Cite
Almansoub, Y.; Zhong, M.; Raza, A.; Safdar, M.; Dahou, A.; Al-qaness, M.A.A. Exploring the Effects of Transportation Supply on Mixed Land-Use at the Parcel Level. Land 2022, 11, 797. https://doi.org/10.3390/land11060797
Almansoub Y, Zhong M, Raza A, Safdar M, Dahou A, Al-qaness MAA. Exploring the Effects of Transportation Supply on Mixed Land-Use at the Parcel Level. Land. 2022; 11(6):797. https://doi.org/10.3390/land11060797
Chicago/Turabian StyleAlmansoub, Yunes, Ming Zhong, Asif Raza, Muhammad Safdar, Abdelghani Dahou, and Mohammed A. A. Al-qaness. 2022. "Exploring the Effects of Transportation Supply on Mixed Land-Use at the Parcel Level" Land 11, no. 6: 797. https://doi.org/10.3390/land11060797
APA StyleAlmansoub, Y., Zhong, M., Raza, A., Safdar, M., Dahou, A., & Al-qaness, M. A. A. (2022). Exploring the Effects of Transportation Supply on Mixed Land-Use at the Parcel Level. Land, 11(6), 797. https://doi.org/10.3390/land11060797

