Analysing Urban Flooding Risk with CMIP5 and CMIP6 Climate Projections
Abstract
1. Introduction
- Explore the future urban flood risk in different climate scenarios by using GCM projections.
- Analyse the applicability of CMIP5 and CMIP6 to flood risk by using a cross-regional comparative study.
- Explore the applicability of multiple downscaling methods to coupling global-scale climatic data with urban-scale hydrological analysis.
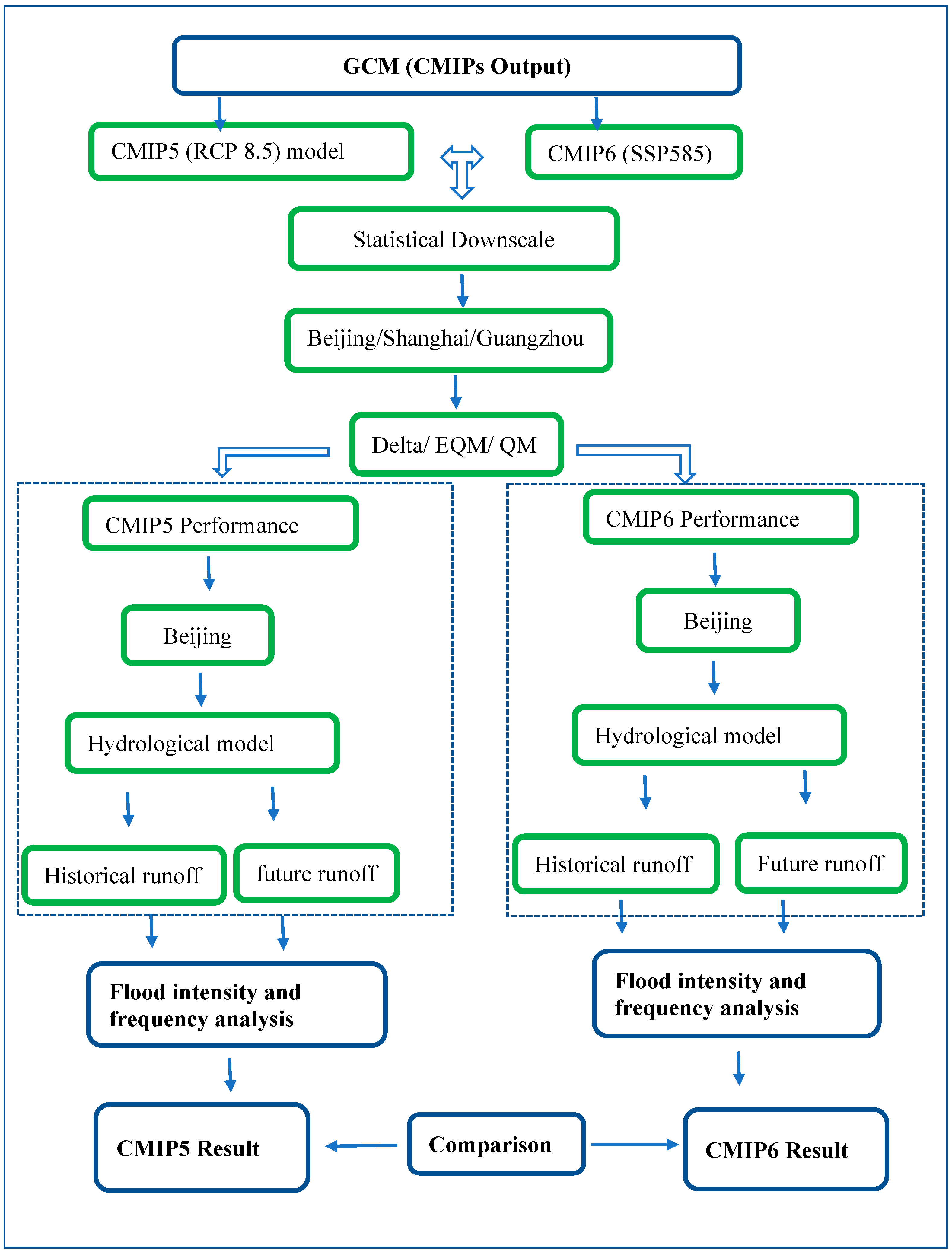
2. Materials and Methods
2.1. Study Area
Location
2.2. Data Preparation
2.3. Statistical Downscales
2.3.1. The Delta Changes Technique
2.3.2. The Empirical Quantile Mapping (EQM)
2.3.3. Quantile Mapping
2.4. Bias Correction Performance and Evaluation
2.4.1. Taylor Diagram
2.4.2. Nash–Sutcliffe Efficiency (NSE)
2.4.3. The Normalized Root Means Square Error (NRMSE)
2.5. Hydrological Model
2.5.1. Modelling Parameters
2.5.2. Model Calibration and Validation
3. Results
3.1. The Statistical Downscale
3.2. The Statistical Downscale Performance and Evaluation
Outlet Comparison
4. Discussion
5. Conclusions
6. Recommendations
Author Contributions
Funding
Data Availability Statement
Acknowledgments
Conflicts of Interest
References
- Pokhrel, I.; Kalra, A.; Rahaman, M.M.; Thakali, R. Forecasting of Future Flooding and Risk Assessment under CMIP6 Climate Projection in Neuse River, North Carolina. Forecasting 2020, 2, 323–345. [Google Scholar] [CrossRef]
- Fekete, A.; Sandholz, S. Here Comes the Flood, but Not Failure? Lessons to Learn after the Heavy Rain and Pluvial Floods in Germany 2021. Water 2021, 13, 3016. [Google Scholar] [CrossRef]
- PlaNYC In the Lower Manhattan Financial District Post-Sandy Credit: Alexius Tan. 2013.
- Bian, G.; Zhang, J.; Chen, J.; Song, M.; He, R.; Liu, C.; Liu, Y.; Bao, Z.; Lin, Q.; Wang, G. Projecting Hydrological Responses to Climate Change Using CMIP6 Climate Scenarios for the Upper Huai River Basin, China. Front. Environ. Sci. 2021, 9, 602. [Google Scholar] [CrossRef]
- Yin, J.; Yu, D.; Yin, Z.; Liu, M.; He, Q. Evaluating the Impact and Risk of Pluvial Flash Flood on Intra-Urban Road Network: A Case Study in the City Center of Shanghai, China. J. Hydrol. 2016, 537, 138–145. [Google Scholar] [CrossRef]
- Zhou, Q.; Mikkelsen, P.S.; Halsnæs, K.; Arnbjerg-Nielsen, K. Framework for Economic Pluvial Flood Risk Assessment Considering Climate Change Effects and Adaptation Benefits. J. Hydrol. 2012, 414–415, 539–549. [Google Scholar] [CrossRef]
- Yin, Z.; Yin, J.; Xu, S.; Wen, J. Community-Based Scenario Modelling and Disaster Risk Assessment of Urban Rainstorm Waterlogging. J. Geogr. Sci. 2011, 21, 274–284. [Google Scholar] [CrossRef]
- Emori, S.; Taylor, K.; Hewitson, B.; Zermoglio, F.; Juckes, M.; Lautenschlager, M.; Stockhause, M. CMIP5 Data Provided at the IPCC Data Distribution Centre; IPCC: Geneva, Switzerland, 2016. [Google Scholar]
- Hirabayashi, Y.; Tanoue, M.; Sasaki, O.; Zhou, X.; Yamazaki, D. Global Exposure to Flooding from the New CMIP6 Climate Model Projections. Sci. Rep. 2021, 11, 3740. [Google Scholar] [CrossRef] [PubMed]
- Chen, H.; Sun, J.; Lin, W.; Xu, H. Comparison of CMIP6 and CMIP5 Models in Simulating Climate Extremes. Sci. Bull. 2020, 65, 1415–1418. [Google Scholar] [CrossRef]
- Nauels, A.; Rogelj, J.; Schleussner, C.F.; Meinshausen, M.; Mengel, M. Linking Sea Level Rise and Socioeconomic Indicators under the Shared Socioeconomic Pathways. Environ. Res. Lett. 2017, 12, 114002. [Google Scholar] [CrossRef]
- Fan, X.; Miao, C.; Duan, Q.; Shen, C.; Wu, Y. The Performance of CMIP6 Versus CMIP5 in Simulating Temperature Extremes Over the Global Land Surface. J. Geophys. Res. Atmos. 2020, 125, e2020JD033031. [Google Scholar] [CrossRef]
- Xiang, Y.; Zhou, T.; Deng, S.; Shao, Z.; Liu, Y.; He, Q.; Chai, H. Nitrite Improved Nitrification Efficiency and Enriched Ammonia-Oxidizing Archaea and Bacteria in the Simultaneous Nitrification and Denitrification Process. Water Res. X 2023, 21, 100204. [Google Scholar] [CrossRef] [PubMed]
- Yang, W.; Yang, H.; Yang, D.; Hou, A. Causal Effects of Dams and Land Cover Changes on Flood Changes in Mainland China. Hydrol. Earth Syst. Sci. 2021, 25, 2705–2720. [Google Scholar] [CrossRef]
- Rubinato, M.; Nichols, A.; Peng, Y.; Zhang, J.M.; Lashford, C.; Cai, Y.P.; Lin, P.Z.; Tait, S. Urban and River Flooding: Comparison of Flood Risk Management Approaches in the UK and China and an Assessment of Future Knowledge Needs. Water Sci. Eng. 2019, 12, 274–283. [Google Scholar] [CrossRef]
- Sun, F.; Mejia, A.; Zeng, P.; Che, Y. Projecting Meteorological, Hydrological and Agricultural Droughts for the Yangtze River Basin. Sci. Total Environ. 2019, 696, 134076. [Google Scholar] [CrossRef]
- Jia, S.; Li, Y.; Lü, A.; Liu, W.; Zhu, W.; Yan, J.; Liang, Y.; Xiang, X.; Guan, Z. City Storm-Flood Events in China, 1984–2015. Int. J. Water Resour. Dev. 2019, 35, 605–618. [Google Scholar] [CrossRef]
- Abdellatif, M.; Atherton, W.; Alkhaddar, R.; Osman, Y. Flood Risk Assessment for Urban Water System in a Changing Climate Using Artificial Neural Network. Nat. Hazards 2015, 79, 1059–1077. [Google Scholar] [CrossRef]
- Budiyono, Y.; Aerts, J.C.J.H.; Tollenaar, D.; Ward, P.J. River Flood Risk in Jakarta under Scenarios of Future Change. Nat. Hazards Earth Syst. Sci. 2016, 16, 757–774. [Google Scholar] [CrossRef]
- Kundzewicz, Z.W.; Su, B.; Wang, Y.; Xia, J.; Huang, J.; Jiang, T. Flood Risk and Its Reduction in China. Adv. Water Resour. 2019, 130, 37–45. [Google Scholar] [CrossRef]
- Muis, S.; Güneralp, B.; Jongman, B.; Aerts, J.C.J.H.; Ward, P.J. Flood Risk and Adaptation Strategies under Climate Change and Urban Expansion: A Probabilistic Analysis Using Global Data. Sci. Total Environ. 2015, 538, 445–457. [Google Scholar] [CrossRef]
- Yang, L.; Wang, L.; Li, X.; Gao, J. On the Flood Peak Distributions over China. Hydrol. Earth Syst. Sci. 2019, 23, 5133–5149. [Google Scholar] [CrossRef]
- Dosio, A.; Jury, M.W.; Almazroui, M.; Ashfaq, M.; Diallo, I.; Engelbrecht, F.A.; Klutse, N.A.B.; Lennard, C.; Pinto, I.; Sylla, M.B.; et al. Projected Future Daily Characteristics of African Precipitation Based on Global (CMIP5, CMIP6) and Regional (CORDEX, CORDEX-CORE) Climate Models. Clim. Dyn. 2021, 57, 3135–3158. [Google Scholar] [CrossRef]
- Di Sante, F.; Coppola, E.; Giorgi, F. Projections of River Floods in Europe Using EURO-CORDEX, CMIP5 and CMIP6 Simulations. Int. J. Climatol. 2021, 41, 3203–3221. [Google Scholar] [CrossRef]
- Rummukainen, M. SwECL1M SWF.DIS H REGIONAL C LI MAT E MODELLING PROGRAMME SMHI Reports Meteorology and Climatology Methods for Statistical Downscaling of GCM Simulations. 1997. [Google Scholar]
- Yao, N.; Li, L.; Feng, P.; Feng, H.; Li Liu, D.; Liu, Y.; Jiang, K.; Hu, X.; Li, Y. Projections of Drought Characteristics in China Based on a Standardized Precipitation and Evapotranspiration Index and Multiple GCMs. Sci. Total Environ. 2020, 704, 135245. [Google Scholar] [CrossRef]
- Ding, Y.; Xu, J.; Wang, X.; Peng, X.; Cai, H. Spatial and Temporal Effects of Drought on Chinese Vegetation under Different Coverage Levels. Sci. Total Environ. 2020, 716, 137166. [Google Scholar] [CrossRef] [PubMed]
- Ayantobo, O.O.; Li, Y.; Song, S.; Yao, N. Spatial Comparability of Drought Characteristics and Related Return Periods in Mainland China over 1961–2013. J. Hydrol. 2017, 550, 549–567. [Google Scholar] [CrossRef]
- Kumar, Y.P.; Maheswaran, R.; Agarwal, A.; Sivakumar, B. Intercomparison of Downscaling Methods for Daily Precipitation with Emphasis on Wavelet-Based Hybrid Models. J. Hydrol. 2021, 599, 126373. [Google Scholar] [CrossRef]
- Hamed, M.M.; Nashwan, M.S.; Shahid, S.; Ismail, T.B.; Wang, X.J.; Dewan, A.; Asaduzzaman, M. Inconsistency in Historical Simulations and Future Projections of Temperature and Rainfall: A Comparison of CMIP5 and CMIP6 Models over Southeast Asia. Atmos. Res. 2022, 265, 105927. [Google Scholar] [CrossRef]
- Brocca, L.; Filippucci, P.; Hahn, S.; Ciabatta, L.; Massari, C.; Camici, S.; Schüller, L.; Bojkov, B.; Wagner, W. SM2RAIN-ASCAT (2007-2018): Global Daily Satellite Rainfall Data from ASCAT Soil Moisture Observations. Earth Syst. Sci. Data 2019, 11, 1583–1601. [Google Scholar] [CrossRef]
- Hamed, M.M.; Nashwan, M.S.; Shahid, S. Inter-Comparison of Historical Simulation and Future Projections of Rainfall and Temperature by CMIP5 and CMIP6 GCMs over Egypt. Int. J. Climatol. 2022, 42, 4316–4332. [Google Scholar] [CrossRef]
- Themeßl, M.J.; Gobiet, A.; Heinrich, G. Empirical-Statistical Downscaling and Error Correction of Regional Climate Models and Its Impact on the Climate Change Signal. Clim. Change 2012, 112, 449–468. [Google Scholar] [CrossRef]
- Sunyer, M.A.; Hundecha, Y.; Lawrence, D.; Madsen, H.; Willems, P.; Martinkova, M.; Vormoor, K.; Bürger, G.; Hanel, M.; Kriaučiuniene, J.; et al. Inter-Comparison of Statistical Downscaling Methods for Projection of Extreme Precipitation in Europe. Hydrol. Earth Syst. Sci. 2015, 19, 1827–1847. [Google Scholar] [CrossRef]
- Ahmed, K.; Shahid, S.; Nawaz, N.; Khan, N. Modeling Climate Change Impacts on Precipitation in Arid Regions of Pakistan: A Non-Local Model Output Statistics Downscaling Approach. Theor. Appl. Climatol. 2019, 137, 1347–1364. [Google Scholar] [CrossRef]
- Fauzi, F.; Kuswanto, H.; Atok, R.M. Bias Correction and Statistical Downscaling of Earth System Models Using Quantile Delta Mapping (QDM) and Bias Correction Constructed Analogues with Quantile Mapping Reordering (BCCAQ). J. Phys. Conf. Ser. 2020, 1538, 012050. [Google Scholar] [CrossRef]
- Zamani, Y.; Arman, S.; Monfared, H.; Azhdari Moghaddam, M.; Hamidianpour, M. A Comparison of CMIP6 and CMIP5 Projections for Precipitation to Observational Data: The Case of Northeastern Iran. Theor. Appl. Climatol. 2020, 142, 1613–1623. [Google Scholar] [CrossRef]
- Xu, H.; Chen, H.; Wang, H. Future Changes in Precipitation Extremes across China Based on CMIP6 Models. Int. J. Climatol. 2022, 42, 635–651. [Google Scholar] [CrossRef]
- Jiang, D.; Hu, D.; Tian, Z.; Lang, X.; Jiang, C.; Hu, D.; Tian, Z.P.; Lang, X.M. Differences between CMIP6 and CMIP5 Models in Simulating Climate over China and the East Asian Monsoon. Adv. Atmospheric Sci. 2020, 37, 1102–1118. [Google Scholar] [CrossRef]
- Chen, X.; Zhang, H.; Chen, W.; Huang, G. Urbanization and Climate Change Impacts on Future Flood Risk in the Pearl River Delta under Shared Socioeconomic Pathways. Sci. Total Environ. 2021, 762, 143144. [Google Scholar] [CrossRef]
- Gu, L.; Yin, J.; Zhang, H.; Wang, H.M.; Yang, G.; Wu, X. On Future Flood Magnitudes and Estimation Uncertainty across 151 Catchments in Mainland China. Int. J. Climatol. 2021, 41, E779–E800. [Google Scholar] [CrossRef]
- Song, Y.H.; Chung, E.S.; Shahid, S. Spatiotemporal Differences and Uncertainties in Projections of Precipitation and Temperature in South Korea from CMIP6 and CMIP5 General Circulation Models. Int. J. Climatol. 2021, 41, 5899–5919. [Google Scholar] [CrossRef]
- Zhang, Y.; Ren, Y.; Ren, G.; Wang, G. Precipitation Trends Over Mainland China From 1961–2016 After Removal of Measurement Biases. J. Geophys. Res. Atmos. 2020, 125, e2019JD031728. [Google Scholar] [CrossRef]
- El-Sharif, A.; Hansen, D. Application of Swmm to the Flooding Problem in Truro, Nova Scotia. Can. Water Resour. J. 2001, 26, 439–459. [Google Scholar] [CrossRef]
- Agarwal, S.; Kumar, S. Applicability of SWMM for Semi Urban Catchment Flood Modeling Using Extreme Rainfall Events. Int. J. Recent Technol. Eng. 2019, 8, 245–251. [Google Scholar] [CrossRef]
- Rai, P.K.; Chahar, B.R.; Dhanya, C.T. GIS-Based SWMM Model for Simulating the Catchment Response to Flood Events. Hydrol. Res. 2017, 48, 384–394. [Google Scholar] [CrossRef]
- Seenu, P.Z.; Venkata Rathnam, E.; Jayakumar, K.V. Visualisation of Urban Flood Inundation Using SWMM and 4D GIS. Spat. Inf. Res. 2020, 28, 459–467. [Google Scholar] [CrossRef]
- Nile, B.K.; Hassan, W.H.; Alshama, G.A. Analysis of the effect of climate change on rainfall intensity and expected flooding by using ann and swmm programs. ARPN J. Eng. Appl. Sci. 2019, 14, 974–984. [Google Scholar]
- Randall, D.A.; Wood, R.A.; Bony, S.; Colman, R.; Fichefet, T.; Fyfe, J.; Kattsov, V.; Pitman, A.; Shukla, J.; Srinivasan, J.; et al. Climate Models and Their Evaluation Coordinating. In Climate Change 2007: The Physical Science Basis. Contribution of Working Group I to the Fourth Assessment Report of the IPCC (FAR); Cambridge University Press: Cambridge, UK, 2007. [Google Scholar]
- Li, J.; Zhang, B.; Mu, C.; Chen, L. Simulation of the Hydrological and Environmental Effects of a Sponge City Based on MIKE FLOOD. Environ. Earth Sci. 2018, 77, 32. [Google Scholar] [CrossRef]
- Wijesekera, S. Using SWMM as a Tool for Floodplain Management in Ungauged Urban Watershed. Engineer 2012, 45, 1–8. [Google Scholar] [CrossRef]
- Bisht, D.S.; Chatterjee, C.; Kalakoti, S.; Upadhyay, P.; Sahoo, M.; Panda, A. Modeling Urban Floods and Drainage Using SWMM and MIKE URBAN: A Case Study. Nat. Hazards 2016, 84, 749–776. [Google Scholar] [CrossRef]
- Zhu, Y.Y.; Yang, S. Evaluation of CMIP6 for Historical Temperature and Precipitation over the Tibetan Plateau and Its Comparison with CMIP5. Adv. Clim. Change Res. 2020, 11, 239–251. [Google Scholar] [CrossRef]
- Ramteke, G.; Singh, R.; Chatterjee, C. Assessing Impacts of Conservation Measures on Watershed Hydrology Using MIKE SHE Model in the Face of Climate Change. Water Resour. Manag. 2020, 34, 4233–4252. [Google Scholar] [CrossRef]
- Wang, Y.; Zhang, Z.; Zhao, Z.; Sagris, T.; Wang, Y. Prediction of Future Urban Rainfall and Waterlogging Scenarios Based on CMIP6: A Case Study of Beijing Urban Area. Water 2023, 15, 2045. [Google Scholar] [CrossRef]
- Murphy, C.; Kettle, A.; Meresa, H.; Golian, S.; Bruen, M.; O’Loughlin, F.; Mellander, P.E. Climate Change Impacts on Irish River Flows: High Resolution Scenarios and Comparison with CORDEX and CMIP6 Ensembles. Water Resour. Manag. 2023, 37, 1841–1858. [Google Scholar] [CrossRef]
- Meresa, H.; Murphy, C.; Fealy, R.; Golian, S. Uncertainties and Their Interaction in Flood Hazard Assessment with Climate Change. Hydrol. Earth Syst. Sci. 2021, 25, 5237–5257. [Google Scholar] [CrossRef]
- Li, R.; Zhang, J.; Krebs, P. Global Trade Drives Transboundary Transfer of the Health Impacts of Polycyclic Aromatic Hydrocarbon Emissions. Commun. Earth Environ. 2022, 3, 170. [Google Scholar] [CrossRef]
- Li, P.; Zhang, J.; Krebs, P. Prediction of Flow Based on a CNN-LSTM Combined Deep Learning Approach. Water 2022, 14, 993. [Google Scholar] [CrossRef]
- Jiang, R.; Lu, H.; Yang, K.; Chen, D.; Zhou, J.; Yamazaki, D.; Pan, M.; Li, W.; Xu, N.; Yang, Y.; et al. Substantial Increase in Future Fluvial Flood Risk Projected in China’s Major Urban Agglomerations. Commun. Earth Environ. 2023, 4, 389. [Google Scholar] [CrossRef]
- Ding, X.; Liao, W.; Lei, X.; Wang, H.; Yang, J.; Wang, H. Assessment of the Impact of Climate Change on Urban Flooding: A Case Study of Beijing, China. J. Water Clim. Change 2022, 13, 2692–3715. [Google Scholar] [CrossRef]
- Meresa, H.; Tischbein, B.; Mekonnen, T. Climate Change Impact on Extreme Precipitation and Peak Flood Magnitude and Frequency: Observations from CMIP6 and Hydrological Models. Nat. Hazards 2022, 111, 2649–2679. [Google Scholar] [CrossRef]
- O’Neill, B.C.; Tebaldi, C.; Van Vuuren, D.P.; Eyring, V.; Friedlingstein, P.; Hurtt, G.; Knutti, R.; Kriegler, E.; Lamarque, J.F.; Lowe, J.; et al. The Scenario Model Intercomparison Project (ScenarioMIP) for CMIP6. Geosci. Model. Dev. 2016, 9, 3461–3482. [Google Scholar] [CrossRef]
- Taylor, K.E.; Stouffer, R.J.; Meehl, G.A. An Overview of CMIP5 and the Experiment Design. Bull. Am. Meteorol. Soc. 2012, 93, 485–498. [Google Scholar] [CrossRef]












| s/n | Model Name | Institute | Spatial Resolution | RCPs |
|---|---|---|---|---|
| 1 | bcc-csm1-1 | Beijing Climate Centre, China | RCP8.5 | |
| 2 | MPI-ESM-MR | Max Planck Institute for Meteorology, Germany | RCP8.5 | |
| 3 | CanESM | The Canadian Earth System Model | RCP8.5 | |
| 4 | ACCESS | Australian Community Climate and Earth System Simulator | RCP8.5 |
| s/n | Model Name | Institute | Spatial Resolution | RCPs |
|---|---|---|---|---|
| 1 | BCC-CSM2-MR | Beijing Climate Center, China | 1.12 × 1.12° | SSP 5 |
| 2 | MPI-ESM1-2-HR | Max Planck Institute for Meteorology, Germany | 0.94 × 0.94° | SSP 5 |
| 3 | CESM2 | The Canadian Earth System Model | 1.00 × 1.25° | SSP 5 |
| 4 | ACCESS | Australian Community Climate and Earth System Simulator | 1.12 × 1.12° | SSP5 |
| Parameters | Parameters Description | Unit | Range |
|---|---|---|---|
| % Impervious | The ratio of impervious area | % | 12–100 |
| Area | Area of the sub-catchment | Hectares | 1340–8972 |
| Width | Width coefficient of the sub-catchment | m | 2.06–12 |
| Slope | Average percent slope of the sub-catchment | % | 0.3–2 |
| N-Impervious | Manning coefficient in impervious area | - | 0.011–0.15 |
| N-Pervious | Manning coefficient in pervious area | - | 0.05-0.8 |
| S-Impervious | Depression storage depth in impervious area | mm | 1.27–2.54 |
| S-Pervious | Depression storage depth in pervious area | mm | 2.54–7.62 |
| Manning | coefficient of the roughness of the conduit | - | 0.011–0.024 |
Disclaimer/Publisher’s Note: The statements, opinions and data contained in all publications are solely those of the individual author(s) and contributor(s) and not of MDPI and/or the editor(s). MDPI and/or the editor(s) disclaim responsibility for any injury to people or property resulting from any ideas, methods, instructions or products referred to in the content. |
© 2024 by the authors. Licensee MDPI, Basel, Switzerland. This article is an open access article distributed under the terms and conditions of the Creative Commons Attribution (CC BY) license (https://creativecommons.org/licenses/by/4.0/).
Share and Cite
Oyelakin, R.; Yang, W.; Krebs, P. Analysing Urban Flooding Risk with CMIP5 and CMIP6 Climate Projections. Water 2024, 16, 474. https://doi.org/10.3390/w16030474
Oyelakin R, Yang W, Krebs P. Analysing Urban Flooding Risk with CMIP5 and CMIP6 Climate Projections. Water. 2024; 16(3):474. https://doi.org/10.3390/w16030474
Chicago/Turabian StyleOyelakin, Rafiu, Wenyu Yang, and Peter Krebs. 2024. "Analysing Urban Flooding Risk with CMIP5 and CMIP6 Climate Projections" Water 16, no. 3: 474. https://doi.org/10.3390/w16030474
APA StyleOyelakin, R., Yang, W., & Krebs, P. (2024). Analysing Urban Flooding Risk with CMIP5 and CMIP6 Climate Projections. Water, 16(3), 474. https://doi.org/10.3390/w16030474

