Multiple Types of Missing Precipitation Data Filling Based on Ensemble Artificial Intelligence Models
Abstract
1. Introduction
2. Study Area and Data
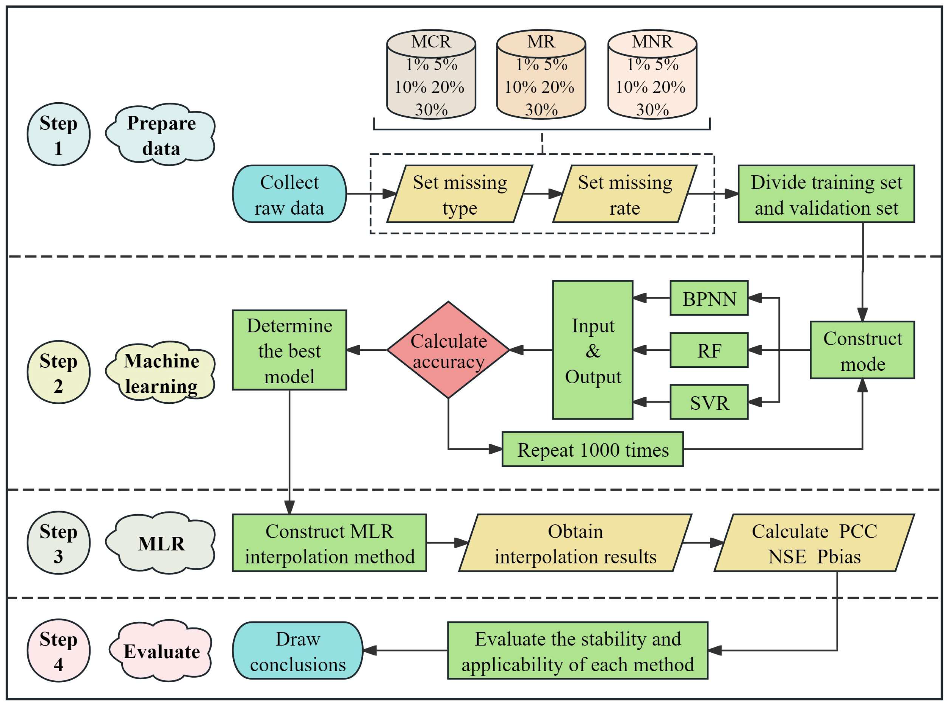
3. Methodology
3.1. Model Validation Criteria
3.2. Machine Learning Methods
3.2.1. Backpropagation Neural Network (BPNN)
3.2.2. Random Forest (RF)
3.2.3. Support Vector Regression (SVR)
3.3. Multiple Linear Regression (MLR)
4. Results
4.1. Missing Completely Random (MCR) Precipitation Data
4.2. Missing Completely Random (MCR) Precipitation Data Under the Absence of Concentrated Years
4.3. Missing Random (MR) Precipitation Data
4.4. Missing Not Random (MNR) Precipitation Data
5. Discussion
6. Conclusions
- (1)
 - Across all missing types and rates, BPNN achieved an average PCC of 0.9316 and an average NSE of 0.8334; RF attained an average PCC of 0.9286 and an average NSE of 0.8320; and SVR recorded an average PCC of 0.9196 and an average NSE of 0.8183. While the Pbias values for these three methods were relatively similar, BPNN and RF demonstrated superior imputation performance compared to SVR. Among them, RF exhibited the lowest stability, whereas SVR showed the highest;
 - (2)
 - BPNN is suitable for scenarios where the data missing rate is moderate and there are specific requirements for prediction accuracy and stability. On the other hand, RF is more appropriate for situations with moderate data missing rates and less stringent requirements for prediction accuracy. Conversely, SVR is best suited to contexts with low data missing rates and a high tolerance for prediction biases;
 - (3)
 - Compared to the individual machine learning methods, the developed MLR imputation method achieved an average PCC of 0.9762 and an average NSE of 0.8483 across all missing types and rates, accompanied by an average Pbias of 0.9236%. This methodology offers enhanced PCC, NSE values, and lower Pbias, thereby improving the accuracy and reliability of hydrometeorological missing data imputation. Consequently, it fosters the intelligent development of precipitation data processing and provides more reliable, high-quality data support for research and decision-making in hydro-meteorology.
 
Author Contributions
Funding
Data Availability Statement
Acknowledgments
Conflicts of Interest
References
- Singh, S.K.; McMillan, H.; Bárdossy, A. Use of the Data Depth Function to Differentiate between Case of Interpolation and Extrapolation in Hydrological Model Prediction. J. Hydrol. 2013, 477, 213–228. [Google Scholar] [CrossRef]
 - Mendez, M.; Calvo-Valverde, L. Assessing the Performance of Several Rainfall Interpolation Methods as Evaluated by a Conceptual Hydrological Model. Procedia Eng. 2016, 154, 1050–1057. [Google Scholar] [CrossRef]
 - McLaughlin, D. An Integrated Approach to Hydrologic Data Assimilation: Interpolation, Smoothing, and Filtering. Adv. Water Res. 2002, 25, 1275–1286. [Google Scholar] [CrossRef]
 - de la Calle Ysern, B.; Galán del Sastre, P. A Lagrange Interpolation with Preprocessing to Nearly Eliminate Oscillations. Numerical Algorithms; Springer: Berlin/Heidelberg, Germany, 2024. [Google Scholar] [CrossRef]
 - Meng, Z.; Wang, Y.; Zheng, S.; Wang, X.; Liu, D.; Zhang, J.; Shao, Y. Abnormal Monitoring Data Detection Based on Matrix Manipulation and the Cuckoo Search Algorithm. Mathematics 2024, 12, 1345. [Google Scholar] [CrossRef]
 - Zhang, Y.; Vaze, J.; Chiew, F.H.S.; Teng, J.; Li, M. Predicting Hydrological Signatures in Ungauged Catchments Using Spatial Interpolation, Index Model, and Rainfall–Runoff Modelling. J. Hydrol. 2014, 517, 936–948. [Google Scholar] [CrossRef]
 - Wangwongchai, A.; Waqas, M.; Dechpichai, P.; Hlaing, P.T.; Ahmad, S.; Humphries, U.W. Imputation of Missing Daily Rainfall Data; A Comparison between Artificial Intelligence and Statistical Techniques. MethodsX 2023, 11, 102459. [Google Scholar] [CrossRef]
 - Yagci Sokat, K.; Dolinskaya, I.S.; Smilowitz, K.; Bank, R. Incomplete Information Imputation in Limited Data Environments with Application to Disaster Response. Eur. J. Oper. Res. 2018, 269, 466–485. [Google Scholar] [CrossRef]
 - Yaseen, Z.M.; Jaafar, O.; Deo, R.C.; Kisi, O.; Adamowski, J.; Quilty, J.; El-Shafie, A. Streamflow Forecasting Using Extreme Learning Machines: A Case Study in a Semi-Arid Region in Iraq. J. Hydrol. 2016, 542, 603–614. [Google Scholar] [CrossRef]
 - Naganna, S.R.; Marulasiddappa, S.B.; Balreddy, M.S.; Yaseen, Z.M. Daily Scale Streamflow Forecasting in Multiple Stream Orders of Cauvery River, India: Application of Advanced Ensemble and Deep Learning Models. J. Hydrol. 2023, 626, 130320. [Google Scholar] [CrossRef]
 - Zhu, C.; Li, G.; Luis, N.V.J.; Dong, W.; Wang, L. Optimization of RF to Alloy Elastic Modulus Prediction Based on Cuckoo Algorithm. Comp. Mater. Sci. 2024, 231, 112515. [Google Scholar] [CrossRef]
 - Shortridge, J.E.; Guikema, S.D.; Zaitchik, B.F. Machine Learning Methods for Empirical Streamflow Simulation: A Comparison of Model Accuracy, Interpretability, and Uncertainty in Seasonal Watersheds. Hydrol. Earth Syst. Sci. 2016, 20, 2611–2628. [Google Scholar] [CrossRef]
 - Lee, T.; Shin, J.-Y.; Kim, J.-S.; Singh, V.P. Stochastic Simulation on Reproducing Long-Term Memory of Hydroclimatological Variables Using Deep Learning Model. J. Hydrol. 2020, 582, 124540. [Google Scholar] [CrossRef]
 - Arroyo, Á.; Herrero, Á.; Tricio, V.; Corchado, E.; Woźniak, M. Neural models for imputation of missing ozone data in air-quality datasets. Complexity 2018, 1, 7238015. [Google Scholar] [CrossRef]
 - Rumaling, M.I.; Chee, F.P.; Dayou, J.; Chang, J.H.W.; Kong, S.S.K.; Sentian, J. Missing Value Imputation for PM10 Concentration in Sabah Using Nearest Neighbour Method (NNM) and Expectation-Maximization (EM) Algorithm. Asian J. Atmos. Env. 2020, 14, 62–72. [Google Scholar] [CrossRef]
 - Džeroski, S.; Ženko, B. Is Combining Classifiers with Stacking Better than Selecting the Best One? Mach. Learn. 2004, 54, 255–273. [Google Scholar] [CrossRef]
 - Wolpert, D.H. Stacked Generalization. Neural Networks 1992, 5, 241–259. [Google Scholar] [CrossRef]
 - Breiman, L. Stacked Regressions. Mach. Learn. 1996, 24, 49–64. [Google Scholar] [CrossRef]
 - Dai, H.; Wang, Y.; Fu, R.; Ye, S.; He, X.; Luo, S.; Jin, W. Radiomics and Stacking Regression Model for Measuring Bone Mineral Density Using Abdominal Computed Tomography. Acta. Radiol. 2023, 64, 228–236. [Google Scholar] [CrossRef]
 - Lin, R.; Naselaris, T.; Kay, K.; Wehbe, L. Stacked Regressions and Structured Variance Partitioning for Interpretable Brain Maps. NeuroImage 2024, 298, 120772. [Google Scholar] [CrossRef]
 - Chiu, P.C.; Selamat, A.; Krejcar, O. Infilling Missing Rainfall and Runoff Data for Sarawak, Malaysia Using Gaussian Mixture Model Based K-Nearest Neighbor Imputation. In Proceedings of the Advances and Trends in Artificial Intelligence. From Theory to Practice: 32nd International Conference on Industrial, Engineering and Other Applications of Applied Intelligent Systems, IEA/AIE 2019, Graz, Austria, 9–11 July 2019; Wotawa, F., Friedrich, G., Pill, I., Koitz-Hristov, R., Ali, M., Eds.; Springer International Publishing: Cham, Switzerland, 2019; pp. 27–38. [Google Scholar]
 - Hamzah, F.B.; Mohd Hamzah, F.; Mohd Razali, S.F.; Samad, H. A Comparison of Multiple Imputation Methods for Recovering Missing Data in Hydrological Studies. Civ. Eng. J. 2021, 7, 1608–1619. [Google Scholar] [CrossRef]
 - Nor, S.M.C.M.; Shaharudin, S.M.; Ismail, S.; Zainuddin, N.H.; Tan, M.L. A Comparative Study of Different Imputation Methods for Daily Rainfall Data in East-Coast Peninsular Malaysia. Bull. Electr. Eng. Inform. 2020, 9, 635–643. [Google Scholar] [CrossRef]
 - Chen, H.; Huang, S.; Xu, Y.-P.; Teegavarapu, R.S.V.; Guo, Y.; Nie, H.; Xie, H.; Zhang, L. River Ecological Flow Early Warning Forecasting Using Baseflow Separation and Machine Learning in the Jiaojiang River Basin, Southeast China. Sci. Total Environ. 2023, 882, 163571. [Google Scholar] [CrossRef] [PubMed]
 - Melgar-García, L.; Gutiérrez-Avilés, D.; Rubio-Escudero, C.; Troncoso, A. A Novel Distributed Forecasting Method Based on Information Fusion and Incremental Learning for Streaming Time Series. Inform. Fusion 2023, 95, 163–173. [Google Scholar] [CrossRef]
 - Maheswaran, R.; Khosa, R. Wavelet–Volterra Coupled Model for Monthly Stream Flow Forecasting. J. Hydrol. 2012, 450–451, 320–335. [Google Scholar] [CrossRef]
 - Lv, N.; Liang, X.; Chen, C.; Zhou, Y.; Li, J.; Wei, H.; Wang, H. A Long Short-Term Memory Cyclic Model with Mutual Information for Hydrology Forecasting: A Case Study in the Xixian Basin. Adv. Water Res. 2020, 141, 103622. [Google Scholar] [CrossRef]
 - Liu, C.; Xie, T.; Li, W.; Hu, C.; Jiang, Y.; Li, R.; Song, Q. Research on Machine Learning Hybrid Framework by Coupling Grid-Based Runoff Generation Model and Runoff Process Vectorization for Flood Forecasting. J. Environ. Manag. 2024, 364, 121466. [Google Scholar] [CrossRef]
 - Zhong, W.L.; Ding, H.; Zhao, X.; Fan, L.F. Mechanical Properties Prediction of Geopolymer Concrete Subjected to High Temperature by BP Neural Network. Constr. Build. Mater. 2023, 409, 133780. [Google Scholar] [CrossRef]
 - Yang, Z.; Mao, L.; Yan, B.; Wang, J.; Gao, W. Performance Analysis and Prediction of Asymmetric Two-Level Priority Polling System Based on BP Neural Network. Appl. Soft Comput. 2021, 99, 106880. [Google Scholar] [CrossRef]
 - Yang, J.; Meng, C.; Ling, L. Prediction and Simulation of Wearable Sensor Devices for Sports Injury Prevention Based on BP Neural Network. Meas. Sens. 2024, 33, 101104. [Google Scholar] [CrossRef]
 - Wu, Y.; Li, A.; Lei, S.; Zhang, T.; Deng, Q.; Tang, H.; Yao, H. Prediction of Pyrolysis Product Yield of Medical Waste Based on BP Neural Network. Process Saf. Environ. Prot. 2023, 176, 653–661. [Google Scholar] [CrossRef]
 - Wen, J.; Chen, X.; Li, X.; Li, Y. SOH Prediction of Lithium Battery Based on IC Curve Feature and BP Neural Network. Energy 2022, 261, 125234. [Google Scholar] [CrossRef]
 - Sahoo, G.B.; Ray, C. Flow Forecasting for a Hawaii Stream Using Rating Curves and Neural Networks. J. Hydrol. 2006, 317, 63–80. [Google Scholar] [CrossRef]
 - Pulido-Calvo, I.; Portela, M.M. Application of Neural Approaches to One-Step Daily Flow Forecasting in Portuguese Watersheds. J. Hydrol. 2007, 332, 1–15. [Google Scholar] [CrossRef]
 - Huang, X.; You, Y.; Zeng, X.; Liu, Q.; Dong, H.; Qian, M.; Xiao, S.; Yu, L.; Hu, X. Back Propagation Artificial Neural Network (BP-ANN) for Prediction of the Quality of Gamma-Irradiated Smoked Bacon. Food Chem. 2024, 437, 137806. [Google Scholar] [CrossRef]
 - Feng, L.; Hong, W. On Hydrologic Calculation Using Artificial Neural Networks. Appl. Math. Lett. 2008, 21, 453–458. [Google Scholar] [CrossRef]
 - Ding, C.; Feng, S.; Qiao, Z.; Zhu, H.; Zhou, Z.; Piao, Z. Experimental Prediction Model for the Running-in State of a Friction System Based on Chaotic Characteristics and BP Neural Network. Tribol. Int. 2023, 188, 108846. [Google Scholar] [CrossRef]
 - Ravindra, B.V.; Sriraam, N.; Geetha, M. Chronic Kidney Disease Detection Using Back Propagation Neural Network Classifier. In Proceedings of the 2018 International Conference on Communication, Computing and Internet of Things (IC3IoT), Chennai, India, 15–17 February 2018; pp. 65–68. [Google Scholar]
 - Xue, Z.; Yi, X.; Feng, W.; Kong, L.; Wu, M. Prediction and Mapping of Soil Thickness in Alpine Canyon Regions Based on Whale Optimization Algorithm Optimized Random Forest: A Case Study of Baihetan Reservoir Area in China. Comput. Geosci. 2024, 191, 105667. [Google Scholar] [CrossRef]
 - Wang, M.; Zhao, G.; Wang, S. Hybrid Random Forest Models Optimized by Sparrow Search Algorithm (SSA) and Harris Hawk Optimization Algorithm (HHO) for Slope Stability Prediction. Transp. Geotech. 2024, 48, 101305. [Google Scholar] [CrossRef]
 - Wang, F.; Liu, R.; Hao, Y.; Liu, D.; Han, L.; Yuan, S. Ground Visibility Prediction Using Tree-Based and Random-Forest Machine Learning Algorithm: Comparative Study Based on Atmospheric Pollution and Atmospheric Boundary Layer Data. Atmos. Pollut. Res. 2024, 15, 102270. [Google Scholar] [CrossRef]
 - Shen, Y.; Ruijsch, J.; Lu, M.; Sutanudjaja, E.H.; Karssenberg, D. Random Forests-Based Error-Correction of Streamflow from a Large-Scale Hydrological Model: Using Model State Variables to Estimate Error Terms. Comput. Geosci. 2022, 159, 105019. [Google Scholar] [CrossRef]
 - Li, J.; Zhu, D.; Li, C. Comparative Analysis of BPNN, SVR, LSTM, Random Forest, and LSTM-SVR for Conditional Simulation of Non-Gaussian Measured Fluctuating Wind Pressures. Mech. Syst. Sig. Process. 2022, 178, 109285. [Google Scholar] [CrossRef]
 - Desai, S.; Ouarda, T.B.M.J. Regional Hydrological Frequency Analysis at Ungauged Sites with Random Forest Regression. J. Hydrol. 2021, 594, 125861. [Google Scholar] [CrossRef]
 - Li, X.; Song, J.; Yang, L.; Li, H.; Fang, S. Source Term Inversion Coupling Kernel Principal Component Analysis, Whale Optimization Algorithm, and Backpropagation Neural Networks (KPCA-WOA-BPNN) for Complex Dispersion Scenarios. Prog. Nucl. Energy 2024, 171, 105171. [Google Scholar] [CrossRef]
 - Zhou, J.; Lu, Y.; Tian, Q.; Liu, H.; Hasanipanah, M.; Huang, J. Advanced Machine Learning Methods for Prediction of Blast-Induced Flyrock Using Hybrid SVR Methods. Comput. Model. Eng. Sci. 2024, 140, 1595–1617. [Google Scholar] [CrossRef]
 - Redekar, A.; Dhiman, H.S.; Deb, D.; Muyeen, S.M. On Reliability Enhancement of Solar PV Arrays Using Hybrid SVR for Soiling Forecasting Based on WT and EMD Decomposition Methods. Ain Shams Eng. J. 2024, 15, 102716. [Google Scholar] [CrossRef]
 - Iqbal, M.; Salami, B.A.; Khan, M.A.; Jalal, F.E.; Jamal, A.; Lekhraj; Bardhan, A. Computational Approach towards Shear Strength Prediction of Squat RC Walls Implementing Ensemble and Hybrid SVR Paradigms. Mater. Today Commun. 2024, 40, 109921. [Google Scholar] [CrossRef]
 - Gandhi, A.B.; Joshi, J.B.; Jayaraman, V.K.; Kulkarni, B.D. Development of Support Vector Regression (SVR)-Based Correlation for Prediction of Overall Gas Hold-up in Bubble Column Reactors for Various Gas–Liquid Systems. Chem. Eng. Sci. 2007, 62, 7078–7089. [Google Scholar] [CrossRef]
 - Fan, G.-F.; Peng, L.-L.; Hong, W.-C.; Sun, F. Electric Load Forecasting by the SVR Model with Differential Empirical Mode Decomposition and Auto Regression. Neurocomputing 2016, 173, 958–970. [Google Scholar] [CrossRef]
 - Chen, Y.; Xu, P.; Chu, Y.; Li, W.; Wu, Y.; Ni, L.; Bao, Y.; Wang, K. Short-Term Electrical Load Forecasting Using the Support Vector Regression (SVR) Model to Calculate the Demand Response Baseline for Office Buildings. Appl. Energy 2017, 195, 659–670. [Google Scholar] [CrossRef]
 - Castro-Neto, M.; Jeong, Y.-S.; Jeong, M.-K.; Han, L.D. Online-SVR for Short-Term Traffic Flow Prediction under Typical and Atypical Traffic Conditions. Expert Syst. Appl. 2009, 36, 6164–6173. [Google Scholar] [CrossRef]
 - Balogun, A.-L.; Rezaie, F.; Pham, Q.B.; Gigović, L.; Drobnjak, S.; Aina, Y.A.; Panahi, M.; Yekeen, S.T.; Lee, S. Spatial Prediction of Landslide Susceptibility in Western Serbia Using Hybrid Support Vector Regression (SVR) with GWO, BAT and COA Algorithms. Geosci. Front. 2021, 12, 101104. [Google Scholar] [CrossRef]
 - Ahmad, M.S.; Adnan, S.M.; Zaidi, S.; Bhargava, P. A Novel Support Vector Regression (SVR) Model for the Prediction of Splice Strength of the Unconfined Beam Specimens. Constr. Build. Mater. 2020, 248, 118475. [Google Scholar] [CrossRef]
 - Beniwal, M.; Singh, A.; Kumar, N. Forecasting Long-Term Stock Prices of Global Indices: A Forward-Validating Genetic Algorithm Optimization Approach for Support Vector Regression. Appl. Soft Comput. 2023, 145, 110566. [Google Scholar] [CrossRef]
 - Zhu, W.; Yu, W.; Dong, X.; Jin, Z.; Hu, S. Multiple Linear Regression Analysis of Vertical Distribution of Nearshore Suspended Sediment. Desalin. Water Treat. 2023, 314, 352–358. [Google Scholar] [CrossRef]
 - Zhao, C.; Li, N.; Jiang, Z.; Zhou, X.; Wu, Y. Parametric Optimization of Ambient and Cryogenic Loop Heat Pipes Using Multiple Linear Regression Method. Int. J. Refrig 2024, 161, 145–163. [Google Scholar] [CrossRef]
 - Zhang, T.; Wang, G.A.; He, Z.; Mukherjee, A. Service Failure Monitoring via Multivariate Multiple Linear Regression Profile Schemes with Dimensionality Reduction. Decis. Support Syst. 2024, 178, 114122. [Google Scholar] [CrossRef]
 - Shortridge, J. Prediction of Multi-Sectoral Longitudinal Water Withdrawals Using Hierarchical Machine Learning Models. J. Hydroinf. 2023, 25, 2389–2405. [Google Scholar] [CrossRef]
 - Ravichandran, C.; Gopalakrishnan, P. Estimating Cooling Loads of Indian Residences Using Building Geometry Data and Multiple Linear Regression. Energy Built Environ. 2024, 5, 741–771. [Google Scholar] [CrossRef]
 - Osmane, A.; Zidan, K.; Benaddi, R.; Sbahi, S.; Ouazzani, N.; Belmouden, M.; Mandi, L. Assessment of the Effectiveness of a Full-Scale Trickling Filter for the Treatment of Municipal Sewage in an Arid Environment: Multiple Linear Regression Model Prediction of Fecal Coliform Removal. J. Water Process Eng. 2024, 64, 105684. [Google Scholar] [CrossRef]
 - Li, B.; Lu, Y.; Sun, X.; Chen, X.; Gong, W.; Miao, F. Radial Artery Pulse Wave Age-Related Assessment for Diabetic Patients Based on Multiple Linear Regression Time Domain Analysis Method. Extrem. Mech. Lett. 2024, 70, 102185. [Google Scholar] [CrossRef]
 - Chen, H.; Huang, S.; Xu, Y.-P.; Teegavarapu, R.S.V.; Guo, Y.; Nie, H.; Xie, H. Using Baseflow Ensembles for Hydrologic Hysteresis Characterization in Humid Basins of Southeastern China. Water Resour. Res. 2024, 60, e2023WR036195. [Google Scholar] [CrossRef]
 - Flores-Sosa, M.; León-Castro, E.; Merigó, J.M.; Yager, R.R. Forecasting the Exchange Rate with Multiple Linear Regression and Heavy Ordered Weighted Average Operators. Knowl.-Based Syst. 2022, 248, 108863. [Google Scholar] [CrossRef]
 - Ferreira Schon, A.; Apoena Castro, N.; dos Santos Barros, A.; Eduardo Spinelli, J.; Garcia, A.; Cheung, N.; Luiz Silva, B. Multiple Linear Regression Approach to Predict Tensile Properties of Sn-Ag-Cu (SAC) Alloys. Mater. Lett. 2021, 304, 130587. [Google Scholar] [CrossRef]
 - Bhagawati, P.B.; Kumar, K.H.S.; Lokeshappa, B.; Malekdar, F.; Sapate, S.; Adeogun, A.I.; Chapi, S.; Goswami, L.; Mirkhalafi, S.; Sillanpää, M. Prediction of Electrocoagulation Treatment of Tannery Wastewater Using Multiple Linear Regression Based ANN: Comparative Study on Plane and Punched Electrodes. Desalin. Water Treat. 2024, 319, 100530. [Google Scholar] [CrossRef]
 - AlKheder, S. Experimental Road Safety Study of the Actual Driver Reaction to the Street Ads Using Eye Tracking, Multiple Linear Regression and Decision Trees Methods. Expert Syst. Appl. 2024, 252, 124222. [Google Scholar] [CrossRef]
 - Loh, W.S.; Ling, L.; Chin, R.J.; Lai, S.H.; Loo, K.K.; Seah, C.S. A Comparative Analysis of Missing Data Imputation Techniques on Sedimentation Data. Ain Shams Eng. J. 2024, 15, 102717. [Google Scholar] [CrossRef]
 - Memon, S.M.Z.; Wamala, R.; Kabano, I.H. A Comparison of Imputation Methods for Categorical Data. Inform. Med. Unlocked 2023, 42, 101382. [Google Scholar] [CrossRef]
 - Jafary, P.; Shojaei, D.; Rajabifard, A.; Ngo, T. Automating Property Valuation at the Macro Scale of Suburban Level: A Multi-Step Method Based on Spatial Imputation Techniques, Machine Learning and Deep Learning. Habitat Int. 2024, 148, 103075. [Google Scholar] [CrossRef]
 - Mohammadinia, F.; Ranjbar, A.; Kafi, M.; Shams, M.; Haghighat, F.; Maleki, M. Shale Volume Estimation Using ANN, SVR, and RF Algorithms Compared with Conventional Methods. J. Afr. Earth Sci. 2023, 205, 104991. [Google Scholar] [CrossRef]
 - Li, J.-Q.; Xia, X.-L.; Sun, C.; Chen, X. Estimation of Time-Dependent Laser Heat Flux Distribution Based on BPNN Improved by Multiple Population Genetic Algorithm. Int. J. Heat Mass Tran. 2024, 233, 125997. [Google Scholar] [CrossRef]
 












| Deletion Rate | Evaluating Indicator | BPNN | RF | SVR | MLR | 
|---|---|---|---|---|---|
| 1% | PCC | 0.9752 | 0.9793 | 0.9688 | 0.9865 | 
| NSE | 0.9280 | 0.9299 | 0.9107 | 0.9343 | |
| Pbias (%) | 4.5114 | 6.5158 | 7.0625 | 6.2700 | |
| 5% | PCC | 0.9627 | 0.9673 | 0.9525 | 0.9710 | 
| NSE | 0.8890 | 0.8989 | 0.8788 | 0.9104 | |
| Pbias (%) | 8.4705 | 8.8997 | 9.8305 | 9.4499 | |
| 10% | PCC | 0.9394 | 0.9604 | 0.9257 | 0.9627 | 
| NSE | 0.8553 | 0.8720 | 0.8193 | 0.8850 | |
| Pbias (%) | 8.4912 | 7.6533 | 8.4689 | 7.1187 | |
| 20% | PCC | 0.9378 | 0.9329 | 0.9214 | 0.9443 | 
| NSE | 0.8346 | 0.8261 | 0.8253 | 0.8615 | |
| Pbias (%) | −7.3208 | −12.5162 | −13.3759 | −12.4827 | |
| 30% | PCC | 0.9261 | 0.9230 | 0.9148 | 0.9326 | 
| NSE | 0.8270 | 0.8352 | 0.8193 | 0.8459 | |
| Pbias (%) | −8.6826 | −14.0482 | −18.9039 | −14.9972 | 
| Deletion Rate | Evaluating Indicator | BPNN | RF | SVR | MLR | 
|---|---|---|---|---|---|
| 1% | PCC | 0.9503 | 0.9576 | 0.9482 | 0.9681 | 
| NSE | 0.8966 | 0.8975 | 0.8840 | 0.9052 | |
| Pbias (%) | 7.1615 | 7.1913 | 8.1636 | 6.1896 | |
| 5% | PCC | 0.9407 | 0.9431 | 0.9375 | 0.9542 | 
| NSE | 0.8597 | 0.8636 | 0.8333 | 0.8674 | |
| Pbias (%) | 9.1566 | 9.9846 | 10.4631 | 9.4968 | |
| 10% | PCC | 0.9179 | 0.9103 | 0.9006 | 0.9254 | 
| NSE | 0.8058 | 0.8041 | 0.7858 | 0.8175 | |
| Pbias (%) | 11.1956 | 10.1653 | 9.4689 | 9.1187 | |
| 20% | PCC | 0.9035 | 0.8901 | 0.8832 | 0.9117 | 
| NSE | 0.7672 | 0.7605 | 0.7569 | 0.7735 | |
| Pbias (%) | −12.3208 | −15.5162 | −17.3759 | −16.4827 | |
| 30% | PCC | 0.8761 | 0.8675 | 0.8529 | 0.8819 | 
| NSE | 0.7496 | 0.7341 | 0.7333 | 0.7532 | |
| Pbias (%) | 12.6826 | 18.0482 | 20.9039 | 17.9972 | 
| Deletion Rate | Evaluating Indicator | BPNN | RF | SVR | MLR | 
|---|---|---|---|---|---|
| 1% | PCC | 0.9297 | 0.9228 | 0.9195 | 0.9372 | 
| NSE | 0.8361 | 0.8232 | 0.8187 | 0.8404 | |
| Pbias (%) | −8.0389 | −8.2487 | −12.4943 | −9.8311 | |
| 5% | PCC | 0.8991 | 0.8916 | 0.8738 | 0.9068 | 
| NSE | 0.8168 | 0.8101 | 0.7927 | 0.8211 | |
| Pbias (%) | 12.2070 | 12.5836 | 14.3294 | 13.5068 | |
| 10% | PCC | 0.8811 | 0.8843 | 0.8639 | 0.8993 | 
| NSE | 0.7872 | 0.7951 | 0.7664 | 0.8098 | |
| Pbias (%) | 14.1420 | 15.4048 | 18.2364 | 15.1722 | |
| 20% | PCC | 0.8663 | 0.8685 | 0.8516 | 0.8720 | 
| NSE | 0.7482 | 0.7475 | 0.7310 | 0.7527 | |
| Pbias (%) | −17.7356 | −15.3534 | −21.7856 | −16.4038 | |
| 30% | PCC | 0.8269 | 0.8324 | 0.8158 | 0.8475 | 
| NSE | 0.7125 | 0.7163 | 0.7007 | 0.7284 | |
| Pbias (%) | −19.2989 | −23.0642 | −26.1195 | −21.0511 | 
Disclaimer/Publisher’s Note: The statements, opinions and data contained in all publications are solely those of the individual author(s) and contributor(s) and not of MDPI and/or the editor(s). MDPI and/or the editor(s) disclaim responsibility for any injury to people or property resulting from any ideas, methods, instructions or products referred to in the content.  | 
© 2024 by the authors. Licensee MDPI, Basel, Switzerland. This article is an open access article distributed under the terms and conditions of the Creative Commons Attribution (CC BY) license (https://creativecommons.org/licenses/by/4.0/).
Share and Cite
Qiu, H.; Chen, H.; Xu, B.; Liu, G.; Huang, S.; Nie, H.; Xie, H. Multiple Types of Missing Precipitation Data Filling Based on Ensemble Artificial Intelligence Models. Water 2024, 16, 3192. https://doi.org/10.3390/w16223192
Qiu H, Chen H, Xu B, Liu G, Huang S, Nie H, Xie H. Multiple Types of Missing Precipitation Data Filling Based on Ensemble Artificial Intelligence Models. Water. 2024; 16(22):3192. https://doi.org/10.3390/w16223192
Chicago/Turabian StyleQiu, He, Hao Chen, Bingjiao Xu, Gaozhan Liu, Saihua Huang, Hui Nie, and Huawei Xie. 2024. "Multiple Types of Missing Precipitation Data Filling Based on Ensemble Artificial Intelligence Models" Water 16, no. 22: 3192. https://doi.org/10.3390/w16223192
APA StyleQiu, H., Chen, H., Xu, B., Liu, G., Huang, S., Nie, H., & Xie, H. (2024). Multiple Types of Missing Precipitation Data Filling Based on Ensemble Artificial Intelligence Models. Water, 16(22), 3192. https://doi.org/10.3390/w16223192
        
