Baffle-Enhanced Scour Mitigation in Rectangular and Trapezoidal Piano Key Weirs: An Experimental and Machine Learning Investigation
Abstract
1. Introduction
2. Materials and Methods
2.1. Dimensional Analysis
2.2. Experiments
2.2.1. Experimental Setup
2.2.2. Experimental Layout and Parameters
2.2.3. Test Details and Summary
2.2.4. Experimental Measurements
2.3. Machine Learning Algorithms
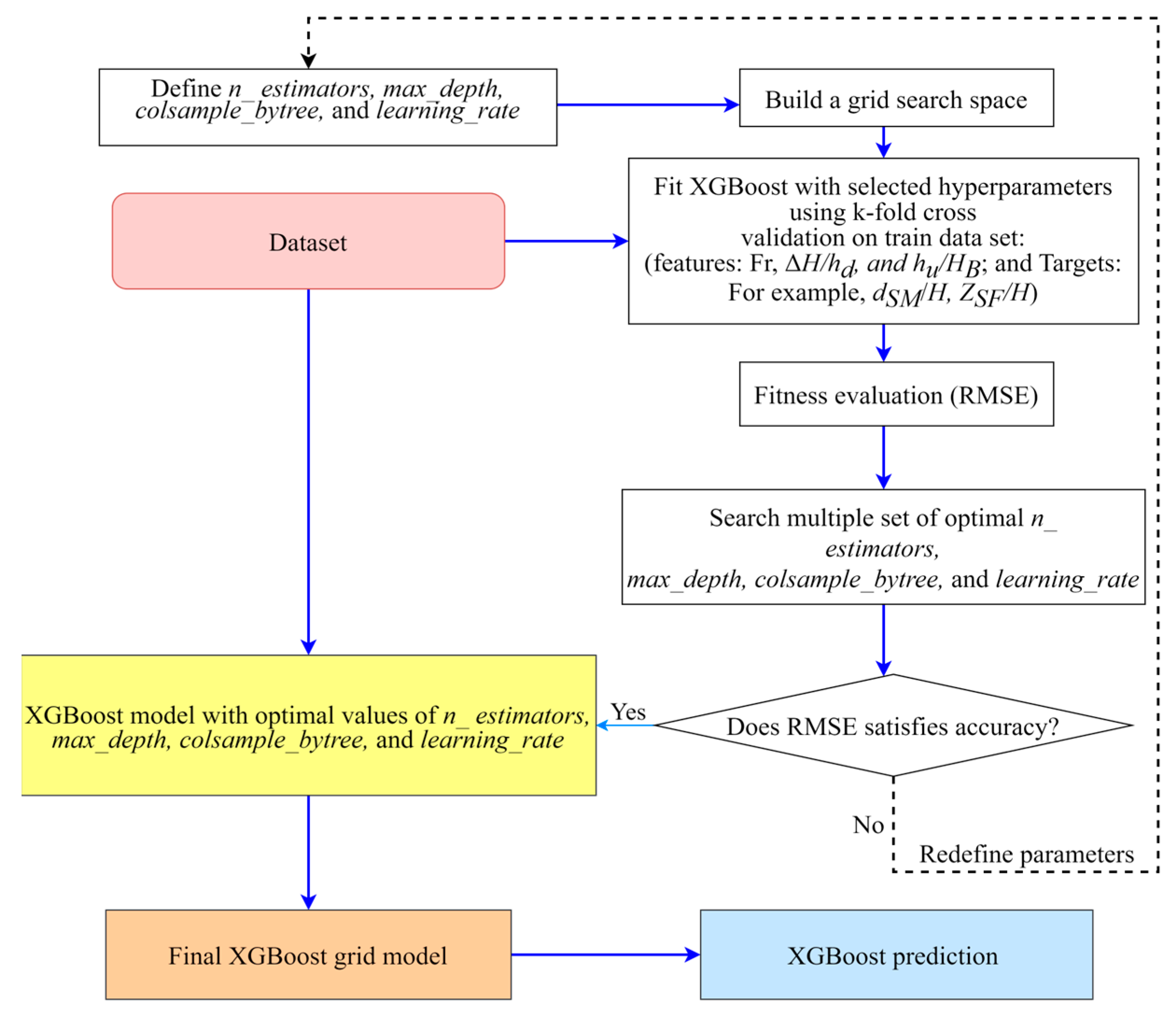
2.3.1. Extreme Gradient Boosting—Skopt
2.3.2. Multi-Layer Perceptron (MLP)—Hyperopt Optimizer
2.3.3. The Support Vector Regression (SVR)
2.4. Model Development
2.4.1. Data Processing
2.4.2. Hyperparameter Optimization
3. Results and Discussion
3.1. Experimental Data Evaluation
3.2. Modeling Outputs
4. Conclusions
- The presence of baffles in weir outlet keys significantly alters the flow patterns, changing from impinging jets in un-baffled weirs to surface jets in baffled weirs. This effect leads to increased energy losses, with the average energy loss in RPKW and TPKW with baffles being 22% and 18% higher, respectively, compared to the weir without baffles. This effect is more pronounced at lower Froude numbers, when the baffles affect more flow layers. Baffles have a more significant reducing effect at lower relative drop heights. Conversely, increasing the Froude number and relative drop height increases scour depth.
- The baffles significantly reduce scour depths and their temporal variations, with baffled RPKW and TPKW weirs showing, on average, an 11% and 14% reduction in scour depth at equilibrium compared to un-baffled weirs.
- The baffles significantly reduce topographical changes and scour hole extension, resulting in a downstream shift of 9% and 11.7% in the maximum scour depth location for RPKW and TPKW, respectively, and reductions of 7% and 13% in scour hole length for RPKW and TPKW, respectively. Additionally, the relative maximum scour depth and weir toe scour increase with higher Froude numbers for both baffled and un-baffled weirs.
- Baffles reduced the scour hole area and volume by 26.7% and 30.3% in RPKWs and 31.6% and 32.2% in TPKWs. The effects of baffles on reducing scouring were more significant in TPKWs than RPKWs and more pronounced at lower Froude numbers. This information can be utilized to design more stable and resilient hydraulic structures, mitigating the risk of foundation erosion and ensuring the long-term integrity of critical infrastructure.
- Novel empirical equations were introduced to accurately predict the relative scour depths downstream of a PKW, applicable for scenarios both without baffles (Equation (8)) and with baffles (Equation (9)), achieving impressive results with an average R2 = 0.951, RMSE = 0.145, and MRPE = 4.429%.
- The study has demonstrated the superior performance of the MLP machine learning model in estimating local scour characteristics downstream of PKWs. It outperformed traditional regression models (Equations (8) and (9)) and other machine learning algorithms in most scenarios with an average R2 = 0.988, RMSE = 0.035, and MRPE = 1.036%, except in predicting weir toe scour depth for baffled TPKW, where XGBoost performed better with R2 = 0.965, RMSE = 0.048, and MRPE = 2.798%. This predictive tool can be integrated into the design process, enabling engineers to accurately assess scour risks and optimize the structural design of weirs and similar hydraulic structures.
- Taylor plots confirmed the MLP model’s robustness, with high correlation and low prediction error. In conclusion, the optimized MLP model offers a robust and reliable predictive tool for assessing scour characteristics in PKW designs within the specified range of 0.74 ≤ Fr ≤ 2.12, 0.26 ≤ ∆H/hd ≤ 1.74, and 0.99 ≤ hu/HB ≤ 1.88, outperforming traditional empirical approaches and other ML models in most evaluated scenarios.
- The feature importance analysis by the MLP model provides insights into the relative contribution of each input variable. For un-baffled PKW, ∆H/hd effect on scour is greater than Fr, except for RPKW weir toe scour where Fr effect is 46% more. For baffled PKW, hu/HB is most important in forecasting scour.
- The findings from this study contribute to a deeper understanding of the intricate relationships between flow patterns, energy dissipation, and bed topography in the context of PKWs. These insights can be leveraged to enhance the design and performance of PKWs, resulting in more efficient, sustainable, and resilient structures.
Author Contributions
Funding
Data Availability Statement
Acknowledgments
Conflicts of Interest
References
- Pilarczyk, K.W.; Jo, Y.C.; Yun, O. Stability of rock-fill structures. Mag. Korean Soc. Agric. Eng. 1991, 33, 17–40. [Google Scholar]
- Jüstrich, S.; Pfister, M.; Schleiss, A.J. Mobile riverbed scours downstream of a Piano key weir. J. Hydraul. Eng. 2016, 142, 04016043. [Google Scholar] [CrossRef]
- Palermo, M.; Crookston, B.; Pagliara, S. Analysis of equilibrium morphologies downstream of a PK weir structure. In World Environmental and Water Resources Congress 2020: Hydraulics, Waterways, and Water Distribution Systems Analysis; American Society of Civil Engineers: Reston, VA, USA, 2020; pp. 43–51. [Google Scholar] [CrossRef]
- Kumar, B.; Ahmad, Z. Experimental study on scour downstream of a Piano key weir with nose. In Proceedings of the 8th IAHR ISHS, Santiago, Chile, 12–15 May 2020. [Google Scholar] [CrossRef]
- Kumar, B.; Kadia, S.; Ahmad, Z. Sediment movement over type A Piano key weir. J. Irrig. Drain. Eng. 2021, 147, 04021018. [Google Scholar] [CrossRef]
- Ghodsian, M.; Abdi Chooplou, C.; Ghafouri, A. Scouring downstream of triangular and trapezoidal Piano key weirs. J. Hydraul. 2021, 16, 43–58. [Google Scholar] [CrossRef]
- Lantz, W.; Crookston, B.M.; Palermo, M. Apron and cutoff wall scour protection for Piano key weirs. Water 2021, 13, 2332. [Google Scholar] [CrossRef]
- Kumar, B.; Ahmad, Z. Scour downstream of a Piano key weir with and without a solid apron. J. Irrig. Drain. Eng. 2022, 148, 04021066. [Google Scholar] [CrossRef]
- Abdi Chooplou, C.; Bodaghi, E.; Ghodsian, M.; Vaghefi, M. Temporal evolution of scouring downstream of a trapezoidal Piano key weir. Int. J. River Basin Manag. 2022, 1–14. [Google Scholar] [CrossRef]
- Lantz, W.D.; Crookston, B.M.; Palermo, M. Evolution of local scour downstream of type A PK weir in non-cohesive sediments. J. Hydrol. Hydromech. 2022, 70, 103–113. [Google Scholar] [CrossRef]
- Abdi Chooplou, C.; Kazerooni, S.; Ghodsian, M.; Vaghefi, M. Experimental study of scouring downstream of type-A Piano key weirs. Arab. J. Geosci. 2022, 15, 1702. [Google Scholar] [CrossRef]
- Abdi Chooplou, C.; Ghodsian, M.; Davoud, A.; Ghafouri, A. An experimental and numerical study on the flow field and scour downstream of rectangular piano key weirs with crest indentations. Innov. Infrastruct. Solut. 2023, 8, 140. [Google Scholar] [CrossRef]
- Bodaghi, E.; Abdi Chooplou, C.; Ghodsian, M. Experimental investigation of scour downstream of a type A trapezoidal piano key weir under free and submerged flow conditions. J. Hydrol. Hydromech. 2024, 72, 34–48. [Google Scholar] [CrossRef]
- Abdi Chooplou, C.; Ghodsian, M.; Ghafouri, A. Local scour downstream of various shapes of piano key weirs. Innov. Infrastruct. Solut. 2024, 9, 117. [Google Scholar] [CrossRef]
- Fathi, A.; Abdi Chooplou, C.; Ghodsian, M. Local scour downstream of type-A trapezoidal stepped piano key weir in sand and gravel sediments. ISH J. Hydraul. Eng. 2024, 1–13. [Google Scholar] [CrossRef]
- Kumar, B.; Pandey, M.; Ahmad, Z. Flow field and sediment passing capacity of type-a piano key weirs. Int. J. Sediment Res. 2024. [Google Scholar] [CrossRef]
- Erpicum, S.; Machiels, O. Energy dissipation on a stepped spillway downstream of a Piano key weir—Experimental study. In Proceedings of the International Conference on Labyrinth Piano Key Weirs, Taylor & Francis Group, London, UK, 9–11 February 2011. [Google Scholar]
- Eslinger, K.R.; Crookston, B.M. Energy dissipation of type A Piano key weir. Water 2020, 12, 1253. [Google Scholar] [CrossRef]
- Naghibzadeh, S.M.; Heidarnezhad, M.; Masjedi, A.; Bordbar, A. Experimental and numerical analysis of energy dissipation in Piano key weirs with stepped and baffled barriers at downstream slope. Iran. J. Soil Water Res. 2020, 51, 2431–2442. [Google Scholar] [CrossRef]
- Souri, J.; OmidvarMohammadi, H.; Salehi Neyshabouri, S.A.A.; Abdi Chooplou, C.; Kahrizi, E.; Akbari, H. Numerical simulation of aeration impact on the performance of a-type rectangular and trapezoidal piano key weirs. Model. Earth Syst. Environ. 2024, 1–20. [Google Scholar] [CrossRef]
- Iqbal, M.; Ghani, U. Effect of variation in key slope ratios and key width ratios on energy dissipation over a piano key weir. Iran. J. Sci. Technol. Trans. C 2024, 48, 2725–2739. [Google Scholar] [CrossRef]
- Muzzammil, M. ANFIS approach to the scour depth prediction at a bridge abutment. J. Hydroinf. 2010, 12, 474–485. [Google Scholar] [CrossRef]
- Najafzadeh, M.; Barani, G.A.; Kermani, M.R.H. Abutment scour in clear-water and live-bed conditions by GMDH network. Water Sci. Technol. 2013, 67, 1121–1128. [Google Scholar] [CrossRef]
- Etemad-Shahidi, A.; Bonakdar, L.; Jeng, D.S. Estimation of scour depth around circular piers: Applications of model tree. J. Hydroinf. 2015, 17, 226–238. [Google Scholar] [CrossRef]
- Sharafi, H.; Ebtehaj, I.; Bonakdari, H.; Zaji, A.H. Design of a support vector machine with different kernel functions to predict scour depth around bridge piers. Nat. Hazard. 2016, 84, 2145–2162. [Google Scholar] [CrossRef]
- Azimi, H.; Bonakdari, H.; Ebtehaj, I.; Talesh, S.H.A.; Michelson, D.G.; Jamali, A. Evolutionary Pareto optimization of an ANFIS network for modeling scour at pile groups in clear water condition. Fuzzy Sets Syst. 2017, 319, 50–69. [Google Scholar] [CrossRef]
- Ebtehaj, I.; Bonakdari, H.; Moradi, F.; Gharabaghi, B.; Khozani, Z.S. An integrated framework of extreme learning machines for predicting scour at pile groups in clear water condition. Coast. Eng. 2018, 135, 1–15. [Google Scholar] [CrossRef]
- Rashki Ghaleh Nou, M.; Azhdary Moghaddam, M.; Shafai Bajestan, M.; Azamathulla, H.M. Estimation of scour depth around submerged weirs using self-adaptive extreme learning machine. J. Hydroinf. 2019, 21, 1082–1101. [Google Scholar] [CrossRef]
- Sharafati, A.; Haghbin, M.; Haji Seyed Asadollah, S.B.; Tiwari, N.K.; Al-Ansari, N.; Yaseen, Z.M. Scouring depth assessment downstream of weirs using hybrid intelligence models. Appl. Sci. 2020, 10, 3714. [Google Scholar] [CrossRef]
- Salih, S.Q.; Habib, M.; Aljarah, I.; Faris, H.; Yaseen, Z.M. An evolutionary optimized artificial intelligence model for modeling scouring depth of submerged weir. Eng. Appl. Artif. Intell. 2020, 96, 104012. [Google Scholar] [CrossRef]
- Ahmadianfar, I.; Jamei, M.; Karbasi, M.; Sharafati, A.; Gharabaghi, B. A novel boosting ensemble committee-based model for local scour depth around non-uniformly spaced pile groups. Eng. Comput. 2021, 38, 3439–3461. [Google Scholar] [CrossRef]
- Pandey, M.; Karbasi, M.; Jamei, M.; Malik, A.; Pu, J.H. A comprehensive experimental and computational investigation on estimation of scour depth at bridge abutment: Emerging ensemble intelligent systems. Water Resour. Manag. 2023, 37, 3745–3767. [Google Scholar] [CrossRef]
- Salmasi, F.; Sihag, P.; Abraham, J.; Nouri, M. Experimental investigation and prediction of free fall jet scouring using machine learning models. Int. J. Sediment Res. 2023, 38, 405–420. [Google Scholar] [CrossRef]
- Iqbal, M.; Ghani, U. Prediction of the discharge capacity of piano key weirs using artificial neural networks. J. Hydroinformatics 2024, 26, 1167–1188. [Google Scholar] [CrossRef]
- Ettema, R. Hydraulic Modeling: Concepts and Practice; ASCE: Reston, VA, USA, 2000; p. 97. [Google Scholar]
- Haghnazar, H.; Saneie, M. Impacts of pit distance and location on river sand mining management. Model. Earth Syst. Environ. 2019, 5, 1463–1472. [Google Scholar] [CrossRef]
- Pfister, M.; Battisacco, E.; De Cesare, G.; Schleiss, A.J. Scale effects related to the rating curve of cylindrically crested Piano key weirs. In Labyrinth Piano Key Weirs II; CRC/Balkema: Leiden, The Netherlands, 2013; pp. 73–82. [Google Scholar]
- Erpicum, S.; Tullis, B.P.; Lodomez, M.; Archambeau, P.; Dewals, B.J.; Pirotton, M. Scale effects in physical Piano key weirs models. J. Hydraul. Res. 2016, 54, 692–698. [Google Scholar] [CrossRef]
- Novak, P.; Cabelka, J. Monographs & surveys in water resources engineering. In Models in Hydraulic Engineering: Physical Principles and Design Applications, 4th ed.; Pitman Publishing: Boston, MA, USA, 1981; pp. 1–459. [Google Scholar]
- Lempérière, F.; Ouamane, A. The Piano key weir: A new cost-effective solution for spillways. Int. J. Hydropower Dams 2003, 10, 144–149. [Google Scholar]
- Lempérière, F.; Jun, G. Low cost increase of dams storage and flood mitigation: The Piano key weir. In Proceedings of the 19th Congress of ICID, Beijing, China, 18 September 2005. [Google Scholar]
- Mehboudi, A.; Attari, J.; Hosseini, S.A. Experimental study of discharge coefficient for trapezoidal PKWs. Flow Meas. Instrum. 2016, 50, 65–72. [Google Scholar] [CrossRef]
- Chiew, Y.M. Local Scour at Bridge Piers. Rep. No. 355. Ph.D. Thesis, Department of Civil Engineering, University of Auckland, Auckland, New Zealand, 1984. [Google Scholar]
- Chiew, Y.M.; Melville, B. Local scour at bridge piers with non-uniform sediments. Proc. Inst. Civ. Eng. Water Eng. Group 1989, 87, 215–224. [Google Scholar] [CrossRef]
- Ho Ta Khanh, M.; Quat, D.S.; Thuy, D.X. Piano key weirs under design and construction in Vietnam. In Labyrinth and Piano Key Weirs; CRC/Balkema: Leiden, The Netherlands, 2011; pp. 225–232. [Google Scholar]
- Laugier, F.; Vermeulen, J.; Lefebvre, V. Overview of PKWs experience developed at EDF during the past few years. In Labyrinth and PKWs II; CRC: Boca Raton, FL, USA, 2013; pp. 213–226. [Google Scholar] [CrossRef]
- Pagliara, S.; Hager, W.H.; Minor, H.E. Hydraulics of plane plunge pool scour. J. Hydraul. Eng. 2006, 132, 450–461. [Google Scholar] [CrossRef]
- United States Bureau of Reclamation. Design of Small Dams, 3rd ed.; US Department of the Interior, Bureau of Reclamation: Washington, DC, USA, 1987.
- Dugué, V.; Pfister, M.; Hachem, F.; Boillat, J.L.; Nagel, V.; Laugier, F. Étude sur modèle physique du nouvel évacuateur de crue du barrage de Gage II. La Houille Blanche 2013, 2, 31–38. [Google Scholar] [CrossRef][Green Version]
- Chiew, Y.M. Scour protection at bridge piers. J. Hydraul. Eng. 1992, 118, 1260–1269. [Google Scholar] [CrossRef]
- Kumar, V.; Ranga Raju, K.G.; Vittal, N. Reduction of local scour around bridge piers using slot and collar. J. Hydraul. Eng. 1999, 125, 1302–1305. [Google Scholar] [CrossRef]
- Murtaza, N.; Khan, Z.U.; Khedher, K.M.; Amir, R.A.; Khan, D.; Salem, M.A.; Alsulamy, S. Mitigating scour at bridge abutments: An experimental investigation of waste material as an eco-friendly solution. Water 2023, 15, 3798. [Google Scholar] [CrossRef]
- Choi, D.K. Data-driven materials modeling with XGBoost algorithm and statistical inference analysis for prediction of fatigue strength of steels. Int. J. Precis. Eng. Manuf. 2019, 20, 129–138. [Google Scholar] [CrossRef]
- Minsky, M.L.; Papert, S.A. Perceptrons, Expanded Edition; The MIT Press: Cambridge, MA, USA, 1988. [Google Scholar]
- Bento, C. Multilayer Perceptron Explained with a Real-Life Example and Python Code: Sentiment Analysis. Towards Data Science. 2021. Available online: https://towardsdatascience.com/multilayer-perceptron-explained-with-a-real-life-example-and-python-code-sentiment-analysis-cb408ee93141 (accessed on 21 September 2021).
- Müller, A.C.; Guido, S. Introduction to Machine Learning with Python: A guide for Data Scientists; O’Reilly Media, Inc.: Sebastopol, CA, USA, 2016. [Google Scholar]
- Hastie, T.; Tibshirani, R.; Friedman, J.H. The Elements of Statistical Learning: Data Mining, Inference, and Prediction, 2nd ed.; Springer: New York, NY, USA, 2009; pp. 1–758. [Google Scholar]
- Ceperic, E.; Ceperic, V.; Baric, A. A strategy for short-term load forecasting by support vector regression machines. IEEE Trans. Power Syst. 2013, 28, 4356–4364. [Google Scholar] [CrossRef]
- Géron, A. Hands-on Machine Learning with Scikit-Learn, Keras, and TensorFlow; O’Reilly Media, Inc.: Sebastopol, CA, USA, 2022. [Google Scholar]





















| P (m) | 0.20 | Bb (m) | 0.25 | |
| L (m) | RPKW | 3.75 | Bi (m) | 0.125 |
| TPKW | 3.30 | Bo (m) | 0.125 | |
| Wi (m) | RPKW | 0.125 | W (m) | 0.75 |
| TPKW | 0.175 | |||
| Wo (m) | RPKW | 0.125 | Ts (m) | 0.012 |
| TPKW | 0.051 | |||
| α (degree) | RPKW | 0 | N (-) | 3 |
| TPKW | 5 | |||
| Sl. No | Tests | Q | hd | PKW | Fr | ΔH/hd | hu/HB | Sl. No | PKW | Fr | ΔH/hd | hu/HB |
|---|---|---|---|---|---|---|---|---|---|---|---|---|
| # | # | m3/s | m | # | - | - | - | # | # | - | - | - |
| 1 | 30-8 | 0.30 | 0.08 | RPKW | 1.93 | 1.70 | - | 41 | TPKW | 1.95 | 1.74 | - |
| 2 | B30-8 | 1.00 | 42 | 0.91 | ||||||||
| 3 | 30-10 | 0.10 | 1.61 | 1.21 | - | 43 | 1.62 | 1.24 | - | |||
| 4 | B30-10 | 1.00 | 44 | 0.91 | ||||||||
| 5 | 30-13 | 0.13 | 1.23 | 0.72 | - | 45 | 1.25 | 0.75 | - | |||
| 6 | B30-13 | 1.00 | 46 | 0.91 | ||||||||
| 7 | 30-15 | 0.15 | 1.03 | 0.50 | - | 47 | 1.05 | 0.52 | - | |||
| 8 | B30-15 | 1.00 | 48 | 0.91 | ||||||||
| 9 | 30-18 | 0.18 | 0.74 | 0.26 | - | 49 | 0.76 | 0.27 | - | |||
| 10 | B30-18 | 1.00 | 50 | 0.91 | ||||||||
| 11 | 40-8 | 0.04 | 0.08 | 1.98 | 1.68 | - | 51 | 2.00 | 1.72 | - | ||
| 12 | B40-8 | 1.25 | 52 | 1.16 | ||||||||
| 13 | 40-10 | 0.10 | 1.66 | 1.23 | - | 53 | 1.67 | 1.26 | - | |||
| 14 | B40-10 | 1.25 | 54 | 1.16 | ||||||||
| 15 | 40-13 | 0.13 | 1.28 | 0.76 | - | 55 | 1.30 | 0.78 | - | |||
| 16 | B40-13 | 1.25 | 56 | 1.16 | ||||||||
| 17 | 40-15 | 0.15 | 1.08 | 0.54 | - | 57 | 1.10 | 0.56 | - | |||
| 18 | B40-15 | 1.25 | 58 | 1.16 | ||||||||
| 19 | 40-18 | 0.18 | 0.80 | 0.29 | - | 59 | 0.82 | 0.31 | - | |||
| 20 | B40-18 | 1.25 | 60 | 1.16 | ||||||||
| 21 | 50-8 | 0.05 | 0.08 | 2.05 | 1.66 | - | 61 | 2.06 | 1.68 | - | ||
| 22 | B50-8 | 1.56 | 62 | 1.50 | ||||||||
| 23 | 50-10 | 0.10 | 1.72 | 1.22 | - | 63 | 1.73 | 1.27 | - | |||
| 24 | B50-10 | 1.56 | 64 | 1.50 | ||||||||
| 25 | 50-13 | 0.13 | 1.35 | 0.80 | - | 65 | 1.36 | 0.82 | - | |||
| 26 | B50-13 | 1.56 | 66 | 1.50 | ||||||||
| 27 | 50-15 | 0.15 | 1.14 | 0.59 | - | 67 | 1.15 | 0.60 | - | |||
| 28 | B50-15 | 1.56 | 68 | 1.50 | ||||||||
| 29 | 50-18 | 0.18 | 0.87 | 0.34 | - | 69 | 0.88 | 0.35 | - | |||
| 30 | B50-18 | 1.56 | 70 | 1.50 | ||||||||
| 31 | 60-8 | 0.06 | 0.08 | 2.11 | 1.59 | - | 71 | 2.12 | 1.61 | - | ||
| 32 | B60-8 | 1.88 | 72 | 1.81 | ||||||||
| 33 | 60-10 | 0.10 | 1.78 | 1.25 | - | 73 | 1.79 | 1.27 | - | |||
| 34 | B60-10 | 1.88 | 74 | 1.81 | ||||||||
| 35 | 60-13 | 0.13 | 1.40 | 0.84 | - | 75 | 1.41 | 0.85 | - | |||
| 36 | B60-13 | 1.88 | 76 | 1.81 | ||||||||
| 37 | 60-15 | 0.15 | 1.20 | 0.62 | - | 77 | 1.21 | 0.64 | - | |||
| 38 | B60-15 | 1.88 | 78 | 1.81 | ||||||||
| 39 | 60-18 | 0.18 | 0.93 | 0.38 | - | 79 | 0.94 | 0.39 | - | |||
| 40 | B60-18 | 1.88 | 80 | 1.81 |
| Model | Hyperparameter Optimizer | Dataset | n_Estimators | Learning_Rate | Max_Depth | Subsample | Colsample_Bytree | Gamma | Min_Child_Weight |
|---|---|---|---|---|---|---|---|---|---|
| XGBoost | Scikit-Optimize (skopt) | dSM/H_RPKW, (un-baffled) | 100.000 | 0.300 | 9.000 | 0.987 | 0.770 | 1.000 | 1.000 |
| dSM/H_RPKW, (baffled) | 328.000 | 0.010 | 9.000 | 0.600 | 0.600 | 0.108 | 1.000 | ||
| dSM/H_TPKW, (un-baffled) | 1000.000 | 0.010 | 3.000 | 1.000 | 0.637 | 0.360 | 1.000 | ||
| dSM/H_TPKW, (baffled) | 100.000 | 0.044 | 6.000 | 1.000 | 0.655 | 0.000 | 1.000 | ||
| ZSF/H_RPKW, (un-baffled) | 1000 | 0.300 | 3.000 | 0.914 | 1.000 | 0.4231 | 2.000 | ||
| ZSF/H_RPKW, (baffled) | 358 | 0.300 | 6.000 | 0.6 | 0.789 | 0.000 | 3.000 | ||
| ZSF/H_TPKW, (un-baffled) | 888 | 0.1942 | 6.000 | 0.814 | 0.990 | 0.1548 | 8.000 | ||
| ZSF/H_TPKW, (baffled) | 527 | 0.300 | 3.000 | 0.980 | 1.000 | 0.079 | 3.000 |
| Model | Hyperparameter Optimizer | Dataset | Hidden Layer Sizes | Alpha | Momentum | Beta 1 | Beta 2 |
|---|---|---|---|---|---|---|---|
| MLP | Hyperopt TPE (Tree-structured Parzen Estimators) | dSM/H_RPKW, (un-baffled) | (100, 100) | 0.000750926 | 0.9561 | 0.9987 | 0.9423 |
| dSM/H_RPKW, (baffled) | (100, 100) | 0.003859803 | 0.9127 | 0.9606 | 0.9546 | ||
| dSM/H_TPKW, (un-baffled) | (100, 50) | 0.000247312 | 0.9556 | 0.9914 | 0.9875 | ||
| dSM/H_TPKW, (baffled) | (50, 50) | 0.002464564 | 0.9457 | 0.9711 | 0.9673 | ||
| ZSF/H_RPKW, (un-baffled) | (100, 100) | 0.005015594 | 0.9179 | 0.9686 | 0.9595 | ||
| ZSF/H_RPKW, (baffled) | (100,) | 0.000176462 | 0.9123 | 0.9042 | 0.9673 | ||
| ZSF/H_TPKW, (un-baffled) | (150,) | 0.001310837 | 0.9498 | 0.9223 | 0.9525 | ||
| ZSF/H_TPKW, (baffled) | (150, 100) | 0.000111521 | 0.9183 | 0.9147 | 0.9774 |
| Model | Hyperparameter Optimizer | Dataset | C | Gamma | Epsilon | Degree |
|---|---|---|---|---|---|---|
| SRV | GridSearchCV | dSM/H_RPKW, (un-baffled) | 9899 | 0.005 | 0.19 | 3 |
| dSM/H_RPKW, (baffled) | 3031 | 0.005 | 0.25 | 3 | ||
| dSM/H_TPKW, (un-baffled) | 102 | 50.00 | 0.01 | 3 | ||
| dSM/H_TPKW, (baffled) | 9899 | 0.005 | 0.07 | 3 | ||
| ZSF/H_RPKW, (un-baffled) | 203 | 0.005 | 0.07 | 3 | ||
| ZSF/H_RPKW, (baffled) | 102 | 0.005 | 0.01 | 3 | ||
| ZSF/H_TPKW, (un-baffled) | 9293 | 0.005 | 0.07 | 3 | ||
| ZSF/H_TPKW, (baffled) | 102 | 0.005 | 0.01 | 3 |
| Symbol of Test | Difference (%) | Difference (%) | ||
|---|---|---|---|---|
| AS | VS | |||
| # | RPKW | TPKW | RPKW | TPKW |
| 30-8 | 35.5 | 38 | 36.5 | 39 |
| 30-10 | 31 | 35 | 44.4 | 45.7 |
| 30-13 | 25.8 | 31.8 | 51.2 | 52.3 |
| 30-15 | 42.3 | 45.3 | 56.8 | 57.2 |
| 30-18 | 56.2 | 58.2 | 60.9 | 61.8 |
| 40-8 | 27.3 | 37.3 | 19.3 | 21 |
| 40-10 | 26.5 | 35 | 31.5 | 34 |
| 40-13 | 29 | 31 | 44.1 | 46.8 |
| 40-15 | 21.2 | 24.2 | 40 | 41 |
| 40-18 | 16.6 | 17.1 | 33.3 | 34.2 |
| 50-8 | 34.8 | 39.8 | 25.3 | 26.9 |
| 50-10 | 27 | 34.5 | 32.5 | 34 |
| 50-13 | 23 | 29 | 20 | 20.5 |
| 50-15 | 15.5 | 18 | 24 | 25 |
| 50-18 | 5.6 | 6.1 | 29.4 | 31.4 |
| 60-8 | 14.3 | 19.3 | 20.6 | 26.2 |
| 60-10 | 27 | 34 | 15.5 | 19 |
| 60-13 | 36.8 | 47.8 | 8.5 | 11.8 |
| 60-15 | 25 | 32.5 | 7.25 | 9.65 |
| 60-18 | 13.3 | 18.3 | 4.9 | 6.9 |
| Average (%) | 26.7 | 31.6 | 30.3 | 32.2 |
| Ψ | Eq. N | Weir | Kζ | a | b | # | c | R2 | RMSE | MRPE (%) |
|---|---|---|---|---|---|---|---|---|---|---|
| dSM | 8 | RPKW | 3.327 | 0.488 | 0.048 | un-baffled | - | 0.954 | 0.175 | 3.857 |
| TPKW | 2.845 | 0.961 | 0.119 | 2.856 | ||||||
| 9 | RPKW | 2.737 | 0.734 | 0.013 | baffled | 0.408 | 0.925 | 0.227 | 6.081 | |
| TPKW | 1.945 | 0.951 | 0.167 | 4.141 | ||||||
| ZSF | 8 | RPKW | 2.755 | 0.063 | 0.355 | un-baffled | - | 0.945 | 0.140 | 3.641 |
| TPKW | 2.234 | 0.955 | 0.101 | 3.472 | ||||||
| 9 | RPKW | 2.215 | 0.014 | 0.565 | baffled | 0.248 | 0.945 | 0.154 | 6.263 | |
| TPKW | 1.340 | 0.971 | 0.076 | 5.120 |
| Weir Type | Model | R2 Train | R2 Test | RMSE Train | RMSE Test | MRPE Train | MRPE Test |
|---|---|---|---|---|---|---|---|
| RPKW, (un-baffled) | XGBoost | 0.828 | 0.944 | 0.334 | 0.104 | 7.753 | 2.602 |
| SVR | 0.948 | 0.987 | 0.183 | 0.051 | 4.290 | 1.377 | |
| MLP | 0.944 | 0.989 | 0.190 | 0.046 | 4.713 | 1.244 | |
| RPKW, (Baffled) | XGBoost | 0.924 | 0.967 | 0.248 | 0.055 | 6.331 | 1.578 |
| SVR | 0.969 | 0.883 | 0.159 | 0.103 | 4.027 | 2.565 | |
| MLP | 0.966 | 0.987 | 0.167 | 0.035 | 3.973 | 0.992 | |
| TPKW, (un-baffled) | XGBoost | 0.855 | 0.959 | 0.242 | 0.066 | 5.328 | 1.527 |
| SVR | 0.999 | 0.924 | 0.010 | 0.090 | 0.315 | 2.700 | |
| MLP | 0.942 | 0.988 | 0.153 | 0.036 | 4.283 | 1.138 | |
| TPKW, (Baffled) | XGBoost | 0.988 | 0.938 | 0.083 | 0.057 | 2.380 | 1.879 |
| SVR | 0.982 | 0.846 | 0.103 | 0.090 | 2.947 | 3.183 | |
| MLP | 0.981 | 0.989 | 0.006 | 0.024 | 0.184 | 0.769 |
| Weir Type | Model | R2 Train | R2 Test | RMSE Train | RMSE Test | MRPE Train | MRPE Test |
|---|---|---|---|---|---|---|---|
| RPKW, (un-baffled) | XGBoost | 0.881 | 0.918 | 0.215 | 0.102 | 7.146 | 4.325 |
| SVR | 0.925 | 0.995 | 0.170 | 0.024 | 4.443 | 0.900 | |
| MLP | 0.933 | 0.998 | 0.161 | 0.004 | 4.222 | 0.167 | |
| RPKW, (Baffled) | XGBoost | 0.999 | 0.962 | 0.009 | 0.054 | 0.439 | 2.330 |
| SVR | 0.976 | 0.907 | 0.106 | 0.085 | 3.475 | 4.517 | |
| MLP | 0.998 | 0.994 | 0.011 | 0.020 | 0.422 | 1.084 | |
| TPKW, (un-baffled) | XGBoost | 0.68 | 0.868 | 0.277 | 0.103 | 11.216 | 4.557 |
| SVR | 0.959 | 0.937 | 0.100 | 0.071 | 3.729 | 3.516 | |
| MLP | 0.937 | 0.992 | 0.123 | 0.024 | 4.572 | 0.904 | |
| TPKW, (Baffled) | XGBoost | 0.949 | 0.965 | 0.103 | 0.048 | 7.023 | 2.798 |
| SVR | 0.976 | 0.849 | 0.069 | 0.100 | 4.405 | 9.680 | |
| MLP | 0.997 | 0.960 | 0.003 | 0.051 | 0.230 | 4.794 |
| Features | Weir Model | Importance Score | ||
|---|---|---|---|---|
| Fr | ΔH/hd | hu/HB | ||
| dSM/H | RPKW (un-baffled) | 0.418 | 0.582 | - |
| RPKW (baffled) | 0.240 | 0.267 | 0.493 | |
| TPKW (un-baffled) | 0.431 | 0.569 | - | |
| TPKW (baffled) | 0.164 | 0.164 | 0.672 | |
| ZSF/H | RPKW (un-baffled) | 0.593 | 0.407 | - |
| RPKW (baffled) | 0.260 | 0.340 | 0.403 | |
| TPKW (un-baffled) | 0.484 | 0.516 | - | |
| TPKW (baffled) | 0.327 | 0.318 | 0.355 | |
Disclaimer/Publisher’s Note: The statements, opinions and data contained in all publications are solely those of the individual author(s) and contributor(s) and not of MDPI and/or the editor(s). MDPI and/or the editor(s) disclaim responsibility for any injury to people or property resulting from any ideas, methods, instructions or products referred to in the content. |
© 2024 by the authors. Licensee MDPI, Basel, Switzerland. This article is an open access article distributed under the terms and conditions of the Creative Commons Attribution (CC BY) license (https://creativecommons.org/licenses/by/4.0/).
Share and Cite
Abdi Chooplou, C.; Kahrizi, E.; Fathi, A.; Ghodsian, M.; Latifi, M. Baffle-Enhanced Scour Mitigation in Rectangular and Trapezoidal Piano Key Weirs: An Experimental and Machine Learning Investigation. Water 2024, 16, 2133. https://doi.org/10.3390/w16152133
Abdi Chooplou C, Kahrizi E, Fathi A, Ghodsian M, Latifi M. Baffle-Enhanced Scour Mitigation in Rectangular and Trapezoidal Piano Key Weirs: An Experimental and Machine Learning Investigation. Water. 2024; 16(15):2133. https://doi.org/10.3390/w16152133
Chicago/Turabian StyleAbdi Chooplou, Chonoor, Ehsan Kahrizi, Amirhossein Fathi, Masoud Ghodsian, and Milad Latifi. 2024. "Baffle-Enhanced Scour Mitigation in Rectangular and Trapezoidal Piano Key Weirs: An Experimental and Machine Learning Investigation" Water 16, no. 15: 2133. https://doi.org/10.3390/w16152133
APA StyleAbdi Chooplou, C., Kahrizi, E., Fathi, A., Ghodsian, M., & Latifi, M. (2024). Baffle-Enhanced Scour Mitigation in Rectangular and Trapezoidal Piano Key Weirs: An Experimental and Machine Learning Investigation. Water, 16(15), 2133. https://doi.org/10.3390/w16152133

