SWAT-Driven Exploration of Runoff Dynamics in Hyper-Arid Region, Saudi Arabia: Implications for Hydrological Understanding
Abstract
1. Introduction
2. Material and Method
2.1. Study Area
2.2. Metrological and Streamflow Dataset
2.3. Digital Elevation Model
2.4. Land Use Land Cover Map
2.5. Soil Map
2.6. Watershed Slope
2.7. Hydrological Response Units (HRU’s)
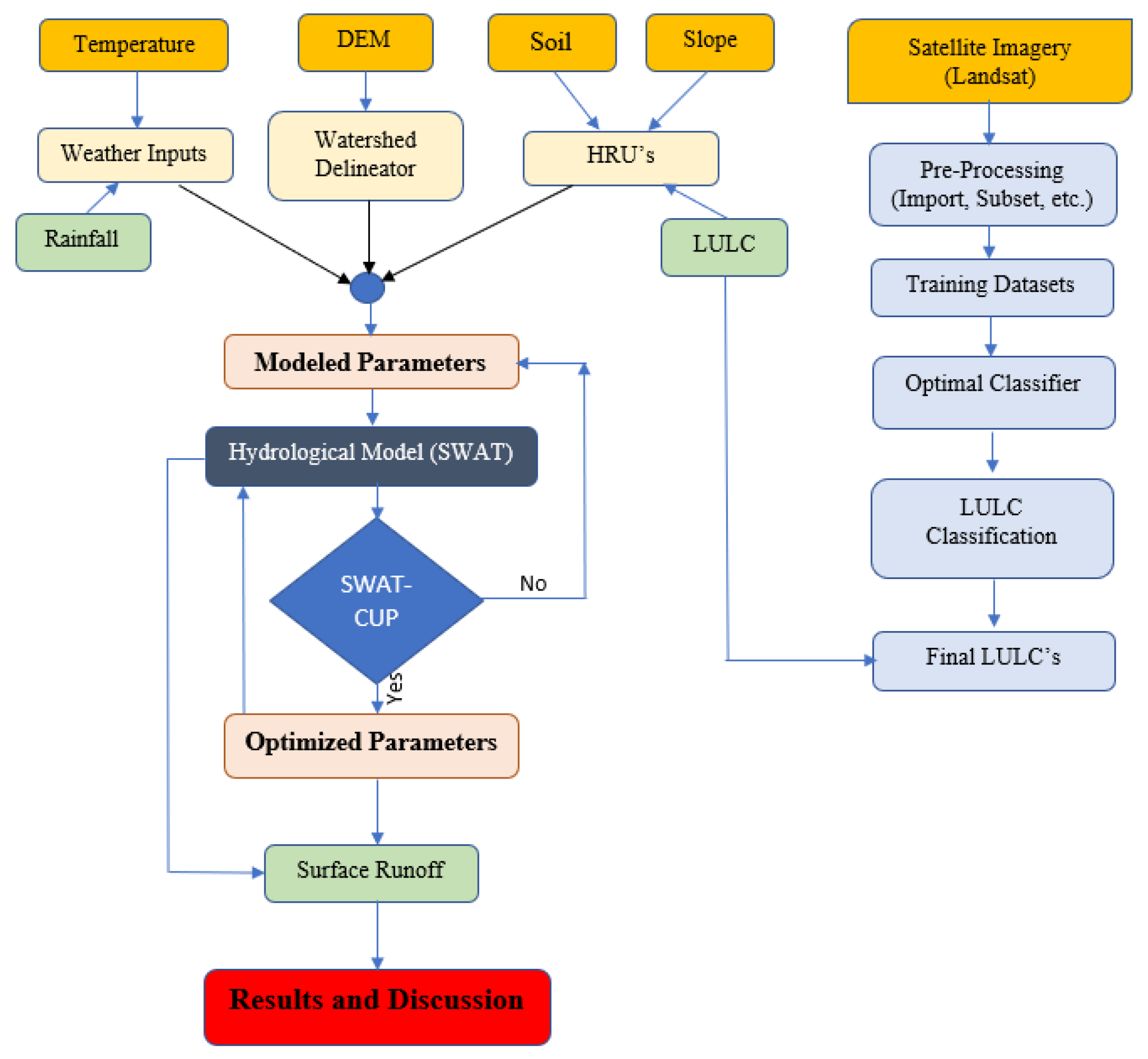
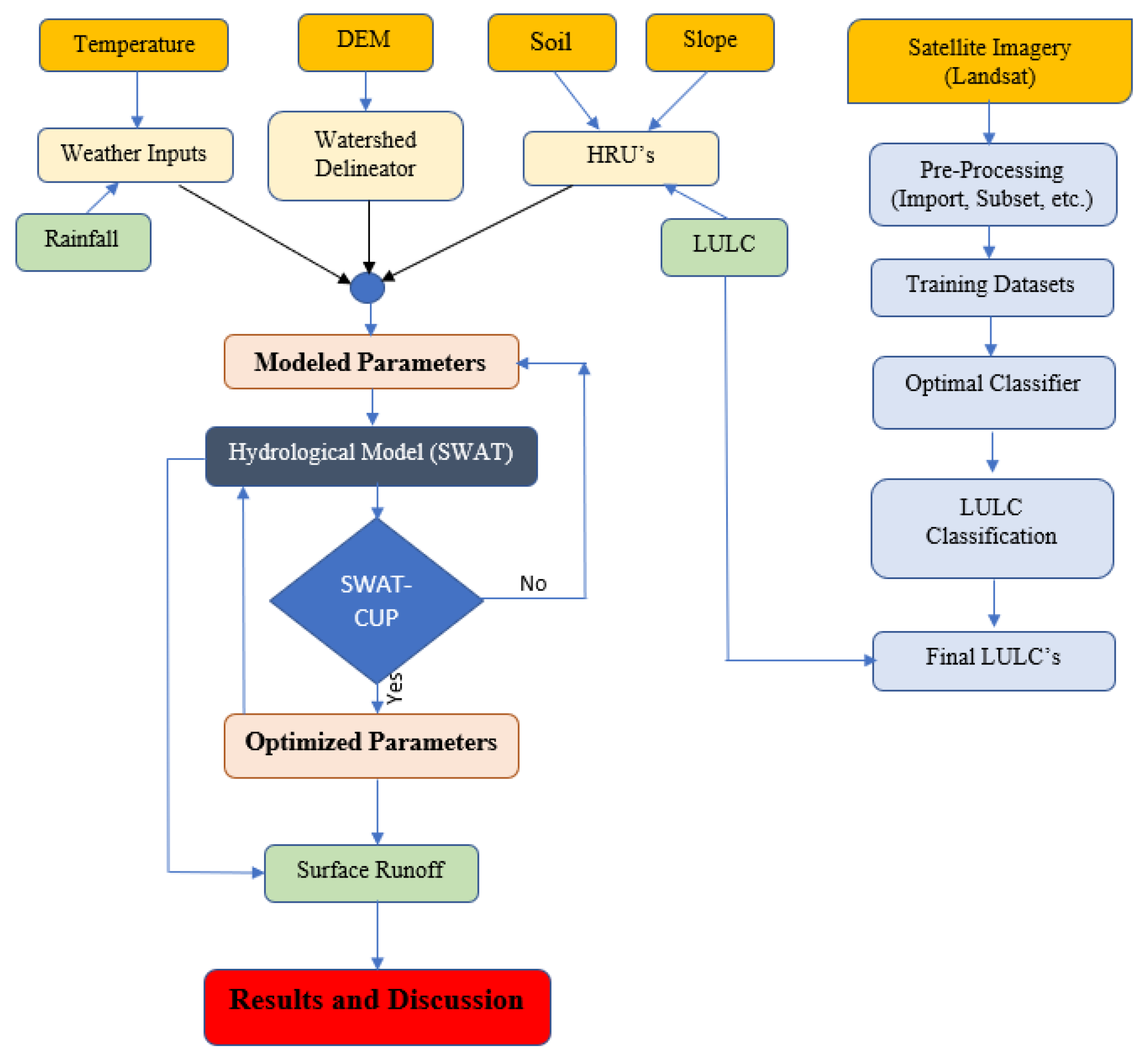
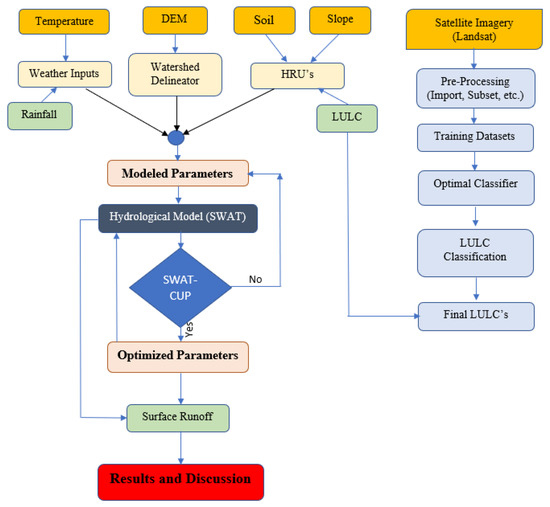
2.8. Methodology
2.9. Description of SWAT-Model
Surface Runoff
2.10. Model Calibration
2.11. Sensitivity Analysis Process
2.12. Model Performance Criteria
3. Results
3.1. Model Calibration and Validation
3.2. Sensitivity Analysis
4. Discussion
5. Implications for Hydrological Modeling
- Model calibration and validation: The SWAT model’s ability to simulate runoff on both daily and monthly scales supports its application in hydrological studies and water resource management. The superior performance of the monthly model highlights the benefits of data aggregation in reducing random variations and improving accuracy.
- Critical parameter identification: The identification of CN2 and SOL_BD as the most sensitive parameters underscores their importance in runoff simulations. The accurate calibration of these parameters is crucial, particularly in hyper-arid regions, where streamflow predictions are highly variable.
- Model reliability and application: The use of the SWAT-CUP tool with SUFI-2 for the sensitivity and uncertainty analysis proved effective, enhancing the understanding of model behavior. This comprehensive approach ensures more informed calibration and validation, thereby improving model reliability.
6. Limitations and Recommendations
7. Conclusions
Author Contributions
Funding
Data Availability Statement
Acknowledgments
Conflicts of Interest
References
- Botseva, D.; Tanakov, N.; Nikolov, G. Intelligent Water Resources Management. In Sustainable Development of Water and Environment; Springer: Berlin/Heidelberg, Germany, 2022; pp. 263–273. [Google Scholar]
- Li, L.; Zhou, Y.; Li, M.; Cao, K.; Tao, Y.; Liu, Y. Integrated modelling for cropping pattern optimization and planning considering the synergy of water resources-society-economy-ecology-environment system. Agric. Water Manag. 2022, 271, 107808. [Google Scholar] [CrossRef]
- Islam, M.; Kashem, S.; Momtaz, Z.; Hasan, M.M. An application of the participatory approach to develop an integrated water resources management (IWRM) system for the drought-affected region of Bangladesh. Heliyon 2023, 9, e14260. [Google Scholar] [CrossRef] [PubMed]
- Saeed, E.; Al-Amir, N.; Elfeki, A. Assessment of dams’ efficiency under the effect of climate change and urban expansion: Brayman Dam (Case Study). Res. Sq. 2022. [Google Scholar] [CrossRef]
- Kassem, A.A.; Raheem, A.M.; Khidir, K.M.; Alkattan, M. Predicting of daily Khazir basin flow using SWAT and hybrid SWAT-ANN models. Ain Shams Eng. J. 2020, 11, 435–443. [Google Scholar] [CrossRef]
- Zakizadeh, H.; Ahmadi, H.; Zehtabian, G.; Moeini, A.; Moghaddamnia, A. A novel study of SWAT and ANN models for runoff simulation with application on dataset of metrological stations. Phys. Chem. Earth Parts A/B/C 2020, 120, 102899. [Google Scholar] [CrossRef]
- Javadinejad, S.; Dara, R.; Jafary, F. Analysis and prioritization the effective factors on increasing farmers resilience under climate change and drought. Agric. Res. 2021, 10, 497–513. [Google Scholar] [CrossRef]
- Mirramazani, S.M.; Javadinejad, S.; Eslamian, S.; Ostad-Ali-Askari, K. The Origin of River Sediments, the Associated Dust and Climate Change. J. Flood Risk Manag. 2017, 8, 149–172. [Google Scholar]
- Yousefi, S.; Pourghasemi, H.R.; Rahmati, O.; Keesstra, S.; Emami, S.N.; Hooke, J. Geomorphological change detection of an urban meander loop caused by an extreme flood using remote sensing and bathymetry measurements (a case study of Karoon River, Iran). J. Hydrol. 2021, 597, 125712. [Google Scholar] [CrossRef]
- Azeez, O.; Elfeki, A.; Kamis, A.S.; Chaabani, A. Dam break analysis and flood disaster simulation in arid urban environment: The Um Al-Khair dam case study, Jeddah, Saudi Arabia. Nat. Hazards 2020, 100, 995–1011. [Google Scholar] [CrossRef]
- El Bastawesy, M.; Habeebullah, T.; Balkhair, K.; Ascoura, I. Modelling flash floods in arid urbanized areas: Makkah (Saudi Arabia). Sci. Chang. Planétaires/Sécher. 2013, 24, 171–181. [Google Scholar] [CrossRef]
- Allam, M.N.; Balkhair, K.S. Case study evaluation of the geomorphologic instantaneous unit hydrograph. Water Resour. Manag. 1987, 1, 267–291. [Google Scholar] [CrossRef]
- Li, X.; Long, D.; Slater, L.J.; Moulds, S.; Shahid, M.; Han, P.; Zhao, F. Soil Moisture to Runoff (SM2R): A Data-Driven Model for Runoff Estimation Across Poorly Gauged Asian Water Towers Based on Soil Moisture Dynamics. Water Resour. Res. 2023, 59, e2022WR033597. [Google Scholar] [CrossRef]
- Hernández-Bedolla, J.; García-Romero, L.; Franco-Navarro, C.D.; Sánchez-Quispe, S.T.; Domínguez-Sánchez, C. Extreme Runoff Estimation for Ungauged Watersheds Using a New Multisite Multivariate Stochastic Model MASVC. Water 2023, 15, 2994. [Google Scholar] [CrossRef]
- Hagras, A. Runoff modeling using SCS-CN and GIS approach in the Tayiba Valley Basin, Abu Zenima area, South-west Sinai, Egypt. Model. Earth Syst. Environ. Res. Lett. 2023, 9, 3883–3895. [Google Scholar] [CrossRef]
- Ahmadi, M.; Moeini, A.; Ahmadi, H.; Motamedvaziri, B.; Zehtabiyan, G.R. Comparison of the performance of SWAT, IHACRES and artificial neural networks models in rainfall-runoff simulation (case study: Kan watershed, Iran). Phys. Chem. Earth Parts A/B/C 2019, 111, 65–77. [Google Scholar] [CrossRef]
- Noori, N.; Kalin, L. Coupling SWAT and ANN models for enhanced daily streamflow prediction. J. Hydrol. 2016, 533, 141–151. [Google Scholar] [CrossRef]
- Grusson, Y.; Anctil, F.; Sauvage, S.; Sánchez Pérez, J.M. Testing the SWAT model with gridded weather data of different spatial resolutions. Water 2017, 9, 54. [Google Scholar] [CrossRef]
- Hosseini, M.; Ghafouri, M.; Tabatabaei, Z.; Mokarian, M. Estimation of water balance in watersheds led to west-south frontiers and Persian Gulf by semi distributed SWAT model. J. Water Soil Sci. 2017, 20, Pe183–Pe193. [Google Scholar] [CrossRef]
- Valeh, S.; Motamedvairi, B.; Kiadaliri, H.; Ahmadi, H. Hydrological simulation of Ammameh basin by artificial neural network and SWAT models. Phys. Chem. Earth Parts A/B/C 2021, 123, 103014. [Google Scholar] [CrossRef]
- Rocha, A.K.P.; de Souza, L.S.B.; de Assunção Montenegro, A.A.; de Souza, W.M.; da Silva, T.G.F. Revisiting the application of the SWAT model in arid and semi-arid regions: A selection from 2009 to 2022. Theor. Appl. Climatol. 2023, 154, 7–27. [Google Scholar] [CrossRef]
- Pandi, D.; Kothandaraman, S.; Kuppusamy, M. Simulation of water balance components using SWAT model at sub catchment level. Sustainability 2023, 15, 1438. [Google Scholar] [CrossRef]
- Diriba, B.T. Surface runoff modeling using SWAT analysis in Dabus watershed, Ethiopia. Sustain. Water Resour. Manag. 2021, 7, 96. [Google Scholar] [CrossRef]
- Marahatta, S.; Devkota, L.P.; Aryal, D. Application of SWAT in hydrological simulation of complex Mountainous river basin (part I: Model development). Water 2021, 13, 1546. [Google Scholar] [CrossRef]
- Tibebe, D.; Bewket, W. Surface runoff and soil erosion estimation using the SWAT model in the Keleta watershed, Ethiopia. Land Degrad. Dev. 2011, 22, 551–564. [Google Scholar] [CrossRef]
- Zhihua, L.; Zuo, J.; Rodriguez, D. Predicting of runoff using an optimized SWAT-ANN: A case study. J. Hydrol. Reg. Stud. 2020, 29, 100688. [Google Scholar]
- Thavhana, M.; Savage, M.; Moeletsi, M. SWAT model uncertainty analysis, calibration and validation for runoff simulation in the Luvuvhu River catchment, South Africa. Phys. Chem. Earth Parts A/B/C 2018, 105, 115–124. [Google Scholar] [CrossRef]
- Ezz-Aldeen, M.; Al-Ansari, N.; Knutsson, S. Application of SWAT model to estimate the runoff and sediment load from the Right Bank Valleys of Mosul Dam Reservoir. In Proceedings of the International Conference on Scour and Erosion, Paris, France, 27–31 August 2012. [Google Scholar]
- Eugster, W.; Erik, J.S.; Brian, F. Wind Effects, Encyclopedia of Ecology; Academic Press: Oxford, UK, 2008. [Google Scholar]
- Niyazi, B.; Masoud, M.; Elfeki, A.; Rajmohan, N.; Alqarawy, A.; Rashed, M. A Comparative Analysis of Infiltration Models for Groundwater Recharge from Ephemeral Stream Beds: A Case Study in Al Madinah Al Munawarah Province, Saudi Arabia. Water 2022, 14, 1686. [Google Scholar] [CrossRef]
- Das, M.; Hazra, A.; Sarkar, A.; Bhattacharya, S.; Banik, P. Comparison of spatial interpolation methods for estimation of weekly rainfall in West Bengal, India. Mausam 2017, 68, 41–50. [Google Scholar] [CrossRef]
- Chutsagulprom, N.; Chaisee, K.; Wongsaijai, B.; Inkeaw, P.; Oonariya, C.J.T.; Climatology, A. Spatial interpolation methods for estimating monthly rainfall distribution in Thailand. Theor. Appl. Climatol. 2022, 148, 317–328. [Google Scholar] [CrossRef]
- Al-Saady, Y.; Merkel, B.; Al-Tawash, B.; Al-Suhail, Q. Land use and land cover (LULC) mapping and change detection in the Little Zab River Basin (LZRB), Kurdistan Region, NE Iraq and NW Iran. FOG-Freib. Online Geosci. 2015, 43. Available online: https://www.academia.edu/20211670/Land_use_and_land_cover_LULC_mapping_and_change_detection_in_the_Little_Zab_River_Basin_LZRB_Kurdistan_Region_NE_Iraq_and_NW_Iran (accessed on 15 June 2024).
- da Silva, V.S.; Salami, G.; da Silva, M.I.O.; Silva, E.A.; Monteiro Junior, J.J.; Alba, E. Methodological evaluation of vegetation indexes in land use and land cover (LULC) classification. Geol. Ecol. Landsc. 2020, 4, 159–169. [Google Scholar] [CrossRef]
- Satapathy, A.; Naik, B.; Awasthi, N.; Kaushik, V. Estimation of Surface Runoff Using SWAT Model and ArcGIS Approach. Int. J. COMADEM 2023, 26, 37. [Google Scholar]
- Alawi, S.A.; Özkul, S. Evaluation of land use/land cover datasets in hydrological modelling using the SWAT model. H2Open J. 2023, 6, 63–74. [Google Scholar] [CrossRef]
- Shukla, S.; Meshesha, T.W.; Sen, I.S.; Bol, R.; Bogena, H.; Wang, J. Assessing Impacts of Land Use and Land Cover (LULC) Change on Stream Flow and Runoff in Rur Basin, Germany. Sustainability 2023, 15, 9811. [Google Scholar] [CrossRef]
- Saxton, K.E.; Willey, P.H. The SPAW model for agricultural field and pond hydrologic simulation. In Watershed Models; CRC Press: Boca Raton, FL, USA, 2006; pp. 401–435. [Google Scholar]
- Winchell, M.; Srinivasan, R.; Di Luzio, M.; Arnold, J. ArcSWAT Interface for SWAT2012: User’s Guide. Blackland Research and Extension Center, Texas Agrilife Research. Grassland; Soil Water Research Laboratory, USDA Agricultural Research Service: Temple, TX, USA, 2013; Volume 3, p. 464. [Google Scholar]
- Pignotti, G.; Rathjens, H.; Cibin, R.; Chaubey, I.; Crawford, M. Comparative analysis of HRU and grid-based SWAT models. Water 2017, 9, 272. [Google Scholar] [CrossRef]
- Arnold, J.; Kiniry, J.; Srinivasan, R.; Williams, J.; Haney, E.; Neitsch, S. SWAT Input/Output Documentation Version; Texas Water Resources Institute: College Station, TX, USA, 2012; Volume 654, pp. 1–646. [Google Scholar]
- Saha, A.K.; McMaine, J. Applicability and sensitivity of field hydrology modeling by the Soil Plant Air Water (SPAW) model under changes in soil properties. J. ASABE 2023, 66, 809–823. [Google Scholar] [CrossRef]
- Arnold, J.; Kiniry, J.; Srinivasan, R.; Williams, J.; Haney, E.; Neitsch, S. Soil and Water Assessment Tool Input/Output File Documentation Version 2009; Texas Water Resources Institute: College Station, TX, USA, 2011. [Google Scholar]
- Abbaspour, K.; Calibration, S. Uncertainty Programs—A User Manual; Swiss Federal Institute of Aquatic Science and Technology: Duebendorf, Switzerland, 2008; 95p. [Google Scholar]
- Abbaspour, K.C.; Johnson, C.; Van Genuchten, M.T. Estimating uncertain flow and transport parameters using a sequential uncertainty fitting procedure. Vadose Zone J. 2004, 3, 1340–1352. [Google Scholar] [CrossRef]
- Moriasi, D.N.; Arnold, J.G.; Van Liew, M.W.; Bingner, R.L.; Harmel, R.D.; Veith, T.L. Model evaluation guidelines for systematic quantification of accuracy in watershed simulations. Trans. ASABE 2007, 50, 885–900. [Google Scholar] [CrossRef]
- Jimeno-Sáez, P.; Senent-Aparicio, J.; Pérez-Sánchez, J.; Pulido-Velazquez, D. A comparison of SWAT and ANN models for daily runoff simulation in different climatic zones of peninsular Spain. Water 2018, 10, 192. [Google Scholar] [CrossRef]
- Schaefli, B.; Gupta, H.V. Do Nash values have value? Hydrol. Process. 2007, 21, 2075–2080. [Google Scholar] [CrossRef]
- Su, Q.; Dai, C.; Zhang, Z.; Zhang, S.; Li, R.; Qi, P. Runoff Simulation and Climate Change Analysis in Hulan River Basin Based on SWAT Model. Water 2023, 15, 2845. [Google Scholar] [CrossRef]
- Singh, A.; Jha, S.K. Identification of sensitive parameters in daily and monthly hydrological simulations in small to large catchments in Central India. J. Hydrol. 2021, 601, 126632. [Google Scholar] [CrossRef]
- Li, M.; Di, Z.; Duan, Q. Effect of sensitivity analysis on parameter optimization: Case study based on streamflow simulations using the SWAT model in China. J. Hydrol. 2021, 603, 126896. [Google Scholar] [CrossRef]
- Sahu, M.; Lahari, S.; Gosain, A.; Ohri, A. Hydrological modeling of Mahi basin using SWAT. J. Water Resour. Hydraul. Eng. 2016, 5, 68–79. [Google Scholar] [CrossRef]
- Carlos Mendoza, J.A.; Chavez Alcazar, T.A.; Zuñiga Medina, S.A. Calibration and uncertainty analysis for modelling runoff in the Tambo River Basin, Peru, using Sequential Uncertainty Fitting Ver-2 (SUFI-2) algorithm. Air Soil Water Res. 2021, 14, 1178622120988707. [Google Scholar] [CrossRef]
- Hosseini, S.H.; Khaleghi, M.R. Application of SWAT model and SWAT-CUP software in simulation and analysis of sediment uncertainty in arid and semi-arid watersheds (case study: The Zoshk–Abardeh watershed). Model. Earth Syst. Environ. 2020, 6, 2003–2013. [Google Scholar] [CrossRef]
- Farhan, A.M.; Al Thamiry, H.A. Estimation of the surface runoff volume of Al-Mohammedi valley for long-term period using SWAT model. Iraqi J. Civ. Eng. 2022, 14, 7–12. [Google Scholar]
- Khatun, S.; Sahana, M.; Jain, S.K.; Jain, N. Simulation of surface runoff using semi distributed hydrological model for a part of Satluj Basin: Parameterization and global sensitivity analysis using SWAT CUP. Model. Earth Syst. Environ. 2018, 4, 1111–1124. [Google Scholar] [CrossRef]
- Mengistu, A.G.; van Rensburg, L.D.; Woyessa, Y.E. Techniques for calibration and validation of SWAT model in data scarce arid and semi-arid catchments in South Africa. J. Hydrol. Reg. Stud. 2019, 25, 100621. [Google Scholar] [CrossRef]
- Abu-Zreig, M.; Hani, L.B. Assessment of the SWAT model in simulating watersheds in arid regions: Case study of the Yarmouk River Basin (Jordan). Open Geosci. 2021, 13, 377–389. [Google Scholar] [CrossRef]
- Nasiri, S.; Ansari, H.; Ziaei, A.N. Simulation of water balance equation components using SWAT model in Samalqan Watershed (Iran). Arab. J. Geosci. 2020, 13, 421. [Google Scholar] [CrossRef]
- Pang, J.; Zhang, H.; Xu, Q.; Wang, Y.; Wang, Y.; Zhang, O.; Hao, J. Hydrological evaluation of open-access precipitation data using SWAT at multiple temporal and spatial scales. Hydrol. Earth Syst. Sci. 2020, 24, 3603–3626. [Google Scholar] [CrossRef]
- Tani, H.; Tayfur, G. Modelling Rainfall-Runoff Process of Kabul River Basin in Afghanistan Using ArcSWAT Model. J. Civ. Eng. Constr. 2023, 12, 1–18. [Google Scholar] [CrossRef]
- Castellanos-Osorio, G.; López-Ballesteros, A.; Pérez-Sánchez, J.; Senent-Aparicio, J. Disaggregated monthly SWAT+ model versus daily SWAT+ model for estimating environmental flows in Peninsular Spain. J. Hydrol. 2023, 623, 129837. [Google Scholar] [CrossRef]
- Brouziyne, Y.; Abouabdillah, A.; Bouabid, R.; Benaabidate, L.; Oueslati, O. SWAT manual calibration and parameters sensitivity analysis in a semi-arid watershed in North-western Morocco. Arab. J. Geosci. 2017, 10, 427. [Google Scholar] [CrossRef]
- Martínez-Salvador, A.; Conesa-García, C. Suitability of the SWAT model for simulating water discharge and sediment load in a karst watershed of the semiarid Mediterranean basin. Water Resour. Manag. 2020, 34, 785–802. [Google Scholar] [CrossRef]
- Mehta, D.; Hadvani, J.; Kanthariya, D.; Sonawala, P. Effect of land use land cover change on runoff characteristics using curve number: A GIS and remote sensing approach. Int. J. Hydrol. Sci. Technol. 2023, 16, 1–16. [Google Scholar] [CrossRef]
- Gunjan, P.; Mishra, S.K.; Lohani, A.K.; Chandniha, S.K. Impact estimation of landuse/land cover changes and role of hydrological response unit in hydrological modelling in a watershed of Mahanadi river basin, India. Nat. Hazards 2023, 119, 1399–1420. [Google Scholar] [CrossRef]















| Index | LULC Code | Land Type | Area in km2 | Area in % |
|---|---|---|---|---|
| 1 | BARR | Bare Soil | 35,298.1 | 99.20 |
| 2 | URHD | Built-up | 220.2 | 0.62 |
| 3 | AGRR | Agriculture | 65.3 | 0.18 |
| 4 | WATR | Water | 0.4 | 0.00 |
| Total | 35,584 | 100 |
| Index | Soils Code | Soil Area (%) | Soil Type |
|---|---|---|---|
| 1 | I-Yk-2ab-3135 | 26.6 | Loam |
| 2 | I-Y-bc-3515 | 4.2 | Loam |
| 3 | I-Yh-Yk-1-3518 | 46.3 | Loam |
| 4 | Yh3-1-2a-3585 | 15.5 | Sandy Loam |
| 5 | Yk28-1a-3595 | 7.4 | Sandy Loam |
| Index | Parameter_Name | Abbreviation | Extension | Fitted_Value | Min_Value | Max_Value |
|---|---|---|---|---|---|---|
| 1 | CN2 | Curve Number | .mgt | −0.076 | −0.10 | 0.02 |
| 2 | CH_N2 | Channel Manning Coefficient | .rte | 0.032 | 0.02 | 0.04 |
| 3 | SOL_K (1,3), | Soil Hydraulic Conductivity | .sol | 11.189 | 7.00 | 15.00 |
| 4 | SOL_K (2,4,5) | Soil Hydraulic Conductivity | .sol | 4.5 | 3.00 | 6.00 |
| 5 | OV_N | Over Land Flow manning | .hru | 0.03 | 0.02 | 0.04 |
| 6 | MSK_CO1 | Muskingum Coefficient 1 | .bsn | 4.035 | 0.00 | 10.00 |
| 7 | MSK_CO2 | Muskingum Coefficient 2 | .bsn | 2.371 | 0.00 | 10.00 |
| 8 | MSK_X | Muskingum Weighting factor | .bsn | 0.087 | 0.00 | 0.30 |
| 9 | ALPHA_BF | Base Flow | .gw | 0.84 | 0.00 | 1.00 |
| 10 | SURLAG | Surface Lag | .bsn | 15.512 | 1.00 | 24.00 |
| 11 | GW_DELAY | Ground Water Delay | .gw | 291.962 | 100.00 | 500.00 |
| 12 | SOL_BD | Soil Bulk Density | .sol | 1.465 | 1.35 | 1.50 |
| 13 | CH_S2 | Channel Slope | .rte | 0.005 | 0.00 | 0.01 |
| 14 | HRU_SLP | Average slope steepness | .hru | 0.009 | 0.00 | 0.01 |
| 15 | CANMX | Maximum Canopy | .hru | 30.152 | 10.00 | 35.00 |
| Performance Rating | NSE | PBIAS (%) |
|---|---|---|
| Very good | NSE ≥ 0.7 | |PBIAS| ≤ 25 |
| Good | 0.5 ≤ NSE < 0.7 | 25 < |PBIAS| ≤ 50 |
| Satisfactory | 0.3 ≤ NSE < 0.5 | 50 < |PBIAS| ≤ 70 |
| Unsatisfactory | NSE < 0.3 | |PBIAS| > 70 |
| Name | Equation | Usage |
|---|---|---|
| Percent bias (PBIAS) | Over- and underestimation of the model values | |
| Pearson Correlation Coefficient (r) | Describe the extent of agreement between observed and simulated runoff | |
| Determination Coefficient (R2) | ||
| Nash–Sutcliffe coefficient (NSE) | ||
| Root Mean Square Error (RMSE) | Express error between observed and simulated runoff | |
| Mean Absolute Error (MAE) |
| Daily | Monthly | |||
|---|---|---|---|---|
| Evaluation Parameters | Calibration | Validation | Calibration | Validation |
| r | 0.86 | 0.76 | 0.97 | 0.99 |
| R2 | 0.74 | 0.58 | 0.95 | 0.98 |
| NS | 0.61 | 0.58 | 0.73 | 0.63 |
| MAE | 0.05 | 0.58 | 0.04 | 0.25 |
| RMSE | 0.58 | 4.31 | 0.20 | 0.78 |
| PBIAS | −54.1 | 65.7 | −52.4 | 65.2 |
| Rank | Parameter | T | p | Ext |
|---|---|---|---|---|
| 1 | CN2 | −15.70 | 0.00 | mgt |
| 2 | SOL_BD | 2.78 | 0.01 | sol |
| 3 | CANMX | 2.59 | 0.01 | hru |
| 4 | OV_N | 2.00 | 0.05 | hru |
| 5 | HRU_SLP | 1.69 | 0.09 | hru |
| 6 | MSK_CO1 | −1.58 | 0.11 | bsn |
| 7 | ALPHA_BF | 1.28 | 0.20 | gw |
| 8 | MSK_X | −0.75 | 0.46 | bsn |
| 9 | CH_S2 | −0.70 | 0.48 | rte |
| 10 | CH_N2 | 0.59 | 0.56 | rte |
| 11 | MSK_CO2 | 0.55 | 0.58 | bsn |
| 12 | SOL_K(2,4,5) | 0.45 | 0.65 | sol |
| 13 | SURLAG | −0.30 | 0.77 | bsn |
| 14 | SOL_K(1,3) | −0.15 | 0.88 | sol |
| 15 | GW_DELAY | −0.07 | 0.94 | gw |
Disclaimer/Publisher’s Note: The statements, opinions and data contained in all publications are solely those of the individual author(s) and contributor(s) and not of MDPI and/or the editor(s). MDPI and/or the editor(s) disclaim responsibility for any injury to people or property resulting from any ideas, methods, instructions or products referred to in the content. |
© 2024 by the authors. Licensee MDPI, Basel, Switzerland. This article is an open access article distributed under the terms and conditions of the Creative Commons Attribution (CC BY) license (https://creativecommons.org/licenses/by/4.0/).
Share and Cite
Hussain, S.; Niyazi, B.; Elfeki, A.M.; Masoud, M.; Wang, X.; Awais, M. SWAT-Driven Exploration of Runoff Dynamics in Hyper-Arid Region, Saudi Arabia: Implications for Hydrological Understanding. Water 2024, 16, 2043. https://doi.org/10.3390/w16142043
Hussain S, Niyazi B, Elfeki AM, Masoud M, Wang X, Awais M. SWAT-Driven Exploration of Runoff Dynamics in Hyper-Arid Region, Saudi Arabia: Implications for Hydrological Understanding. Water. 2024; 16(14):2043. https://doi.org/10.3390/w16142043
Chicago/Turabian StyleHussain, Sajjad, Burhan Niyazi, Amro Mohamed Elfeki, Milad Masoud, Xiuquan Wang, and Muhammad Awais. 2024. "SWAT-Driven Exploration of Runoff Dynamics in Hyper-Arid Region, Saudi Arabia: Implications for Hydrological Understanding" Water 16, no. 14: 2043. https://doi.org/10.3390/w16142043
APA StyleHussain, S., Niyazi, B., Elfeki, A. M., Masoud, M., Wang, X., & Awais, M. (2024). SWAT-Driven Exploration of Runoff Dynamics in Hyper-Arid Region, Saudi Arabia: Implications for Hydrological Understanding. Water, 16(14), 2043. https://doi.org/10.3390/w16142043

