Integration of Geochemical Modeling, Multivariate Analysis, and Irrigation Indices for Assessing Groundwater Quality in the Al-Jawf Basin, Yemen
Abstract
1. Introduction
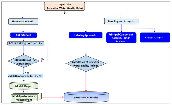
2. Materials and Methods
2.1. Site Descriptions and Hydrogeological Settings
2.2. Geological and Hydrogeological Settings
2.3. Water Sampling and Analysis
2.4. Multivariate Statistical Methods and Data Treatments
2.4.1. Cluster Analysis
2.4.2. Principal Component Analysis/Factor Analysis
2.5. Indexing Approach
2.5.1. Index of the Processes Influencing Groundwater Chemistry
2.5.2. Saturation Index (SI)
2.5.3. Irrigation water Quality Indices (IWQIs)
Irrigation Water Quality Index (IWQI)
2.6. Adaptive Neuro-Fuzzy Inference System (ANFIS)
- Model design: In this step, the ANFIS model is designed, including the number of input and output variables, the number of fuzzy rules, and the structure of the adaptive network layer. Based on the complexity of the interactions between the input and output variables, the structure of the ANFIS model can be selected, and the number of fuzzy rules can be determined according to the number of input variables and the desired level of detail in the model;
- Fuzzy partitioning: In this step, the input space is divided into a set of fuzzy regions using fuzzy partitioning techniques such as clustering or grid partitioning. The objective of fuzzy partitioning is to divide the input space into regions such that the input variables in each region are similar with respect to their relationships with the output variable;
- Rule-based generation: In this step, a set of fuzzy rules is generated based on fuzzy partitions and relationships between the input and output variables. Each fuzzy rule consists of an antecedent (the if part of the rule) and a consequent (the then part of the rule), and the antecedent typically consists of a set of fuzzy membership functions that describe the relationship between the input variables and fuzzy regions;
- Model training: In this step, the ANFIS model is trained using a set of training data and an optimization algorithm, such as gradient descent or particle swarm optimization, to adjust the model parameters and improve performance. The objective of the training is to minimize the error between the predicted and observed output values, which can be achieved using a variety of optimization algorithms and loss functions.
2.7. Performance Evaluation of the Simulation Models
- (a)
- Nash–Sutcliffe efficiency coefficient (NSE)
- (b)
- The mean absolute error (MAD)
- (c)
- The absolute variance fraction, R2
- (d)
- The root-mean-square error (RMSE)
2.8. Data Analysis, Processing, and Spatial Distribution
3. Results and Discussion
3.1. Hydrochemical Characteristics of Groundwater
3.2. Groundwater Facies and Processes Influencing Groundwater Chemistry
3.3. Statistical Analysis
3.3.1. Cluster Analysis
3.3.2. Principal Component Analysis (PCA)
3.4. Geochemical Modeling and Mineral Saturation
3.5. Irrigation Water Quality Indices
3.6. Simulation Model (ANFIS)
4. Conclusions
Author Contributions
Funding
Institutional Review Board Statement
Informed Consent Statement
Data Availability Statement
Acknowledgments
Conflicts of Interest
References
- Siebert, S.; Burke, J.; Faures, J.M.; Frenken, K.; Hoogeveen, J.; Döll, P.; Portmann, F.T. Groundwater Use for Irrigation—A Global Inventory. Hydrol. Earth Syst. Sci. 2010, 14, 1863–1880. [Google Scholar] [CrossRef]
- Wang, D.; Wu, J.; Wang, Y.; Ji, Y. Finding High-Quality Groundwater Resources to Reduce the Hydatidosis Incidence in the Shiqu County of Sichuan Province, China: Analysis, Assessment, and Management. Expo. Health 2020, 12, 307–322. [Google Scholar] [CrossRef]
- Salam, M.A.; Adlii, A.; Eid, M.H.; Abukhadra, M.R. Effective Decontamination of Ca2+ and Mg2+ Hardness from Groundwater Using Innovative Muscovite Based Sodalite in Batch and Fixed-Bed Column Studies; Dynamic and Equilibrium Studies. J. Contam. Hydrol. 2021, 241, 103817. [Google Scholar] [CrossRef] [PubMed]
- Zhou, Y.; Li, P.; Chen, M.; Dong, Z.; Lu, C. Groundwater Quality for Potable and Irrigation Uses and Associated Health Risk in Southern Part of Gu’an County, North China Plain. Environ. Geochem Health 2021, 43, 813–835. [Google Scholar] [CrossRef]
- Noori, R.; Maghrebi, M.; Jessen, S.; Bateni, S.M.; Heggy, E.; Javadi, S.; Nouri, M.; Pistre, S.; Abolfathi, S.; AghaKouchak, A. Decline in Iran’s Groundwater Recharge. PREPRINT (Version 1) Available at Research Square. 2023. Available online: https://www.researchsquare.com/article/rs-2608948/v1 (accessed on 26 February 2023).
- Lichtenthaeler, G. Water Conflict and Cooperation in Yemen. Middle East Rep. 2010, 254, 40. [Google Scholar]
- Glass, N. The Water Crisis in Yemen: Causes, Consequences and Solutions. Glob. Major. E-J. 2010, 1, 17–30. [Google Scholar]
- Bigio, A.G.; Licciardi, G. The Urban Rehabilitation of Medinas: The World Bank Experience in the Middle East and North Africa. 2010. Available online: http://hdl.handle.net/10986/17382 (accessed on 26 February 2023).
- Abbas, A.A.; Mohamed, H.I.; Ali, N.A. Assessment of Water Resources in Dhamar Governorate, Yemen Republic. In Proceedings of the 9th International Conference for Development and the Environment in the Arab World, Assiut University, Assiut, Egypt, 15–17 April 2018; pp. 15–17. [Google Scholar]
- Al-Asbahi, Q.Y.A. Water Resources Information in Yemen. United Nations Intersecretariat Working Group on Environment Statistics (IWG-ENV), International Work Session on Water Statistics, Vienna (June 20–22). 2005. Available online: http://unstats.un.org/unsd/environment/envpdf/pap_wasess3a3yemen (accessed on 26 February 2023).
- Sultana, H.; Ali, N.; Iqbal, M.M.; Khan, A.M. Vulnerability and Adaptability of Wheat Production in Different Climatic Zones of Pakistan under Climate Change Scenarios. Clim. Chang. 2009, 94, 123–142. [Google Scholar] [CrossRef]
- Moore, S. Parchedness, Politics, and Power: The State Hydraulic in Yemen. J. Political Ecol. 2011, 18, 38–50. [Google Scholar] [CrossRef]
- Everest, T.; Özcan, H. Applying Multivariate Statistics for Identification of Groundwater Resources and Qualities in NW Turkey. Envrion. Monit Assess 2019, 191, 47. [Google Scholar] [CrossRef]
- Sajil Kumar, P.J.; James, E.J. Geostatistical and Geochemical Model-Assisted Hydrogeochemical Pattern Recognition along the Groundwater Flow Paths in Coimbatore District, South India. Envrion. Dev. Sustain. 2019, 21, 369–384. [Google Scholar] [CrossRef]
- Gaagai, A. Etude de L’évolution de la Qualité Des Eaux du Barrage de Babar (Sud-Est Algérien) et L’impact de la Rupture de la Digue sur L’environnement. Ph.D. Thesis, Université de Batna, Batna, Algeria, 2017. [Google Scholar]
- Elsayed, S.; Hussein, H.; Moghanm, F.S.; Khedher, K.M.; Eid, E.M.; Gad, M. Application of Irrigation Water Quality Indices and Multivariate Statistical Techniques for Surface Water Quality Assessments in the Northern Nile Delta, Egypt. Water 2020, 12, 3300. [Google Scholar] [CrossRef]
- Gad, M.; El-Hendawy, S.; Al-Suhaibani, N.; Tahir, M.U.; Mubushar, M.; Elsayed, S. Combining Hydrogeochemical Characterization and a Hyperspectral Reflectance Tool for Assessing Quality and Suitability of Two Groundwater Resources for Irrigation in Egypt. Water 2020, 12, 2169. [Google Scholar] [CrossRef]
- Shakeri, A.; Ghoreyshinia, S.; Mehrabi, B. Surface and Groundwater Quality in Taftan Geothermal Field, SE Iran. Water Qual. Expo. Health 2015, 7, 205–218. [Google Scholar] [CrossRef]
- Zhai, Y.; Zheng, F.; Zhao, X.; Xia, X.; Teng, Y. Identification of Hydrochemical Genesis and Screening of Typical Groundwater Pollutants Impacting Human Health: A Case Study in Northeast China. Environ. Pollut. 2019, 252, 1202–1215. [Google Scholar] [CrossRef]
- Piper, A.M. A Graphic Procedure in the Geochemical Interpretation of Water-Analyses. Trans. AGU 1944, 25, 914. [Google Scholar] [CrossRef]
- Gibbs, R.J. Mechanisms Controlling World Water Chemistry. Science 1970, 170, 1088–1090. [Google Scholar] [CrossRef]
- Chadha, D.K. A Proposed New Diagram for Geochemical Classification of Natural Waters and Interpretation of Chemical Data. Hydrogeol. J. 1999, 7, 431–439. [Google Scholar] [CrossRef]
- Gad, M.; Saad, A. Hydrogeochemical Evaluation of Fractured Limestone Aquifer by Applying a Geochemical Model in Eastern Nile Valley, Egypt. Envrion. Earth Sci. 2017, 76, 641. [Google Scholar] [CrossRef]
- Al-Ruwaih, F.M. Hydrogeology and Groundwater Geochemistry of the Clastic Aquifer and Its Assessment for Irrigation, Southwest Kuwait. In Aquifers-Matrix and Fluids; Javaid, M.S., Khan, S.A., Eds.; InTech: Gurugram, India, 2018; ISBN 978-1-78923-490-9. [Google Scholar]
- Gad, M.; Dahab, K.; Ibrahim, H. Applying of a Geochemical Model on the Nubian Sandstone Aquifer in Siwa Oasis, Western Desert, Egypt. Envrion. Earth Sci. 2018, 77, 401. [Google Scholar] [CrossRef]
- Gaagai, A.; Boudoukha, A.; Boumezbeur, A.; Benaabidate, L. Hydrochemical Characterization of Surface Water in the Babar Watershed (Algeria) Using Environmetric Techniques and Time Series Analysis. Int. J. River Basin Manag. 2017, 15, 361–372. [Google Scholar] [CrossRef]
- Gad, M.; Abou El-Safa, M.M.; Farouk, M.; Hussein, H.; Alnemari, A.M.; Elsayed, S.; Khalifa, M.M.; Moghanm, F.S.; Eid, E.M.; Saleh, A.H. Integration of Water Quality Indices and Multivariate Modeling for Assessing Surface Water Quality in Qaroun Lake, Egypt. Water 2021, 13, 2258. [Google Scholar] [CrossRef]
- Athamena, A.; Gaagai, A.; Aouissi, H.A.; Burlakovs, J.; Bencedira, S.; Zekker, I.; Krauklis, A.E. Chemometrics of the Environment: Hydrochemical Characterization of Groundwater in Lioua Plain (North Africa) Using Time Series and Multivariate Statistical Analysis. Sustainability 2023, 15, 20. [Google Scholar] [CrossRef]
- Nagaraju, A.; Muralidhar, P.; Sreedhar, Y. Hydrogeochemistry and Groundwater Quality Assessment of Rapur Area, Andhra Pradesh, South India. GEP 2016, 4, 88–99. [Google Scholar] [CrossRef]
- El Osta, M.; Masoud, M.; Alqarawy, A.; Elsayed, S.; Gad, M. Groundwater Suitability for Drinking and Irrigation Using Water Quality Indices and Multivariate Modeling in Makkah Al-Mukarramah Province, Saudi Arabia. Water 2022, 14, 483. [Google Scholar] [CrossRef]
- Meireles, A.C.M.; de Andrade, E.M.; Chaves, L.C.G.; Frischkorn, H.; Crisostomo, L.A. A New Proposal of the Classification of Irrigation Water. Rev. Ciênc. Agron. 2010, 41, 349–357. [Google Scholar] [CrossRef]
- Gharbi, A.; Ali, Z.I.; Zairi, M. Groundwater Suitability for Drinking and Agriculture Purposes Using Irrigation Water Quality Index and Multivariate Analysis: Case of Sidi Bouzid Aquifer, Central Tunisia. Envrion. Earth Sci. 2019, 78, 692. [Google Scholar] [CrossRef]
- Khouni, I.; Louhichi, G.; Ghrabi, A. Use of GIS Based Inverse Distance Weighted Interpolation to Assess Surface Water Quality: Case of Wadi El Bey, Tunisia. Environ. Technol. Innov. 2021, 24, 101892. [Google Scholar] [CrossRef]
- Eid, M.H.; Elbagory, M.; Tamma, A.A.; Gad, M.; Elsayed, S.; Hussein, H.; Moghanm, F.S.; Omara, A.E.-D.; Kovács, A.; Péter, S. Evaluation of Groundwater Quality for Irrigation in Deep Aquifers Using Multiple Graphical and Indexing Approaches Supported with Machine Learning Models and GIS Techniques, Souf Valley, Algeria. Water 2023, 15, 182. [Google Scholar] [CrossRef]
- Gaagai, A.; Aouissi, H.A.; Bencedira, S.; Hinge, G.; Athamena, A.; Haddam, S.; Gad, M.; Elsherbiny, O.; Elsayed, S.; Eid, M.H.; et al. Application of Water Quality Indices, Machine Learning Approaches, and GIS to Identify Groundwater Quality for Irrigation Purposes: A Case Study of Sahara Aquifer, Doucen Plain, Algeria. Water 2023, 15, 289. [Google Scholar] [CrossRef]
- Ibrahim, H.; Yaseen, Z.M.; Scholz, M.; Ali, M.; Gad, M.; Elsayed, S.; Khadr, M.; Hussein, H.; Ibrahim, H.H.; Eid, M.H.; et al. Evaluation and Prediction of Groundwater Quality for Irrigation Using an Integrated Water Quality Indices, Machine Learning Models and GIS Approaches: A Representative Case Study. Water 2023, 15, 694. [Google Scholar] [CrossRef]
- Khadr, M. Water Resources Management in the Context of Drought (an Application to the Ruhr River Basin in Germany); Shaker: Maastricht, The Netherlands, 2011; ISBN 3-8440-0082-8. [Google Scholar]
- Khadr, M.; Elshemy, M. Data-Driven Modeling for Water Quality Prediction Case Study: The Drains System Associated with Manzala Lake, Egypt. Ain Shams Eng. J. 2017, 8, 549–557. [Google Scholar] [CrossRef]
- Khadr, M.; Schlenkhoff, A. Data-Driven Stochastic Modeling for Multi-Purpose Reservoir Simulation. J. Appl. Water Eng. Res. 2018, 6, 40–47. [Google Scholar] [CrossRef]
- Khadr, M.; Gad, M.; El-Hendawy, S.; Al-Suhaibani, N.; Dewir, Y.H.; Tahir, M.U.; Mubushar, M.; Elsayed, S. The Integration of Multivariate Statistical Approaches, Hyperspectral Reflectance, and Data-Driven Modeling for Assessing the Quality and Suitability of Groundwater for Irrigation. Water 2020, 13, 35. [Google Scholar] [CrossRef]
- Khadr, M.; Schlenkhoff, A. GA-Based Implicit Stochastic Optimization and RNN-Based Simulation for Deriving Multi-Objective Reservoir Hedging Rules. Envrion. Sci. Pollut. Res. 2021, 28, 19107–19120. [Google Scholar] [CrossRef]
- Alquraish, M.; Abuhasel, K.A.; Alqahtani, A.S.; Khadr, M. SPI-Based Hybrid Hidden Markov–GA, ARIMA–GA, and ARIMA–GA–ANN Models for Meteorological Drought Forecasting. Sustainability 2021, 13, 12576. [Google Scholar] [CrossRef]
- Alquraish, M.M.; Abuhasel, K.A.; Alqahtani, A.S.; Khadr, M. A Comparative Analysis of Hidden Markov Model, Hybrid Support Vector Machines, and Hybrid Artificial Neural Fuzzy Inference System in Reservoir Inflow Forecasting (Case Study: The King Fahd Dam, Saudi Arabia). Water 2021, 13, 1236. [Google Scholar] [CrossRef]
- Khadr, M.; Schlenkhoff, A. Integration of Data-Driven Modeling and Stochastic Modeling for Multi-Purpose Reservoir Simulation. In Proceedings of the 11th International Conference on Hydroscience & Engineering, Hamburg, Germany, 28 September–2 October 2014; pp. 91–100. [Google Scholar]
- Karunanidhi, D.; Subramani, T.; Roy, P.D.; Li, H. Impact of Groundwater Contamination on Human Health. Envrion. Geochem. Health 2021, 43, 643–647. [Google Scholar] [CrossRef]
- Fuoco, I.; Marini, L.; De Rosa, R.; Figoli, A.; Gabriele, B.; Apollaro, C. Use of Reaction Path Modelling to Investigate the Evolution of Water Chemistry in Shallow to Deep Crystalline Aquifers with a Special Focus on Fluoride. Sci. Total Environ. 2022, 830, 154566. [Google Scholar] [CrossRef]
- Ministry of National Planning and Economic Development. Yearbook, S. Central Statistical Organization. 1995. [Google Scholar]
- Al-Shamiry, F.M.S. Agricultural Mechanization Development in Yemen (1970–2003). 2020. Available online: https://ijpsat.org/index.php/ijpsat/article/view/2078 (accessed on 26 February 2023).
- Alaug, A.S.; Al-Wosabi, K.A. Organic Geochemical Evaluation of Madbi Source Rock, Al-Jawf Basin, NE Central Yemen. Iran. J. Earth Sci. 2015, 7, 25–36. [Google Scholar]
- Hem, J.D. Study and Interpretation of the Chemical Characteristics of Natural Water; Department of the Interior, US Geological Survey: Reston, VA, USA, 1985; Volume 2254.
- Rodier, J. L’analyse de L’eau: Eaux Naturelles, Eaux Résiduaires, Eau de Mer: Chimie, Physico-Chimie, Bactériologie, Biologie, 7th ed.; Dunod: Paris, France, 1984; ISBN 978-2-04-015615-2. [Google Scholar]
- Lima, V.R.d.N.; Silva, Á.G.F.d.; Cruz, R.R.P.; Barbosa, L.d.S.; Junior, N.R.d.S.; Sales, G.N.B.; Limão, M.A.R.; Costa, F.B.d.; Souza, P.A.d.; Lopes, K.P.; et al. Nopalea Cochenillifera Biomass as Bioadsorbent in Water Purification. Water 2021, 13, 2012. [Google Scholar] [CrossRef]
- Szekely, E. A Rapid Colorimetric Method for Analysis of Nitrate Nitrogen by Reduction to Nitrite. Commun. Soil Sci. Plant Anal. 1991, 22, 1295–1302. [Google Scholar] [CrossRef]
- Chen, K.; Yu, S.; Ma, T.; Ding, J.; He, P.; Li, Y.; Dai, Y.; Zeng, G. Modeling the Water and Nitrogen Management Practices in Paddy Fields with HYDRUS-1D. Agriculture 2022, 12, 924. [Google Scholar] [CrossRef]
- Cho, Y.-C.; Choi, H.; Lee, M.-G.; Kim, S.-H.; Im, J.-K. Identification and Apportionment of Potential Pollution Sources Using Multivariate Statistical Techniques and APCS-MLR Model to Assess Surface Water Quality in Imjin River Watershed, South Korea. Water 2022, 14, 793. [Google Scholar] [CrossRef]
- Barkat, A.; Bouaicha, F.; Bouteraa, O.; Mester, T.; Ata, B.; Balla, D.; Rahal, Z.; Szabó, G. Assessment of Complex Terminal Groundwater Aquifer for Different Use of Oued Souf Valley (Algeria) Using Multivariate Statistical Methods, Geostatistical Modeling, and Water Quality Index. Water 2021, 13, 1609. [Google Scholar] [CrossRef]
- Chounlamany, V.; Tanchuling, M.A.; Inoue, T. Spatial and Temporal Variation of Water Quality of a Segment of Marikina River Using Multivariate Statistical Methods. Water Sci. Technol. 2017, 76, 1510–1522. [Google Scholar] [CrossRef]
- Mutea, F.G.; Nelson, H.K.; Au, H.V.; Huynh, T.G.; Vu, U.N. Assessment of Water Quality for Aquaculture in Hau River, Mekong Delta, Vietnam Using Multivariate Statistical Analysis. Water 2021, 13, 3307. [Google Scholar] [CrossRef]
- Mohanty, C.R.; Nayak, S.K. Assessment of Seasonal Variations in Water Quality of Brahmani River Using PCA. Adv. Environ. Res. 2017, 6, 53–65. [Google Scholar] [CrossRef]
- Wu, M.-L.; Wang, Y.-S. Using Chemometrics to Evaluate Anthropogenic Effects in Daya Bay, China. Estuar. Coast. Shelf Sci. 2007, 72, 732–742. [Google Scholar] [CrossRef]
- Yu, S.; Shang, J.; Zhao, J.; Guo, H. Factor Analysis and Dynamics of Water Quality of the Songhua River, Northeast China. Water Air Soil Pollut. 2003, 144, 159–169. [Google Scholar] [CrossRef]
- Schoeller, H. Methods and Techniques of Groundwater Investigation and Development. Water Resour. Ser. 1967, 33, 44–52. [Google Scholar]
- Appelo, C.A.J.; Postma, D. Geochemistry, Groundwater and Pollution; Balkema: Rotterdam, The Netherlands, 1993; p. 536. [Google Scholar]
- Richards, L.A. Diagnosis and Improvement of Saline and Alkali Soils; LWW: Philadelphia, PA, USA, 1954; Volume 78, ISBN 0038-075X. [Google Scholar]
- Ravikumar, P.; Aneesul Mehmood, M.; Somashekar, R.K. Water Quality Index to Determine the Surface Water Quality of Sankey Tank and Mallathahalli Lake, Bangalore Urban District, Karnataka, India. Appl. Water Sci. 2013, 3, 247–261. [Google Scholar] [CrossRef]
- Eaton, F.M. Significance of Carbonates in Irrigation Waters. Soil Sci. 1950, 69, 123–134. [Google Scholar] [CrossRef]
- Doneen, L.D. Water Quality for Agriculture; Department of Irrigation, University of California: Davis, CA, USA, 1964; p. 48. [Google Scholar]
- Zubaidi, S.; Al-Bugharbee, H.; Ortega-Martorell, S.; Gharghan, S.; Olier, I.; Hashim, K.; Al-Bdairi, N.; Kot, P. A Novel Methodology for Prediction Urban Water Demand by Wavelet Denoising and Adaptive Neuro-Fuzzy Inference System Approach. Water 2020, 12, 1628. [Google Scholar] [CrossRef]
- Veza, I.; Muhamad Said, M.F.; Abdul Latiff, Z.; Abas, M.A. Application of Elman and Cascade Neural Network (ENN and CNN) in Comparison with Adaptive Neuro Fuzzy Inference System (ANFIS) to Predict Key Fuel Properties of ABE-Diesel Blends. Int. J. Green Energy 2021, 18, 1510–1522. [Google Scholar] [CrossRef]
- Adnan Ikram, R.M.; Jaafari, A.; Milan, S.G.; Kisi, O.; Heddam, S.; Zounemat-Kermani, M. Hybridized Adaptive Neuro-Fuzzy Inference System with Metaheuristic Algorithms for Modeling Monthly Pan Evaporation. Water 2022, 14, 3549. [Google Scholar] [CrossRef]
- Belvederesi, C.; Dominic, J.A.; Hassan, Q.K.; Gupta, A.; Achari, G. Predicting River Flow Using an AI-Based Sequential Adaptive Neuro-Fuzzy Inference System. Water 2020, 12, 1622. [Google Scholar] [CrossRef]
- Hassan, H.S.; Abdel Moamen, O.A.; Zaher, W.F. Adaptive Neuro-Fuzzy Inference System Analysis on Sorption Studies of Strontium and Cesium Cations onto a Novel Impregnated Nano-Zeolite. Adv. Powder Technol. 2020, 31, 1125–1139. [Google Scholar] [CrossRef]
- Vasanthavigar, M.; Srinivasamoorthy, K.; Prasanna, M.V. Evaluation of Groundwater Suitability for Domestic, Irrigational, and Industrial Purposes: A Case Study from Thirumanimuttar River Basin, Tamilnadu, India. Envrion. Monit Assess. 2012, 184, 405–420. [Google Scholar] [CrossRef]
- Rakotondrabe, F.; Ndam Ngoupayou, J.R.; Mfonka, Z.; Rasolomanana, E.H.; Nyangono Abolo, A.J.; Ako Ako, A. Water Quality Assessment in the Bétaré-Oya Gold Mining Area (East-Cameroon): Multivariate Statistical Analysis Approach. Sci. Total Environ. 2018, 610–611, 831–844. [Google Scholar] [CrossRef]
- Ayers, R.S.; Westcot, D.W. Water Quality for Agriculture; FAO Irrigation and Drainage Paper; Food and Agriculture Organization of the United Nations: Rome, Italy, 1985; ISBN 978-92-5-102263-4. [Google Scholar]
- Panno, S.V.; Hackley, K.C.; Hwang, H.H.; Greenberg, S.; Krapac, I.G.; Landsberger, S.; O’Kelly, D.J. Source Identification of Sodium and Chloride Contamination in Natural Waters: Preliminary Results. In Proceedings of the 12th Annual Illinois Groundwater Consortium Symposium, Makanda, IL, USA, 22 April 2002. [Google Scholar]
- Mahapatra, D.M.; Satapathy, K.C.; Panda, B. Biofertilizers and Nanofertilizers for Sustainable Agriculture: Phycoprospects and Challenges. Sci. Total Environ. 2022, 803, 149990. [Google Scholar] [CrossRef]
- Ahmed, I.M.; Ahmed, O.M.; Ozories, M.A. Effect of Sulphur Application and Water Salinity on Soil and Plant Properties. J. Soil Sci. Environ. Manag. 2019, 10, 29–38. [Google Scholar] [CrossRef]
- Baragaño, D.; Boente, C.; Rodríguez-Valdés, E.; Fernández-Braña, A.; Jiménez, A.; Gallego, J.L.R.; González-Fernández, B. Arsenic Release from Pyrite Ash Waste over an Active Hydrogeological System and Its Effects on Water Quality. Envrion. Sci. Pollut. Res. 2020, 27, 10672–10684. [Google Scholar] [CrossRef] [PubMed]
- Jain, C.K.; Sharma, S.K.; Singh, S. Physico-Chemical Characteristics and Hydrogeological Mechanisms in Groundwater with Special Reference to Arsenic Contamination in Barpeta District, Assam (India). Envrion. Monit. Assess. 2018, 190, 417. [Google Scholar] [CrossRef] [PubMed]
- Maghrebi, M.; Noori, R.; Partani, S.; Araghi, A.; Barati, R.; Farnoush, H.; Torabi Haghighi, A. Iran’s Groundwater Hydrochemistry. Earth Space Sci. 2021, 8, e2021EA001793. [Google Scholar] [CrossRef]
- Thilagavathi, R.; Chidambaram, S.; Prasanna, M.V.; Thivya, C.; Singaraja, C. A Study on Groundwater Geochemistry and Water Quality in Layered Aquifers System of Pondicherry Region, Southeast India. Appl. Water Sci. 2012, 2, 253–269. [Google Scholar] [CrossRef]
- Apollaro, C.; Tripodi, V.; Vespasiano, G.; De Rosa, R.; Dotsika, E.; Fuoco, I.; Critelli, S.; Muto, F. Chemical, Isotopic and Geotectonic Relations of the Warm and Cold Waters of the Galatro and Antonimina Thermal Areas, Southern Calabria, Italy. Mar. Pet. Geol. 2019, 109, 469–483. [Google Scholar] [CrossRef]
- Pant, D.; Keesari, T.; Rishi, M.S.; Sharma, D.A.; Jaryal, A.; Kamble, S.N.; Sinha, U.K. Hydrochemical Evolution of Groundwater in the Waterlogged Area of Southwest Punjab. Arab. J. Geosci. 2020, 13, 773. [Google Scholar] [CrossRef]
- Li, P.; Wu, J.; Qian, H. Preliminary Assessment of Hydraulic Connectivity between River Water and Shallow Groundwater and Estimation of Their Transfer Rate during Dry Season in the Shidi River, China. Envrion. Earth Sci. 2016, 75, 99. [Google Scholar] [CrossRef]
- Belhadj, M.; Boudoukha, A.; Amroune, A.; Gaagai, A.; Ziani, D. Statistical characterization of groundwater quality of the northern area of the basin of hodna, m’sila. Southeastern algeria. Larhyss J. 2017, 31, 177–194. [Google Scholar]
- Chebotarev, I.I. Metamorphism of Natural Waters in the Crust of Weathering—1. Geochim. Cosmochim. Acta 1955, 8, 22–48. [Google Scholar] [CrossRef]
- Maghrebi, M.; Noori, R.; Mehr, A.D.; Lak, R.; Darougheh, F.; Razmgir, R.; Farnoush, H.; Taherpour, H.; Moghaddam, S.M.R.A.; Araghi, A.; et al. Spatiotemporal Changes in Iranian Rivers’ Discharge. Elem. Sci. Anthr. 2023, 11, 00002. [Google Scholar] [CrossRef]
- Kumar, S.; Kumar, A.; Prashant; Jha, V.N.; Sahoo, S.K.; Ranjan, R.K. Groundwater Quality and Its Suitability for Drinking and Irrigational Purpose in Bhojpur District: Middle Gangetic Plain of Bihar, India. Water Supply 2022, 22, 7072–7084. [Google Scholar] [CrossRef]
- Qian, C.; Wu, X.; Mu, W.-P.; Fu, R.-Z.; Zhu, G.; Wang, Z.-R.; Wang, D. Hydrogeochemical Characterization and Suitability Assessment of Groundwater in an Agro-Pastoral Area, Ordos Basin, NW China. Envrion. Earth Sci. 2016, 75, 1356. [Google Scholar] [CrossRef]
- Wu, J.; Li, P.; Qian, H. Hydrochemical Characterization of Drinking Groundwater with Special Reference to Fluoride in an Arid Area of China and the Control of Aquifer Leakage on Its Concentrations. Envrion. Earth Sci. 2015, 73, 8575–8588. [Google Scholar] [CrossRef]
- Güler, C.; Thyne, G.D.; McCray, J.E.; Turner, K.A. Evaluation of Graphical and Multivariate Statistical Methods for Classification of Water Chemistry Data. Hydrogeol. J. 2002, 10, 455–474. [Google Scholar] [CrossRef]
- Sneath, P.H.A.; Sokal, R.R. Numerical Taxonomy: The Principles and Practice of Numerical Classification; A Series of books in biology; W. H. Freeman: San Francisco, CA, USA, 1973; ISBN 978-0-7167-0697-7. [Google Scholar]
- Gad, M.; Gaagai, A.; Eid, M.H.; Szűcs, P.; Hussein, H.; Elsherbiny, O.; Elsayed, S.; Khalifa, M.M.; Moghanm, F.S.; Moustapha, M.E.; et al. Groundwater Quality and Health Risk Assessment Using Indexing Approaches, Multivariate Statistical Analysis, Artificial Neural Networks, and GIS Techniques in El Kharga Oasis, Egypt. Water 2023, 15, 1216. [Google Scholar] [CrossRef]
- Hinge, G.; Bharali, B.; Baruah, A.; Sharma, A. Integrated Groundwater Quality Analysis Using Water Quality Index, GIS and Multivariate Technique: A Case Study of Guwahati City. Envrion. Earth Sci. 2022, 81, 412. [Google Scholar] [CrossRef]
- Parkhurst, D.L.; Appelo, C.A.J. User’s Guide to PHREEQC (Version 2): A Computer Program for Speciation, Batch-Reaction, One-Dimensional Transport, and Inverse Geochemical Calculations. Water-Resour. Investig. Rep. 1999, 99, 312. [Google Scholar]
- Saleh, A.; Al-Ruwaih, F.; Shehata, M. Hydrogeochemical Processes Operating within the Main Aquifers of Kuwait. J. Arid Environ. 1999, 42, 195–209. [Google Scholar] [CrossRef]
- Pyrcz, M.J.; Deutsch, C.V. Geostatistical Reservoir Modeling; Oxford University Press: Oxford, UK, 2014; ISBN 0-19-973144-6. [Google Scholar]
- Güler, C.; Thyne, G.D. Hydrologic and Geologic Factors Controlling Surface and Groundwater Chemistry in Indian Wells-Owens Valley Area, Southeastern California, USA. J. Hydrol. 2004, 285, 177–198. [Google Scholar] [CrossRef]
- Kawo, N.S.; Karuppannan, S. Groundwater Quality Assessment Using Water Quality Index and GIS Technique in Modjo River Basin, Central Ethiopia. J. Afr. Earth Sci. 2018, 147, 300–311. [Google Scholar] [CrossRef]
- Li, P.; Wu, J.; Qian, H. Assessment of Groundwater Quality for Irrigation Purposes and Identification of Hydrogeochemical Evolution Mechanisms in Pengyang County, China. Envrion. Earth Sci. 2013, 69, 2211–2225. [Google Scholar] [CrossRef]
- RamyaPriya, R.; Elango, L. Evaluation of Geogenic and Anthropogenic Impacts on Spatio-Temporal Variation in Quality of Surface Water and Groundwater along Cauvery River, India. Envrion. Earth Sci. 2018, 77, 2. [Google Scholar] [CrossRef]
- Todd, D.K.; Mays, L.W. Groundwater Hydrology; John Wiley & Sons: Hoboken, NJ, USA, 2004; ISBN 0-471-05937-4. [Google Scholar]
- Srinivasamoorthy, K.; Gopinath, M.; Chidambaram, S.; Vasanthavigar, M.; Sarma, V.S. Hydrochemical Characterization and Quality Appraisal of Groundwater from Pungar Sub Basin, Tamilnadu, India. J. King Saud Univ. Sci. 2014, 26, 37–52. [Google Scholar] [CrossRef]
- Kumar, M.; Kumari, K.; Ramanathan, A.; Saxena, R. A Comparative Evaluation of Groundwater Suitability for Irrigation and Drinking Purposes in Two Intensively Cultivated Districts of Punjab, India. Envrion. Geol. 2007, 53, 553–574. [Google Scholar] [CrossRef]
- Elsayed, S.; El-Hendawy, S.; Khadr, M.; Elsherbiny, O.; Al-Suhaibani, N.; Dewir, Y.H.; Tahir, M.U.; Mubushar, M.; Darwish, W. Integration of Spectral Reflectance Indices and Adaptive Neuro-Fuzzy Inference System for Assessing the Growth Performance and Yield of Potato under Different Drip Irrigation Regimes. Chemosensors 2021, 9, 55. [Google Scholar] [CrossRef]

















| IWQIs | Formula | References |
|---|---|---|
| IWQI | [31] | |
| SAR | [64] | |
| Na % | [65] | |
| SSP | [66] | |
| PS | [67] | |
| RSC | [66] |
| Qi | SAR | EC (µs/cm) | HCO3− (meq/L) | Na+ (meq/L) | Cl− (meq/L) | HCO3− (meq/L) |
|---|---|---|---|---|---|---|
| 0–35 | SAR > 2 or SAR ≥ 12 | EC < 200 or EC ≥ 3000 | HCO3 < 1 or HCO3 ≥ 8.5 | Na < 2 or SAR ≥ 9 | Cl < 1 or Cl ≥ 10 | HCO3 < 1 or HCO3 ≥ 8.5 |
| 35–60 | 6 ≤ EC < 12 | 1500 ≤ EC < 3000 | 4.5 ≤ HCO3 < 8.5 | 6 ≤ Na < 9 | 7 ≤ Cl < 10 | 4.5 ≤ HCO3 < 8.5 |
| 60–85 | 3 ≤ EC < 6 | 750 ≤ EC < 1500 | 1.5 ≤ HCO3 < 4.5 | 3 ≤ Na < 6 | 4 ≤ Cl < 7 | 1.5 ≤ HCO3 < 4.5 |
| 85–100 | 2 ≤ EC < 3 | 200 ≤ EC < 750 | 1 ≤ HCO3 < 1.5 | 2 ≤ Na < 3 | 1 ≤ Cl < 4 | 1 ≤ HCO3 < 1.5 |
| Parameter | Unit | FAO | Min | Max | Average |
|---|---|---|---|---|---|
| pH | - | 8.5 | 6.5 | 7.5 | 7.13 |
| Temp. | (°C) | - | 11.5 | 27.1 | 20.7 |
| TDS | (mg/L) | 2000 | 378.42 | 5012 | 1685 |
| EC | (μS/cm) | 3000 | 542 | 6628 | 2361.72 |
| Ca2+ | (mg/L) | 400 | 40 | 460 | 179.69 |
| Mg2+ | (mg/L) | 60 | 32.81 | 328 | 114.5 |
| K+ | (mg/L) | 2 | 2.34 | 23.40 | 9.54 |
| Na+ | (mg/L) | 919 | 24.15 | 724.5 | 197.2 |
| HCO3− | (mg/L) | 610 | 150 | 915 | 408.18 |
| Cl− | (mg/L) | 1036 | 35.5 | 1136 | 395 |
| SO42− | (mg/L) | 960 | 19.2 | 1939 | 392 |
| NO3− | (mg/L) | 10 | 0.1 | 6 | 2.21 |
| Parameters | F1 | F2 | F3 |
|---|---|---|---|
| Ca2+ | 0.770 | 0.450 | 0.133 |
| Mg2+ | 0.939 | 0.196 | 0.012 |
| Na+ | 0.912 | 0.191 | 0.056 |
| K+ | 0.514 | 0.637 | −0.294 |
| HCO3− | 0.176 | 0.887 | 0.111 |
| Cl− | 0.900 | 0.261 | 0.192 |
| SO42− | 0.934 | −0.090 | −0.235 |
| CO32− | 0.142 | 0.375 | 0.781 |
| TDS | 0.944 | 0.316 | 0.016 |
| EC | 0.955 | 0.287 | 0.036 |
| NO3− | −0.044 | −0.205 | 0.785 |
| Eigenvalue | 6.111 | 1.911 | 1.439 |
| Variance % | 55.556 | 17.376 | 13.086 |
| Cumulative | 55.556 | 72.932 | 86.018 |
| SI | Anhydrite | Aragonite | Calcite | Dolomite | Gypsum | Halite | CO2 (g) |
|---|---|---|---|---|---|---|---|
| Min. | −2.79 | −0.41 | −0.27 | −0.29 | −2.57 | −7.64 | −2.32 |
| Max. | −0.44 | 0.49 | 0.63 | 1.45 | −0.19 | −4.77 | −0.63 |
| Mean | −1.501 | 0.003 | 0.151 | 0.404 | −1.269 | −6.075 | −1.649 |
| Criteria | Min | Max | Mean | Range | Class | Number of Samples (%) |
|---|---|---|---|---|---|---|
| IWQI | 17.03 | 96.77 | 61.03 | 85–100 | No restriction | 7 (25.920%) |
| 70–85 | Low restriction | 4 (14.81%) | ||||
| 55–70 | Moderate restriction | 4 (14.81%) | ||||
| 40–55 | High restriction | 7 (25.92%) | ||||
| 0–40 | Severe restriction | 5 (18.51%) | ||||
| SAR | 0.63 | 6.30 | 2.56 | <10 | Excellent | 27 (100%) |
| 10–18 | Good | 0 (0%) | ||||
| 19–26 | Fair Poor | 0 (0%) | ||||
| >26 | Unsuitable | 0 (0%) | ||||
| Na% | 11.35 | 49.73 | 28.29 | <20% | Excellent | 10 (37%) |
| 21–40% | Good | 13 (48.14%) | ||||
| 41–60% | Permissible | 4 (14.81%) | ||||
| 61–80% | Doubtful | 0 (0%) | ||||
| >80% | Unsuitable | 50 (100%) | ||||
| SSP | 10.39 | 49.45 | 27.57 | <60 | Suitable | 27 (100%) |
| >60 | Unsuitable | 0 (0%) | ||||
| PS | 1.2 | 52.20 | 15.23 | PS < 3.0 | Excellent to good | 2 (7.40%) |
| PS = 3.0–5.0 | Good to injurious | 3 (11.11%) | ||||
| PS > 5.0 | Injurious to unsatisfactory | 22 (81.48%) | ||||
| RCS | −43.21 | −1.96 | −11.89 | <1.25 | Good | 27 (100%) |
| 1.25–2.5 | Doubtful | 0 (0%) | ||||
| >2.5 | Unsuitable | 0 (0%) |
| Index | Performance Criteria | ||||
|---|---|---|---|---|---|
| R2 | RMSE | MAD | E | ||
| Training Series | IWQI | 0.999 | 2.393 | 1.691 | 0.999 |
| SAR | 0.973 | 0.098 | 0.067 | 0.973 | |
| SSP | 0.996 | 11.202 | 8.802 | 0.996 | |
| Anhydrite | 0.970 | 0.003 | 0.002 | 0.971 | |
| Aragonite | 0.955 | 0.001 | 0.001 | 0.955 | |
| Dolomite | 0.988 | 0.001 | 0.000 | 0.980 | |
| Halite | 0.985 | 0.007 | 0.003 | 0.980 | |
| Gypsum | 0.976 | 0.002 | 0.001 | 0.979 | |
| CO2 | 0.9 80 | 0.002 | 0.001 | 0.985 | |
| Testing Series | IWQI | 0.960 | 5.670 | 3.665 | 0.949 |
| SAR | 0.940 | 0.479 | 0.222 | 0.868 | |
| SSP | 0.892 | 11.667 | 9.880 | 0.864 | |
| Anhydrite | 0.895 | 0.354 | 0.159 | 0.775 | |
| Aragonite | 0.908 | 0.071 | 0.032 | 0.886 | |
| Dolomite | 0.878 | 0.318 | 0.114 | 0.443 | |
| Halite | 0.932 | 0.860 | 0.275 | 0.070 | |
| Gypsum | 0.964 | 0.174 | 0.056 | 0.958 | |
| CO2 | 0.879 | 0.019 | 0.007 | 0.999 | |
Disclaimer/Publisher’s Note: The statements, opinions and data contained in all publications are solely those of the individual author(s) and contributor(s) and not of MDPI and/or the editor(s). MDPI and/or the editor(s) disclaim responsibility for any injury to people or property resulting from any ideas, methods, instructions or products referred to in the content. |
© 2023 by the authors. Licensee MDPI, Basel, Switzerland. This article is an open access article distributed under the terms and conditions of the Creative Commons Attribution (CC BY) license (https://creativecommons.org/licenses/by/4.0/).
Share and Cite
Al-Mashreki, M.H.; Eid, M.H.; Saeed, O.; Székács, A.; Szűcs, P.; Gad, M.; Abukhadra, M.R.; AlHammadi, A.A.; Alrakhami, M.S.; Alshabibi, M.A.; et al. Integration of Geochemical Modeling, Multivariate Analysis, and Irrigation Indices for Assessing Groundwater Quality in the Al-Jawf Basin, Yemen. Water 2023, 15, 1496. https://doi.org/10.3390/w15081496
Al-Mashreki MH, Eid MH, Saeed O, Székács A, Szűcs P, Gad M, Abukhadra MR, AlHammadi AA, Alrakhami MS, Alshabibi MA, et al. Integration of Geochemical Modeling, Multivariate Analysis, and Irrigation Indices for Assessing Groundwater Quality in the Al-Jawf Basin, Yemen. Water. 2023; 15(8):1496. https://doi.org/10.3390/w15081496
Chicago/Turabian StyleAl-Mashreki, Mohammed Hezam, Mohamed Hamdy Eid, Omar Saeed, András Székács, Péter Szűcs, Mohamed Gad, Mostafa R. Abukhadra, Ali A. AlHammadi, Mohammed Saleh Alrakhami, Mubarak Ali Alshabibi, and et al. 2023. "Integration of Geochemical Modeling, Multivariate Analysis, and Irrigation Indices for Assessing Groundwater Quality in the Al-Jawf Basin, Yemen" Water 15, no. 8: 1496. https://doi.org/10.3390/w15081496
APA StyleAl-Mashreki, M. H., Eid, M. H., Saeed, O., Székács, A., Szűcs, P., Gad, M., Abukhadra, M. R., AlHammadi, A. A., Alrakhami, M. S., Alshabibi, M. A., Elsayed, S., Khadr, M., Farouk, M., & Ramadan, H. S. (2023). Integration of Geochemical Modeling, Multivariate Analysis, and Irrigation Indices for Assessing Groundwater Quality in the Al-Jawf Basin, Yemen. Water, 15(8), 1496. https://doi.org/10.3390/w15081496

