A Theoretical Nonlinear Regression Model of Rainfall Surface Flow Accumulation and Basin Features in Park-Scale Urban Green Spaces Based on LiDAR Data
Abstract
1. Introduction
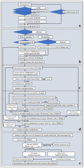
2. Materials and Methods
2.1. Study Sites
2.2. LiDAR Data Preparation for Use in MATLAB
2.3. Technical Route
2.4. Precipitation to Surface Runoff Simulation
2.4.1. Canopy Interception
2.4.2. Canopy Evaporation
2.4.3. Free Throughfall
2.4.4. Steady Infiltration Rate
2.4.5. Soil Storage Capacity
2.4.6. Soil Evaporation
2.4.7. Surface Runoff
2.5. Surface Flow and Water Accumulation Simulations
2.5.1. Exponential Flow Partitioning Function
2.5.2. Digital Grid Surface Diversion Function
2.6. Morphometric Parameter Quantification and Feature Clustering of the Flow Basin
2.6.1. Flow Area
2.6.2. Flow Perimeter
2.6.3. Basin Length
2.6.4. Stream Length
2.7. Obtaining Univariable Nonlinear Regression Models and Some Suitable Multivariable Nonlinear Regression Models with the Goodness-of-Fit Information Criterion
3. Results
3.1. Verification of the FA Results of the UFORE-Hydro and Coupled MFD-md Algorithms in the Analyzed Urban Green Spaces
3.2. Morphometric Parameter Quantification and Feature Results of the Surface Flow Basin in the Analyzed Urban Green Spaces
3.3. Determination of the Model Results and the Statistical Interpretation
4. Discussion
4.1. Analysis of the Impact of Basin Features on Surface Runoff Accumulation
4.2. Recommended Strategies for Reducing Urban Flooding Risks
5. Conclusions
Supplementary Materials
Author Contributions
Funding
Institutional Review Board Statement
Informed Consent Statement
Data Availability Statement
Acknowledgments
Conflicts of Interest
References
- Dong, X.; Guo, H.; Zeng, S. Enhancing future resilience in urban drainage system: Green versus grey infrastructure. Water Res. 2017, 124, 280–289. [Google Scholar] [CrossRef] [PubMed]
- Alves, A.; Gersonius, B.; Kapelan, Z.; Vojinovic, Z.; Sanchez, A. Assessing the co-benefits of green-blue-grey infrastructure for sustainable urban flood risk management. J. Environ. Manag. 2019, 239, 244–254. [Google Scholar] [CrossRef] [PubMed]
- Xu, Z.; Xiong, L.; Li, H.; Xu, J.; Cai, X.; Chen, K.; Wu, J. Runoff simulation of two typical urban green land types with the Stormwater Management Model (SWMM): Sensitivity analysis and calibration of runoff parameters. Environ. Monit. Assess. 2019, 191, 343. [Google Scholar] [CrossRef]
- Li, C.; Liu, M.; Hu, Y.; Zhou, R.; Wu, W.; Huang, N. Evaluating the runoff storage supply-demand structure of green infrastructure for urban flood management. J. Clean. Prod. 2020, 280, 124420. [Google Scholar] [CrossRef]
- Li, X.; Xiao, Q.; Niu, J.; Dymond, S.; van Doorn, N.S.; Yu, X.; Xie, B.; Lv, X.; Zhang, K.; Li, J. Process-based rainfall interception by small trees in Northern China: The effect of rainfall traits and crown structure characteristics. Agric. For. Meteorol. 2016, 218–219, 65–73. [Google Scholar] [CrossRef]
- Song, P.; Guo, J.; Xu, E.; Mayer, A.L.; Liu, C.; Huang, J.; Tian, G.; Kim, G. Hydrological effects of urban green space on stormwater runoff reduction in Luohe, China. Sustainability 2020, 12, 6599. [Google Scholar] [CrossRef]
- Fan, Y.; Zhao, W.; Wang, Y.; Bi, G. Improvement and verification of Green-Ampt model for sand-layered soil. Nongye Gongcheng Xuebao/Trans. Chin. Soc. Agric. Eng. 2015, 31, 93–99. [Google Scholar] [CrossRef]
- Luo, Q.Y.; Yang, D.; Liu, L.N.; Guo, H.L. Study on soil field water capacity in typical regions of Henan province under different environments. Water Sav. Irrig. 2019, 6, 35–38. [Google Scholar] [CrossRef]
- Riley, A.L. Restoring Streams in Cities: A Guide for Planners, Policy Makers, and Citizens; Island Press: Washington, DC, USA, 1998. [Google Scholar]
- Anderson, M.G. Encyclopedia of Hydrological Sciences; Wiley: Hoboken, NJ, USA, 2005. [Google Scholar]
- Ariza-Villaverde, A.B.; Jiménez-Hornero, F.J.; de Ravé, E.G. Multifractal analysis applied to the study of the accuracy of DEM-based stream derivation. Geomorphology 2013, 197, 85–95. [Google Scholar] [CrossRef]
- Ariza-Villaverde, A.B.; Jiménez-Hornero, F.J.; de Ravé, E.G. Influence of DEM resolution on drainage network extraction: A multifractal analysis. Geomorphology 2015, 241, 243–254. [Google Scholar] [CrossRef]
- Tao, S.; Wu, F.; Guo, Q.; Wang, Y.; Li, W.; Xue, B.; Hu, X.; Li, P.; Tian, D.; Li, C.; et al. Segmenting tree crowns from terrestrial and mobile LiDAR data by exploring ecological theories. ISPRS J. Photogramm. Remote Sens. 2015, 110, 66–76. [Google Scholar] [CrossRef]
- Qin, C.; Zhu, A.X.; Pei, T.; Li, B.; Zhou, C.; Yang, L. An adaptive approach to selecting a flow-partition exponent for a multiple-flow-direction algorithm. Int. J. Geogr. Inf. Sci. 2007, 21, 443–458. [Google Scholar] [CrossRef]
- Huang, M.; Jin, S. A methodology for simple 2-D inundation analysis in urban area using SWMM and GIS. Nat. Hazards 2019, 97, 15–43. [Google Scholar] [CrossRef]
- Keirstead, J.; Jennings, M.; Sivakumar, A. A review of urban energy system models: Approaches, challenges and opportunities. Renew. Sustain. Energy Rev. 2012, 16, 3847–3866. [Google Scholar] [CrossRef]
- Blocken, B. Computational fluid dynamics for urban physics: Importance, scales, possibilities, limitations and ten tips and tricks towards accurate and reliable simulations. Build. Environ. 2015, 91, 219–245. [Google Scholar] [CrossRef]
- Elsawah, S.; Pierce, S.A.; Hamilton, S.H.; van Delden, H.; Haase, D.; Elmahdi, A.; Jakeman, A.J. An overview of the system dynamics process for integrated modelling of socio-ecological systems: Lessons on good modelling practice from five case studies. Environ. Model. Softw. 2017, 93, 127–145. [Google Scholar] [CrossRef]
- Guo, Q.; Li, W.; Yu, H.; Alvarez, O. Effects of topographic variability and lidar sampling density on several DEM interpolation methods. Photogramm. Eng. Remote Sens. 2010, 76, 701–712. [Google Scholar] [CrossRef]
- Liu, L.; Pang, Y.; Li, Z.; Xu, G.; Li, D.; Zheng, G. Retrieving structural parameters of individual tree through terrestrial laser scanning data. J. Remote Sens. 2014, 18, 365–377. [Google Scholar] [CrossRef]
- Luo, B.; Yang, J.; Song, S.; Shi, S.; Gong, W.; Wang, A.; Du, L. Target classification of similar spatial characteristics in complex urban areas by using multispectral LiDAR. Remote Sens. 2022, 14, 238. [Google Scholar] [CrossRef]
- Trepekli, K.; Balstrøm, T.; Friborg, T.; Fog, B.; Allotey, A.N.; Kofie, R.Y.; Møller-Jensen, L. UAV-borne, LiDAR-based elevation modelling: A method for improving local-scale urban flood risk assessment. Nat. Hazards 2022, 113, 423–451. [Google Scholar] [CrossRef]
- Mu, X.; Fan, H.; Li, J.; Li, N. Analysis on the temporal and spatial distribution of precipitation in Zhengzhou city. Hydropower Water Resour. 2020, 4, 134–199. [Google Scholar]
- Khosravipour, A.; Skidmore, A.K.; Isenburg, M. Generating spike-free digital surface models using LiDAR raw point clouds: A new approach for forestry applications. Int. J. Appl. Earth Obs. Geoinf. 2016, 52, 104–114. [Google Scholar] [CrossRef]
- Deardorff, J.W. Efficient prediction of ground surface temperature and moisture, with inclusion of a layer of vegetation. J. Geophys. Res. 1978, 83, 1889. [Google Scholar] [CrossRef]
- Noilhan, J.; Planton, S. A simple parameterization of land surface processes for meteorological models. Mon. Weather Rev. 1989, 117, 536–549. [Google Scholar] [CrossRef]
- Maidment, D.R. Handbook of Hydrology; McGraw-Hill: London, UK, 1993. [Google Scholar]
- Frappart, F.; Seyler, F.; Martinez, J.M.; León, J.G.; Cazenave, A. Floodplain water storage in the Negro River basin estimated from microwave remote sensing of inundation area and water levels. Remote Sens. Environ. 2005, 99, 387–399. [Google Scholar] [CrossRef]
- Rajib, A.; Golden, H.E.; Lane, C.R.; Wu, Q. Surface depression and wetland water storage improves major river basin hydrologic predictions. Water Resour. Res. 2020, 56, e2019WR026561. [Google Scholar] [CrossRef] [PubMed]
- Yang, L.; Xu, Y.; Han, L.; Song, S.; Deng, X.; Wang, Y. River networks system changes and its impact on storage and flood control capacity under rapid urbanization. Hydrol. Process. 2016, 30, 2401–2412. [Google Scholar] [CrossRef]
- Sanaullah, M.; Ahmad, I.; Arslan, M.; Ahmad, S.R.; Zeeshan, M. Evaluating Morphometric Parameters of Haro River Drainage Basin in Northern Pakistan. Pol. J. Environ. Stud. 2018, 27, 459–465. [Google Scholar] [CrossRef]
- Kim, H.; Lee, D.K.; Sung, S. Effect of urban green spaces and flooded area type on flooding probability. Sustainability 2016, 8, 134. [Google Scholar] [CrossRef]
- GB/T 28592-2012; General Administration of Quality Supervision, Inspection and Quarantine of the People’s Republic of China, & Standardization Administration of the People’s Republic of China. Standards Press of China: Beijing, China, 2012.
- Wu, L.; Kim, S.K. Exploring the equality of accessing urban green spaces: A comparative study of 341 Chinese cities. Ecol. Indic. 2021, 121, 107080. [Google Scholar] [CrossRef]
- Battemarco, B.P.; Tardin-Coelho, R.; Veról, A.P.; de Sousa, M.M.; da Fontoura, C.V.T.; Figueiredo-Cunha, J.; Barbedo, J.M.R.; Miguez, M.G. Water dynamics and blue-green infrastructure (BGI): Towards risk management and strategic spatial planning guidelines. J. Clean. Prod. 2022, 333, 129993. [Google Scholar] [CrossRef]
- Newman, G.; Sansom, G.T.; Yu, S.; Kirsch, K.R.; Li, D.; Kim, Y.; Horney, J.A.; Kim, G.; Musharrat, S. A framework for evaluating the effects of green infrastructure in mitigating pollutant transferal and flood events in Sunnyside, Houston, TX. Sustainability 2022, 14, 4247. [Google Scholar] [CrossRef]
- Pallathadka, A.; Sauer, J.; Chang, H.; Grimm, N.B. Urban flood risk and green infrastructure: Who is exposed to risk and who benefits from investment? A case study of three U.S. Cities. Landsc. Urban Plan. 2022, 223, 104417. [Google Scholar] [CrossRef]
- Travis, Q.B.; Mays, L.W. Optimizing retention basin networks. J. Water Resour. Plan. Manag. 2008, 134, 432–439. [Google Scholar] [CrossRef]
- Khurana, D.; Rawat, S.S.; Raina, G.; Sharma, R.; Jose, P.G. GIS-based morphometric analysis and prioritization of Upper Ravi Catchment, Himachal Pradesh, India. In Advances in Water Resources Engineering and Management: Select Proceedings of TRACE 2018; Springer: Singapore, 2020; pp. 163–185. [Google Scholar] [CrossRef]
- Liu, W.; Chen, W.; Peng, C. Assessing the effectiveness of green infrastructures on urban flooding reduction: A community scale study. Ecol. Model. 2014, 291, 6–14. [Google Scholar] [CrossRef]
- Su, M.; Zheng, Y.; Hao, Y.; Chen, Q.; Chen, S.; Chen, Z.; Xie, H. The influence of landscape pattern on the risk of urban water-logging and flood disaster. Ecol. Indic. 2018, 92, 133–140. [Google Scholar] [CrossRef]
- Bulcock, H.H.; Jewitt, G.P.W. Spatial mapping of leaf area index using hyperspectral remote sensing for hydrological applications with a particular focus on canopy interception. Hydrol. Earth Syst. Sci. 2010, 14, 383–392. [Google Scholar] [CrossRef]









| Equation Name | Equation Expression |
|---|---|
| Logistic | |
| Gompertz | |
| Chapman-Richards | |
| Weibull | |
| Modified logistic | |
| Lundqvist |
| Weight Function | Equation | Default Adjustment Constant |
|---|---|---|
| Andrews | 1.339 | |
| Bisquare | 4.685 | |
| Cauchy | 2.385 | |
| Fair | 1.4 | |
| Huber | 1.345 | |
| Logistic | 1.205 | |
| Talwar | 2.795 | |
| Welsch | 2.985 |
| Acronym | Full Name | Equation |
|---|---|---|
| AIC | Akaike information criterion | |
| AICc | Akaike information criterion corrected for the sample size | |
| BIC | Bayesian information criterion | |
| CAIC | Consistent Akaike information criterion | |
| R2 | Ordinary (unadjusted) R-squared | |
| R-squared adjusted for the number of coefficients | ||
| RMSE | Root-mean-square error |
Disclaimer/Publisher’s Note: The statements, opinions and data contained in all publications are solely those of the individual author(s) and contributor(s) and not of MDPI and/or the editor(s). MDPI and/or the editor(s) disclaim responsibility for any injury to people or property resulting from any ideas, methods, instructions or products referred to in the content. |
© 2023 by the authors. Licensee MDPI, Basel, Switzerland. This article is an open access article distributed under the terms and conditions of the Creative Commons Attribution (CC BY) license (https://creativecommons.org/licenses/by/4.0/).
Share and Cite
Huang, H.; Tian, Y.; Wei, M.; Jia, X.; Wang, P.; Ackerman, A.C.; Chatterjee, S.G.; Liu, Y.; Tian, G. A Theoretical Nonlinear Regression Model of Rainfall Surface Flow Accumulation and Basin Features in Park-Scale Urban Green Spaces Based on LiDAR Data. Water 2023, 15, 2442. https://doi.org/10.3390/w15132442
Huang H, Tian Y, Wei M, Jia X, Wang P, Ackerman AC, Chatterjee SG, Liu Y, Tian G. A Theoretical Nonlinear Regression Model of Rainfall Surface Flow Accumulation and Basin Features in Park-Scale Urban Green Spaces Based on LiDAR Data. Water. 2023; 15(13):2442. https://doi.org/10.3390/w15132442
Chicago/Turabian StyleHuang, Hengshuo, Yuan Tian, Mengjia Wei, Xiaoli Jia, Peng Wang, Aidan C. Ackerman, Siddharth G. Chatterjee, Yang Liu, and Guohang Tian. 2023. "A Theoretical Nonlinear Regression Model of Rainfall Surface Flow Accumulation and Basin Features in Park-Scale Urban Green Spaces Based on LiDAR Data" Water 15, no. 13: 2442. https://doi.org/10.3390/w15132442
APA StyleHuang, H., Tian, Y., Wei, M., Jia, X., Wang, P., Ackerman, A. C., Chatterjee, S. G., Liu, Y., & Tian, G. (2023). A Theoretical Nonlinear Regression Model of Rainfall Surface Flow Accumulation and Basin Features in Park-Scale Urban Green Spaces Based on LiDAR Data. Water, 15(13), 2442. https://doi.org/10.3390/w15132442

