Predicting Urban Waterlogging Risks by Regression Models and Internet Open-Data Sources
Abstract
1. Introduction
2. Study Area and Data Sources
2.1. Study Area
2.2. Data Sources
3. Methodology
3.1. Regression Model
3.2. Data Processing
3.2.1. Waterlogging Risk Areas
3.2.2. Waterlogging Spot Density
3.2.3. The Relationships of Waterlogging Spots
3.2.4. Spatial Autocorrelation of Waterlogging Spots
3.2.5. Attribute Extraction
3.3. Explanatory Variables
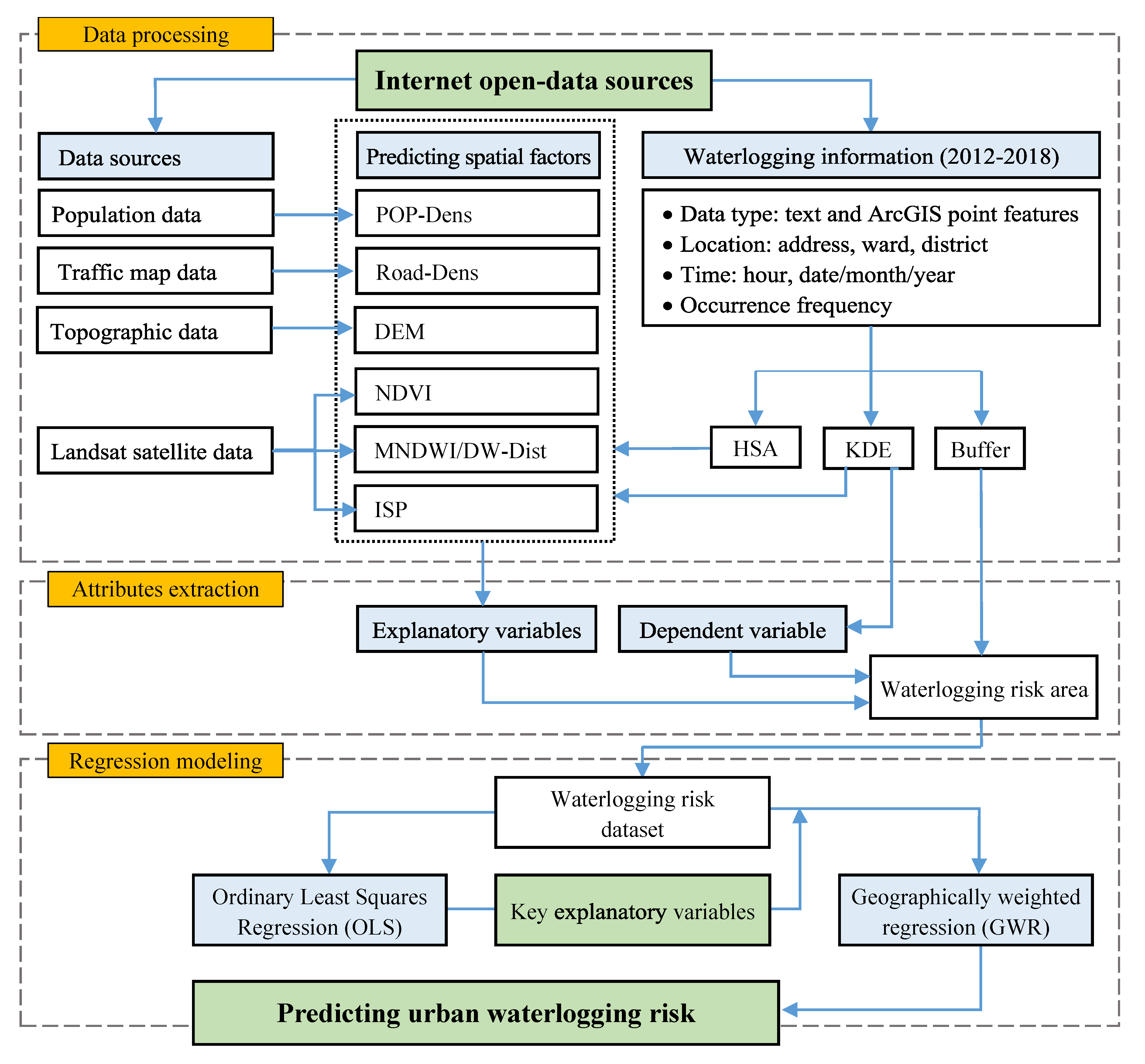
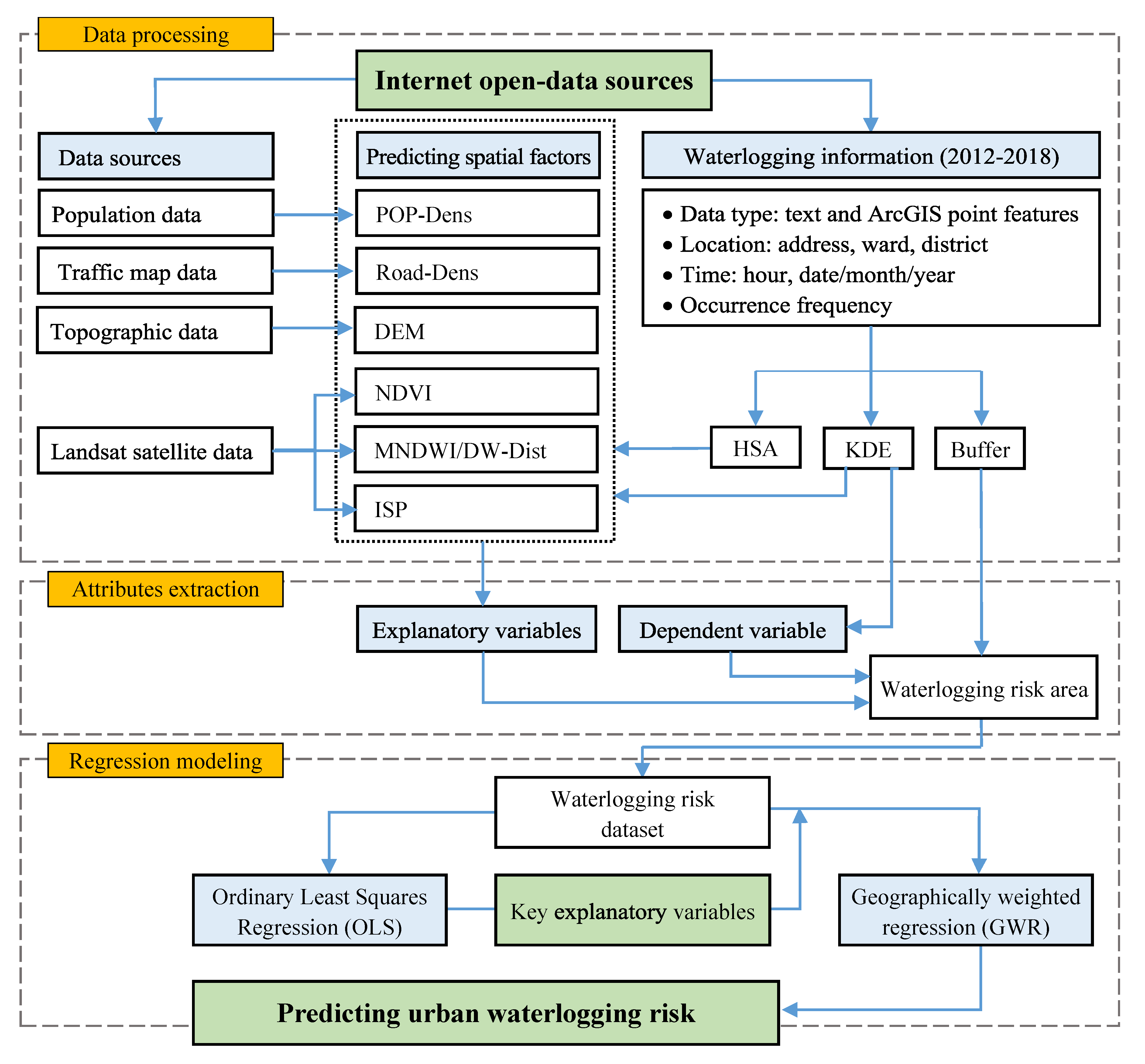
3.4. Integrated Frameworks
4. Results and Discussion
4.1. Waterlogging Frequency and Spatial Distribution Characteristics of Waterlogging Spots
4.2. OLS Analysis
4.2.1. Finding Key Explanatory Variables
4.2.2. Checking Relevant Parameters of OLS Model
4.3. GWR Analysis
4.3.1. Performance of GWR Model
4.3.2. Regression Coefficient of GWR Model
5. Conclusions
Author Contributions
Funding
Acknowledgments
Conflicts of Interest
References
- Deng, Y.; Qi, W.; Fu, B.; Wang, K. Geographical transformations of urban sprawl: Exploring the spatial heterogeneity across cities in China 1992–2015. Cities 2019, 102415. [Google Scholar] [CrossRef]
- Nowak, D.J.; Greenfield, E.J. The increase of impervious cover and decrease of tree cover within urban areas globally (2012–2017). Urban For. Urban Green. 2020, 49, 126638. [Google Scholar] [CrossRef]
- Shukla, A.; Jain, K. Critical analysis of rural-urban transitions and transformations in Lucknow city, India. Remote Sens. Appl. Soc. Environ. 2019, 13, 445–456. [Google Scholar] [CrossRef]
- Yang, Y.; Liu, Y.; Li, Y.; Du, G. Quantifying spatio-temporal patterns of urban expansion in Beijing during 1985–2013 with rural-urban development transformation. Land Use Policy 2018, 74, 220–230. [Google Scholar] [CrossRef]
- Zeng, Q.; Xie, Y.; Liu, K. Assessment of the patterns of urban land covers and impervious surface areas: A case study of Shenzhen, China. Phys. Chem. Earth Parts A B C 2019, 110, 1–7. [Google Scholar] [CrossRef]
- Radford, K.G.; James, P. Changes in the value of ecosystem services along a rural-urban gradient: A case study of Greater Manchester, UK. Landsc. Urban Plan. 2013, 109, 117–127. [Google Scholar] [CrossRef]
- Seto, K.C.; Gueneralp, B.; Hutyra, L.R. Global forecasts of urban expansion to 2030 and direct impacts on biodiversity and carbon pools. Proc. Natl. Acad. Sci. USA 2012, 109, 16083–16088. [Google Scholar] [CrossRef]
- Hassan, M.M.; Nazem, M.N.I. Examination of land use/land cover changes, urban growth dynamics, and environmental sustainability in Chittagong city, Bangladesh. Environ. Dev. Sustain. 2016, 18, 697–716. [Google Scholar] [CrossRef]
- Foster, S.S.D.; Morris, B.L.; Lawrence, A.R. Effects of urbanization on groundwater recharge. In Proceedings of the International Conference Organized by the Institution of Civil Engineers, London, UK, 2–3 June 1993; pp. 43–63. [Google Scholar]
- Tam, V.T.; Nga, T.T.V. Assessment of urbanization impact on groundwater resources in Hanoi, Vietnam. J. Environ. Manag. 2018, 227, 107–116. [Google Scholar] [CrossRef]
- Sajikumar, N.; Remya, R.S. Impact of land cover and land use change on runoff characteristics. J. Environ. Manag. 2015, 161, 460–468. [Google Scholar] [CrossRef]
- Tang, X.; Shu, Y.; Lian, Y.; Zhao, Y.; Fu, Y. A spatial assessment of urban waterlogging risk based on a Weighted Naive Bayes classifier. Sci. Total Environ. 2018, 630, 264–274. [Google Scholar] [CrossRef] [PubMed]
- Statista. Vietnam the Statistics Portal. Available online: https://www.statista.com/statistics/444882/urbanization-in-vietnam/ (accessed on 14 July 2019).
- Nguyen, H.; Tran, P.; Nguyen, T. Applying Vulnerability and Capacity Assessment Tools in the Urban Contexts: Challenges, Difficulties and New Approach; Institute for Social and Environmental Transition-International: Hanoi, Vietnam, 2014. [Google Scholar]
- Luo, P.; Mu, D.; Xue, H.; Ngo-Duc, T.; Dang-Dinh, K.; Takara, K.; Nover, D.; Schladow, G. Flood inundation assessment for the Hanoi Central Area, Vietnam under historical and extreme rainfall conditions. Sci. Rep. 2018, 8, 12623. [Google Scholar] [CrossRef] [PubMed]
- Kefi, M.; Mishra, B.K.; Kumar, P.; Masago, Y.; Fukushi, K. Assessment of Tangible Direct Flood Damage Using a Spatial Analysis Approach under the Effects of Climate Change: Case Study in an Urban Watershed in Hanoi, Vietnam. ISPRS Int. J. Geo-Inf. 2018, 7, 29. [Google Scholar] [CrossRef]
- Mulyasari, F.; Takeuchi, Y.; Shaw, R. Chapter 12 Urban Flood Risk Communication for Cities. In Climate and Disaster Resilience in Cities; Emerald Group Publishing Limited: Bingley, UK, 2011; Volume 6, pp. 225–259. [Google Scholar]
- Vinh Hung, H. Flood risk management for the RUA of Hanoi: Importance of community perception of catastrophic flood risk in disaster risk planning. Disaster Prev. Manag. Int. J. 2007, 16, 245–258. [Google Scholar] [CrossRef]
- Tran, D.; Xu, D.; Liu, B. Assessment of urban land cover change base on Landsat satellite data: A case study from Hanoi, Vietnam. IOP Conf. Ser. Earth Environ. Sci. 2019, 384, 012150. [Google Scholar] [CrossRef]
- Pham, V.C.; Pham, T.-T.-H.; Tong, T.H.A.; Nguyen, T.T.H.; Pham, N.H. The conversion of agricultural land in the peri-urban areas of Hanoi (Vietnam): Patterns in space and time. J. Land Use Sci. 2015, 10, 224–242. [Google Scholar] [CrossRef]
- Saksena, S.; Fox, J.; Spencer, J.; Castrence, M.; DiGregorio, M.; Epprecht, M.; Sultana, N.; Finucane, M.; Nguyen, L.; Vien, T.D. Classifying and mapping the urban transition in Vietnam. Appl. Geogr. 2014, 50, 80–89. [Google Scholar] [CrossRef]
- Pham Anh, T. Water Urbanism in Hanoi, Vietnam: An Investigation into Possible Interplays of Infrastructure, Urbanism and Landscape of the City’s Dyke System. KU Leuven, Science, Engineering & Technology. Ph.D. Thesis, Leen Cuypers, Arenberg Doctoral School, Heverlee, Belgium, 2013. [Google Scholar]
- Tran, T.; Neefjes, K.; Ta, H.; Le, N. Vietnam Special Report on Managing the Risks of Extreme Events and Disasters to Advance Climate Change Adaptation; UNDF Office: Hanoi, Vietnam, 2015. [Google Scholar]
- Ning, Y.-F.; Dong, W.-Y.; Lin, L.-S.; Zhang, Q. Analyzing the causes of urban waterlogging and sponge city technology in China. IOP Conf. Series Earth Environ. Sci. 2017, 59, 012047. [Google Scholar] [CrossRef]
- Wang, G.; Chen, J.; Zhao, C.; Zhou, X.; Deng, X. Exploration of the causality between area changes of green spaces and waterlogging frequency in Beijing. Phys. Chem. Earth Parts A B C 2017, 101, 172–177. [Google Scholar] [CrossRef]
- Yu, H.; Zhao, Y.; Fu, Y.; Li, L. Spatiotemporal Variance Assessment of Urban Rainstorm Waterlogging Affected by Impervious Surface Expansion: A Case Study of Guangzhou, China. Sustainability 2018, 10, 3761. [Google Scholar] [CrossRef]
- Wu, X.; Yu, D.; Chen, Z.; Wilby, R. An evaluation of the impacts of land surface modification, storm sewer development, and rainfall variation on waterlogging risk in Shanghai. Nat. Hazards 2012, 63, 305–323. [Google Scholar] [CrossRef]
- Quan, R.-S.; Liu, M.; Lu, M.; Zhang, L.-J.; Wang, J.-J.; Xu, S.-Y. Waterlogging risk assessment based on land use/cover change: A case study in Pudong New Area, Shanghai. Environ. Earth Sci. 2010, 61, 1113–1121. [Google Scholar] [CrossRef]
- Grey, V.; Livesley, S.J.; Fletcher, T.D.; Szota, C. Establishing street trees in stormwater control measures can double tree growth when extended waterlogging is avoided. Landsc. Urban Plan. 2018, 178, 122–129. [Google Scholar] [CrossRef]
- Che, W.; Yang, Z.; Zhao, Y.; Li, J. Analysis of Urban Flooding Control and Major and Minor Drainage Systems in China. China Water Wastewater 2013, 29, 13–19. [Google Scholar]
- Subrina, S.; Chowdhury, F.K. Urban Dynamics: An undervalued issue for water logging disaster risk management in case of Dhaka city, Bangladesh. Procedia Eng. 2018, 212, 801–808. [Google Scholar] [CrossRef]
- Xie, Y. Urban Drainage and Waterlogging Disaster Prevention Planning. China Water Wastewater 2013, 29, 105–108. [Google Scholar]
- Joksimovic, D.; Alam, Z. Cost Efficiency of Low Impact Development (LID) Stormwater Management Practices. Procedia Eng. 2014, 89, 734–741. [Google Scholar] [CrossRef]
- Martin-Mikle, C.J.; Beurs, K.M.; Julian, J.P.; Mayer, P.M. Identifying priority sites for low impact development (LID) in a mixed-use watershed. Landsc. Urban Plan. 2015, 140, 29–41. [Google Scholar] [CrossRef]
- Sin, J.; Jun, C.; Zhu, J.H.; Yoo, C. Evaluation of Flood Runoff Reduction Effect of LID (Low Impact Development) based on the Decrease in CN: Case Studies from Gimcheon Pyeonghwa District, Korea. Procedia Eng. 2014, 70, 1531–1538. [Google Scholar] [CrossRef]
- Yazdi, J.; Salehi Neyshabouri, S.A.A. Identifying low impact development strategies for flood mitigation using a fuzzy-probabilistic approach. Environ. Model. Softw. 2014, 60, 31–44. [Google Scholar] [CrossRef]
- Zhang, S.; Pan, B. An urban storm-inundation simulation method based on GIS. J. Hydrol. 2014, 517, 260–268. [Google Scholar] [CrossRef]
- Xue, F.; Huang, M.; Wang, W.; Zou, L. Numerical Simulation of Urban Waterlogging Based on Flood Area Model. Adv. Meteorol. 2016, 2016, 1–9. [Google Scholar] [CrossRef]
- Yin, Z.e.; Yin, J.; Xu, S.; Wen, J. Community-based scenario modelling and disaster risk assessment of urban rainstorm waterlogging. J. Geogr. Sci. 2011, 21, 274–284. [Google Scholar] [CrossRef]
- Liu, R.; Chen, Y.; Wu, J.; Gao, L.; Barrett, D.; Xu, T.; Li, X.; Li, L.; Huang, C.; Yu, J. Integrating Entropy-Based Naive Bayes and GIS for Spatial Evaluation of Flood Hazard. Risk Anal. 2017, 37, 756–773. [Google Scholar] [CrossRef]
- Liu, R.; Chen, Y.; Wu, J.; Gao, L.; Barrett, D.; Xu, T.; Li, L.; Huang, C.; Yu, J. Assessing spatial likelihood of flooding hazard using naïve Bayes and GIS: A case study in Bowen Basin, Australia. Stoch. Environ. Res. Risk Assess. 2016, 30, 1575–1590. [Google Scholar] [CrossRef]
- Pistrika, A.; Tsakiris, G. Flood Risk Assessment: A Methodological Framework, Water Resources Management: New Approaches and Technologies 14–16 June 2007. Desalination 2009, 237. [Google Scholar]
- Tsakiris, G. Flood risk assessment: Concepts, modelling, applications. Nat. Hazards Earth Syst. Sci. 2014, 14, 1361–1369. [Google Scholar] [CrossRef]
- Zhao, S.J.; Chen, Z.Y.; Xiong, L.Y. Establishment of simplified urban waterlogging model using spatial analysis. J. Nat. Dis. 2004, 13, 8–14. [Google Scholar]
- Wang, L.; Qin, Q.-M.; Li, J.-Z.; Li, Z.; Jin, C.; Li, J. Study on the disaster analysis modal of water-logging in city based on GIS. Sci. Surv. Mapp. 2004, 3, 48–51. (In Chinese) [Google Scholar]
- Sun, A.L.; Shi, C.; Yong, S. Hazard Assessment on Rainstorm Waterlogging Disasters in Huangpu District, Shanghai Based on Scenario Simulation. Sci. Geogr. Sin. 2010, 30, 465–468. [Google Scholar]
- Hu, B.; Zhou, J.; Wang, J.; Xu, S.; Meng, Q. Risk Assessment on Rainstorm Waterlogging of Tianjin Binhai New Area Based on Scenario Simulation. Sci. Geogr. Sin. 2012, 32, 846–852. [Google Scholar]
- Quan, R.-S. Rainstorm waterlogging risk assessment in central urban area of Shanghai based on multiple scenario simulation. Nat. Hazards 2014, 73, 1569–1585. [Google Scholar] [CrossRef]
- Huang, D.; Liu, C.; Fang, H.; Peng, S. Assessment of waterlogging risk in Lixiahe region of Jiangsu Province based on AVHRR and MODIS image. Chin. Geogr. Sci. 2008, 18, 178–183. [Google Scholar] [CrossRef][Green Version]
- Tang, X.; Hong, H.; Shu, Y.; Tang, H.; Li, J.; Liu, W. Urban waterlogging susceptibility assessment based on a PSO-SVM method using a novel repeatedly random sampling idea to select negative samples. J. Hydrol. 2019, 576, 583–595. [Google Scholar] [CrossRef]
- Sar, N.; Chatterjee, S.; Das Adhikari, M. Integrated remote sensing and GIS based spatial modelling through analytical hierarchy process (AHP) for water logging hazard, vulnerability and risk assessment in Keleghai river basin, India. Model. Earth Syst. Environ. 2015, 1, 31. [Google Scholar] [CrossRef]
- Mishra, S.; Datta-Gupta, A. Chapter 4—Regression Modeling and Analysis. In Applied Statistical Modeling and Data Analytics; Mishra, S., Datta-Gupta, A., Eds.; Elsevier: Amsterdam, The Netherlands, 2018; pp. 69–96. [Google Scholar]
- Osei, F.B.; Duker, A.A. Spatial dependency of V. cholera prevalence on open space refuse dumps in Kumasi, Ghana: A spatial statistical modelling. Int. J. Health Geogr. 2008, 7, 62. [Google Scholar] [CrossRef]
- Das, S.; Li, J.J.; Allston, A.; Kharfen, M. Planning area-specific prevention and intervention programs for HIV using spatial regression analysis. Public Health 2019, 169, 41–49. [Google Scholar] [CrossRef]
- Dziauddin, M.F. Estimating land value uplift around light rail transit stations in Greater Kuala Lumpur: An empirical study based on geographically weighted regression (GWR). Res. Transp. Econ. 2019, 74, 10–20. [Google Scholar] [CrossRef]
- Nilsson, P. Natural amenities in urban space—A geographically weighted regression approach. Landsc. Urban Plan. 2014, 121, 45–54. [Google Scholar] [CrossRef]
- Wang, J.; Wang, S.; Li, S. Examining the spatially varying effects of factors on PM2.5 concentrations in Chinese cities using geographically weighted regression modeling. Environ. Pollut. 2019, 248, 792–803. [Google Scholar] [CrossRef]
- Zhou, Q.; Wang, C.; Fang, S. Application of geographically weighted regression (GWR) in the analysis of the cause of haze pollution in China. Atmos. Pollut. Res. 2019, 10, 835–846. [Google Scholar] [CrossRef]
- Feuillet, T.; Commenges, H.; Menai, M.; Salze, P.; Perchoux, C.; Reuillon, R.; Kesse-Guyot, E.; Enaux, C.; Nazare, J.A.; Hercberg, S.; et al. A massive geographically weighted regression model of walking-environment relationships. J. Transp. Geogr. 2018, 68, 118–129. [Google Scholar] [CrossRef]
- Su, S.; Lei, C.; Li, A.; Pi, J.; Cai, Z. Coverage inequality and quality of volunteered geographic features in Chinese cities: Analyzing the associated local characteristics using geographically weighted regression. Appl. Geogr. 2017, 78, 78–93. [Google Scholar] [CrossRef]
- ArcGIS Desktop. Regression Analysis Basics. Available online: http://desktop.arcgis.com/en/arcmap/latest/tools/spatial-statistics-toolbox/regression-analysis-basics.htm (accessed on 5 May 2019).
- Wang, C.; Du, S.; Wen, J.; Zhang, M.; Gu, H.; Shi, Y.; Xu, H. Analyzing explanatory factors of urban pluvial floods in Shanghai using geographically weighted regression. Stoch. Environ. Res. Risk Assess. 2017, 31, 1777–1790. [Google Scholar] [CrossRef]
- Auer, S.; Bizer, C.; Kobilarov, G.; Lehmann, J.; Cyganiak, R.; Ives, Z. DBpedia: A Nucleus for a Web of Open Data. In Proceedings of the 6th International Semantic Web Conference, 2nd Asian Semantic Web Conference, ISWC 2007 + ASWC 2007, Busan, Korea, 11–15 November 2007; Springer: Berlin/Heidelberg, Germany, 2007; pp. 722–735. [Google Scholar]
- Long, Y. Big/open data for urban management. J. Urban Manag. 2015, 4, 73. [Google Scholar] [CrossRef]
- Becker, R.A.; Caceres, R.; Hanson, K.; Loh, J.M.; Urbanek, S.; Varshavsky, A.; Volinsky, C. A Tale of One City: Using Cellular Network Data for Urban Planning. IEEE Pervasive Comput. 2011, 10, 18–26. [Google Scholar] [CrossRef]
- Mark, B.; Nick, M. Microscopic simulations of complex metropolitan dynamics. In Proceedings of the Complex City Workshop, Amsterdam, The Netherlands, 5–6 December 2011. [Google Scholar]
- Long, Y.; Zhang, Y.; Cui, C. Identifying Commuting Pattern of Beijing Using Bus Smart Card Data. Acta Geogr. Sin. 2012, 67, 1339–1352. [Google Scholar]
- Naaman, M.; Zhang, A.; Google, S.; Lotan, G. On the Study of Diurnal Urban Routines on Twitter. In Proceedings of the 6th International AAAI Conference on Weblogs and Social Media, ICWSM 2012, Dublin, Ireland, 4–7 June 2012; pp. 258–265. [Google Scholar]
- Batty, M. Big data, smart cities and city planning. Dialogues Human Geogr. 2013, 3, 274–279. [Google Scholar] [CrossRef]
- Kang, C.; Zhang, Y.; Ma, X.; Liu, Y. Inferring properties and revealing geographical impacts of intercity mobile communication network of China using a subnet data set. Int. J. Geogr. Inf. Sci. 2013, 27, 431–448. [Google Scholar] [CrossRef]
- Hollenstein, L.; Purves, R. Exploring place through user-generated content: Using Flickr to describe city cores. J. Spat. Inf. Sci. 2010, 1, 21–48. [Google Scholar]
- Lüscher, P.; Weibel, R. Exploiting empirical knowledge for automatic delineation of city centres from large-scale topographic databases. Comput. Environ. Urban Syst. 2013, 37, 18–34. [Google Scholar] [CrossRef]
- Cranshaw, J.; Schwartz, R.; Hong, J.; Sadeh, N. The Livehoods Project: Utilizing Social Media to Understand the Dynamics of a City. In Proceedings of the 6th International AAAI Conference on Weblogs and Social Media, ICWSM 2012, Dublin, Ireland, 4–7 June 2012. [Google Scholar]
- Qin, X.; Zhen, F.; Xiong, L.; Zhu, S. Methods in urban temporal and spatial behavior research in the Big Data Era. Prog. Geogr. 2013, 32, 1352–1361. [Google Scholar]
- Wang, D.; Zhu, W.; Xie, D.C. The Analysis Framework, Difficulties and Existing Progress of Urban Space Structure Based on the Signaling Data of Mobile Phone. Available online: http://bbs.caup.net/read-htm-tid-30130-page-1.html (accessed on 1 February 2020).
- Niu, X.Y.; Ding, L.; Song, X.D. Understanding Urban Spatial Structure of Shanghai Central City Based on Mobile Phone Data. Urban Plan. Forum 2014, 61–67. [Google Scholar]
- Liu, J.N.; Fang, Y.; Guo, K. Research Progress in Location Big Data Analysis and Processing. Geomat. Inf. Sci. Wuhan Univ. 2014, 4, 379–385. [Google Scholar]
- Yu, W.H.; Ai, T.H. The Visualization and Analysis of POI Features under Network Space Supported by Kernel Density Estimation. Acta Geodaetica Cartogr. Sin. 2015, 44, 82–90. [Google Scholar]
- Lin, T.; Liu, X.; Song, J.; Zhang, G.; Jia, Y.; Tu, Z.; Zheng, Z.; Liu, C. Urban waterlogging risk assessment based on internet open data: A case study in China. Habitat Int. 2018, 71, 88–96. [Google Scholar] [CrossRef]
- Wang, N.; Liu, W.; Sun, F.; Yao, Z.; Wang, H.; Liu, W. Evaluating satellite-based and reanalysis precipitation datasets with gauge-observed data and hydrological modeling in the Xihe River Basin, China. Atmos. Res. 2020, 234, 104746. [Google Scholar] [CrossRef]
- Luo, X.; Wu, W.; He, D.; Li, Y.; Ji, X. Hydrological Simulation Using TRMM and CHIRPS Precipitation Estimates in the Lower Lancang-Mekong River Basin. Chin. Geograph. Sci. 2019, 29, 13–25. [Google Scholar] [CrossRef]
- Paredes-Trejo, F.J.; Barbosa, H.A.; Lakshmi Kumar, T.V. Validating CHIRPS-based satellite precipitation estimates in Northeast Brazil. J. Arid Environ. 2017, 139, 26–40. [Google Scholar] [CrossRef]
- Guofeng, Z.; Dahe, Q.; Yuanfeng, L.; Fenli, C.; Pengfei, H.; Dongdong, C.; Kai, W. Accuracy of TRMM precipitation data in the southwest monsoon region of China. Theor. Appl. Climatol. 2017, 129, 353–362. [Google Scholar] [CrossRef]
- Yu, C.; Hu, D.; Duan, X.; Zhang, Y.; Liu, M.; Wang, S. Rainfall-runoff simulation and flood dynamic monitoring based on CHIRPS and MODIS-ET. Int. J. Remote Sens. 2020, 41, 4206–4225. [Google Scholar] [CrossRef]
- Prakash, S. Performance assessment of CHIRPS, MSWEP, SM2RAIN-CCI, and TMPA precipitation products across India. J. Hydrol. 2019, 571, 50–59. [Google Scholar] [CrossRef]
- Liu, J.; Shangguan, D.; Liu, S.; Ding, Y.; Wang, S.; Wang, X. Evaluation and comparison of CHIRPS and MSWEP daily-precipitation products in the Qinghai-Tibet Plateau during the period of 1981–2015. Atmos. Res. 2019, 230, 104634. [Google Scholar] [CrossRef]
- Sulugodu, B.; Deka, P.C. Evaluating the Performance of CHIRPS Satellite Rainfall Data for Streamflow Forecasting. Eur. Water Resour. Assoc. 2019, 33, 3913–3927. [Google Scholar] [CrossRef]
- Wu, W.; Li, Y.; Luo, X.; Zhang, Y.; Ji, X.; Li, X. Performance evaluation of the CHIRPS precipitation dataset and its utility in drought monitoring over Yunnan Province, China. Geomat. Nat. Hazards Risk 2019, 10, 2145–2162. [Google Scholar] [CrossRef]
- Google. Google Search. Available online: https://www.google.com.vn/ (accessed on 8 January 2019).
- USGS. Landsat Satellite Data. Available online: https://glovis.usgs.gov/ (accessed on 5 January 2019).
- USGS. Topographic Data. Available online: https://earthexplorer.usgs.gov/ (accessed on 6 January 2019).
- DIVA-GIS. Download Data by Country. Available online: http://www.diva-gis.org/datadown (accessed on 10 January 2019).
- Open Street Map. Traffic Map Data. Available online: https://www.openstreetmap.org (accessed on 9 January 2019).
- Hanoi Portal. Population Data. Available online: https://hanoi.gov.vn/thongtindonvihanhchinh (accessed on 3 January 2019).
- Hanoi Urban Planning Institute. Population Data. Available online: http://vqh.hanoi.gov.vn/vi/datacenter/ (accessed on 3 January 2019).
- David, W.S.; Wong, J.L. Statistical Analysis of Geographic Information with ArcView GIS and ArcGIS.; John Wiley & Sons Inc.: Hoboken, NJ, USA, 2005. [Google Scholar]
- Miller, H.J. Tobler’s First Law and spatial analysis. Ann. Assoc. Am. Geogr. 2004, 94, 284–289. [Google Scholar] [CrossRef]
- Gao, J.B.; Li, S.C. Detecting spatially non-stationary and scale-dependent relationships between urban landscape fragmentation and related factors using Geographically Weighted Regression. Appl. Geogr. 2011, 31, 292–302. [Google Scholar] [CrossRef]
- Tu, J.; Xia, Z.G. Examining spatially varying relationships between land use and water quality using geographically weighted regression I: Model design and evaluation. Sci. Total Environ. 2008, 407, 358–378. [Google Scholar] [CrossRef]
- Osborne, P.E.; Foody, G.M.; Suarez-Seoane, S. Non-stationarity and local approaches to modelling the distributions of wildlife. Divers. Distrib. 2007, 13, 313–323. [Google Scholar] [CrossRef]
- Vietnam Ministry of Construction. Decision No. 04/2008/QD-BXD of April 3, 2008 on Vietnam Building Code: Regional and Urban Planning and Rural Residental Planning; Vietnam Ministry of Construction: Hanoi, Vietnam, 2008.
- Botev, Z.; Grotowski, J.; Kroese, D.P. Kernel Density Estimation via Diffusion. Ann. Stat. 2010, 38, 2916–2957. [Google Scholar] [CrossRef]
- Silverman, B. Density Estimation for Statistics and Data Analysis; Chapman and Hall/CRC: Boca Raton, FL, USA, 1986; Volume 26. [Google Scholar]
- Xie, Z.; Yan, J. Kernel Density Estimation of traffic accidents in a network space. Comput. Environ. Urban Syst. 2008, 32, 396–406. [Google Scholar] [CrossRef]
- Hashimoto, S.; Yoshiki, S.; Saeki, R.; Mimura, Y.; Ando, R.; Nanba, S. Development and application of traffic accident density estimation models using kernel density estimation. J. Traffic Transp. Eng. 2016, 3, 262–270. [Google Scholar] [CrossRef]
- Odland, J.D. Spatial Autocorrelation. In Scientific Geography Series; SAGE Publications, Inc.: Thousand Oaks, CA, USA, 1988. [Google Scholar]
- ArcGIS Desktop. How Hot Spot Analysis (Getis-Ord Gi*) Works. Available online: http://desktop.arcgis.com/en/arcmap/10.3/tools/spatial-statistics-toolbox/h-how-hot-spot-analysis-getis-ord-gi-spatial-stati.htm (accessed on 8 May 2019).
- Eck, J.; Chainey, S.; Cameron, J.G.; Leitner, M.; Wilson, R.E. Mapping Crime: Understanding Hot Spots; National Institute of Justice: Washington, DC, USA, 2005.
- Ahmad, S.S.; Aziz, N.; Butt, A.; Shabbir, R.; Erum, S. Spatio-temporal surveillance of water based infectious disease (malaria) in Rawalpindi, Pakistan using geostatistical modeling techniques. Environ. Monit. Assess. 2015, 187, 555. [Google Scholar] [CrossRef]
- Kao, J.-H.; Chan, T.-C.; Lai, F.; Lin, B.-C.; Sun, W.-Z.; Chang, K.-W.; Leu, F.-Y.; Lin, J.-W. Spatial analysis and data mining techniques for identifying risk factors of Out-of-Hospital Cardiac Arrest. Int. J. Inf. Manag. 2017, 37, 1528–1538. [Google Scholar] [CrossRef]
- Anselin, L. Local Indicators of Spatial Association—LISA. Geogr. Anal. 1995, 27, 93–115. [Google Scholar] [CrossRef]
- Tran, D.; Xu, D.; Alwah, A.A.Q.; Liu, B. Research of Urban Suitable Ecological Land Based on the Minimum Cumulative Resistance Model: A Case Study from Hanoi, Vietnam. IOP Conf. Ser. Earth Environ. Sci. 2019, 300, 032084. [Google Scholar] [CrossRef]
- Tehrany, M.S.; Pradhan, B.; Jebur, M.N. Flood susceptibility analysis and its verification using a novel ensemble support vector machine and frequency ratio method. Stoch. Environ. Res. Risk Assess. 2015, 29, 1149–1165. [Google Scholar] [CrossRef]
- Xu, H. Modification of normalised difference water index (NDWI) to enhance open water features in remotely sensed imagery. Int. J. Remote Sens. 2006, 27, 3025–3033. [Google Scholar] [CrossRef]
- Pettorelli, N. The Normalized Difference Vegetation Index; OUP Oxford: Oxford, UK, 2013; pp. 1–208. [Google Scholar]
- Li, F.; Ye, Y.; Song, B.; Wang, R. Evaluation of urban suitable ecological land based on the minimum cumulative resistance model: A case study from Changzhou, China. Ecolog. Model. 2015, 318, 194–203. [Google Scholar] [CrossRef]
- Lindberg, J. Locating Potential Flood Areas in an Urban Environment Using Remote Sensing and GIS, Case Study Lund. Master’s Thesis, Lund University, Lund, Sweden, 2015. [Google Scholar]
- Slonecker, E.T.; Jennings, D.B.; Garofalo, D. Remote sensing of impervious surfaces: A review. Remote Sens. Rev. 2001, 20, 227–255. [Google Scholar] [CrossRef]
- Cao, S.; Hu, D.; Zhao, W.; Mo, Y.; Yu, C.; Zhang, Y. Monitoring changes in the impervious surfaces of urban functional zones using multisource remote sensing data: A case study of Tianjin, China. GISci. Remote Sens. 2019, 56, 967–987. [Google Scholar] [CrossRef]
- Jensen, J.R.; Hodgson, M.E.; Tullis, J.A.; Raber, G.T. Remote Sensing of Impervious Surfaces and Building Infrastructure. In Geo-Spatial Technologies in Urban Environments; Jensen, R.R., Gatrell, J.D., McLean, D.D., Eds.; Springer: Berlin/Heidelberg, Germany, 2005; pp. 5–21. [Google Scholar]
- Sarkar Chaudhuri, A.; Singh, P.; Rai, S.C. Assessment of impervious surface growth in urban environment through remote sensing estimates. Environ. Earth Sci. 2017, 76, 541. [Google Scholar] [CrossRef]
- Srinivasan, V.; Seto, K.C.; Emerson, R.; Gorelick, S.M. The impact of urbanization on water vulnerability: A coupled human–environment system approach for Chennai, India. Glob. Environ. Change 2013, 23, 229–239. [Google Scholar] [CrossRef]
- Gaitan, S.; ten Veldhuis, J.A.E. Opportunities for multivariate analysis of open spatial datasets to characterize urban flooding risks. Proc. IAHS 2015, 370, 9–14. [Google Scholar] [CrossRef]
- Zhang, B.; Xie, G.-D.; Li, N.; Wang, S. Effect of urban green space changes on the role of rainwater runoff reduction in Beijing, China. Landsc. Urban Plan. 2015, 140, 8–16. [Google Scholar] [CrossRef]
- Warhurst, J.R.; Parks, K.E.; McCulloch, L.; Hudson, M.D. Front gardens to car parks: Changes in garden permeability and effects on flood regulation. Sci. Total Environ. 2014, 485, 329–339. [Google Scholar] [CrossRef]
- Yao, L.; Chen, L.; Wei, W.; Sun, R. Potential reduction in urban runoff by green spaces in Beijing: A scenario analysis. Urban For. Urban Green. 2015, 14, 300–308. [Google Scholar] [CrossRef]










| Data | Format | Time | Source |
|---|---|---|---|
| Waterlogging information | Text | 2012–2018 | Google [89] |
| Landsat satellite data | Raster | 2018-6-07 | USGS [90] |
| Topographic data | Raster | 2011-10-17 | USGS [91] |
| High-resolution remote sensing image | Raster | 2018 | Google Earth Pro |
| Administrative areas | Shapefile | 2018 | DIVA-GIS [92] |
| Traffic map data | Shapefile | 2018 | OpenStreetMap [93] |
| Population data | Text | 2013–2017 | Hanoi Portal [94] Hanoi Urban Planning Institute [95] |
| Model | Explanatory Variables | Coefficient | Coefficient Statistical Significance (p-Value) | Adjusted-R2 |
|---|---|---|---|---|
| Model 1 | POP-Dens | 2.094 × 100 | p < 0.01 * | 0.659411 |
| Road-Dens | 1.931 × 104 | p < 0.01 * | ||
| NDVI | −8.936 × 105 | p < 0.01 * | ||
| DW-Dist | 6.941 × 101 | p < 0.01 * | ||
| DEM | −3.371 × 103 | p > 0.01 | ||
| ISP | 1.589 × 105 | p < 0.01 * | ||
| Model 2 | POP-Dens | 1.514 × 100 | p < 0.01 * | 0.654604 |
| Road-Dens | 2.067 × 104 | p < 0.01 * | ||
| NDVI | −8.742 × 105 | p < 0.01 * | ||
| DW-Dist | 6.546 × 101 | p < 0.01 * | ||
| ISP | 1.451 × 105 | p < 0.01 * |
| Explanatory Variables | Coefficient | Probability | Robust_Pr | VIF | Adjusted-R2 | AICc | BP |
|---|---|---|---|---|---|---|---|
| Intercept | −3.411 × 105 | p < 0.01 * | p < 0.01 * | - | 0.654604 | 3598.435 | p < 0.01 * |
| POP-Dens | 1.514 × 100 | p < 0.01 * | p < 0.01 * | 2.61 | |||
| Road-Dens | 2.067 × 104 | p < 0.01 * | p < 0.01 * | 2.21 | |||
| NDVI | −8.742 × 105 | p < 0.01 * | p < 0.01 * | 1.83 | |||
| DW-Dist | 6.546 × 101 | p < 0.01 * | p < 0.01 * | 1.34 | |||
| ISP | 1.451 × 105 | p < 0.01 * | p < 0.01 * | 3.11 |
| Research Period | Spatial Autocorrelation Report | GWR Model | |||
|---|---|---|---|---|---|
| Adjusted-R2 | AICc | ||||
| 2012–2018 | Moran’s I = 0.006 | z = 0.844 | p = 0.398 | 0.676 | 3616.753 |
© 2020 by the authors. Licensee MDPI, Basel, Switzerland. This article is an open access article distributed under the terms and conditions of the Creative Commons Attribution (CC BY) license (http://creativecommons.org/licenses/by/4.0/).
Share and Cite
Tran, D.; Xu, D.; Dang, V.; Alwah, A.A.Q. Predicting Urban Waterlogging Risks by Regression Models and Internet Open-Data Sources. Water 2020, 12, 879. https://doi.org/10.3390/w12030879
Tran D, Xu D, Dang V, Alwah AAQ. Predicting Urban Waterlogging Risks by Regression Models and Internet Open-Data Sources. Water. 2020; 12(3):879. https://doi.org/10.3390/w12030879
Chicago/Turabian StyleTran, Ducthien, Dawei Xu, Vanha Dang, and Abdulfattah.A.Q. Alwah. 2020. "Predicting Urban Waterlogging Risks by Regression Models and Internet Open-Data Sources" Water 12, no. 3: 879. https://doi.org/10.3390/w12030879
APA StyleTran, D., Xu, D., Dang, V., & Alwah, A. A. Q. (2020). Predicting Urban Waterlogging Risks by Regression Models and Internet Open-Data Sources. Water, 12(3), 879. https://doi.org/10.3390/w12030879

