Multi-Objective Optimization for Reservoir Operation Considering Water Diversion and Power Generation Objectives
Abstract
1. Introduction
2. Reservoir Operation Optimization Model
2.1. Objective Functions
2.2. Constraints
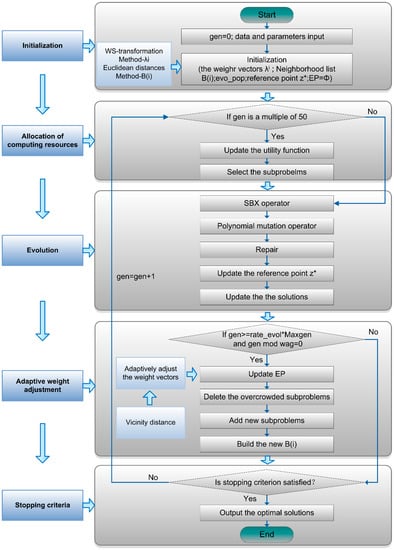
3. Methodology
3.1. MOEA/D-AWA
3.2. Application of MOEA/D-AWA for the MORO Problem
| Algorithm 1 MOEA/D-AWA |
| Input: the MORO problem, the upper and lower limits of decision variables (water level), the maximum iteration times , population size , neighborhood size , crossover probability , mutation probability . Output: and Final water levels and optimal solutions of objectives. Step1: Initialization 1.1 Initialization the weight vectors; the neighborhood list of the th subproblem, and are the closest weight vectors; 1.2 Initialization population () randomly, water levels; 1.3 , Initialization , evaluation (the MORO problem); 1.4 , reference point; 1.5 Set for all, and , ; Step2: Allocation of Computing Resources 2.1 Update the utility function ; 2.2 Select the subproblems according to the utility function. select the indices of the subproblems. Choose other indices using 10-tournament selection according to , and add them to ; Step3: Evolution For each , do 3.1 {indices , indices , indices }Selection (); 3.2 Genetic Operator ; 3.3 Repair ; 3.4 Update the reference Compare with ; 3.5 Update the solutions Compare ; Step4: Adaptive Weight Adjustment If and , adaptively adjust the weight vectors as follows: 4.1 Update the external population ; 4.2 Delete the overcrowded subproblems; 4.3 Add new subproblems into the sparse regions; 4.4 Build the new ; else go to Step 5. Step5: Stopping Criteria If the stopping criterion is satisfied, stop; else set , go to Step 2. |
4. Case Study
4.1. Study Area
4.2. Model and Algorithm Application
5. Results
5.1. Performance of Different Algorithms
5.2. Rationality of the Operation Results
6. Conclusions and Discussion
- (1)
- The proposed reservoir operation model is effective and reasonable in theory, and can be used to improve the comprehensive benefits of the reservoir.
- (2)
- The optimization results by obtained by MOEA/D-AWA, compared with MOEA/D and NSGA-II, indicate that MOEA/D-AWA can be applied to the MORO problem, providing a set of non-dominated solutions that quickly reach convergence and are evenly distributed.
- (3)
- The use of the established model and MOEA/D-AWA shows that the two objectives of maximizing water diversion and maximizing power generation are in conflict. As water diversion increases, power generation decreases, and vice versa.
Author Contributions
Funding
Conflicts of Interest
References
- Poeppl, R.E.; Keesstra, S.D.; Maroulis, J. A conceptual connectivity framework for understanding geomorphic change in human-impacted fluvial systems. Geomorphology 2017, 277, 237–250. [Google Scholar] [CrossRef]
- Keesstra, S.D.; Kondrlova, E.; Czajka, A.; Seeger, M.; Maroulis, J. Assessing riparian zone impacts on water and sediment movement: A new approach. Neth. J. Geosci. 2012, 91, 245–255. [Google Scholar] [CrossRef]
- Masselink, R.; Temme, A.J.A.M.; Giménez, R.; Casalí, J.; Keesstra, S.D. Assessing hillslope-channel connectivity in an agricultural catchment using rare-earth oxide tracers and random forests models. Cuad. Investig. Geogr. 2017, 43, 17–39. [Google Scholar] [CrossRef]
- Keesstra, S.D.; Temme, A.J.A.M.; Schoorl, J.M.; Visser, S.M. Evaluating the hydrological component of the new catchment-scale sediment delivery model LAPSUS-D. Geomorphology 2014, 212, 97–107. [Google Scholar] [CrossRef]
- Masselink, R.J.; Heckmann, T.; Temme, A.J.; Anders, N.S.; Gooren, H.P.; Keesstra, S.D. A network theory approach for a better understanding of overland flow connectivity. Hydrol. Process. 2017, 31, 207–220. [Google Scholar] [CrossRef]
- Bozorg-Haddad, O.; Moravej, M.; Loaiciga, H.A. Application of the Water Cycle Algorithm to the Optimal Operation of Reservoir Systems. J. Irrig. Drain. Eng.-ASCE 2015, 141. [Google Scholar] [CrossRef]
- Ming, B.; Chang, J.X.; Huang, Q.; Wang, Y.M.; Huang, S.Z. Optimal Operation of Multi-Reservoir System Based-On Cuckoo Search Algorithm. Water Resour. Manag. 2015, 29, 5671–5687. [Google Scholar] [CrossRef]
- Al-Jawad, J.Y.; Tanyimboh, T.T. Reservoir operation using a robust evolutionary optimization algorithm. J. Environ. Manag. 2017, 197, 275–286. [Google Scholar] [CrossRef] [PubMed]
- Ming, B.; Liu, P.; Chang, J.; Wang, Y.; Huang, Q. Deriving Operating Rules of Pumped Water Storage Using Multiobjective Optimization: Case Study of the Han to Wei Interbasin Water Transfer Project, China. J. Water Res. Plan. Man. 2017, 143, 05017012. [Google Scholar] [CrossRef]
- Luo, J.G.; Sun, X.M.; Qi, Y.T.; Xie, J.C. Approximating the irregularly shaped Pareto front of multi-objective reservoir flood control operation problem. Appl. Math. Model. 2018, 54, 502–516. [Google Scholar] [CrossRef]
- Luo, J.; Chen, C.; Xie, J. Multi-objective Immune Algorithm with Preference-Based Selection for Reservoir Flood Control Operation. Water Resour. Manag. 2014, 29, 1447–1466. [Google Scholar] [CrossRef]
- Zhang, J.W.; Wang, X.; Liu, P.; Lei, X.H.; Li, Z.J.; Gong, W.; Duan, Q.Y.; Wang, H. Assessing the weighted multi-objective adaptive surrogate model optimization to derive large-scale reservoir operating rules with sensitivity analysis. J. Hydrol. 2017, 544, 613–627. [Google Scholar] [CrossRef]
- Jabr, R.A.; Coonick, A.H.; Cory, B.J. A Homogeneous Linear Programming Algorithm for the Security Constrained Economic Dispatch Problem. IEEE Trans. Power Syst. 2000, 15, 930–936. [Google Scholar] [CrossRef]
- Yoo, J.H. Maximization of hydropower generation through the application of a linear programming model. J. Hydrol. 2009, 376, 182–187. [Google Scholar] [CrossRef]
- Basu, M. An interactive fuzzy satisfying method based on evolutionary programming technique for multiobjective short-term hydrothermal scheduling. Electr. Power Syst. Res. 2004, 69, 277–285. [Google Scholar] [CrossRef]
- Travers, D.L.; Kaye, R.J. Dynamic dispatch by constructive dynamic programming. IEEE Trans. Power Syst. 1998, 13, 72–78. [Google Scholar] [CrossRef]
- Li, X.; Wei, J.H.; Li, T.J.; Wang, G.Q.; Yeh, W.W.G. A parallel dynamic programming algorithm for multi-reservoir system optimization. Adv. Water Resour. 2014, 67, 1–15. [Google Scholar] [CrossRef]
- Papageorgiou, L.G.; Fraga, E.S. A mixed integer quadratic programming formulation for the economic dispatch of generators with prohibited operating zones. Electr. Power Syst. Res. 2007, 77, 1292–1296. [Google Scholar] [CrossRef]
- Chaves, P.; Chang, F.J. Intelligent reservoir operation system based on evolving artificial neural networks. Adv. Water Resour. 2008, 31, 926–936. [Google Scholar] [CrossRef]
- Chen, Y.H.; Chang, F.J. Evolutionary artificial neural networks for hydrological systems forecasting. J. Hydrol. 2009, 367, 125–137. [Google Scholar] [CrossRef]
- Chang, L.C.; Chang, F.J.; Wang, K.W.; Dai, S.Y. Constrained genetic algorithms for optimizing multi-use reservoir operation. J. Hydrol. 2010, 390, 66–74. [Google Scholar] [CrossRef]
- Marković, I.; Jurić-Kavelj, S.; Petrović, I. Partial mutual information based input variable selection for supervised learning approaches to voice activity detection. Appl. Soft Comput. 2013, 13, 4383–4391. [Google Scholar] [CrossRef]
- Jalali, M.R.; Afshar, A.; Mariñno, M.A. Multi-reservoir operation and adaptive pheromone re-initiated ant colony optimization algorithm. Int. J. Civ. Eng. 2007, 5, 284–301. [Google Scholar]
- Bozorg Haddad, O.; Afshar, A.; Mariñno, M.A. Multireservoiroptimisation in discrete and continuous domains. Proc. Inst. Civ. Eng. Water Manag. 2011, 164, 57–72. [Google Scholar] [CrossRef]
- Deb, K.; Pratap, A.; Agarwal, S.; Meyarivan, T. A fast and elitist multiobjective genetic algorithm: NSGA-II. IEEE Trans. Evol. Comput. 2002, 6, 182–197. [Google Scholar] [CrossRef]
- Lee, J.S.; Choi, L.C.; Park, S.C. Multi-Objective Genetic Algorithms, NSGA-II and SPEA2, for Document Clustering. Commun. Comput. Inf. Sci. 2011, 257, 219–227. [Google Scholar]
- Chouikha, I.; Bree, A.; Moulin-Schouleur, M.; Gilot, P.; Germon, P. Differential expression of iutA and ibeA in the early stages of infection by extra-intestinal pathogenic E. coli. Microbes Infect. 2008, 10, 432–438. [Google Scholar] [CrossRef] [PubMed]
- Zhang, Q.; Li, H. MOEA/D: A Multiobjective Evolutionary Algorithm Based on Decomposition. IEEE Trans. Evol. Comput. 2007, 11, 712–731. [Google Scholar] [CrossRef]
- Zhang, J.; Tang, Q.; Li, P.; Deng, D.; Chen, Y. A modified MOEA/D approach to the solution of multi-objective optimal power flow problem. Appl. Soft Comput. 2016, 47, 494–514. [Google Scholar] [CrossRef]
- Ma, X.L.; Liu, F.; Qi, Y.T.; Gong, M.G.; Yin, M.L.; Li, L.L.; Jiao, L.C.; Wu, J.S. MOEA/D with opposition-based learning for multiobjective optimization problem. Neurocomputing 2014, 146, 48–64. [Google Scholar] [CrossRef]
- Qi, Y.T.; Bao, L.; Ma, X.L.; Miao, Q.G.; Li, X.D. Self-adaptive multi-objective evolutionary algorithm based on decomposition for large-scale problems: A case study on reservoir flood control operation. Inform. Sci. 2016, 367, 529–549. [Google Scholar] [CrossRef]
- Qi, Y.T.; Yu, J.S.; Li, X.D.; Wei, Y.X.; Miao, Q.G. Reservoir flood control operation using multi-objective evolutionary algorithm with decomposition and preferences. Appl. Soft Comput. 2017, 50, 21–33. [Google Scholar] [CrossRef]
- Qi, Y.T.; Ma, X.L.; Liu, F.; Jiao, L.C.; Sun, J.Y.; Wu, J.S. MOEA/D with Adaptive Weight Adjustment. Evol. Comput. 2014, 22, 231–264. [Google Scholar] [CrossRef] [PubMed]
- Dugardin, F.; Yalaoui, F.; Amodeo, L. New multi-objective method to solve reentrant hybrid flow shop scheduling problem. Eur. J. Oper. Res. 2010, 203, 22–31. [Google Scholar] [CrossRef]
- Knowles, J.; Corne, D. Properties of an adaptive archiving algorithm for storing nondominated vectors. IEEE Trans. Evol. Comput. 2003, 7, 100–116. [Google Scholar] [CrossRef]
- Zitzler, E.; Thiele, L. Multiobjective evolutionary algorithms: A comparative case study and the strength Pareto approach. IEEE Trans. Evol. Comput. 1999, 3, 257–271. [Google Scholar] [CrossRef]
- Yang, G.; Guo, S.L.; Liu, P.; Li, L.; Liu, Z. PA-DDS algorithm for multi-objective reservoir operation. J. Hydraul. Eng. 2016, 47, 789–797. [Google Scholar] [CrossRef]
- Lin, N.M.; Rutten, M. Optimal Operation of a Network of Multi-Purpose Reservoir: A Review. Procedia Eng. 2016, 154, 1376–1384. [Google Scholar] [CrossRef]
- Zhang, Z.B.; Jiang, Y.Z.; Zhang, S.H.; Geng, S.M.; Wang, H.; Sang, G.Q. An adaptive particle swarm optimization algorithm for reservoir operation optimization. Appl. Soft Comput. 2014, 18, 167–177. [Google Scholar] [CrossRef]
- Papageorgiou, M. Optimal Multireservoir Network Control by the Discrete Maximum Principle. Water Resour. Res. 1985, 21, 1824–1830. [Google Scholar] [CrossRef]
- Chang, J.X.; Wang, Y.M.; Istanbulluoglu, E.; Bai, T.; Huang, Q.; Yang, D.W.; Huang, S.Z. Impact of climate change and human activities on runoff in the Weihe River Basin, China. Quat. Int. 2015, 380, 169–179. [Google Scholar] [CrossRef]
- Du, J.; Shi, C.X. Effects of climatic factors and human activities on runoff of the Weihe River in recent decades. Quat. Int. 2012, 282, 58–65. [Google Scholar] [CrossRef]
- Zhang, W. Based on the Theory of Two-part Water Price Analysis of Water Price in the water receiving area of Hanjiang to Weihe River Water Diversion Project. Ground Water 2013, 35, 101–117. [Google Scholar]






| Items | Units | Huangjinxia Reservoir | Hydro Plant | Pump Station |
|---|---|---|---|---|
| Dead level | m | 440 | - | - |
| Normal pool level | m | 450 | - | - |
| Flood control level | m | 448 | - | - |
| Ecological demand | m3/s | 25 | - | - |
| Guaranteed output | MW | - | 85 | - |
| Installed capacity | MW | - | 135 | 126 |
| Maximum overflow | m3/s | - | 435.3 | 70 |
| Parameters | MOEA/D-AWA | MOEA/D | NSGA-II |
|---|---|---|---|
| Crossover probability | 0.9 | 0.9 | 0.9 |
| Distribution index for crossover | 20 | 20 | 20 |
| Mutation probability | 1/n | 1/n | 1/n |
| Distribution index for mutation | 20 | 20 | 20 |
| Items | A | B | C | D |
|---|---|---|---|---|
| Water diversion (108 m3/year) | 13.527 | 13.970 | 14.686 | 14.960 |
| Power generation (108 kWh/year) | 1.933 | 1.925 | 1.807 | 1.800 |
| Economic benefit of reservoir (108 yuan/year) | 27.634 | 28.518 | 29.914 | 30.460 |
| Water diversion variation percentage (A→B) | +3.275% | +1.866% | ||
| Power generation variation percentage (A→B) | −0.414% | −0.387% | ||
| Economic benefit of reservoir variation percentage (A→B) | +3.198% | +1.825% |
© 2018 by the authors. Licensee MDPI, Basel, Switzerland. This article is an open access article distributed under the terms and conditions of the Creative Commons Attribution (CC BY) license (http://creativecommons.org/licenses/by/4.0/).
Share and Cite
Sun, X.; Luo, J.; Xie, J. Multi-Objective Optimization for Reservoir Operation Considering Water Diversion and Power Generation Objectives. Water 2018, 10, 1540. https://doi.org/10.3390/w10111540
Sun X, Luo J, Xie J. Multi-Objective Optimization for Reservoir Operation Considering Water Diversion and Power Generation Objectives. Water. 2018; 10(11):1540. https://doi.org/10.3390/w10111540
Chicago/Turabian StyleSun, Xiaomei, Jungang Luo, and Jiancang Xie. 2018. "Multi-Objective Optimization for Reservoir Operation Considering Water Diversion and Power Generation Objectives" Water 10, no. 11: 1540. https://doi.org/10.3390/w10111540
APA StyleSun, X., Luo, J., & Xie, J. (2018). Multi-Objective Optimization for Reservoir Operation Considering Water Diversion and Power Generation Objectives. Water, 10(11), 1540. https://doi.org/10.3390/w10111540

