A Wind Power Density Forecasting Model Based on RF-DBO-VMD Feature Selection and BiGRU Optimized by the Attention Mechanism
Abstract
1. Introduction
2. Methodology
2.1. Random Forest
- (1)
- Number of trees: The number of trees in the ensemble is crucial, as increasing the ensemble size leverages the Law of Large Numbers to enhance stability and prediction accuracy. A larger number of trees generally reduces variance, leading to more reliable predictions.
- (2)
- Maximum tree depth: This parameter controls the complexity of individual trees and prevents overfitting by limiting the depth of feature interactions. Shallower trees increase bias but reduce variance, while deeper trees capture complex patterns at the risk of overfitting. Finding the optimal depth is essential for balancing bias and variance.
- (3)
- Feature subspace size: At each split, RF randomly selects features for classification or p/3 features for regression, where p denotes the total number of features. This feature subspace selection introduces decorrelation between trees, which is essential for the ensemble’s effectiveness. By randomly selecting a subset of features, the algorithm enhances diversity among the trees, improving the overall robustness of the model.
2.2. Variational Mode Decomposition Based on Dung Beetle Optimizer
- (1)
- Ball-rolling
- (2)
- Dancing
- (3)
- Reproduction
- (4)
- Stealing
- (5)
- Foraging
2.3. BiGRU-Attention
2.4. Model Evaluation Indicators
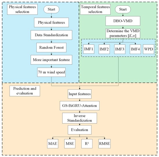
2.5. RF-DBO-VMD-GS-BiGRU-Attention Model
- (1)
- Physical feature selection: The original data from the wind tower were standardized and then fed into a RF model to extract significant physical features.
- (2)
- Temporal feature selection: The original WPD data were decomposed using the DBO-VMD method. Specifically, the DBO algorithm was employed to adaptively determine the parameters K and α of VMD, thereby decomposing the original WPD data to obtain the optimal IMFs.
- (3)
- Model prediction and evaluation: The extracted physical and temporal features were input into the GS-BiGRU-Attention model. The output of the model was then inverse-standardized to obtain the predicted WPD. Finally, four evaluation metrics were selected to assess the predictive performance of the model.

3. Results
3.1. Data Processing
3.2. Physical Features Selection Based on RF
3.3. Temporal Features Selection on DBO-VMD
3.4. Wind Power Density Prediction Results Based on RF-DBO-VMD-GS-BiGRU-Attention
3.5. Multi-Model Comparison
- (1)
- Feature Selection
- (2)
- Attention Mechanism
- (3)
- BiGRU Model
4. Discussion and Conclusions
Author Contributions
Funding
Institutional Review Board Statement
Informed Consent Statement
Data Availability Statement
Conflicts of Interest
References
- Osman, A.I.; Chen, L.; Yang, M.Y.; Msigwa, G.; Farghali, M.; Fawzy, S.; Rooney, D.W.; Yap, P.S. Cost, environmental impact, and resilience of renewable energy under a changing climate: A review. Environ. Chem. Lett. 2023, 21, 741–764. [Google Scholar] [CrossRef]
- Liu, L.B.; Wang, Y.; Wang, Z.; Li, S.C.; Li, J.T.; He, G.; Li, Y.; Liu, Y.X.; Piao, S.L.; Gao, Z.Q.; et al. Potential contributions of wind and solar power to China’s carbon neutrality. Resour. Conserv. Recycl. 2022, 180, 9. [Google Scholar] [CrossRef]
- Roga, S.; Bardhan, S.; Kumar, Y.; Dubey, S.K. Recent technology and challenges of wind energy generation: A review. Sustain. Energy Technol. Assess. 2022, 52, 102239. [Google Scholar] [CrossRef]
- Jung, J.; Broadwater, R.P. Current status and future advances for wind speed and power forecasting. Renew. Sustain. Energy Rev. 2014, 31, 762–777. [Google Scholar] [CrossRef]
- Zhang, Y.; Wang, J.; Wang, X. Review on probabilistic forecasting of wind power generation. Renew. Sustain. Energy Rev. 2014, 32, 255–270. [Google Scholar] [CrossRef]
- Wang, Y.; Zou, R.; Liu, F.; Zhang, L.; Liu, Q. A review of wind speed and wind power forecasting with deep neural networks. Appl. Energy 2021, 304, 117766. [Google Scholar] [CrossRef]
- Cheng, W.Y.Y.; Liu, Y.; Bourgeois, A.J.; Wu, Y.; Haupt, S.E. Short-term wind forecast of a data assimilation/weather forecasting system with wind turbine anemometer measurement assimilation. Renew. Energy 2017, 107, 340–351. [Google Scholar] [CrossRef]
- Cuevas-Figueroa, G.; Stansby, P.K.; Stallard, T. Accuracy of WRF for prediction of operational wind farm data and assessment of influence of upwind farms on power production. Energy 2022, 254, 124362. [Google Scholar] [CrossRef]
- Xia, G.; Cervarich, M.C.; Roy, S.B.; Zhou, L.M.; Minder, J.R.; Jimenez, P.A.; Freedman, J.M. Simulating Impacts of Real-World Wind Farms on Land Surface Temperature Using the WRF Model: Validation with Observations. Mon. Weather Rev. 2017, 145, 4813–4836. [Google Scholar] [CrossRef]
- Han, Q.K.; Meng, F.M.; Hu, T.; Chu, F.L. Non-parametric hybrid models for wind speed forecasting. Energy Conv. Manag. 2017, 148, 554–568. [Google Scholar] [CrossRef]
- Zhang, W.Q.; Lin, Z.; Liu, X.L. Short-term offshore wind power forecasting—A hybrid model based on discrete wavelet transform (DWT), seasonal autoregressive integrated moving average (SARIMA), and deep-learning-basedlong short-term memory (LSTM). Renew. Energy 2022, 185, 611–628. [Google Scholar] [CrossRef]
- Wang, Y.; Xie, Z.X.; Hu, Q.H.; Xiong, S.H. Correlation aware multi-step ahead wind speed forecasting with heteroscedastic multi-kernel learning. Energy Conv. Manag. 2018, 163, 384–406. [Google Scholar] [CrossRef]
- Wang, Z.; Wang, L.; Revanesh, M.; Huang, C.; Luo, X. Short-term wind speed and power forecasting for smart city power grid with a hybrid machine learning framework. IEEE Internet Things J. 2023, 10, 18754–18765. [Google Scholar] [CrossRef]
- Feng, C.; Cui, M.; Hodge, B.M.; Zhang, J. A data-driven multi-model methodology with deep feature selection for short-term wind forecasting. Appl. Energy 2017, 190, 1245–1257. [Google Scholar] [CrossRef]
- Duan, R.; Peng, X.; Li, C.; Yang, Z.; Jiang, Y.; Li, X.; Liu, S. A Hybrid three-staged, short-term wind-power prediction method based on SDAE-SVR deep learning and BA optimization. IEEE Access 2022, 10, 123595–123604. [Google Scholar] [CrossRef]
- Zhou, J.Y.; Shi, J.; Li, G. Fine tuning support vector machines for short-term wind speed forecasting. Energy Conv. Manag. 2011, 52, 1990–1998. [Google Scholar] [CrossRef]
- Hao, Y.; Tian, C.S. A novel two-stage forecasting model based on error factor and ensemble method for multi-step wind power forecasting. Appl. Energy 2019, 238, 368–383. [Google Scholar] [CrossRef]
- Cassola, F.; Burlando, M. Wind speed and wind energy forecast through Kalman filtering of Numerical Weather Prediction model output. Appl. Energy 2012, 99, 154–166. [Google Scholar] [CrossRef]
- Severiano, C.A.; Silva, P.; Cohen, M.W.; Guimaraes, F.G. Evolving fuzzy time series for spatio-temporal forecasting in renewable energy systems. Renew. Energy 2021, 171, 764–783. [Google Scholar] [CrossRef]
- Li, M.; Yang, M.; Yu, Y.; Li, P.; Wu, Q. Short-term Wind power forecast based on continuous conditional random field. IEEE Trans. Power Syst. 2024, 39, 2185–2197. [Google Scholar] [CrossRef]
- Nahid, F.A.; Ongsakul, W.; Manjiparambil, N.M. Short term multi-steps wind speed forecasting for carbon neutral microgrid by decomposition based hybrid model. Energy Sustain. Dev. 2023, 73, 87–100. [Google Scholar] [CrossRef]
- Niu, Z.W.; Yu, Z.Y.; Tang, W.H.; Wu, Q.H.; Reformat, M. Wind power forecasting using attention-based gated recurrent unit network. Energy 2020, 196, 17. [Google Scholar] [CrossRef]
- Wan, J.; Liu, J.F.; Ren, G.R.; Guo, Y.F.; Yu, D.R.; Hu, Q.H. Day-Ahead Prediction of Wind Speed with Deep Feature Learning. Int. J. Pattern Recognit. Artif. Intell 2016, 30, 20. [Google Scholar] [CrossRef]
- Qian, Z.; Pei, Y.; Zareipour, H.; Chen, N. A review and discussion of decomposition-based hybrid models for wind energy forecasting applications. Appl. Energy 2019, 235, 939–953. [Google Scholar] [CrossRef]
- Liu, Z.; Jiang, P.; Zhang, L.; Niu, X. A combined forecasting model for time series: Application to short-term wind speed forecasting. Appl. Energy 2020, 259, 114137. [Google Scholar] [CrossRef]
- Liu, H.; Tian, H.Q.; Li, Y.F. Comparison of new hybrid FEEMD-MLP, FEEMD-ANFIS, Wavelet Packet-MLP and Wavelet Packet-ANFIS for wind speed predictions. Energy Conv. Manag. 2015, 89, 1–11. [Google Scholar] [CrossRef]
- Sun, Z.; Zhao, M. Short-term wind power forecasting based on VMD decomposition, ConvLSTM Networks and Error Analysis. IEEE Access 2020, 8, 134422–134434. [Google Scholar] [CrossRef]
- Yu, M.; Niu, D.; Gao, T.; Wang, K.; Sun, L.; Li, M.; Xu, X. A novel framework for ultra-short-term interval wind power prediction based on RF-WOA-VMD and BiGRU optimized by the attention mechanism. Energy 2023, 269, 126738. [Google Scholar] [CrossRef]
- Breiman, L. Random forests. Mach. Learn. 2001, 45, 5–32. [Google Scholar] [CrossRef]
- Niu, D.; Wang, K.; Sun, L.; Wu, J.; Xu, X. Short-term photovoltaic power generation forecasting based on random forest feature selection and CEEMD: A case study. Appl. Soft Comput. 2020, 93, 106389. [Google Scholar] [CrossRef]
- Cui, X.; Yu, X.; Niu, D. The ultra-short-term wind power point-interval forecasting model based on improved variational mode decomposition and bidirectional gated recurrent unit improved by improved sparrow search algorithm and attention mechanism. Energy 2024, 288, 129714. [Google Scholar] [CrossRef]
- Dragomiretskiy, K.; Zosso, D. Variational mode decomposition. IEEE Trans. Signal Process. 2014, 62, 531–544. [Google Scholar] [CrossRef]
- Li, J.; Zhang, S.; Yang, Z. A wind power forecasting method based on optimized decomposition prediction and error correction. Electr. Power Syst. Res. 2022, 208, 107886. [Google Scholar] [CrossRef]
- Xue, J.; Shen, B. Dung beetle optimizer: A new meta-heuristic algorithm for global optimization. J. Supercomput. 2022, 79, 7305–7336. [Google Scholar] [CrossRef]
- Wang, W.; Zhang, Q.; Guo, S.; Li, Z.; Li, Z.; Liu, C. Hazard evaluation of goaf based on DBO algorithm coupled with BP neural network. Heliyon 2024, 10, e34141. [Google Scholar] [CrossRef]
- Ding, J.; Huang, L.; Xiao, D.; Li, X. GMPSO-VMD algorithm and its application to rolling bearing fault feature extraction. Sensors 2020, 20, 1946. [Google Scholar] [CrossRef] [PubMed]








| Pyhsical Features | Importance Degree |
|---|---|
| Wind speed at 70 m | 0.9996 |
| Air temperature | 0.00004377 |
| Wind direction at 70 m | 0.00001350 |
| Air density | 0.00007221 |
| Wind direction at 30 m | 0.00001943 |
| Wind speed at 50 m | 0.0002686 |
| Model | Abbreviation | BiGRU/BiLSTM/LSTM Layers | Hidden Layers |
|---|---|---|---|
| RF-DBO-VMD-GS-BiGRU-Attention | N1 | 2 | 200 |
| RF-DBO-VMD-GS-BiLSTM-Attention | N2 | 2 | 170 |
| RF-DBO-VMD-GS-BiGRU | N3 | 3 | 60 |
| RF-DBO-VMD-GS-BiLSTM | N4 | 2 | 180 |
| RF-DBO-VMD-GS-LSTM | N5 | 6 | 150 |
| RF-GS-BiGRU-Attention | N6 | 6 | 160 |
| RF-GS-BiLSTM-Attention | N7 | 5 | 150 |
| RF-GS-BiGRU | N8 | 6 | 200 |
| RF-GS-BiLSTM | N9 | 6 | 170 |
| RF-GS-LSTM | N10 | 4 | 190 |
| Model | Abbreviation | R2 | MAE (W/m2) | RMSE (W/m2) | MSE (W2/m4) |
|---|---|---|---|---|---|
| RF-VMD-GS-BiGRU-Attention | N1 | 0.9754 | 13.947 | 20.637 | 425.883 |
| RF-VMD-GS-BiLSTM-Attention | N2 | 0.9728 | 15.318 | 21.710 | 471.325 |
| RF-VMD-GS-BiGRU | N3 | 0.9669 | 18.104 | 23.937 | 572.966 |
| RF-VMD-GS-BiLSTM | N4 | 0.9684 | 16.229 | 23.366 | 545.978 |
| RF-VMD-GS-LSTM | N5 | 0.9608 | 19.432 | 26.049 | 678.554 |
| RF-GS-BiGRU-Attention | N6 | 0.8572 | 32.608 | 49.717 | 2471.811 |
| RF-GS-BiLSTM-Attention | N7 | 0.8562 | 33.658 | 49.886 | 2488.613 |
| RF-GS-BiGRU | N8 | 0.8554 | 33.037 | 50.024 | 2502.362 |
| RF-GS-BiLSTM | N9 | 0.8562 | 32.327 | 49.875 | 2487.529 |
| RF-GS-LSTM | N10 | 0.8530 | 33.182 | 50.442 | 2544.356 |
Disclaimer/Publisher’s Note: The statements, opinions and data contained in all publications are solely those of the individual author(s) and contributor(s) and not of MDPI and/or the editor(s). MDPI and/or the editor(s) disclaim responsibility for any injury to people or property resulting from any ideas, methods, instructions or products referred to in the content. |
© 2025 by the authors. Licensee MDPI, Basel, Switzerland. This article is an open access article distributed under the terms and conditions of the Creative Commons Attribution (CC BY) license (https://creativecommons.org/licenses/by/4.0/).
Share and Cite
Luo, B.; Zuo, P.; Zhu, L.; Hua, W. A Wind Power Density Forecasting Model Based on RF-DBO-VMD Feature Selection and BiGRU Optimized by the Attention Mechanism. Atmosphere 2025, 16, 266. https://doi.org/10.3390/atmos16030266
Luo B, Zuo P, Zhu L, Hua W. A Wind Power Density Forecasting Model Based on RF-DBO-VMD Feature Selection and BiGRU Optimized by the Attention Mechanism. Atmosphere. 2025; 16(3):266. https://doi.org/10.3390/atmos16030266
Chicago/Turabian StyleLuo, Bixiong, Peng Zuo, Lijun Zhu, and Wei Hua. 2025. "A Wind Power Density Forecasting Model Based on RF-DBO-VMD Feature Selection and BiGRU Optimized by the Attention Mechanism" Atmosphere 16, no. 3: 266. https://doi.org/10.3390/atmos16030266
APA StyleLuo, B., Zuo, P., Zhu, L., & Hua, W. (2025). A Wind Power Density Forecasting Model Based on RF-DBO-VMD Feature Selection and BiGRU Optimized by the Attention Mechanism. Atmosphere, 16(3), 266. https://doi.org/10.3390/atmos16030266

