Blockchain-Aware Distributed Dynamic Monitoring: A Smart Contract for Fog-Based Drone Management in Land Surface Changes
Abstract
:1. Introduction
- This paper proposes a blockchain-aware framework for drone-based data collection and management in fog-cloud nodes.
- The paper describes the proposed system’s implementation, including a genetic algorithm-based scheduler for fog-UAV data (task) processes. Our definition of investigation includes data collection, examination, analysis, presentation, preservation, and documentation.
- Innovative and secure smart contracts are developed to enable distributed dynamic monitoring environments, such as drone-based effective monitoring and management. The system analysis also uses a performance matrix to evaluate transmission and scheduling. This can help evaluate surface changes of urban land areas.
- This framework ensures data transmission, intelligent processing, and preservation for urban land surface changes due to reforestation and energy generation. They execute events of fog nodes transactions in a distributed manner (only allow those who registered) and preserve sensitive information of each transaction (storage). The sequence diagram also shows the proposed blockchain-aware system’s working operations.
- Finally, we discuss the implementation challenges and limitations of the proposed blockchain-enabled distributed dynamic monitoring system, as well as future research directions.
2. Related Work
- drones are involved in the improvement of quality of data capturing and analysis
- provide more flexibility
- enhance performance as compared to the previous work
3. The Current Land Surface Changes Analysis and the Role of Fog Nodes
3.1. Problem Formulation and Preliminaries
- Day-to-day image-based data collection through drones and transmit all these records via remote sensing to the ground base-station (fog nodes)
- Scheduling offline records
- Scheduling online records
- Offline management of fog enabled drone-based data management
- Online management of fog enabled drone-based data management
3.2. The Proposed Blockchain-Fog-Based Data Management System Framework
- In the first stage, the remote sensing device is used to capture images of urban land surface changes, where various image sensors compose the critical data input source, such as the image data from drones. This captured data transmitted from the drones to the fog node framework sense the changes in urban zones for change recognition.
- In the next stage, the sensing records from the drones are processed as a crucial step of recognition of urban land changes. These changes are analyzed as follows:
- Capture day-to-day data
- Schedule data in the fog node (according to the defined range)
- In the process of data, the captured records examine and analyze the surface changes, as compared to the previous one
- After the examination and analysis, get proper investigational reports
- Preserve these records in cloud storage
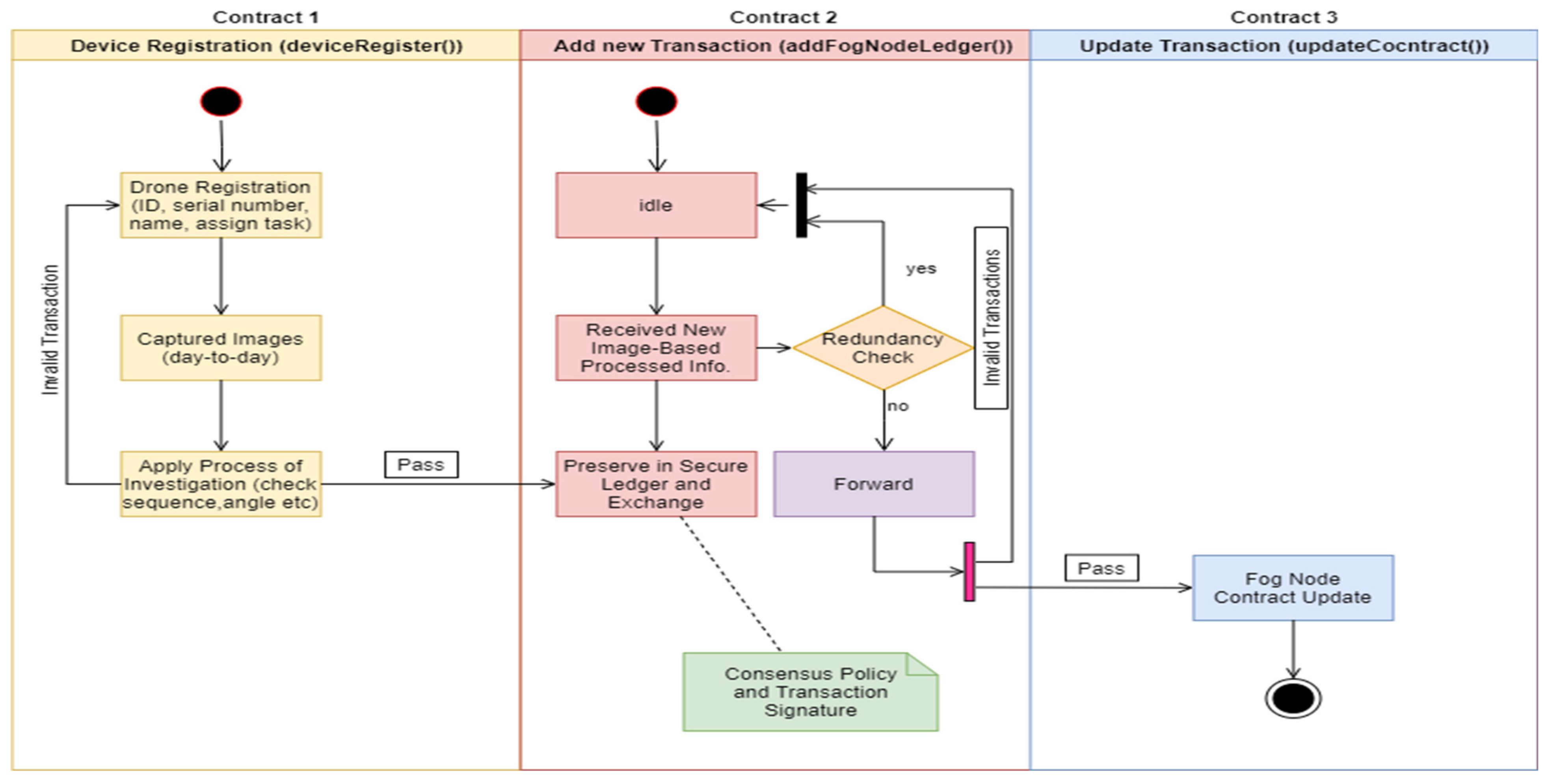
- In the third blockchain-aware integrated secure distributed stage, the fundamental objective is to integrate all the processed information from the previous section, such as the result of urban land surface changes recognition with the help of drone-based image data. Blockchain-aware smart contract is designed and created to provide security and data management in the distributed environment; for this purpose, development of the devices registration contract is deployed for secure registration of the drone; similarly, the add node transaction contract is deployed for secure preservation of individual ledgers and updating in the cloud storage.
- In the final stage, the cloud node is used for transmission and computing; it receives processed information and collaborates (analyzed images) to produce an exact result of urban area surface changes and for recording purposes. In this scenario, several image-based sensors collect data and transmit them to the fog node to schedule, process, and manage processed information and securely preserve them on the cloud. The network structure of this proposed system is built wirelessly, which means the complete infrastructure depends on wireless communication, as shown in Figure 4.
4. Proposed Blockchain-Aware Smart Contracts for Fog-Based Drone Management
Blockchain-Aware Smart Contracts Implementation
5. Results, Simulations, and Discussions
5.1. Challenges and Limitations
5.1.1. Fog-Based Drone Management and Data Privacy Issues
5.1.2. Blockchain Cross-Chaining Platform Limitations
5.1.3. Distributed Storage and Scalability Challenges
5.1.4. Intercommunication Nodes Security Limitations
6. Conclusions
Author Contributions
Funding
Institutional Review Board Statement
Informed Consent Statement
Data Availability Statement
Conflicts of Interest
Appendix A. Smart Contracts Implementation (Pseudocode)
| Algorithm A1. Registration of Drone in Distributed Ledger Environment (deviceRegister()) |
| Input Constraints: Blockchain-Aware Fog Node Maintenance Engineer Initiate System and Schedule Management Data: Blockchain-Aware Fog Node Maintenance Engineer Starts Procedure of Registration and Get Applicational Request and Manages Addresses int main().X[file], drone registration ID (droneID), drone name; (dronename), drone assigned task; (droneassigntask), drone image capture criteria; (droneICC), drone rate of data transmission; (droneRoDT), current blockchain timestamp[execute]; Blockchain-Aware Fog Node Maintenance Engineer handle all the request of registration and add only validated addresses on the AddFogNodeLedger() contract (afnlAddresses()), registered ledger on the secure base-station (groundStation()); groundStation(), record counter (recordCounter()); Blockchain-Aware Fog Node Maintenance Engineer handle the request of individual and set of registration, examine, analysis, validate, and authorized devices, Also, Blockchain Engineer responsible for the maintenance of registered ledger and addresses in the smart contract; If int main().X[file] = true then if check drone registration ID is in the registration contract = true then change the state of the ledger and add a new device with details and addresses additionally, record more details for the protected ledger, droneID(), dronename(), droneassigntask(), droneICC(), droneRoDT(), and blockchain timestamp[execute];also, record afnlAddresses(); else record, maintain state, check error generation, and rollback, stop; else record, maintain state, check error generation, and rollback, stop; |
| Algorithm A2. Add Drone-based Captured Image Data in the Distributed Fog Node and Schedule Data Process Management of Urban Land Surface Changes (AddFogNodeLedger()) |
| Input Constraints: Blockchain-Aware Fog Node Maintenance Engineer Initiate System and Schedule Management Data: Blockchain-Aware Fog Node Maintenance Engineer Starts Procedure of Registration and Get Applicational Request and Manages Addresses int main().X[file], individual log ID (individualLogID), area of urban land; (squareArea), image captured angle; (differentAngle),investigate each image aspects; (investigateImage), investigation process analysis; (processAnalysis), schedule data process; (scheduleDataProcess), current blockchain timestamp[execute]; Blockchain-Aware Fog Node Maintenance Engineer Initiate Add() contract, Engineer manage Add() contract and count (counter()) Blockchain Engineer manage the request of individual and set of Add() new drone-based captured image, examine, analysis, validate, and authorized system, If int main().X[file] = true; then if check duplication and add day-to-day new image-based data in the ledger, then change the state of the ledger and add new image-based records with detailed descriptions and addresses additionally, record more details of urban land surface changes in the AddFogNodeLedger() individualLogID(), squareArea(), differentAngle(), investigateImage(), processAnalysis(), scheduleDataProcess(), and current blockchain timestamp[execute]; finally, add update details on updateContract()to the distributed ledger, counter + 1; else record, maintain state, check error generation, and roll back, stop; else record, maintain state, check error generation, and rollback, stop; |
| Algorithm A3. After Investigational Process and Analysis of Drone-Based Captured Image Records and Preserve this Processed Information in the Blockchain Distributed Storage (updateContract()) |
| Input Constraints: Blockchain-Aware Fog Node Maintenance Engineer Initiate System and Schedule Management Data: Blockchain-Aware Fog Node Maintenance Engineer Starts Procedure of Registration and Get Applicational Request and Manages Addresses int main().X[file], access data for processing (accessDFP), update information; (updateInfo), compare the previous record; (comparePreviousRecord), current information; (currentInfo),blockchain timestamp[execute]; Blockchain-Aware Fog Node Maintenance Engineer manage all the request of individual and set of Update() new analyzed information, validates, preserves, authorizes, and addresses, Also, Blockchain Engineer responsible for the manage update ledger and addresses in the contract; If int main().X[file] = true; then if check previous added ledger = value (true); then, change the state of the ledger and update new analyzed information with details description and addresses and, updateContract(), additionally, record more details, accessDFP(), updateInfo(), comparePreviousRecord(), currentInfo(), and blockchain timestamp[execute]; updateContract() = counter + 1; else record, maintain state, check error generation, and rollback, stop; else record, maintain state, check error generation, and rollback, stop; |
References
- Zhang, G.; Xu, B.; Liu, E.; Xu, L.; Zheng, L. Task placement for crowd recognition in edge-cloud based urban intelligent video systems. Clust. Comput. 2021, 1–14. [Google Scholar] [CrossRef]
- Lv, L.; Yang, Z.; Zhang, L.; Huang, Q.; Tian, Z. Multi-party transaction framework for drone services based on alliance blockchain in smart cities. J. Inf. Secur. Appl. 2021, 58, 102792. [Google Scholar] [CrossRef]
- Hassan, H.; El-Desouky, A.I.; Ibrahim, A.; El-Kenawy, E.-S.M.; Arnous, R. Enhanced QoS-Based Model for Trust Assessment in Cloud Computing Environment. IEEE Access 2020, 8, 43752–43763. [Google Scholar] [CrossRef]
- Tange, K.; De Donno, M.; Fafoutis, X.; Dragoni, N. A Systematic Survey of Industrial Internet of Things Security: Requirements and Fog Computing Opportunities. IEEE Commun. Surv. Tutor. 2020, 22, 2489–2520. [Google Scholar] [CrossRef]
- Mahmud, R.; Ramamohanarao, K.; Buyya, R. Application management in fog computing environments: A taxonomy, review and future directions. ACM Comput. Surv. (CSUR) 2020, 53, 1–43. [Google Scholar] [CrossRef]
- Khan, A.; Laghari, A.; Awan, S. Machine Learning in Computer Vision: A Review. Scal. Inf. Syst. 2021. [Google Scholar] [CrossRef]
- Peleshko, D.; Rak, T.; Noennig, J.R.; Lytvyn, V.; Vysotska, V. Drone Monitoring System DROMOS of Urban Environmental Dynamics; ITPM: Chiyoda, Tokyo, 2020; pp. 178–193. [Google Scholar]
- Dutta, P.K.; Mitra, S. Application of Agricultural Drones and IoT to Understand Food Supply Chain During Post COVID-19. In Agricultural Informatics: Automation Using the IoT and Machine Learning; Wiley: Hoboken, NJ, USA, 2021; pp. 67–87. [Google Scholar]
- Voloshyn, V. Conceptual Model of Information System for Drone Monitoring of Trees’ Condition; CEUR: Aachen, Germany, 2020; pp. 695–714. [Google Scholar]
- Khan, A.A.; Shaikh, A.A.; Cheikhrouhou, O.; Laghari, A.A.; Rashid, M.; Shafiq, M.; Hamam, H. IMG-forensics: Multimedia-enabled information hiding investigation using convolutional neural network. IET Image Process. 2021. [Google Scholar] [CrossRef]
- Lianbing, D.; Daming, L.; Zhiming, C. Emergency management system of urban waterlogging based on cloud computing platform and 3D visualization. J. Intell. Fuzzy Syst. 2020, 39, 5595–5608. [Google Scholar] [CrossRef]
- Brunton, E.A.; Leon, J.X.; Burnett, S.E. Evaluating the Efficacy and Optimal Deployment of Thermal Infrared and True-Colour Imaging When Using Drones for Monitoring Kangaroos. Drones 2020, 4, 20. [Google Scholar] [CrossRef]
- Jin, Y.; Qian, Z.; Gong, S.; Yang, W. Learning Transferable Driven and Drone Assisted Sustainable and Robust Regional Disease Surveillance for Smart Healthcare. IEEE/ACM Trans. Comput. Biol. Bioinform. 2020, 18, 114–125. [Google Scholar] [CrossRef] [PubMed]
- Khan, A.A.; Laghari, A.A.; Awan, S.; Jumani, A.K. Fourth Industrial Revolution Application: Network Forensics Cloud Security Issues. In Security Issues and Privacy Concerns in Industry 4.0 Applications; Wiley: Hoboken, NJ, USA, 2021; pp. 15–33. [Google Scholar]
- Loke, S.W.; Rakotonirainy, A. Automated Vehicles, Urban Robots and Drones: Three Elements of the Automated City. In The Automated City; Springer: Cham, Switzerland, 2021; pp. 69–108. [Google Scholar]
- Laghari, A.A.; Wu, K.; Laghari, R.A.; Ali, M.; Khan, A.A. A Review and State of Art of Internet of Things (IoT). Arch. Comput. Methods Eng. 2021, 1–19. [Google Scholar] [CrossRef]
- Kim, B.; Jung, J.; Min, H.; Heo, J. Energy Efficient and Real-Time Remote Sensing in AI-Powered Drone. Mob. Inf. Syst. 2021, 2021, 6650053. [Google Scholar] [CrossRef]
- Hannan, A.; Hussain, F.; Ali, N.; Ehatisham-Ul-Haq, M.; Ashraf, M.U.; Alghamdi, A.M.; Alfakeeh, A.S. A decentralized hybrid computing consumer authentication framework for a reliable drone delivery as a service. PLoS ONE 2021, 16, e0250737. [Google Scholar] [CrossRef]
- Frouin-Mouy, H.; Tenorio-Hallé, L.; Thode, A.; Swartz, S.; Urbán, J. Using two drones to simultaneously monitor visual and acoustic behaviour of gray whales (Eschrichtius robustus) in Baja California, Mexico. J. Exp. Mar. Biol. Ecol. 2020, 525, 151321. [Google Scholar] [CrossRef]
- Merkert, R.; Bushell, J. Managing the drone revolution: A systematic literature review into the current use of airborne drones and future strategic directions for their effective control. J. Air Transp. Manag. 2020, 89, 101929. [Google Scholar] [CrossRef] [PubMed]
- Kelm, K.; Antos, S.; McLaren, R. Applying the FFP Approach to Wider Land Management Functions. Land 2021, 10, 723. [Google Scholar] [CrossRef]
- Spanaki, K.; Karafili, E.; Sivarajah, U.; Despoudi, S.; Irani, Z. Artificial intelligence and food security: Swarm intelligence of AgriTech drones for smart AgriFood operations. Prod. Plan. Control. 2021, 1–19. [Google Scholar] [CrossRef]
- Jin, Y.; Xu, J.; Wu, S.; Xu, L.; Yang, D.; Xia, K. Bus network assisted drone scheduling for sustainable charging of wireless rechargeable sensor network. J. Syst. Arch. 2021, 116, 102059. [Google Scholar] [CrossRef]
- Shahmoradi, J.; Talebi, E.; Roghanchi, P.; Hassanalian, M. A Comprehensive Review of Applications of Drone Technology in the Mining Industry. Drones 2020, 4, 34. [Google Scholar] [CrossRef]
- Kannan, R.J.; Yadav, K.P. Drone Routing Techniques for Surveying in Urban Areas. Rev. Int. Geogr. Educ. Online 2021, 11, 4157–4167. [Google Scholar]
- How Jin Aik, D.; Ismail, M.H.; Muharam, F.M. Land use/land cover changes and the relationship with land surface temperature using Landsat and MODIS imageries in Cameron Highlands, Malaysia. Land 2020, 9, 372. [Google Scholar] [CrossRef]
- Abir, F.A.; Saha, R. Assessment of land surface temperature and land cover variability during winter: A spatio-temporal analysis of Pabna municipality in Bangladesh. Environ. Chall. 2021, 4, 100167. [Google Scholar] [CrossRef]
- Sajib, Q.U.; Wang, T. Estimation of Land Surface Temperature in an Agricultural Region of Bangladesh from Landsat 8: Intercomparison of Four Algorithms. Sensors 2020, 20, 1778. [Google Scholar] [CrossRef] [Green Version]
- Tan, Z.; Qu, H.; Zhao, J.; Zhou, S.; Wang, W. UAV-Aided Edge/Fog Computing in Smart IoT Community for Social Augmented Reality. IEEE Internet Things J. 2020, 7, 4872–4884. [Google Scholar] [CrossRef]
- Khan, A.A.; Laghari, A.A.; Liu, D.-S.; Shaikh, A.A.; Ma, D.-D.; Wang, C.-Y.; Wagan, A.A. EPS-Ledger: Blockchain Hyperledger Sawtooth-Enabled Distributed Power Systems Chain of Operation and Control Node Privacy and Security. Electronics 2021, 10, 2395. [Google Scholar] [CrossRef]
- Huang, X.; Yang, X.; Chen, Q.; Zhang, J. Task Offloading Optimization for UAV-assisted Fog-enabled Internet of Things Networks. IEEE Internet Things J. 2021. [Google Scholar] [CrossRef]
- Luo, Y.; Hu, Q.; Wang, Y.; Wang, J.; Alfarraj, O.; Tolba, A. Revenue Optimization of a UAV-Fog Collaborative Framework for Remote Data Collection Services. IEEE Access 2020, 8, 150599–150610. [Google Scholar] [CrossRef]
- Li, X.; Zhou, L.; Sun, Y.; Ulziinyam, B. Multi-task offloading scheme for UAV-enabled fog computing networks. EURASIP J. Wirel. Commun. Netw. 2020, 2020, 230. [Google Scholar] [CrossRef]
- Chen, Z.; Xiao, N.; Han, D. A Multilevel Mobile Fog Computing Offloading Model Based on UAV-Assisted and Heterogeneous Network. Wirel. Commun. Mob. Comput. 2020, 2020, 8833722. [Google Scholar] [CrossRef]
- Liu, X.; Lai, B.; Gou, L.; Lin, C.; Zhou, M. Joint Resource Optimization for UAV-Enabled Multichannel Internet of Things Based on Intelligent Fog Computing. IEEE Trans. Netw. Sci. Eng. 2020. [Google Scholar] [CrossRef]
- Munir, A.; Kwon, J.; Lee, J.H.; Kong, J.; Blasch, E.; Aved, A.J.; Muhammad, K. FogSurv: A Fog-Assisted Architecture for Urban Surveillance Using Artificial Intelligence and Data Fusion. IEEE Access 2021, 9, 111938–111959. [Google Scholar] [CrossRef]
- Kanchi, S.; Prasad, R.V. Integral Framework for UAV: Navigational and Wireless Connectivity Aspects. In Proceedings of the 2021 IEEE Region 10 Symposium (TENSYMP), Jeju, Korea, 23–25 August 2021; pp. 1–6. [Google Scholar]
- Gao, Q.; Shen, X.; Niu, W. Large-Scale Synthetic Urban Dataset for Aerial Scene Understanding. IEEE Access 2020, 8, 42131–42140. [Google Scholar] [CrossRef]
- Chodorek, A.; Chodorek, R.R.; Sitek, P. UAV-Based and WebRTC-Based Open Universal Framework to Monitor Urban and Industrial Areas. Sensors 2021, 21, 4061. [Google Scholar] [CrossRef]
- Lee, S.J.; Hwang, S.S. Fast and Accurate Self-calibration Using Vanishing Point Detection in Manmade Environments. Int. J. Control. Autom. Syst. 2020, 18, 2609–2620. [Google Scholar] [CrossRef]
- López-Martinez, A.; Cuevas, F.J. Vanishing point detection using the teaching learning-based optimisation algorithm. IET Image Process. 2020, 14, 2487–2494. [Google Scholar] [CrossRef]
- Allouch, A.; Cheikhrouhou, O.; Koubâa, A.; Toumi, K.; Khalgui, M.; Gia, T.N. UTM-Chain: Blockchain-Based Secure Unmanned Traffic Management for Internet of Drones. Sensors 2021, 21, 3049. [Google Scholar] [CrossRef]
- Bartolini, N.; Coletta, A.; Maselli, G.; Piva, M. DRUBER: A trustable decentralized drone-based delivery system. In Proceedings of the 6th ACM Workshop on Micro Aerial Vehicle Networks, Systems, and Applications, Toronto, ON, Canada, 15 June 2020; pp. 1–6. [Google Scholar]
- Aggarwal, S.; Kumar, N.; Tanwar, S. Blockchain-Envisioned UAV Communication Using 6G Networks: Open Issues, Use Cases, and Future Directions. IEEE Internet Things J. 2021, 8, 5416–5441. [Google Scholar] [CrossRef]
- Aleisa, M.A.; Abuhussein, A.; Sheldon, F.T. Access Control in Fog Computing: Challenges and Research Agenda. IEEE Access 2020, 8, 83986–83999. [Google Scholar] [CrossRef]
- Khan, A.A.; Uddin, M.; Shaikh, A.A.; Laghari, A.A.; Rajput, A.E. MF-Ledger: Blockchain Hyperledger Sawtooth-Enabled Novel and Secure Multimedia Chain of Custody Forensic Investigation Architecture. IEEE Access 2021, 9, 103637–103650. [Google Scholar] [CrossRef]
- Ashi, Z.; Al-Fawa’Reh, M.; Al-Fayoumi, M. Fog Computing: Security Challenges and Countermeasures. Int. J. Comput. Appl. 2020, 175, 30–36. [Google Scholar] [CrossRef]
- Aloqaily, M.; Bouachir, O.; Boukerche, A.; Al Ridhawi, I. Design Guidelines for Blockchain-Assisted 5G-UAV Networks. IEEE Netw. 2021, 35, 64–71. [Google Scholar] [CrossRef]
- Gupta, R.; Kumari, A.; Tanwar, S. Fusion of blockchain and artificial intelligence for secure drone networking underlying 5G communications. Trans. Emerg. Telecommun. Technol. 2021, 32, 4176. [Google Scholar] [CrossRef]








| Research Title | Methodology/Technique | Challenges/Limitations | Differences/Similarities | References |
|---|---|---|---|---|
| A decentralized hybrid computing consumer authentication framework for a reliable drone delivery as a service | A consumer authentication hybrid computing framework for UAVs as a service was proposed. This framework allows a UAV to use a GPS to navigate to its destination and deliver packages to the intended consumer. |
|
| [18] |
| Using two drones to simultaneously monitor the visual and acoustic behaviour of Gray Whales (Eschrichtius robustus) in Baja California, Mexico | H. F. Mouy et al. discussed a short communication based on two UAVs: first to obtain acoustic measurement close to the whales, and the second to obtain overhead visual behaviour observation. |
|
| [19] |
| Managing the drone revolution: A systematic literature review into the current use of airborne drones and future strategic directions for their effective control | The authors of this study explained the need for more policy and its implementation with management response. To maintain efficient drone usage with a promising strategic response that is low altitude airspace management. |
|
| [20] |
| Applying the FFP Approach to Wider LandManagement Functions | This paper addressed the importance of global security of tenure divide and the implementation of fit-for-purpose land administration method. An examination process for a common set of captured data strategies and exchanged geospatial data was proposed in this study. |
|
| [21] |
| Artificial Intelligence and Food Security: Swarm Intelligence of AgriTech Drones for Smart AgriFood Operations | The study proposed an adoptive design using artificial intelligence (swam intelligence) to identify and analyse food security issues (namely AgriTech). Drones improved farming productivity in inaccessible land by supporting inaccessible farming operations (AgriFood). |
|
| [22] |
| Bus Network Assisted Drone Scheduling for Sustainable Charging of Wireless Rechargeable Sensor Network | This paper formulated the drone scheduling problem based on the new wireless charging mechanism to reduce the cost and time of the drone (during flight) subject to all integrated wireless sensors that can be charged under the constraint of energy in this drone system. |
|
| [23] |
| A Comprehensive Review of Applications of Drone Technology in the Mining Industry | This paper discussed the current state of drone technology and its application in urban land, especially mining. The comparison is based on routine drone operations like 3D mapping, ore control, land fragmentation measurement, etc. |
|
| [24] |
| Drone Routing Techniques for Surveying in Urban Areas | The authors used UAVs to quickly identify outdoor properties that would be difficult to mark through the land in this paper. As well as UAV routing and processing flexibility. An evolutionary neural network with augmenting topology was used. |
|
| [25] |
| Research Method | Research Description | Comparison with Respect to Our Proposed System | References |
|---|---|---|---|
| UTM-chain: blockchain-based secure unmanned traffic management for internet of drones | The authors of this paper proposed a solution to the security issue for UAV-enabled data traffic management (DTM):
| In our system, the blockchain consortium network communication allows on-chain and off-chain data traffic management, handling, and tackling (scheduled processes). Thus, it does not require additional storage or security features such as ledger registration and integrity, transparency, system provenance, trustworthiness, maintainability, and availability. | [42] |
| DRUBER: a trustable decentralized drone-based delivery system | This paper proposed a fully decentralized distributed service based on a fleet of coordinated UAVs owned by various stakeholders. In [43], the proposed system is used for parcel handovers and battery swaps. | Unlike this mechanism, we designed and deployed blockchain smart contracts. An automated system that collects valid data and validates it with a blockchain-savvy engineer. The device (drone) then does its job (exchanges data) as specified in the criteria (discussed working operation in the implementation of smart contracts). | [43] |
| Blockchain-Envisioned UAV Communication Using 6G Networks: Open Issues, Use Cases, and Future Directions | The valuable contribution in the domain of UAVs and their communication channel for secure node transactions in the network. Various aspects are used to secure drone-based transactions, including
| Our proposed system uses smart contracts to schedule, process, and manage drone data in urban land surface changes. Following are some major calculative differences for secure drone-based transactions:
| [44] |
Publisher’s Note: MDPI stays neutral with regard to jurisdictional claims in published maps and institutional affiliations. |
© 2021 by the authors. Licensee MDPI, Basel, Switzerland. This article is an open access article distributed under the terms and conditions of the Creative Commons Attribution (CC BY) license (https://creativecommons.org/licenses/by/4.0/).
Share and Cite
Khan, A.A.; Shaikh, Z.A.; Laghari, A.A.; Bourouis, S.; Wagan, A.A.; Ali, G.A.A.A. Blockchain-Aware Distributed Dynamic Monitoring: A Smart Contract for Fog-Based Drone Management in Land Surface Changes. Atmosphere 2021, 12, 1525. https://doi.org/10.3390/atmos12111525
Khan AA, Shaikh ZA, Laghari AA, Bourouis S, Wagan AA, Ali GAAA. Blockchain-Aware Distributed Dynamic Monitoring: A Smart Contract for Fog-Based Drone Management in Land Surface Changes. Atmosphere. 2021; 12(11):1525. https://doi.org/10.3390/atmos12111525
Chicago/Turabian StyleKhan, Abdullah Ayub, Zaffar Ahmed Shaikh, Asif Ali Laghari, Sami Bourouis, Asif Ali Wagan, and Ghulam Ali Alias Atif Ali. 2021. "Blockchain-Aware Distributed Dynamic Monitoring: A Smart Contract for Fog-Based Drone Management in Land Surface Changes" Atmosphere 12, no. 11: 1525. https://doi.org/10.3390/atmos12111525
APA StyleKhan, A. A., Shaikh, Z. A., Laghari, A. A., Bourouis, S., Wagan, A. A., & Ali, G. A. A. A. (2021). Blockchain-Aware Distributed Dynamic Monitoring: A Smart Contract for Fog-Based Drone Management in Land Surface Changes. Atmosphere, 12(11), 1525. https://doi.org/10.3390/atmos12111525

