GCF-DeepLabv3+: An Improved Segmentation Network for Maize Straw Plot Classification
Abstract
1. Introduction
2. Materials and Methods
2.1. Study Cite and Data Acquisition
2.2. Data Processing and Dataset Production
2.3. Overall Process
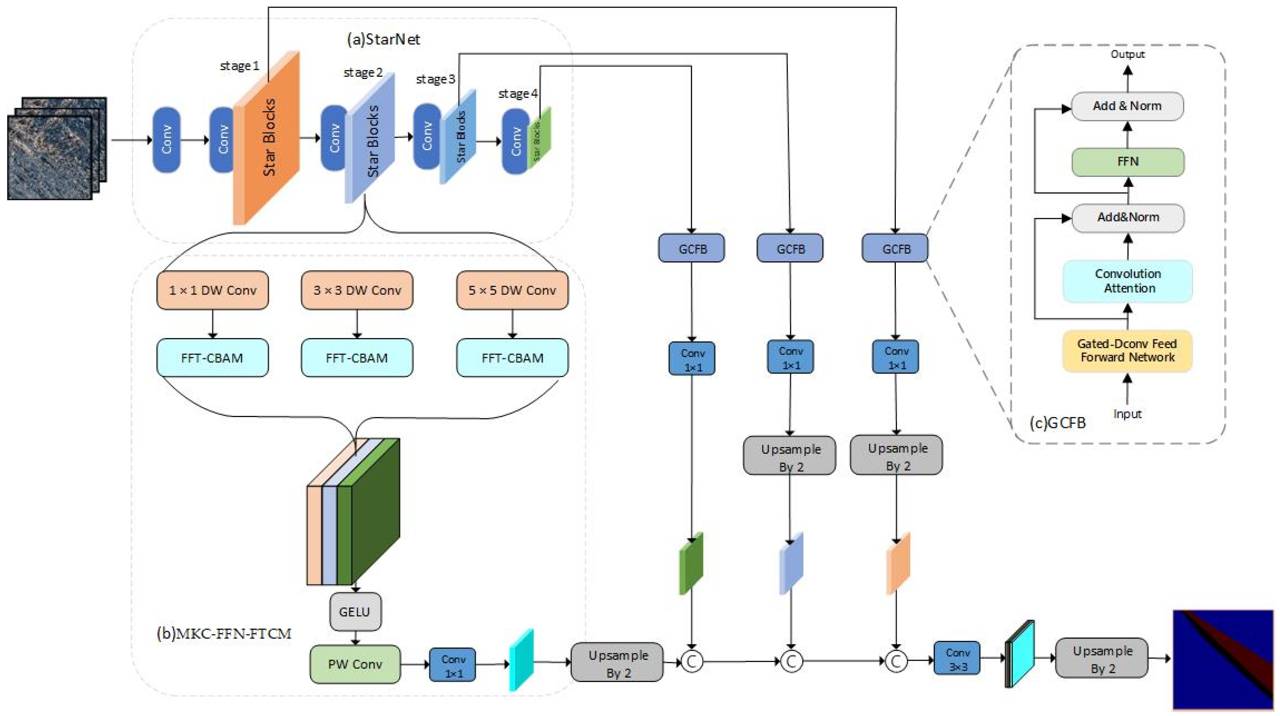
2.4. Network Design
2.4.1. The Network Architecture
2.4.2. StarNet
2.4.3. Multi-Kernel Convolution Feedforward Network with Fast Fourier Transform Convolutional Block Attention Module (MKC-FFN-FTCM)
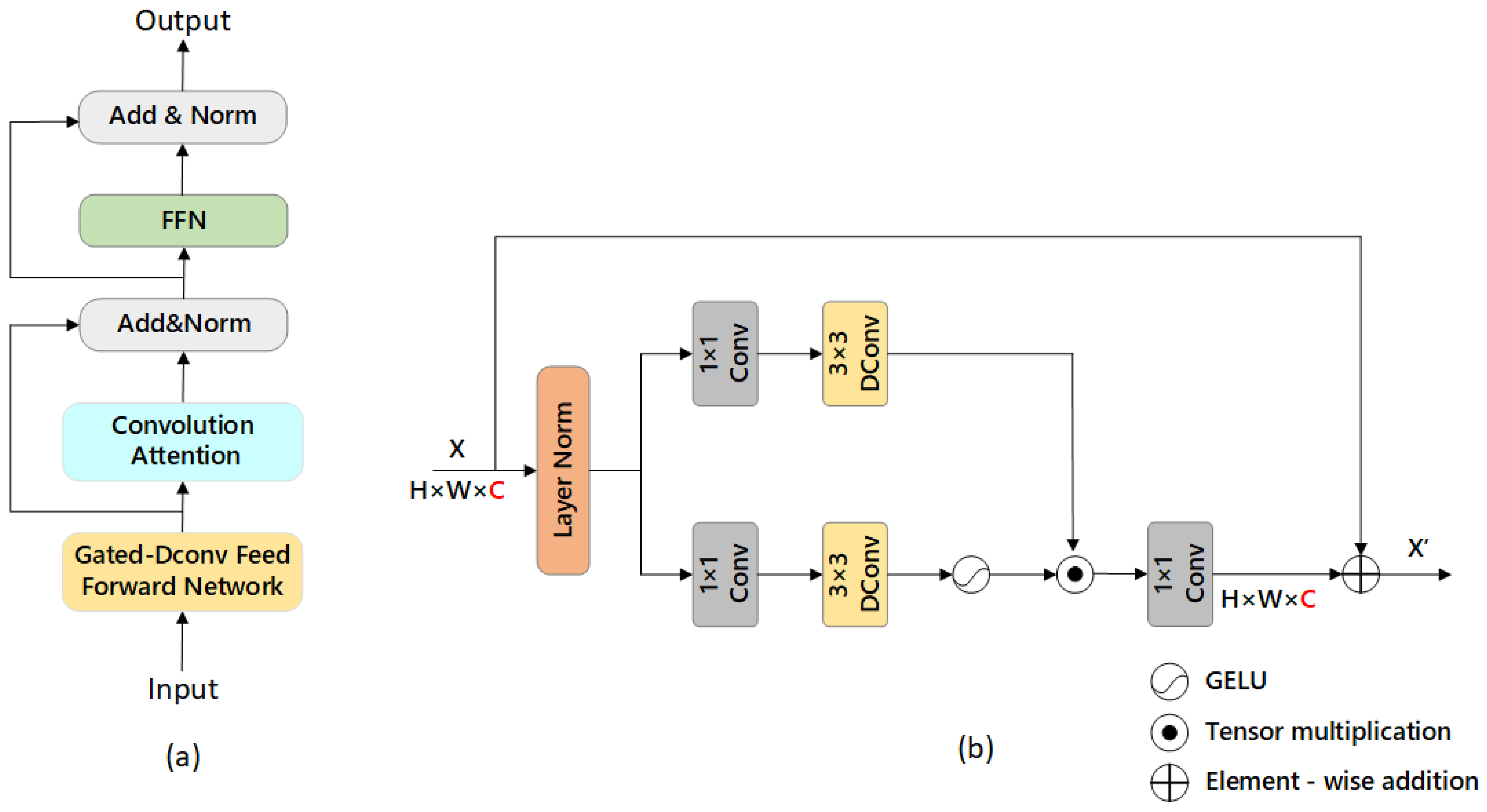
2.4.4. Gated Conv-Former Block (GCFB)
2.4.5. Loss Function
2.5. Experient Platform and Parameter Settings
2.6. Evaluation Metrics
3. Results
3.1. Comparative Experiments on Different Backbone Networks
3.2. Ablation Experiments
3.3. Comparison of the Different Semantic Segmentation Models
3.4. Performance Comparison Between GCF-Deeplabv3+ and Baseline Model
3.5. Application Experiments
4. Discussion
4.1. Model Performance and Limitations
4.2. Future Work
5. Conclusions
Author Contributions
Funding
Institutional Review Board Statement
Data Availability Statement
Conflicts of Interest
References
- Zhang, S.; Li, Q.; Zhang, X.; Wei, K.; Chen, L.; Liang, W. Effects of conservation tillage on soil aggregation and aggregate binding agents in black soil of Northeast China. Soil Tillage Res. 2012, 124, 196–202. [Google Scholar] [CrossRef]
- Han, L.; Yan, Q.; Liu, X.; Hu, J. Straw Resources and Their Utilization in China. Trans. Chin. Soc. Agric. Eng. (Trans. CSAE) 2002, 18, 87–91. [Google Scholar]
- Li, H.; Dai, M.; Dai, S.; Dong, X. Current status and environment impact of direct straw return in China’s cropland—A review. Ecotoxicol. Environ. Saf. 2018, 159, 293–300. [Google Scholar] [CrossRef]
- Zhang, J.; Sun, B.; Zhu, J.; Wang, J.; Pan, X.; Gao, T. Black Soil Protection and Utilization Based on Harmonization of Mountain-River-Forest-Farmland-Lake-Grassland-Sandy Land Ecosystems and Strategic Construction of Ecological Barrier. Bull. Chin. Acad. Sci. 2021, 36, 1155–1164. [Google Scholar] [CrossRef]
- Chen, B.; Mohrmann, S.; Li, H.; Gaff, M.; Lorenzo, R.; Corbi, I.; Corbi, O.; Fang, K.; Li, M. Research and Application Progress of Straw. J. Renew. Mater. 2023, 11, 599–623. [Google Scholar] [CrossRef]
- Zhu, Q.; Xu, X.; Sun, Z.; Liang, D.; An, X.; Chen, L.; Yang, G.; Huang, L.; Xu, S.; Yang, M. Estimation of Winter Wheat Residue Coverage Based on GF-1 Imagery and Machine Learning Algorithm. Agronomy 2022, 12, 1051. [Google Scholar] [CrossRef]
- Memon, M.S.; Jun, Z.; Sun, C.; Jiang, C.; Xu, W.; Hu, Q.; Yang, H.; Ji, C. Assessment of Wheat Straw Cover and Yield Performance in a Rice-Wheat Cropping System by Using Landsat Satellite Data. Sustainability 2019, 11, 5369. [Google Scholar] [CrossRef]
- Memon, M.S.; Chen, S.; Niu, Y.; Zhou, W.; Elsherbiny, O.; Liang, R.; Du, Z.; Guo, X. Evaluating the Efficacy of Sentinel-2B and Landsat-8 for Estimating and Mapping Wheat Straw Cover in Rice–Wheat Fields. Agronomy 2023, 13, 2691. [Google Scholar] [CrossRef]
- Li, Z.; Wang, C.; Pan, X.; Liu, Y.; Li, Y.; Shi, R. Estimation of wheat residue cover using simulated Landsat-8 OLI datas. Trans. Chin. Soc. Agric. Eng. (Trans. CSAE) 2016, 32, 145–152. [Google Scholar] [CrossRef]
- Liu, Y.; Wang, Y.; Yu, H.; Qin, M.; Sun, J. Detection of Straw Coverage Rate Based on Multi-threshold Image Segmentation Algorithm. Nongye Jixie Xuebao/Trans. Chin. Soc. Agric. Mach. 2018, 49, 27–35, 55. [Google Scholar] [CrossRef]
- Cai, W.; Zhao, S.; Wang, Y.; Peng, F.; Heo, J.; Duan, Z. Estimation of Winter Wheat Residue Coverage Using Optical and SAR Remote Sensing Images. Remote Sens. 2019, 11, 1163. [Google Scholar] [CrossRef]
- Riegler-Nurscher, P.; Prankl, J.; Vincze, M. Tillage Machine Control Based on a Vision System for Soil Roughness and Soil Cover Estimation. In Computer Vision Systems, Proceedings of the 12th International Conference, ICVS 2019, Thessaloniki, Greece, 23–25 September 2019; Springer: Cham, Switzerland, 2019; pp. 201–210. [Google Scholar]
- Liu, Y.Y.; Zhou, X.K.; Wang, Y.Y.; Yu, H.; Geng, C.; He, M. Straw coverage detection of conservation tillage farmland based on improved U-Net model. Opt. Precis. Eng. 2022, 30, 1101. [Google Scholar] [CrossRef]
- Yu, K.; Qiu, L.; Wang, J.; Sun, L.; Wang, Z. Winter wheat straw return monitoring by UAVs observations at different resolutions. Int. J. Remote Sens. 2016, 38, 2260–2272. [Google Scholar] [CrossRef]
- Shao, Y.; Guan, X.; Xuan, G.; Li, X.; Gu, F.; Ma, J.; Wu, F.; Hu, Z. Detection Method of Straw Mulching Unevenness with RGB-D Sensors. AgriEngineering 2023, 5, 12–19. [Google Scholar] [CrossRef]
- Ma, J.; Wu, F.; Xie, H.; Gu, F.; Yang, H.; Hu, Z. Uniformity Detection for Straws Based on Overlapping Region Analysis. Agriculture 2022, 12, 80. [Google Scholar] [CrossRef]
- Ma, Q.; Wan, C.; Wei, J.; Wang, W.; Wu, C. Calculation Method of Straw Coverage Based on U-Net Network and Feature Pyramid Network. Trans. Chin. Soc. Agric. Mach. 2023, 54, 224–234. [Google Scholar]
- Zhou, D.; Li, M.; Li, Y.; Qi, J.; Liu, K.; Cong, X.; Tian, X. Detection of ground straw coverage under conservation tillage based on deep learning. Comput. Electron. Agric. 2020, 172, 105369. [Google Scholar] [CrossRef]
- Liu, Y.; Sun, J.; Zhang, S.; Yu, H.; Wang, Y. Detection of straw coverage based on multi-threshold and multi-target UAV image segmentation optimization algorithm. Trans. Chin. Soc. Agric. Eng. (Trans. CSAE) 2020, 36, 134–143. [Google Scholar] [CrossRef]
- Aung, H.L.; Uzkent, B.; Burke, M.; Lobell, D.; Ermon, S. Farm Parcel Delineation Using Spatio-temporal Convolutional Networks. In Proceedings of the 2020 IEEE/CVF Conference on Computer Vision and Pattern Recognition Workshops (CVPRW), Seattle, WA, USA, 14–19 June 2020; pp. 340–349. [Google Scholar]
- Shao, Y.; Guan, X.; Xuan, G.; Liu, H.; Li, X.; Gu, F.; Hu, Z. Detection of Straw Coverage under Conservation Tillage Based on an Improved Mask Regional Convolutional Neural Network (Mask R-CNN). Agronomy 2024, 14, 1409. [Google Scholar] [CrossRef]
- Razavian, A.S.; Azizpour, H.; Sullivan, J.; Carlsson, S. CNN Features Off-the-Shelf: An Astounding Baseline for Recognition. In Proceedings of the 2014 IEEE Conference on Computer Vision and Pattern Recognition Workshops, Columbus, OH, USA, 23–28 June 2014; pp. 512–519. [Google Scholar]
- Targ, S.; Almeida, D.; Lyman, K. Resnet in Resnet: Generalizing Residual Architectures. arXiv 2016, arXiv:1603.08029. [Google Scholar] [CrossRef]
- Redmon, J.; Divvala, S.; Girshick, R.; Farhadi, A. You Only Look Once: Unified, Real-Time Object Detection. In Proceedings of the 2016 IEEE Conference on Computer Vision and Pattern Recognition (CVPR), Las Vegas, NV, USA, 27–30 June 2016; pp. 779–788. [Google Scholar]
- Girshick, R. Fast R-CNN. In Proceedings of the 2015 IEEE International Conference on Computer Vision (ICCV), Santiago, Chile, 7–13 December 2015; pp. 1440–1448. [Google Scholar]
- Chen, L.C.; Zhu, Y.; Papandreou, G.; Schroff, F.; Adam, H. Encoder-Decoder with Atrous Separable Convolution for Semantic Image Segmentation. In Proceedings of the European Conference on Computer Vision, Munich, Germany, 8–14 September 2018; Springer: Cham, Switzerland, 2018. [Google Scholar]
- Ronneberger, O.; Fischer, P.; Brox, T. U-Net: Convolutional Networks for Biomedical Image Segmentation. In Proceedings of the Medical Image Computing and Computer-Assisted Intervention–MICCAI, Munich, Germany, 5–9 October 2015; Springer: Cham, Switzerland, 2015; pp. 234–241. [Google Scholar]
- Du, S.; Du, S.; Liu, B.; Zhang, X. Incorporating DeepLabv3+ and object-based image analysis for semantic segmentation of very high resolution remote sensing images. Int. J. Digit. Earth 2020, 14, 357–378. [Google Scholar] [CrossRef]
- Liu, J.; Wang, Z.; Cheng, K. An improved algorithm for semantic segmentation of remote sensing images based on DeepLabv3+. In Proceedings of the 5th International Conference on Communication and Information Processing, Chongqing, China, 15 January 2020; Association for Computing Machinery: New York, NY, USA, 2020; pp. 124–128. [Google Scholar]
- Wang, Z.; Wang, J.; Yang, K.; Wang, L.; Su, F.; Chen, X. Semantic segmentation of high-resolution remote sensing images based on a class feature attention mechanism fused with Deeplabv3+. Comput. Geosci. 2022, 158, 104969. [Google Scholar] [CrossRef]
- Zamir, S.W.; Arora, A.; Khan, S.; Hayat, M.; Khan, F.S.; Yang, M. Restormer: Efficient Transformer for High-Resolution Image Restoration. In Proceedings of the 2022 IEEE/CVF Conference on Computer Vision and Pattern Recognition (CVPR), New Orleans, LA, USA, 18–24 June 2022; pp. 5718–5729. [Google Scholar]
- Xu, Z.; Wu, D.; Yu, C.; Chu, X.; Sang, N.; Gao, C. SCTNet: Single-Branch CNN with Transformer Semantic Information for Real-Time Segmentation. In Proceedings of the AAAI Conference on Artificial Intelligence, Vancouver, BC, Canada, 20–27 February 2024; AAAI Press: Washington, DC, USA, 2024; pp. 6378–6386. [Google Scholar] [CrossRef]
- Culjak, I.; Abram, D.; Pribanic, T.; Dzapo, H.; Cifrek, M. A brief introduction to OpenCV. In Proceedings of the 2012 Proceedings of the 35th International Convention MIPRO, Opatija, Croatia, 21–25 May 2012; pp. 1725–1730. [Google Scholar]
- Wu, S.; Guo, X.; Li, J.; Wulamu, A.; Li, T.; Zou, Q.; Xia, C. A Straw Coverage Rate Calculation Method Based on Single Image Processing. In Proceedings of the 2023 2nd International Conference on Artificial Intelligence, Human-Computer Interaction and Robotics (AIHCIR), Tianjin, China, 8–10 December 2023; pp. 483–490. [Google Scholar]
- Chen, L.-C.; Papandreou, G.; Kokkinos, I.; Murphy, K.; Yuille, A. Semantic Image Segmentation with Deep Convolutional Nets and Fully Connected CRFs. arXiv 2014, arXiv:1412.7062. [Google Scholar]
- Chen, L.-C.; Papandreou, G.; Kokkinos, I.; Murphy, K.; Yuille, A.L. DeepLab: Semantic Image Segmentation with Deep Convolutional Nets, Atrous Convolution, and Fully Connected CRFs. IEEE Trans. Pattern Anal. Mach. Intell. 2018, 40, 834–848. [Google Scholar] [CrossRef]
- Chen, L.-C.; Papandreou, G.; Schroff, F.; Adam, H. Rethinking Atrous Convolution for Semantic Image Segmentation. arXiv 2017, arXiv:1706.05587. [Google Scholar] [CrossRef]
- Ma, X.; Dai, X.; Bai, Y.; Wang, Y.; Fu, Y. Rewrite the Stars. In Proceedings of the 2024 IEEE/CVF Conference on Computer Vision and Pattern Recognition (CVPR), Seattle, WA, USA, 16–22 June 2024; pp. 5694–5703. [Google Scholar]
- Gu, Y.; Cao, R.; Zhao, L.; Lu, B.; Su, B. Real time semantic segmentation network of wire harness terminals based on multiple receptive fieldattention. Opt. Precis. Eng. 2023, 2, 277–287. [Google Scholar] [CrossRef]
- Molchanov, P.; Tyree, S.; Karras, T.; Aila, T.; Kautz, J. Pruning Convolutional Neural Networks for Resource Efficient Inference. arXiv 2017, arXiv:1611.06440. [Google Scholar]
- Shelhamer, E.; Long, J.; Darrell, T. Fully Convolutional Networks for Semantic Segmentation. IEEE Trans. Pattern Anal. Mach. Intell. 2017, 39, 640–651. [Google Scholar] [CrossRef]
- Everingham, M.; Van Gool, L.; Williams, C.K.I.; Winn, J.; Zisserman, A. The Pascal Visual Object Classes (VOC) Challenge. Int. J. Comput. Vis. 2010, 88, 303–338. [Google Scholar] [CrossRef]
- Powers, D.M.W. Evaluation: From precision, recall and F-measure to ROC, informedness, markedness & correlation. J. Mach. Learn. Technol. 2011, 2, 2229–3981. [Google Scholar] [CrossRef]
- Chollet, F. Xception: Deep Learning with Depthwise Separable Convolutions. In Proceedings of the 2017 IEEE Conference on Computer Vision and Pattern Recognition (CVPR), Honolulu, HI, USA, 21–26 July 2017; pp. 1800–1807. [Google Scholar]
- Sandler, M.; Howard, A.; Zhu, M.; Zhmoginov, A.; Chen, L.C. MobileNetV2: Inverted Residuals and Linear Bottlenecks. In Proceedings of the 2018 IEEE/CVF Conference on Computer Vision and Pattern Recognition, Salt Lake City, UT, USA, 18–23 June 2018; pp. 4510–4520. [Google Scholar]
- Qin, D.; Leichner, C.; Delakis, M.; Fornoni, M.; Luo, S.; Yang, F.; Wang, W.; Banbury, C.; Ye, C.; Akin, B.; et al. MobileNetV4: Universal Models for the Mobile Ecosystem. In Proceedings of the Computer Vision–ECCV, Milan, Italy, 29 September–4 October 2024; Springer: Cham, Switzerland, 2024; pp. 78–96. [Google Scholar]
- Woo, S.; Debnath, S.; Hu, R.; Chen, X.; Liu, Z.; Kweon, I.S.; Xie, S. ConvNeXt V2: Co-designing and Scaling ConvNets with Masked Autoencoders. In Proceedings of the 2023 IEEE/CVF Conference on Computer Vision and Pattern Recognition (CVPR), Vancouver, BC, Canada, 17–24 June 2023; pp. 16133–16142. [Google Scholar]












| Network Model | Backbone | MIoU (%) | mAP (%) | Precision (%) | Total Params (M) |
|---|---|---|---|---|---|
| Deeplabv3+ | Xception | 90.08 | 95.32 | 96.89 | 54.71 |
| MobileNetv2 | 83.63 | 89.42 | 95.92 | 5.54 | |
| ConvNeXtv2 | 86.05 | 94.51 | 96.33 | 8.16 | |
| MobileNetv4 | 88.68 | 94.39 | 97.82 | 4.23 | |
| StarNet | 93.97 | 95.68 | 98.76 | 3.31 |
| Network Model | Gated-CFB | MKC-FFN | MKC-FFN-FTCM | MIoU (%) | mAP (%) | Precision (%) |
|---|---|---|---|---|---|---|
| Deeplabv3+ (StarNet) | - | - | - | 85.94 | 90.64 | 91.85 |
| √ | - | - | 89.54 | 94.85 | 96.43 | |
| - | √ | - | 88.63 | 95.01 | 96.46 | |
| - | - | √ | 90.51 | 95.46 | 96.68 | |
| √ | √ | √ | 93.97 | 95.68 | 98.76 |
| Network Model | MIoU (%) | mAP (%) | Precision (%) | Total Params (M) | FLOPs (G) |
|---|---|---|---|---|---|
| Lraspp | 78.73 | 80.98 | 79.68 | 3.22 | 4.16 |
| UNet | 84.12 | 90.42 | 95.36 | 4.38 | 81.03 |
| Segformer | 57.66 | 64.72 | 92.34 | 3.71 | 13.60 |
| Deeplabv3 | 79.40 | 81.64 | 80.76 | 11.02 | 19.91 |
| Deeplabv3+ | 85.32 | 92.89 | 96.50 | 5.81 | 52.93 |
| GCF-DeepLabv3+ (ours) | 93.97 | 95.68 | 98.76 | 3.31 | 41.19 |
| Straw Coverage Type | GCF-Deeplabv3+ | Deeplabv3+ | ||||
|---|---|---|---|---|---|---|
| Precision (%) | Recall (%) | F1-Score (%) | Precision (%) | Recall (%) | F1-Score (%) | |
| Straw Vertical | 92.35 | 91.40 | 91.87 | 88.78 | 84.10 | 86.38 |
| Straw Level | 90.20 | 92.65 | 91.41 | 85.50 | 86.47 | 85.98 |
| High Stubble | 91.05 | 89.30 | 90.17 | 85.30 | 86.18 | 85.74 |
| Strip-Tillage | 90.60 | 90.80 | 90.07 | 85.86 | 82.28 | 83.60 |
| Straw Burn | 89.45 | 91.10 | 90.26 | 83.76 | 82.74 | 83.25 |
| Straw Bale | 90.20 | 90.80 | 90.50 | 85.29 | 86.32 | 85.80 |
| Turn the Soil | 89.90 | 88.90 | 89.45 | 85.87 | 82.50 | 84.15 |
| Low Stubble | 90.05 | 89.10 | 89.57 | 85.70 | 85.25 | 85.47 |
| Straw Crush | 88.90 | 86.60 | 87.74 | 84.38 | 85.46 | 84.63 |
| Network Model | Accuracy (%) | Mean Times (s) | FLOPs (G) | |
|---|---|---|---|---|
| Region1 | Region2 | |||
| GCF-Deeplabv3+ | 96.37 | 95.24 | 32.54 | 41.19 |
| Deeplabv3+ | 93.25 | 92.65 | 46.76 | 52.93 |
| UNet | 93.65 | 93.06 | 68.92 | 81.03 |
Disclaimer/Publisher’s Note: The statements, opinions and data contained in all publications are solely those of the individual author(s) and contributor(s) and not of MDPI and/or the editor(s). MDPI and/or the editor(s) disclaim responsibility for any injury to people or property resulting from any ideas, methods, instructions or products referred to in the content. |
© 2025 by the authors. Licensee MDPI, Basel, Switzerland. This article is an open access article distributed under the terms and conditions of the Creative Commons Attribution (CC BY) license (https://creativecommons.org/licenses/by/4.0/).
Share and Cite
Liu, Y.; Zhang, J.; Wang, Y.; Luo, Y.; Sui, P.; Ren, Y.; Liu, X.; Wang, J. GCF-DeepLabv3+: An Improved Segmentation Network for Maize Straw Plot Classification. Agronomy 2025, 15, 1011. https://doi.org/10.3390/agronomy15051011
Liu Y, Zhang J, Wang Y, Luo Y, Sui P, Ren Y, Liu X, Wang J. GCF-DeepLabv3+: An Improved Segmentation Network for Maize Straw Plot Classification. Agronomy. 2025; 15(5):1011. https://doi.org/10.3390/agronomy15051011
Chicago/Turabian StyleLiu, Yuanyuan, Jiaxin Zhang, Yueyong Wang, Yang Luo, Pengxiang Sui, Ying Ren, Xiaodan Liu, and Jun Wang. 2025. "GCF-DeepLabv3+: An Improved Segmentation Network for Maize Straw Plot Classification" Agronomy 15, no. 5: 1011. https://doi.org/10.3390/agronomy15051011
APA StyleLiu, Y., Zhang, J., Wang, Y., Luo, Y., Sui, P., Ren, Y., Liu, X., & Wang, J. (2025). GCF-DeepLabv3+: An Improved Segmentation Network for Maize Straw Plot Classification. Agronomy, 15(5), 1011. https://doi.org/10.3390/agronomy15051011

