CBLN-YOLO: An Improved YOLO11n-Seg Network for Cotton Topping in Fields
Abstract
1. Introduction
- In order to reduce the redundant parameters in the model and increase the flexibility of the convolution kernel size, the LDConv module is proposed to replace the standard convolution module in the YOLO11n-seg network. In the backbone network, the CA mechanism is used to replace the MHSA mechanism of the C2PSA module to enhance the spatial and channel dimension information of the feature map, better integrate multiscale features, and retain the detailed information of the cotton top buds.
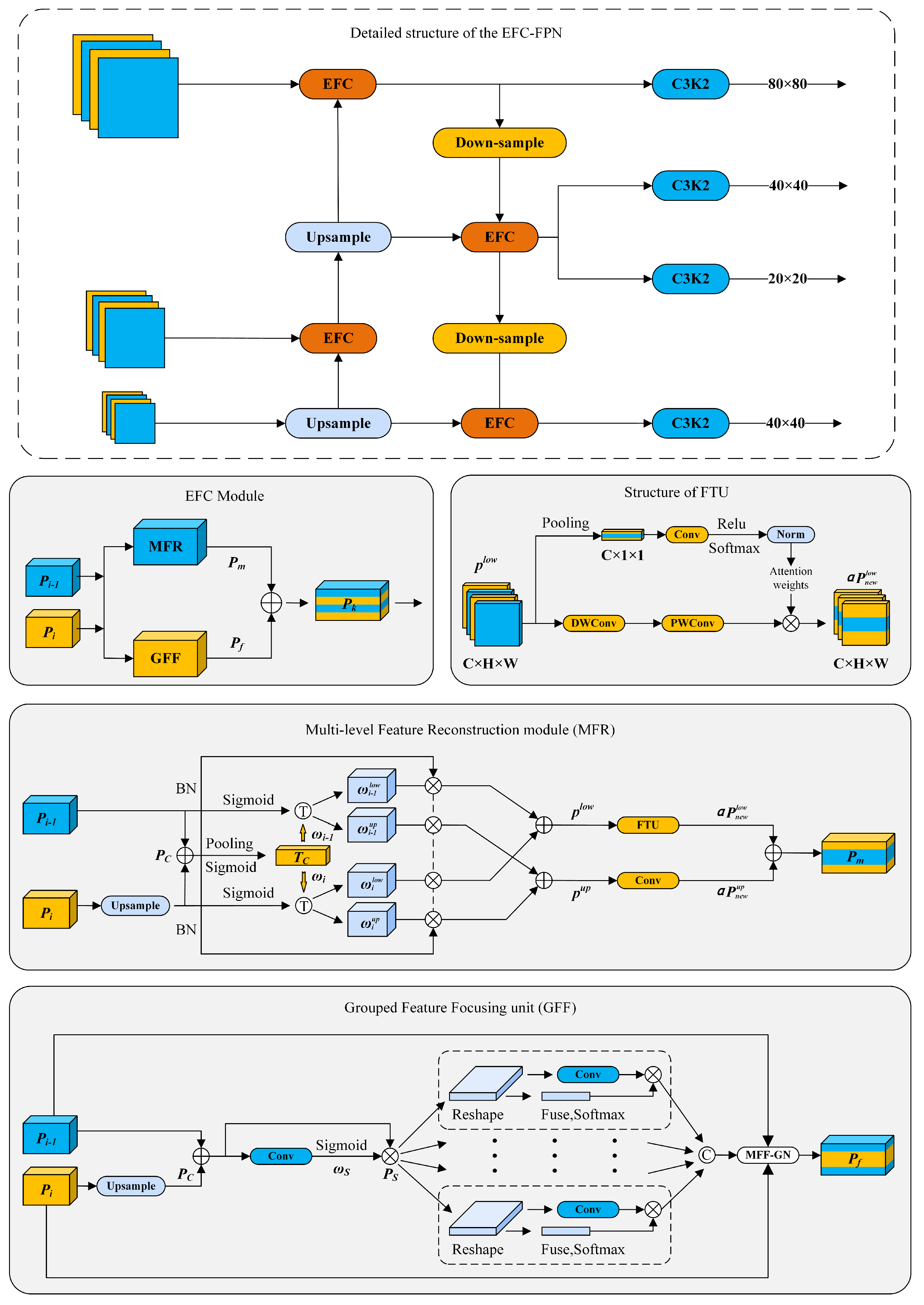
- The feature pyramid network of the neck is optimized by using a lightweight fusion strategy that enhances interlayer feature correlation. By enhancing the small target space mapping and separation reconstruction features, the information loss and irrelevant feature extraction of cotton top buds are reduced, and the consumption of computing resources is reduced. At the same time, a small-size target segmentation head is added to the output end of the EFC module to enhance the detection accuracy of small targets.
- This study presents the Inner CIoU loss function as a method for assessing the model’s regression loss and regulates the anchor box generation rules by modifying the factor of the loss function, thereby aiding the model in enhancing its convergence speed.
2. Materials and Methods
2.1. Dataset Image Collection
2.2. Dataset Preprocessing
2.2.1. Image Annotation
2.2.2. Dataset Augmentation
2.2.3. Dataset Partitioning
2.3. CBLN-YOLO Model for Segmentation of Cotton Top Buds
2.3.1. Using YOLO11n-Seg as the Baseline Model
2.3.2. Construction of the CBLN-YOLO Model
2.3.3. LDConv Module
2.3.4. Coordinate Attention Mechanism
2.3.5. EFC-FPN
2.3.6. Improved Loss Function
2.4. Performance Metrics
3. Results and Analysis
3.1. Experimental Environment
3.2. Model Training Results
3.3. Comparative Experiment
3.4. Adjustment of Loss Function
3.5. Ablation Experiment
3.6. Statistical Significance Analysis
3.7. Recognition Experiment of Cotton Top Buds in the Field
3.8. Discussion
4. Conclusions
- (1)
- By introducing the LDConv module to substitute the standard convolution module, the variable-sized convolution kernels in the LDConv module have thoroughly explored the feature information of top buds at different scales. This has effectively resolved the issue of the highly variable morphology of top buds. Additionally, the utilization of the CA mechanism in tandem with deformable convolutions to extract multiscale features can efficiently reduce the interference from complex background information, resulting in clearer segmentation contours. These improvements within the backbone network have made the model more lightweight. As a consequence, not only has a higher FPS metric been achieved, but the model also becomes more adaptable to low-computing-power devices.
- (2)
- Based on the EFC module, a new lightweight feature pyramid structure EFC-FPN has been established, which accelerates the feature fusion between layers and the feature reconstruction of small targets, enabling the model to retain the detailed features of top buds.
- (3)
- Inner CIoU has been used as a new loss function, and the factor is 1.5, which can obtain greater accuracy and convergence speed at the expense of a small increase in computational complexity.
Author Contributions
Funding
Data Availability Statement
Acknowledgments
Conflicts of Interest
References
- Liu, Z. National Cotton Production Increased by 9.7% Year-on-Year in 2024. Technical Report. People’s Daily, 27 December 2024. [Google Scholar]
- Nie, J.; Li, Z.; Zhang, Y.; Zhang, D.; Xu, S.; He, N.; Zhan, Z.; Dai, J.; Li, C.; Li, W.; et al. Plant pruning affects photosynthesis and photoassimilate partitioning in relation to the yield formation of field-grown cotton. Ind. Crops Prod. 2021, 173, 114087. [Google Scholar] [CrossRef]
- Renou, A.; Téréta, I.; Togola, M. Manual topping decreases bollworm infestations in cotton cultivation in Mali. Crop Prot. 2011, 30, 1370–1375. [Google Scholar] [CrossRef]
- Qing, X.; Fanting, K.; Lei, S.; Changlin, C.; Teng, W.; Yongfei, S. Research progress on key technologies of cotton mechanical topping. J. Chin. Agric. Mech. 2023, 44, 28. [Google Scholar]
- Xu, Y.; Han, C.; Qiu, S.; You, J.; Zhang, J.; Luo, Y.; Hu, B. Design and Experimental Evaluation of a Minimal-Damage Cotton Topping Device. Agriculture 2024, 14, 2341. [Google Scholar] [CrossRef]
- Zhang, X.; Chen, L. Bud-YOLO: A Real-Time Accurate Detection Method of Cotton Top Buds in Cotton Fields. Agriculture 2024, 14, 1651. [Google Scholar] [CrossRef]
- Li, J.; Zhi, X.; Wang, Y.; Cao, Q. Research on Intelligent recognition system of Cotton apical Bud based on Deep Learning. J. Phys. Conf. Ser. 2021, 1820, 012134. [Google Scholar] [CrossRef]
- Zhang, J.; Yasenjiang, M.; Yao, J. Lightweight Model Construction for Cotton Terminal Bud Detection Based on YOLOv8. In Proceedings of the IEEE 2024 9th International Conference on Intelligent Computing and Signal Processing (ICSP), Xi’an, China, 19–21 September 2024; pp. 1740–1744. [Google Scholar]
- Wang, H.; Gu, J.; Wang, M.; Xia, Z. Research on tea bud segmentation and picking point location based on deep learning. J. Chin. Agric. Mech. 2024, 45, 246–252. [Google Scholar] [CrossRef]
- Guo, P.; Li, W.; Xu, D.; Bai, X.; Wang, Z. Journal of Chinese Agricultural Mechanization. J. Beijing For. Univ. 2024, 46, 133–138. [Google Scholar]
- Wang, W.; Shan, Y.; Hu, T.; Gu, J.; Zhu, Y.; Gao, Y. Locating apple picking points using semantic segmentation of targetregion. Trans. Chin. Soc. Agric. Eng. 2024, 40, 172–178. [Google Scholar]
- Wang, K.; Liew, J.H.; Zou, Y.; Zhou, D.; Feng, J. Panet: Few-shot image semantic segmentation with prototype alignment. In Proceedings of the IEEE/CVF International Conference on Computer Vision, Seoul, Republic of Korea, 27 October–2 November 2019; pp. 9197–9206. [Google Scholar]
- Huang, H.; Lin, L.; Tong, R.; Hu, H.; Zhang, Q.; Iwamoto, Y.; Han, X.; Chen, Y.W.; Wu, J. Unet 3+: A full-scale connected unet for medical image segmentation. In Proceedings of the ICASSP 2020—2020 IEEE International Conference on Acoustics, Speech and Signal Processing (ICASSP), Barcelona, Spain, 4–8 May 2020; pp. 1055–1059. [Google Scholar]
- Redmon, J.; Divvala, S.; Girshick, R.; Farhadi, A. You only look once: Unified, real-time object detection. In Proceedings of the IEEE Conference on Computer Vision and Pattern Recognition, Las Vegas, NV, USA, 27–30 June 2016; pp. 779–788. [Google Scholar]
- He, K.; Gkioxari, G.; Dollár, P.; Girshick, R. Mask r-cnn. In Proceedings of the IEEE International Conference on Computer Vision, Venice, Italy, 22–29 October 2017; pp. 2961–2969. [Google Scholar]
- Jiang, P.; Ergu, D.; Liu, F.; Cai, Y.; Ma, B. A Review of Yolo algorithm developments. Procedia Comput. Sci. 2022, 199, 1066–1073. [Google Scholar] [CrossRef]
- Badgujar, C.M.; Poulose, A.; Gan, H. Agricultural object detection with You Only Look Once (YOLO) Algorithm: A bibliometric and systematic literature review. Comput. Electron. Agric. 2024, 223, 109090. [Google Scholar] [CrossRef]
- Alif, M.A.R.; Hussain, M. YOLOv1 to YOLOv10: A comprehensive review of YOLO variants and their application in the agricultural domain. arXiv 2024, arXiv:2406.10139. [Google Scholar]
- Qin, X.; Cao, J.; Zhang, Y.; Dong, T.; Cao, H. Development of an Optimized YOLO-PP-Based Cherry Tomato Detection System for Autonomous Precision Harvesting. Processes 2025, 13, 353. [Google Scholar] [CrossRef]
- Liao, J.; He, X.; Liang, Y.; Wang, H.; Zeng, H.; Luo, X.; Li, X.; Zhang, L.; Xing, H.; Zang, Y. A Lightweight Cotton Verticillium Wilt Hazard Level Real-Time Assessment System Based on an Improved YOLOv10n Model. Agriculture 2024, 14, 1617. [Google Scholar] [CrossRef]
- Zhang, M.; Wang, Y.; Guo, J.; Li, Y.; Gao, X.; Zhang, J. IRSAM: Advancing segment anything model for infrared small target detection. In European Conference on Computer Vision; Springer: Cham, Switzerland, 2024; pp. 233–249. [Google Scholar]
- Dong, R.; Pan, X.; Li, F. DenseU-Net-Based Semantic Segmentation of Small Objects in Urban Remote Sensing Images. IEEE Access 2019, 7, 65347–65356. [Google Scholar] [CrossRef]
- Zhang, D.; Lu, R.; Guo, Z.; Yang, Z.; Wang, S.; Hu, X. Algorithm for Locating Apical Meristematic Tissue of Weeds Based on YOLO Instance Segmentation. Agronomy 2024, 14, 2121. [Google Scholar] [CrossRef]
- Reddy, J.; Niu, H.; Scott, J.L.L.; Bhandari, M.; Landivar, J.A.; Bednarz, C.W.; Duffield, N. Cotton Yield Prediction via UAV-Based Cotton Boll Image Segmentation Using YOLO Model and Segment Anything Model (SAM). Remote Sens. 2024, 16, 4346. [Google Scholar] [CrossRef]
- Pawłowski, J.; Kołodziej, M.; Majkowski, A. Implementing YOLO Convolutional Neural Network for Seed Size Detection. Appl. Sci. 2024, 14, 6294. [Google Scholar] [CrossRef]
- Liu, H.; Sun, F.; Gu, J.; Deng, L. Sf-yolov5: A lightweight small object detection algorithm based on improved feature fusion mode. Sensors 2022, 22, 5817. [Google Scholar] [CrossRef]
- Liang, X.; Jia, X.; Huang, W.; He, X.; Li, L.; Fan, S.; Li, J.; Zhao, C.; Zhang, C. Real-time grading of defect apples using semantic segmentation combination with a pruned YOLO V4 network. Foods 2022, 11, 3150. [Google Scholar] [CrossRef]
- Son, C.H. Leaf spot attention networks based on spot feature encoding for leaf disease identification and detection. Appl. Sci. 2021, 11, 7960. [Google Scholar] [CrossRef]
- Jie, Z.; Musha, Y.; Jipeng, Y. Construction of Lightweight Model for Cotton Top Sprout and Research on Targeted Cotton Topping Device. IEEE Access 2024, 12, 176498–176510. [Google Scholar] [CrossRef]
- Song, P.; Chen, K.; Zhu, L.; Yang, M.; Ji, C.; Xiao, A.; Jia, H.; Zhang, J.; Yang, W. An improved cascade R-CNN and RGB-D camera-based method for dynamic cotton top bud recognition and localization in the field. Comput. Electron. Agric. 2022, 202, 107442. [Google Scholar] [CrossRef]
- Wang, C.; He, S.; Wu, H.; Teng, G.; Zhao, C.; Li, J. Identification of growing points of cotton main stem based on convolutional neural network. IEEE Access 2020, 8, 208407–208417. [Google Scholar] [CrossRef]
- Russell, B.C.; Torralba, A.; Murphy, K.P.; Freeman, W.T. LabelMe: A database and web-based tool for image annotation. Int. J. Comput. Vis. 2008, 77, 157–173. [Google Scholar] [CrossRef]
- Khanam, R.; Hussain, M. Yolov11: An overview of the key architectural enhancements. arXiv 2024, arXiv:2410.17725. [Google Scholar]
- Hou, Q.; Zhou, D.; Feng, J. Coordinate attention for efficient mobile network design. In Proceedings of the IEEE/CVF Conference on Computer Vision and Pattern Recognition, Nashville, TN, USA, 19–25 June 2021; pp. 13713–13722. [Google Scholar]
- Xiao, Y.; Xu, T.; Yu, X.; Fang, Y.; Li, J. A Lightweight Fusion Strategy with Enhanced Inter-layer Feature Correlation for Small Object Detection. IEEE Trans. Geosci. Remote Sens. 2024, 62, 3457155. [Google Scholar] [CrossRef]
- Zhang, X.; Song, Y.; Song, T.; Yang, D.; Ye, Y.; Zhou, J.; Zhang, L. LDConv: Linear deformable convolution for improving convolutional neural networks. Image Vis. Comput. 2024, 149, 105190. [Google Scholar] [CrossRef]
- Wang, A.; Chen, H.; Liu, L.; Chen, K.; Lin, Z.; Han, J.; Ding, G. YOLOv10: Real-Time End-to-End Object Detection. In Advances in Neural Information Processing Systems; Globerson, A., Mackey, L., Belgrave, D., Fan, A., Paquet, U., Tomczak, J., Zhang, C., Eds.; Curran Associates, Inc.: Red Hook, NY, USA, 2024; Volume 37, pp. 107984–108011. [Google Scholar]
- Zhang, H.; Xu, C.; Zhang, S. Inner-iou: More effective intersection over union loss with auxiliary bounding box. arXiv 2023, arXiv:2311.02877. [Google Scholar]
- Tian, Y.; Ye, Q.; Doermann, D. Yolov12: Attention-centric real-time object detectors. arXiv 2025, arXiv:2502.12524. [Google Scholar]













| HyperParametesr | Value |
|---|---|
| epochs | 200 |
| patience | 10 |
| batch_size | 16 |
| img_size | 640 |
| lr0 | |
| lrf | |
| momentum | 0.9 |
| weight_decay |
| Model | P (Box) | R | mAP@0.5 | P (Mask) | R | mAP@0.5 | FPS |
|---|---|---|---|---|---|---|---|
| Mask R-CNN | 0.915 | 0.917 | 0.927 | 0.912 | 0.895 | 0.915 | 57.1 |
| YOLOv8n-seg | 0.870 | 0.903 | 0.899 | 0.881 | 0.901 | 0.889 | 105.3 |
| YOLOv9t-seg | 0.904 | 0.889 | 0.918 | 0.904 | 0.903 | 0.911 | 70.9 |
| YOLOv10n-seg | 0.921 | 0.867 | 0.922 | 0.906 | 0.861 | 0.915 | 156.3 |
| YOLO11n-seg | 0.951 | 0.937 | 0.951 | 0.943 | 0.933 | 0.920 | 125.0 |
| YOLOv12n-seg | 0.921 | 0.861 | 0.934 | 0.927 | 0.848 | 0.917 | 103.8 |
| CBLN-YOLO | 0.959 | 0.977 | 0.983 | 0.968 | 0.945 | 0.958 | 135.1 |
| Ratio | P (Box) | R | mAP@0.5 | P (Mask) | R | mAP@0.5 | FPS |
|---|---|---|---|---|---|---|---|
| 0 (CIoU) | 0.955 | 0.957 | 0.963 | 0.954 | 0.940 | 0.952 | 142.6 |
| 0.5 | 0.954 | 0.960 | 0.969 | 0.955 | 0.943 | 0.954 | 140.5 |
| 1 | 0.957 | 0.965 | 0.971 | 0.961 | 0.945 | 0.957 | 138.8 |
| 1.5 | 0.959 | 0.977 | 0.983 | 0.968 | 0.945 | 0.958 | 135.1 |
| Group | LDConv | CA | EFC-FPN | Inner CIoU | P(B) | R | mAP@0.5 | P(M) | R | mAP@0.5 | FPS |
|---|---|---|---|---|---|---|---|---|---|---|---|
| 1 | 0.951 | 0.937 | 0.951 | 0.943 | 0.933 | 0.920 | 125.0 | ||||
| 2 | ✓ | 0.950 | 0.944 | 0.954 | 0.943 | 0.936 | 0.933 | 140.2 | |||
| 3 | ✓ | ✓ | 0.947 | 0.958 | 0.961 | 0.940 | 0.945 | 0.948 | 145.5 | ||
| 4 | ✓ | ✓ | ✓ | 0.955 | 0.957 | 0.963 | 0.954 | 0.940 | 0.952 | 142.6 | |
| 5 | ✓ | ✓ | ✓ | 0.950 | 0.955 | 0.964 | 0.943 | 0.946 | 0.956 | 138.7 | |
| 6 | ✓ | ✓ | ✓ | ✓ | 0.959 | 0.977 | 0.983 | 0.968 | 0.945 | 0.958 | 135.1 |
Disclaimer/Publisher’s Note: The statements, opinions and data contained in all publications are solely those of the individual author(s) and contributor(s) and not of MDPI and/or the editor(s). MDPI and/or the editor(s) disclaim responsibility for any injury to people or property resulting from any ideas, methods, instructions or products referred to in the content. |
© 2025 by the authors. Licensee MDPI, Basel, Switzerland. This article is an open access article distributed under the terms and conditions of the Creative Commons Attribution (CC BY) license (https://creativecommons.org/licenses/by/4.0/).
Share and Cite
Xie, Y.; Chen, L. CBLN-YOLO: An Improved YOLO11n-Seg Network for Cotton Topping in Fields. Agronomy 2025, 15, 996. https://doi.org/10.3390/agronomy15040996
Xie Y, Chen L. CBLN-YOLO: An Improved YOLO11n-Seg Network for Cotton Topping in Fields. Agronomy. 2025; 15(4):996. https://doi.org/10.3390/agronomy15040996
Chicago/Turabian StyleXie, Yufei, and Liping Chen. 2025. "CBLN-YOLO: An Improved YOLO11n-Seg Network for Cotton Topping in Fields" Agronomy 15, no. 4: 996. https://doi.org/10.3390/agronomy15040996
APA StyleXie, Y., & Chen, L. (2025). CBLN-YOLO: An Improved YOLO11n-Seg Network for Cotton Topping in Fields. Agronomy, 15(4), 996. https://doi.org/10.3390/agronomy15040996
