YOLO-Peach: A High-Performance Lightweight YOLOv8s-Based Model for Accurate Recognition and Enumeration of Peach Seedling Fruits
Abstract
1. Introduction
- To engineer a sophisticated detection model for peach seedling fruits that capitalizes on YOLOv8s, with the aim of refining the precision of thinning practices and offering robust preliminary yield estimations within peach orchards.
- To advance model lightweighting: To devise a cost-effective, streamlined YOLOv8s model that can be seamlessly integrated into the agricultural landscape, even within the scope of limited resources.
- To amplify the precision of the lightweight model: To integrate advanced deep learning methodologies, with a particular focus on the optimized YOLOv8s algorithm, to significantly elevate the accuracy of peach seedling fruit detection and curtail instances of both oversight and false positives.
2. Materials and Methods
2.1. Establishment of the Peach Seedling Fruit Dataset
2.2. Improvement of the YOLOv8s Model
2.2.1. The Basic Network Architecture of YOLOv8s
2.2.2. Enhancing the YOLOv8 Backbone Network Using MobileNetV3
2.2.3. Improving YOLOv8s Small Object Detection Capability with the BiFPN Structure
2.2.4. The Lightweight Spatial and Channel Reconstruction Convolution
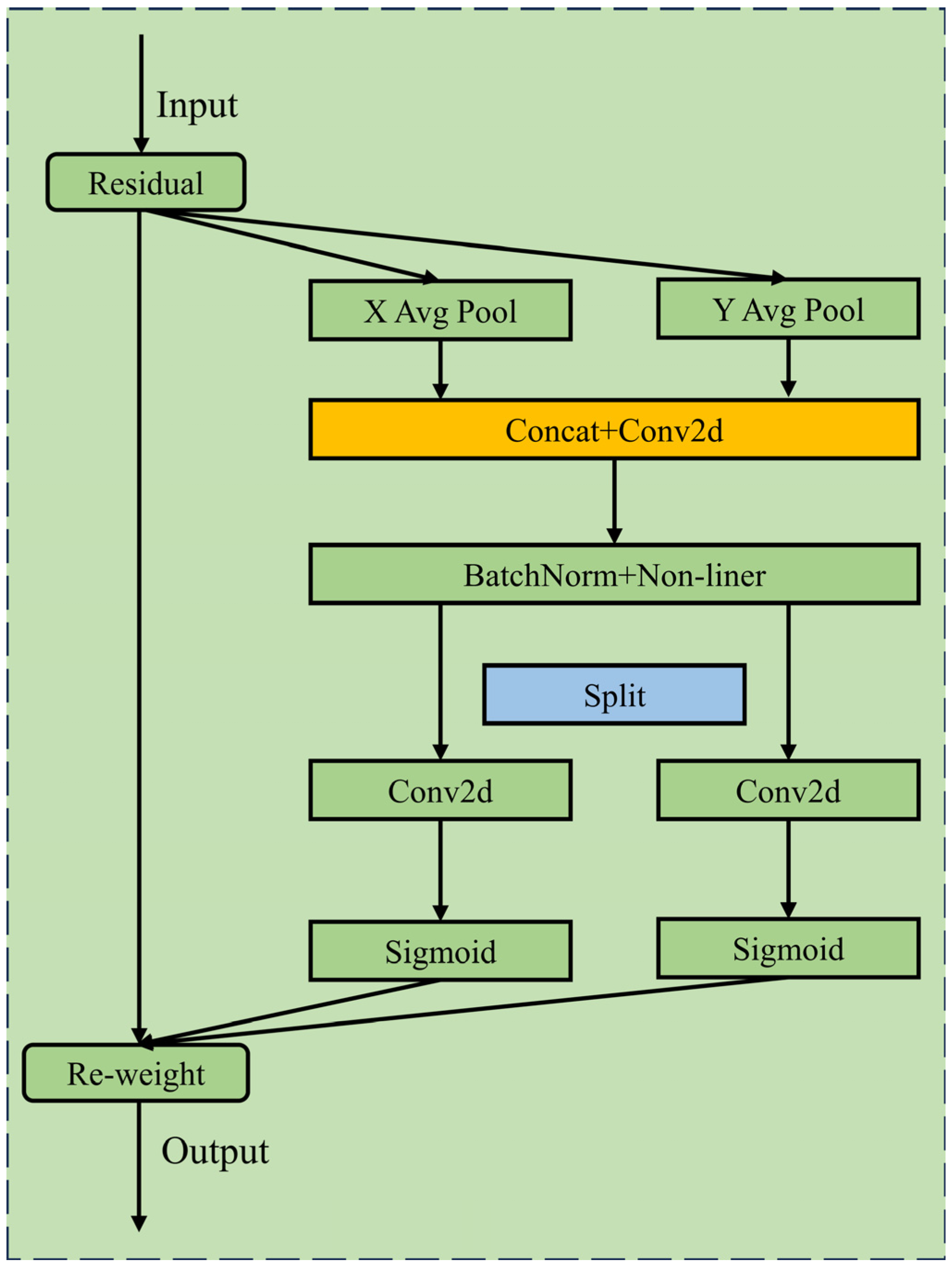
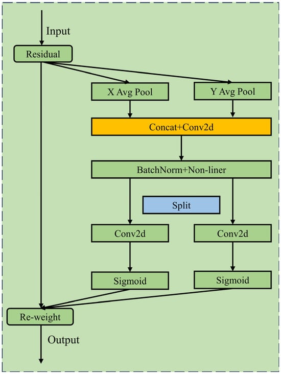
2.2.5. Coordinate Attention Mechanism
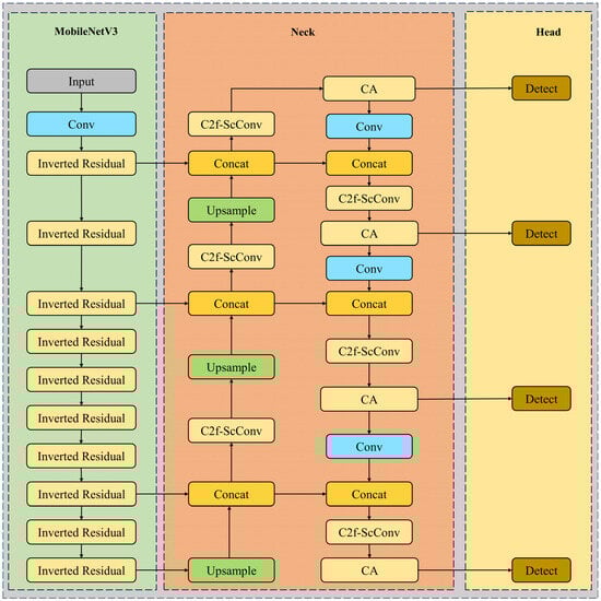
2.2.6. The Improved Network Structure Based on YOLOv8s
2.3. The Experimental Setup
2.4. Evaluation Index
3. Results
3.1. The Comparison of Experimental Results with Other Models
3.2. Ablation Experiments
4. Discussion
5. Conclusions
Author Contributions
Funding
Data Availability Statement
Acknowledgments
Conflicts of Interest
References
- Wang, Q.; Wu, D.; Sun, Z.; Zhou, M.; Cui, D.; Xie, L.; Hu, D.; Rao, X.; Jiang, H.; Ying, Y. Design, integration, and evaluation of a robotic peach packaging system based on deep learning. Comput. Electron. Agric. 2023, 211, 108013. [Google Scholar] [CrossRef]
- Byrne, D.H.; Raseira, M.B.; Bassi, D.; Piagnani, M.C.; Gasic, K.; Reighard, G.L.; Moreno, M.A.; Pérez, S. Peach. Fruit Breed. 2012, 505–569. [Google Scholar] [CrossRef]
- Sun, L.; Yao, J.; Cao, H.; Chen, H.; Teng, G. Improved YOLOv5 Network for Detection of Peach Blossom Quantity. Agriculture 2024, 14, 126. [Google Scholar] [CrossRef]
- Lakso, A.N.; Robinson, T.L. Principles of orchard systems management optimizing supply, demand and partitioning in apple trees. Acta Hortic. 1997, 451, 405–416. [Google Scholar] [CrossRef]
- Costa, G.; Botton, A.; Vizzotto, G. Fruit thinning: Advances and trends. Hortic. Rev. 2018, 46, 185–226. [Google Scholar]
- Sutton, M.; Doyle, J.; Chavez, D.; Malladi, A. Optimizing fruit-thinning strategies in peach (Prunus persica) production. Horticulturae 2020, 6, 41. [Google Scholar] [CrossRef]
- Vanheems, B. How to Thin Fruit for a Better Harvest. 2015. Available online: https://www.growveg.com/guides/how-to-thin-fruit-for-a-better-harvest/ (accessed on 2 June 2024).
- Kukunda, C.B.; Duque-Lazo, J.; González-Ferreiro, E.; Thaden, H.; Kleinn, C. Ensemble classification of individual Pinus crowns from multispectral satellite imagery and airborne LiDAR. Int. J. Appl. Earth Obs. Geoinf. 2018, 65, 12–23. [Google Scholar] [CrossRef]
- Costa, G.; Botton, A. Thinning in peach: Past, present and future of an indispensable practice. Sci. Hortic. 2022, 296, 110895. [Google Scholar] [CrossRef]
- Bhattarai, U.; Zhang, Q.; Karkee, M. Design, integration, and field evaluation of a robotic blossom thinning system for tree fruit crops. J. Field Robot. 2024, 41, 1366–1385. [Google Scholar] [CrossRef]
- Southwick, S.M.; Weis, K.G.; Yeager, J.T. Bloom Thinning ‘Loadel’ Cling Peach with a Surfactant. J. Am. Soc. Hortic. Sci. 1996, 121, 334–338. [Google Scholar] [CrossRef]
- Henila, M.; Chithra, P. Segmentation using fuzzy cluster-based thresholding method for apple fruit sorting. IET Image Process. 2020, 14, 4178–4187. [Google Scholar] [CrossRef]
- Hussain, M.; He, L.; Schupp, J.; Lyons, D.; Heinemann, P. Green fruit segmentation and orientation estimation for robotic green fruit thinning of apples. Comput. Electron. Agric. 2023, 207, 107734. [Google Scholar] [CrossRef]
- Tian, M.; Zhang, J.; Yang, Z.; Li, M.; Li, J.; Zhao, L. Detection of early bruises on apples using near-infrared camera imaging technology combined with adaptive threshold segmentation algorithm. J. Food Process Eng. 2024, 47, e14500. [Google Scholar] [CrossRef]
- Zhang, F.; Zhang, P.; Wang, L.; Cao, R.; Wang, X.; Huang, J. Research on lightweight crested ibis detection algorithm based on YOLOv5s. J. Xi’an Jiaotong Univ. 2023, 57, 110–121. [Google Scholar]
- Zhang, Z.; Luo, M.; Guo, S.; Liu, G.; Li, S.; Zhang, Y. Cherry fruit detection method in natural scene based on improved yolo v5. Trans. Chin. Soc. Agric. Mach. 2022, 53, 232–240. [Google Scholar]
- LeCun, Y.; Bengio, Y.; Hinton, G. Deep learning. Nature 2015, 521, 436–444. [Google Scholar] [CrossRef]
- Lin, Y.; Huang, Z.; Liang, Y.; Liu, Y.; Jiang, W. AG-YOLO: A Rapid Citrus Fruit Detection Algorithm with Global Context Fusion. Agriculture 2024, 14, 114. [Google Scholar] [CrossRef]
- Chakraborty, S.K.; Subeesh, A.; Dubey, K.; Jat, D.; Chandel, N.S.; Potdar, R.; Rao, N.G.; Kumar, D. Development of an optimally designed real-time automatic citrus fruit grading–sorting machine leveraging computer vision-based adaptive deep learning model. Eng. Appl. Artif. Intell. 2023, 120, 105826. [Google Scholar] [CrossRef]
- Mirbod, O.; Choi, D.; Heinemann, P.H.; Marini, R.P.; He, L. On-tree apple fruit size estimation using stereo vision with deep learning-based occlusion handling. Biosyst. Eng. 2023, 226, 27–42. [Google Scholar] [CrossRef]
- Rajasekar, L.; Sharmila, D.; Rameshkumar, M.; Yuwaraj, B.S. Performance Analysis of Fruits Classification System Using Deep Learning Techniques. In Advances in Machine Learning and Computational Intelligence; Patnaik, S., Yang, X.S., Sethi, I., Eds.; Algorithms for Intelligent Systems; Springer: Singapore, 2021. [Google Scholar] [CrossRef]
- Xiao, F.; Wang, H.; Xu, Y.; Zhang, R. Fruit detection and recognition based on deep learning for automatic harvesting: An overview and review. Agronomy 2023, 13, 1625. [Google Scholar] [CrossRef]
- Basri, H.; Syarif, I.; Sukaridhoto, S. Faster R-CNN implementation method for multi-fruit detection using tensorflow platform. In Proceedings of the IEEE International Conference on Robotics and Automation (ICRA), Brisbane, QLD, Australia, 21–25 May 2018; pp. 7166–7172. [Google Scholar] [CrossRef]
- Gao, F.; Fu, L.; Zhang, X.; Majeed, Y.; Li, R.; Karkee, M.; Zhang, Q. Multi-class fruit-on-plant detection for apple in SNAP system using Faster R-CNN. Comput. Electron. Agric. 2020, 176, 105634. [Google Scholar] [CrossRef]
- Xu, D.; Xiong, H.; Liao, Y.; Wang, H.; Yuan, Z.; Yin, H. EMA-YOLO: A Novel Target-Detection Algorithm for Immature Yellow Peach Based on YOLOv8. Sensors 2024, 24, 3783. [Google Scholar] [CrossRef] [PubMed]
- Vasconez, J.P.; Delpiano, J.; Vougioukas, S.; Cheein, F.A. Comparison of convolutional neural networks in fruit detection and counting: A comprehensive evaluation. Comput. Electron. Agric. 2020, 173, 105348. [Google Scholar] [CrossRef]
- Jia, W.; Wei, J.; Zhang, Q.; Pan, N.; Niu, Y.; Yin, X.; Ding, Y.; Ge, X. Accurate segmentation of green fruit based on optimized mask RCNN application in complex orchard. Front. Plant Sci. 2022, 13, 955256. [Google Scholar] [CrossRef]
- Gai, R.; Chen, N.; Yuan, H. A detection algorithm for cherry fruits based on the improved YOLO-v4 model. Neural Comput. Appl. 2023, 35, 13895–13906. [Google Scholar] [CrossRef]
- Wang, D.; He, D. Channel pruned YOLO V5s-based deep learning approach for rapid and accurate apple fruitlet detection before fruit thinning. Biosyst. Eng. 2021, 210, 271–281. [Google Scholar] [CrossRef]
- Bai, Y.; Yu, J.; Yang, S.; Ning, J. An improved YOLO algorithm for detecting flowers and fruits on strawberry seedlings. Biosyst. Eng. 2024, 237, 1–12. [Google Scholar] [CrossRef]
- Liu, G.; Hu, Y.; Chen, Z.; Guo, J.; Ni, P. Lightweight object detection algorithm for robots with improved YOLOv5. Eng. Appl. Artif. Intell. 2023, 123, 106217. [Google Scholar] [CrossRef]
- Zeng, S.; Yang, W.; Jiao, Y.; Geng, L.; Chen, X. SCA-YOLO: A new small object detection model for UAV images. Vis. Comput. 2024, 40, 1787–1803. [Google Scholar] [CrossRef]
- Arifando, R.; Eto, S.; Wada, C. Improved YOLOv5-based lightweight object detection algorithm for people with visual impairment to detect buses. Appl. Sci. 2023, 13, 5802. [Google Scholar] [CrossRef]
- Deng, L.; Bi, L.; Li, H.; Chen, H.; Duan, X.; Lou, H.; Zhang, H.; Bi, J.; Liu, H. Lightweight aerial image object detection algorithm based on improved YOLOv5s. Sci. Rep. 2023, 13, 7817. [Google Scholar] [CrossRef] [PubMed]
- Zhang, H.; Zhou, X.; Shi, Y.; Guo, X.; Liu, H. Object Detection Algorithm of Transmission Lines Based on Improved YOLOv5 Framework. J. Sens. 2024, 2024, 5977332. [Google Scholar] [CrossRef]
- Yang, G.; Wang, J.; Nie, Z.; Yang, H.; Yu, S. A lightweight YOLOv8 tomato detection algorithm combining feature enhancement and attention. Agronomy 2023, 13, 1824. [Google Scholar] [CrossRef]
- Howard, A.; Sandler, M.; Chu, G.; Chen, L.-C.; Chen, B.; Tan, M.; Wang, W.; Zhu, Y.; Pang, R.; Vasudevan, V. Searching for mobilenetv3. In Proceedings of the IEEE/CVF International Conference on Computer Vision, Seoul, Republic of Korea, 27 October–2 November 2019; pp. 1314–1324. [Google Scholar]
- Tan, M.; Chen, B.; Pang, R.; Vasudevan, V.; Sandler, M.; Howard, A.; Le, Q.V. Mnasnet: Platform-aware neural architecture search for mobile. In Proceedings of the IEEE/CVF Conference on Computer Vision and Pattern Recognition, Long Beach, CA, USA, 15–20 June 2019; pp. 2820–2828. [Google Scholar]
- Wang, X.; Gao, H.; Jia, Z.; Li, Z. BL-YOLOv8: An improved road defect detection model based on YOLOv8. Sensors 2023, 23, 8361. [Google Scholar] [CrossRef] [PubMed]
- Li, J.; Wen, Y.; He, L. Scconv: Spatial and channel reconstruction convolution for feature redundancy. In Proceedings of the IEEE/CVF Conference on Computer Vision and Pattern Recognition, Vancouver, BC, Canada, 17–24 June 2023; pp. 6153–6162. [Google Scholar]
- Ju, Z.; Zhou, Z.; Qi, Z.; Yi, C. H2MaT-Unet: Hierarchical hybrid multi-axis transformer based Unet for medical image segmentation. Comput. Biol. Med. 2024, 174, 108387. [Google Scholar] [CrossRef] [PubMed]
- Hou, Q.; Zhou, D.; Feng, J. Coordinate attention for efficient mobile network design. In Proceedings of the IEEE/CVF Conference on Computer Vision and Pattern Recognition, Nashville, TN, USA, 20–25 June 2021; pp. 13713–13722. [Google Scholar]
- Guo, G.; Zhang, Z. Road damage detection algorithm for improved YOLOv5. Sci. Rep. 2022, 12, 15523. [Google Scholar] [CrossRef]
- Jia, L.; Wang, T.; Chen, Y.; Zang, Y.; Li, X.; Shi, H.; Gao, L. MobileNet-CA-YOLO: An improved YOLOv7 based on the MobileNetV3 and attention mechanism for Rice pests and diseases detection. Agriculture 2023, 13, 1285. [Google Scholar] [CrossRef]
- Shang, J.; Wang, J.; Liu, S.; Wang, C.; Zheng, B. Small target detection algorithm for UAV aerial photography based on improved YOLOv5s. Electronics 2023, 12, 2434. [Google Scholar] [CrossRef]
- Juanjuan, Z.; Xiaohan, H.; Zebang, Q.; Guangqiang, Y. Small Object Detection Algorithm Combining Coordinate Attention Mechanism and P2-BiFPN Structure. In Proceedings of the International Conference on Computer Engineering and Networks, Wuxi, China, 3–5 November 2023; Springer Nature: Singapore, 2023; pp. 268–277. [Google Scholar]
- Li, G.; Shi, G.; Jiao, J. YOLOv5-KCB: A new method for individual pig detection using optimized K-means, CA attention mechanism and a bi-directional feature pyramid network. Sensors 2023, 23, 5242. [Google Scholar] [CrossRef]















| Model | P | R | mAP50 | mAP50-95 |
|---|---|---|---|---|
| YOLO-Peach | 0.979 | 0.979 | 0.993 | 0.867 |
| YOLOv5s | 0.947 | 0.937 | 0.981 | 0.834 |
| YOLOv8s | 0.952 | 0.936 | 0.982 | 0.843 |
| YOLOv7-tiny-silu | 0.945 | 0.836 | 0.935 | 0.743 |
| Number | MobileNetV3 | p2BiFPN | C2f-ScConv | CA | P | R | mAP50 | mAP50-95 |
|---|---|---|---|---|---|---|---|---|
| 1 | - | - | - | - | 0.952 | 0.936 | 0.982 | 0.843 |
| 2 | √ | - | - | - | 0.944 | 0.924 | 0.975 | 0.821 |
| 3 | √ | √ | - | - | 0.965 | 0.952 | 0.989 | 0.855 |
| 4 | √ | √ | √ | - | 0.978 | 0.965 | 0.991 | 0.860 |
| 5 | √ | √ | √ | √ | 0.979 | 0.979 | 0.993 | 0.867 |
Disclaimer/Publisher’s Note: The statements, opinions and data contained in all publications are solely those of the individual author(s) and contributor(s) and not of MDPI and/or the editor(s). MDPI and/or the editor(s) disclaim responsibility for any injury to people or property resulting from any ideas, methods, instructions or products referred to in the content. |
© 2024 by the authors. Licensee MDPI, Basel, Switzerland. This article is an open access article distributed under the terms and conditions of the Creative Commons Attribution (CC BY) license (https://creativecommons.org/licenses/by/4.0/).
Share and Cite
Shi, Y.; Qing, S.; Zhao, L.; Wang, F.; Yuwen, X.; Qu, M. YOLO-Peach: A High-Performance Lightweight YOLOv8s-Based Model for Accurate Recognition and Enumeration of Peach Seedling Fruits. Agronomy 2024, 14, 1628. https://doi.org/10.3390/agronomy14081628
Shi Y, Qing S, Zhao L, Wang F, Yuwen X, Qu M. YOLO-Peach: A High-Performance Lightweight YOLOv8s-Based Model for Accurate Recognition and Enumeration of Peach Seedling Fruits. Agronomy. 2024; 14(8):1628. https://doi.org/10.3390/agronomy14081628
Chicago/Turabian StyleShi, Yi, Shunhao Qing, Long Zhao, Fei Wang, Xingcan Yuwen, and Menghan Qu. 2024. "YOLO-Peach: A High-Performance Lightweight YOLOv8s-Based Model for Accurate Recognition and Enumeration of Peach Seedling Fruits" Agronomy 14, no. 8: 1628. https://doi.org/10.3390/agronomy14081628
APA StyleShi, Y., Qing, S., Zhao, L., Wang, F., Yuwen, X., & Qu, M. (2024). YOLO-Peach: A High-Performance Lightweight YOLOv8s-Based Model for Accurate Recognition and Enumeration of Peach Seedling Fruits. Agronomy, 14(8), 1628. https://doi.org/10.3390/agronomy14081628

