A Lightweight Cherry Tomato Maturity Real-Time Detection Algorithm Based on Improved YOLOV5n
Abstract
:1. Introduction
2. Materials and Methods
2.1. Data Collection
2.2. Data Processing
3. Detection Method of Tomato Ripeness
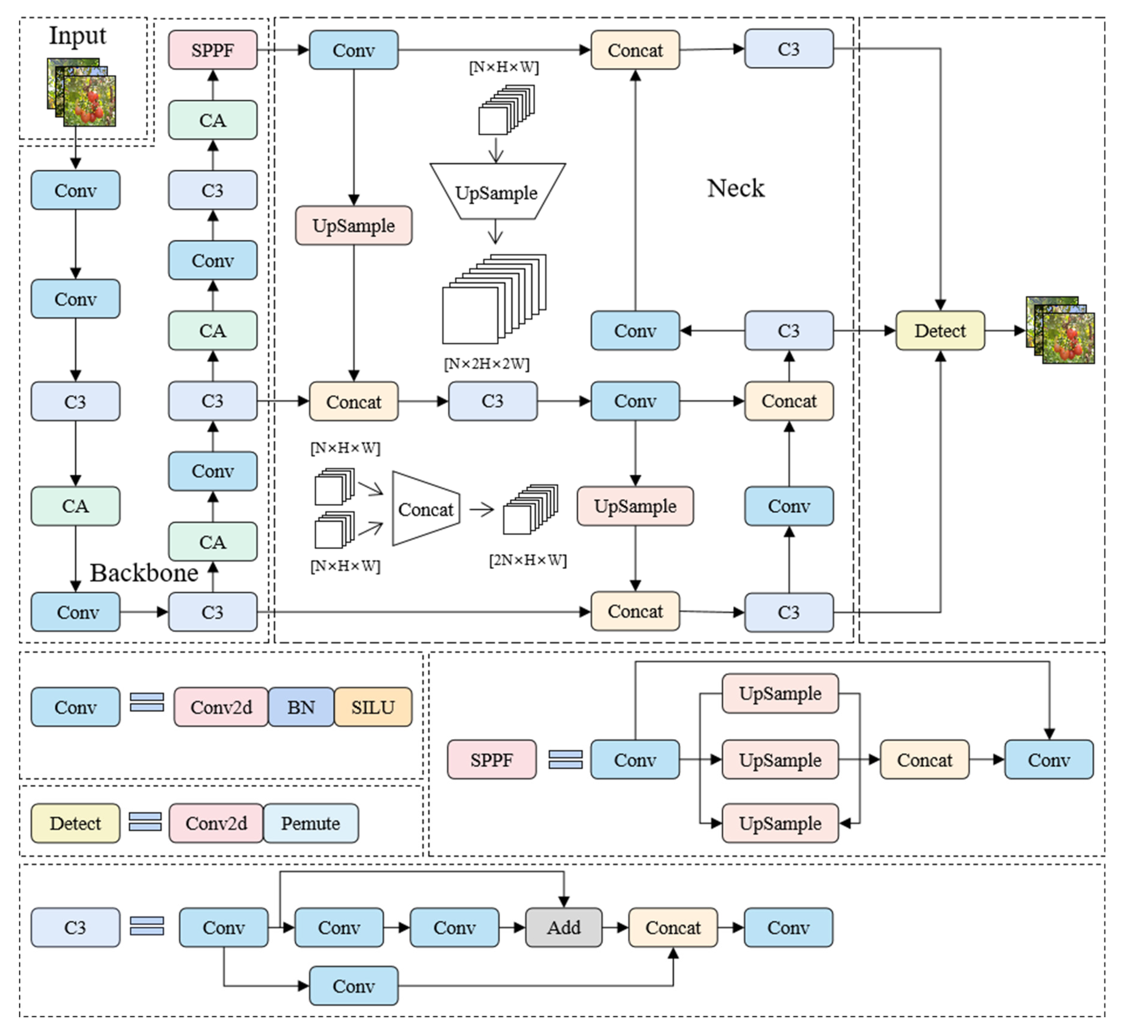
3.1. Improved I-YOLOv5n Network Model Design
3.2. The k-Means++ Algorithm
- Select a data point randomly from dataset as the initial clustering center, denoted as .
- Compute the shortest distance between every data point and the chosen cluster center . Then, determine the next cluster center using the roulette algorithm, where its probability is directly proportional to the square of the distance. The data point corresponding to the highest value of will be selected as the subsequent cluster center .
- Repeating step 2, continue the process until k cluster centers have been selected. Assign the data points to their closest cluster center, and then update the cluster center’s location based on the assigned data points.
- Continue to repeat steps 2 and 3 until either the cluster center remains unchanged or a predetermined number of iterations is reached.
3.3. Coordinate Attention Mechanism
- Coordinate Information Embedding
- 2.
- Coordinate Attention Generation
3.4. Bounding Box Regression Loss with Dynamic Focusing Mechanism
4. Test Environment and Parameter Settings
4.1. Test Platform
4.2. Network Training Parameter Settings
4.3. Model Evaluation Indicators
5. Experimental Results and Analysis
5.1. Improved I-YOLOv5 Object Detection Network
5.2. Ablation Experiments
5.3. Comparison of Different Attention Mechanisms
5.4. Comparison with Other Deep Learning Models
6. Conclusions
Author Contributions
Funding
Data Availability Statement
Acknowledgments
Conflicts of Interest
References
- Wang, Z.; Xun, Y.; Wang, Y.; Yang, Q. Review of smart robots for fruit and vegetable picking in agriculture. Int. J. Agric. Biol. Eng. 2022, 15, 33–54. [Google Scholar]
- Miao, Z.; Yu, X.; Li, N.; Zhang, Z.; He, C.; Li, Z.; Deng, C.; Sun, T. Efficient tomato harvesting robot based on image processing and deep learning. Precis. Agric. 2023, 24, 254–287. [Google Scholar]
- Ukwuoma, C.C.; Zhiguang, Q.; Bin Heyat, M.B.; Ali, L.; Almaspoor, Z.; Monday, H.N. Recent advancements in fruit detection and classification using deep learning techniques. Math. Probl. Eng. 2022, 2022, 9210947. [Google Scholar]
- Nassiri, S.M.; Tahavoor, A.; Jafari, A. Fuzzy logic classification of mature tomatoes based on physical properties fusion. Inf. Process. Agric. 2022, 9, 547–555. [Google Scholar]
- Tang, Y.; Chen, M.; Wang, C.; Luo, L.; Li, J.; Lian, G.; Zou, X. Recognition and localization methods for vision-based fruit picking robots: A review. Front. Plant Sci. 2020, 11, 510. [Google Scholar] [PubMed]
- Bai, Y.; Mao, S.; Zhou, J.; Zhang, B. Clustered tomato detection and picking point location using machine learning-aided image analysis for automatic robotic harvesting. Precis. Agric 2023, 24, 727–743. [Google Scholar]
- Hua, X.; Li, H.; Zeng, J.; Han, C.; Chen, T.; Tang, L.; Luo, Y. A Review of Target Recognition Technology for Fruit Picking Robots: From Digital Image Processing to Deep Learning. Appl. Sci. 2023, 13, 4160. [Google Scholar]
- Surya Prabha, D.; Satheesh Kumar, J. Assessment of banana fruit maturity by image processing technique. J. Food Sci. Technol. 2015, 52, 1316–1327. [Google Scholar]
- Liu, T.H.; Ehsani, R.; Toudeshki, A.; Zou, X.J.; Wang, H.J. Identifying immature and mature pomelo fruits in trees by elliptical model fitting in the Cr–Cb color space. Precis. Agric. 2019, 20, 138–156. [Google Scholar]
- Lin, G.; Tang, Y.; Zou, X.; Cheng, J.; Xiong, J. Fruit detection in natural environment using partial shape matching and probabilistic Hough transform. Precis. Agric. 2020, 21, 160–177. [Google Scholar]
- Bron, I.U.; Ribeiro, R.V.; Azzolini, M.; Jacomino, A.P.; Machado, E.C. Chlorophyll fluorescence as a tool to evaluate the ripening of ‘Golden’papaya fruit. Postharvest Biol. Technol. 2004, 33, 163–173. [Google Scholar]
- Kurtulmus, F.; Lee, W.S.; Vardar, A. Green citrus detection using ‘eigenfruit’, color and circular Gabor texture features under natural outdoor conditions. Comput. Electron. Agric. 2011, 78, 140–149. [Google Scholar] [CrossRef]
- Kaur, H.; Sawhney, B.K.; Jawandha, S.K. Evaluation of plum fruit maturity by image processing techniques. J. Food Sci. Technol. 2018, 55, 3008–3015. [Google Scholar] [CrossRef]
- Yin, S.; Meng, L.; Liu, J. A new apple segmentation and recognition method based on modified fuzzy C-means and hough transform. J. Appl. Sci. Eng. 2019, 22, 349–354. [Google Scholar]
- Tawakal, H.A.; Prayoga, A. The Development of Methods for Detecting Melon Maturity Level Based on Fruit Skin Texture Using the Histogram of Oriented Gradients and the Support Vector Machine. In Proceedings of the 2019 Fourth International Conference on Informatics and Computing (ICIC), Semarang, Indonesia, 16–19 October 2019; pp. 1–4. [Google Scholar]
- Dong, S.; Wang, P.; Abbas, K. A survey on deep learning and its applications. Comput. Sci. Rev. 2021, 40, 100379. [Google Scholar] [CrossRef]
- Gai, R.; Chen, N.; Yuan, H. A detection algorithm for cherry fruits based on the improved YOLO-v4 model. Neural Comput. Appl. 2021, 35, 13895–13906. [Google Scholar] [CrossRef]
- Wang, L.; Qin, M.; Lei, J.; Wang, X.; Tan, K. Blueberry maturity recognition method based on improved YOLOv4-Tiny. Trans. Chin. Soc. Agric. Eng. 2021, 37, 170–178. [Google Scholar]
- Wang, L.; Zhao, Y.; Xiong, Z.; Wang, S.; Li, Y.; Lan, Y. Fast and precise detection of litchi fruits for yield estimation based on the improved YOLOv5 model. Front. Plant Sci. 2022, 13, 965425. [Google Scholar] [CrossRef]
- Niu, Y.; Lu, M.; Liang, X.; Wu, Q.; Mu, J. YOLO-plum: A high precision and real-time improved algorithm for plum recognition. PLoS ONE 2023, 18, e0287778. [Google Scholar]
- Chen, S.; Xiong, J.; Jiao, J.; Xie, Z.; Huo, Z.; Hu, W. Citrus fruits maturity detection in natural environments based on convolutional neural networks and visual saliency map. Precis. Agric. 2022, 23, 1515–1531. [Google Scholar] [CrossRef]
- Syahrir, W.M.; Suryanti, A.; Connsynn, C. Color grading in tomato maturity estimator using image processing technique. In Proceedings of the 2009 2nd IEEE International Conference on Computer Science and Information Technology, Beijing, China, 8–11 August 2009; pp. 276–280. [Google Scholar]
- Gómez, A.H.; Hu, G.; Wang, J.; Pereira, A.G. Evaluation of tomato maturity by electronic nose 2006. Comput. Electron. Agric. 2006, 54, 44–52. [Google Scholar]
- Huang, Y.; Si, W.; Chen, K.; Sun, Y. Assessment of tomato maturity in different layers by spatially resolved spectroscopy. Sensors 2020, 20, 7229. [Google Scholar] [CrossRef]
- Su, F.; Zhao, Y.; Wang, G.; Liu, P.; Yan, Y.; Zu, L. Tomato Maturity Classification Based on SE-YOLOv3-MobileNetV1 Network under Nature Greenhouse Environment. Agronomy 2022, 12, 1638. [Google Scholar] [CrossRef]
- Li, R.; Ji, Z.; Hu, S.; Huang, X.; Yang, J.; Li, W. Tomato Maturity Recognition Model Based on Improved YOLOv5 in Greenhouse. Agronomy 2023, 13, 603. [Google Scholar] [CrossRef]
- Lawal, O.M. Development of tomato detection model for robotic platform using deep learning. Multimed. Tools Appl. 2021, 80, 26751–26772. [Google Scholar]
- He, K.; Gkioxari, G.; Dollár, P.; Girshick, R. Mask r-cnn. In Proceedings of the IEEE International Conference on Computer Vision, Venice, Italy, 22–29 October 2017; pp. 2961–2969. [Google Scholar]
- Girshick, R. Fast r-cnn. In Proceedings of the IEEE International Conference on Computer Vision, Santiago, Chile, 7–13 December 2015; pp. 1440–1448. [Google Scholar]
- Ren, S.; He, K.; Girshick, R.; Sun, J. Faster r-cnn: Towards real-time object detection with region proposal networks. Adv. Neural Inf. Process. Syst. 2015, 28, 1–9. [Google Scholar]
- Redmon, J.; Divvala, S.; Girshick, R.; Farhadi, A. You only look once: Unified, real-time object detection. In Proceedings of the IEEE Conference on Computer Vision and Pattern Recognition, Las Vegas, NV, USA, 26 June–1 July 2016; pp. 779–788. [Google Scholar]
- Redmon, J.; Farhadi, A. YOLO9000: Better, faster, stronger. In Proceedings of the IEEE Conference on Computer Vision and Pattern Recognition, Honolulu, HI, USA, 21–26 July 2017; pp. 7263–7271. [Google Scholar]
- Redmon, J.; Farhadi, A. Yolov3: An incremental improvement. arXiv 2018, arXiv:1804.02767. [Google Scholar]
- Bochkovskiy, A.; Wang, C.Y.; Liao, H.Y.M. Yolov4: Optimal speed and accuracy of object detection. arXiv 2020, arXiv:2004.10934. [Google Scholar]
- Li, C.; Li, L.; Jiang, H.; Weng, K.; Geng, Y.; Li, L.; Ke, Z.; Li, Q.; Cheng, M.; Nie, W.; et al. YOLOv6: A single-stage object detection framework for industrial applications. arXiv 2022, arXiv:2209.02976. [Google Scholar]
- Wang, C.Y.; Bochkovskiy, A.; Liao, H.Y.M. YOLOv7: Trainable bag-of-freebies sets new state-of-the-art for real-time object detectors. In Proceedings of the IEEE/CVF Conference on Computer Vision and Pattern Recognition 2023, Vancouver, BC, Canada, 18–22 June 2023; pp. 7464–7475. [Google Scholar]
- Liu, W.; Anguelov, D.; Erhan, D.; Szegedy, C.; Reed, S.; Fu, C.Y.; Berg, A.C. Ssd: Single shot multibox detector. In Proceedings of the Computer Vision–ECCV 2016: 14th European Conference, Amsterdam, The Netherlands, 11–14 October 2016; pp. 21–37. [Google Scholar]
- Tan, M.; Pang, R.; Le, Q.V. Efficientdet: Scalable and efficient object detection. In Proceedings of the IEEE/CVF Conference on Computer Vision and Pattern Recognition, Seattle, WA, USA, 13–19 June 2020; pp. 10781–10790. [Google Scholar]
- Zheng, Z.; Wang, P.; Liu, W.; Li, J.; Ye, R.; Ren, D. Distance-IoU loss: Faster and better learning for bounding box regression. In Proceedings of the AAAI Conference on Artificial Intelligence, New York, NY, USA, 7–12 February 2020; Volume 34, pp. 12993–13000. [Google Scholar]
- Jiang, Z.; Zhao, L.; Li, S.; Jia, Y. Real-time object detection method for embedded devices. In Proceedings of the Computer Vision and Pattern Recognition, Seattle, WA, USA, 13–19 June 2020. [Google Scholar]
- Arthur, D.; Vassilvitskii, S. K-means++ the advantages of careful seeding. In Proceedings of the Eighteenth Annual ACM-SIAM Symposium on Discrete Algorithms, New Orleans, LA, USA, 7–9 January 2007; pp. 1027–1035. [Google Scholar]
- Hou, Q.; Zhou, D.; Feng, J. Coordinate attention for efficient mobile network design. In Proceedings of the IEEE/CVF Conference on Computer Vision and Pattern Recognition, Nashville, TN, USA, 20–25 June 2021; pp. 13713–13722. [Google Scholar]
- Tong, Z.; Chen, Y.; Xu, Z.; Yu, R. Wise-IoU: Bounding Box Regression Loss with Dynamic Focusing Mechanism. arXiv 2023, arXiv:2301.10051. [Google Scholar]
- Hartigan, J.A.; Wong, M.A. Algorithm AS 136: A k-means clustering algorithm. J. R. Stat. Soc. 1979, 28, 100–108. [Google Scholar]
- Woo, S.; Park, J.; Lee, J.Y.; Kweon, I.S. Cbam: Convolutional block attention module. In Proceedings of the European Conference on Computer Vision (ECCV), Munich, Germany, 8–14 December 2018; pp. 3–19. [Google Scholar]
- Wang, Q.; Wu, B.; Zhu, P.; Li, P.; Zuo, W.; Hu, Q. ECA-Net: Efficient channel attention for deep convolutional neural networks. In Proceedings of the IEEE/CVF Conference on Computer Vision and Pattern Recognition, Seattle, DC, USA, 14–19 June 2020; pp. 11534–11542. [Google Scholar]
- Hu, J.; Shen, L.; Sun, G. Squeeze-and-excitation networks. In Proceedings of the IEEE Conference on Computer Vision and Pattern Recognition, Salt Lake City, UT, USA, 18–23 June 2018; pp. 7132–7141. [Google Scholar]
- Yang, L.; Zhang, R.Y.; Li, L.; Xie, X. Simam: A simple, parameter-free attention module for convolutional neural networks. In Proceedings of the International Conference on Machine Learning, Virtual, 18–24 July 2021; pp. 11863–11874. [Google Scholar]













| Network | P/% | R/% | mAP@0.5/% | F1/% | Test time/ms | Model Size (M) |
|---|---|---|---|---|---|---|
| I-YOLOv5n | 95 | 92 | 95.2 | 93.5 | 5.3 | 4.4 |
| YOLOv5n | 93.6 | 90.6 | 94.9 | 92 | 6.5 | 3.9 |
| Network | P/% | R/% | mAP@0.5 /% | F1/% | Model Size (M) |
|---|---|---|---|---|---|
| YOLOv5n | 93.6 | 90.6 | 94.9 | 92 | 3.9 |
| + K-means++ | 96.1 | 88.7 | 95.3 | 92.3 | 3.9 |
| + CA | 95.2 | 90.1 | 95 | 92.6 | 4.4 |
| + WIoU | 97 | 88 | 94.7 | 92.3 | 3.9 |
| + K-means++ + CA | 94.2 | 90 | 94.3 | 92.1 | 4.4 |
| + CA+ WIoU | 92.7 | 91.3 | 94.6 | 92 | 4.4 |
| + K-means++ + CA+ WIoU | 95 | 92 | 95.2 | 93.5 | 4.4 |
| Attention Mechanism | P/% | R/% | mAP@0.5/% | Layers | Parameters | Model Size (MB) |
|---|---|---|---|---|---|---|
| CA | 95.2 | 90.1 | 95 | 253 | 2,025,391 | 4.4 |
| CBAM | 94.3 | 90.9 | 94.5 | 257 | 1,936,343 | 4.2 |
| ECA | 93.5 | 90.5 | 94.7 | 229 | 1,761,883 | 3.9 |
| SE | 94.6 | 88.7 | 94.6 | 237 | 1,935,951 | 4.2 |
| Sim AM | 94.5 | 91.6 | 95.2 | 221 | 1,761,871 | 3.9 |
| Model | P/% | R/% | mAP@0.5/% | F1/% | Test Time/ms | Model Size (MB) |
|---|---|---|---|---|---|---|
| I-YOLOv5n | 95.0 | 92.0 | 95.2 | 93.5 | 5.3 | 4.4 |
| YOLOv5n | 93.6 | 90.6 | 94.9 | 92.0 | 6.5 | 3.9 |
| YOLOv5s | 94.6 | 89.5 | 94.7 | 91.9 | 7.1 | 14.4 |
| YOLOv7 | 94.3 | 88.9 | 94.0 | 91.8 | 27.8 | 74.8 |
| YOLOv8n | 93.8 | 88.7 | 94.5 | 91.2 | 6.4 | 6.2 |
| YOLOv8s | 94.1 | 90.4 | 95.1 | 92.0 | 8.1 | 22.5 |
Disclaimer/Publisher’s Note: The statements, opinions and data contained in all publications are solely those of the individual author(s) and contributor(s) and not of MDPI and/or the editor(s). MDPI and/or the editor(s) disclaim responsibility for any injury to people or property resulting from any ideas, methods, instructions or products referred to in the content. |
© 2023 by the authors. Licensee MDPI, Basel, Switzerland. This article is an open access article distributed under the terms and conditions of the Creative Commons Attribution (CC BY) license (https://creativecommons.org/licenses/by/4.0/).
Share and Cite
Wang, C.; Wang, C.; Wang, L.; Wang, J.; Liao, J.; Li, Y.; Lan, Y. A Lightweight Cherry Tomato Maturity Real-Time Detection Algorithm Based on Improved YOLOV5n. Agronomy 2023, 13, 2106. https://doi.org/10.3390/agronomy13082106
Wang C, Wang C, Wang L, Wang J, Liao J, Li Y, Lan Y. A Lightweight Cherry Tomato Maturity Real-Time Detection Algorithm Based on Improved YOLOV5n. Agronomy. 2023; 13(8):2106. https://doi.org/10.3390/agronomy13082106
Chicago/Turabian StyleWang, Congyue, Chaofeng Wang, Lele Wang, Jing Wang, Jiapeng Liao, Yuanhong Li, and Yubin Lan. 2023. "A Lightweight Cherry Tomato Maturity Real-Time Detection Algorithm Based on Improved YOLOV5n" Agronomy 13, no. 8: 2106. https://doi.org/10.3390/agronomy13082106
APA StyleWang, C., Wang, C., Wang, L., Wang, J., Liao, J., Li, Y., & Lan, Y. (2023). A Lightweight Cherry Tomato Maturity Real-Time Detection Algorithm Based on Improved YOLOV5n. Agronomy, 13(8), 2106. https://doi.org/10.3390/agronomy13082106

