Understanding Changes in the Hydrometeorological Conditions towards Climate-Resilient Agricultural Interventions in Ethiopia
Abstract
1. Introduction
- What are the predicted critical impacts of climate change on agricultural production?
- How do climate variables highly impact rainfed crop production and the livelihoods of subsistence farmers?
- What are the prime impacts that climate change is expected to have on agriculture in the Sahel region?
- How can we improve the resilience of countries’ communities to present and future climate change?
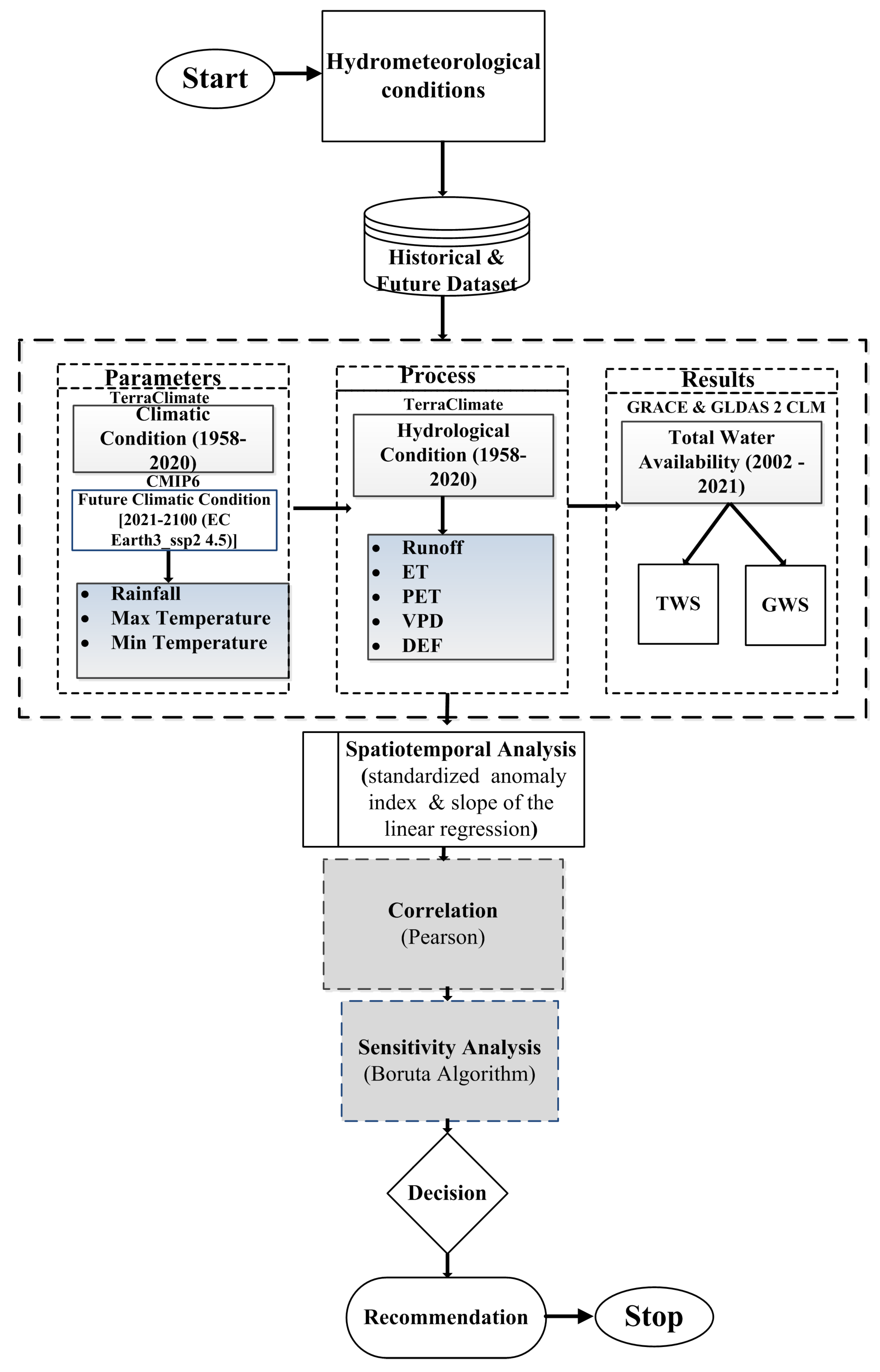
2. Materials and Methods
2.1. Study Area
2.2. Data Used
2.3. Methodology
2.3.1. Mann–Kendall Test
2.3.2. Sen’s Slope Estimator
2.3.3. Linear Regression Analysis
2.3.4. Standardized Anomaly Index
2.3.5. Correlation and Sensitivity Analysis
3. Results
3.1. Analysis of the Spatiotemporal Trend of Historical Climatic Conditions
3.2. Analysis of the Spatiotemporal Trend of Future Climatic Conditions
3.3. Analysis of the Spatiotemporal Trends of Historical Hydrological Conditions
3.4. Analysis of the Spatiotemporal Trends of Current Water Storage Conditions
3.5. Analysis of the Spatiotemporal Trends of Current Terrestrial Water Storage Conditions
3.6. Analysis of the Spatiotemporal Trends of Current Groundwater Storage Conditions
3.7. Correlation Analysis
3.8. Sensitivity Analysis
4. Discussion
5. Climate-Resilient Agriculture and Development Practices
5.1. Soil Resilience
5.2. Adaptation in Crop Varieties
5.3. Water Management
5.4. Conservation Tillage
5.5. Farm Equipment Hiring
5.6. Adaptation of Livestock Systems
6. Recommendations
- Adaptation of appropriate mitigation technologies and agro-advisories for timely crop monitoring.
- Promote conservation agriculture and sustainable mechanization.
- Improved seed varieties that are adapted to be drought-resistant, heat-tolerant and flood tolerant.
- Crop insurance can be used as one of the strategies for CRA.
- Water smart technologies (furrow-irrigated raised bed, micro-irrigation, rainwater harvesting structure, cover-crop method, greenhouse, laser land leveling, reuse of wastewater, deficit irrigation, and drainage management) can help farmers to increase agriculture production under climate uncertainty.
- Adopting a good understanding of conjunctive use and artificial recharge, closely related to water resource management practices.
- To make the best use of surface water from wet periods and groundwater from dry periods for conjunctive use.
- To improve the understanding of how to build social inclusiveness into climate change response integration.
- Improved agriculture water data availability by open-source web service portal.
- Providing financial support for CRA projects.
7. Conclusions
Supplementary Materials
Author Contributions
Funding
Institutional Review Board Statement
Informed Consent Statement
Data Availability Statement
Acknowledgments
Conflicts of Interest
References
- Zong, X.; Liu, X.; Chen, G.; Yin, Y. A deep-understanding framework and assessment indicator system for climate-resilient agriculture. Ecol. Indic. 2022, 136, 108597. [Google Scholar] [CrossRef]
- Masson-Delmotte, V.; Zhai, P.; Pörtner, H.-O.; Debra Roberts, J.; Skea, I.; Shukla, P.R.; Pirani, A. Global Warming of 1.5 °C; An IPCC Special Report on the Impacts of Global Warming; IPCC: Geneva, Switzerland, 2018. [Google Scholar]
- Dube, T.; Moyo, P.; Ncube, M.; Nyathi, D. The Impact of Climate Change on Agro-Ecological Based Livelihoods in Africa: A Review. J. Sustain. Dev. 2016, 9, 256. [Google Scholar] [CrossRef]
- Muema, E.; Mburu, J.; Coulibaly, J.; Mutune, J. Determinants of access and utilisation of seasonal climate information services among smallholder farmers in Makueni County, Kenya. Heliyon 2018, 4, e00889. [Google Scholar] [CrossRef]
- Sultan, B.; Gaetani, M. Agriculture in West Africa in the twenty-first century: Climate change and impacts scenarios, and potential for adaptation. Front. Plant Sci. 2016, 7, 1262. [Google Scholar] [CrossRef] [PubMed]
- Sylla, M.B.; Pal, J.S.; Faye, A.; Dimobe, K.; Kunstmann, H. Climate change to severely impact West African basin scale irrigation in 2 °C and 1.5 °C global warming scenarios. Sci. Rep. 2018, 8, 14395. [Google Scholar] [CrossRef] [PubMed]
- Rovin, K.; Hardee, K.; Kidanu, A. Linking population, fertility, and family planning with adaptation to climate change: Perspectives from Ethiopia. Afr. J. Reprod. Health 2013, 17, 15–29. [Google Scholar]
- Admassie, A.; Adenew, B.; Tadege, A. Perceptions of stakeholders on climate change and adaptation strategies in Ethiopia. IFPRI Res. Brief 2018, 15, 2. [Google Scholar]
- Tesfahunegn, G.B.; Mekonen, K.; Tekle, A. Farmers’ perception on causes, indicators and determinants of climate change in northern Ethiopia: Implication for developing adaptation strategies. Appl. Geogr. 2016, 73, 1–12. [Google Scholar] [CrossRef]
- Adem, A.; Amsalu, A. Assessment of climate change-induced hazards, impacts, and responses in the southern lowlands of Ethiopia. Ethiop. J. Dev. Res. 2012, 34, 1. [Google Scholar]
- Conway, D.; Schipper, E.L.F. Adaptation to climate change in Africa: Challenges and opportunities identified from Ethiopia. Glob. Environ. Chang. 2011, 21, 227–237. [Google Scholar] [CrossRef]
- Stige, L.C.; Stave, J.; Chan, K.S.; Ciannelli, L.; Pettorelli, N.; Glantz, M.; Herren, H.R.; Stenseth, N.C. The effect of climate variation on agro-pastoral production in Africa. Proc. Natl. Acad. Sci. USA 2006, 103, 3049–3053. [Google Scholar] [CrossRef]
- Thornton, P.K.; Jones, P.G.; Alagarswamy, G.; Andresen, J.; Herrero, M. Adapting to climate change: Agricultural system and household impacts in East Africa. Agric. Syst. 2010, 103, 73–82. [Google Scholar] [CrossRef]
- Oakes, T. Climate Change 2007-Impacts, Adaptation and Vulnerability: Working Group II Contribution to the Fourth Assessment Report of the IPCC; Cambridge University Press: Cambridge, UK, 2009. [Google Scholar]
- Legesse, B.; Ayele, Y.; Bewket, W. Smallholder Farmers’ Perceptions and Adaptation to Climate Variability and Climate Change in Doba District, West Hararghe, Ethiopia. Asian J. Empir. Res. 2013, 3, 251–265. [Google Scholar]
- Li, Z.; Liu, W.; Zhang, X.C.; Zheng, F.L. Impacts of land use change and climate variability on hydrology in an agricultural catchment on the Loess Plateau of China. J. Hydrol. 2009, 377, 35–42. [Google Scholar] [CrossRef]
- Mendes, J.; Maia, R. Hydrologic Modelling Calibration for Operational Flood Forecasting. Water Resour. Manag. 2016, 30, 5671–5685. [Google Scholar] [CrossRef]
- Thapa, P. The Relationship between Land Use and Climate Change: A Case Study of Nepal. In The Nature, Causes, Effects and Mitigation of Climate Change on the Environment; IntechOpen: London, UK, 2021. [Google Scholar]
- Bosch, J.M.; Hewlett, J.D. A review of catchment experiments to determine the effect of vegetation changes on water yield and evapotranspiration. J. Hydrol. 1982, 55, 3–23. [Google Scholar] [CrossRef]
- Conway, D. The climate and hydrology of the Upper Blue Nile river. Geogr. J. 2000, 166, 49–62. [Google Scholar] [CrossRef]
- Costa, M.H.; Botta, A.; Cardille, J.A. Effects of large-scale changes in land cover on the discharge of the Tocantins River, Southeastern Amazonia. J. Hydrol. 2003, 283, 206–217. [Google Scholar] [CrossRef]
- Fang, X.; Ren, L.; Li, Q.; Zhu, Q.; Shi, P.; Zhu, Y. Hydrologic Response to Land Use and Land Cover Changes within the Context of Catchment-Scale Spatial Information. J. Hydrol. Eng. 2013, 18, 1539–1548. [Google Scholar] [CrossRef]
- Gashaw, T.; Tulu, T.; Argaw, M.; Worqlul, A.W. Modeling the hydrological impacts of land use/land cover changes in the Andassa watershed, Blue Nile Basin, Ethiopia. Sci. Total Environ. 2018, 619–620, 1394–1408. [Google Scholar] [CrossRef]
- Guo, H.; Bao, A.; Ndayisaba, F.; Liu, T.; Jiapaer, G.; El-Tantawi, A.M. De Maeyer, P. Space-time characterization of drought events and their impacts on vegetation in Central Asia. J. Hydrol. 2018, 564, 1165–1178. [Google Scholar] [CrossRef]
- Woldesenbet, T.A.; Elagib, N.A.; Ribbe, L.; Heinrich, J. Hydrological responses to land use/cover changes in the source region of the Upper Blue Nile Basin, Ethiopia. Sci. Total Environ. 2017, 575, 724–741. [Google Scholar] [CrossRef] [PubMed]
- Worku, S.; Derbie, A.; Sinishaw, M.A.; Adem, Y.; Biadglegne, F. Prevalence of Bacteriuria and Antimicrobial Susceptibility Patterns among Diabetic and Nondiabetic Patients Attending at Debre Tabor Hospital, Northwest Ethiopia. Int. J. Microbiol. 2017, 2017, 5809494. [Google Scholar] [CrossRef]
- Zhang, L.; Dawes, W.R.; Walker, G.R. Response of mean annual evapotranspiration to vegetation changes at catchment scale. Water Resour. Res. 2001, 37, 701–708. [Google Scholar] [CrossRef]
- Garg, V.; Nikam, B.R.; Thakur, P.K.; Aggarwal, S.P.; Gupta, P.K.; Srivastav, S.K. Human-induced land use land cover change and its impact on hydrology. HydroResearch 2019, 1, 48–56. [Google Scholar] [CrossRef]
- Dong, L.; Xiong, L.; Lall, U.; Wang, J. The effects of land use change and precipitation change on direct runoff in Wei River watershed, China. Water Sci. Technol. 2015, 71, 289–295. [Google Scholar] [CrossRef]
- Li, G.; Zhang, F.; Jing, Y.; Liu, Y.; Sun, G. Response of evapotranspiration to changes in land use and land cover and climate in China during 2001–2013. Sci. Total Environ. 2017, 596–597, 256–265. [Google Scholar] [CrossRef] [PubMed]
- Yang, X.; Ren, L.; Singh, V.P.; Liu, X.; Yuan, F.; Jiang, S.; Yong, B. Impacts of land use and land cover changes on evapotranspiration and runoff at Shalamulun River watershed, China. Hydrol. Res. 2012, 43, 23–37. [Google Scholar] [CrossRef]
- Yin, J.; He, F.; Jiu Xiong, Y.; Yu, Q.G. Effects of land use/land cover and climate changes on surface runoff in a semi-humid and semi-arid transition zone in northwest China. Hydrol. Earth Syst. Sci. 2017, 21, 183–196. [Google Scholar] [CrossRef]
- Zhang, Y.; Guan, D.; Jin, C.; Wang, A.; Wu, J.; Yuan, F. 2014. Impacts of climate change and land use change on runoff of forest catchment in northeast China. Hydrol. Process. 2014, 28, 186–196. [Google Scholar] [CrossRef]
- Teklay, A.; Dile, Y.T.; Setegn, S.G.; Demissie, S.S.; Asfaw, D.H. Evaluation of static and dynamic land use data for watershed hydrologic process simulation: A case study in Gummara watershed, Ethiopia. Catena 2019, 172, 65–75. [Google Scholar] [CrossRef]
- Guo, H.; Hu, Q.; Jiang, T. Annual and seasonal streamflow responses to climate and land-cover changes in the Poyang Lake basin, China. J. Hydrol. 2008, 355, 106–122. [Google Scholar] [CrossRef]
- Ma, X.; Xu, J.; Luo, Y.; Prasad Aggarwal, S.; Li, J. Response of hydrological processes to land-cover and climate changes in Kejie watershed, south-west China. Hydrol. Process. Int. J. 2009, 23, 1179–1191. [Google Scholar] [CrossRef]
- Dwivedi, R.S.; Sreenivas, K.; Ramana, K.V. Land-use/land-cover change analysis in part of Ethiopia using Landsat Thematic Mapper data. Int. J. Remote Sens. 2005, 26, 1285–1287. [Google Scholar] [CrossRef]
- Jaramillo, F.; Destouni, G. Local flow regulation and irrigation raise global human water consumption and footprint. Science 2015, 350, 1248–1251. [Google Scholar] [CrossRef]
- Winkler, K.; Gessner, U.; Hochschild, V. Identifying droughts affecting agriculture in Africa based on remote sensing time series between 2000-2016: Rainfall anomalies and vegetation condition in the context of ENSO. Remote Sens. 2017, 9, 831. [Google Scholar] [CrossRef]
- Hao, Z. AghaKouchak, A.; Nakhjiri, N.; Farahmand, A. Global integrated drought monitoring and prediction system. Sci. Data 2014, 1, 140001. [Google Scholar] [CrossRef]
- Padowski, J.C.; Jawitz, J.W. Water availability and vulnerability of 225 large cities in the United States. Water Resour. Res. 2012, 48, 1–16. [Google Scholar] [CrossRef]
- Barlow, P.M.; Alley, W.M.; Myers, D.N. Hydrologic Aspects of Water Sustainability and Their Relation to a National Assessment of Water Availability and Use. Water Resour. Update 2004, 127, 76–86. [Google Scholar]
- Maliehe, M.; Mulungu, D.M.M. Assessment of water availability for competing uses using SWAT and WEAP in South Phuthiatsana catchment, Lesotho. Phys. Chem. Earth 2017, 100, 305–316. [Google Scholar] [CrossRef]
- Maiolo, M.; Pantusa, D. Sustainable water management index, SWaM_Index. Cogent Eng. 2019, 6, 1603817. [Google Scholar] [CrossRef]
- Prakash, S.; Gairola, R.M.; Papa, F.; Mitra, A.K. An assessment of terrestrial water storage, rainfall and river discharge over Northern India from satellite data. Curr. Sci. 2014, 107, 1582–1586. [Google Scholar]
- Seyoum, W.M. Characterizing water storage trends and regional climate influence using GRACE observation and satellite altimetry data in the Upper Blue Nile River Basin. J. Hydrol. 2018, 566, 274–284. [Google Scholar] [CrossRef]
- Yao, J.; Hu, W.; Chen, Y.; Huo, W.; Zhao, Y.; Mao, W.; Yang, Q. Hydro-climatic changes and their impacts on vegetation in Xinjiang, Central Asia. Sci. Total Environ. 2019, 660, 724–732. [Google Scholar] [CrossRef] [PubMed]
- Rodell, M.; Houser, P.R.; Jambor, U.; Gottschalck, J.; Mitchell, K.; Meng, C.J.; Arsenault, K.; Cosgrove, B.; Radakovich, J.; Bosilovich, M.; et al. The Global Land Data Assimilation System. Bull. Am. Meteorol. Soc. 2004, 85, 381–394. [Google Scholar] [CrossRef]
- Syed, T.H.; Famiglietti, J.S.; Rodell, M.; Chen, J.; Wilson, C.R. Analysis of terrestrial water storage changes from GRACE and GLDAS. Water Resour. Res. 2008, 44, 1–15. [Google Scholar] [CrossRef]
- Wahr, J.; Molenaar, M.; Bryan, F. Time variability of the Earth’s gravity field’ Hydrological and oceanic effects and their possible detection using GRACE. J. Geophys. Res. Solid Earth 1998, 103, 30205–30229. [Google Scholar] [CrossRef]
- Chen, J.L.; Wilson, C.R.; Tapley, B.D. The 2009 exceptional Amazon flood and interannual terrestrial water storage change observed by GRACE. Water Resour. Res. 2010, 46, 1–10. [Google Scholar] [CrossRef]
- Ramillien, G.; Frappart, F.; Güntner, A.; Ngo-Duc, T.; Cazenave, A.; Laval, K. Time variations of the regional evapotranspiration rate from Gravity Recovery and Climate Experiment (GRACE) satellite gravimetry. Water Resour. Res. 2006, 42, 1–8. [Google Scholar] [CrossRef]
- Li, T.; Zhang, Q.; Zhao, Y.; Gao, Y. Detection of groundwater storage variability based on GRACE and CABLE model in the Murray-Darling Basin. E3S Web Conf. 2019, 131, 1067. [Google Scholar] [CrossRef]
- Mo, X.; Wu, J.J.; Wang, Q.; Zhou, H. Variations in water storage in China over recent decades from GRACE observations and GLDAS. Nat. Hazards Earth Syst. Sci. 2016, 16, 469–482. [Google Scholar] [CrossRef]
- Shamsudduha, M.; Taylor, R.G.; Jones, D.; Longuevergne, L.; Owor, M.; Tindimugaya, C. Recent changes in terrestrial water storage in the Upper Nile Basin: An evaluation of commonly used gridded GRACE products. Hydrol. Earth Syst. Sci. 2017, 21, 4533–4549. [Google Scholar] [CrossRef]
- Wang, X.; De Linage, C.; Famiglietti, J.; Zender, C.S. Gravity Recovery and Climate Experiment (GRACE) detection of water storage changes in the Three Gorges Reservoir of China and comparison with in situ measurements. Water Resour. Res. 2011, 47, 1–13. [Google Scholar] [CrossRef]
- Forootan, E.; Rietbroek, R.; Kusche, J.; Sharifi, M.A.; Awange, J.L.; Schmidt, M.; Omondi, P.; Famiglietti, J. Separation of large scale water storage patterns over Iran using GRACE, altimetry and hydrological data. Remote Sens. Environ. 2014, 140, 580–595. [Google Scholar] [CrossRef]
- Rodell, M.; Chen, J.; Kato, H.; Famiglietti, J.S.; Nigro, J.; Wilson, C.R. Estimating groundwater storage changes in the Mississippi River basin (USA) using GRACE. Hydrogeol. J. 2007, 15, 159–166. [Google Scholar] [CrossRef]
- Awange, J.L.; Gebremichael, M.; Forootan, E.; Wakbulcho, G.; Anyah, R.; Ferreira, V.G.; Alemayehu, T. Characterization of Ethiopian mega hydrogeological regimes using GRACE, TRMM and GLDAS datasets. Adv. Water Resour. 2014, 74, 64–78. [Google Scholar] [CrossRef]
- Kenea, T.T.; Kusche, J.; Kebede, S.; Güntner, A. Forecasting terrestrial water storage for drought management in Ethiopia. Hydrol. Sci. J. 2020, 65, 2210–2223. [Google Scholar] [CrossRef]
- Saber, M.; Kantoush, S.A.; Sumi, T. Assessment of spatiotemporal variability of water storage in Arabian countries using global datasets: Implications for water resources management. Urban Water J. 2020, 17, 416–430. [Google Scholar] [CrossRef]
- Abebe, T. Climate change National Adaptation Programme of Action (NAPA) of Ethiopia. Glob. Environ. Facil. 2007, 2, 96. [Google Scholar]
- Gadedjisso-Tossou, A.; Adjegan, K.I.; Kablan, A.K.M. Rainfall and temperature trend analysis by Mann–Kendall test and significance for rainfed cereal yields in Northern Togo. Science 2021, 3, 17. [Google Scholar] [CrossRef]
- McBean, E.; Motiee, H. Assessment of impact of climate change on water resources. Hydrol. Earth Syst. Sci. 2008, 12, 239–255. [Google Scholar] [CrossRef]
- Dutta, D.; Kundu, A.; Patel, N.R.; Saha, S.K. Siddiqui, A.R. Assessment of agricultural drought in Rajasthan (India) using remote sensing derived Vegetation Condition Index (VCI) and Standardized Precipitation Index (SPI). Egypt. J. Remote Sens. Space Sci. 2015, 18, 53–63. [Google Scholar]
- Yang, H.; Luo, P.; Wang, J.; Mou, C.; Mo, L.; Wang, Z.; Bhatta, L.D. Ecosystem evapotranspiration as a response to climate and vegetation coverage changes in Northwest Yunnan, China. PLoS ONE 2015, 10, e0134795. [Google Scholar] [CrossRef]
- Ahmed, A.M.; Deo, R.C.; Feng, Q.; Ghahramani, A.; Raj, N.; Yin, Z.; Yang, L. Deep learning hybrid model with Boruta-Random forest optimiser algorithm for streamflow forecasting with climate mode indices, rainfall, and periodicity. J. Hydrol. 2021, 599, 126350. [Google Scholar] [CrossRef]
- Bilbao, R.; Wild, S.; Ortega, P.; Acosta-Navarro, J.; Arsouze, T.; Bretonnière, P.A.; Vegas-Regidor, J. Assessment of a full-field initialized decadal climate prediction system with the CMIP6 version of EC-Earth. Earth Syst. Dyn. 2021, 12, 173–196. [Google Scholar] [CrossRef]
- Sahoo, S.; Chakraborty, S.; Pham, Q.B.; Sharifi, E.; Sammen, S.S.; Vojtek, M.; Linh, N.T.T. Recognition of district-wise groundwater stress zones using the GLDAS-2 catchment land surface model during lean season in the Indian state of West Bengal. Acta Geophys. 2021, 69, 175–198. [Google Scholar] [CrossRef]
- Kumar, K.M.; Hanumanthappa, M.; Mavarkar, N.S.; Marimuthu, S. Review on smart practices and technologies for climate resilient agriculture. Int. J. Curr. Microbiol. App. Sci. 2018, 7, 3021–3031. [Google Scholar] [CrossRef]
- Rhodes, E.; Scott, W.A. Jaccard, M. Designing flexible regulations to mitigate climate change: A cross-country comparative policy analysis. Energy Policy 2021, 156, 112419. [Google Scholar] [CrossRef]
- Bremer, S.; Wardekker, A.; Dessai, S.; Sobolowski, S.; Slaattelid, R.; van der Sluijs, J. Toward a multi-faceted conception of co-production of climate services. Clim. Serv. 2019, 13, 42–50. [Google Scholar] [CrossRef]
- Swim, J.; Clayton, S.; Doherty, T.; Gifford, R.; Howard, G.; Reser, J.; Weber, E. Psychology and global climate change: Addressing a multi-faceted phenomenon and set of challenges. In A Report by the American Psychological Association’s Task Force on the Interface between Psychology and Global Climate Change; American Psychological Association: Washington, DC, USA, 2009. [Google Scholar]
- Kharrazi, A.; Yu, Y.; Jacob, A.; Vora, N.; Fath, B.D. Redundancy, diversity, and modularity in network resilience: Applications for international trade and implications for public policy. Curr. Res. Environ. Sustain. 2020, 2, 100006. [Google Scholar] [CrossRef]
- Simpson, N.P.; Shearing, C.D.; Dupont, B. ‘Partial functional redundancy’: An expression of household level resilience in response to climate risk. Clim. Risk Manag. 2020, 28, 100216. [Google Scholar] [CrossRef]
- Ludwig, M.; Wilmes, P.; Schrader, S. Measuring soil sustainability via soil resilience. Sci. Total Environ. 2018, 626, 1484–1493. [Google Scholar] [CrossRef]
- van Etten, J.; de Sousa, K.; Aguilar, A.; Barrios, M.; Coto, A.; Dell’Acqua, M.; Steinke, J. Crop variety management for climate adaptation supported by citizen science. Proc. Natl. Acad. Sci. USA 2019, 116, 4194–4199. [Google Scholar] [CrossRef]
- Srivastav, A.L.; Dhyani, R.; Ranjan, M.; Madhav, S.; Sillanpää, M. Climate-resilient strategies for sustainable management of water resources and agriculture. Environ. Sci. Pollut. Res. 2021, 28, 41576–41595. [Google Scholar] [CrossRef]
- Rahman, M.M.; Aravindakshan, S.; Hoque, M.A.; Rahman, M.A.; Gulandaz, M.A.; Rahman, J.; Islam, M.T. Conservation tillage (CT) for climate-smart sustainable intensification: Assessing the impact of CT on soil organic carbon accumulation, greenhouse gas emission and water footprint of wheat cultivation in Bangladesh. Environ. Sustain. Indic. 2021, 10, 100106. [Google Scholar] [CrossRef]
- Borkar, N. Agricultural Mechanization for Small Holders Necessary for Climate Resilient Agriculture. In Climate Resilient Agricultural Technologies for Future. Training Manual, Model Training Course on Climate Resilient Agricultural Technologies for Future; ICAR-National Rice Research Institute: Cuttack, India, 2019; Volume 3, p. 64. [Google Scholar]
- Sekaran, U.; Lai, L.; Ussiri, D.A.; Kumar, S.; Clay, S. Role of integrated crop-livestock systems in improving agriculture production and addressing food security—A review. J. Agric. Food Res. 2021, 5, 100190. [Google Scholar] [CrossRef]

















| Min (mm) | Max (mm) | Mean (mm) | Standard Deviation (mm) | CV (%) | Correlation | |
|---|---|---|---|---|---|---|
| Annual | 585.29 | 1029.45 | 778.42 | 81.53 | 10.47379 | −0.091 |
| Belg | 112.02 | 289.92 | 191.44 | 43.97 | 22.96981 | 0.03 |
| Kiremt | 244.7 | 475.42 | 354.66 | 45.3 | 12.77 | −0.1 |
| Meher | 118.5 | 318.94 | 184.74 | 43.89 | 23.76 | 0.036 |
| Bega | 11.21 | 95.23 | 47.57 | 21.86 | 45.96211 | −0.26 |
| Jan | Feb | Mar | April | May | June | July | Aug | Sep | Oct | Nov | Dec | |
|---|---|---|---|---|---|---|---|---|---|---|---|---|
| Kendall’s tau | −0.16 | −0.13 | −0.067 | −0.065 | 0.152 | 0.03 | −0.153 | 0.107 | −0.043 | 0.115 | 0.065 | 0.06 |
| p-Value | 0.06 | 0.11 | 0.4407 | 0.4406 | 0.07 | 0.73 | 0.07 | 0.21 | 0.61 | 0.18 | 0.45 | 0.48 |
| Sen’s Slope | −0.11 | −0.16 | −0.09 | −0.12 | 0.36 | 0.05 | −0.28 | 0.16 | −0.07 | 0.22 | 0.08 | 0.05 |
| Parameters | Mean Importance | Median Importance | Min Importance | Max Importance | Decision |
|---|---|---|---|---|---|
| Tmax | 0.35 | −0.015 | −0.55 | 1.75 | Rejection |
| Tmin | 3.52 | 3.59 | 0.05 | 5.72 | Confirmed |
| AET | 12.79 | 12.76 | 11.24 | 14.93 | Confirmed |
| PET | 2.79 | 2.87 | 0.33 | 4.51 | Confirmed |
| VPD | 8.01 | 8.02 | 6.17 | 10.01 | Confirmed |
| Q | 9.50 | 9.50 | 7.86 | 11.18 | Confirmed |
| DEF | 2.58 | 2.62 | −0.007 | 4.97 | Confirmed |
| GWS | 24.04 | 24.08 | 21.19 | 27.03 | Confirmed |
| PPT | 2.81 | 2.84 | 0.47 | 4.87 | Confirmed |
Disclaimer/Publisher’s Note: The statements, opinions and data contained in all publications are solely those of the individual author(s) and contributor(s) and not of MDPI and/or the editor(s). MDPI and/or the editor(s) disclaim responsibility for any injury to people or property resulting from any ideas, methods, instructions or products referred to in the content. |
© 2023 by the authors. Licensee MDPI, Basel, Switzerland. This article is an open access article distributed under the terms and conditions of the Creative Commons Attribution (CC BY) license (https://creativecommons.org/licenses/by/4.0/).
Share and Cite
Sahoo, S.; Govind, A. Understanding Changes in the Hydrometeorological Conditions towards Climate-Resilient Agricultural Interventions in Ethiopia. Agronomy 2023, 13, 387. https://doi.org/10.3390/agronomy13020387
Sahoo S, Govind A. Understanding Changes in the Hydrometeorological Conditions towards Climate-Resilient Agricultural Interventions in Ethiopia. Agronomy. 2023; 13(2):387. https://doi.org/10.3390/agronomy13020387
Chicago/Turabian StyleSahoo, Satiprasad, and Ajit Govind. 2023. "Understanding Changes in the Hydrometeorological Conditions towards Climate-Resilient Agricultural Interventions in Ethiopia" Agronomy 13, no. 2: 387. https://doi.org/10.3390/agronomy13020387
APA StyleSahoo, S., & Govind, A. (2023). Understanding Changes in the Hydrometeorological Conditions towards Climate-Resilient Agricultural Interventions in Ethiopia. Agronomy, 13(2), 387. https://doi.org/10.3390/agronomy13020387

