Estimating Leaf Nitrogen Content in Wheat Using Multimodal Features Extracted from Canopy Spectra
Abstract
:1. Introduction
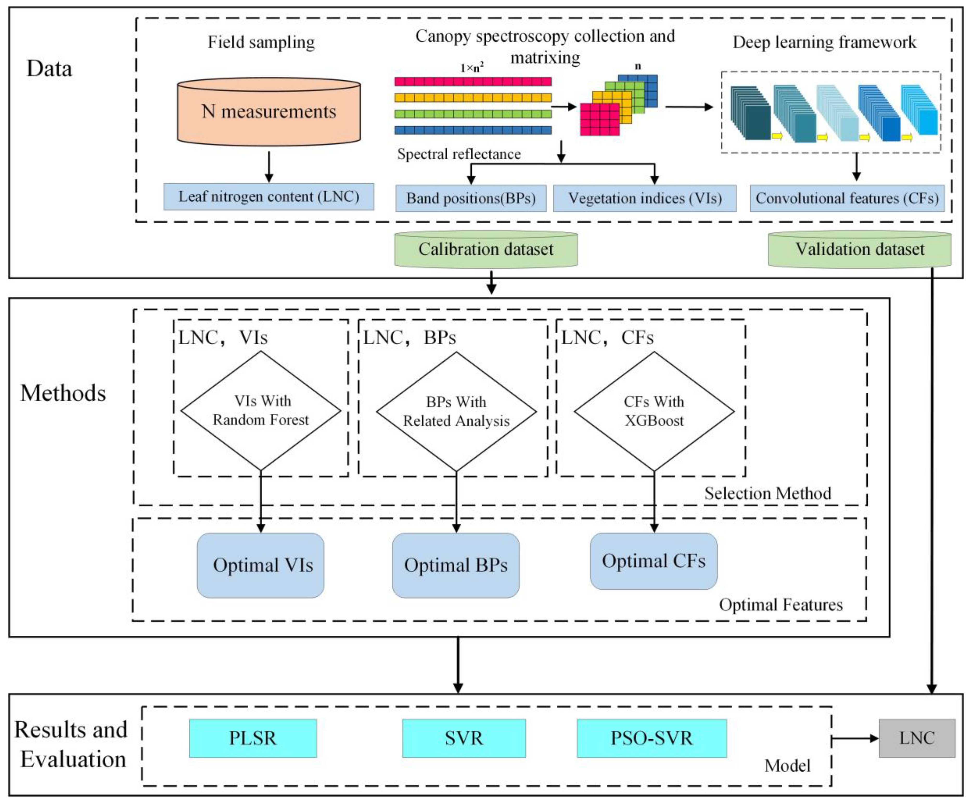
2. Data and Methods
2.1. Samples
2.2. Data Collection
2.2.1. Canopy Spectrum Collection
2.2.2. LNC of the Wheat Collection
2.3. Multimodal Features of Canopy Spectra
2.3.1. CNN and Convolutional Features
2.3.2. Band Positions of Canopy Spectra
2.3.3. Vegetation Indices
2.4. Feature Optimization and Regression Model
2.5. Technical Route and Model Evaluation
3. Results
3.1. Convolutional Features
3.2. Optimization of Multimodal Features
3.2.1. Optimization of Convolutional Features
3.2.2. Optimization of Vegetation Indices
3.2.3. Optimization of Band Positions
3.3. Estimation Results of LNC of Wheat
4. Discussion
4.1. Convolutional Features Extracted by Different Layers
4.2. Comparison of Estimation Results with Different Models
4.3. Extraction of Multimodal Features from One-Dimensional Spectral Data Using CNN
5. Conclusions
Author Contributions
Funding
Institutional Review Board Statement
Informed Consent Statement
Data Availability Statement
Conflicts of Interest
References
- Yang, B.; Zhu, Y.; Zhou, S. Accurate Wheat Lodging Extraction from Multi-Channel UAV Images Using a Lightweight Network Model. Sensors 2021, 21, 6826. [Google Scholar] [CrossRef] [PubMed]
- Ebissa, T.M.; Yang, B.; Guan, Y.; Tan, B.; Chen, P.; Wang, L.; Magwanga, R.O.; Zheng, X. A Comparison of Nitrogen Transfer and Transformation in Traditional Farming and the Rice–Duck Farming System by 15N Tracer Method. Agronomy 2018, 8, 289. [Google Scholar] [CrossRef]
- Li, H.; Zhang, J.; Xu, K.; Jiang, X.; Zhu, Y.; Cao, W.; Ni, J. Spectral monitoring of wheat leaf nitrogen content based on canopy structure information compensation. Comput. Electron. Agric. 2021, 190, 106434. [Google Scholar] [CrossRef]
- Li, H.; Li, D.; Xu, K.; Cao, W.; Jiang, X.; Ni, J. Monitoring of Nitrogen Indices in Wheat Leaves Based on the Integration of Spectral and Canopy Structure Information. Agronomy 2022, 12, 833. [Google Scholar] [CrossRef]
- Stellacci, A.M.; Castrignanò, A.; Troccoli, A.; Basso, B.; Buttafuoco, G. Selecting optimal hyperspectral bands to discriminate nitrogen status in durum wheat: A comparison of statistical approaches. Environ. Monit. Assess. 2016, 188, 199. [Google Scholar] [CrossRef] [PubMed]
- Cui, B.; Zhao, Q.; Huang, W.; Song, X.; Ye, H.; Zhou, X. A New integrated vegetation index for the estimation of winter wheat leaf chlorophyll content. Remote Sens. 2019, 11, 947. [Google Scholar] [CrossRef]
- Xing, N.; Huang, W.; Xie, Q.; Shi, Y.; Ye, H.; Dong, Y.; Jiao, Q. A Transformed triangular vegetation index for estimating winter wheat leaf area index. Remote Sens. 2020, 12, 16. [Google Scholar] [CrossRef]
- Khan, Z.; Rahimieichi, V.; Haefele, S.M.; Garnett, T.; Miklavcic, S.J. Estimation of vegetation indices for high-throughput phenotyping of wheat using aerial imaging. Plant Methods 2018, 14, 20. [Google Scholar] [CrossRef]
- Prey, L.; Schmidhalter, U. Sensitivity of vegetation indices for estimating vegetative N status in winter wheat. Sensors 2019, 19, 3712. [Google Scholar] [CrossRef]
- Dempewolf, J.; Adusei, B.; Beckerreshef, I.; Hansen, M.C.; Potapov, P.; Khan, A.; Barker, B. Wheat yield forecasting for Punjab Province from vegetation index time series and historic crop statistics. Remote Sens. 2014, 6, 9653–9675. [Google Scholar] [CrossRef]
- Chandel, N.S.; Tiwari, P.S.; Singh, K.P.; Jat, D.; Gaikwad, B.B.; Tripathi, H.; Golhani, K. Yield prediction in wheat (Triticum aestivum L.) using spectral reflectance indices. Curr. Sci. India 2019, 116, 272. [Google Scholar] [CrossRef]
- Zhang, Z.; Lou, Y.; Moses, O.A.; Li, R.; Li, L.; Ma, L.; Li, J. Hyperspectral vegetation indexes to monitor wheat plant height under different sowing conditions. Spectrosc. Lett. 2020, 53, 194–206. [Google Scholar]
- Davide, C.; Glenn, F.; Raffaele, C.; Bruno, B. Assessing the Robustness of Vegetation Indices to Estimate Wheat N in Mediterranean Environments. Remote Sens. 2014, 6, 2827–2844. [Google Scholar]
- Li, D.; Cheng, T.; Zhou, K.; Zheng, H.; Yao, X.; Tian, Y.; Zhu, Y.; Cao, W. WREP: A wavelet-based technique for extracting the red edge position from reflectance spectra for estimating leaf and canopy chlorophyll contents of cereal crops. ISPRS-J. Photogramm. Remote Sens. 2017, 129, 103–117. [Google Scholar] [CrossRef]
- Vincini, M.; Amaducci, S.; Frazzi, E. Empirical estimation of leaf chlorophyll density in winter wheat canopies using sentinel-2 spectral resolution. IEEE Trans. Geosci. Remote Sens. 2014, 52, 3220–3235. [Google Scholar] [CrossRef]
- Liu, L.; Wang, J.; Huang, W.; Zhao, C.; Zhang, B.; Tong, Q. Estimating winter wheat plant water content using red edge parameters. Int. J. Remote Sens. 2004, 25, 3331–3342. [Google Scholar] [CrossRef]
- Fu, Y.; Yang, G.; Wang, J.; Song, X.; Feng, H. Winter wheat biomass estimation based on spectral indices, band depth analysis and partial least squares regression using hyperspectral measurements. Comput. Electron. Agric. 2014, 100, 51–59. [Google Scholar] [CrossRef]
- Kanke, Y.; Raun, W.R.; Solie, J.B.; Stone, M.L.; Taylor, R.K. Red edge as a potential index for detecting differences in plant nitrogen status in winter wheat. J. Plant Nutr. 2012, 35, 1526–1541. [Google Scholar] [CrossRef]
- Fan, L.; Zhao, J.; Xu, X.; Liang, D.; Yang, G.; Feng, H.; Wei, P. Hyperspectral-based estimation of leaf nitrogen content in corn using optimal selection of multiple spectral variables. Sensors 2019, 19, 2898. [Google Scholar] [CrossRef]
- Bertz, M.; Yanagisawa, M.; Homma, T. Deep Learning Combined with Surface-Enhanced Raman Spectroscopy for Chemical Sensing and Recognition. In ECS Meeting Abstracts; IOP Publishing: Bristol, UK, 2021; p. 1311. [Google Scholar]
- Chen, Y.; Lin, Z.; Zhao, X.; Wang, G.; Gu, Y. Deep learning-based classification of hyperspectral data. IEEE J. Sel. Top. Appl. Earth Obs. Remote Sens. 2014, 7, 2094–2107. [Google Scholar] [CrossRef]
- Yue, J.; Zhao, W.; Mao, S.; Liu, H. Spectral–spatial classification of hyperspectral images using deep convolutional neural networks. Remote Sens. Lett. 2015, 6, 468–477. [Google Scholar] [CrossRef]
- Yang, J.; Xu, J.; Zhang, X.; Wu, C.; Lin, T.; Ying, Y. Deep learning for vibrational spectral analysis: Recent progress and a practical guide. Anal. Chim. Acta 2019, 1081, 6–17. [Google Scholar] [CrossRef] [PubMed]
- Malek, S.; Melgani, F.; Bazi, Y. One-dimensional convolutional neural networks for spectroscopic signal regression. J. Chemometr. 2017, 32, e2977. [Google Scholar] [CrossRef]
- Zhang, C.; Yu, J.; Wang, S. Fault detection and recognition of multivariate process based on feature learning of one-dimensional convolutional neural network and stacked denoised autoencoder. Int. J. Prod. Res. 2020, 59, 2426–2449. [Google Scholar] [CrossRef]
- Zhao, R.; An, L.; Tang, W.; Gao, D.; Qiao, L.; Li, M.; Sun, H.; Qiao, J. Deep learning assisted continuous wavelet transform-based spectrogram for the detection of chlorophyll content in potato leaves. Comput. Electron. Agric. 2022, 195, 106802. [Google Scholar] [CrossRef]
- Zhang, F.; Wang, C.; Pan, K.; Guo, Z.; Liu, J.; Xu, A.; Ma, H.; Pan, X. The Simultaneous Prediction of Soil Properties and Vegetation Coverage from Vis-NIR Hyperspectral Data with a One-Dimensional Convolutional Neural Network: A Laboratory Simulation Study. Remote Sens. 2022, 14, 397. [Google Scholar] [CrossRef]
- Zheng, H.; Li, W.; Jiang, J.; Yong, L.; Cheng, T.; Tian, Y.; Zhu, Y.; Cao, W.; Zhang, Y.; Yao, X. A comparative assessment of different modeling algorithms for estimating leaf nitrogen content in winter wheat using multispectral images from an unmanned aerial vehicle. Remote Sens. 2018, 10, 2026. [Google Scholar] [CrossRef]
- Bouvrie, J. Notes on convolutional neural networks. MIT CBCL Technol. 2006, 38, e44. [Google Scholar]
- Hatipoglu, B.; Yilmaz, C.M.; Kose, C. A signal-to-image transformation approach for EEG and MEG signal classification. Signal Image Video Process. 2019, 13, 483–490. [Google Scholar] [CrossRef]
- Yang, R.; Kan, J. Classification of tree species at the leaf level based on hyperspectral imaging technology. J. Appl. Spectrosc. 2020, 87, 184–193. [Google Scholar] [CrossRef]
- Zhao, C.; Wang, Z.; Wang, J.; Huang, W. Relationships of leaf nitrogen concentration and canopy nitrogen density with spectral features parameters and narrow-band spectral indices calculated from field winter wheat (Triticum aestivum L.) spectra. Int. J. Remote Sens. 2012, 33, 3472–3491. [Google Scholar] [CrossRef]
- Yang, B.; Ma, J.; Yao, X.; Cao, W.; Zhu, Y. Estimation of leaf nitrogen content in wheat based on fusion of spectral features and deep features from near infrared hyperspectral imagery. Sensors 2021, 21, 613. [Google Scholar] [CrossRef] [PubMed]
- Chen, P.; Haboudane, D.; Tremblay, N.; Wang, J.; Vigneault, P.; Li, B. New spectral indicator assessing the efficiency of crop nitrogen treatment in corn and wheat. Remote Sens. Environ. 2010, 114, 1987–1997. [Google Scholar] [CrossRef]
- Adams, M.; Philpot, W.; Norvell, W. Yellowness index: An application of spectral second derivatives to estimate chlorosis of leaves in stressed vegetation. Int. J. Remote Sens. 1999, 20, 3663–3675. [Google Scholar] [CrossRef]
- Serrano, L.; Penuelas, J.; Ustin, S. Remote sensing of nitrogen and lignin in Mediterranean vegetation from AVIRIS data: Decomposing biochemical from structural signals. Remote Sens. Environ. 2002, 81, 355–364. [Google Scholar] [CrossRef]
- Gitelson, A.; Kaufman, Y.; Stark, R.; Rundquist, D. Novel algorithms for remote estimation of vegetation fraction. Remote Sens. Environ. 2002, 80, 76–87. [Google Scholar] [CrossRef]
- Huete, A. A soil-adjusted vegetation index (SAVI). Remote Sens. Environ. 1988, 25, 295–309. [Google Scholar] [CrossRef]
- Fitzgerald, G.; Rodriguez, D.; Christensen, L.; Belford, R.; Sadras, V.; Clarke, T. Spectral and thermal sensing for nitrogen and water status in rainfed and irrigated wheat environments. Precis. Agric. 2006, 7, 233–248. [Google Scholar] [CrossRef]
- Liu, H.; Huete, A. A feedback based modification of the NDVI to minimize canopy background and atmospheric noise. IEEE Trans. Geosci. Remote Sens. 1995, 33, 457–465. [Google Scholar] [CrossRef]
- Rondeaux, G.; Steven, M.; Baret, F. Optimization of soil-adjusted vegetation indices. Remote Sens. Environ. 1996, 55, 95–107. [Google Scholar] [CrossRef]
- Broge, N.; Leblanc, E. Comparing prediction power and stability of broadband and hyperspectral vegetation indices for estimation of green leaf area index and canopy chlorophyll density. Remote Sens. Environ. 2001, 76, 156–172. [Google Scholar] [CrossRef]
- Gitelson, A.; Kaufman, Y.; Merzlyak, M. Use of a green channel in remote sensing of global vegetation from EOS-MODIS. Remote Sens. Environ. 1996, 58, 289–298. [Google Scholar] [CrossRef]
- Chen, J. Evaluation of vegetation indices and a modified simple ratio for boreal applications. Can. J. Remote Sens. 1996, 22, 229–242. [Google Scholar] [CrossRef]
- Kaufman, Y.J.; Tanre, D. Atmospherically resistant vegetation index (ARVI) for EOS-MODIS. IEEE Trans. Geo. Remote Sens. 1992, 30, 261–270. [Google Scholar] [CrossRef]
- Vogelmann, J.; Rock, B.; Moss, D. Red edge spectral measurements from sugar maple leaves. Int. J. Remote Sens. 1993, 14, 1563–1575. [Google Scholar] [CrossRef]
- Gamon, J.; Penuelas, J.; Field, C. A narrow-waveband spectral index that tracks diurnal changes in photosynthetic efficiency. Remote Sens. Environ. 1992, 41, 35–44. [Google Scholar] [CrossRef]
- Gamon, J.; Serrano, L.; Surfus, J. The photochemical reflectance index: An optical indicator of photosynthetic radiation use efficiency across species, functional types, and nutrient levels. Oecologia 1997, 112, 492–501. [Google Scholar] [CrossRef]
- Penuelas, J.; Gamon, J.; Fredeen, A.; Merino, J.; Field, C. Reflectance indices associated with physiological changes in nitrogen-and water-limited sunflower leaves. Remote Sens. Environ. 1994, 48, 135–146. [Google Scholar] [CrossRef]
- Penuelas, J.; Baret, F.; Filella, I. Semi-empirical indices to assess carotenoids/ chlorophyll a ratio from leaf spectral reflectance. Photosynthetica 1995, 31, 221–230. [Google Scholar]
- Merzlyak, M.; Gitelson, A.; Chivkunova, O.; Rakitin, V. Non-destructive optical detection of pigment changes during leaf senescence and fruit ripening. Physiol. Plant. 1999, 106, 135–141. [Google Scholar] [CrossRef]
- Rigatti, S.J. Random Forest. J. Insur. Med. 2017, 47, 31–39. [Google Scholar] [CrossRef] [PubMed]
- Prokhorenkova, L.; Gusev, G.; Vorobev, A.; Dorogush, A.V.; Gulin, A. CatBoost: Unbiased boosting with categorical features. arXiv 2017, arXiv:1706.09516. [Google Scholar]
- Friedman, J.H. Greedy function approximation: A gradient boosting machine. Ann. Stat. 2001, 29, 1189–1232. [Google Scholar] [CrossRef]
- Pedregosa, F.; Varoquaux, G.; Gramfort, A.; Michel, V.; Thirion, B.; Grisel, O.; Blondel, M.; Prettenhofer, P.; Weiss, R.; Dubourg, V. Scikit-learn: Machine learning in Python. J. Mach. Learn. Res. 2011, 12, 2825–2830. [Google Scholar]
- Yang, B.; Qi, L.; Wang, M.; Hussain, S.; Wang, H.; Wang, B.; Ning, J. Cross-category tea polyphenols evaluation model based on feature fusion of electronic nose and hyperspectral imagery. Sensors 2019, 20, 50. [Google Scholar] [CrossRef] [PubMed]
- Cui, Q.; Yang, B.; Liu, B.; Li, Y.; Ning, J. Tea Category Identification Using Wavelet Signal Reconstruction of Hyperspectral Imagery and Machine Learning. Agriculture 2022, 12, 1085. [Google Scholar] [CrossRef]
- Kokaly, R.F. Investigating a physical basis for spectroscopic estimates of leaf nitrogen concentration. Remote Sens. Environ. 2001, 75, 153–161. [Google Scholar] [CrossRef]
- Sawant, S.; Manoharan, P. Hyperspectral band selection based on metaheuristic optimization approach. Infrared Phys. Technol. 2020, 107, 103295. [Google Scholar] [CrossRef]
- Yu, G.; Ma, B.; Chen, J.; Li, X.; Li, Y.; Li, C. Nondestructive identification of pesticide residues on the Hami melon surface using deep feature fusion by Vis/NIR spectroscopy and 1D-CNN. J. Food Process Eng. 2021, 44, e13602. [Google Scholar] [CrossRef]
- Nie, P.; Zhang, J.; Feng, X.; Yu, C.; He, Y. Classification of hybrid seeds using near-infrared hyperspectral imaging technology combined with deep learning. Sens. Actuators B 2019, 296, 126630. [Google Scholar] [CrossRef]
- Ng, W.; Minasny, B.; Montazerolghaem, M.; Padarian, J.; Ferguson, R.; Bailey, S.; McBratney, A.B. Convolutional neural network for simultaneous prediction of several soil properties using visible/near-infrared, mid-infrared, and their combined spectra. Geoderma 2019, 352, 251–267. [Google Scholar] [CrossRef]
- Padarian, J.; Minasny, B.; McBratney, A.B. Using deep learning to predict soil properties from regional spectral data. Geoderma Reg. 2019, 16, e00198. [Google Scholar] [CrossRef]









| CNN Structure | Input Size | Output Size |
|---|---|---|
| Conv1 (11 × 11, S = 4, P = 2) | 64 × 64 × 3 | 15 × 15 × 64 |
| Max Pooling1 (3 × 3, S = 2, P = 1) | 15 × 15 × 64 | 7 × 7 × 64 |
| Conv2 (5 × 5, S = 1, P = 2) | 7 × 7 × 64 | 7 × 7 × 192 |
| Max Pooling2 (3 × 3, S = 2, P = 1) | 7 × 7 × 192 | 3 × 3 × 192 |
| Conv3 (3 × 3, S = 1, P = 1) | 3 × 3 × 192 | 3 × 3 × 384 |
| Conv4 (3 × 3, S = 1, P = 1) | 3 × 3 × 384 | 3 × 3 × 256 |
| Conv5 (3 × 3, S = 1, P = 1) | 3 × 3 × 256 | 3 × 3 × 256 |
| Max Pooling3 (3 × 3, S = 2, P = 1) | 3 × 3 × 256 | 1 × 1 × 256 |
| FC1 | 1 × 1 × 256 | 512 |
| FC2 | 512 | 256 |
| Vegetation Indices | Formula | Reference |
|---|---|---|
![]() | ![]() | Chen et al., 2010 [34] |
![]() | ![]() | Adams et al., 1999 [35] |
![]() | ![]() | Serrano et al., 2002 [36] |
![]() | ![]() | Gitelson et al., 2002 [37] |
![]() | ![]() | Huete et al., 1998 [38] |
![]() | ![]() | Fitzgerald et al., 2006 [39] |
![]() | ![]() | Liu et al., 1995 [40] |
![]() | ![]() | Rondeaux et al., 1996 [41] |
![]() | ![]() | Broge et al., 2001 [42] |
![]() | ![]() | Gitelson et al., 1996 [43] |
![]() | ![]() | Chen et al., 1996 [44] |
![]() | ![]() | Kaufman et al., 1992 [45] |
![]() | ![]() | Vogelmann et al., 1993 [46] |
![]() | ![]() | Gamon et al., 1992, 1997 [47,48] |
![]() | ![]() | Penuelas et al.,1994 [49] |
![]() | ![]() | Penuelas et al., 1995 [50] |
![]() | ![]() | Merzlyak et al., 1999 [51] |
represents the spectral reflectance.| Model | Features | Variables Number | Calibration Set | Validation Set | ||||
|---|---|---|---|---|---|---|---|---|
| R2 | RMSE | MAE | R2 | RMSE | MAE | |||
| PLSR | VIs | 6 | 0.735 | 0.310 | 0.254 | 0.708 | 0.652 | 0.596 |
| BPs | 5 | 0.404 | 0.443 | 0.340 | 0.257 | 0.546 | 0.405 | |
| CFs | 8 | 0.458 | 0.434 | 0.375 | 0.336 | 0.521 | 0.426 | |
| VIs + BPs + CFs | 19 | 0.748 | 0.288 | 0.237 | 0.668 | 0.467 | 0.392 | |
| SVR | VIs | 6 | 0.759 | 0.319 | 0.246 | 0. 695 | 0.617 | 0.565 |
| BPs | 5 | 0.422 | 0.466 | 0.381 | 0.389 | 0.610 | 0.456 | |
| CFs | 8 | 0.470 | 0.455 | 0.341 | 0.392 | 0.585 | 0.479 | |
| VIs + BPs + CFs | 19 | 0.664 | 0.363 | 0.299 | 0.684 | 0.514 | 0.446 | |
| PSO-SVR | VIs | 6 | 0.714 | 0.534 | 0.447 | 0.704 | 0.646 | 0.513 |
| BPs | 5 | 0.595 | 0.375 | 0.291 | 0.429 | 0.421 | 0.362 | |
| CFs | 8 | 0.635 | 0.365 | 0.306 | 0.472 | 0.450 | 0.377 | |
| VIs + BPs + CFs | 19 | 0.896 | 0.188 | 0.148 | 0.793 | 0.408 | 0.354 | |
Publisher’s Note: MDPI stays neutral with regard to jurisdictional claims in published maps and institutional affiliations. |
© 2022 by the authors. Licensee MDPI, Basel, Switzerland. This article is an open access article distributed under the terms and conditions of the Creative Commons Attribution (CC BY) license (https://creativecommons.org/licenses/by/4.0/).
Share and Cite
Gao, Z.; Luo, N.; Yang, B.; Zhu, Y. Estimating Leaf Nitrogen Content in Wheat Using Multimodal Features Extracted from Canopy Spectra. Agronomy 2022, 12, 1915. https://doi.org/10.3390/agronomy12081915
Gao Z, Luo N, Yang B, Zhu Y. Estimating Leaf Nitrogen Content in Wheat Using Multimodal Features Extracted from Canopy Spectra. Agronomy. 2022; 12(8):1915. https://doi.org/10.3390/agronomy12081915
Chicago/Turabian StyleGao, Zhiwei, Na Luo, Baohua Yang, and Yue Zhu. 2022. "Estimating Leaf Nitrogen Content in Wheat Using Multimodal Features Extracted from Canopy Spectra" Agronomy 12, no. 8: 1915. https://doi.org/10.3390/agronomy12081915
APA StyleGao, Z., Luo, N., Yang, B., & Zhu, Y. (2022). Estimating Leaf Nitrogen Content in Wheat Using Multimodal Features Extracted from Canopy Spectra. Agronomy, 12(8), 1915. https://doi.org/10.3390/agronomy12081915



































