A Lightweight SPI-Flash Controller Based on AMBA AHB-Lite Bus
Abstract
1. Introduction
1.1. Related Work
- The AMBA bus, including the AHB-lite protocol, enjoys widespread acceptance both domestically and internationally and is the industry standard for on-chip bus architecture. Hence, the creation of communication protocols using the AMBA bus has significant current and future utility. SPI is a communication protocol that is frequently used in the AMBA bus architecture and has a variety of benefits, including user-friendliness, resource conservation, dependability, and stability [6]. Thus, the universality of an SPI-Flash controller based on an AHB-lite bus is enhanced.
- The AHB2APB bridge is bypassed when compared to mounting the SPI-Flash controller onto the APB bus, resulting in a shortened path length for accessing the SPI-Flash controller. This leads to an improved upper limit for CPU access to SPI-Flash and reduces the risk during startup.
- The SPI-Flash and IRAM (instruction random access memory) share the same instruction bus, which facilitates the implementation of arbitration between the SPI-Flash and IRAM during the process of copying user programs, thereby simplifying the design of the arbiter and the bootloader program.
- The lightweight design of the SPI-Flash controller not only minimizes the area and power consumption of the embedded system but also enhances the portability of the SPI-Flash controller and simplifies user operations.
1.2. Contributions
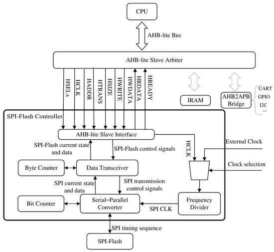
- A three-layer structure is adopted in the lightweight SPI-Flash controller. The SPI-Flash controller in this paper is designed with the following three-layer structure: AHB-lite slave interface, data transceiver, and serial–parallel converter. These layers facilitate the analysis of AHB-lite bus signals based on memory mapping, control of the SPI transmission, generation of SPI timing, and the response to the AHB-bus master.
- The efficiency of SPI-Flash state determination has been enhanced through the replacement of periodic access to SPI-Flash state registers with an evaluation of the controller finite state machine’s status. Additionally, more stringent measures have been implemented to improve transmission stability when responding to the AHB-lite bus master.
- The SPI-Flash controller proposed in this paper not only enables the implementation of the basic operations to SPI-Flash but also streamlines the boot process design for embedded systems. In addition, it can serve as a bare-metal program downloader, which is responsible for downloading bootloader programs to SPI-Flash.
- In order to verify our design, the E906-SmartRun-Platform project is enhanced by addressing its absence of an SPI-Flash controller and boot process design. The corresponding RTL code, assemble code, and linking scripts can be accessed from the GitHub repository [13].
2. The Design of the Lightweight SPI-Flash Controller
2.1. An Overview of the Lightweight SPI-Flash Controller Structure
2.2. The Design of the AHB-Lite Slave Interface
2.2.1. The Allocation of Space and Utilization of the SPI-Flash Controller
2.2.2. The Finite State Machine Implemented in the AHB-Lite Slave Interface
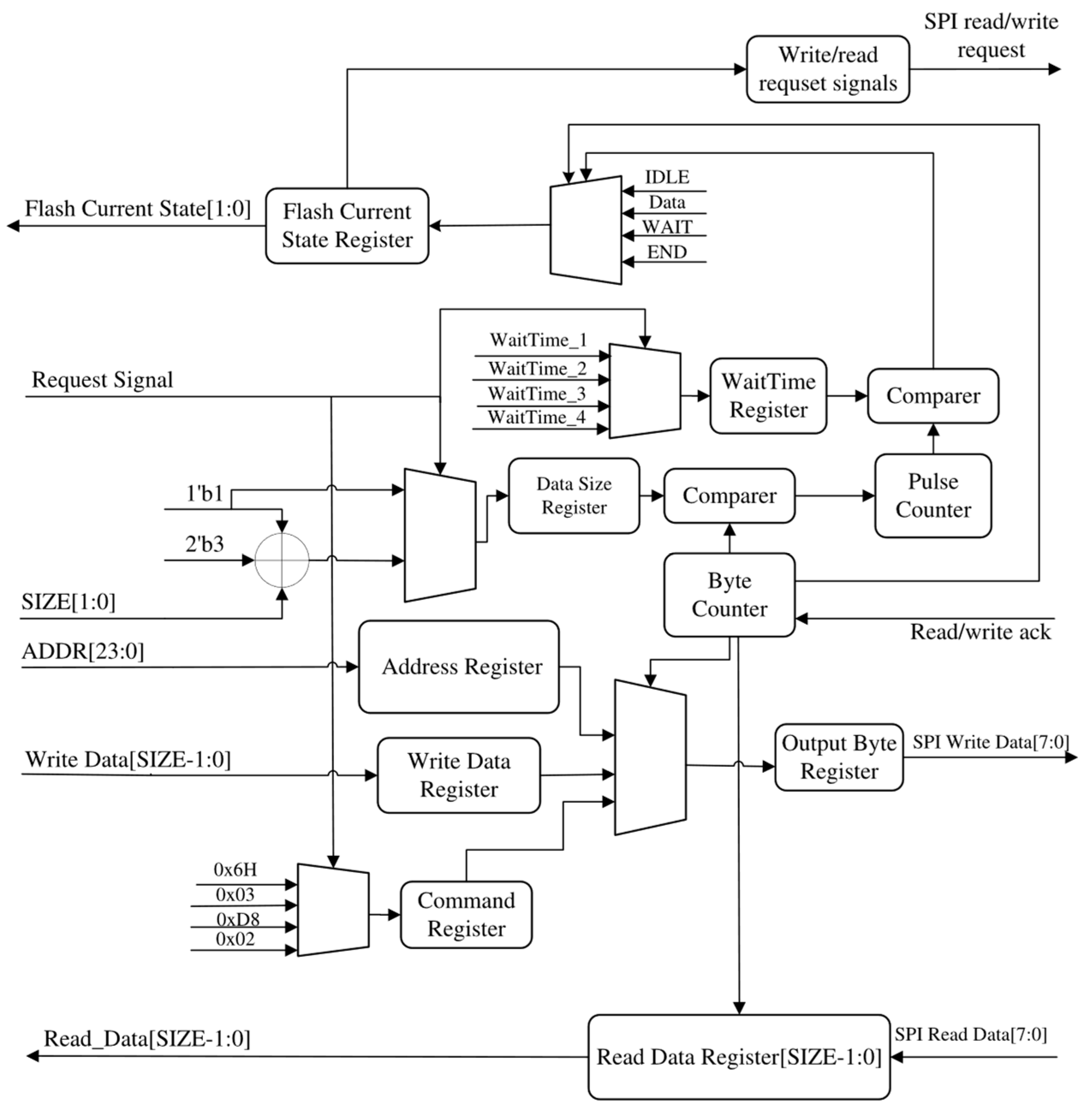
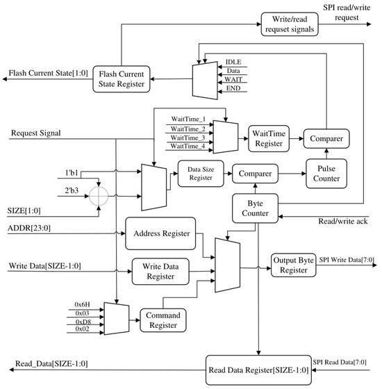
2.3. The Design of the Data Transceiver
2.4. The Design of the Serial–Parallel Converter
3. The Application of the Lightweight SPI-Flash Controller
3.1. An Overview of the E906-SmartRun-Platform
3.2. The Design of the Boot Process
3.2.1. VMA/LMA Space Allocation
3.2.2. The Design of IAHB-Lite Bus Arbiter
3.2.3. The Design of the Bootloader Program
3.3. Downloading Bare-Metal Programs to SPI-Flash Using the Lightweight SPI-Flash Controller
3.4. The Test of Bare-Metal Program Download and System Booting Process
4. Performance Analysis
5. Conclusions
Author Contributions
Funding
Data Availability Statement
Conflicts of Interest
References
- Harshitha, K.; Rithik Raj, G.; Santhosh, G.H. Microarchitecture Design and Verification of NAND Flash Memory Controller using System Verilog. In Proceedings of the 2024 Asia Pacific Conference on Innovation in Technology (APCIT), Mysore, India, 26–27 July 2024. [Google Scholar]
- HBirdv2 E203. Available online: https://github.com/riscv-mcu/e203_hbirdv2 (accessed on 25 March 2024).
- E906-SmartRun-Platform. Available online: https://github.com/XUANTIE-RV/opene906 (accessed on 22 March 2024).
- Zqh_riscv. Available online: https://github.com/zhouqinghua/zqh_riscv (accessed on 25 March 2024).
- Yuheng. Available online: https://gitee.com/dengchow/yuheng-riscv-soc.git (accessed on 25 March 2024).
- Shaila, C.K.; Manoj, G.; Divya, P.S.; Vijila, M. Functional Verification of SPI Protocol using UVM based on AMBA Architecture for Flash Memory Applications. In Proceedings of the 2023 4th International Conference on Signal Processing and Communication (ICSPC), Coimbatore, India, 23–24 March 2023. [Google Scholar]
- Qiang, P.; Cao, J.; Zhang, X. A novel NAND SPI-Flash memory controller compatible with asynchronous and source synchronous data types. In Proceedings of the 2012 IEEE 11th International Conference on Solid-State and Integrated Circuit Technology, Xi’an, China, 29 October–1 November 2012. [Google Scholar]
- Wang, G.; Wei, J.-H.; Yu, Z.-G. A QSPI Flash controller with multi-mode support. Inf. Technol. 2022, 46, 39–46. [Google Scholar]
- Wang, X.H.; Huang, Z.M. Design and implementation of high speed QSPI memory controller. In Proceedings of the 2013 IEEE 4th International Conference on Electronics Information and Emergency Communication, Beijing, China, 15–17 November 2013. [Google Scholar]
- Wu, F. Design of Quad-SPI Controller Based on AHB and UVM-Based Verification. Master’s Thesis, Xidian University, Xi’an, China, June 2021. [Google Scholar]
- Qiu, Y.; Yin, W.; Wang, L. A High-performance Open-channel Open-way NAND SPI-Flash Controller Architecture. In Proceedings of the 2021 31st International Conference on Field-Programmable Logic and Applications, Dresden, Germany, 30 August–3 September 2021. [Google Scholar]
- Kommineni, A.; Gundu, M.K.; Kim, Y. Design & Verification of AMBA AHB-Lite Memory Controller. In Proceedings of the 2023 IEEE 13th Annual Computing and Communication Workshop and Conference (CCWC), Las Vegas, NV, USA, 8–11 March 2023. [Google Scholar]
- The GitHub Repository of the Lightweight SPI-Flash Controller. Available online: https://github.com/BingzhengLi/A-Lightweight-Flash-Controller-Based-on-AMBA-AHB-lite-Bus.git (accessed on 30 July 2024).
- ARM_IHI0033A_AMBA_AHB-Lite_SPEC. Available online: https://developer.arm.com/documentation/ihi0033/a (accessed on 10 March 2024).
- Micron N25Q256A SPI-Flash Datasheet. Available online: https://mm.digikey.com/Volume0/opasdata/d220001/medias/docus/789/N25Q256A.pdf (accessed on 22 March 2024).
- E906 Integration Manual. Available online: https://github.com/XUANTIE-RV/opene906/tree/main/doc (accessed on 22 March 2024).
- Yu, J.Z.; Shi, F. Self-Cultivation of Programmers—Linking, Loading and Libraries, 1st ed.; Publishing House of Electronics Industry: Beijing, China, 2009; pp. 100–103. [Google Scholar]
- Qian, J.J.; Sang, C.Y. Design of Multi-Modes xSPI Controller Based on AHB Bus. Semicond. Technol. 2024, 49, 629–634. [Google Scholar]
- Peng, Y.Q. Design and Implementation of QSPI-Flash Controller for Secure Storage in IoT. Master’s Thesis, Huazhong University of Science & Technology, Wuhan, China, May 2019. [Google Scholar]
- Liu, J.-T.; Lin, P.-F. Low power methodology on logic synthesis level in 65 nm process. Chin. Integr. Circuit. 2012, 21, 23–28. [Google Scholar]
- Jia, B.X.; Li, J.M. Design of IP core based on AMBA Bus. J. Meas. Sci. Instrum. 2022, 13, 217–224. [Google Scholar] [CrossRef]
- Gong, X.; Dai, Z.B.; Li, W. Design and implementation of a NAND SPI-Flash controller in SoC. In Proceedings of the 2011 IEEE International Conference of Electron Devices and Solid-State Circuits, Tianjin, China, 17–18 November 2011. [Google Scholar]
















| Address | Offset |
|---|---|
| WriteEnable | 0x0004_0008 |
| SectorErase | 0x0004_000C |
| Write/Read | [0: 0x0004_0000] |
| Memory Address | [0: 0x0004_0000] |
| Operations | Command | Address | WriteData | DataSize |
|---|---|---|---|---|
| WriteEnable | 0x6H | NULL | NULL | 1 |
| SectorErase | 0xD8 | SectorADDR[23:0] | NULL | 1 + 3 |
| Write | 0x02 | WriteADDR[23:0] | WriteData[31:0] | 1 + 3 + 4 |
| Read | 0x03 | ReadADDR[23:0] | NULL | 4 + ReaSize |
| VMA/LMA Space | Start | End |
|---|---|---|
| SPI-Flash | 0x1000_0000 | 0x1000_0000 + 256 KB |
| IRAM | 0x0001_0000 | 0x0001_0000 + 256 KB |
| LUT | LUTRAM | FF | BRAM | IO | BUFG | PLL | |
|---|---|---|---|---|---|---|---|
| SPI-Flash Controller | 107 | - | 138 | - | 76 | 2 | - |
| SoC Platform | 33,652 | 464 | 14,639 | 384 | 25 | 9 | 1 |
| Literature | Manufacturing Technology | Control Bus | SDA Lines | Area (µm2) | Frequency (MHz) | Power (mW) |
|---|---|---|---|---|---|---|
| [18] | SMIC 55 nm | AHB | 8 | 62,758 | 200 | 3.44 |
| [19] | HuaHong 110 nm | - | 4 | 68,020 | 200 | 3.76 |
| [20] | 65 nm | - | 4 | 567,096 | 70 | 3.83 |
| [21] | SMIC 180 nm | APB | 4 | - | 200 | 8.47 |
| [22] | SMIC 180 nm | AHB | - | 1,252,143 | 121 | - |
| This Work | SMIC 180 nm | AHB-lite | 2 | 19,861 | 125 | 1.2031 |
Disclaimer/Publisher’s Note: The statements, opinions and data contained in all publications are solely those of the individual author(s) and contributor(s) and not of MDPI and/or the editor(s). MDPI and/or the editor(s) disclaim responsibility for any injury to people or property resulting from any ideas, methods, instructions or products referred to in the content. |
© 2024 by the authors. Licensee MDPI, Basel, Switzerland. This article is an open access article distributed under the terms and conditions of the Creative Commons Attribution (CC BY) license (https://creativecommons.org/licenses/by/4.0/).
Share and Cite
Li, B.; Wang, W.; Chu, H.; Liu, Z.; Wang, W. A Lightweight SPI-Flash Controller Based on AMBA AHB-Lite Bus. Micromachines 2024, 15, 1246. https://doi.org/10.3390/mi15101246
Li B, Wang W, Chu H, Liu Z, Wang W. A Lightweight SPI-Flash Controller Based on AMBA AHB-Lite Bus. Micromachines. 2024; 15(10):1246. https://doi.org/10.3390/mi15101246
Chicago/Turabian StyleLi, Bingzheng, Weike Wang, Hanbing Chu, Zixuan Liu, and Wei Wang. 2024. "A Lightweight SPI-Flash Controller Based on AMBA AHB-Lite Bus" Micromachines 15, no. 10: 1246. https://doi.org/10.3390/mi15101246
APA StyleLi, B., Wang, W., Chu, H., Liu, Z., & Wang, W. (2024). A Lightweight SPI-Flash Controller Based on AMBA AHB-Lite Bus. Micromachines, 15(10), 1246. https://doi.org/10.3390/mi15101246

