A Physics-Informed Automatic Neural Network Generation Framework for Emerging Device Modeling
Abstract
:1. Introduction
- (1)
- In this paper, a physics-informed neural network (PINN) is proposed, which can embed physical device information into neural networks (NN) to overcome non-physical behaviors and improve accuracy in compact modeling. The techniques proposed include the Domain Transform functions, Smooth Loss Function, Transfer Knowledge, and Monotonic Network Block. These techniques aim to make NN-based modeling practical.
- (2)
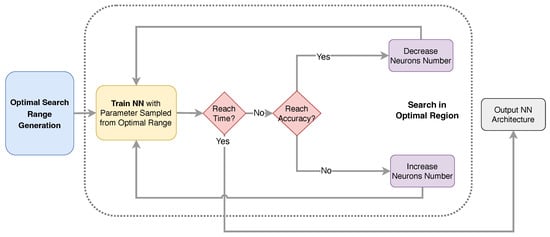
- This paper proposes a two-step Automatic Neural Network (AutoNN) method for optimizing PINN structure. The framework involves two steps: (a) generating a small range of PINN parameters according to the complexity of electrical features, and (b) finding the optimal PINN structure based on accuracy and speed. The AutoNN assists PINN to improve accuracy without human involvement.
- (3)
- Evaluated on the TCAD-simulated gate-all-around transistor (GAAFET) device, this framework can achieve an error of less than 0.05%. The framework outperforms an ensemble learning result, achieving a 72.2% reduction in the error of the drain current () compared to the ensemble method.
2. Physical-Informed Neural Network
2.1. Smooth Loss Function
2.2. Domain Transform
2.3. Monotonic Network Block
2.4. Knowledge Transfer
3. Automatic Neural Network Generation Framework
3.1. Optimal Search Range Generation
3.2. Search in Optimal Region
4. Experimental Results and Discussion
4.1. Environment Setup
4.2. AutoPINN Physical Behaviors
4.3. AutoPINN Accuracy
4.4. AutoPINN Generalization
5. Conclusions
Author Contributions
Funding
Data Availability Statement
Acknowledgments
Conflicts of Interest
Abbreviations
| ML | Machine Learning |
| ANN | Artificial Neural Network |
| NN | Neural Network |
| AutoNN | Automatic Neural Network Generation |
| PINN | Physical-Informed Neural Network |
| AutoPINN | Automatic Physics-Informed Neural Network Generation |
| Length of Gate | |
| radius of nanwire | |
| Thickness of oxide | |
| Gate Voltage | |
| Drain Voltage |
References
- Woo, S.; Jeong, H.; Choi, J.; Cho, H.; Kong, J.T.; Kim, S. Machine-Learning-Based Compact Modeling for Sub-3-nm-Node Emerging Transistors. Electronics 2022, 11, 2761. [Google Scholar] [CrossRef]
- Duarte, J.P.; Khandelwal, S.; Medury, A.; Hu, C.; Kushwaha, P.; Agarwal, H.; Dasgupta, A.; Chauhan, Y.S. BSIM-CMG: Standard FinFET compact model for advanced circuit design. In Proceedings of the ESSCIRC Conference 2015—41st European Solid-State Circuits Conference (ESSCIRC), Graz, Austria, 14–18 September 2015; pp. 196–201. [Google Scholar] [CrossRef]
- Khandelwal, S.; Chauhan, Y.S.; Lu, D.D.; Venugopalan, S.; Ahosan Ul Karim, M.; Sachid, A.B.; Nguyen, B.Y.; Rozeau, O.; Faynot, O.; Niknejad, A.M.; et al. BSIM-IMG: A Compact Model for Ultrathin-Body SOI MOSFETs With Back-Gate Control. IEEE Trans. Electron Devices 2012, 59, 2019–2026. [Google Scholar] [CrossRef]
- Gildenblat, G.; Li, X.; Wu, W.; Wang, H.; Jha, A.; Van Langevelde, R.; Smit, G.; Scholten, A.; Klaassen, D. PSP: An Advanced Surface-Potential-Based MOSFET Model for Circuit Simulation. IEEE Trans. Electron Devices 2006, 53, 1979–1993. [Google Scholar] [CrossRef]
- Wang, J.; Kim, Y.H.; Ryu, J.; Jeong, C.; Choi, W.; Kim, D. Artificial Neural Network-Based Compact Modeling Methodology for Advanced Transistors. IEEE Trans. Electron Devices 2021, 68, 1318–1325. [Google Scholar] [CrossRef]
- Li, M.; İrsoy, O.; Cardie, C.; Xing, H.G. Physics-Inspired Neural Networks for Efficient Device Compact Modeling. IEEE J. Explor. Solid-State Comput. Devices Circuits 2016, 2, 44–49. [Google Scholar] [CrossRef]
- Zhang, L.; Chan, M. Artificial neural network design for compact modeling of generic transistors. J. Comput. Electron. 2017, 16, 825–832. [Google Scholar] [CrossRef]
- Lei, Y.; Huo, X.; Yan, B. Deep Neural Network for Device Modeling. In Proceedings of the 2018 IEEE 2nd Electron Devices Technology and Manufacturing Conference (EDTM), Kobe, Japan, 13–16 March 2018; pp. 154–156. [Google Scholar] [CrossRef]
- Klemme, F.; Prinz, J.; van Santen, V.M.; Henkel, J.; Amrouch, H. Modeling Emerging Technologies using Machine Learning: Challenges and Opportunities. In Proceedings of the 39th International Conference on Computer-Aided Design, Virtual, 2–5 November 2020; pp. 1–9. [Google Scholar]
- Tung, C.T.; Kao, M.Y.; Hu, C. Neural Network-Based I-V and C-V Modeling With High Accuracy and Potential Model Speed. IEEE Trans. Electron Devices 2022, 69, 6476–6479. [Google Scholar] [CrossRef]
- Kao, M.Y.; Kam, H.; Hu, C. Deep-Learning-Assisted Physics-Driven MOSFET Current-Voltage Modeling. IEEE Electron Device Lett. 2022, 43, 974–977. [Google Scholar] [CrossRef]
- Butola, R.; Li, Y.; Kola, S.R. A Machine Learning Approach to Modeling Intrinsic Parameter Fluctuation of Gate-All-Around Si Nanosheet MOSFETs. IEEE Access 2022, 10, 71356–71369. [Google Scholar] [CrossRef]
- Park, C.; Vincent, P.; Chong, S.; Park, J.; Cha, Y.S.; Cho, H. Hierarchical Mixture-of-Experts approach for neural compact modeling of MOSFETs. Solid-State Electron. 2023, 199, 108500. [Google Scholar] [CrossRef]
- Jeong, H.; Woo, S.; Choi, J.; Cho, H.; Kim, Y.; Kong, J.T.; Kim, S. Fast and Expandable ANN-Based Compact Model and Parameter Extraction for Emerging Transistors. IEEE J. Electron Devices Soc. 2023, 11, 153–160. [Google Scholar] [CrossRef]
- Yang, Q.; Qi, G.; Gan, W.; Wu, Z.; Yin, H.; Chen, T.; Hu, G.; Wan, J.; Yu, S.; Lu, Y. Transistor Compact Model Based on Multigradient Neural Network and Its Application in SPICE Circuit Simulations for Gate-All-Around Si Cold Source FETs. IEEE Trans. Electron Devices 2021, 68, 4181–4188. [Google Scholar] [CrossRef]
- Myung, S.; Kim, J.; Jeon, Y.; Jang, W.; Huh, I.; Kim, J.; Han, S.; Baek, K.H.; Ryu, J.; Kim, Y.S.; et al. Real-Time TCAD: A new paradigm for TCAD in the artificial intelligence era. In Proceedings of the 2020 International Conference on Simulation of Semiconductor Processes and Devices (SISPAD), Kobe, Japan, 23 September–6 October 2020; pp. 347–350. [Google Scholar] [CrossRef]
- Jagannathan, H.; Anderson, B.; Sohn, C.W.; Tsutsui, G.; Strane, J.; Xie, R.; Fan, S.; Kim, K.I.; Song, S.; Sieg, S.; et al. Vertical-Transport Nanosheet Technology for CMOS Scaling beyond Lateral-Transport Devices. In Proceedings of the 2021 IEEE International Electron Devices Meeting (IEDM), San Francisco, CA, USA, 11–16 December 2021; pp. 26.1.1.–26.1.4. [Google Scholar] [CrossRef]
- Huang, S.; Wang, L. MOSFET Physics-Based Compact Model Mass-Produced: An Artificial Neural Network Approach. Micromachines 2023, 14, 386. [Google Scholar] [CrossRef] [PubMed]
- Mcandrew, C. Validation of MOSFET model Source–Drain Symmetry. IEEE Trans. Electron Devices 2006, 53, 2202–2206. [Google Scholar] [CrossRef]
- Alqudah, A.M.; Alquraan, H.; Qasmieh, I.A. Segmented and Non-Segmented Skin Lesions Classification Using Transfer Learning and Adaptive Moment Learning Rate Technique Using Pretrained Convolutional Neural Network. J. Biomim. Biomater. Biomed. Eng. 2019, 42, 67–78. [Google Scholar] [CrossRef]
- Blumer, A.; Ehrenfeucht, A.; Haussler, D.; Warmuth, M.K. Learnability and the Vapnik-Chervonenkis dimension. J. ACM 1989, 36, 929–965. [Google Scholar] [CrossRef]
- AIforDeviceModeling. AIforDeviceModeling/Semiconductor_Device_Data. 2023. Available online: https://github.com/AIforDeviceModeling/Semiconductor_Device_Data (accessed on 15 March 2023).
- Paszke, A.; Gross, S.; Massa, F.; Lerer, A.; Bradbury, J.; Chanan, G.; Killeen, T.; Lin, Z.; Gimelshein, N.; Antiga, L.; et al. PyTorch: An Imperative Style, High-Performance Deep Learning Library. In Advances in Neural Information Processing Systems 32; Curran Associates, Inc.: Red Hook, NY, USA, 2019; pp. 8024–8035. [Google Scholar]
- Fastai. 2023. Available online: https://github.com/fastai/fastai (accessed on 15 March 2023).
- Erickson, N.; Mueller, J.; Shirkov, A.; Zhang, H.; Larroy, P.; Li, M.; Smola, A. AutoGluon-Tabular: Robust and Accurate AutoML for Structured Data. arXiv 2020, arXiv:2003.06505. [Google Scholar]
- Li, H.; Xu, Z.; Taylor, G.; Studer, C.; Goldstein, T. Visualizing the Loss Landscape of Neural Nets. arXiv 2018, arXiv:1712.09913. [Google Scholar] [CrossRef]
- Keskar, N.S.; Mudigere, D.; Nocedal, J.; Smelyanskiy, M.; Tang, P.T.P. On Large-Batch Training for Deep Learning: Generalization Gap and Sharp Minima. arXiv 2017, arXiv:1609.04836. [Google Scholar]
- Primarius Technologies Co., Ltd. Primarius, Memory EDA Leader. 2023. Available online: https://www.primarius-tech.com (accessed on 15 March 2023).











| Metrics | No Transform | First Quartile (Ours) | Second Quartile | Third Quartile |
|---|---|---|---|---|
| 0.6 | 0.9 | 2.3 | 2.7 | |
| 0.37% | 0.35% | 0.65% | 0.62% | |
| ) | 1.30% | 1.22% | 1.30% | 1.28% |
| 0.05% | 0.05% | 0.06% | 0.06 | |
| Training Time (s) | 234.05 | 217.88 | 223.6 | 231.4 |
| Prediction Time (s) | 0.71 | 0.85 | 0.8 | 0.83 |
| Parameters | Lower Boundary | Upper Boundary | Sample Number |
|---|---|---|---|
| 10 | 20 | 11 | |
| 2 | 5 | 7 | |
| 0.5 | 1.5 | 5 | |
| 0 | 0.7 | 15 | |
| 0 | 0.7 | 15 |
| Metrics | FastAI [24] | NN_Pytorch [23] | Ensemble [25] | Prior [10] | Ours | Reduced Percent Compared to Ensemble |
|---|---|---|---|---|---|---|
| 0.0351 | 0.0118 | 0.0209 | 0.009 | 0.0009 | 95.6% | |
| 0.1487 | 0.2865 | 0.0041 | 0.02 | 0.0035 | 15.2% | |
| 0.3542 | 0.9003 | 0.0454 | 0.08 | 0.0122 | 73.1% | |
| 1.48% | 2.69% | 0.19% | 0.3% | 0.05% | 72.2% | |
| Training Time (s) | 38.23 | 301.30 | 476.10 | 124 | 217.88 | 54.2% |
| Prediction Time (s) | 3.61 | 2.01 | 123.25 | 0.7 | 0.85 | 99.3% |
Disclaimer/Publisher’s Note: The statements, opinions and data contained in all publications are solely those of the individual author(s) and contributor(s) and not of MDPI and/or the editor(s). MDPI and/or the editor(s) disclaim responsibility for any injury to people or property resulting from any ideas, methods, instructions or products referred to in the content. |
© 2023 by the authors. Licensee MDPI, Basel, Switzerland. This article is an open access article distributed under the terms and conditions of the Creative Commons Attribution (CC BY) license (https://creativecommons.org/licenses/by/4.0/).
Share and Cite
Guo, G.; You, H.; Li, C.; Tang, Z.; Li, O. A Physics-Informed Automatic Neural Network Generation Framework for Emerging Device Modeling. Micromachines 2023, 14, 1150. https://doi.org/10.3390/mi14061150
Guo G, You H, Li C, Tang Z, Li O. A Physics-Informed Automatic Neural Network Generation Framework for Emerging Device Modeling. Micromachines. 2023; 14(6):1150. https://doi.org/10.3390/mi14061150
Chicago/Turabian StyleGuo, Guangxin, Hailong You, Cong Li, Zhengguang Tang, and Ouwen Li. 2023. "A Physics-Informed Automatic Neural Network Generation Framework for Emerging Device Modeling" Micromachines 14, no. 6: 1150. https://doi.org/10.3390/mi14061150
APA StyleGuo, G., You, H., Li, C., Tang, Z., & Li, O. (2023). A Physics-Informed Automatic Neural Network Generation Framework for Emerging Device Modeling. Micromachines, 14(6), 1150. https://doi.org/10.3390/mi14061150

