Integrating Vegetation Indices Models and Phenological Classification with Composite SAR and Optical Data for Cereal Yield Estimation in Finland (Part I)
Abstract
:1. Introduction
2. Methodology and Study Area
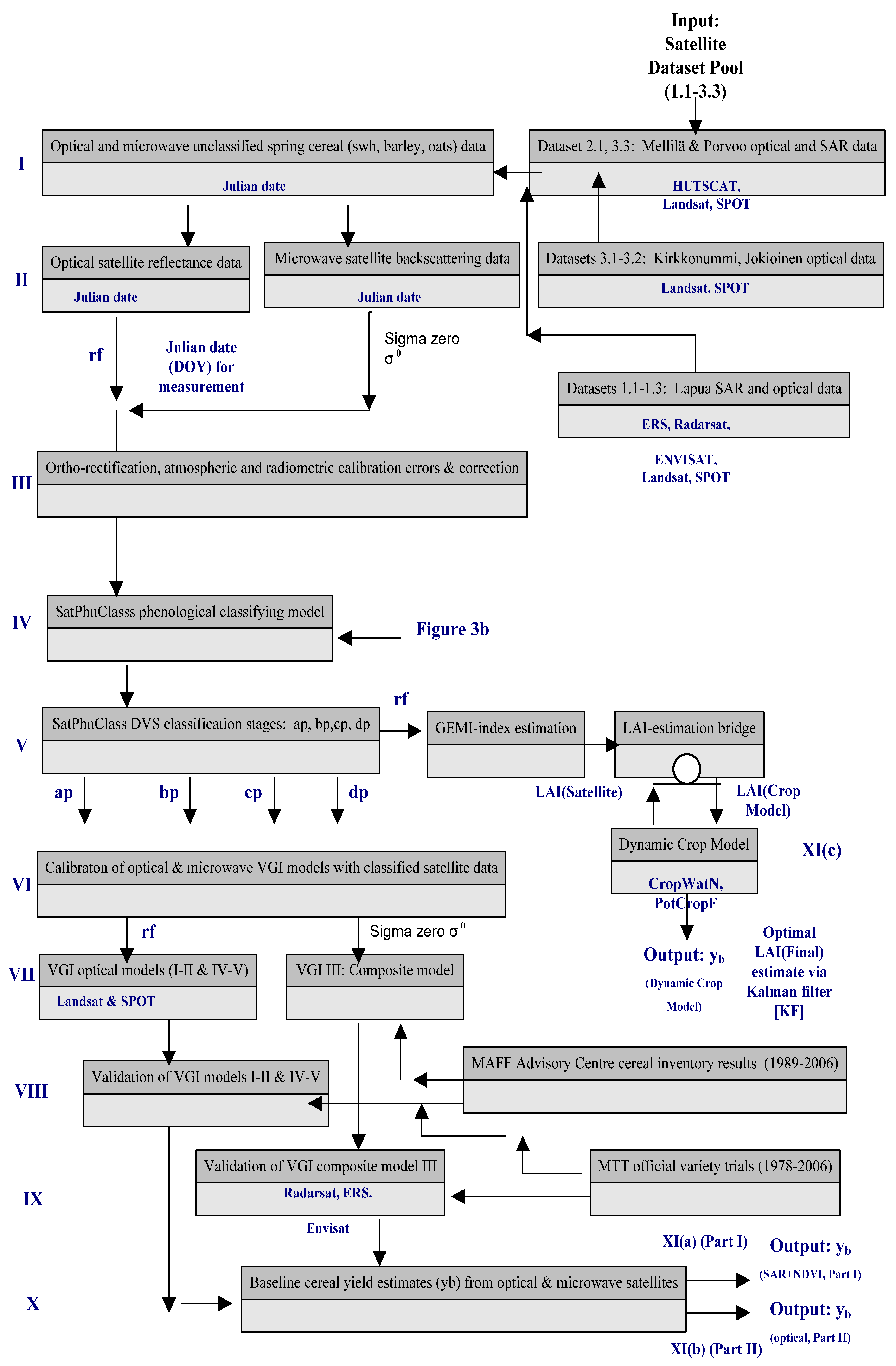
2.1. System Analysis and Strategy
| Sensor Type (1) | Publ. part | Data set | Growing Zone (2) | MAFF Agriculture Advisory Centre (Figure 2 and Figure 4) | Location (Figure 2) | Coarse soils (%) | Clay soils (%) | Organic & mould (%) | |||||
|---|---|---|---|---|---|---|---|---|---|---|---|---|---|
| Gravel with coarse sand | Fine sand | Coarse sand | Silt | Sandy clay | Silt clay | Gyttja clay 3) | |||||||
| SAR & Optical | I/II | 1.1 | III (IV) | Etelä-Pohjanmaa | Lapua 23° 10' E, 62° 50' N | 11.2 | 19.8 | 23.5 | |||||
| I/II | 1.2 | III (IV) | Etelä- Pohjanmaa | Seinäjoki 23° 10' E, 62° 50' N | 15.5 | 10.1 | 20.5 | 25.3 | |||||
| I/II | 1.3 | III (IV) | Etelä- Pohjanmaa | Ilmajoki 23° 10' E, 62° 50' N | 13.2 | 12.0 | 3.9 | 21.4 | |||||
| I/II | 2.1 | I | Nylands Svenska | Porvoo 25° 50' E, 60° 50' N | 6.2 | 17.8 | 8.5 | 38.0 | 10.9 | ||||
| Optical | II | 3.1 | I | Nylands Svenska | Kirkkonummi 24° 30'E, 60° 10’N | 9.4 | 27.5 | 8.5 | 41.4 | 5.4 | |||
| II | 3.2 | II | Häme | Jokioinen 23° 50' E, 60° 50' N (Kuuma Exp. Area) | 56.0 | 7.0 | 15.1 | 7.7 (70–80) | |||||
| II | 3.3 | II | Häme | Mellilä 22° 20'E, 60° 50' N | 7.4 | 8.3 | 13.2 | 28.6 | 36.0 | ||||

2.2. Overview of Satellite and Ground Truth Sites
2.3. Calibration
2.3.1. Phenological classification algorithm (SatPhenClass) for satellite data

2.3.1.1. SatPhenClass Classification Categories
| Development period [35,50,51] | BBCH DVS Class (Range) (1) | Estimated mean Julian DOY (JDay) (2) | ETS(Tb) minimum requirements (dd) in cultivation zones I–IV (3) | Observed LAImax (Li-Cor 2000) X ± sd |
| Sowing-two-leaf & double ridge stages | ap (0–12) | 165, 175 | Swh Tb 5°: 130 (e)–140 (l) Brl Tb 5°: 130 (e)–140 (l) Oats Tb 5°: 130 (e)–140(l) | Swh 2.12 ± 0.46 Brl 1.85 ± 0.89 Oats 1.54 ±0.65 |
| Two leaf-ear emergence, LAImax exposure with fully closed canopy structures | bp (12–50) | 225 | 480 (Tb 4°) Swh Tb 5°: 450 (e)–460 (l) Brl Tb 5°: 800 (e)–950 (l) Oats Tb 5°: 370 (e)–400(l) | Swh 4.27 ± 0.84 Brl 4.05 ± 0.58 Oats 3.44 ± 0.78 |
| Ear emergence, anthesis-maturity, grain filling | cp (50–90) | 255 | 399 (Tb 8°) | Swh 3.87 ± 0.24 Brl 3.24 ± 0.87 Oats 2.14 ± 0.25 |
| Senescence, post-harvest phase | dp (>90) | > 255 | ||
| Sowing-maturity | ap, bp, cp | 165–255 | 1050 ± 30, Tb 5° Swh Tb 5°: 970 (e)–1040 (l) Brl Tb 5°: 800 (e)–950 (l) Oats Tb 5°: 900 (e)–990(l) |
2.3.1.2 LAI and ETS Ground Truth Sampling Methodology for the SatPhenClass Algorithm

| Model (Type) | Model equation, Table 12, Appendix C (1), (2) | Independent variables (2) | Model name, description of derived satellite parameters used in regression equations |
| I Optical | yb= rf3(ap,bp,cp) + rf4(ap,bp,cp) | rf3(ap,bp,cp) rf4(ap,bp,cp) | Polynomial infrared model Calibrated reflectance (rfchannel) values for infrared (channel = 3) and near infrared (channel=4) during growing season. - ap,bp,cp classes correspond on average to Zadoks crop phenological growth scale with cereals: ap: 0–12, bp: 12–50, cp: 50–90, dp: >90 [43]. (2) |
| II Optical | yb = NDVI (ap,bp,cp) NDVI = (NIR(ap,bp,cp) RED(ap,bp,cp))/ (NIR(ap,bp,cp) + RED(ap,bp,cp)) | NDVI (ap,bp,cp) | Normalized Difference Vegetation Index (NDVI) model [57,58,59] (2).
|
| III SAR + optical | yb = NDVI (ap,bp,cp ) + σ0 HH5GHz,(ap,bp,cp,dp) + σ0 VV5GHz,(ap,bp,cp,dp) + σ0 HV5GHz,(ap,bp,cp,dp) + σ0 VH5GHz,(ap,bp,cp,dp) | NDVI (ap,bp,cp), σ0 5GHz,(ap,bp,cp, dp) | Composite multispectral SAR and NDVI model for spring cereals (swh, oats, barley) using NDVI reflectance and microwave backscattering (σ0, f = 5.3, 5.4 GHz) data with horizontal (HH), vertical (VV), and cross-polarization (HV, VH) levels. Instruments: HUTSCAT Scatterometer, ERS/SAR, Radarsat/SAR, Envisat/ASAR (Table 10, [60,61,62,63]). |
2.3.2. Composite Vegetation Indices (VGI) models I–III
2.4. Calibration of Data
2.4.1. Microwave SAR backscattering (σ0 ) and optical reflectance data

2.5. Validation
2.5.1. Validation of Composite Vegetation Indices (VGI) Models
2.5.2. Validation Data
3. Results
3.1. Cereal Canopy Soil Backscattering Covariance Variation
| SARS ensor | Main soil Type | S.wheat [dB] (X±Sd) | Barley 1) [dB] (X±Sd) | Oats [dB] (X ± Sd) | |||||||||
|---|---|---|---|---|---|---|---|---|---|---|---|---|---|
| DVS3) | cp (July) | dp (Aug.) | cp (July) | dp (Aug.) | cp (July) | dp (Aug.) | |||||||
| HUT SCAT Scattero Meter | Sandy clay | VV/ HH | VH/HV 3) | VV/ HH | VH/ HV 3) | VV/ HH | VH/ HV 3) | VV/ HH | VH/ HV 3) | VV/ HH | VH/ HV 3) | VV/ HH | VH/ HV 3) |
| –6.40 (±0.84)/ –16.21 (±0.32) | –20.26 (±0.35)/ –20.16 (±0.14) | –10.53 (±0.24)/ –10.09 (±0.23) | –20.71 (±0.15)/ –20.05 (±0.13) | –5.78 (±1.79)/ –12.27 (±1.72) | –22.85 (±0.90)/ –22.97 (±0.87) | –11.26 (±1.79)/ –10.21 (±1.72) | –22.54 (±0.67)/ –22.48 (±0.49) | –9.75 (±1.58)/ –18.52 (±1.87) | –21.09 (±0.90)/ –21.31 (±0.73) | –13.39 (±1.47)/ –11.62 (±1.97) | –21.54 (±0.76)/ –21.17 (±0.58) | ||
| Envisat ASAR | Fine, coarse sand | VV | VH | VV | VH | VV | VH | VV | VH | VV | VH | VV | VH |
| –12.47 (±1.17) | –17.52 (±0.95) | –10.09 (±1.41) | –14.81 (±1.18) | –11.45 (±2.17) | –17.16 (±1.59) | –9.45 (±1.38) | –14.59 (±1.51) | –11.08 (±2.51) | –17.22 (±1.47) | –11.37 (±1.37) | –16.25 (±1.87) | ||
| Radarsat SAR (1),(2) | Fine, coarse sand | HH | HH | MBrl HH 2) | FBrl HH 2) | MBrl HH 2) | FBrl HH 2) | HH | HH | ||||
| –12.27 (±2.28) | –10.48 (±0.79) | –13.88 (±1.25) | –12.57 (±1.58) | –12.28 (±2.27) | –11.39 (±1.28) | –12.64 (±1.65) | –11.23 (±0.97) | ||||||
| ERS SAR | Fine, coarse sand | VV | VV | VV | VV | ||||||||
| –10.24 (±1.17) | –8.12 (±2.11) | –10.24 (±1.28 | –9.28 (±1.02) | ||||||||||
3.2. Calibration Results
3.2.1. Testing the SatPhenClass Phenological Model Accuracy
| Crop | Model | Grow. Zone | Main Soil Type | Dataset, (Model Equation) (1) | R2lin(a)/ non-lin. polyn.(b),(2) | RMSE lin(c)/ non-lin. polyn. (d)(4) | Model mean yield (I–III) kg/ha(2) | Cv (%) | Pr > F linear | Pr > F quadratic | Pr > F cross product | Pr > F total model | Sat Phen Class phonological classification error range (% DOY, Table 2) (3) |
| Swh | I IR | I–II | Gyttja & Sandy clay | 2.1–3.3 (1.1) | 0.764(a) | 282.3(c) | 4219.0 | 6.66 | <.0001 *** | <.0001 *** | <.0001 *** | <.0001 *** | ap 21–29 bp 11–16 cp 14–19 dp 25–32 |
| III–IV | Sandy clay | II (1.2) | 0.794(a) | 42.46(c) | 3768.6 | 5.89 | |||||||
| II NDVI | I–II | Gyttja & Sandy clay | 2.1–3.3 (1.3) | 0.737(b) | 297.6(d) | 4219.0 | 7.02 | <.0001 *** | <.0001 *** | <.0001 *** | <.0001 *** | ||
| I–II | Gyttja & Sandy clay | 2.1–3.3(1.4) | 0.732(a) | 300.1(c) | 3556.7 | 7.88 | |||||||
| III SAR,NDVI(2)(a) | III–IV | Sandy clay | 1.1–1.3 (5.1,6.1) | 0.723 E 0.731 R | 302.1 300.8 | 4127.0 4213.0 | 3.78 5.56 | <.0001 *** | <.0001 *** | <.0001 *** | <.0001 *** | ||
| Brl | I IR | I–II | Gyttja & Sandy clay | 2.1–3.3(2.1) | 0.615(a) | 449.3(c) | 4395.0 | 10.3 | <.0001 *** | <.0001 *** | N.S. | <.0001 | ap 24–26 bp 15–19 cp 17–21 dp 29–34 |
| IINDVI | I–II | Gyttja & Sandy clay | 2.1–3.3(2.2) | 0.611(b) | 449.6(d) | 4298.0 | 10.3 | <.0001 *** | <.0001 *** | 0.0014 * | *** | ||
| IIISAR,NDVI (2)(a) | III–IV | Sandy clay | 1.1–1.3 (4.1,5.2,6.2) | 0.694 E 0.702 R 0.448 S | 349.8 322.8 482.7 | 3750.0 3909.0 3835.0 | 3.12 6.92 7.22 | <.0001 *** | <.0001 *** | <.0001 *** | <.0001 *** | ||
| Oat | I IR | I,II,IV | Sandy clay | 1.1,2.1,3.3(2.5) | 0.760(a) | 55.0. (c) | 3740.0 | 1.58 | <.0001 *** | <.0001 *** | <.0001 *** | <.0001 | ap 28–34 bp 17–22 cp 19–28 dp 36–39 |
| I,II | Gyttja & Sandy clay | 2.1,3.3(e) | 0.756 | 55.1 | 3488.7 | 1.58 | <.0001 *** | N.S. | N.S. | *** | |||
| I,II | Gyttja & Sandy clay | 2.1,3.3(e) | 0.056 | 994.8 | 3462.0 | 28.7 | <.0001 *** | <.0001 *** | N.S. | <.0001 | |||
| III SAR, NDVI(2) (a) | III–IV | Sandy clay | 1.1–1.3 (4.2,5.3,6.3) (a) | 0.617 E 0.624 R 0.417 S | 389.7 483.6 584.2 | 2826.0 3038.0 2942.0 | 4.22 7.89 8.47 | <.0001 *** | <.0001 *** | <.0001 *** | <.0001 *** | ||
| Cereal Mean | 0.627 | 386.9 | 3752.2 | 7.47 |
3.2.2. Testing the Composite VGI model (I–III) calibration performance
3.3. Validation Results
3.3.1. Soil Species Covariance Validation with Composite Models
| Model Category I | Crop | Composite model | Covariance Category | SAR Sensor | Mean yb, kg/ha, X ± Sd | MAFF mean estimate kg/ha (X ± Sd) (2) | DYMAFF Difference kg/ha from MAFF obs.(1) (5) | DPMAFF Difference (%) from MAFF obs. (100 ref.) (4) |
| I (2) Composite SAR & NDVI (II,III) | Swh | II+III | Fine coarse sandy clay (Table 1) | Envisat ASAR | 4127 ± 68 | 3950 ± 72 | –177.0 oe | 104.4 |
| II+III | Radarsat SAR | 4213 ± 41 | 3840 ± 86 | –373.0 oe | 109.7 | |||
| Swh ave. | 4170 ± 54 | 3895 ± 78 | –275.0 oe | 107.1 | ||||
| Brl (general) | II+III | Fine coarse sandy clay (Table 1) | Envisat ASAR | 3750 ± 91 | 3880 ± 47 | 130.0 ue | 96.6 | |
| II+III | ERS2 SAR | 3835 ± 98 | 3 420 ± 82 | –415.0 oe | 112.1 | |||
| Brl malt | II+III | Radarsat SAR | 3909 ± 24 | 4050 ± 76 | 141.0 ue | 96.5 | ||
| Brl feed & fodder | II+III | Radarsat SAR | 3899 ± 32 | 3820 ± 82 | –79.0 oe | 102.7 | ||
| Brl ave. | 3848 ± 74 | 3792 ± 72 | –55.7 oe | 101.8 | ||||
| Oats | II+III | Fine coarse sandy clay (Table 1) | Envisat ASAR | 2826 ± 85 | 3310 ± 54 | 484.0 ue | 85.4 | |
| II+III | ERS2 SAR | 2942 ± 49 | 3 330 ± 54 | 388.0 ue | 88.4 | |||
| II+III | Radarsat SAR | 3038 ± 23 | 3520 ± 81 | 482.0 ue | 86.3 | |||
| Oats ave. | 2935 ± 28 | 3386 ± 48 | 451.3 ue | 86.7 | ||||
| Mean tot. | 3615 ± 12 | 3680 ± 49 | 64.5 ue | 98.2 | ||||
| Model Category II | Species | Model | Covariance Category | Soil type/ Cultivar(1) | Averaged model I,II yield yb X ± Sd kg/ha | MTT mean X ± Sd kg/ha (3) | DYMTT Difference kg/ha from MTT obs (7) | DPMTT, Difference (%) from MTT obs (100 ref.) (6) |
| II (3) Optical Infrared (I), NDVI (II) | Swheat | I+II | Soil* Species | Sandy clay | 4240 ± 52 | 4645 ± 546 | –404*ue) | 91.3*ue) |
| Barley | I+II | Sandy clay | 4428 ± 48 | 4791 ± 29 | –363*ue) | 92.4*ue) | ||
| Swheat | I+II | Soil*Cultivar | Sand clay*Manu | 4015 ± 62 | 4423 ± 72 | –408*ue) | 90.8*ue) | |
| Swheat | I+II | Sandy clay*Satu | 3181 ± 31 | 4608 ± 92 | –1427*ue) | 69.0*ue) | ||
| Barley | I+II | Sandy clay*Inari | 4749 ± 89 | 5483 ± 44 | –733*ue) | 86.6*ue) |
4. Discussion
4.1. Implications from SAR Soil*Canopy Interactions
4.2. Implications from the SAR Composite Modeling Results for Baseline Yield Levels (Yb)
5. Conclusions
6. Acknowledgements
7. Appendix. Electronic Supplementary Information (ESI) and additional Figures and Tables
References and Notes
- McNairn, H.; Champagnea, C.; Shanga, J.; Holmstromb, D.; Reichert, G. Integration of optical and Synthetic Aperture Radar (SAR) imagery for delivering operational annual crop inventories. ISPRS J. Photogramm. Remote Sens. 2008, 64, 434–449. [Google Scholar] [CrossRef]
- Horler, D.; Barber, J. Principles of remote sensing of plants. In Plants and the Daylight Spectrum; Smith, H., Ed.; Academic Press: London, UK, 1981; pp. 43–63. [Google Scholar]
- Knipling, E.B. Physical and physiological basis for the reflectance of visible and near-infrared radiation from vegetation. Remote Sens. Enviro. 1970, 1, 155–159. [Google Scholar] [CrossRef]
- Kondratyev, K.; Fedchenko, P. The use of reflection spectra in recognition of crops. Adv. Space Res. 1983, 3, 247–250. [Google Scholar] [CrossRef]
- Kondratyev, K.; Kozoderov, V.; Smokty, O. Remote Sensing of the Earth from Space: Atmospheric Correction; Springer-Verlag: Berlin, Germany, 1992. [Google Scholar]
- GALILEO. New European GALILEO GPS Satellite System; European Commission, Directorate General Transport: Brussel, Belgium, 2009; Available online: http://ec.europa.eu/dgs/energy_ transport/galileo/index_en.htm/ (accessed on September 11, 2008).
- Staenz, K. Classification of a hyperspectral agricultural data set using band moments. Canadian J. Remote Sens. 1996, 22, 248–257. [Google Scholar] [CrossRef]
- Strachan, I.; Pattey, E.; Salustro, C.; Miller, J. Use of hyperspectral remote sensing to estimate the gross photosynthesis of agricultural fields. Can. J. Remote Sens. 2008, 34, 333–341. [Google Scholar]
- Cramp, B. Rain or shine, satellite monitors European farms. Geoinformatics 2003, 6, 10–12. [Google Scholar]
- IPCC. The scientific basis of climate change. In In the 3rd Assessment Report of the Intergovernmental Panel on Climate Change; Houghton, J.T., Ding, Y., Griggs, D.J., Noguer, M., van der Linden, P.J., Dao, X., Maskell, K., Johnson, C.A., Eds.; Cambridge University Press: Cambridge, UK, 2001. [Google Scholar]
- IPCC. Climate change 2007: synthesis report. In the 4th IPCC Assessment Report; Pachauri, R.K., Reisinger, A., Eds.; IPCC: Geneva, Switzerland, 2007. [Google Scholar]
- Serrano, L.; Filella, I.; Peñuelas, J. Remote sensing of biomass and yield of winter wheat under different nitrogen supplies. Crop Science 2000, 40, 723–731. [Google Scholar] [CrossRef]
- Gobron, N.; Pinty, B.; Verstraete, M.; Govaerts, Y. The MERIS Global Vegetation Index (MGVI): description and preliminary application. Int. J. Remote Sens. 1999, 20, 1917–1927. [Google Scholar] [CrossRef]
- Gobron, N.; Pinty, B.; Mélin, F.; Taberner, M.; Verstraete, M.; Belward, A.; Lavergne, T.; Widlowski, J. The state of vegetation in Europe following the 2003 drought. Int. J. Remote Sens. 2005, 26, 2013–2020. [Google Scholar] [CrossRef]
- Gobron, N.; Pinty, B.; Taberner, M.; Mélin, F.; Verstraete, M.; Widlowski, J. Monitoring the photosynthetic activity of vegetation from remote sensing data. Advances Space Res. 2006, 38, 2196–2202. [Google Scholar] [CrossRef]
- Gobron, N.; Pinty, B.; Mélin, F.; Taberner, M.; Verstraete, M.; Robustellia, M.; Widlowski, J. Evaluation of the MERIS/ENVISAT FAPAR product. Adv. Space Res. 2007, 39, 105–115. [Google Scholar] [CrossRef]
- Verstraete, M.; Gobron, N.; Aussedat, O.; Robustelli, M.; Pinty, B.; Widlowski, J.; Taberner, M. An automatic procedure to identify key vegetation phenology events using the JRC-FAPAR products. Adv. Space Res. 2008, 41, 1773–1783. [Google Scholar] [CrossRef]
- Harrison, P.A.; Porter, J.R.; Downing, T.E. Scaling-up the AFRCWHEAT2 model to assess phenological development for wheat in Europe. Agric. Forest Meteorol. 2000, 101, 167–186. [Google Scholar] [CrossRef]
- Moulin, S.; Fischer, A.; Dedieu, G. Assimilation of shortwave remote sensing observations within an agrometeorological model-Crop production estimation. Remote Sens. Sustain. Future 1996, 4, 2366–2368. [Google Scholar]
- NASDA/ JAXA. ADEOS II and GOSAT/IBUKI web-sites. Tokyo, Japan, 2009; Available online: http://sharaku.eorc.jaxa.jp/ADEOS2/index.html/ (accessed on October 1, 2009).
- Ban, Y. Synergy of multitemporal ERS-1 SAR and landsat TM data for classification of agricultural crops. Canadian J. Remote Sens. 2003, 29, 518–526. [Google Scholar] [CrossRef]
- Kuittinen, R. Remote Sensing in Agriculture; Reports of the Finnish Geodetic Institute, 96:4: Masala, Finland, 1996. [Google Scholar]
- Kuittinen, R.; Ahokas, E.; Granqvist, M.; Ikäheimo, E.; Heikinheimo, M.; Venäläinen, A.; Jänne, S.; Keskisarja, V.; Parmes, E.; Perdiago, V.; van der Goot, E. An early crop yield estimation for Finnish conditions. The crop growth monitoring system of the Joint Research Centre with and without remotely sensed and other additional input data; Reports of the Finnish Geodetic Institute, 98:2: Masala, Finland, 1998. [Google Scholar]
- Karvonen, T.; Laurila, H.; Kleemola, J.; Varis, E. Estimation of Agricultural Crop Production Using Satellite (Landsat and SPOT) Information; Univ. Of Helsinki, Department of Plant Production, Publication 26: Helsinki, Finland, 1991. [Google Scholar]
- Yara. Local Resource Information System (LORIS); Yara/Kemira GrowHow: Helsinki, Finland, 2008. Available online : www.yara.fi/NR/rdonlyres/132CD5D9-43B7-44E1-91B8-49EA7D27D60B/4304/032002.pdf/ (accessed on August 19, 2008).
- Matikainen, L.; Karjalainen, M.; Kuittinen, R. SAR Images and Ancillary Data in Crop Species Interpretation; reports of the finnish geodetic institute, 98:1: Masala, Finland, 1998. [Google Scholar]
- Karjalainen, M.; Kaartinen, H.; Hyyppä, J.; Laurila, H.; Kuittinen, R. The use of Envisat alternating polarization SAR images in agricultural monitoring in comparison with Radarsat-1 images. In Proceedings of the XXth ISPRS Congress with title "Geo-Imagery Bridging Continents", Commission VII papers, Istanbul, Turkey, July 2004; 2004; Vol. XXXV. part B7–ThS 20: Application of High Resolution Data. [Google Scholar]
- Karjalainen, M.; Kaartinen, H.; Hyyppä, J. Agricultural monitoring using envisat alternating polarization SAR images. Photogrammetric Eng. & Remote Sens. 2008, 74, 117–126. [Google Scholar]
- MAFF/TIKE. The Finnish Land Parcel Identification System (FLPIS) and Finnish Administration and Control System (IACS); Ministry of Agriculture and Forestry in Finland: Helsinki, Finland, 2009. www.mavi.fi/fi/index/tietoavirastosta/uutiset/peltolohkocd.html, www.mmmtike.fi/fi/index/tilastojatietopalvelut/tietopalvelu/rekistereiden_tietosisalto/peltolohkorekisteri.html, http://eur-lex.europa.eu/LexUriServ/LexUriServ.do?uri=CELEX:52007DC0377:FI:NOT (accessed on September 14, 2009).
- National Board of Agriculture in Finland. Yearbook of Farm Statistics 1989-2006; Ministry of Agric. & Forestry in Finland: Helsinki, Finland, 2007. Date: 2009-01-17, Matilda-database. Available online: http://www.w3.org/1999/xlink" xlink:href="http://www.matilda.fi/servlet/ page?_pageid= 501,193&_dad= portal30&_schema=PORTAL30 (accessed on November 11, 2009).
- Ritchey, R. Analysis and synthesis - on scientific method. Systems Research, Thesis Publishers. 1996, 8, 21–41. [Google Scholar] [CrossRef]
- IIASA. The International Institute for Applied Systems Analysis (IIASA); Laxenburg, Austria, 2008. Available online: www.iiasa.ac.at/ (accessed on September 9, 2008).
- Hodges, T. Predicting Crop Phenology; Taylor & Francis CRC Press: London, UK, 1991. [Google Scholar]
- Jones, J.; Hoogenboomb, G.; Porter, C.; Boote, K.; Batchelorc, W.; Hunt, L.; Wilkense, P.; Singhe, P.; Gijsmana, A.; Ritchie, J. The DSSAT cropping system model. Eur. J. Agron. 2003, 18, 235–265. [Google Scholar] [CrossRef]
- Laurila, H. Simulation of spring wheat responses to elevated CO2and temperature by using CERES-wheat crop model. Agric. Food Sci. Finland 2001, 10, 175–196. [Google Scholar]
- Bowen, W. Modeling plant and soil systems. In Agronomy Monograph 31, American Society of Agronomy; Hanks, R.J., Ritchie, J.T., Eds.; Agriculture Society of America, Crop Science Society of America, Soil Science Society of America: Madison, Wisconsin, USA, 1991; pp. 526–527. [Google Scholar]
- Pinty, B.; Verstraete, M. Modelling the scattering of light by homogeneous vegetation in optical remote sensing. J. Atmos. Sci. 1998, 55, 137–150. [Google Scholar] [CrossRef]
- Kalman, R.E. A new approach to linear filtering and prediction problems. Trans. ASME J. Basic Eng. 1960, 82, 35–45. [Google Scholar] [CrossRef]
- Kleemola, J. Modelling Nitrogen and Water Limited Crop Growth. Thesis, University Of Helsinki, Helsinki, Finland, 1997. [Google Scholar]
- Supit, I.; Hooijer, A.; van Diepen, C. System Description of the Wofost Crop Simulation Model Implemented in CGMS. Volume I: Theory and Algorithms; SC-DLO: Wageningen, Holland, 1994. [Google Scholar]
- Lancashire, P.D.; Bleiholder, H.; Langeluddecke, P.; Stauss, R.; van den Boom, T.; Weber, E.; Witzen-Berger, A. An uniform decimal code for growth stages of crops and weeds. Ann. appl. Biol. 1991, 119, 561–601. [Google Scholar] [CrossRef]
- Witzenberger, A.; Hack, H.; van den Boom, T. Erläuterungen zum BBCH-Dezimal-Code für die Entwicklungsstadien des Getreides-mit Abbildungen. Gesunde Pflanzen 1989, 41, 384–388. [Google Scholar]
- Zadoks, J.C.; Chang, T.T.; Konzak, C.F. A decimal code for the growth stages of cereals. Weed Res. 1974, 14, 415–421. [Google Scholar] [CrossRef]
- Yli-Halla, M.; Mokma, D.; Peltovuori, T.; Sippola, J. Agricultural Soil Profiles in Finland and Their Classification; Publications of Agricultural Research Centre of Finland: Jokioinen, Finland, 2000. [Google Scholar]
- Kontturi, M. The effects of weather on yield and development of spring wheat in Finland. Ann. Agric. Fenn. 1979, 18, 263–274. [Google Scholar]
- Mukula, J.; Rantanen, O. Climatic risks to the yield and quality of field crops in Finland. Spring wheat 1969–1986. Ann. Agric. Fenn. 1989, 28, 21–28. [Google Scholar]
- Large, E.G. Growth stages in cereals: illustration of the Feekes scale. Pl. Path. 1954, 3, 128–129. [Google Scholar] [CrossRef]
- Godwin, D.; Ritchie, J.; Singh, U.; Hunt, T. User’s Guide to CERES-Wheat; Michigan State University Press: Michigan, MI, USA, 1989. [Google Scholar]
- Saarikko, R.A. Climate Change and Crop Potential in Finland: Regional Assessment of Spring Wheat. Thesis, University Of Helsinki, Helsinki, Finland, 1999. [Google Scholar]
- Åfors, M.; Ohlander, L.; Stendahl, F. Ståsädens utveckling I. En litterastudie och beskrivning av en skala för bestämmning av stråsädens axrespektive vippanlag; Instituation för Växodlinglärä.: Sveriges Lantbruks-universitet: Uppsala, Sweden, 1988. [Google Scholar]
- Peltonen-Sainio, P.; Rajala, A.; Seppälä, T.I. MTT Agrifood Research Finland, Maa-ja Elintarviketalous No. 67: Jokioinen, Finland, 2005; Available online: http://www.mtt.fi/met/pdf/met67.pdf/ (accessed on August 19.2008) . (In Finnish)
- Li-Cor. Li-Cor LAI-2000 Plant Canopy Analyzer; Li-Cor Biosciences: Lincoln, NE, USA, 2009. [Google Scholar]
- Hakala, K. Growth and yield potential of spring wheat in a simulated changed climate with increased CO2and higher temperature. Eur. J. Agron. 1998, 9, 41–52. [Google Scholar]
- Hakala, K.; Laurila, H.; Mela, T. Increase in atmospheric CO2and ambient temperatures in the North: promises and drawbacks for crop production. J. Crop Improvement 2005, 13, 239–255. [Google Scholar] [CrossRef]
- Kangas, A.; Laine, A.; Niskanen, M.; Salo, Y.; Vuorinen, M.; Jauhiainen, L.; Nikander, H. Results of Official Variety Trials 1998-2005; MTT Agrifood Research Finland, No. 105: Jokioinen, Finland, 2006; Available online: http://www.mtt.fi/mtts/pdf/mtts105.pdf (accessed on November 11, 2009).
- Kangas, A.; Laine, A.; Niskanen, M.; Salo, Y.; Vuorinen, M.; Jauhiainen, L.; Nikander, H. Results of Official Variety Trials 2000-2007; No. 150; MTT Agrifood Research Finland: Jokioinen, Finland, 2008; Available online: http://www.mtt.fi/mtts/pdf/mtts150.pdf (accessed on November 11, 2009).
- SAS Publishing. SAS/Stat User’s Guide, Version 6, 3rd ed.; SAS Inst. Inc.: Cary, NC. USA, 1990. [Google Scholar]
- SAS Publishing. SAS Procedures Guide, Version 6, 3rd ed.; SAS Inst. Inc.: Cary, NC. USA, 1990. [Google Scholar]
- Price, J. Calibration of satellite radiometers and the comparison of vegetation indices. Remote Sens. Enviro. 1987, 2, 15–27. [Google Scholar] [CrossRef]
- Jackson, P.L.; Gaston, G.G. Digital enhancement as an aid to detecting patterns of vegetation stress using medium-scale aerial photography. Int. J. Remote Sens. 1994, 15, 1009–1018. [Google Scholar] [CrossRef]
- Moriondo, M.; Masellib, F.; Bindi, M. A simple model of regional wheat yield based on NDVI data. Eur. J. Agron. 2007, 26, 266–274. [Google Scholar] [CrossRef]
- Henderson, F.M.; Lewis, A.J. Principles and Applications of Imaging Radar. Manual of Remote Sensing, 3rd ed.; John Wiley & Sons, Inc.: New York, NY, USA, 1997. [Google Scholar]
- Hallikainen, M.; Hyyppä, J.; Haapanen, J.; Tares, T.; Ahola, P.; Pulliainen, J.; Toikka, M.A. Helicopter-borne eight-channel ranging scatterometer for remote sensing-Part I: system description. IEEE Trans. Geosci. Remot. Sens. 1993, 31, 161–169. [Google Scholar] [CrossRef]
- Koskinen, J.T.; Pulliainen, J.T.; Mäkynen, M.P.; Hallikainen, M.T. Seasonal comparison of HUTSCAT ranging scatterometer and ERS-1 SAR microwave signatures of boreal forest zone. IEEE Trans. Geosci. Remote Sens. 1999, 37, 2068–2079. [Google Scholar] [CrossRef]
- Hyyppä, J.; Mäkynen, M.; Hallikainen, M.T. Calibration accuracy of the HUTSCAT airborne scatterometer. IEEE Trans. Geosci. Remot. Sens. 1999, 37, 1450–1454. [Google Scholar] [CrossRef]
- Flowers, M.; Randall-Weisz, R.; Heiniger, R. Remote sensing of winter wheat tiller density for early nitrogen application decisions. Agron. J. 2001, 93, 783–789. [Google Scholar] [CrossRef]
- Prasad, B.; Carver, B.; Stone, M.; Babar, M.; Raun, W.; Klatt, A. Potential use of spectral reflectance indices as a selection tool for grain yield in winter wheat under great plains conditions. Crop Sci. 2007, 47, 1426–1440. [Google Scholar] [CrossRef]
- Maas, S.J. Parameterized model of gramineous crop growth: 1. leaf area and dry mass simulation. Agron. J. 1993, 85, 348–353. [Google Scholar] [CrossRef]
- Maas, S.J. Within-season calibration of modelling wheat (Triticum aestivum L.) growth using remote sensing and field sampling. Agron. J. 1993, 85, 669–672. [Google Scholar] [CrossRef]
- Maas, S.J. Use of remotely sensed information in plant growth simulation models. Advan. Agron. 1991, 1, 17–26. [Google Scholar]
- Maas, S.; Dunlap, J. Reflectance, Transmittance and absorptance of light by normal, etiolated and albino corn leaves. Agron. J. 1989, 81, 89–102. [Google Scholar] [CrossRef]
- MAFF/TIKE. Report of the Agricultural Land Use in the Rural Development Centers in 2003; The Information Centre of the Ministry of Agriculture and Forestry in Finland: Helsinki, Finland, 2003. (in Finnish) [Google Scholar]
- Järvi, A.; Kangas, A.; Rahkonen, H. Results of Official Variety Trials 1989-1996; Series A. no. 19; MTT Agrifood Research Finland: Jokioinen, Finland, 1997. [Google Scholar]
- Ulaby, F.T. SAR biophysical retrievals: lessons learned and challenges to overcome. In Proceedings of the 2nd International Workshop on Retrieval of Bio- and Geo-Physical Parameters from SAR Data for Land Applications, Estec, Noordwijk, the Netherlands, October 21–23, 1998.
- Frizzelle, B.G.; Moody, A. Mapping continuous distributions of land cover: a comparison of maximum-likelihood estimation and artificial neural networks. Photogramm. Eng. Remote Sens. 2001, 67, 693–705. [Google Scholar]
- Michelson, D.B.; Liljeberg, M.B.; Pilesjo, P. Comparison of algorithms for classifying Swedish landcover using Landsat TM and ERS-1 SAR data. Remote Sen. Enviro. 2000, 71, 1–15. [Google Scholar] [CrossRef]
- Friedl, M.A.; Brodley, C.E. Decision tree classification of land cover from remotely sensed data. Remote Sens. Enviro. 1997, 61, 399–409. [Google Scholar] [CrossRef]
- LANDSAT. Thematic Mapper (TM) CCT Formats Standards; LANDSAT/ESA/EARTHNET: Frascati, Italy, 1987. Available online: http://www.landsat.org/ (accessed on November 10, 2009).
- SPOT-Image. The SPOT Standard CCT Format; SI/AT/85.0113; CNES: Toulouse, France, 1986. [Google Scholar]
Appendix A. Additional Figures and Tables
Appendix B. Abbreviations, Significance Levels and Tables, Satellite Systems and Locations
| Definition, abbreviation | Unit, (range) | Description |
| X | Mean of sample | |
| Sd | Standard deviation of sample (n) | |
| Cv | Coefficient of variation (%) = Sd/X | |
| Sx | Standard error of mean = | |
| MSE | Mean squared error | |
| RMSE | Root Mean Square Error , square root of MSE | |
| R2 | Coefficient of determination | |
| LSE | Least-Square Estimation-algorithm | |
| VGI with submodels (I-III) | Vegetation Indices submodels (I-III: I—Infrared polynomial, II—NDVI, III—composite NDVI and backscattering model (Table 6) | |
| ap, bp, cp, dp | DVS (Phenological Development stage) four classification values in SatphenlClass algorithm (Table 3 a,b), used in VGI models: ap—vegetation stage class from emergence until 2 leaf and double ridge stages, bp—generative stage class until heading, cp—grain filling stage in generative phase between anthesis and full maturity, dp—senescence phase (Used only in microwave polynomial model III) | |
| Rf (Ch,month) | Landsat or SPOT calibrated reflectance values with index denoting channel and month during growing season (a–May, b–June, c–July); used in VGI Infrared model (I) as independent variables for crop*cultivar*soil covariance interaction and yield estimations (Table 3, Models. 1.1–7.3, Table 12 App. C), * - general notation for covariance effects | |
| DYMTT | Yield Difference (kg/ha) modelled (VGI)—observed MTT average (Table 11,14) | |
| DRTMTT | Yield Difference Ratio, Modelled (VGI)/MTT Observed; over/underestimation (%) from the reference (100%) (Table 11, 14) | |
| DYMAFF | Yield Difference (kg/ha) modelled (VGI)—obs. MAFF average (Table 10, 13). | |
| DRTMAFF | Yield Difference Ratio, modelled (VGI)/MAFF Observed; over/underestimation (%) from the reference (100%) (Table 10,13) | |
| Oe / ue | Overestimated / Underestimated by the corresponding VGI model vs. observed (Table 12, Table 13 and Table 14). | |
| spc., Cv. | species, cultivar | |
| spc. | Spring sown cereal species (spring wheat, barley, oats) | |
| Swh | Spring wheat (Triticum aestivum L.) including cv. Heta, Kadett, Manu, Reno, Ruso, Satu, Tjalve | |
| Brl | Barley (Hordeum vulgare L.) including cv. Arra, Arttu, Artturi, Arve, Eero, Ida, Inari, Kustaa, Kymppi, Loviisa, Mette, Pohto, Pokko | |
| Oats | Oats (Avena Sativa L.) including cv. Aarre, Salo | |
| loc. | Loc—Location: J-Jokioinen, K—Kirkkonummi, M-Mellilä, P—Porvoo, L—Lapua | |
| Tb | degree (°C) | Threshold temperature |
| Dd | degree days | |
| ETS(Tb) | dd—degree days | Cumulative temperature sum over threshold temperature (Tb = 5°) |
| PAR | MJ/d/m2 (10–20) | Photosynthetically Active Radiation (λ = 400–700 nm) |
| IR NIR—Near IR Mid IR Thermal IR | MJ/d/m2 | infrared radiation (IR), λ = 630–690 nm near infra, λ = 760–900 nm mid infra, λ = 1.55–1.75 μm thermal IR, λ = 10.4–12.5 μm |
| Rf | (0.0– 1.0) Optical (λ = 400–700 nm) and infrared sensors (λ = 630–12.5 μm). | Reflectance; reflected radiation from soil and vegetation canopies and measured by optical satellites [22,23,57,58,68,69] |
| σ0 (sigma zero) | (–20–10 dB). Calibrated SAR (Synthetic Aperture radar) backscattering signal with microwave 5.4 GHz (C-band, λ = 5.7 cm) and 9.8 GHz (X-band) and polarization levels (HH, VV, VH, HV). | Backscatter coefficient (sigma zero) for microwave backscattering signal, which is a combined signal reflected from soil and vegetation canopies [60,61,62,63,26,27,28]. |
| Potential, non-limited yield, yield potential | kg/ha | Modelled maximum yield capacity (kg/ha) for a specific cultivar without limiting environmental stress factors during growing season (vegetation water stress, nutrient deficiencies, pathogen epidemics etc.) |
| Non-potential, limited yield | kg/ha | VGI modeled yield level (kg/ha) for a specific cultivar with limiting environmental stress factors during growing season reducing maximum yield capacity, see potential yield. |
| yb(spc, cv, soil type.) spc=swh,brl,oats | kg/ha, 15% moisture content | Baseline yield for spring cereal species (swh, brl, oats).VGI (I-III) modeled cereal yield level (kg/ha) using time series for a specific cultivar under field conditions, see non-potential yield.Index denotes crop, cultivar and soil type; used as dependent variable in VGI models (Models. 1.1–7.3, Table 12, App. C). |
| NDVI | % | Normalized Difference Vegetation Index |
| SatphenlClass | BBCH and Zadok’s scaling | Satellite data classification algorithm based on cereal phenology |
| Minimum dataset | Experimental dataset without ground truth or meteorological data, containing only optical or microwave satellite data | |
| VGI with submodels (I-II) | Vegetation Indices submodels (I-IIII: I—Infrared polynomial, II—NDVI, III—composite NDVI and backscattering model. | |
| MAFF | Ministry of Agriculture and Forestry in Finland | |
| IIASA | The International Institute for Applied Systems Analysis [32] |
| Significance levels (α = reference probability) (1) | |
| N.S. | Statistically non-significant |
| 0 | Moderately significant on 10% error level, α(0.10) |
| * | Significant on 5% error level, α(0.05) |
| ** | Highly significant on 1% error level, α(0.01) |
| *** | Highly significant on 0.1% error level, α (0.001) |
| Location | Date (Satellite measurement) | Satellite type, sensor and Image no. | Incidence angle (φ) –1) | Soil type4) |
| Lapua, Seinäjoki 23° 10 ' E, 62° 50' N | 6.7.1994, 24.6.1995, 1996: 21.5., 3.7. | Optical: SPOT XS 65 220 | –21.3, –4.3, 10, 0.2 | Clay (Sandy clay 56%), coarse (Coarse sand 33.5%) |
| 1997: 17.5.,7.6.,1.7 | Optical: SPOT XS 65 220–221 | 9.3,5.9,–23.8 | ||
| 1996: 17.6, 30.7, 25.8, 25.9 | Microwave SAR: ERS1 SAR5), f = 5.3 GHz, C band, (λ = 5.7 cm), VV polarization | |||
| 2001: 6.5,16.5, 30.5, 6.6, 16.6, 23.6.,10.7, 17.7, 24.7, 3.8, 17.8, 27.8, 10.9, 17.9, 20.9, 27.9, 28.10. | Microwave SAR: Radarsat1 SAR, f = 5.3 GHz, C band, HH polarization | |||
| 2003–2004: 15.6,18.6,21.6,28.6,4.7,7.7,14.7,23.7,02.8,11.8,24.8,15.9 2005–2006: Only ground truth observations 5) | Microwave ASAR: ENVISAT ASAR , f = 5.3 GHz, C-band), VV, HH, VV/HH, HV/HH, or VH/VV polarizations | |||
| Kirkkonummi 24° 30' E, 60° 10' N | 1994: 6.6., 7.7 | Optical: SPOT XS 73 227 | 24.5, –21.6 | Clay (2) (gyttja clay 41.4%) |
| 25.7.1994, 3.6.1995 | Optical: Optical: LANDSAT TM 189 18 | 23 | ||
| 15.6.1995, 13.7.1994 | Optical: SPOT XS 73 227, 69 225 | –2.2 | ||
| Jokioinen 23° 50' E, 60° 50' N | 25.7.1994 | Optical: LANDSAT TM 189 18 | –23.4 | Clay (Sandy clay 56%), Kuuma exp. area (70–80% organic top layer, Table 3) |
| Mellilä 22° 20' E, 60°, 50' N | 1989:24.5., 25.6., 27.7. | Optical: LANDSAT 5/TM | 48.28, 50.39, 46.05 | Clay (Sandy clay 29%, gyttja clay 36%)(2) |
| Porvoo 25° 50 ' E, 60° 50' N | 1990: 13.5., 21.6 29.7. | Optical: SPOT/HRV2/XS | 50.01, 48.1 | Clay (2) (gyttja clay 38%) |
| 1990: 21.6 | Optical: LANDSAT 5/TM | - | ||
| 1990: 25.7, 24.8 | Microwave SAR: HUTSCAT Scatterometer (f = 5.4 GHz, C-band, 9.8 GHz, X-band), VV, HH, VH, HV polarizations(3) | |||
| 1995: 25.6., 15.7., 1996:25.7. | Optical: SPOT XS 69 225 | –1.6 | ||
| 14.6.1994 | Optical: SPOT XS 65 220 | 5.2 |
| Satellite type | Name | Sensor | Experimental locations & years | Reference |
|---|---|---|---|---|
| Microwave ASAR | ENVISAT (3) | ASAR(6), f = 5.3 GHz, C-band), VV, HH, VV/HH, HV/HH, or VH/VV polarizations | Seinäjoki, Lapua (2002–2004, Table 11). | http://earth.esa.int, http://envisat.esa.int/object/index.cfm?fobjectid=3772, [27,28] |
| Microwave Scatterometer | HUTSCAT(1),(6) | Scatterometer (f = 5.4 GHz, C-band, 9.8 GHz, X-band), VV, HH, VH, HV polarizations | Porvoo, calibration data (1990, Table 11). | www.space.hut.fi/research/equipment/ hutscat.html. [61,62,63] |
| Microwave SAR | ERS12) | SAR (5), f = 5.3 GHz, C band, (λ = 5.7 cm), VV polarization | Seinäjoki, Lapua (1995–1996, Table 11). | http://earth.esa.int/ers, earth.esa.int/ers/sar, [26,62] |
| Microwave SAR | Radarsat1 | SAR(5), f = 5.3 GHz, C band, HH polarization | Seinäjoki, Lapua (2001, Table 11). | Reference [27], Canadian Space Agency (CSA). ccrs.nrcan.gc.ca/, radar/spaceborne/radarsat1/index_e.php |
| Optical | Landsat 5 | Thematic Mapper (TM) (λ = 450 nm–2.35 μm) | Porvoo, Mellilä, Kirkkonummi, Jokioinen, Lapua (1989–1997, Table 11). | www.landsat.org, [76,22,23] |
| Optical | SPOT 2 | HRV2/XS (λ = 450 nm–890 nm) | Porvoo, Mellilä, Kirkkonummi, Jokioinen, Lapua (1989–1997, Table 11). | www.spot.com, www.spotimage.fr, [77,22,23] |
| Multi- sensor | ADEOS1 Advanced Earth Observing Satellite4) | AVNIR, ILAS, RIS, IMG,TOMS: atmospheric greenhouse gas (CO2, O3, CH4) columns (4) | (1996-1997, non-operational) Collaboration with Prof. Hiroshi Koizumi, NIAES/ Tsukuba, Japan | NASDA/ JAXA, http//home.gna.org/adeos/ http://kuroshio.eorc.jaxa.jp/ADEOS,http://msl.jpl.nasa.gov/QuickLooks/ adeosQL.html |
| Satellite/ sensor (1),(2) | Sensor channel/λ (wave length)/type | Date | Sun elevation Angle (deg.) | S(6) | α(7) | β(8) |
| TM1(1) | 450–520 nm/PAR(3) | 24.5.1989 | 48.28 | 620 | 0.602 | –1.5 |
| TM2(1) | 520–600 nm/PAR(3) | 25.6.1989 | 50.39 | 577 | 1.17 | –2.8 |
| TM3(1) | 630-690nm/infrared(3) | 27.7.1989 | 46.05 | 493 | 0.806 | –1.2 |
| TM4(1) | 760–900 nm/near infra | 21.6.1990 | 50.01 | 332 | 0.815 | –1.5 |
| TM5(1) | 1.55–1.75 μm /mid infra | 67.1 | 0.108 | –0.37 | ||
| TM6(1) | 10.4–12.5 μm/thermal IR(4) | n.a.(3) | - | - | ||
| TM7(1) | 2.08–2.35 μm /mid infra | 24.5 | 0.057 | –0.15 | ||
| HRV2/S1(2) | 500–590 nm / PAR(3) | 13.5.1990 | n.a.(5) | 587.0 | 1.22181 | 0 |
| HRV2/S2(2) | 610–680 nm / infrared(3) | 29.7.1990 | 48.1 | 502.0 | 1.22545 | 0 |
| HRV2/S3(2) | 790–890 nm/near infrared | 331.0 | 1.29753 | 0 |
Appendix C. Equations
Statistical Analysis Equations
Optical Satellite Data Calibration Equations
| Model category | Factor : Crop /Species 1) | Model (I-IV) | R2 | RMSE kg/ha | Model equation | |
|---|---|---|---|---|---|---|
| I Optical | Swh | 1.1 (I) | 0.764 | 282.3 | yb(swh) = 4941.9 – 5455.9 × rf3ap – 1351.4 × rf4ap + 957.1 × rf3bp + 656.2 × rf4bp + 4742.1 × rf3cp – 4983.5 × rf4cp | |
| Swh | 1.2 (I) | 0.794 | 42.46 | yb(swh) = 985.93 + 13337.46 × rf3ap + 8355.88 × rf4ap – 387.19 × rf4bp + 255.58 × rf3cp | ||
| Swh | 1.3 (II, NDVI) | 0.737 | 297.6 | yb(swh,NDVI) = 4659.2 + 175.4 × nap – 25.6 × nbp – 3215.5 × ncp + 93.7 × nap2 – 19.1 × nbp × nap – 178.5 × nbp2 – 560.4 × ncp × nap + 3250.4 × ncp × nbp – 864.7 × ncp2 | ||
| Swh | 1.4 (II, NDVI) | 0.732 | 300.1 | yb(swh,NDVI) = 4692.90 + 109.84 × nap – 210.38 × nbp – 969.22 × ncp | ||
| Swh | 1.5(5) (III,GEMI) | 0.704 | 316.1 | Y(swh,GEMI) = 5074.1 – 766.2 × gap – 143.1 × gbp – 3378.2 × gcp + 4254.1 × gap2 + 1079.8 × gbp × gap – 1326.2 × gbp2 – 7264.8 × gcp × gap + 7717.2 × gcp × gbp – 2622.1 × gcp2 | ||
| Swh | 1.6(5) (III,GEMI) | 0.570 | 536.8 | yb(swh,GEMI) = 5506.31 + 7780.47 × gap – 12478.3 × gbp + 761.96 × gcp | ||
| Swh | 1.7(5) (IV,PARND) | 0.712 | 311.6 | yb (swh, PARND)=4397.9+2736.9*pap-379.4*pbp-493.8*pcp-4235.1*pap2+ 2701.1*pbp*pap+605.8*pbp2 -2161.6*pcp*pap+883.1*pcp*pbp+493.9pcp2 | ||
| Swh | 1.8(5) (IV,PARND) | 0.509 | 406.3 | Y(swh, PARND)=4502.31+529.36*pap+2377.05*pbp-779.31*pcp | ||
| Brl | 2.1 (I) | 0.615 | 449.3. | Y(brl) = 5348.8 – 600.8 × rf3ap – 184.5 × rf4ap – 8562.4 × rf3bp – 2105.6 × rf4bp – 2766.9 × rf3cp – 1556.2 × rf4cp | ||
| Brl | 2.2 (II, NDVI) | 0.611 | 449.6 | Y(brl,NDVI) = 3481.5 –2 05.5 × nap–312.1 × nbp + 396.5 × ncp – 60.5 × nap2 – 584.5 × nbp × nap + 864.6 × nbp2 + 1081.4 × ncp × nap – 710.5 × ncp × nbp – 232.4 × ncp2 | ||
| Brl | 2.3(5) (III, GEMI) | 0.614 | 448.6 | Y(brl,GEMI)=5184.0 – 2802.9 × gap – 187.4 × gbp – 3457.9 × gcp – 374.8 × gap2 + 91.5 × gbp × gap + 1161.4 × gbp2 + 4817.1 × gcp × gap – 1932.1 × gcp × gbp + 2255.6 × gcp2 | ||
| Brl | 2.4(5) (IV,PARND) | 0.587 | 463.7 | Y(brl,PARND) = 4621.7 + 1852.8 × pap-6418.5 × pbp – 5850.4 × pcp + 48.9 × pap2 – 5952.3 × pbp × pap + 10853.0 × pbp2 –2040.4 × pcp × pap + 12879.0 × pcp × pbp + 6002.9 × pcp2 | ||
| Oats | 2.5 (I) | 0.760 | 55.0 | yb(oats) = 3457.4 – 3762.5 × rf3ap– 2135.8 × rf4ap+6643.1 × rf3bp+ 1566.5 × rf4bp+ 571.4 × rf3cp– 179.1 × rf4cp | ||
| II Optical Species*soil Covariance | Crop /Species 1) | Model | R2 | RMSE | Model equation | |
| Swh * sandy clay | 2.6 (I) | 0.764 | 282.3 | yb(swheat,clay) = 6765.5 – 38407.0 × rf3ap – 14979.0 × rf4ap– 23698.0 × rf3bp + 9552.7 × rf4bp + 7261.4 × rf3cp – 22022.0 × rf4cp | ||
| Brl * sandy clay | 2.7 (I) | 0.166 | 1382 | yb(barley,clay) = 7141.4-3842.1 × rf3ap-2612.4 × rf4ap – 3032.1 × rf3bp-11708.0 × rf4bp – 28637.0 × rf3cp – 1636.2 × rf4cp | ||
| III Optical Species* Cultivar Cov. | Swh* cv. Manu | 3.1 (I) | 0.089 | 1292 | yb (cv. Manu*clay) = 5696.5 + 2293.8 × rf3bp + 5387.9 × rf3cp – 736396.0 × (rf3bp)2 | |
| Swh * cv. Satu | 3.2 (I) | 0.046 | 1031 | yb (cv. Satu*clay) = –9798.2 + 736440.0 × rf2bp – 9925014.0 × (rf2bp)2 | ||
| Brl * cv. Inari | 3.3 (I) | 0.144 | 1220 | yb (cv. Inari*clay) = 8336.8 – 71506.0 × rf3bp – 45627.0 × (rf3bp)2 | ||
| IV Microwave SAR | Sensor | Cereal specie | Model4) | R2 | RMSE | Model equation |
| ERS SAR(4) | Brl | 4.1(III) | 0.448 | 482.7 | yb (brl, ERS2) = 4345.7 + 109.4 × NDVIap – 211.6 × NDVIbp – 983.3 × NDVIcp–0.57 × VV(5GHz,cp) + 5.61 × VV(5GHz,dp) | |
| Oats | 4.2(III) | 0.417 | 584.2 | yb (oats, ERS2) = 3739.5 + 108.9 × NDVIap – 212.1 × NDVIbp – 938.8 × NDVIcp – 0.47 × VV(5GHz,cp) + 4.28*VV(5GHz,dp) | ||
| Radarsat SAR4) | Swh | 5.1(III) | 0.731 | 300.8 | yb (swh, Radarsat) = 4690.7 + 111.8 × NDVIap – 213.4 × NDVIbp – 982.6 × NDVIcp – 2.69 × HH(5GHz,cp) + 3.9 × HH(5GHz,dp) | |
| Brl | 5.2(III) | 0.702 | 322.8 | yb(brl,Radarsat) = 4430.1 + 109.4 × NDVIap – 211.6 × NDVIbp – 983.3 × NDVIcp – 0.52 × HH(5GHz,cp) + 5.07 × HH(5GHz,dp) | ||
| Oats | 5.3(III) | 0.624 | 483.6 | yb (oats, Radarsat) = 3843.3 + 108.9 × NDVIap – 212.1 × NDVIbp – 983.8 × NDVIcp – 0.47 × HH(5GHz,cp) + 4.03 × HH(5GHz,dp) | ||
| Envisat ASAR(4) | Swh | 6.1(III) | 0.723 | 302.1 | yb(swh,Envisat) = 4701.1 + 108.2 × NDVIap – 208.8 × NDVIbp – 983.1 × NDVIcp – 3.9 × VH(5GHz,cp) + 17.4 × VV(5GHz,cp) – 3.1 × VH(5GHz,dp)+ 5.2 × VV(5GHz,dp) | |
| Brl | 6.2(III) | 0.694 | 349.8 | yb (brl, Envisat) = 4261.4 + 109.4 × NDVIap – 211.6 × NDVIbp – 983.3 × NDVIcp – 4.59 × VH(5GHz,cp) + 18.24 × VV(5GHz,cp) – 4.04 × VH(5GHz,dp) + 6.15 × VV(5GHz,dp) | ||
| Oats | 6.3(III) | 0.617 | 389.7 | yb (oats, Envisat) = 3635.7 + 108.9 × NDVIap – 212.8 × NDVIbp– 983.8 × NDVIcp – 2.59 × VH(5GHz,cp) + 16.46 × VV(5GHz,cp) – 2.03 × VH(5GHz,dp) + 4.05 × VV(5GHz,dp) | ||
| HUTSCAT Scattero meter(3),(4) | Swh | 7.1(III) | 0.582 | 416.8 | yb(swh,HUTSCAT) = 4258.4 + 109.4 × NDVIap – 198.2 × NDVIbp – 937.4 × NDVIcp + 5.2 × VV(5GHz,cp) + 18.4 × HH(5GHz,cp) – 2.9 × VH(5GHz,cp) – 16.4 × HV(5GHz,cp) + 4.4 × VV(5GHz,dp) + 12.4 × HH(5GHz,dp) – 2.3 × VH(5GHz,dp) – 14.4 × HV(5GHz,dp) | |
| Brl | 7.2(III) | 0.518 | 490.1 | yb (brl, HUTSCAT) = 4294.2 + 107.2 × NDVIap– 209.2 × NDVIbp – 928.2 × NDVIcp + 3.2 × VV(5GHz,cp) + 17.4 × HH(5GHz,cp) – 3.9 × VH(5GHz,cp) – 15.4 × HV(5GHz,cp) + 5.4 × VV(5GHz,dp) + 11.4 × HH(5GHz,dp) – 4.3 × VH(5GHz,dp) – 15.4 × HV(5GHz,dp) | ||
| Oats | 7.3(III) | 0.424 | 544.2 | yb(oats,HUTSCAT) = 3782.5 + 106.8 × NDVIap – 207.2 × NDVIbp – 942.5 × NDVIcp + 4.2 × VV(5GHz,cp) + 15.2 × HH(5GHz,cp) – 5.9 × VH(5GHz,cp) – 17.1 × HV(5GHz,cp) + 4.8 × VV(5GHz,dp) + 11.8 × HH(5GHz,dp) – 4.3 × VH(5GHz,dp) – 12.2 × HV(5GHz,dp) | ||
Appendix D. SatPhenClass Classification Algorithm for Satellite Data
© 2010 by the authors; licensee Molecular Diversity Preservation International, Basel, Switzerland. This article is an open-access article distributed under the terms and conditions of the Creative Commons Attribution license (http://creativecommons.org/licenses/by/3.0/).
Share and Cite
Laurila, H.; Karjalainen, M.; Hyyppä, J.; Kleemola, J. Integrating Vegetation Indices Models and Phenological Classification with Composite SAR and Optical Data for Cereal Yield Estimation in Finland (Part I). Remote Sens. 2010, 2, 76-114. https://doi.org/10.3390/rs2010076
Laurila H, Karjalainen M, Hyyppä J, Kleemola J. Integrating Vegetation Indices Models and Phenological Classification with Composite SAR and Optical Data for Cereal Yield Estimation in Finland (Part I). Remote Sensing. 2010; 2(1):76-114. https://doi.org/10.3390/rs2010076
Chicago/Turabian StyleLaurila, Heikki, Mika Karjalainen, Juha Hyyppä, and Jouko Kleemola. 2010. "Integrating Vegetation Indices Models and Phenological Classification with Composite SAR and Optical Data for Cereal Yield Estimation in Finland (Part I)" Remote Sensing 2, no. 1: 76-114. https://doi.org/10.3390/rs2010076
APA StyleLaurila, H., Karjalainen, M., Hyyppä, J., & Kleemola, J. (2010). Integrating Vegetation Indices Models and Phenological Classification with Composite SAR and Optical Data for Cereal Yield Estimation in Finland (Part I). Remote Sensing, 2(1), 76-114. https://doi.org/10.3390/rs2010076
