Next Article in Journal
Enconv1d Model Based on Pseudolite System for Long-Tunnel Positioning
Next Article in Special Issue
A Novel Deep Unfolding Network for Multi-Band SAR Sparse Imaging and Autofocusing
Previous Article in Journal
Optimization of Orthogonal Waveform Using Memetic Algorithm with Iterative Greedy Code Search
Previous Article in Special Issue
Transformer Architecture for Micromotion Target Detection Based on Multi-Scale Subaperture Coherent Integration
 
 
Font Type:
Arial Georgia Verdana
Font Size:
Aa Aa Aa
Line Spacing:
Column Width:
Background:
Article

A Novel Azimuth Channel Errors Estimation Algorithm Based on Characteristic Clusters Statistical Treatment

1
Beijing Key Laboratory of Fractional Signals and Systems, School of Information and Electronics, Beijing Institute of Technology, Beijing 100081, China
2
Dongfanghong SATELLITE Co., Ltd., No. 104, Youyi Road, Haidian District, Beijing 100089, China
3
National Key Laboratory of Microwave Imaging, Aerospace Information Research Institute, Chinese Academy of Sciences, Beijing 100190, China
*
Author to whom correspondence should be addressed.
Remote Sens. 2025, 17(5), 857; https://doi.org/10.3390/rs17050857
Submission received: 8 January 2025 / Revised: 24 February 2025 / Accepted: 25 February 2025 / Published: 28 February 2025
(This article belongs to the Special Issue Microwave Remote Sensing for Object Detection (2nd Edition))

Abstract

Azimuth multi-channel techniques show great promise in high-resolution, wide-swath synthetic aperture radar systems. However, in practical engineering applications, errors between channels can significantly affect the reconstruction of multi-channel echo data, leading to a degraded synthetic aperture radar image. To address this issue, this article derives the formula expression in the two-dimensional time domain after single-channel processing under the assumption of an insufficient azimuth sampling rate and proposes a novel algorithm based on the statistical treatment of characteristic clusters. In this algorithm, channel imaging is first performed separately; then, the image is divided into a predefined number of sub-images. The characteristic clusters and points within each sub-image are identified, and their positions, amplitude, and phase information are used to obtain the range synchronization errors, amplitude errors, and phase errors between channels. Compared with traditional methods, the proposed method does not require iteration or the complex eigenvalue decomposition of the covariance matrix. Furthermore, it can utilize existing imaging tools and software in single-channel synthetic aperture radar systems. The effectiveness of the proposed method is validated through simulation experiments and real-world data processing.

1. Introduction

Space-borne synthetic aperture radar (SAR) remote sensing technology, which is capable of operating effectively in all weather conditions and around the clock, as well as providing global and penetrative imaging, has been widely applied in disaster monitoring, environmental monitoring, ocean monitoring, resource exploration, crop yield estimation, mapping, and military fields. It has thus become a key focus of system engineering applications and remote sensing technology research [1,2,3,4,5,6,7,8]. However, high resolution and wide swath, the two key performance indicators for SAR, impose conflicting requirements on the radar pulse repetition frequency (PRF). The resolution of the SAR system is two-dimensional, comprising range and azimuth resolution. Range resolution has a smaller value but provides a better indicator; it is determined by the system’s hardware bandwidth, such as the instantaneous bandwidth of the array antenna and the signal bandwidth of the digital board. In contrast, the azimuth resolution has a larger value, but it is a poorer indicator. Generally, improvements in system resolution refer to enhancing azimuth resolution. Enhancing azimuth resolution requires increasing the azimuth sampling rate, which in turn necessitates an increase in PRF. However, as the PRF increases, the corresponding pulse repetition time (PRT) decreases proportionally, shortening the time slot between two adjacent transmitting pulses. This results in a reduced length of the receiving window, ultimately leading to a decrease in the range swath width. A larger swath width requires a longer time slot between adjacent transmitting pulses, leading to an increase in PRT and a corresponding decrease in PRF. In summary, high resolution requires an increased PRF, while a wide swath demands a larger observation window, necessitating a longer pulse period and, consequently, a reduced PRF.
To overcome the performance limitations of traditional SAR systems, specifically to improve both azimuth resolution and range-swath width simultaneously, the azimuth multi-channel SAR technology has emerged as a solution for achieving high-resolution, wide-swath (HRWS) SAR imaging. In this system, the traditional monolithic phased array antenna is divided into several sub-array antennas along the azimuth. During operation, only the middle sub-array antenna is used for transmission. The echo signal is then received by all sub-array antennas, sampled, processed, and stored by the corresponding devices separately. Due to the wider 3 dB beamwidth of the sub-array antennas, which have a large Doppler bandwidth, the reconstructed multi-channel sampled data can be equivalent to that of a traditional SAR with a higher time sampling rate, while the actual PRF remains relatively unchanged. This allows for a wider range-swath without reducing the PRF. In summary, the azimuth multi-channel technique can capture multiple echo signals simultaneously, using spatial dimension sampling to compensate for the lack of time-domain sampling. This enables a better azimuth resolution with only a minimal change in PRF.
Ideally, azimuth multi-channel technology requires that each sub-channel behaves like multiple coaxial cables of identical length, where the signal transmission path is exactly the same for each. In other words, for an ideal signal, the output from any sub-channel should have equal amplitude and phase. However, in reality, each sub-channel is highly complex, consisting of numerous radiating components, many TR units, numerous power dividers, and connected RF cables in the phased array antenna, as well as the RF links, digital links, and ADC chips in the central electronics. Moreover, in engineering practice, even coaxial cables of the same length may have different insertion loss parameters, such as amplitude attenuation and phase delay, due to factors like manufacturing processes. These parameters are not identical, and the error values cannot be guaranteed to be within a small range. Similarly, for more complex sub-channels, the errors cannot be guaranteed to stay within a narrow range. Furthermore, the phased array antenna of a space-borne SAR payload is at least 3–5 m in length. In the space environment, the conditions for different positions on the antenna—such as external radiation heat sources and space illumination—differ significantly. As a direct consequence, the temperature varies across different antenna positions. For active devices such as TR units, the output power and heat retention differ with temperature. This leads to a continuous change in the temperature differences between different antenna positions as the equipment operates, ultimately causing the errors between different sub-channels to not only fail to remain within a narrow range but also gradually change over time.
The presence of these errors degrades the signal reconstruction performance of the HRWS SAR system, leading to diminished peak gain [9] and increased ambiguity, which ultimately results in a smeared SAR image. Therefore, accurate estimation of channel errors across the multi-channels is essential to improving ghost target suppression performance in the final image. Over the past few decades, various methods have been proposed to address this issue. Based on whether reconstruction and imaging are performed prior to error estimation, these methods can be broadly classified into signal-domain and image-domain approaches [10]. Furthermore, signal-domain methods can be further categorized into time-domain methods and Doppler-domain methods based on the processing domain [11].
Feng et al. proposed a channel error estimation method based on cross-correlation in the spatial time domain [9]. This method assumes that the Doppler centroid is known, but its performance deteriorates if the Doppler centroid is inaccurately estimated. To improve upon this, Liu et al. proposed the spatial cross-correlation coefficient (SCCC) method [12], which employs the iterative adaptive approach (IAA) to achieve more accurate Doppler centroid estimation. However, this method performs poorly in Doppler centroid estimation in low SNR scenarios due to the high-order nonlinear operations. In ref. [13], Xiao et al. proposed a formula for calculating the position and amplitude of the ghost target in a dual-channel system. Additionally, in ref. [14], Gao and Feng provided and verified an analytical formula that describes the position and relative amplitude of the ghost target in the uniformly distributed equivalent antenna phase centers of the multi-channel system [15].
Compared with time-domain methods, Doppler-domain-based methods, such as the signal subspace (SSP) method, typically offer higher estimation accuracy. These methods operate in the Doppler domain of raw data from multi-channel SAR systems, effectively avoiding cross-term interference through Doppler location [16,17]. Li et al. proposed a method based on the orthogonality criterion of noise and signal subspaces to estimate channel errors, which is named the orthogonal subspace method (OSM) [16]. Meanwhile, a mathematical model of clutter echoes in the Range–Doppler domain is derived, and the spectrum components in a Doppler bin with known directions are considered as calibration sources, referred to as virtual calibrating sources. In many scenarios, the SSP method offers relatively higher accuracy but incurs a heavier computational load. To reduce computational complexity and address range invariance, the algorithms proposed in refs. [11,18,19,20,21] offer several constructive solutions. By combining phase error estimation with the conventional least squares algorithm for position error estimation, Li et al. proposed an array error estimation method that estimates both phase and position errors without joint iterative operation, called the conjugation method (CM) [19], which works only in side-looking mode. Based on the criterion that the signal subspace equals the space spanned by the actual guidance vector, Yang et al. proposed a new method, called the Signal Subspace Comparison Method (SSCM) [18]. By defining a new substitution matrix and selecting partial matrix elements, the algorithm performs error estimation using the matrix inversion of just one Doppler bin, significantly reducing computational complexity. Compared with the OSM method in ref. [16], the methods in refs. [18,19] have lower computational load and faster processing speed. However, in essence, the OSM method uses all elements of the signal matrix for calculation, while the CM and SSCM methods select only a subset of elements. Therefore, the accuracy of error estimation depends on whether the selected elements are sufficiently representative. By adopting time-varying Doppler phase compensation in each channel, Guo et al. [20] reduced the original calculation, which required estimating channel errors for several Doppler bins and averaging them, to a single calculation, thus reducing computational complexity. Moreover, it can achieve high accuracy due to the use of more training samples. By constructing an optimization function, Zhang et al. [21] proposed an error estimation algorithm that maximizes the minimum variance distortionless response (MVDR) beamformer output power. The method reduces system complexity and computational load. However, if the global optimal solution is not found, the estimation performance deteriorates. Based on orthogonal projection theory and a power maximization criterion, Huang et al. [11] proposed an efficient new channel error estimation algorithm that does not require covariance matrix decomposition and does not depend on the noise subspace. The proposed method is effective when the spectrum ambiguity number approaches the spatial channel number and performs well in low SNR scenarios. However, all the phase error estimation methods [11,16,18,19,20,21] are performed in the Doppler frequency domain of the raw data, where the accuracy of phase error estimation depends on the signal-to-noise ratio (SNR) of the raw data [22,23,24]. The accuracy of error estimation significantly degrades at low SNR due to subspace swapping [23]. The subspace swap phenomenon occurs when the measured data are better approximated by the noise subspace than by the signal subspace [21].
In the image domain, Zhang et al. [25] proposed an entropy-based channel phase error estimation algorithm. They developed a Local maximum-likelihood-weighted minimum entropy (LML-WME) kernel to retrieve the residual phase mismatch of the channels. Since a closed-form solution cannot be obtained, iterations are performed to find the solution. Based on the fact that channel imbalance can lead to peak gain loss [9], Liang et al. [26] built an optimization model to estimate channel errors, considering whether the image intensity of strong scattering points in the reconstructed image reaches its maximum. The Weighted Back Projection Algorithm (WBPA) is employed to compensate for the channel error as the final step of reconstruction, while the Gradient Descent Method (GDM) is used to complete the optimization process. In a dual-channel SAR system, Sun et al. [27] defined a joint quality function to quantify the ambiguity of the SAR image, and the iterative method is used to obtain channel error estimates. Later, based on the LML-WME kernel method [25], Sun et al. [27] proposed a post-matched-filtering image-domain subspace algorithm to estimate channel errors, which does not require iteration. For the first time, this method proposes imaging each channel separately after padding with zeros. Then, the image data are low-pass filtered to remove the ambiguity region in the Doppler band, and finally, channel error estimates are obtained by comparing the high-SNR areas in the image. In ref. [10], Cai et al. proposed a Least L1-Norm (LLN) method, which estimates channel errors by constructing an LLN optimization model based on the separately image-processed data. In refs. [28,29], Zhu et al. have carried out some promotional work on the sub-lobe compression and resolution improvement of the point target in unsaturated sampling conditions.
Building on previous work, this study presents a novel HRWS SAR channel error estimation algorithm. This method belongs to image-domain approaches, where imaging is first performed, followed by error estimation. The method performs imaging for each channel using the conventional imaging process, assuming that the azimuth sampling rate of each channel is insufficient. The resulting images are then analyzed to identify characteristic clusters, which refer to well-focused point clusters with high amplitude where localized points are particularly low. The well-focused characteristic cluster is typically considered to correspond to a strongly scattered object. However, it is revealed as a set of points formed by multiple points due to ambiguity. Characteristic points within the clusters are then identified, and their information, such as location, amplitude, and phase, is recorded for all sub-channels. Finally, channel errors are obtained using various statistical processing methods applied to the characteristic points. Theoretical and experimental results demonstrate that the calibration process proposed in this study is both effective and accurate.
The structure of this article is as follows: Section 2 introduces the signal model of a space-borne multichannel HRWS-SAR system. Section 3 presents the principle of the proposed algorithm and the processing procedure. Section 4 verifies the algorithm using numerical simulation data and airborne flight data. Section 5 demonstrates the effectiveness of the proposed algorithm through a comprehensive discussion of the simulation results and real airborne data imaging outcomes. Section 6 presents the conclusion.

2. Error Model of Multichannel SAR Signal

Figure 1 depicts a geometric scenario involving a multi-channel SAR system and a static ground-based artificial scatter, which produces well-focused, strong scattering images under well-sampled conditions but exhibits ambiguity in under-sampled PRF settings. Due to its substantial scattering coefficients, the main lobe of the scatter, after imaging, contains more energy than other scatters, despite the ambiguity. In this article, the SAR platform has a height of H and an along-track velocity of v, with the X-axis and Z-axis representing the movement direction toward the Earth’s center. The static characteristic cluster P is located at position ( x 0 , y 0 , 0). Figure 1 presents the angles θ , ϕ , and φ , which are referred to as the azimuth angle, incidence angle, and cone angle, respectively [16].
Suppose there are M uniformly arranged receiving sub-channels (sub-antennas) along the azimuth direction, with a physical distance d 0 between adjacent channels. Assume that the first sub-channel is the reference channel, which transmits the signal. Hence, the distance from the m-th sub-channel (where m = 1 , 2 , , M ) to the reference sub-channel can be denoted as d m = ( m 1 ) d 0 , as shown in Figure 1 According to the principle of the equivalent phase center [30], the equivalent phase center of the reference channel is at position 0, and the equivalent phase center of the channel is c m = ( m 1 ) d 0 / 2 . And the instantaneous slant range distance from the m-th sub-channel to the static characteristic cluster P can be described as [11]
R m ( t ) = ( x 0 ν t d m / 2 ) 2 + y 0 2 + H 2 x 0 2 + y 0 2 + H 2 + 2 ν t x 0 d m x 0 2 x 0 2 + y 0 2 + H 2 + ν 2 ( t + d m / 2 ν ) 2 2 x 0 2 + y 0 2 + H 2 R 0 ν t x 0 R 0 d m x 0 2 R 0 + ν 2 2 R 0 ( t + d m 2 ν ) 2
where R 0 = x 0 2 + y 0 2 + H 2 denotes the nearest slant range between the SAR and the static characteristic cluster P, and t is the azimuth time. The transmitted signal is given by [8]
s 0 ( τ ) = rect ( τ T p ) exp ( j π K r τ 2 ) e x p ( 2 π f c τ )
where K r , τ , and f c denote the chirp rate, range time, and carrier frequency of the linear frequency modulation (LFM) signal, respectively, and r e c t ( · ) denotes the rectangular window function. After t azimuth time, the reflected signal is received, and after down conversion, the signal expression can be written as [8]
s r ( t , τ ) = rect ( τ 2 R m ( t ) / c T p ) exp ( 4 j π R m ( t ) λ ) exp ( j π K r ( τ 2 R m ( t ) c ) 2 )
After range compression using the matched filter H ( f r ) = rect ( f r / K r T p ) exp ( j π f r 2 / K r ) , the echo received in the m-th channel can be described as [11]
s m ( t , τ ) = σ 1 δ m exp ( j ξ m ) Sa ( t T a ) exp ( 4 j π R m ( t ) λ ) sinc ( B ( τ 2 R m ( t ) c τ m ) )
where λ , B, σ , c, and T a denote the wavelength of the signal, the signal bandwidth, the signal amplitude, the speed of light, and the target exposure time, respectively. The expression S a ( t / T a ) here describes the continuity of the signal in the irradiation time along the azimuth direction, which, due to the two-way antenna pattern, is considered a form of the r e c t ( · ) function for simplicity. The error parameters δ m , ξ m , and τ m represent the amplitude error, the phase error of the m-th channel, and the range synchronization time error, respectively. The first channel is set as the reference channel, such that δ 1 = 1 , ξ 1 = 0 , and τ 1 = 0 .
In the HRWS-SAR system, the azimuth sampling rate (PRF) is always smaller than the Doppler bandwidth of the echo signal, causing Doppler aliasing in each channel. This results in multiple Doppler ambiguity components appearing after the matched filtering and Fourier transform of s m ( t , τ ) in azimuth. For convenience, assume that the Doppler ambiguity number is 2 N + 1 , where N is an integer. The signal of the m-th sub-channel in the Range–Doppler domain can then be described as [11]
S m ( f a , τ ) = σ 2 δ m exp ( j ξ m ) sinc ( B ( τ 2 R m ( t ) c τ m ) ) exp ( j 4 π R 0 λ ) exp ( j 2 π x 0 2 λ R 0 ) · k = N N ( rect ( ( f a + k · PRF + ν d m λ R 0 2 ν x 0 λ R 0 ) / B a ) exp ( j π λ R 0 2 ν 2 ( f a + k · PRF ) 2 ) · exp ( j π d m ν ( f a + k · PRF ) ) exp ( j π 2 x 0 ν ( f a + k · PRF ) ) )
where σ 2 denotes the signal amplitude, and B a = 2 ν 2 T a / λ R 0 denotes the Doppler bandwidth. The expression in the Range–Doppler domain can then be rearranged as [11]
S ( f a , τ ) = [ S 1 ( f a , τ ) , S 2 ( f a , τ ) , , S m ( f a , τ ) , , S M ( f a , τ ) ] T = Δ Ξ A ( f a ) X ( f a , τ )
where
Δ = d i a g [ δ 1 , δ 2 , , δ m , , δ M ]
Ξ = d i a g [ exp ( j ξ 1 ) , exp ( j ξ 2 ) , , exp ( j ξ m ) , , exp ( j ξ M ) ]
A ( f a ) = [ a N ( f a ) , a ( N 1 ) ( f a ) , , a k ( f a ) , , a N ( f a ) ]
a k ( f a ) = exp ( j π ν ( f a + k · PRF ) [ d 1 , d 2 , , d m , , d M ] T )
X ( f a , τ ) = [ X 0 ( f a N · PRF , τ ) , X 0 ( f a ( N 1 ) · PRF , τ ) , X 0 ( f a + k · PRF , τ ) , , X 0 ( f a + N · PRF , τ ) ] T
X 0 ( f a + k · PRF , τ ) = σ 2 sinc ( B ( τ 2 R m ( t ) c τ m ) ) exp ( j 4 π R 0 λ ) exp ( j 2 π x 0 2 λ R 0 ) · rect ( ( f a + k · PRF + ν d m λ R 0 2 ν x 0 λ R 0 ) / B a ) exp ( j π λ R 0 2 ν 2 ( f a + k · PRF ) 2 ) · exp ( j π 2 x 0 ν ( f a + k · PRF ) )
where d i a g ( · ) denotes a diagonal matrix with the elements of a vector on the main diagonal, and ( · ) T denotes the transpose operation of a vector. Δ and Ξ denote the diagonal matrices consisting of the amplitude errors and phase errors of all sub-channels, respectively. a k ( f a ) and A ( f a ) denote the linear steering vector of the k-th ambiguity component and the ( 2 N + 1 ) -column linear steering vector matrix, respectively. X 0 ( f a + k PRF , τ ) , and X ( f a , τ ) denote the coefficient of the k-th ambiguity component and the ( 2 N + 1 ) -row ambiguity component coefficient matrix, respectively. S ( f a , τ ) is actually an m-row matrix, with each row representing the m-th sub-channel’s expression in the Range–Doppler domain.

3. Proposed Estimation Method

This section begins with a brief analysis and compensation method for synchronization errors, followed by the algorithms for amplitude and phase error estimation and compensation, respectively.

3.1. Range Synchronization Time Errors

For the Range–Doppler domain echo expression of the m-th channel, as presented in Equation (5), it is interesting to explore the distribution of the signal centroid. We begin in the range domain, where the m-th sub-channel’s echo is dominated by the term s i n c ( B ( τ 2 R m ( t ) / c τ m ) ) , indicating that the echo is focused at ( 2 R m ( t ) / c + τ m ) in the range time domain. In the range domain, all m-th sub-channel echoes, as presented in Equation (6), are focused at ( 2 R m ( t ) / c + τ m ) , with different 2 R m ( t ) / c and τ m , resembling m non-overlapping parabolas.
The principle of range cell migration correction (RCMC) in SAR imaging reveals that for the echo of a specific point target, when we apply RCMC to the signal of the m-th channel in the Range–Doppler domain, the originally parabolic curve, which is focused at the position of ( 2 R m ( t ) / c + τ m ) and distributed along the range time and Doppler axes, will be straightened into a line fixed at a certain point in the range time. This implies that even if the azimuth sampling frequency PRF does not satisfy the Nyquist frequency requirement for azimuth sampling, RCMC can still ideally shift the signal in the Range–Doppler domain to facilitate further azimuth matched filtering. The signal expression of Equation (12) after RCMC is as follows [8]:
X 0 ( f a + k · PRF , τ ) = σ 2 sinc ( B ( τ 2 R 0 c τ m ) ) exp ( j 4 π R 0 λ ) exp ( j 2 π x 0 2 λ R 0 ) · rect ( ( f a + k · PRF + ν d m λ R 0 2 ν x 0 λ R 0 ) / B a ) exp ( j π λ R 0 2 ν 2 ( f a + k · PRF ) 2 ) · exp ( j π 2 x 0 ν ( f a + k · PRF ) )
Additionally, for a certain point target, regardless of the azimuth sampling rate, the signal of the m-th channel in the Range-Doppler domain will be focused at the position ( 2 R 0 / c + τ m ) in the range time direction after RCMC. In an ideal scenario, the signals of all m channels in the Range–Doppler domain should theoretically be focused at the position 2 R 0 / c after RCMC, where the difference in the τ m positions among the m channels represents the range synchronization time error for each channel. After the compensation of the range synchronization time error, the expression in Equation (13) can be rewritten as [8]
X 0 ( f a + k · PRF , τ ) = σ 2 sinc ( B ( τ 2 R 0 c ) ) exp ( j 4 π R 0 λ ) exp ( j 2 π x 0 2 λ R 0 ) · rect ( ( f a + k · PRF + ν d m λ R 0 2 ν x 0 λ R 0 ) / B a ) exp ( j π λ R 0 2 ν 2 ( f a + k · PRF ) 2 ) · exp ( j π 2 x 0 ν ( f a + k · PRF ) )
Since the smallest unit of error based on the range gate is the range sampling unit, 1 / F s , the range synchronization time errors directly obtained from Equations (13) and (14) are not precise. Here, F s represents the sampling rate. For example, a SAR system that transmits and receives a chirp signal with a bandwidth of 600 MHz typically samples the echo data at a rate of 800 MHz, resulting in a range sampling unit of 1 / 800 MHz, or about 1.25 ns, which corresponds to a relatively large time unit. In this case, the range synchronization time errors cannot be significantly improved, even with the weighted averaging method applied to multiple characteristic points. Moreover, when Equations (13) and (14) are directly applied, the errors increase significantly as the chirp bandwidth narrows down. As both the signal bandwidth and data sampling rate decrease, the error doubles and grows even larger. In this article, an interpolation technique is used to improve the accuracy of the time errors. By interpolating the characteristic clusters along the range direction across different channels and calculating the weighted average of multiple characteristic cluster errors, high-precision synchronization errors τ m among channels can be obtained.

3.2. Under-Sampling SAR Imaging Results Expressions

Next, we investigate the distribution of the signal centroid in the Range–Doppler domain, as shown in Equation (6). In the Doppler domain, due to the aliasing effect present in each sub-channel, each sub-channel contains ( 2 N + 1 ) Doppler ambiguous components. This implies that once the PRF, i.e., the azimuth sampling rate, is determined, the centroid distribution of the signal in the Doppler domain is also fixed. Furthermore, once matched filtering is performed, the energy distribution in the azimuth time domain can be determined. Therefore, for the signal from the m-th channel after RCMC transformation, its expression, following azimuth matched filtering and returning to the azimuth time domain, becomes
S a c m ( t , τ ) = σ 3 δ m exp ( j ξ m ) exp ( j 4 π R 0 λ ) exp ( j 2 π x 0 2 λ R 0 ) sinc ( B ( τ 2 R 0 c ) ) · k = N N S c ( t t k m )
Here, the s i n c ( · ) function represents the accumulation in the range direction, which is consistent with the conventional expression. In contrast, k = N N S c ( t t k m ) represents the accumulation in the azimuth direction, and it can be observed that this corresponds to a discrete set of points along the azimuth time axis, rather than the conventional single point. The function S c ( · ) is considered to be similar to the s i n c ( · ) function. The term t k m denotes the azimuth time shift caused by the k-th Doppler ambiguous component. From the centroid distribution of the echo signal along the Doppler axis, it is evident that the signal is most concentrated in the sub-frequency band that contains the Doppler center, which corresponds to the point of maximum energy in the discrete points of the azimuth time domain. Signals from other sub-frequency bands fold into the main frequency band, contributing to other discrete points in the azimuth time domain. Only for systems with small Doppler center shifts during imaging, where the energy distribution in the middle sub-frequency band is larger, does the point of maximum energy in the azimuth time domain correspond to the middle sub-frequency band. Therefore, for the signal from the m-th channel, the final signal expression is as follows:
S a c ( t , τ ) = [ S a c 1 ( t , τ ) , S a c 2 ( t , τ ) , , S a c m ( t , τ ) , , S a c M ( t , τ ) ] T = Δ Ξ Y ( t , τ )
where
Y ( t , τ ) = [ Y 1 ( t t k 1 , τ ) , Y 2 ( t t k 2 , τ ) , , Y m ( t t k m , τ ) , , Y M ( t t k M , τ ) ] T
Y m ( t t k m , τ ) = σ 3 exp ( j 4 π R 0 λ ) exp ( j 2 π x 0 2 λ R 0 ) sinc ( B ( τ 2 R 0 c ) ) · k = N N S c ( t t k m )
From Equation (18), it can be observed that in different channels, except for the discrete points in the time domain generated by the inverse FFT of the Doppler spectrum (i.e., the cumulative summation term), the rest of the expression is identical. Here, we make the assumption that, for a point target, the distribution of the Doppler spectrum is consistent across all channels. Consequently, the energy accumulation at each azimuth time, represented by the last term in Equation (18), i.e., the cumulative summation part k = N N S c ( t t k m ) , is also consistent. The proof of this assumption is beyond the scope of this article. However, starting from this assumption, it can be seen that, apart from the preset amplitude and phase errors, the amplitude and phase of the corresponding discrete energy points in the domain are identical across all channels. For instance, the amplitude and phase differences of the maximum energy point between channel m and the reference channel are solely due to the different amplitude δ m and phase ξ m . These two parameters actually represent the amplitude and phase errors between the channels.

3.3. Estimation Method

The signal models and the derivation of the equations are summarized above. This sub-section primarily outlines the principle and processing procedure of the estimation method.
In an actual image, there is not just one target, but many, most of which have nearly the same radar cross-section and are almost evenly distributed. Their spectrum is chaotic, referred to as the cluster spectrum. Here, if we can identify some targets in the image area with relatively strong radar scattering cross-sections, such as natural rocks, artificial buildings, etc., these points will appear significantly brighter than other objects after imaging. In a multi-channel SAR system, we know that the azimuth sampling rate is insufficient, causing the image to be aliased. However, although it is not possible to accurately focus on a single point for one of the strong scattering targets mentioned earlier, a characteristic cluster is formed by assuming ( 2 N + 1 ) points, creating a points cluster.
The theoretical analysis above implies that the amplitude and phase differences of any point in a characteristic cluster among sub-channels are fixed. For instance, comparing the sub-channel m with the reference sub-channel at the focused point corresponding to k = 0 Doppler segment, the amplitude difference is δ m , and the phase difference is ξ m . Although aliasing occurs, leading to the overlay and superposition of the assumed ( 2 N + 1 ) points in one characteristic cluster and even other clusters, this process is actually a linear superposition. The amplitude and phase differences among sub-channels remain fixed. In other words, the linearity of the linear system ensures that the differences between sub-channels remain unchanged after the superposition of multiple characteristic clusters. This discovery inspired us to propose a new approach for estimating the channel errors among azimuth sub-channels.
Based on the principle explored above, an algorithm is proposed here. Considering the multiple regions in real data, we divide the sub-channel image into 4 × 4 = 16 sub-images and then search for the characteristic clusters and characteristic points in them. Here, the characteristic clusters refer to the areas where the amplitude values are highest and the SNR is largest in the localized region. The characteristic cluster is typically treated as a single point. However, due to ambiguity, it is actually revealed as a set of points formed by multiple individual points. The maximum amplitude point of the characteristic clusters is called the characteristic point. In some sub-images, there may be no strong scattering points, and their characteristic clusters might present weak characteristics. Considering noise and ghost targets due to ambiguity in the Doppler band, weaker characteristic clusters should be removed to avoid affecting the accuracy of the final evaluation results using the 3 σ method. In essence, the method relies more heavily on the phases of the strongest power characteristic clusters than on the phases of clusters throughout the image. Therefore, we will sort the 16 characteristic points from the sub-images according to their statistical value from all sub-channels, remove the weaker ones, and assign different weight coefficients to them.
The final channel error is determined by statistically analyzing the channel errors of all sub-images. For the channel errors derived from characteristic points of different sub-images, varying coefficients are assigned based on the amplitude ranking of these points. Specifically, higher amplitudes are assigned greater weighting coefficients, reflecting their stronger influence. This weighting strategy is a critical component of the data processing methodology in this study. The amplitude value of a specific characteristic point is defined as the average amplitude across all sub-channels at that point. Here, k denotes the ranking of characteristic points by their amplitude values, where k = 1 corresponds to the highest amplitude and k = 16 to the lowest. To prioritize the most significant data, the four characteristic points with the highest amplitudes are assigned the largest coefficients. Simultaneously, to mitigate random errors from individual points, channel errors from characteristic points at different locations within each sub-image region are utilized. The weighting coefficients vary depending on the amplitude values of these points. The amplitude values are categorized into three tiers: First tier: The four points with the highest amplitudes, assigned the largest coefficients. Second tier: The next four points (ranked 5 to 8), assigned medium coefficients. Third tier: The remaining eight points, assigned the smallest coefficients. Additionally, a quality control mechanism is implemented: If a channel error in the first tier deviates significantly from the 3 σ distribution of that tier, it is downgraded to the second tier, and the remaining first-tier values are reallocated a total weighting coefficient of 0.99. Similarly, if a channel error in the second tier deviates significantly from its 3 σ distribution, it is downgraded to the third tier, and the remaining second-tier values are reallocated a total weighting coefficient of 0.0099. If a channel error in the third tier deviates significantly from its 3 σ distribution, it is discarded entirely. The standard ranking of weighting coefficients is detailed in Table 1. In this way, we can obtain the estimated amplitude errors, phase errors, and range synchronization time errors for the characteristic points corresponding to each sub-channel, as shown below.
ξ m = k = 1 N i m a g e C k ( Φ m k Φ 1 k ) , where N i m a g e 16
δ m = k = 1 N i m a g e C k ( P m k P 1 k ) ) , where N i m a g e 16
τ m = k = 1 N i m a g e C k ( L m k L 1 k ) , where N i m a g e 16
where m represents the sub-channel, and k denotes the characteristic point. The parameters ξ m , δ m , and τ m correspond to the phase error, amplitude error, and range synchronization time error, respectively, from sub-channel 2 to sub-channel M relative to the reference sub-channel. Since sub-channel 1 serves as the reference, the inter-channel errors for each characteristic point are determined by comparing the parameters of each sub-channel with those of sub-channel 1. The terms Φ m k , P m k , and L m k represent the phase, amplitude, and range gate position of the k-th most significant characteristic point in the m-th sub-channel. N i m a g e denotes the final number of characteristic points selected from the total 16 candidate points.
After obtaining the range synchronization time errors, apply Equation (22) [11] with the improved range-domain matched filter to perform range-domain matched filtering for each sub-channel. This process yields range-matched filtering data with range synchronization time errors eliminated.
H m ( f r ) = rect ( f r K r T p ) exp ( j π f r 2 K r ) exp ( j 2 π f r τ m )
Next, apply azimuth FFT and RCMC to obtain the echo signals S m ( f a , τ ) in the Range–Doppler domain. The calibrated data can then be obtained according to Equation (23) [11]. Finally, using the conventional Doppler spectrum reconstruction method and standard SAR imaging techniques, complete the imaging process for the multi-channel SAR system.
S c m ( f a , τ ) = S m ( f a , τ ) δ m exp ( j ξ m )
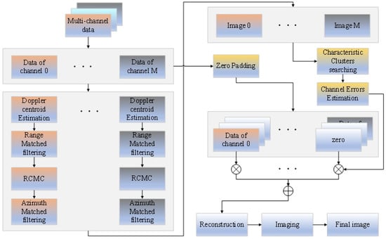
Based on the previous analysis, Figure 2 depicts the complete flowchart of the proposed algorithm. The main steps of the proposed method are summarized as follows:
Step 1: Perform individual imaging on each sub-channel using the conventionally set range and azimuth-matched filtering functions to obtain the multi-channel image data.
Step 2: Divide the image into 16 sub-images, search for their characteristic clusters in each sub-image area. Then, their characteristic points are clearly defined, and their position, magnitude, phase, and other parameters are determined. The characteristic points are then ranked based on their magnitude, and weighting coefficients are assigned accordingly.
Step 3: Calculate the range synchronization time errors for each sub-channel using Equation (21), and through using Equation (22), apply the improved range matched filtering to the raw echo data. Then, perform azimuth FFT and RCMC for each sub-channel to obtain the Range–Doppler domain echo signals with range synchronization time errors eliminated.
Step 4: Then the statistical phase errors for each channel are calculated using Equation (19), and the statistical amplitude errors for each channel are calculated using Equation (20).
Step 5: Process the multi-channel echo data in the Range–Doppler domain using Equation (23), then reconstruct the final spectrum through conventional SAR methods. Finally, obtain the final image using standard SAR imaging techniques.

4. Experiments

In this section, both simulated and real data are used to validate the performance of the proposed method. First, a five-channel simulation is conducted. Known phase errors are added to each sub-channel, and the estimated phase errors are obtained using the proposed algorithm and other classical algorithms. The results are then compared, and the effectiveness and reliability of the method are discussed. Additionally, actual SAR imaging data based on real airborne multi-channel systems are used to verify the effectiveness of the proposed method. These two parts work together to validate the feasibility of the proposed algorithm.

4.1. Simulation Verification

A vehicle-borne simulation SAR scenario with five azimuth spatial channels is presented first. Table 2 lists the parameters of the simulation system. This sub-section simulates the feasibility of the proposed method under two scenarios: one where only phase errors exist, and another where only range synchronization time errors are present. First, assuming no range synchronization time or channel amplitude errors, the simulation parameters are set with only channel phase errors. The echo data are sampled at PRF values of 10 Hz, 17 Hz, 30 Hz, and 50 Hz, respectively. We can observe that the ambiguity index varies with different PRF values. The ambiguity index is determined based on the Doppler bandwidth and the fold-over factor of the PRF sampling bandwidth, with its values formatted as (2N + 1), where N = 1 , 2 , 3 . For example, in this simulation, the Doppler bandwidth is 83.33 Hz. When the PRF is 10 Hz, the ambiguity index i takes the values of 3 , 2 , 1 , 0 , 1 , 2 , 3 . When the PRF is 17 Hz, i = 2 , 1 , 0 , 1 , 2 . When the PRF is 30 or 50 Hz, i = 1 , 0 , 1 , as shown in Figure 3.
We then carry out the imaging process, which includes two-dimensional matched filtering and RCMC, for each channel at a fixed PRF. In this experiment, sub-channel 1 is set as the reference channel. Furthermore, the channel errors are set as 0°, 50°, −20°, 80°, and −70°, as listed in Table 3. Since the Doppler bandwidth of the echo signal is larger than the PRF setting, aliasing occurs. As a result, the point target cannot fully focus in the image, which reveals ghost targets in each channel’s final image, as depicted in Figure 4. However, it still displays the phases of the dominant peak in each sub-channel’s final image, and after calculating the difference between these peak phases, we find that the differences are nearly the same as the channel errors we set, as shown in Table 4. In addition, the PRF of the simulation is set to 17 Hz, so the equivalent PRF after reconstruction is 17 × 5 = 85 , which is larger than the Doppler bandwidth of 80.333 Hz.
The data summarized in Table 4 indicate that the phase errors information among channels is carried by each channel and is reflected in the phase errors of the dominant peak point from the independent imaging before reconstruction. This constitutes the core principle of the method proposed in this article.
Alongside the phase error estimation, the steering matrix A ( f a ) for each Doppler frequency band is accurately constructed to correspond to the specific ambiguity index. The phase errors among sub-channels cause a frequency shift in the reconstructed Doppler spectrum, as depicted in Figure 5a. This leads to filter mismatching and the appearance of false targets in pairs during subsequent reconstruction processing. By utilizing the estimated phase errors in the reconstruction process, we can effectively weight the echo data from each channel and reconstruct the signal. Figure 5b shows the reconstructed Doppler band after correcting for the channel errors. Then, after performing Doppler-matched filtering using a conventional method, we observe that the characteristic point of the reconstructed signal is well-focused. Figure 5c,d compare azimuth reconstruction, where one scenario demonstrates no estimation errors and the other shows results using the calibration errors, validating the proposed algorithm. The above image results not only highlight the importance of channel error estimation in the signal reconstruction of multi-channel SAR systems but also demonstrate the feasibility and accuracy of the proposed algorithm.
Then, the channel errors are obtained using the Cross-Correlation (CC) algorithm [9] in the spatial time-domain, the Sub-Space (SSFD) algorithm [16] in the Doppler frequency domain, the maximum-likelihood weighted minimum entropy (LML-WME) algorithm [25], and the Least L1-Norm (LLN) algorithm [10] in the image domain, and then the reconstruction of the echo signal is completed. These results are compared with those obtained using the algorithm proposed in this article. Specific parameters are set to evaluate the performance differences between the proposed algorithm and the other four classical algorithms. The PRF is set to 17 Hz, resulting in an equivalent PRF of 85 Hz after reconstruction, which is larger than the Doppler bandwidth. The SNR is set to 30 dB, 20 dB, 10 dB, and 0 dB to evaluate the performance fluctuations of different methods at varying SNR levels. The results of the channel error estimation are shown in Table 5.
From the data in Table 5, it can be observed that when the SNR is 30 dB, the channel errors obtained by the proposed method exhibit lower accuracy compared to the subspace algorithm but are close to the performance of the cross-correlation algorithm. However, at lower SNR levels, the proposed method achieves accuracy comparable to that of the subspace algorithm. Considering that the subspace algorithm has a significantly higher computational complexity, the proposed method offers a much lower computational burden.
It can be seen that the proposed method outperforms the conventional CC and SS algorithms from the data in Table 5. However, the performance comparison with the more advanced LML-WME and LLN algorithms needs to be further evaluated by examining the relationship between ARMSE (Absolute Root Mean Square Error) and SNR. Additionally, at an SNR of 20 dB, phase errors are estimated using several algorithms, and the signals are then reconstructed, as shown in Figure 6. The results demonstrate that the reconstructed signals, obtained using the proposed method, exhibit excellent focusing performance in the azimuth direction.
Moreover, a Monte Carlo simulation was conducted 100 times, and Figure 7 shows the relationship between the phase error estimation ARMSE and SNR for different methods. Compared to more advanced algorithms, at high SNRs, the channel error of the proposed method is similar to that of the LML-WME and LLN algorithms, with an error of about 0.02°. In low SNR conditions, the proposed method shows accuracy similar to that of the LML-WME algorithm but is less accurate than the LLN algorithm. However, in practical applications, when the channel error is within 0.5°, the reconstructed signal still performs well. The proposed method, with an error of about 0.3° at low SNRs, meets the usage requirements, indicating its strong practicality.
In the same 5-channel scenario, assuming no channel amplitude and phase errors, the simulation parameters are set with range synchronization time errors of 3.52 ns, 2.02 ns, 2.89 ns, and 0.77 ns, as shown in Table 6. Simulations are conducted using the system parameters listed in Table 2, under three conditions: no interpolation, 10 times range frequency domain interpolation, and 100 times interpolation, for verification.
When the interpolation factor is 1, the original sampling frequency is 800 MHz, resulting in a range gate time interval of 1.25 ns. With 10 times interpolation, the interval is reduced to 0.125 ns, and with 100 times interpolation, it further decreases to 0.0125 ns. Therefore, in theory, the delayed channels will have different range gate delays under various interpolation factors, as shown in Table 7. In the simulation results, the range cell differences will be used to determine the delay error for each channel.
In this article, the maximum interpolation factor for point targets in the simulation is set to 100. The statistical results of the actual deviation under various conditions are shown in Table 8. As seen in the table, the accuracy of the range synchronization time increases with the interpolation factor. However, this also leads to a higher computational load.
It can be observed that when no interpolation is applied, the channel error is on the order of 1.25 ns, with the maximum error reaching 1.73 ns, which is unacceptable. When 10 times interpolation is applied, the error decreases significantly, on the order of 0.125 ns, and the simulation results show a reduction in error. Further increasing the interpolation factor to 100 brings the error down to approximately 0.0125 ns, with the maximum error in the simulation results being 0.005 ns, which is quite accurate. Additionally, the author tested the system at SNR levels of 0 dB, 10 dB, 20 dB, and 30 dB. The results showed minimal difference. This experiment demonstrates that, by performing single-channel imaging and interpolating the position of point targets in the range frequency domain, the range synchronization time error between different sub-channels can be obtained.

4.2. Airborne Data Verification

In this subsection, an airborne verification is conducted using a multi-channel SAR system. The generated data are used to estimate channel errors using the method proposed in this article, followed by reconstruction and 2D matched filtering to produce the final image. In multi-channel mode, the phased-array antenna operates with one digital channel transmitting signals in the azimuth direction, while three digital channels receive the echo signals, forming an azimuth-oriented 3-channel SAR system. Figure 7 shows the geometric model of the antenna. The antenna consists of four columns arranged along the azimuth direction. In this configuration, the signal is transmitted by the second column on the right and received by the first, second, and third columns on the right. The equal azimuthal size of the transmitting and receiving antennas ensures the same azimuth-oriented 3 dB beamwidth. The multi-channel SAR system operates in the X band, with one TR unit arranged per column along the azimuth direction. Each column antenna has an azimuth length of 0.264 m and a beamwidth of approximately 6°. Each column antenna contains 24 TR units arranged along the range direction, with a length of 1.008 m and a beamwidth of approximately 1.6°. Thus, the output power of each column’s TR units is approximately 20 × 24 = 480 , W . Before the flight test, the phases of the TR’s transmitting and receiving units were adjusted while the RF cables were equipped. The antenna pattern was also tested. Additionally, apart from the transceiver channels, the phased-array antenna includes three calibration channels, as shown in Figure 8.
During flight verification, the SAR system is installed on a manned aircraft, with the antenna mounted on the aircraft’s side wall for imaging. The installation of the antenna on the aircraft is shown in Figure 9. During multi-channel SAR mode imaging, the aircraft flies at an altitude of 4000 m, producing images with a side-look angle of 80°. The aircraft flies at a speed of 61 m/s, with a system Doppler bandwidth of 463 Hz. The multi-channel mode of the SAR system operates with a PRF of 200 Hz, corresponding to an azimuth sampling rate of 200 Hz. In conventional single-channel imaging, the azimuth sampling rate does not satisfy Nyquist’s criterion, leading to aliasing or azimuth ambiguity. Table 9 summarizes the system and imaging scene parameters.
The flight-testing airspace was located in Liangping District, Chongqing. After analyzing the optical image of the imaging region on Google Earth, a more suitable area for imaging was identified, as shown in Figure 10. The imaging region contains many prominent features, such as airports, farmland, rivers, roads, and artificial buildings, making it well-suited for imaging observation.
Imaging data were processed based on the parameters listed in Table 9. First, the three channels were imaged separately, and the image of channel 1 is shown in Figure 11a. Due to the insufficient sampling rate, imaging of separate channel data before reconstruction leads to ambiguity. However, the salient objects in the imaging scene can still be identified. Sub-channel 1 is designated as the reference channel, while sub-channel 2 and sub-channel 3 require calibration. The images from each of the three sub-channels are divided into 4 × 4 = 16 sub-images along the azimuth and range directions, as shown in Figure 11b. Characteristic clusters are then identified in the 16 sub-images. As mentioned above, a characteristic cluster refers to a well-focused cluster of points with high amplitude, surrounded by points with especially low values. A well-focused characteristic cluster is usually considered as a single point but appears as a set of multiple points due to ambiguity. The maximum amplitude point in a characteristic cluster is referred to as the characteristic point. The characteristic clusters in the 16 sub-images are identified and displayed in a single-channel image, as shown in Figure 11c. The pixel positions of the characteristic points in each cluster from the three sub-channel images are accurately obtained and listed in Table 10. It was found that the pixels with the largest amplitude values in each characteristic cluster have nearly identical positions in the images of the three sub-channels.
The trend of range gate leading and lagging is consistent across all three channels for the 16 characteristic points, and the range gate differences between the characteristic points in the three channels are almost identical. This also serves as an early confirmation of the accuracy of the initial assumption in the proposed method. In the flight experiment, the signal sampling rate is 800 MHz, so the width of each range gate is 1.25 ns. After performing 10 times interpolation on the echo data in the Range-Doppler domain, the width of each range gate becomes 0.125 ns. The errors for multiple characteristic points are weighted and averaged to calculate the final synchronization error. The error between sub-channel 2 and sub-channel 1 is −1.8143 ns, and the error between sub-channel 3 and sub-channel 1 is 0.3657 ns.
The amplitude and phase values of the characteristic points in the characteristic clusters of each sub-image across the three channels are obtained, and the channel phase errors between channels 2, 3, and 1 are calculated. It was found that the phase errors of the characteristic points in each cluster across all channels are generally within a relatively consistent range. Additionally, it was observed that when no certified characteristic clusters were present, or the maximum amplitude point was smaller, the error accuracy could be poor due to noise, which can be mitigated using the 3 σ method to ensure accurate error estimation. The characteristic points are then sorted according to amplitude, with the highest coefficients assigned to the errors of the four largest characteristic points, and lower coefficients assigned to the others. Similarly, if any phase errors of the four largest characteristic points do not meet the 3 σ standard within a relatively small numerical range, their coefficient assignment is reduced to a lower level.
By calculating the weighted average of multiple phase errors, the phase error between channel 2 and channel 1 is found to be 150.7°, and the phase error between channel 3 and channel 1 is 139.6°. The amplitude of sub-channel 2 is 0.9951 times that of sub-channel 1, while the amplitude of sub-channel 3 is 1.0297 times that of sub-channel 1. The recorded and calculated data are shown in Table 11.
Through the above steps, the final phase error between channels is obtained. Additionally, the weighted amplitude and range synchronization time delays are obtained using the method proposed in this article. The final spectrum is then reconstructed, and the reconstructed data are processed using traditional SAR methods, yielding the final image shown in Figure 12. A detailed image using the proposed method is displayed in Figure 13.

5. Discussion

In Section 4, the proposed method is validated through simulations of the five-channel SAR system and actual airborne three-channel SAR data.
As shown in Figure 3, adjusting the ambiguity index and the steering matrix A ( f a ) according to the PRF sampling rate and Doppler spectrum is a crucial step. The data in Table 3 and Table 4, and Figure 3 indicate that Figure 4 implicitly shows that phase error information among channels is carried by each channel and is reflected in the phase differences of the dominant peak point from the independent imaging before reconstruction. This is the core principle of the method proposed in this paper. Through simulation, Figure 5 illustrates the importance of phase error calibration for signal reconstruction when phase errors exist among the five channels. As shown in Figure 3, it is crucial to adjust the ambiguity index and the steering matrix A ( f a ) according to the Doppler spectrum before estimating the channel errors. Figure 3 and Table 2 demonstrate the linearity of the systems presented in Section 3. Figure 6 and Figure 7, and Table 4 show that the proposed method achieves higher accuracy than traditional methods, such as the time-domain correlation method and the orthogonal method, particularly at low SNR levels. In general, compared to traditional methods, the proposed method does not require iteration or the complex decomposition of the covariance matrix’s eigenvalues, which significantly reduces the computational load. Table 5 compares the channel error estimation results between the proposed algorithm and four classical algorithms under different SNR levels. Figure 6 displays the final signal reconstruction results of several phase estimation methods, as shown in Table 5, when the SNR is 20 dB. Figure 7 shows the relationship between the phase error estimation ARMSE and SNR for different methods. Table 6, Table 7 and Table 8 demonstrate that, by performing single-channel imaging and interpolating the position of point targets in the range frequency domain, the range time synchronization errors between different sub-channels can be obtained.
In the airborne SAR data verification, Figure 8 and Figure 9 present the multi-channel antenna SAR system and the carrier environment. Table 9 and Figure 10 provide the flight imaging scenarios and imaging parameters. Figure 11 presents the results of the separate channel imaging and the characteristic clusters in the 16 sub-images. Table 10 lists the detailed positions of each characteristic point across the three channels, from which the range synchronization time errors among channels can be estimated through interpolation. Table 11 lists the amplitudes and phases of the 16 characteristic points. Based on the amplitude size order, the weighted average values of the amplitudes and phases are calculated to determine the phase differences and amplitude errors among channels. Figure 12 and Figure 13 show the final imaging results after reconstruction using the error estimations produced by the proposed algorithm.
Based on the simulation results, it can be observed that for phase estimation, the proposed method is not the best at low SNR, but at high SNR, it performs similarly to the best-performing algorithms. For range synchronization error estimation, the proposed method demonstrates good accuracy. Furthermore, by applying this method to airborne imaging data, error analysis and image reconstruction were performed. The results show effective suppression of ambiguities and clear imaging, thereby demonstrating the feasibility of the proposed method.

6. Conclusions

This article proposes a novel channel error estimation algorithm for the azimuth multi-channel SAR system. The equation expression in the two-dimensional time domain after single-channel processing is derived, assuming the azimuth sampling rate is insufficient. The error estimation method is then proposed using the characteristic point information across multiple channels. Finally, simulation trials and actual data are used to verify the method. In this algorithm, separate channel imaging is first performed under insufficient azimuth sampling rate. The image is then divided into a specified number of sub-images along the azimuth and range directions, where the characteristic clusters and points meeting the specified requirements are searched for. The channel errors are then estimated by statistically processing the parameters of the characteristic points. The processing of both simulated and real imaging data shows that the proposed algorithm is highly robust and can quickly and efficiently estimate the inter-channel errors in multi-channel SAR systems. Future research can focus on improving the accuracy of channel error estimation, sub-image segmentation, and the assignment of weighting coefficients for characteristic points.

Author Contributions

All authors made significant contributions to the preparation of this manuscript. J.F. and L.C. contributed to the methodology; J.Y. supported data curation; Y.X. assisted with software implementation. R.T. and H.H. supervised the research and reviewed the manuscript; W.Y. wrote the paper. All authors have read and approved the final version of the manuscript.

Funding

This research received no external funding.

Institutional Review Board Statement

Not applicable.

Informed Consent Statement

Not applicable.

Data Availability Statement

No new data were created or analyzed in this study. Data sharing is not applicable to this article.

Acknowledgments

The authors would like to acknowledge the support of the Jilin-1 MS-01A mission, particularly Tianjin Yunyao Aerospace Technology Co., Ltd. and Changguang Satellite Technology Co., Ltd., for providing the data. We also thank the anonymous reviewers and members of the editorial team for their insightful comments and valuable suggestions.

Conflicts of Interest

Author Jing Feng was employed by the company Dongfanghong SATELLITE Co., Ltd., The remaining authors declare that the research was conducted in the absence of any commercial or financial relationships that could be construed as a potential conflict of interest.

Abbreviations

The following abbreviations are used in this manuscript:
SARSynthetic Aperture Radar
HRWSHigh Resolution Wide Swath
LFMLinear Frequency Modulation
PRFPulse Repetition Frequency
PRTPulse Repetition Time
RCMCRange Cell Migration Correction
SCCCSpatial Cross Correlation Coefficient
SSPSignal Subspace
OSMOrthogonal Subspace Method
MVDRMinimum Variance Distortionless Response
SNRSignal Noise Ratio
LML-WMELocal Maximum-Likelihood-Weighted Minimum Entropy
WBPAWeighted Back Projection Algorithm
GDMGradient Descent Method
LLNLeast L1-Norm

References

  1. Li, Z.F.; Wang, H.Y.; Su, T.; Bao, Z. Generation of wide-swath and high-resolution SAR images from multichannel small spaceborne SAR systems. IEEE Geosci. Remote Sens. Lett. 2005, 2, 82–86. [Google Scholar] [CrossRef]
  2. Aguttes, J.P. The SAR train concept: Required antenna area distributed over N smaller satellites, increase of performance by N. IEEE Geosci. Remote Sens. Lett. 2004, 1, 142–149. [Google Scholar] [CrossRef]
  3. Huber, S.; de Almeida, F.Q.; Villano, M.; Younis, M.; Krieger, G.; Moreira, A. Tandem-L: A technical perspective on future spaceborne SAR sensors for Earth observation. IEEE Trans. Geosci. Remote Sens. 2018, 56, 4792–4807. [Google Scholar] [CrossRef]
  4. Goodman, N.A.; Lin, S.C.; Rajakrishna, D.; Stiles, J.M. Processing of multiple-receiver spaceborne arrays for wide-area SAR. IEEE Trans. Geosci. Remote Sens. 2002, 40, 841–852. [Google Scholar] [CrossRef]
  5. Krieger, G.; Fiedler, H.; Houman, D.; Moreira, A. Analysis of system concepts for bi- and multi-static SAR missions. In Proceedings of the 2003 IEEE International Geoscience and Remote Sensing Symposium, Toulouse, France, 21–25 July 2003; Volume 2, pp. 770–772. [Google Scholar] [CrossRef]
  6. Schindler, J.K.; Steyskal, H.; Franchi, P. Pattern synthesis for moving target detection with TechSat21—A distributed space-based radar system. In Proceedings of the RADAR, Edinburgh, UK, 15–17 October 2002; pp. 375–379. [Google Scholar] [CrossRef]
  7. Curlander, J.C.; McDonough, R.N. Synthetic Aperture Radar: Systems and Signal Processing; Wiley: New York, NY, USA, 1991. [Google Scholar]
  8. Cumming, I.G.; Wong, F.H. Digital Processing of Synthetic Aperture Radar Data: Algorithms and Implementation; Artech House: Boston, MA, USA, 2005. [Google Scholar]
  9. Feng, J.; Gao, C.; Zhang, Y.; Wang, R. Phase mismatch calibration of the multichannel SAR based on azimuth cross correlation. IEEE Geosci. Remote Sens. Lett. 2013, 10, 903–907. [Google Scholar] [CrossRef]
  10. Cai, Y.; Deng, Y.; Zhang, H.; Wang, R.; Wu, Y.; Cheng, S. An Image-Domain Least L1-Norm Method for Channel Error Effect Analysis and Calibration of Azimuth Multi-Channel SAR. IEEE Geosci. Remote Sens. Lett. 2022, 10, 548–552. [Google Scholar] [CrossRef]
  11. Huang, H.; Huang, P.; Liu, X.; Xia, X.-G.; Deng, Y.; Fan, H. A novel channel errors calibration algorithm for multichannel high-resolution and wide-swath SAR imaging. IEEE Trans. Geosci. Remote Sens. 2022, 60, 5201619. [Google Scholar] [CrossRef]
  12. Liu, Y.; Li, Z.; Wang, Z.; Bao, Z. On the baseband Doppler centroid estimation for multichannel HRWS SAR imaging. IEEE Geosci. Remote Sens. Lett. 2014, 11, 2050–2054. [Google Scholar] [CrossRef]
  13. Xiao, F.; Ding, Z.; Li, Z.; Long, T. Channel error effect analysis for reconstruction algorithm in dual-channel SAR imaging. IEEE Geosci. Remote Sens. Lett. 2020, 17, 1563–1567. [Google Scholar] [CrossRef]
  14. Gao, C.-G.; Deng, Y.-K.; Feng, J. Theoretical analysis on the mismatch influence of displaced phase center multiple-beam SAR systems. J. Electron. Inf. Technol. 2011, 33, 1828–1832. [Google Scholar] [CrossRef]
  15. Gebert, N.; Krieger, G.; Moreira, A. Digital beamforming on receive techniques and optimization strategies for high-resolution wide-swath SAR imaging. IEEE Trans. Aerosp. Electron. Syst. 2009, 45, 564–592. [Google Scholar] [CrossRef]
  16. Li, Z.F.; Wang, H.Y.; Bao, Z.; Liao, G.S. Performance improvement for constellation SAR using signal processing techniques. IEEE Trans. Aerosp. Electron. Syst. 2006, 42, 436–452. [Google Scholar] [CrossRef]
  17. Sun, G.; Xiang, J.; Wang, Y.; Zhang, Z.; Yang, J.; Xing, M. A postmatched-filtering image-domain subspace method for channel mismatch estimation of multiple azimuth channels SAR. IEEE Trans. Geosci. Remote Sens. 2022, 60, 1–14. [Google Scholar] [CrossRef]
  18. Yang, T.; Li, Z.; Liu, Y.; Bao, Z. Channel error estimation methods for multichannel SAR systems in azimuth. IEEE Geosci. Remote Sens. Lett. 2013, 10, 548–552. [Google Scholar] [CrossRef]
  19. Liu, A.F.; Liao, G.S.; Ma, L.; Xu, Q. An array error estimation method for constellation SAR systems. IEEE Geosci. Remote Sens. Lett. 2010, 7, 731–735. [Google Scholar] [CrossRef]
  20. Guo, X.; Gao, Y.; Wang, K.; Liu, X. Improved channel error calibration algorithm for azimuth multichannel SAR systems. IEEE Geosci. Remote Sens. Lett. 2016, 13, 1022–1026. [Google Scholar] [CrossRef]
  21. Zhang, L.; Gao, Y.; Liu, X. Robust channel phase error calibration algorithm for multichannel high-resolution and wide-swath SAR imaging. IEEE Geosci. Remote Sens. Lett. 2017, 14, 649–653. [Google Scholar] [CrossRef]
  22. Hawkes, M.; Nehorai, A.; Stoica, P. Performance breakdown of subspace-based methods: Prediction and cure. In Proceedings of the IEEE International Conference on Acoustics, Speech, and Signal Processing, Salt Lake City, UT, USA, 7–11 May 2001; pp. 4005–4008. [Google Scholar] [CrossRef]
  23. Khabbazibasmenj, A.; Vorobyov, S.A.; Hassanien, A. Robust adaptive beamforming based on steering vector estimation with as little as possible prior information. IEEE Trans. Signal Process. 2012, 60, 2974–2987. [Google Scholar] [CrossRef]
  24. de Almeida, F.Q.; Younis, M.; Krieger, G.; Moreira, A. An analytical error model for spaceborne SAR multichannel azimuth reconstruction. In Proceedings of the International Conference on Radar Systems (Radar 2017), Belfast, Northern Ireland, 23–26 October 2017; pp. 1–6. [Google Scholar] [CrossRef]
  25. Zhang, S.; Xing, M.; Xia, X.; Liu, Y.; Guo, R.; Bao, Z. A robust channel-calibration algorithm for multi-channel in azimuth HRWS SAR imaging based on local maximum-likelihood weighted minimum entropy. IEEE Trans. Image Process. 2013, 22, 5294–5305. [Google Scholar] [CrossRef] [PubMed]
  26. Liang, D.; Wang, R.; Deng, Y.; Fan, H.; Zhang, H.; Zhang, L. A channel calibration method based on weighted backprojection algorithm for multichannel SAR imaging. IEEE Geosci. Remote Sens. Lett. 2019, 16, 1254–1258. [Google Scholar] [CrossRef]
  27. Sun, G.; Xiang, J.; Xing, M.; Yang, J.; Guo, L. A channel phase error correction method based on joint quality function of GF-3 SAR dual-channel images. Sensors 2018, 18, 3131. [Google Scholar] [CrossRef] [PubMed]
  28. Zhu, J.; Xie, Z.; Jiang, N.; Song, Y.; Han, S.; Liu, W.; Huang, X. Delay-Doppler Map Shaping through Oversampled Complementary Sets for High-Speed Target Detection. Remote Sens. 2024, 16, 2898. [Google Scholar] [CrossRef]
  29. Zhu, J.; Yin, T.; Guo, W.; Zhang, B.; Zhou, Z. An Underwater Target Azimuth Trajectory Enhancement Approach in BTR. Appl. Acoust. 2025, 230, 110373. [Google Scholar] [CrossRef]
  30. Jao, J.K.; Yegulalp, A. Multichannel Synthetic Aperture Radar Signatures and Imaging of a Moving Target. Inverse Probl. 2013, 29, 054009. [Google Scholar] [CrossRef]
Figure 1. Geometric diagram of a multichannel HRWS-SAR system and a static ground-based characteristic cluster.
Figure 1. Geometric diagram of a multichannel HRWS-SAR system and a static ground-based characteristic cluster.
Remotesensing 17 00857 g001
Figure 2. Processing flowchart of the proposed method.
Figure 2. Processing flowchart of the proposed method.
Remotesensing 17 00857 g002
Figure 3. Matched filtering results of the five-channel SAR system’s Channel 1 before reconstruction with different PRF values: (a) Sampling at PRF = 10 Hz and the corresponding ambiguity index is 7. (b) Sampling at PRF = 17 Hz and the corresponding ambiguity index is 5. (c) Sampling at PRF = 30 Hz and the corresponding ambiguity index is 3. (d) Sampling at PRF = 50 Hz and the corresponding ambiguity index is 3.
Figure 3. Matched filtering results of the five-channel SAR system’s Channel 1 before reconstruction with different PRF values: (a) Sampling at PRF = 10 Hz and the corresponding ambiguity index is 7. (b) Sampling at PRF = 17 Hz and the corresponding ambiguity index is 5. (c) Sampling at PRF = 30 Hz and the corresponding ambiguity index is 3. (d) Sampling at PRF = 50 Hz and the corresponding ambiguity index is 3.
Remotesensing 17 00857 g003aRemotesensing 17 00857 g003b
Figure 4. Matched filtering results of the five-channel SAR system’s single channels before reconstruction: (a) Matched filtering result of channel 1. (b) Matched filtering result of channel 2. (c) Matched filtering result of channel 3. (d) Matched filtering result of channel 4. (e) Matched filtering result of channel 5.
Figure 4. Matched filtering results of the five-channel SAR system’s single channels before reconstruction: (a) Matched filtering result of channel 1. (b) Matched filtering result of channel 2. (c) Matched filtering result of channel 3. (d) Matched filtering result of channel 4. (e) Matched filtering result of channel 5.
Remotesensing 17 00857 g004aRemotesensing 17 00857 g004b
Figure 5. Doppler spectrum and reconstructed echo results of a five-channel SAR system: (a) Doppler spectrum after reconstruction without channel error calibration. (b) Doppler spectrum after reconstruction using the proposed calibration method. (c) Reconstructed echo result without channel error calibration. (d) Reconstructed echo result with channel error calibration using the proposed method.
Figure 5. Doppler spectrum and reconstructed echo results of a five-channel SAR system: (a) Doppler spectrum after reconstruction without channel error calibration. (b) Doppler spectrum after reconstruction using the proposed calibration method. (c) Reconstructed echo result without channel error calibration. (d) Reconstructed echo result with channel error calibration using the proposed method.
Remotesensing 17 00857 g005
Figure 6. Reconstruction performance using different channel error estimation methods: (a) Estimated results using the Cross-Correlation (CC) algorithm in the spatial time domain. (b) Estimated results using the Sub-Space (SS) algorithm in the Doppler frequency domain. (c) Estimated results using the LLN algorithm in the image domain. (d) Estimated results using the proposed method.
Figure 6. Reconstruction performance using different channel error estimation methods: (a) Estimated results using the Cross-Correlation (CC) algorithm in the spatial time domain. (b) Estimated results using the Sub-Space (SS) algorithm in the Doppler frequency domain. (c) Estimated results using the LLN algorithm in the image domain. (d) Estimated results using the proposed method.
Remotesensing 17 00857 g006aRemotesensing 17 00857 g006b
Figure 7. The relationship between the phase error estimation ARMSE and SNR.
Figure 7. The relationship between the phase error estimation ARMSE and SNR.
Remotesensing 17 00857 g007
Figure 8. Model of multi-channel phased-array antenna.
Figure 8. Model of multi-channel phased-array antenna.
Remotesensing 17 00857 g008
Figure 9. Airplane mounted with multi-channel SAR system.
Figure 9. Airplane mounted with multi-channel SAR system.
Remotesensing 17 00857 g009
Figure 10. Selected imaging scenes from Google Earth.
Figure 10. Selected imaging scenes from Google Earth.
Remotesensing 17 00857 g010
Figure 11. Critical step results in processing. (a) Separately imaged results before construction of channel 1. (b) 4 4 = 16 sub-images zoning along azimuth and range directions. (c) Characteristic clusters searching and marking in 16 sub-images.
Figure 11. Critical step results in processing. (a) Separately imaged results before construction of channel 1. (b) 4 4 = 16 sub-images zoning along azimuth and range directions. (c) Characteristic clusters searching and marking in 16 sub-images.
Remotesensing 17 00857 g011aRemotesensing 17 00857 g011b
Figure 12. Imaging results of the airborne SAR data using the proposed method.
Figure 12. Imaging results of the airborne SAR data using the proposed method.
Remotesensing 17 00857 g012
Figure 13. Detailed image of the airborne SAR data using the proposed method.
Figure 13. Detailed image of the airborne SAR data using the proposed method.
Remotesensing 17 00857 g013
Table 1. Weight coefficients of the ordered characteristic points according to the magnitude of the amplitude.
Table 1. Weight coefficients of the ordered characteristic points according to the magnitude of the amplitude.
Amp Order C 1 C 2 C 3 C 4
Coefficient 0.99 / 4 0.99 / 4 0.99 / 4 0.99 / 4
Amp Order C 5 C 6 C 7 C 8
Coefficient 0.0099 / 4 0.0099 / 4 0.0099 / 4 0.0099 / 4
Amp Order C 9 C 10 C 11 C 12 C 13 C 14 C 15 C 16
Coefficient 0.0001 / 8 0.0001 / 8 0.0001 / 8 0.0001 / 8 0.0001 / 8 0.0001 / 8 0.0001 / 8 0.0001 / 8
Table 2. SAR System Simulation Parameters.
Table 2. SAR System Simulation Parameters.
ParameterValue
Wavelength0.03125 m
Azimuth length of antenna1.32 m
Channel number in azimuth5
SAR velocity10.6 m/s
Pulse duration2 μs
Look-angle85°
Nearest slant range700 m
Doppler bandwidth80.333 Hz
Doppler centroid0 Hz
Pulse repetition frequency10 Hz  17 Hz  30 Hz  50 Hz
characteristic point position in azimuth50 m
Signal Bandwidth600 MHz
Sampling Rate800 MHz
Table 3. Channel Phase Errors’ Setting.
Table 3. Channel Phase Errors’ Setting.
Channel Number vPhase Errors’ Setting
Channel 1 0
Channel 2 50
Channel 3 20
Channel 4 80
Channel 5 70
Table 4. Max Point Phase in 5 Channels.
Table 4. Max Point Phase in 5 Channels.
Channel NumberPhase of Max Point PhaseObtained Phase Error
Channel 1 85.0539 0
Channel 2 35.0091 50.0448
Channel 3 105.0603 20.0065
Channel 4 5.0522 80.0017
Channel 5 155.0527 69.9989
Table 5. Estimation results of conventional methods and proposed method with different SNR.
Table 5. Estimation results of conventional methods and proposed method with different SNR.
Channel NumberReal Phase ErrorSNRCCSSLML-WMELLNProposed Method
Channel 1 0 0 dB 0 0 0 0 0
10 dB 0 0 0 0 0
20 dB 0 0 0 0 0
30 dB 0 0 0 0 0
Channel 250°0 dB51.21°51.15°50.23°49.98°49.71°
10 dB52.37°50.93°49.87°50.02°50.33°
20 dB51.59°50.37°50.06°50.01°50.06°
30 dB51.67°50.02°50.02°50.01°50.04°
Channel 3−20.03°0 dB−16.90°−17.91°−19.81°−20.02°−20.49°
10 dB−17.32°−19.24°−20.14°−19.98°−19.91°
20 dB−17.78°−19.89°−19.91°−20.02°−20.04°
30 dB−17.75°−19.94°−20.02°−20.01°−20.00°
Channel 480°0dB80.53°81.72°80.31°80.03°79.58°
10 dB81.37°81.26°80.18°80.01°80.19°
20dB81.34°80.64°79.93°79.98°79.97°
30 dB81.64°80.14°79.98°80.01°80.00°
Channel 5−70°0 dB−73.52°−70.69°−69.72°−70.02°−70.33°
10 dB−69.40°−69.72°−69.79°−69.99°−69.87°
20 dB−70.33°−70.13°−70.05°−70.01°−70.04°
30 dB−70.02°−70.01°−70.01°−70.00°−69.99°
Table 6. Channel Range Synchronization Time Errors’ Setting.
Table 6. Channel Range Synchronization Time Errors’ Setting.
Channel NumberRange Synchronization Time Errors’ Setting
Channel 10 ns
Channel 23.52 ns
Channel 32.02 ns
Channel 42.89 ns
Channel 50.77 ns
Table 7. Channel Range Cell Delays.
Table 7. Channel Range Cell Delays.
Channel NumberNo Interpolation10 Times Interpolation100 Times Interpolation
Channel 1000
Channel 22.816 cells28.16 cells281.6 cells
Channel 31.616 cells16.16 cells161.6 cells
Channel 42.312 cells23.12 cells231.2 cells
Channel 50.616 cells6.16 cells61.6 cells
Table 8. Range Synchronization Time Errors.
Table 8. Range Synchronization Time Errors.
Channel NumberInterpolation FactorRange GateRange LocationOffset GateDelay ResultEstimation Error
Channel 111.25 ns107800 ns0 ns
100.125 ns10,77100 ns0 ns
1000.0125 ns107,70000 ns0 ns
Channel 211.25 ns108133.75 ns0.23 ns
100.125 ns10,799283.5 ns−0.02 ns
1000.0125 ns107,9822823.525 ns0.005 ns
Channel 311.25 ns108133.75 ns1.73 ns
100.125 ns10,787162 ns−0.02 ns
1000.0125 ns107,8621622.025 ns0.005 ns
Channel 411.25 ns108022.5 ns−0.39 ns
100.125 ns10,794232.875 ns−0.015 ns
1000.0125 ns107,9312312.8875 ns−0.0025 ns
Channel 511.25 ns108022.5 ns1.73 ns
100.125 ns10,77760.75 ns−0.02 ns
1000.0125 ns107,762620.775 ns0.005 ns
Table 9. Airborne multi-channel SAR System Parameters.
Table 9. Airborne multi-channel SAR System Parameters.
ParameterValue
Wavelength0.03125 m
Azimuth length of sub-channel antenna0.792 m
Range length of antenna1.008 m
Azimuth beamwidth of sub-channel antenna
Range beamwidth of antenna1.6°
Instantaneous output power480 W
Channel number in azimuth3
Flight height4000 m
SAR velocity61 m/s
Side-looking angle80°
Doppler bandwidth463 Hz
Pulse repetition frequency200 Hz
Signal Bandwidth600 MHz
Sampling Rate800 MHz
Table 10. Pixel positions of the characteristic points in all sub-images across the three channels.
Table 10. Pixel positions of the characteristic points in all sub-images across the three channels.
Sub-Image NumberChannel NumberAzimuth PositionRange PositionAzimuth PositionRange PositionAzimuth PositionRange PositionAzimuth PositionRange Position
Sub-image 1–4Channel 12516464825437817272810,421355114,568
Channel 22516464625437815272810,420355114,567
Channel 32516464825427817272710,422355014,569
Sub-image 5–8Channel 1394956064010889241499646414213,733
Channel 2394956044010889141549646414213,732
Channel 3394956074009889241529646414213,733
Sub-image 9–12Channel 15999375552887466553310,747538013,877
Channel 25999375452877464553310,745538313,876
Channel 35998375552877466553210,746538313,880
Sub-image 13–16Channel 17586400779037082685111,355808014,584
Channel 27585400579037081685111,353807914,581
Channel 37585400779027082685011,355807814,582
Table 11. Recording, ordering and processing of the amplitude and phase of the characteristic points.
Table 11. Recording, ordering and processing of the amplitude and phase of the characteristic points.
Characteristic Point NumberC1 Amp.C1 Pha.C2 Amp.C2 Pha.C3 Amp.C3 Pha.Mean Amp.C2 Pha. ErrorC3 Pha. ErrorCoeffi. Order
1679.60−136.94625.08−4.14658.84−43.68654.51132.8093.2610
2517.2188.14404.95−140.61541.78−118.01487.98131.25153.8513
3991.9935.891154.70152.701110.50128.501085.73116.8192.615
42610.70−96.622535.0881.702823.5040.322656.43178.32136.941
5972.1826.581019.20−171.20930.32−169.90973.90166.22163.526
61274.10−131.391194.1021.601294.608.821254.27152.99140.214
7592.19132.07630.38−119.90588.91−108.03603.83108.03119.9012
8662.16170.29699.24−9.84541.20−18.72634.20179.87170.9911
9882.9511.55708.28168.26794.56142.76795.26156.71131.219
10832.25−178.55925.88−12.67816.25−47.21858.13165.88131.348
11226835−160.531943.30−24.862347.6−45.442186.47135.67115.092
12336.1570.00474.88130.60342.04−46.01384.3660.60243.99−−−
13990.86105.32851.95−59.38903.45−107.22915.42195.30147.467
141422.803.841497.30152.171421.00145.641449.03148.33141.803
15255.23−48.04232.44109.57321.5898.18269.75157.61146.2215
16460.88−33.33393.69167.9462.81162.19439.13201.23195.5214
Disclaimer/Publisher’s Note: The statements, opinions and data contained in all publications are solely those of the individual author(s) and contributor(s) and not of MDPI and/or the editor(s). MDPI and/or the editor(s) disclaim responsibility for any injury to people or property resulting from any ideas, methods, instructions or products referred to in the content.

Share and Cite

MDPI and ACS Style

Yang, W.; Tao, R.; Huan, H.; Feng, J.; Chen, L.; Xu, Y.; Yang, J. A Novel Azimuth Channel Errors Estimation Algorithm Based on Characteristic Clusters Statistical Treatment. Remote Sens. 2025, 17, 857. https://doi.org/10.3390/rs17050857

AMA Style

Yang W, Tao R, Huan H, Feng J, Chen L, Xu Y, Yang J. A Novel Azimuth Channel Errors Estimation Algorithm Based on Characteristic Clusters Statistical Treatment. Remote Sensing. 2025; 17(5):857. https://doi.org/10.3390/rs17050857

Chicago/Turabian Style

Yang, Wensen, Ran Tao, Hao Huan, Jing Feng, Longyong Chen, Yihao Xu, and Junhua Yang. 2025. "A Novel Azimuth Channel Errors Estimation Algorithm Based on Characteristic Clusters Statistical Treatment" Remote Sensing 17, no. 5: 857. https://doi.org/10.3390/rs17050857

APA Style

Yang, W., Tao, R., Huan, H., Feng, J., Chen, L., Xu, Y., & Yang, J. (2025). A Novel Azimuth Channel Errors Estimation Algorithm Based on Characteristic Clusters Statistical Treatment. Remote Sensing, 17(5), 857. https://doi.org/10.3390/rs17050857

Note that from the first issue of 2016, this journal uses article numbers instead of page numbers. See further details here.

Article Metrics

Back to TopTop