Review on the Application of Remote Sensing Data and Machine Learning to the Estimation of Anthropogenic Heat Emissions
Abstract
1. Introduction
2. Methods for Estimating AH
2.1. The Inventory Method
2.2. The Energy Balance Equation Method
2.3. The Building Model Simulation Method
3. The Application of Satellite Remote Sensing Data
Selection of Spatial Allocation Factors for Satellite Remote Sensing Data
4. The Application of Machine Learning Methods
4.1. Linear Regression Method
4.2. Nonlinear Machine Learning Methods
5. Comparison of Classical Estimation Methods and ML Methods
6. Conclusions
- (1)
- We should pay attention to the relationship between AH and impact factors, and understand the relationship between key factors. By eliminating covariance, importance analysis and other methods should be used to deal with the influence factors. This can simplify the model and improve the accuracy of the model.
- (2)
- Based on remote sensing and geographic information, the databases applicable to AH estimation are continuously updated. The development of the model not only depends on a deep understanding of the system processes and mechanisms, but also requires reliable ground survey data and remote sensing information for validation. This will help to improve the modeling process, optimize the parameters, and increase the accuracy of predictions for the AH inventory.
- (3)
- In response to the challenges faced by AH estimation, interdisciplinary cooperation and integrated use of various technical tools such as machine learning are important directions for future research. For the selection of machine learning methods, the stability and interpretability of the model should be strengthened.
Supplementary Materials
Author Contributions
Funding
Data Availability Statement
Conflicts of Interest
References
- Hanaki, T.I.K.S.K. Impact of anthropogenic heat on urban climate in Tokyo. Atmos. Environ. 1999, 33, 3897–3909. [Google Scholar] [CrossRef]
- Fan, H.; Sailor, D. Modeling the impacts of anthropogenic heating on the urban climate of Philadelphia: A comparison of implementations in two PBL schemes. Atmos. Environ. 2005, 39, 73–84. [Google Scholar] [CrossRef]
- Hu, C.; Fung, K.Y.; Tam, C.Y.; Wang, Z. Urbanization Impacts on Pearl River Delta Extreme Rainfall Sensitivity to Land Cover Change Versus Anthropogenic Heat. Earth Space Sci. 2021, 8, 1536. [Google Scholar] [CrossRef]
- Liu, B.; Xie, Z.; Qin, P.; Liu, S.; Li, R.; Wang, L.; Wang, Y.; Jia, B.; Chen, S.; Xie, J.; et al. Increases in Anthropogenic Heat Release from Energy Consumption Lead to More Frequent Extreme Heat Events in Urban Cities. Adv. Atmos. Sci. 2021, 38, 430–445. [Google Scholar] [CrossRef]
- Taha, H. Urban climates and heat islands: Albedo, evapotranspiration, and anthropogenic heat. Energy Build. 1997, 25, 99–103. [Google Scholar] [CrossRef]
- Flanner, M.G. Integrating anthropogenic heat flux with global climate models. Geophys. Res. Lett. 2009, 36, 465. [Google Scholar] [CrossRef]
- Chen, Y.; Jiang, W.M.; Zhang, N.; He, X.F.; Zhou, R.W. Numerical simulation of the anthropogenic heat effect on urban boundary layer structure. Theor. Appl. Climatol. 2008, 97, 123–134. [Google Scholar] [CrossRef]
- Feng, J.-M.; Wang, Y.-L.; Ma, Z.-G.; Liu, Y.-H. Simulating the Regional Impacts of Urbanization and Anthropogenic Heat Release on Climate across China. J. Clim. 2012, 25, 7187–7203. [Google Scholar] [CrossRef]
- Wang, X.; Sun, X.; Tang, J.; Yang, X. Urbanization-induced regional warming in Yangtze River Delta: Potential role of anthropogenic heat release. Int. J. Climatol. 2015, 35, 4417–4430. [Google Scholar] [CrossRef]
- Chen, S.; Hu, D.; Wong, M.S.; Ren, H.; Cao, S.; Yu, C.; Ho, H.C. Characterizing spatiotemporal dynamics of anthropogenic heat fluxes: A 20-year case study in Beijing–Tianjin–Hebei region in China. Environ. Pollut. 2019, 249, 923–931. [Google Scholar] [CrossRef]
- Xie, M.; Liao, J.; Wang, T.; Zhu, K.; Zhuang, B.; Han, Y.; Li, M.; Li, S. Modeling of the anthropogenic heat flux and its effect on regional meteorology and air quality over the Yangtze River Delta region, China. Atmos. Chem. Phys. 2016, 16, 6071–6089. [Google Scholar] [CrossRef]
- Xie, M.; Zhu, K.; Wang, T.; Feng, W.; Gao, D.; Li, M.; Li, S.; Zhuang, B.; Han, Y.; Chen, P.; et al. Changes in regional meteorology induced by anthropogenic heat and their impacts on air quality in South China. Atmos. Chem. Phys. 2016, 16, 15011–15031. [Google Scholar] [CrossRef]
- Yu, M.; Carmichael, G.R.; Zhu, T.; Cheng, Y. Sensitivity of predicted pollutant levels to anthropogenic heat emissions in Beijing. Atmos. Environ. 2014, 89, 169–178. [Google Scholar] [CrossRef]
- Yang, T.; Gbaguidi, A.; Zhang, W.; Wang, X.; Wang, Z.; Yan, P. Model-Integration of Anthropogenic Heat for Improving Air Quality Forecasts over the Beijing Megacity. Aerosol Air Qual. Res. 2018, 18, 790–802. [Google Scholar] [CrossRef]
- Ren, Y.-S.; Ma, C.-Q.; Kong, X.-L.; Baltas, K.; Zureigat, Q. Past, present, and future of the application of machine learning in cryptocurrency research. Res. Int. Bus. Financ. 2022, 63, 101799. [Google Scholar] [CrossRef]
- Tang, D.; Zhan, Y.; Yang, F. A review of machine learning for modeling air quality: Overlooked but important issues. Atmos. Res. 2024, 300, 107261. [Google Scholar] [CrossRef]
- Cui, S.; Gao, Y.; Huang, Y.; Shen, L.; Zhao, Q.; Pan, Y.; Zhuang, S. Advances and applications of machine learning and deep learning in environmental ecology and health. Environ. Pollut. 2023, 335, 122358. [Google Scholar] [CrossRef]
- Saha, A.; Chandra Pal, S. Application of machine learning and emerging remote sensing techniques in hydrology: A state-of-the-art review and current research trends. J. Hydrol. 2024, 632, 130907. [Google Scholar] [CrossRef]
- Sha, Y.; Gagne, D.J., II; West, G.; Stull, R. Deep-Learning-Based Gridded Downscaling of Surface Meteorological Variables in Complex Terrain. Part II: Daily Precipitation. J. Appl. Meteorol. Climatol. 2020, 59, 2075–2092. [Google Scholar] [CrossRef]
- Ham, Y.-G.; Kim, J.-H.; Luo, J.-J. Deep learning for multi-year ENSO forecasts. Nature 2019, 573, 568–572. [Google Scholar] [CrossRef] [PubMed]
- Cao, Y.; Geddes, T.A.; Yang Jean Yee, H.; Yang, P. Ensemble deep learning in bioinformatics. Nat. Mach. Intell. 2020, 2, 500–508. [Google Scholar] [CrossRef]
- Reichstein, M.; Camps-Valls, G.; Stevens, B.; Jung, M.; Denzler, J.; Carvalhais, N.; Prabhat, F. Deep learning and process understanding for data-driven Earth system science. Nature 2019, 566, 195–204. [Google Scholar] [CrossRef] [PubMed]
- Figueiredo, Y.D.d.S.; Prim, M.A.; Dandolini, G.A. Urban regeneration in the light of social innovation: A systematic integrative literature review. Land Use Policy 2022, 113, 105873. [Google Scholar] [CrossRef]
- Kłysik, K. Spatial and seasonal distribution of anthropogenic heat emissions in Lodz, Poland. Atmos. Environ. 1996, 30, 3397–3404. [Google Scholar] [CrossRef]
- Lee, S.-H.; McKeen, S.A.; Sailor, D.J. A regression approach for estimation of anthropogenic heat flux based on a bottom-up air pollutant emission database. Atmos. Environ. 2014, 95, 629–633. [Google Scholar] [CrossRef][Green Version]
- Chen, S.; Hu, D. Parameterizing Anthropogenic Heat Flux with an Energy-Consumption Inventory and Multi-Source Remote Sensing Data. Remote Sens. 2017, 9, 1165. [Google Scholar] [CrossRef]
- Wang, S.; Hu, D.; Chen, S.; Yu, C. A Partition Modeling for Anthropogenic Heat Flux Mapping in China. Remote Sens. 2019, 11, 1132. [Google Scholar] [CrossRef]
- Cao, Z.; Wen, Y.; Song, S.; Hung Chak, H.; Sun, H. Spatiotemporal Variations and Controls on Anthropogenic Heat Fluxes in 12 Selected Cities in the Eastern China. Chin. Geogr. Sci. 2021, 31, 444–458. [Google Scholar] [CrossRef]
- Wang, Y.; Hu, D.; Yu, C.; Di, Y.; Wang, S.; Liu, M. Appraising regional anthropogenic heat flux using high spatial resolution NTL and POI data: A case study in the Beijing-Tianjin-Hebei region, China. Environ. Pollut. 2022, 292, 118359. [Google Scholar] [CrossRef]
- Ao, X.; Qian, J.; Lu, Y.; Yang, X. Mapping fine-scale anthropogenic heat flux in Shanghai by integrating multi-source geospatial big data using Cubist. Sustain. Cities Soc. 2024, 101, 105125. [Google Scholar] [CrossRef]
- Ziaul, S. Anthropogenic heat flux in English Bazar town and its surroundings in West Bengal, India (vol 11C, pg 151, 2018). Remote Sens. Appl.-Soc. Environ. 2020, 20, 151–160. [Google Scholar]
- Offerle, B.; Grimmond, C.S.B.; Fortuniak, K. Heat storage and anthropogenic heat flux in relation to the energy balance of a central European city centre. Int. J. Climatol. 2005, 25, 1405–1419. [Google Scholar] [CrossRef]
- Pigeon, G.; Legain, D.; Durand, P.; Masson, V. Anthropogenic heat release in an old European agglomeration (Toulouse, France). Int. J. Climatol. 2007, 27, 1969–1981. [Google Scholar] [CrossRef]
- Dhakal, S.; Hanaki, K.; Hiramatsu, A. Estimation of heat discharges by residential buildings in Tokyo. Energy Convers. Manag. 2003, 44, 1487–1499. [Google Scholar] [CrossRef]
- Dhakal, S.; Hanaki, K.; Hiramatsu, A. Heat discharges from an office building in Tokyo using DOE-2. Energy Convers. Manag. 2004, 45, 1107–1118. [Google Scholar] [CrossRef]
- Sailor, D.J. A review of methods for estimating anthropogenic heat and moisture emissions in the urban environment. Int. J. Climatol. 2011, 31, 189–199. [Google Scholar] [CrossRef]
- Shi, G.; Dai, T.; Tan, S.; Shen, Y.; Wang, B.; Zhao, J. Preliminary Estimate of the Global Average Annual Climate Forcing Resulted from Anthropogenic Heat Release. Adv. Clim. Change Res. 2010, 6, 119–122. [Google Scholar]
- Lu, Y.; Wang, H.; Wang, Q.g.; Zhang, Y.; Yu, Y.; Qian, Y. Global anthropogenic heat emissions from energy consumption, 1965–2100. Clim. Change 2017, 145, 459–468. [Google Scholar] [CrossRef]
- Guo, B.; Hu, D.; Wang, S.; Lin, A.; Kuang, H. Estimation of gridded anthropogenic heat flux at the optimal scale by integrating SDGSAT-1 nighttime lights and geospatial data. Int. J. Appl. Earth Obs. Geoinf. 2023, 125, 103596. [Google Scholar] [CrossRef]
- Xie, M.; Zhu, K.; Wang, T. Study on the distribution characteristics of anthropogenic heat in China. Environ. Sci. China 2015, 35, 728–734. [Google Scholar]
- Zhu, K.; Xie, M. Characteristics of anthropogenic heat emission in South China. J. Ecol. Rural. Environ. 2017, 33, 201–206. [Google Scholar] [CrossRef]
- Zhu, K.; Xie, M.; Wang, T.; Yang, H. Study of the temporal and spatial variation of anthropogenic heat flux over YRD. J. Nanjing Univ. Nat. Sci. 2015, 51, 543–550. [Google Scholar]
- Jin, K.; Wang, F.; Liu, H.; Gou, J.; Ding, W. Spatio-temporal changes ofanthropogenic heat release and its impact on land surface energy balanceover China. China Environ. Sci. 2019, 39, 980–987. [Google Scholar]
- Sailor, D.J.; Lu, L. A top-down methodology for developing diurnal and seasonal anthropogenic heating profiles for urban areas. Atmos. Environ. 2004, 38, 2737–2748. [Google Scholar] [CrossRef]
- Allen, L.; Lindberg, F.; Grimmond, C.S.B. Global to city scale urban anthropogenic heat flux: Model and variability. Int. J. Climatol. 2011, 31, 1990–2005. [Google Scholar] [CrossRef]
- Torrance, K.E.; Shun, J.S.W. Time-varying energy consumption as a factor in urban climate. Atmos. Environ. 1976, 10, 329–337. [Google Scholar] [CrossRef]
- Fujio Kimura, S.T. The effects of land-use and anthropologic heating on the surface temperature in the Tokyo Metropolitan area: A numerical experiment. Atmos. Environ. Part B Urban Atmos. 1991, 25, 155–164. [Google Scholar] [CrossRef]
- Iamarino, M.B.S.; Grimmond, C.S.B. High-resolution (space, time) anthropogenic heat emissions: London 1970–2025. Int. J. Climatol. 2012, 32, 1754–1767. [Google Scholar] [CrossRef]
- Quah, A.K.L.; Roth, M. Diurnal and weekly variation of anthropogenic heat emissions in a tropical city, Singapore. Atmos. Environ. 2012, 46, 92–103. [Google Scholar] [CrossRef]
- Zhang, Y.; Balzter, H.; Wu, X. Spatial-temporal patterns of urban anthropogenic heat discharge in Fuzhou, China, observed from sensible heat flux using Landsat TM/ETM plus data. Int. J. Remote Sens. 2013, 34, 1459–1477. [Google Scholar] [CrossRef]
- Pal, S.; Das, P.; Mandal, I.; Sarda, R.; Mahato, S.; Nguyen, K.-A.; Liou, Y.-A.; Talukdar, S.; Debanshi, S.; Saha, T.K. Effects of lockdown due to COVID-19 outbreak on air quality and anthropogenic heat in an industrial belt of India. J. Clean. Prod. 2021, 297, 126674. [Google Scholar] [CrossRef] [PubMed]
- Capel-Timms, I.; Smith, S.T.; Sun, T.; Grimmond, S. Dynamic Anthropogenic activitieS impacting Heat emissions (DASH v1.0): Development and evaluation. Geosci. Model Dev. 2020, 13, 4891–4924. [Google Scholar] [CrossRef]
- Wang, Y.N.; Sun, R.H.; Chen, L.D. Review on studies of anthropogenic heat emission. Ying Yong Sheng Tai Xue Bao J. Appl. Ecol. 2016, 27, 2024–2030. [Google Scholar] [CrossRef]
- Nie, W.-S.; Sun, T.; Ni, G.-H. Spatiotemporal characteristics of anthropogenic heat in an urban environment: A case study of Tsinghua Campus. Build. Environ. 2014, 82, 675–686. [Google Scholar] [CrossRef]
- Masson, V. A physically-based scheme for the urban energy budget in atmospheric models. Bound.-Layer Meteorol. 2000, 94, 357–397. [Google Scholar] [CrossRef]
- Kikegawa, Y.; Genchi, Y.; Yoshikado, H.; Kondo, H. Development of a numerical simulation system toward comprehensive assessments of urban warming countermeasures including their impacts upon the urban buildings’ energy-demands. Appl. Energy 2003, 76, 449–466. [Google Scholar] [CrossRef]
- Kondo, H.; Kikegawa, Y. Temperature variation in the urban canopy with anthropogenic energy use. Pure Appl. Geophys. 2003, 160, 317–324. [Google Scholar] [CrossRef]
- Kikegawa, Y.; Genchi, Y.; Kondo, H.; Hanaki, K. Impacts of city-block-scale countermeasures against urban heat-island phenomena upon a building’s energy-consumption for air-conditioning. Appl. Energy 2006, 83, 649–668. [Google Scholar] [CrossRef]
- Ohashi, Y.; Genchi, Y.; Kondo, H.; Kikegawa, Y.; Yoshikado, H.; Hirano, Y. Influence of air-conditioning waste heat on air temperature in Tokyo during summer: Numerical experiments using an urban canopy model coupled with a building energy model. J. Appl. Meteorol. Climatol. 2007, 46, 66–81. [Google Scholar] [CrossRef]
- Heiple, S.; Sailor, D.J. Using building energy simulation and geospatial modeling techniques to determine high resolution building sector energy consumption profiles. Energy Build. 2008, 40, 1426–1436. [Google Scholar] [CrossRef]
- Hsieh, C.-M.; Aramaki, T.; Hanaki, K. Estimation of heat rejection based on the air conditioner use time and its mitigation from buildings in Taipei City. Build. Environ. 2007, 42, 3125–3137. [Google Scholar] [CrossRef]
- Kato, S.; Yamaguchi, Y. Analysis of urban heat-island effect using ASTER and ETM+ Data: Separation of anthropogenic heat discharge and natural heat radiation from sensible heat flux. Remote Sens. Environ. 2005, 99, 44–54. [Google Scholar] [CrossRef]
- Zhu, T. Quantitative Estimation of Anthropogenic Heat in Hangzhou Based on Landsat Remote Sensing Images. Master’s Thesis, Zhejiang University, Hangzhou, China, 2015. [Google Scholar]
- Varentsov, M.; Samsonov, T.; Demuzere, M. Impact of Urban Canopy Parameters on a Megacity’s Modelled Thermal Environment. Atmosphere 2020, 11, 1349. [Google Scholar] [CrossRef]
- Qian, J.; Zhang, L.; Schlink, U.; Meng, Q.; Liu, X.; Janscó, T. High spatial and temporal resolution multi-source anthropogenic heat estimation for China. Resour. Conserv. Recycl. 2024, 203, 107451. [Google Scholar] [CrossRef]
- He, W.; Li, X.-X.; Zhang, X.; Yin, T.; Norford, L.K.; Yuan, C. Estimation of anthropogenic heat from buildings based on various data sources in Singapore. Urban Clim. 2023, 49, 101434. [Google Scholar] [CrossRef]
- Coscieme, L.; Pulselli, F.M.; Bastianoni, S.; Elvidge, C.D.; Anderson, S.; Sutton, P.C. A Thermodynamic Geography: Night-Time Satellite Imagery as a Proxy Measure of Emergy. Ambio 2014, 43, 969–979. [Google Scholar] [CrossRef]
- Li, Y.; Zhao, X. An empirical study of the impact of human activity on long-term temperature change in China: A perspective from energy consumption. J. Geophys. Res.-Atmos. 2012, 117. [Google Scholar] [CrossRef]
- Li, X.; Xu, H.; Chen, X.; Li, C. Potential of NPP-VIIRS Nighttime Light Imagery for Modeling the Regional Economy of China. Remote Sens. 2013, 5, 3057–3081. [Google Scholar] [CrossRef]
- Zhou, Y.; Ma, T.; Zhou, C.; Xu, T. Nighttime Light Derived Assessment of Regional Inequality of Socioeconomic Development in China. Remote Sens. 2015, 7, 1242–1262. [Google Scholar] [CrossRef]
- Bing, C.; Guang-Yu, S. Estimation of the distribution of global anthropogenic heat flux. Atmos. Ocean. Sci. Lett. 2012, 5, 108–112. [Google Scholar] [CrossRef][Green Version]
- Yang, W.; Chen, B.; Cui, X. High-Resolution Mapping of Anthropogenic Heat in China from 1992 to 2010. Int. J. Environ. Res. Public Health 2014, 11, 4066–4077. [Google Scholar] [CrossRef] [PubMed]
- Dong, Y.; Varquez, A.C.G.; Kanda, M. Global anthropogenic heat flux database with high spatial resolution. Atmos. Environ. 2017, 150, 276–294. [Google Scholar] [CrossRef]
- Elvidge, C.D.; Baugh, K.E.; Zhizhin, M.; Hsu, F.C. Why VIIRS data are superior to DMSP for mapping nighttime lights. Proc. Asia-Pac. Adv. Netw. 2013, 35, 62–69. [Google Scholar] [CrossRef]
- Shi, K.; Yu, B.; Huang, Y.; Hu, Y.; Yin, B.; Chen, Z.; Chen, L.; Wu, J. Evaluating the Ability of NPP-VIIRS Nighttime Light Data to Estimate the Gross Domestic Product and the Electric Power Consumption of China at Multiple Scales: A Comparison with DMSP-OLS Data. Remote Sens. 2014, 6, 1705–1724. [Google Scholar] [CrossRef]
- Ma, P.; Wu, J.; Yang, X.; Qi, J. Spatialization of anthropogenic heat using multi-sensor remote sensing data:a case study of Zhejiang Province, East China. China Environ. Sci. 2016, 36, 314–320. [Google Scholar]
- Chen, F.; Yang, X.; Wu, J. Simulation of the urban climate in a Chinese megacity with spatially heterogeneous anthropogenic heat data. J. Geophys. Res.-Atmos. 2016, 121, 5193–5212. [Google Scholar] [CrossRef]
- Lin, Z.; Xu, H. Anthropogenic Heat Flux Estimation Based on Luojia 1-01 New Nighttime Light Data: A Case Study of Jiangsu Province, China. Remote Sens. 2020, 12, 3707. [Google Scholar] [CrossRef]
- Zhang, Q.; Schaaf, C.; Seto, K.C. The Vegetation Adjusted NTL Urban Index: A new approach to reduce saturation and increase variation in nighttime luminosity. Remote Sens. Environ. 2013, 129, 32–41. [Google Scholar] [CrossRef]
- Wang, H.; Shen, H.; Ouyang, W.; Cheng, X. Exploiting POI-Specific Geographical Influence for Point-of-Interest Recommendation. In Proceedings of the 27th International Joint Conference on Artificial Intelligence (IJCAI), Stockholm, Sweden, 13–19 July 2018; pp. 3877–3883. [Google Scholar]
- Xu, Y.; Liu, X.; Cao, X.; Huang, C.; Liu, E.; Qian, S.; Liu, X.; Wu, Y.; Dong, F.; Qiu, C.-W.; et al. Artificial intelligence: A powerful paradigm for scientific research. Innovation 2021, 2, 100179. [Google Scholar] [CrossRef] [PubMed]
- Bergen, K.J.; Johnson, P.A.; de Hoop, M.V.; Beroza, G.C. Machine learning for data-driven discovery in solid Earth geoscience. Science 2019, 363, eaau0323. [Google Scholar] [CrossRef] [PubMed]
- Wang, X.; Wang, S.; Liang, X.; Zhao, D.; Huang, J.; Xu, X.; Dai, B.; Miao, Q. Deep Reinforcement Learning: A Survey. IEEE Trans. Neural Netw. Learn. Syst. 2022, 35, 5064–5078. [Google Scholar] [CrossRef] [PubMed]
- Sun, R.; Wang, Y.; Chen, T. Impacts of anthropogenic heat emissions on urban thermal environment: A review. Acta Ecol. Sin. 2017, 37, 3991–3997. [Google Scholar]
- Choi, R.Y.; Coyner, A.S.; Kalpathy-Cramer, J.; Chiang, M.F.; Campbell, J.P. Introduction to Machine Learning, Neural Networks, and Deep Learning. Transl. Vis. Sci. Technol. 2020, 9, 14. [Google Scholar] [CrossRef] [PubMed]
- Zhang, M.-L.; Zhou, Z.-H. A Review on Multi-Label Learning Algorithms. IEEE Trans. Knowl. Data Eng. 2014, 26, 1819–1837. [Google Scholar] [CrossRef]
- Lu, D.; Tian, H.; Zhou, G.; Ge, H. Regional mapping of human settlements in southeastern China with multisensor remotely sensed data. Remote Sens. Environ. 2008, 112, 3668–3679. [Google Scholar] [CrossRef]
- Qian, J.; Meng, Q.; Zhang, L.; Schlink, U.; Hu, X.; Gao, J. Characteristics of anthropogenic heat with different modeling ideas and its driving effect on urban heat islands in seven typical Chinese cities. Sci. Total Environ. 2023, 886, 163989. [Google Scholar] [CrossRef] [PubMed]
- Liu, X.; Yue, W.; Zhou, Y.; Liu, Y.; Xiong, C.; Li, Q. Estimating multi-temporal anthropogenic heat flux based on the top-down method and temporal downscaling methods in Beijing, China. Resour. Conserv. Recycl. 2021, 172, 105682. [Google Scholar] [CrossRef]
- Zheng, Y.; Weng, Q. High spatial- and temporal-resolution anthropogenic heat discharge estimation in Los Angeles County, California. J. Environ. Manag. 2018, 206, 1274–1286. [Google Scholar] [CrossRef] [PubMed]
- Appelhans, T.; Mwangomo, E.; Hardy, D.R.; Hemp, A.; Nauss, T. Evaluating machine learning approaches for the interpolation of monthly air temperature at Mt. Kilimanjaro, Tanzania. Spat. Stat. 2015, 14, 91–113. [Google Scholar] [CrossRef]
- Houborg, R.; McCabe, M.F. A hybrid training approach for leaf area index estimation via Cubist and random forests machine-learning. Isprs J. Photogramm. Remote Sens. 2018, 135, 173–188. [Google Scholar] [CrossRef]
- Pouladi, N.; Moller, A.B.; Tabatabai, S.; Greve, M.H. Mapping soil organic matter contents at field level with Cubist, Random Forest and kriging. Geoderma 2019, 342, 85–92. [Google Scholar] [CrossRef]
- Ardalani, N.; Pal, S.; Gupta, P. DeepFlow: A Cross-Stack Pathfinding Framework for Distributed AI Systems. Acm Trans. Des. Autom. Electron. Syst. 2024, 29, 1–20. [Google Scholar] [CrossRef]
- Nemeth, M.; Borkin, D.; Michalconok, G. The Comparison of Machine-Learning Methods XGBoost and LightGBM to Predict Energy Development. In Proceedings of the 3rd Conference on Computational Methods in Systems and Software (CoMeSySo), Electr Network, Xiangtan, China, 3–5 October 2019; pp. 208–215. [Google Scholar]
- Ren, Q.; Cheng, H.; Han, H. Research on Machine Learning Framework Based on Random Forest Algorithm. In Proceedings of the International Conference on Advances in Materials, Machinery, Electronics (AMME), Wuhan, China, 25–26 February 2017. [Google Scholar]
- Luo, X.; Li, X.; Zhang, J. Introduction to Support Vector Machine and Its Applications. J. Shenzhen Univ. 2003, 20, 40–46. [Google Scholar]
- Li, F. Research on Stability of Corrdinating Machine Learning. Mini Micro Syst. 2002, 23, 314–317. [Google Scholar]
- Zheng, Y.F.; Weng, Q.H. Evaluation of the correlation between remotely sensing-based and GIS-based anthropogenic heat discharge in Los Angeles County, USA. In Proceedings of the 4th International Workshop on Earth Observation and Remote Sensing Applications (EORSA), Guangzhou, China, 4–6 July 2016. [Google Scholar]
- Fujibe, F. Comments on “Anthropogenic Heat Release: Estimation of Global Distribution and Possible Climate Effect” by Chen, B. et al. J. Meteorol. Soc. Jpn. 2015, 93, 501–503. [Google Scholar] [CrossRef]
- Chen, B.; Dong, L.; Shi, G.Y.; Li, L.J.; Chen, L.F. Anthropogenic Heat Release: Estimation of Global Distribution and Possible Climate Effect. J. Meteorol. Soc. Jpn. 2014, 92A, 157–165. [Google Scholar] [CrossRef]
- Lin, K.P.; Jin, L.; Lin, J.L.; Chen, B.L. The relationship between the multi-collinearity and the generalization capability of the neural network forecast model. In Proceedings of the 6th World Congress on Intelligent Control and Automation, Dalian, China, 21–23 June 2006. [Google Scholar]








| Data Sources | Search Strings | |
|---|---|---|
| Source of Data: Scopus, SpringerLink, Google Scholar, and Web of Science | Article Title, Abstract, and Keywords Adaption, TITLE-ABS-KEY (“Anthropogenic Heat” OR “Thermal Environment” OR “Urban Heat Island”) AND (“Urban Planning” OR “Energy Consumption” OR “Global Warming”) AND (“Source Inventory” OR “Surface Energy Balance”) AND (“Machine Learning” OR “Remote Sensing”) AND DOCTYPE (ar OR re) ANDPUBYEAR > 2010 AND PUBYEAR < 2023 | |
| Criteria | Inclusion | Exclusion |
| Relevance to the Topic | Studies focusing on anthropogenic heat and urban heat islands | Studies focusing only on urban heat islands |
| Source inventory, surface energy balance | Not detailed, no specific analysis process | |
| focusing on machine learning, remote sensing | Machine learning is vague and has no data sources | |
| Publication Type | Peer-reviewed journal articles, WOS-based conference papers, and large (multi-country) organization reports. | Non-peer-reviewed sources, academic and country reports, non-WOS-based conference papers, and book chapters. |
| Language | English | ———— |
| Time Frame | Between 2010 and 2023 | Before 2010 |
| Study Type | Both quantitative and qualitative research. | ———— |
| References | Scale | Location | Methods | Result (W/m2) |
|---|---|---|---|---|
| Kłysik 1996 [24] | City | Łódź | The inventory method | Urban average 28.5, etc. |
| Chen et al., 2008 [7] | Nation | China | The inventory method | National average 0.07 in 1978, 0.30 in 2008 |
| Flanner 2009 [6] | Nation | USA and Western Europe | The inventory method | USA 0.39, Western Europe 0.68 |
| Lee et al., 2014 [25] | City | U.S. Cities | The inventory method and statistical regression | Urban average 10–40, maximum 50–140 |
| Xie et al., 2016 [11] | Region | Yangtze River Delta | The inventory method | Shanghai 14.46, Jiangsu 2.61, Zhejiang 1.63 |
| Chen and Hu 2017 [26] | Region | Beijing–Tianjin–Hebei region | The inventory method | Average 6.07 |
| Wang et al., 2019 [27] | Region | municipalities in China | The inventory method and statistical regression | 5.84 for Beijing municipality, 6.94 for Tianjin municipality |
| Cao et al., 2021 [28] | City | Cities in Eastern China | The inventory method and statistical regression | Beijing 37.04, Shanghai 51.81, etc. |
| Wang et al., 2022 [29] | Region | Beijing–Tianjin–Hebei region | The inventory method | The mean value is 2.24 |
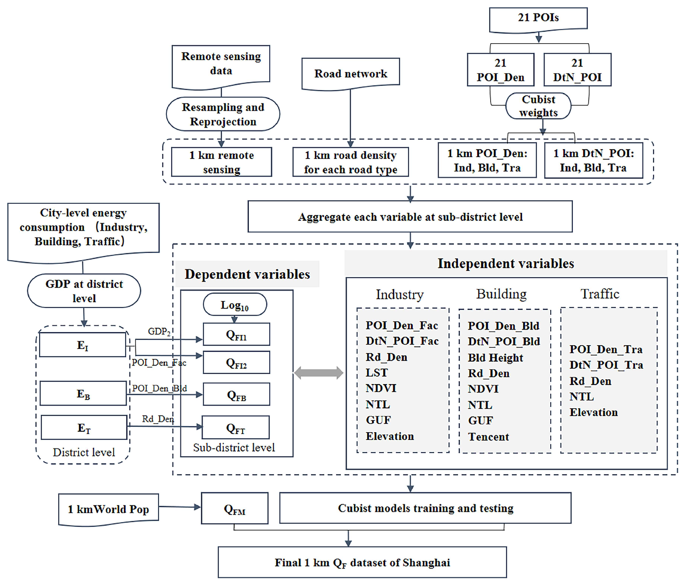
| Ao et al., 2024 [30] | City | Shanghai | The inventory method and Cubist model | 1 km QF of 523.03 |
| Ziaul and Pal 2020 [31] | City | Ingbazar, Bengal | The energy balance equation method | Increased from 54.52 to 188, etc. |
| Offerle et al., 2005 [32] | City | A city in Poland | The energy balance equation method | ΔQS is more than 10, etc. |
| Pigeon et al., 2007 [33] | City | Toulouse | The energy balance equation method | Average 5–50 |
| Dhakal et al., 2003, 2004 [34,35] | City | Tōkyō | The building model simulation method | A peak value of 150, etc. |
| Reference | Regression Factors | Regression Methods | Result |
|---|---|---|---|
| Chen and Hu 2017 [26] | HIS, Population density | polynomial regression | Establishment of a parametric programme for RAHF over a large area |
| Wang et al., 2019 [27] | , VANUI | linear regression | Fine-grid 500-metre high-resolution AHF estimation and mapping in China |
| Varentsov et al., 2020 [64] | Building fraction, building height | ———— | Numerical modeling of the modified AH parameters |
| Cao et al., 2021 [28] | Relevant potential impact factors | linear regression | AHF dataset at 1 km resolution for 12 selected cities in eastern China |
| He et al., 2023 [65] | Land use, building type, area, location | Random Forest | The anthropogenic heat from buildings in Singapore |
| Ao et al., 2024 [30] | POI, NTL, NDVI | Cubist | 1 km gridded dataset in Shanghai |
| Qian et al., 2024 [66] | NDVI, NTL, air temperature, wind speed, building height, road density | XGboost, SVMm Cubist, Random Forest | annual, monthly, and hourly AH of multiple heat sources in China for 2019 at 500 m resolution |
| Common Scenario | AHF Prediction Model | Goodness of Fit |
|---|---|---|
| Jiangsu, Zhejiang, and Shanghai | 0.95 | |
| Yunnan and Guizhou plateau | 0.80 | |
| Beijing, Tianjin, and Hebei | 0.69 | |
| Northwest Area | 0.73 | |
| Inner Mongolia Region | 0.83 | |
| Pearl River Delta (PRD) | 0.82 | |
| Hubei Area | 0.80 | |
| North-Eastern provinces | 0.75 |
| Method | Advantage | Limitations | Scope of Application |
|---|---|---|---|
Classical estimation methods![]() | Estimates are derived from specific formulae. The results are relatively reasonable and interpretable. | Requires large amounts of statistical data. The accuracy of estimation is reduced on large-scale scales. | Small- and medium-scale, partly for large-scale. |
Linear regression method![]() | It is well interpretable and the results are stable. | This method is not applicable to multiple impact factors and cannot handle nonlinear situations. | Multi-scale, few impact factors. |
Random Forest model![]() | It can deal with multiple impact factors and can obtain a high-resolution AH inventory. | The interpretability of the model was lacking and the results obtained were average. | Multi-scale, multiple impact factors. |
Cubist model![]() | This model can deal with multiple impact factors and is highly interpretable. It can obtain a high-resolution AH inventory. | It requires parameter tuning, depends on data distribution, and has an overfitting risk. | Multi-scale, multiple impact factors. |
| Remote sensing technique | It provides the possibility of long-term quantitative observation of a large-scale, high-resolution AH inventory. | The accuracy of the results is greatly influenced by the quality of the images and the detail of the survey. | Suitable for large-scale research. |
Disclaimer/Publisher’s Note: The statements, opinions and data contained in all publications are solely those of the individual author(s) and contributor(s) and not of MDPI and/or the editor(s). MDPI and/or the editor(s) disclaim responsibility for any injury to people or property resulting from any ideas, methods, instructions or products referred to in the content. |
© 2025 by the authors. Licensee MDPI, Basel, Switzerland. This article is an open access article distributed under the terms and conditions of the Creative Commons Attribution (CC BY) license (https://creativecommons.org/licenses/by/4.0/).
Share and Cite
Feng, L.; Ma, D.; Xie, M.; Xi, M. Review on the Application of Remote Sensing Data and Machine Learning to the Estimation of Anthropogenic Heat Emissions. Remote Sens. 2025, 17, 200. https://doi.org/10.3390/rs17020200
Feng L, Ma D, Xie M, Xi M. Review on the Application of Remote Sensing Data and Machine Learning to the Estimation of Anthropogenic Heat Emissions. Remote Sensing. 2025; 17(2):200. https://doi.org/10.3390/rs17020200
Chicago/Turabian StyleFeng, Lingyun, Danyang Ma, Min Xie, and Mengzhu Xi. 2025. "Review on the Application of Remote Sensing Data and Machine Learning to the Estimation of Anthropogenic Heat Emissions" Remote Sensing 17, no. 2: 200. https://doi.org/10.3390/rs17020200
APA StyleFeng, L., Ma, D., Xie, M., & Xi, M. (2025). Review on the Application of Remote Sensing Data and Machine Learning to the Estimation of Anthropogenic Heat Emissions. Remote Sensing, 17(2), 200. https://doi.org/10.3390/rs17020200





