SRW-YOLO: A Detection Model for Environmental Risk Factors During the Grid Construction Phase
Abstract
1. Introduction
- (1)
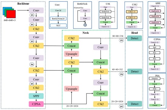
- We add an extra P2-scale detection layer in the shallow layer of the YOLOv11 network to enhance the detection of small objects.
- (2)
- We substitute YOLOv11’s original C3K2 blocks in both the backbone and shallow layer of the neck with RCS-OSA modules, achieving richer multi-scale feature fusion without sacrificing computational or inference efficiency.
- (3)
- We adopt the Wise-IoU v3 loss function as the loss function of the YOLOv11 model, which enables the model to be free from the interference of anomalous gradients in the face of low-quality samples, and thus improves the overall generalization ability.
- (4)
- Using UAV aerial photography data from the State Grid Corporation of China, we construct a UAV aerial photography dataset of environmental risk factors during the construction period of transmission and distribution projects, using it to rigorously validate SRW-YOLO’s detection performance.
2. Proposed Methods
2.1. YOLOv11
2.2. SRW-YOLOv11
2.2.1. Shallow Feature Detection Layer
2.2.2. RCS-OSA
2.2.3. Wise-IoU v3
3. Experiments
3.1. Datasets and Evaluation Metrics
3.1.1. The State Grid Dataset
3.1.2. The Publicly Available Dataset
3.1.3. Evaluation Metrics
3.2. Equipment Parameters
3.3. Experimental Results
3.3.1. Comparison of Different Object Detection Networks
3.3.2. Ablation Experiments
3.3.3. Results of Experiments with the Publicly Available Dataset
4. Discussion
5. Conclusions
Author Contributions
Funding
Data Availability Statement
Acknowledgments
Conflicts of Interest
References
- Sun, X.; Liu, F.; Zhao, Y.; Liu, F.; Wang, J.; Zhu, S.; He, Q.; Bai, Y.; Zhang, J. Research on Environmental Risk Monitoring and Advance Warning Technologies of Power Transmission and Distribution Projects Construction Phase. Sensors 2024, 24, 7695. [Google Scholar] [CrossRef]
- Khoei, T.T.; Slimane, H.O.; Kaabouch, N. Deep learning: Systematic review, models, challenges, and research directions. Neural Comput. Appl. 2023, 35, 23103–23124. [Google Scholar] [CrossRef]
- Viola, P.; Jones, M. Rapid object detection using a boosted cascade of simple features. In Proceedings of the 2001 IEEE Computer Society Conference on Computer Vision and Pattern Recognition, CVPR 2001, Kauai, HI, USA, 8–14 December 2001; pp. I-511–I-518. [Google Scholar]
- Viola, P.; Jones, M. Robust real-time face detection. Int. J. Comput. Vis. 2004, 57, 137–154. [Google Scholar] [CrossRef]
- Dalal, N.; Triggs, B. Histograms of oriented gradients for human detection. In Proceedings of the 2005 IEEE Computer Society Conference on Computer Vision and Pattern Recognition (CVPR’05), San Diego, CA, USA, 20–25 June 2005; pp. 886–893. [Google Scholar]
- Girshick, R. Fast r-cnn. In Proceedings of the IEEE International Conference on Computer Vision, Santiago, Chile, 7–13 December 2015; pp. 1440–1448. [Google Scholar]
- Ren, S.; He, K.; Girshick, R.; Sun, J. Faster r-cnn: Towards real-time object detection with region proposal networks. IEEE Trans. Pattern Anal. Mach. Intell. 2017, 39, 1137–1149. [Google Scholar] [CrossRef] [PubMed]
- He, K.; Gkioxari, G.; Dollar, P.; Girshick, R. Mask r-cnn. In Proceedings of the IEEE International Conference on Computer Vision, Venice, Italy, 22–29 October 2017; pp. 2961–2969. [Google Scholar]
- Girshick, R.; Donahue, J.; Darrell, T.; Malik, J. Rich feature hierarchies for accurate object detection and semantic segmentation. In Proceedings of the IEEE Conference on Computer Vision and Pattern Recognition, Columbus, OH, USA, 24–27 June 2014; pp. 580–587. [Google Scholar]
- Wu, Y.; Chen, Y.; Yuan, L.; Liu, Z.; Wang, L.; Li, H.; Fu, Y. Rethinking classification and localization for object detection. In Proceedings of the IEEE/CVF Conference on Computer Vision and Pattern Recognition, Seattle, WA, USA, 14–19 June 2020; pp. 10186–10195. [Google Scholar]
- Liu, W.; Anguelov, D.; Erhan, D.; Szegedy, C.; Reed, S.; Fu, C.-Y.; Berg, A.C. Ssd: Single shot multibox detector. In Proceedings of the Computer Vision–ECCV 2016: 14th European Conference, Amsterdam, The Netherlands, 11–14 October 2016; Proceedings, Part I 14. pp. 21–37. [Google Scholar]
- Redmon, J.; Divvala, S.; Girshick, R.; Farhadi, A. You only look once: Unified, real-time object detection. In Proceedings of the IEEE Conference on Computer Vision and Pattern Recognition, Las Vegas, NV, USA, 27–30 June 2016; pp. 779–788. [Google Scholar]
- Wang, C.-Y.; Bochkovskiy, A.; Liao, H.-Y.M. YOLOv7: Trainable bag-of-freebies sets new state-of-the-art for real-time object detectors. In Proceedings of the IEEE/CVF Conference on Computer Vision and Pattern Recognition, Vancouver, BC, Canada, 18–22 June 2023; pp. 7464–7475. [Google Scholar]
- Khanam, R.; Hussain, M. Yolov11: An overview of the key architectural enhancements. arXiv 2024, arXiv:2410.17725. [Google Scholar] [CrossRef]
- Liu, S.; Shao, F.; Chu, W.; Dai, J.; Zhang, H. An Improved YOLOv8-Based Lightweight Attention Mechanism for Cross-Scale Feature Fusion. Remote Sens. 2025, 17, 1044. [Google Scholar] [CrossRef]
- Qiang, H.; Hao, W.; Xie, M.; Tang, Q.; Shi, H.; Zhao, Y.; Han, X. SCM-YOLO for Lightweight Small Object Detection in Remote Sensing Images. Remote Sens. 2025, 17, 249. [Google Scholar] [CrossRef]
- Wang, J.; Ding, X.; Meng, F. MC-YOLO: Multi-scale Transmission Line Defect Target Recognition Network. In Proceedings of the International Conference on Multimedia Modeling, Amsterdam, The Netherlands, 29 January–2 February 2024; Springer: Berlin/Heidelberg, Germany, 2024; pp. 324–337. [Google Scholar]
- Liu, C.; Wei, S.; Zhong, S.; Yu, F. YOLO-Powerlite: A lightweight YOLO model for transmission line abnormal target detection. IEEE Access 2024, 12, 105004–105015. [Google Scholar] [CrossRef]
- Shi, C.; Zheng, X.; Zhao, Z.; Zhang, K.; Su, Z.; Lu, Q. LSKF-YOLO: Large selective kernel feature fusion network for power tower detection in high-resolution satellite remote sensing images. IEEE Trans. Geosci. Remote Sens. 2024, 62, 5620116. [Google Scholar] [CrossRef]
- Li, S.J.; Liu, Y.X.; Li, M.; Ding, L. DF-YOLO: Highly accurate transmission line foreign object detection algorithm. IEEE Access 2023, 11, 108398–108406. [Google Scholar] [CrossRef]
- Bi, Z.; Jing, L.; Sun, C.; Shan, M. YOLOX++ for transmission line abnormal target detection. IEEE Access 2023, 11, 38157–38167. [Google Scholar] [CrossRef]
- Bi, Z.; Jing, L.; Sun, C.; Shan, M.; Zhong, W. Transmission line abnormal target detection algorithm based on improved YOLOX. Multimed. Tools Appl. 2024, 83, 53263–53278. [Google Scholar] [CrossRef]
- Rong, S.; He, L.; Atici, S.F.; Cetin, A.E. Advanced YOLO-based Real-time Power Line Detection for Vegetation Management. arXiv 2025, arXiv:2503.00044. [Google Scholar] [CrossRef]
- Lin, Z.; Chen, W.; Su, L.; Chen, Y.; Li, T. HS-YOLO: Small Object Detection for Power Operation Scenarios. Appl. Sci. 2023, 13, 11114. [Google Scholar] [CrossRef]
- Zhang, R.; Wen, C. Sod-yolo: A small target defect detection algorithm for wind turbine blades based on improved YOLOV5. Adv. Theory Simul. 2022, 5, 2100631. [Google Scholar] [CrossRef]
- Cheng, Q.; Yuan, G.; Chen, D.; Xu, B.; Chen, E.; Zhou, H. Transmission Lines Small-Target Detection Algorithm Research Based on YOLOv5. Appl. Sci. 2023, 13, 9386. [Google Scholar] [CrossRef]
- Wu, K.; Chen, Y.; Lu, Y.; Yang, Z.; Yuan, J.; Zheng, E. SOD-YOLO: A High-Precision Detection of Small Targets on High-Voltage Transmission Lines. Electronics 2024, 13, 1371. [Google Scholar] [CrossRef]
- Pang, Q.; Wan, J.; Dong, Z.; Tian, M. Advanced YOLOv10 for Aerial Power Line Fault Detection. In Proceedings of the 2024 4th International Conference on Smart Grid and Energy Internet (SGEI), Shenyang, China, 13–15 December 2024; pp. 326–330. [Google Scholar]
- Kang, M.; Ting, C.-M.; Ting, F.F.; Phan, R.C.W. RCS-YOLO: A Fast and High-Accuracy Object Detector for Brain Tumor Detection. In Proceedings of the Medical Image Computing and Computer Assisted Intervention—MICCAI 2023, Vancouver, BC, Canada, 8–12 October 2023; pp. 600–610. [Google Scholar] [CrossRef]
- Xiang, Y.; Du, C.; Mei, Y.; Zhang, L.; Du, Y.; Liu, A. BN-YOLO: A lightweight method for bird’s nest detection on transmission lines. J. Real-Time Image Process. 2024, 21, 194. [Google Scholar] [CrossRef]
- Tong, Z.; Chen, Y.; Xu, Z.; Yu, R. Wise-IoU: Bounding box regression loss with dynamic focusing mechanism. arXiv 2023, arXiv:2301.10051. [Google Scholar]
- Zou, H.; Yang, J.; Sun, J.; Yang, C.; Luo, Y.; Chen, J. Detection Method of External Damage Hazards in Transmission Line Corridors Based on YOLO-LSDW. Energies 2024, 17, 4483. [Google Scholar] [CrossRef]
- Hu, C.; Lv, L.; Zhou, T. UAV inspection insulator defect detection method based on dynamic adaptation improved YOLOv8. J. Real-Time Image Process. 2025, 22, 74. [Google Scholar] [CrossRef]
- Rasheed, A.F.; Zarkoosh, M. YOLOv11 Optimization for Efficient Resource Utilization. arXiv 2024, arXiv:2412.14790. [Google Scholar] [CrossRef]
- Li, S.; Ouyang, H.; Chen, T.; Lu, X.; Zhao, Z. YOLO-T: Multi-Target Detection Algorithm for Transmission Lines. Int. J. Adv. Comput. Sci. Appl. 2024, 15, 1072. [Google Scholar] [CrossRef]
- Yao, Q.; Zhuang, D.; Feng, Y.; Wang, Y.; Liu, J. Accurate Detection of Brain Tumor Lesions from Medical Images based on Improved YOLOv8 Algorithm. IEEE Access 2024, 12, 144260–144279. [Google Scholar] [CrossRef]
- Guo, S.-J.; Li, B.-H.; Zhang, J.-J.; Zhu, E.-J.; Liang, Y.; Sun, J.-Z. Flame and smoke detection based on channel shuffling and adaptive spatial feature fusion. J. Electron. Imaging 2024, 33, 053036. [Google Scholar] [CrossRef]
- Ding, X.; Zhang, X.; Ma, N.; Han, J.; Ding, G.; Sun, J. Repvgg: Making vgg-style convnets great again. In Proceedings of the IEEE/CVF Conference on Computer Vision and Pattern Recognition, Virtual, 19–25 June 2021; pp. 13733–13742. [Google Scholar]













| Class | Train Set | Validation Set | Test Set |
|---|---|---|---|
| Transmission pylon | 839 | 135 | 96 |
| Base of pylon | 1428 | 141 | 122 |
| Stacking of materials | 909 | 88 | 103 |
| Module | Precision (%) | Recall (%) | mAP50 (%) | Params (M) | GFLOPs |
|---|---|---|---|---|---|
| YOLOv8 | 55.1 | 77.3 | 63.4 | 3.0 | 8.1 |
| YOLOv10m | 52.7 | 79.0 | 62.3 | 16.5 | 63.4 |
| YOLOv10n | 52.5 | 77.8 | 63.6 | 2.7 | 8.2 |
| YOLOv11 | 55.4 | 78.4 | 64.7 | 2.6 | 6.3 |
| RCS-YOLO [29] | 60.1 | 78.4 | 61.0 | 5.6 | 15.2 |
| RDA-YOLO [37] | 56.9 | 76.5 | 67.5 | 8.6 | 22.1 |
| SRW-YOLO | 60.8 | 78.6 | 68.1 | 4.1 | 16.5 |
| Module | Precision (%) | Recall (%) | mAP50 (%) | Params (M) | GFLOPs |
|---|---|---|---|---|---|
| YOLOv11 (baseline) | 55.4 | 78.4 | 64.7 | 2.6 | 6.3 |
| YOLOv11+SFDL | 55.9 | 79.4 | 65.7 | 2.9 | 14.1 |
| YOLOv11+RCS-OSA | 55.1 | 80.7 | 71.0 | 3.9 | 14.4 |
| YOLOv11+WIoU v3 | 53.3 | 79.1 | 63.6 | 2.6 | 6.3 |
| SRW-YOLO | 60.8 | 78.6 | 68.1 | 4.1 | 16.5 |
| Model | Precision (%) | Recall (%) | mAP50 (%) | GFLOPs |
|---|---|---|---|---|
| YOLOv5 | 38.3 | 32.4 | 29.6 | 12 |
| YOLOv8 | 44.3 | 32.6 | 33.1 | 8.1 |
| YOLOv10m | 43.4 | 32.7 | 32.4 | 63.4 |
| YOLOv10n | 43.0 | 31.6 | 31.8 | 8.2 |
| YOLOv11 | 43.1 | 33.3 | 32.7 | 6.3 |
| RCS-YOLO [29] | 45.1 | 28.1 | 33.8 | 15.2 |
| RDA-YOLO [37] | 43.7 | 32.6 | 32.4 | 22.1 |
| SRW-YOLO | 48.4 | 37.0 | 37.7 | 16.5 |
Disclaimer/Publisher’s Note: The statements, opinions and data contained in all publications are solely those of the individual author(s) and contributor(s) and not of MDPI and/or the editor(s). MDPI and/or the editor(s) disclaim responsibility for any injury to people or property resulting from any ideas, methods, instructions or products referred to in the content. |
© 2025 by the authors. Licensee MDPI, Basel, Switzerland. This article is an open access article distributed under the terms and conditions of the Creative Commons Attribution (CC BY) license (https://creativecommons.org/licenses/by/4.0/).
Share and Cite
Zhao, Y.; Liu, F.; He, Q.; Liu, F.; Sun, X.; Zhang, J. SRW-YOLO: A Detection Model for Environmental Risk Factors During the Grid Construction Phase. Remote Sens. 2025, 17, 2576. https://doi.org/10.3390/rs17152576
Zhao Y, Liu F, He Q, Liu F, Sun X, Zhang J. SRW-YOLO: A Detection Model for Environmental Risk Factors During the Grid Construction Phase. Remote Sensing. 2025; 17(15):2576. https://doi.org/10.3390/rs17152576
Chicago/Turabian StyleZhao, Yu, Fei Liu, Qiang He, Fang Liu, Xiaohu Sun, and Jiyong Zhang. 2025. "SRW-YOLO: A Detection Model for Environmental Risk Factors During the Grid Construction Phase" Remote Sensing 17, no. 15: 2576. https://doi.org/10.3390/rs17152576
APA StyleZhao, Y., Liu, F., He, Q., Liu, F., Sun, X., & Zhang, J. (2025). SRW-YOLO: A Detection Model for Environmental Risk Factors During the Grid Construction Phase. Remote Sensing, 17(15), 2576. https://doi.org/10.3390/rs17152576

