You are currently viewing a new version of our website. To view the old version click .
Remote Sensing
  • Article
  • Open Access

22 May 2025

Analysis and Validation of the Signal-to-Noise Ratio for an Atmospheric Humidity Profiling Spectrometer Based on 1D-Imaging Spatial Heterodyne Spectroscopy

,
,
,
,
,
,
and
1
Anhui Institute of Optics and Fine Mechanics, Hefei Institutes of Physical Science, Chinese Academy of Sciences, Hefei 230031, China
2
Science Island Branch, Graduate School of USTC, Hefei 230026, China
3
Anhui Province Key Laboratory of Optical Quantitative Remote Sensing, Hefei 230031, China
4
Jianghuai Advance Technology Center, Hefei 230088, China
This article belongs to the Special Issue Optical Remote Sensing Payloads, from Design to Flight Test

Abstract

Sub-kilometer spatial resolution humidity profiles from the stratosphere to the mesosphere are essential for investigating the function of atmospheric water vapor in the global water and energy cycles as well as in radiation transport. The significant variations in atmospheric radiation at low altitudes and the gradual changes at high altitudes pose challenges to the data acquisition and processing methods of limb imaging spectrometers that rely on atmospheric scattering and absorption mechanisms. In this paper, the effects of two binning techniques—interferogram binning and recovered spectrum binning—on improving the spectral signal-to-noise ratio (SNR) are examined through theoretical analysis and simulations, exemplified by a one-dimensional (1D) imaging spatial heterodyne spectrometer designed for measuring atmospheric humidity profiles. Rician random variables are employed to characterize the amplitude of the recovered spectral points under varying signal conditions, from which spectral SNR expressions are derived for both binning methods. The difference in both methods is evaluated through numerical simulations and experiments. Simulation results demonstrate that, with an integration time of 0.3 s and a spectral resolution of 0.03 nm, the input signal below 50 km is strong, with photon noise being the dominant factor, and both binning methods improve SNR proportionally to the square root of the number of binned rows. As the signal weakens above 50 km, additive noise gradually becomes dominant with increasing tangent altitude, and spectrum binning yields a higher SNR than interferogram binning. Experimental data obtained from a similar type of spectrometer further validate these simulation findings. The results indicate that spectrum binning provides greater advantages in improving the SNR for detecting water vapor in the mesosphere, paving the way for achieving a higher vertical resolution in subsequent retrievals.

1. Introduction

Water vapor, as a crucial radiative and chemical trace gas in the stratosphere and mesosphere (10–80 km), plays a significant role in natural climate regulation. Its vertical distribution is vital for constructing near-space atmospheric models, understanding multi-scale climate mechanisms, and forecasting severe weather events [1]. Consequently, atmospheric humidity profiles have become one of the essential parameters for analyzing atmospheric conditions.
Limb satellite detection technology offers high spatial coverage and high vertical resolution and thus has become an important method for detecting atmospheric humidity profiles. Currently, the accuracy of several on-orbit water vapor payloads typically ranges from 10% to 20%, with a vertical resolution of 2 to 5 km [2,3]. For example, NASA’s TIMED satellite, launched in 2001, carries the Sounding of the Atmosphere using Broadband Emission Radiometry (SABER) instrument, which measures water vapor volume mixing ratios (VMRs) at altitudes of 15–80 km using the 6.8 μm band. The systematic uncertainty for SABER’s humidity profile products is 10–20%, with a vertical resolution of 2 km [4]. The Microwave Limb Sounder (MLS) on the Aura satellite, launched in 2004, provides water vapor information in the pressure range from 316 to 0.01 hPa (∼10–80 km) using the 183 GHz frequency band. It has a vertical resolution of 3–4 km in the stratosphere and a measurement accuracy of 5–25% [5]. The Solar Occultation for Ice Experiment (SOFIE), one of three instruments aboard the Aeronomy of Ice in the Mesosphere (AIM) satellite, launched in 2007, retrieves humidity profiles from band 6 (centered at 2.618 um) at altitudes ranging from 20 to 100 km, with a systematic uncertainty of 3–16% and a vertical resolution of 2 km [6]. Due to the importance of water vapor detection and the sharp vertical variation in water vapor concentration, the World Meteorological Organization (WMO) has set higher standards for the vertical resolution and accuracy of future spaceborne water vapor products [7] compared to the current products. Among these, humidity profiles with high vertical resolution are vital for deepening the understanding of water vapor’s role in the global water and energy cycles. For instance, humidity profiles with sub-kilometer vertical resolution in the troposphere and stratosphere are essential for advancing atmospheric numerical simulations, facilitating comprehensive studies of turbulence and other small-scale atmospheric physicochemical phenomena [8]. To meet the higher requirements, many organizations have developed water vapor detection instruments based on various detection mechanisms. Shepherd et al. [9] designed the Spatial Heterodyne Observation of Water (SHOW), which utilizes limb scattering absorption mechanisms. The instrument, which combines spatial heterodyne spectroscopy (SHS) with one-dimensional (1D) imaging technology, offers advantages such as high-profile resolution and vertical synchronous imaging. In 2014 and 2017, balloon-borne and airborne tests of the prototype were conducted, respectively. During the airborne tests, the SHOW instrument operated at a distance of approximately 400 km from the tangent point, with a detection altitude range of 3–21 km. It achieved vertical resolution measurements of less than 250 m within the altitude range of 13–18 km [10]. The balloon-borne experiment did not report a quantified measurement accuracy, while the airborne campaign compared the retrieved profiles with radiosonde measurements, showing deviations ranging from 1 to 5 ppm within the altitude range of 13.5 to 18 km. Due to the limitations imposed by platform altitude, the relevant parameters for spaceborne detection have not yet been validated.
A simulation study [11] has been performed on SHOW to validate the accuracy of water vapor detection and the retrieval algorithm based on airborne platforms. Multi-row recovered spectrum binning was employed during data processing to enhance the signal-to-noise ratio (SNR) and retrieval accuracy. However, the comprehensive analysis of data binning methods has been inadequate, which has limited the broader application of 1D imaging spatial heterodyne spectroscopy on spaceborne instruments. Previous studies [9,10,11] involving balloon-borne, airborne, and simulated experiments using the SHOW instrument adopted spectrum binning during data processing but did not perform a comparative analysis with interferogram binning. In certain scenarios, such as spaceborne missions, interferogram binning can significantly reduce data transmission requirements. Consequently, additional research into optimal data binning methods for 1D imaging spatial heterodyne spectrometers (ISHS), especially those deployed on satellites, is essential. Unlike conventional spatial heterodyne spectrometers, which measure the same target across the entire detector, the 1D imaging spatial heterodyne spectrometer requires simultaneous detection of signals from different altitudes within the field of view (FOV). When there are changes in the required profile resolution or retrieval accuracy at different altitudes, data from adjacent rows of the detector—whether interferograms [12,13] or recovered spectra [11,14]—can be binned to improve both SNR and measurement accuracy. However, no in-depth comparison between these two binning methods has been conducted.
A systematic investigation of SNR enhancement through interferogram and spectrum binning techniques is conducted for 1D ISHS employed in atmospheric water vapor remote sensing. Theoretical SNR expressions for both methods are derived in Section 2. Then, based on target detection scenarios and instrument parameters, simulations are performed in Section 3. By varying water vapor concentrations at different altitudes, sensitive spectral channels associated with water vapor concentration at different altitudes are identified. An instrument model was employed to compute the channel-specific SNR for both binning methodologies, thereby validating the theoretical predictions. Finally, experimental data from a spectrometer of the same type are used to validate the simulation results in Section 4. Under varying signal intensities at different altitudes across the entire field of view, the optimal method for enhancing SNR is determined in this study. These findings provide a theoretical foundation for interferogram demodulation and spectral data processing for this type of instrument. The resulting SNR improvement facilitates subsequent retrievals by enabling higher vertical resolution, reducing retrieval uncertainty, enhancing sensitivity to low water vapor concentrations, and improving the stability of the inversion algorithm.

2. 1D Imaging Principles and SNR Analysis

The measurement of atmospheric water vapor concentration using spatial heterodyne spectrometers is based on radiative transfer processes in the Earth’s atmosphere, where sunlight is absorbed and scattered by atmospheric constituents. A schematic diagram of the limb-viewing geometry is shown in Figure 1. As sunlight passes through the atmosphere, it is absorbed by water vapor molecules, particularly in near-infrared spectral bands that exhibit significant water vapor absorption features. This absorption leads to a wavelength-dependent attenuation of the scattered radiance, which is collected by the spectrometer’s entrance optics. The spatial heterodyne spectrometer encodes the modulated radiance—containing information about water vapor concentration—into interferograms. Consequently, the humidity profile can be retrieved from the spectrum reconstructed from these interferograms.
Figure 1. Illustration of the limb viewing geometry.

2.1. Imaging Principles

The 1D imaging SHS technique performs beam shaping in both the meridional and sagittal planes of either the fore-lens or post-imaging lens to achieve one-dimensional imaging in the meridional plane and uniform modulation in the sagittal plane. The optical system spatially partitions the full field of view into discrete slices, with each slice’s interferometric information captured by separate detector rows. These rows correspond directly to distinct tangent heights in the atmosphere. The schematic of the 1D imaging spatial heterodyne spectrometer used for measuring atmospheric humidity profiles is shown in Figure 2.
Figure 2. Schematic of the 1D imaging spatial heterodyne spectrometer.
The optical principles [15] in the horizontal dimension of spectrometer are shown in Figure 3. The 1D imaging spectrometer is composed of cylindrical lenses, collimating lenses, an interferometer, imaging lenses, and a detector. The front optical system consists of the cylindrical lenses and the collimating lenses.
Figure 3. The optical principles of the horizontal dimension of the 1D imaging spectrometer. The red dash-dot line represents the optical axis, and the red arrows indicate the direction of light propagation.
The interferometer is the core component of the instrument. The plane mirrors in the two arms of the traditional Michelson interferometer are replaced by diffraction gratings. After passing through the front optical system, the incident light B σ enters the beam splitter (BS) at a specific angle and is divided into two beams, each directed toward the diffraction gratings in the two arms. Once diffracted by these gratings, the light beams form an inclination angle γ with the optical axis, which is related to the frequency f x of interference fringes. The interference fringes with different frequencies are imaged onto the detector by the imaging lens. The reference wavelength λ L of the spectrometer system is determined by the grating’s diffraction angle θ L , the diffraction order m L , and the groove density d , while the spectral sampling interval δ σ is determined by the size W of the grating in the dispersion direction and the diffraction angle θ L :
2 d sin θ L = m L λ L
δ σ = 1 4 W sin θ L
In Equation (1), the diffraction order m L is typically set to 1, and the diffraction angle is also referred to as the Littrow angle.
The spatial frequency f x of the interference fringes observed on the detector is related to the incident light’s wavenumber σ and the Littrow angle θ L :
f x = 2 σ sin γ 4 σ σ L tan θ L
where σ L is the wavenumber corresponding to λ L in Equation (3).
Assume there are m interferometric sampling points in each row of the detector. Let n denote the index of the sampling points within the symmetric sequence m / 2 + 1 , , m / 2 . The theoretical interferometric intensity at this sampling point is given by the following:
I n = Q t A Ω 0 + τ σ B σ 1 + M cos 2 π f x x n d σ
In Equation (4), x ( n ) is the projected position of the n -th interferometric sampling point in the grating’s dispersion direction. Q is the quantum efficiency of the detector array; t is the exposure time; Ω is solid angle of the interferometer; and A Ω is the optical throughput, associated with the pixel area and solid angle. τ σ is the transmittance of the optical system. After pre-processing the interferograms calculated from Equation (4) and applying the inverse Fourier transform, the incident spectrum B σ can be recovered. M represents the interferometric modulation factor. In a one-dimensional imaging spatial heterodyne spectrometer equipped with field-widening prisms, the modulation factor M is given by the following:
M = sin c u σ Ω C n r , γ 2 π tan θ L
In Equation (5), C n r , γ is a field-widening coefficient; γ is a rotation angle of the incident surface of the field-widening prism; n r is a refractive index of the field-widening prism; and u is an optical path difference corresponding to an arbitrary sampling point.

2.2. SNR Analysis

During the acquisition of interferograms, the detector of an interferometric imaging spectrometer introduces two types of noise due to fluctuations in the incident light intensity and the electronic characteristics of the device: (1) photon noise, which is signal-dependent and follows a Poisson distribution; and (2) additive noise, which is independent of the signal, such as dark current noise, readout noise, and quantization noise. These two noise types collectively affect the output signal intensity of the detector. Among them, photon noise, dark current noise, and readout noise are the three primary noise sources [10]. The variance of photon noise equals the number of signal electrons. Dark current noise is mainly associated with the detector’s exposure time and temperature, which is also assumed to follow a Poisson distribution. Readout noise is a fixed noise source from the electronic system and is modeled as signal-independent Gaussian noise. After removing the direct current (DC) component and dark current from the interferometric signal, the expected values of both photon noise and additive noise (including dark current noise and readout noise) are assumed to be zero [16].
First, the spectral SNR without data binning is analyzed. Assume that the actual number of interferometric electrons at the n -th sampling point on the l -th row of the detector is I n l = i n l + e n l , where i n l is the effective interferometric component without noise:
i [ n ] l = Q t A Ω 0 + τ σ B σ M cos 2 π f x x n d σ
Assuming that e n l is the deviation caused by various noises sources, each e n l can be regarded as a random variable. According to the central limit theorem, e n l approximately follows a normal distribution: e n l ~ N 0 , σ n l 2 , where σ n l > 0 . Here, l = 1 , , R represents the l -th row in the spatial dimension of the detector. The inverse discrete Fourier transform (IDFT) of i n l is expressed as follows:
F 1 i n l = a q l + i b q l
In Equation (7), F 1 * denotes the inverse Fourier transform. The inverse Fourier transform yields a complex-valued spectrum. Its real and imaginary components are explicitly expressed in Equations (8) and (9), respectively. q is the corresponding spectral sampling index within the sequence m / 2 + 1 , , m / 2 .
a q l = 1 m n = m 2 + 1 m 2 i n l × cos 2 π n q m
b q l = 1 m n = m 2 + 1 m 2 i n l × sin 2 π n q m
Similarly, applying the IDFT to e n l , the IDFT output can be written as F 1 e n l = α q l + i β q l , where
α q l = 1 m n = m 2 + 1 m 2 e n l × cos 2 π n q m
β q l = 1 m n = m 2 + 1 m 2 e n l × sin 2 π n q m
The noise terms e n l , which are the deviation caused by various noise sources at each sampling point, in a local segment are assumed to be independent and identically distributed (i.i.d.) Gaussian random variables with zero mean and approximately constant variance σ 2 [16]. According to the assumption, e n l approximately follows a normal distribution: e n l ~ N 0 , σ 2 . Since e n l are independent Gaussian variables, α q l , and β q l are statistically independent variables with equal variance following a zero-mean Gaussian distribution [17].
Let D denotes the variance of the real and imaginary parts of the spectral domain noise, i.e., the variance of α q l and β q l .
D α q l = D β q l = 1 2 m σ 2
The inverse discrete Fourier transform (IDFT) of I n l is expressed as follows:
F 1 I n l = X q l + i Y q l
where X q l = a q l + α q l and Y q l = b q l + β q l . Because additive shifts of deterministic values do not alter the independence of random variables, the independence property is preserved. Thus, X q l and Y q l can also be considered independent.
The magnitude of the spectrum at the corresponding spectral sampling point is expressed as r q l = X q l 2 + Y q l 2 , which is the square root of the sum of the squares of the real and imaginary parts after applying the IDFT to I n l . The Rician distribution’s probability density function (PDF) exhibits an SNR-dependent asymptotic behavior, converging to Gaussian in high-SNR conditions and to Rayleigh in low-SNR conditions. This dual-mode property makes it well-suited for SNR analysis in 1D imaging spectroscopy with spatially varying signal intensities.
Assuming the random variable r q l follows a Rician distribution [18], we obtain the following:
σ ^ 2 = 1 2 m σ 2
In Equation (14), σ ^ 2 denotes the variance of X q l and Y q l . Accordingly, X q l ~ N a [ q ] l , σ ^ 2 and Y q l ~ N b [ q ] l , σ ^ 2 . The PDF of the Rician distribution [19] is given as follows:
f R ( r q l ) = r q l σ ^ 2 e r q l 2 + u q l 2 2 σ ^ 2 I 0 ( r q l u q l σ ^ 2 )
In Equation (15), I 0 * denotes the modified Bessel function. u q l represents the magnitude of the complex-valued spectrum obtained by applying the IDFT to the noiseless interferometric component i n l , as defined in Equation (16).
u q l = a q l 2 + b q l 2
The spectral SNR is defined as the ratio of the mean E r q l to the standard deviation E r q l E r q l 2 of the recovered spectral magnitude [16,18].
S N R = E r q l E r q l E r q l 2
Substituting E r q l and E r q l 2 showed in Appendix A into Equation (17) results in the following:
S N R r q l = 1 C K q l 1
Under weak signal conditions, r q l approximates a Rayleigh distribution with E r q l 2 = 2 σ ^ 2 and E r q l = π / 2 σ ^ , resulting in an SNR of 1.913. This value indicates that the signal is nearly indistinguishable from noise, reflecting an inherent property of the Rayleigh distribution that characterizes spectral magnitude statistics under low-SNR conditions.
Under strong signal conditions, r q l approximates a Gaussian distribution with E r q l 2 = u q l 2 + σ ^ 2 and E r q l = u q l ; the spectral SNR without binning can be expressed as
S N R r q l = 2 m u q l σ

2.2.1. SNR of Interferogram Binning

Under low spatial resolution conditions, the atmospheric state remains relatively stable, and the input signal changes slowly. Consequently, the interferograms recorded in adjacent detector rows exhibit minimal variation, making interferogram binning a feasible and effective approach. In particular, the i n l components of interferograms are approximately equal across adjacent rows. Interferogram binning refers to the averaging of k adjacent rows in the interferogram image along the spatial (vertical) dimension prior to spectrum reconstruction. This technique reduces the noise level at the cost of vertical resolution.
The interferometric signal intensity at the n -th sampling point in the averaged row is given as follows:
I ¯ [ n ] = 1 k l = 1 k I n l = i ¯ n + e ¯ n
where i ¯ n = 1 k l = 1 k i n l ; e ¯ n = 1 k l = 1 k e n l ; and e ¯ n ~ N 0 , 1 k 2 l = 1 k σ 2 .
The magnitude r ¯ q I at spectral sampling point q after interferogram binning is modeled as a Rician random variable. The detailed derivation is presented in Appendix A. The corresponding SNR is defined in Equation (21) as follows:
S N R r ¯ q I = 1 C K ¯ q 1
where K ¯ q = u ¯ q 2 / 2 σ ¯ 2 is the Rice factor after interferogram binning, and C K ¯ q = 4 e 2 K ¯ q K ¯ q + 1 / π 1 F 1 2 ( 3 2 , 1 ; K ¯ q ) .
Similarly, under weak signal conditions, r ¯ q I approximates a Rayleigh distribution, resulting in an SNR of 1.913. Under strong signal conditions, r ¯ q I approximates a Gaussian distribution, and the SNR of interferogram binning can be expressed as follows:
S N R r ¯ q I = 2 m k u ¯ q I σ
In Equation (22), u ¯ q I denotes the magnitude of the reconstructed spectrum obtained by applying the IDFT to the averaged effective component i ¯ n (see Appendix A). Compared to Equation (19), interferogram binning achieves an SNR enhancement factor of k , where k is the number of binned rows. This result is consistent with the conventional spatial heterodyne spectroscopy theory.

2.2.2. SNR of Recovered Spectrum Binning

By averaging the k recovered spectra from adjacent detector rows at the corresponding spectral point, the amplitude r ¯ q S at a given spectral index q in the reconstructed spectrum is obtained as follows:
r ¯ q S = 1 k l = 1 k r q l
The SNR at spectral index q is given by the following:
S N R r ¯ q S = E r ¯ q S E r ¯ q S 2 E r ¯ q S 2
According to the formula in the Appendix A, r ¯ q S approximates a Rayleigh distribution under weak signal conditions. Equation (24) can be rewritten as follows:
S N R r ¯ q S = 1.913 k
Equation (25) indicates that binning recovered spectra yields a higher SNR compared to a binning interferogram under weak signal conditions. Specifically, under strong signal conditions, r ¯ q S approximates a Gaussian distribution. The SNR of spectrum binning at q is as follows:
S N R r ¯ q S = 2 m l = 1 k u q l σ k
Equation (26) reveals that spectrum binning improves the signal (numerator) by a factor of k and the noise (denominator) by a factor of k , leading to an overall SNR improvement of approximately k . Therefore, under strong signal conditions where photon noise dominates, both interferogram and spectrum binning yield comparable SNR enhancement effects.

3. Simulation of the SNR for Spectrometers

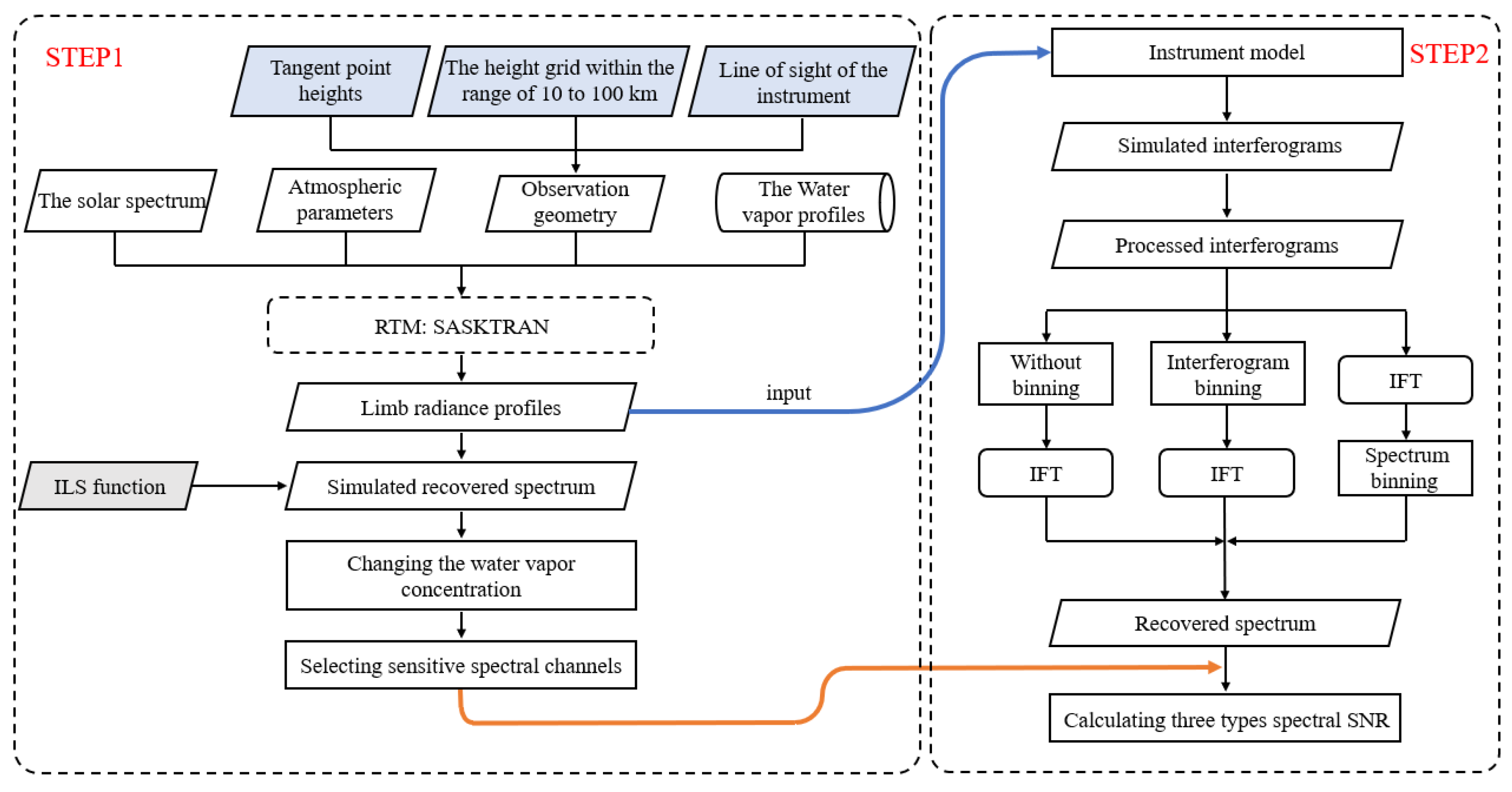
To validate the theoretical framework described in Section 2.2, a simulation is performed based on a limb-viewing detection scenario and instrument parameters. The water vapor concentration is varied within the range of 10 to 80 km, and the limb radiance spectra at the instrument’s entrance pupil are calculated before and after the changes using a radiative transfer model (RTM). First, the radiance spectra are convolved with the instrument line shape (ILS) function corresponding to the full width at half maximum (FWHM) to obtain the recovered spectra. The ILS function characterizes the spectral broadening of monochromatic light introduced by the optical system. Spectrally sensitive channels associated with water vapor concentration are selected at different altitudes. A 1D spatial heterodyne spectrometer model is constructed based on its operational principles. Radiance spectra are used as inputs to simulate the corresponding interferograms and spectra. The spectral SNRs for selected sensitive channels are computed under three conditions: no binning, interferogram binning, and spectrum binning. Finally, the simulation results are analyzed to validate the theoretical derivations presented in Section 2.2. Figure 4 illustrates the complete simulation workflow.
Figure 4. Flowchart of the simulation process.

3.1. Selection of Sensitive Spectral Channels

The limb radiance at the entrance pupil is calculated using the SASKTRAN model developed by Bourassa et al. [20]. The model version used in this paper is 1.6.0. The SASKTRAN takes into account the scattering and absorption processes of atmospheric molecules along the instrument’s line of sight (LOS) [21], making it suitable for simulating the water vapor scattering and absorption spectra under specified conditions. The input solar reference spectrum is Hybrid Solar Reference Spectrum (HSRS) [22], with a resolution better than 0.005 nm in the spectrometer’s operating spectral range, meeting the design requirement of a spectral resolution better than 0.03 nm for the spatial heterodyne spectrometer. The satellite platform’s orbit altitude is assumed to be 705 km. Assuming a satellite platform with an orbital altitude of 705 km, the instrument’s operational distance is approximately 3000 km, nearly eight times that of the SHOW instrument during airborne tests. In the radiative transfer model, the water vapor number density and aerosol extinction coefficient are derived from MLS V4.2 and OSIRIS V7.2 [23] data on the same day. The tangent points of these datasets differed by approximately 3° in latitude, 6° in longitude, and about 6 h in time. The model is running with the radiative transfer parameters listed in Table 1 to calculate the limb radiance R 0 at the entrance pupil, which represents the conditions before the water vapor concentration change. The water vapor VMR profile is changed according to the desired detection accuracy: a 1 ppm [24] increase is implemented from 10 to 16 km, and a 15% increase relative to the original profile is applied from 16 to 80 km. The modified profile is then used to calculate the limb radiance R 1 at the entrance pupil.
Table 1. Main settings in the radiative transfer model.
With the parameters specified in Table 1, the simulated limb radiance before the water vapor concentration change is shown in Figure 5. The signal is strongest at a tangent height of approximately 13 km and decreases gradually with increasing altitude.
Figure 5. Limb radiance profile as a function of altitude.
To identify spectral channels sensitive to radiance changes, the radiance spectra are convolved with an ideal ILS function, which has an unapodized spectral resolution of approximately 0.03 nm. The input spectrum and the convolved spectrum of the original water vapor concentration at 10 km and 20 km are shown in Figure 6. Sensitive spectral channels at different altitudes are selected based on the magnitude changes in the convolved spectra before and after the concentration change. Since spectral channels respond differently to water vapor concentration changes at various altitudes, the positions and numbers of these sensitive channels vary accordingly. Figure 7 shows the percentage change in the magnitude of the convolved spectrum at 10 km altitude, with red markers indicating several local maxima. The horizontal coordinates of these markers represent the selected spectrally sensitive channels, which are used for SNR calculation.
Figure 6. Input spectrum and convolved spectrum of original water vapor concentration at 10 km and 20 km. The solid line is the input spectrum. The dashed line is the convolved spectrum after convolving the input spectrum with the ILS function.
Figure 7. Relative change in the convolved spectrum due to variations in water vapor concentration at 10 km. The red markers indicate local maxima in the percentage change of the convolved spectrum. The horizontal coordinates of these markers correspond to the selected spectrally sensitive channels used for SNR calculation.

3.2. Instrument Model

The main simulated parameters of instrument model are listed in Table 2. To better isolate and evaluate the effects of various noise sources in this study, the instrument model excludes structural or optical imperfections. Based on relevant research [11] of the SHOW instrument, the spectral resolution is set to 0.03 nm, which is sufficient to distinguish the majority of prominent water vapor absorption features within the operational spectral range of the instrument. Since the 1360 nm band lies within a strong absorption region of water vapor, it is highly sensitive to variations in low concentrations of water vapor. Moreover, this band is relatively spectrally clean, with relatively weak interference from other atmospheric gases. The peak efficiency of the filter, τ f , is assumed to be 0.7 according to engineering experience. This filter can effectively filter out low-frequency light below the Littrow wavelength and high-frequency light beyond the detector’s cut-off frequency. The overall optical system transmittance, τ 0 , is approximately 0.121. The model of grating is 510 × 16 × 110 from HORIBA Jobin Yvon, with dimensions of 58 mm × 58 mm and a groove density of 600 lines/mm. The detector chip is the XFPA640-20um TE3 Xeva manufactured by Xenics, with a full-well capacity of 7 million electrons. To avoid saturation of the simulated interferogram across the entire altitude range, the detector exposure time is set to 300 milliseconds (ms). The detector has 640 interferometric sampling points per row and 512 field-of-view slices in the vertical direction, providing a vertical sampling resolution of 0.137 km for the profile. Three types of noise—photon noise, dark current noise, and readout noise—are incorporated into the spectrometer’s instrument model. Figure 8 presents a simulated image captured by the detector, expressed in base-10 logarithmic electron counts. Significant variations in input radiance across the 10 to 80 km range lead to noticeable changes in the output signals in different rows of the image.
Table 2. Key simulation parameters of the instrument model.
Figure 8. Simulated interferogram of the whole detector.

3.3. Calculation of Spectral SNR

According to the analysis conducted in Section 2.2, the simulated interferograms for each detector row are first transformed row by row to obtain the recovered spectra. Next, the preprocessed noisy interferograms from k adjacent rows are binned and then transformed to obtain the recovered spectra. Finally, each row’s interferogram is individually transformed, and the resulting spectra are subsequently binned. Since the odd-order central moments of the Rician distribution lack analytical expressions, the SNR is estimated based on the law of large numbers. The calculation process is illustrated in Figure 9: For a specific spectral point, the simulation samples r 1 , r 2 , , r T are used to estimate the first and second central moments, μ 1 and μ 2 , of the magnitude of recovered spectral point, where T is the number of simulated detections. From these, C K is derived. SNRs for the sensitive channels are evaluated under three conditions: without binning, interferogram binning, and spectrum binning, corresponding to S N R r q l , S N R r ¯ q I , and S N R r ¯ q S , respectively.
Figure 9. The calculation process for three types of spectral SNR.

3.4. Simulation Analysis

The moment estimation method is a sample-based statistical estimation technique, where the estimates approach the true statistical values as the sample size increases. To minimize the impact of random errors on the estimation results and validate the theory presented in Section 2.2, the number of simulated detections, T , is set to 200. The simulated wavelength range spans from 1363 to 1368 nm, with a detection altitude range from 10 to 80 km and a vertical sampling interval of 0.137 km.
In the upper troposphere and lower stratosphere (UTLS, approximately 8–20 km depending on latitude), where water vapor concentrations are relatively high and exhibit significant vertical variability, high-resolution measurements are essential to capture fine-scale atmospheric structures. Conversely, in the middle stratosphere and above, where water vapor concentration is lower and the atmospheric state is more stable, the emphasis shifts to high-accuracy measurements [1], allowing for an increase in the number of binning rows. Considering factors such as the signal intensity, vertical resolution requirements, and detection accuracy at different altitudes, data from 10 to 25 km is binned in groups of four rows, resulting in a vertical resolution of approximately 0.5 km. From 25 to 80 km, the number of binning rows, k , increases with altitude. Starting at 25 km, one additional row is binned after every two binning operations. It is an empirically optimized strategy to balance SNR and retrieval resolution. This approach can be flexibly adjusted depending on the actual signal intensity and mission requirements. The altitude of the binning data is defined by the middle row of the binning group, and the average SNR at that altitude is defined by averaging the SNR of all sensitive spectral channels in that altitude layer.
Figure 10 shows the spectral SNR before and after data binning and the vertical resolution at different altitudes after binning. From Figure 10a, it can be observed that below 50 km, the SNRs obtained from both interferogram binning and spectrum binning are approximately the same and higher than the SNR without data binning. According to the analysis conducted in Section 2.2, the signal is relatively strong below 50 km, so the spectral SNRs of both binning methods remain approximately equal. Above 50 km, the SNR deviation between the two methods increases gradually with altitude, and the SNR of interferogram binning progressively becomes closer to the SNR without data binning, indicating that spectrum binning yields a higher SNR. This observation is consistent with the conclusions drawn in Section 2.2. When the signal weakens with an increasing altitude above 50 km, additive noise gradually replaces shot noise as the dominant factor. The dark current noise within the additive noise is related to integration time and temperature. When the integration time and temperature are fixed, the dark current noise assumes a determined value. On the other hand, once the design is finalized, readout noise remains relatively constant due to it is related to the electronic components. Therefore, the variance of the error distribution at the interferometric sampling points remains nearly unchanged above 50 km. Equation (25) indicates that the SNR after spectrum binning gradually converges to a constant value. As the amplitude distribution of the spectral points transitions from approximately Gaussian to Rician and eventually to Rayleigh, the SNR of interferogram binning gradually approaches that obtained without binning. Thus, beyond 50 km, the difference in SNR between the two binning methods increases progressively until it stabilizes. In Figure 10b, the black and red lines represent the vertical resolution before and after data binning, respectively.
Figure 10. Spectral SNR and vertical resolution before and after data binning. (a) Average spectral SNR of sensitive channels at different altitudes before and after data binning. The black solid line is the spectral SNR before data binning; the blue dashed line is the spectral SNR of interferogram binning; and the green solid line is the spectral SNR of spectrum binning. (b) Vertical resolution before and after data binning. The black line is the vertical resolution before binning; the red line is the vertical resolution after data binning.
According to the analysis in Section 2.2, the SNR of interferogram binning is approximately k times higher than that without binning under strong signal conditions, where k is the number of binned rows. Figure 11 illustrates the comparison of the spectral SNR before and after interferogram binning at different altitudes. In Figure 11a, the green line represents the value of k , while the blue line denotes the ratio of spectral SNR after and before binning. It is observed that both lines exhibit the expected relationship at altitudes below 50 km. But above 50 km, the signal intensity gradually weakens, and the magnitude distribution of the recovered spectral points changes from approximately Gaussian to Rician. Consequently, the SNR decreases, and the ratio progressively deviates from this relationship. This indicates that data binning becomes less effective in enhancing SNR under weak signal conditions. At altitudes over 70 km, where the distribution tends to Rayleigh, the ratio approaches 1, which is consistent with the conclusions drawn in Section 2.2. Figure 11b shows the number of binning rows, k , at different altitudes, corresponding to the vertical resolution depicted in Figure 10b.
Figure 11. The ratio of spectral SNR after and before interferogram binning, and the number of binning rows. (a) The effect of the interferogram binning. The green solid line represents the value of k , whereas the blue dashed line shows the ratio of spectral SNR after and before binning. (b) The number of binning rows at different altitudes.

4. Experimental Verification

An experiment was conducted using a spatial heterodyne imaging spectrometer to validate the conclusions of the simulation mentioned above. The parameters of the related testing instruments are listed in Table 3, while Figure 12 shows the experimental scene. The instrument could not simultaneously acquire signals of different intensities within the field of view due to limitations in light source settings. However, by adjusting the radiance levels of the integrating sphere, it was possible to simulate the radiance variations at different altitudes during spaceborne observations. With an integration time of 120 ms, several interferograms were recorded with average digital number (DN) values of 5000, 15,000, 25,000, and 35,000, respectively. The SNRs before and after binning were calculated according to the designated processing workflow. Finally, the differences in spectral SNR between the two binning methods were compared.
Table 3. Key parameters of the experimental spectrometer.
Figure 12. Experimental scene for SNR test of the self-developed spatial heterodyne imaging spectrometer. The red arrows represent the direction of light propagation.
Increasing the number of data binning operations can effectively reduce the impact of data randomness on the validation of conclusions. In this study, images from a 300 × 1024 pixel region with uniform illumination at the center of the detector were selected. Data binning was conducted every 60 adjacent rows, yielding five reconstructed interferograms or spectra. Figure 13 shows the original interferograms with mean DN values of 5000 and 35,000. It was observed that the positions of the zero-path difference (ZPD) points varied in different rows in the original interferograms. Therefore, phase correction is required before interferogram binning.
Figure 13. Original interferograms recorded at different radiance levels. (a) An interferogram with a mean DN value of 5000. (b) An interferogram with a mean DN value of 35,000.
Phase correction is performed by aligning the ZPD points of all rows to the ZPD position of the central row. Figure 14 presents the interferograms obtained after applying the preprocessing and phase correction to the interferograms depicted in Figure 13. The preprocessing steps include dark level removal, detector correction, baseline subtraction, and apodization. After phase correction, the ZPD positions of different rows in the interferograms exhibit a high degree of consistency, allowing for the subsequent binning of interferometric data from different rows.
Figure 14. Interferograms after phase correction. (a) An interferogram obtained by applying phase correction to Figure 13a. (b) An interferogram obtained by applying phase correction to Figure 13b. Panels (c,d) are the interferograms of the 130th row from Figure 14a and Figure 14b, respectively.
Since the integrating sphere spectrum lacks absorption lines within the instrument’s operational wavelength range, the SNR of each spectral point in the recovered spectrum can be averaged to represent the SNR of the entire spectrum, similar to the simulation methods. According to the designated processing workflow, the spectral SNRs before and after binning were calculated. Figure 15 shows the spectral SNRs under different radiance levels before and after binning, averaged over five calculations. The black solid, blue dashed, and green solid lines correspond to the spectral SNRs obtained under no binning, interferogram binning, and spectrum binning, respectively. When the DN values are 25,000 and 35,000, the SNRs obtained from interferogram binning and spectrum binning are nearly identical and significantly higher than those without binning. However, as the DN value decreases from 25,000 to 5000, the SNR of spectrum binning transitions from being roughly equivalent to the SNR of interferogram binning to gradually exceeding it. When the DN value is 5000, the SNR of interferogram binning does not decrease to the level of a single row, indicating that the characteristics of a Rayleigh distribution have not yet manifested in this condition. Figure 16 illustrates the spectral SNR differences for five calculations under different radiance levels, defined as the SNR of spectrum binning subtracted by the SNR of interferogram binning. The results indicate that as the signal weakens, the SNR difference between the two binning methods increases, confirming the conclusion in Section 2.2 that spectrum binning achieves a higher SNR for weak signal detection.
Figure 15. The spectral SNR before and after binning under different radiance levels. The black solid line is the spectral SNR before data binning; the blue dashed line is the spectral SNR of interferogram binning; and the green solid line is the spectral SNR of spectrum binning.
Figure 16. The spectral SNR differences obtained from two binning methods under different radiance levels. The blue, orange, green, and red lines represent the differences when mean DN values are 5000, 15,000, 25,000, and 35,000, respectively. The black dotted line represents zero.
Figure 17 illustrates the ratio of spectral SNR of interferogram binning to that without binning under different radiance levels. At a mean DN value of 5000, the actual ratio deviates more significantly from the theoretical ratio k , indicating that as the signal intensity decreases, the SNR enhancement from data binning gradually diverges from the expected value.
Figure 17. The ratio of spectral SNR of interferogram binning to that without binning under different radiance levels. The blue, yellow, green, and red solid lines represent the ratios for four different DN values, while the purple dashed line corresponds to the theoretical ratio k , where k is the number of binned rows.

5. Conclusions

The comparison between interferogram binning and spectrum binning, applied in the data processing of a 1D imaging water vapor spatial heterodyne spectrometer, is analyzed through theoretical calculations and simulations in this paper. Rician random variables are used to characterize the amplitude of the recovered spectral points under varying input signal intensities at different altitudes, and the expressions of three types of spectral SNR—without binning, interferogram binning, and spectrum binning—are derived. To validate the theoretical analysis, an instrument model of the spectrometer is constructed, and simulations are performed to calculate the average spectral SNR in sensitive channels at different altitudes. With a 0.3 s integration time and a spectral resolution of 0.03 nm, both theoretical and simulation studies demonstrate that, under conditions of a strong signal, the spectral SNR of data binning is k times higher than that without binning, where k is the number of binned rows. In instances of weak signals, spectrum binning yields a higher SNR compared to interferogram binning. Experimental data obtained from a spatial heterodyne imaging spectrometer under different radiance conditions were used to calculate the SNR. The results confirm that applying spectrum binning methods achieves higher SNR in weak signal detection. When the spectral SNR meets the requirements for retrieval, reducing the number of binning rows can theoretically provide higher profile resolution compared to interferogram binning. Due to the light source setting and the dynamic range limitations of the detector, the conclusions from simulations—namely that the SNRs of interferogram binning and without binning converge under an approximate Rayleigh distribution, and that the SNR difference between interferogram binning and spectrum binning stabilizes to a constant value—require further balloon-borne experimental validation in future research.

Author Contributions

Conceptualization, S.X., H.L. and W.X.; methodology, S.X., Z.L., W.J. and H.L.; software, S.X. and Q.W.; validation, S.X.; formal analysis, S.X.; investigation, S.X.; data curation, S.X.; writing—original draft preparation, S.X.; writing—review and editing, H.L.; visualization, S.X. and Q.W.; supervision, H.L. and W.X.; project administration, Z.L., H.L. and W.X.; funding acquisition, H.L., M.H., Y.H., W.J. and W.X.; All authors have read and agreed to the published version of the manuscript.

Funding

This work was funded by the National Key Research and Development Program of China (grant numbers: 2022YFB3901800, 2022YFB3901803), the National Natural Science Foundation of China (grant number: 42475140) and the Dreams Foundation of Jianghuai Advance Technology Center (grant number: 2023-ZM01K009).

Data Availability Statement

The original contributions presented in this study are included in the article. Further inquiries can be directed to the corresponding author.

Acknowledgments

We would like to express our sincere gratitude to Bourassa et al. from the University of Saskatchewan for providing the SASKTRAN model.

Conflicts of Interest

The authors declare no conflicts of interest.

Appendix A

Several relevant equations are given below.
(1) The first moment of r q l [19] is given as follows:
E r q l = 2 σ ^ 2 1 2 × e k × π 2 × F 1 1 ( 3 2 , 1 ; K q l )
where K q l = u q l 2 / 2 σ ^ 2 is the Rice factor, which used to characterize the system’s SNR. A larger value indicates a better SNR. F 1 1 ( 3 2 , 1 ; K q l ) is the confluent hypergeometric function.
(2) The second moment of r q l [19] is obtained as follows:
E r q l 2 = 2 σ ^ 2 × e K q l × 1 F 1 ( 2 , 1 ; K q l ) = C K q l × E r q l 2
where C K q l = 4 e 2 K q l K q l + 1 / π 1 F 1 2 ( 3 2 , 1 ; K q l ) , C 0 = 4 / π , C = 1 , and 1 < C K q l 4 / π for 0 K q l < .
(3) The real component a ¯ q and imaginary component b ¯ q are obtained by performing the IDFT to i ¯ n as follows:
F 1 i ¯ n = a ¯ q + i b ¯ q
a ¯ q = 1 m n = m 2 + 1 m 2 i ¯ n × cos ( 2 π n q m )
b ¯ q = 1 m n = m 2 + 1 m 2 i ¯ n × sin ( 2 π n q m )
Applying the IDFT to e ¯ n yields the real parts α ¯ q and imaginary parts β ¯ q , both of which still follow the normal distributions due to the independence of noise between different pixels.
F 1 e ¯ n = α ¯ q + i β ¯ q
Applying the IDFT to I ¯ n , we obtain the following:
F 1 I ¯ [ n ] = X ¯ q + i Y ¯ q
where X ¯ q = a ¯ q + α ¯ q and Y ¯ q = b ¯ q + β ¯ q . Similarly, X ¯ q and Y ¯ q , which obey to normal distributions, are mutually independent. Assuming the random variable r ¯ q I = X ¯ q 2 + Y ¯ q 2 follows a Rician distribution, we obtain the following:
σ ¯ 2 = 1 2 m k σ 2
where σ ¯ 2 is the variance of α ¯ q and β ¯ q , and X ¯ q ~ N a ¯ q , σ ¯ 2 and Y ¯ q ~ N b ¯ q , σ ¯ 2 .
The PDF of r ¯ q I [19] is obtained as follows:
f R ( r ¯ q I ) = r ¯ q I σ ¯ 2 e r ¯ q I 2 + u ¯ q 2 2 σ ¯ 2 I 0 ( r ¯ q I u ¯ q σ ¯ 2 )
where u ¯ q is the magnitude of the reconstructed spectrum after performing the IDFT to the average effective component i ¯ n , which has undergone preprocessing steps such as dark current removal from multiple rows of raw interferograms.
u ¯ q I = a ¯ q 2 + b ¯ q 2
(4) Under weak signal conditions, r ¯ q S approximates a Rayleigh distribution, leading to the following relationships:
E r ¯ q S = σ π 2 m
E r ¯ q S 2 E r ¯ q S 2 = 1 π 4 σ 2 m k
(5) Under strong signal conditions, r ¯ q S approximates a Gaussian distribution, leading to the following relationships:
E r ¯ q S = 1 k l = 1 k u q l
E r ¯ q S 2 E r ¯ q S 2 = σ 2 2 m k

References

  1. Müller, R.; Kunz, A.; Hurst, D.F.; Rolf, C.; Krämer, M.; Riese, M. The need for accurate long-term measurements of water vapor in the upper troposphere and lower stratosphere with global coverage. Earths Future 2016, 4, 25–32. [Google Scholar] [CrossRef] [PubMed]
  2. Hegglin, M.I.; Tegtmeier, S.; Anderson, J.; Froidevaux, L.; Fuller, R.A.; Funke, B.; Jones, A.G.; Lingenfelser, G.; Lumpe, J.D.; Pendlebury, D.; et al. SPARC Data Initiative: Comparison of water vapor climatologies from international satellite limb sounders. J. Geophys. Res. Atmos. 2013, 118, 11824–11846. [Google Scholar] [CrossRef]
  3. Hegglin, M.I.; Tegtmeier, S.; Anderson, J.; Bourassa, A.E.; Brohede, S.; Degenstein, D.; Froidevaux, L.; Funke, B.; Gille, J.; Kasai, Y.; et al. Overview and update of the SPARC Data Initiative: Comparison of stratospheric composition measurements from satellite limb sounders. Earth Syst. Sci. Data 2021, 13, 1855–1903. [Google Scholar] [CrossRef]
  4. Rong, P.; Russell, J.M.; Marshall, B.T.; Gordley, L.L.; Mlynczak, M.G.; Walker, K.A. Validation of water vapor measured by SABER on the TIMED satellite. J. Atmos. Sol. Terr. Phys. 2019, 194, 105099. [Google Scholar] [CrossRef]
  5. Livesey, N.J.; Read, W.G.; Wagner, P.A.; Froidevaux, L.; Lambert, A.; Manney, G.L.; Valle, L.M.; Pumphrey, H.C.; Santee, M.L.; Schwartz, M.J.; et al. Earth Observing System (EOS) Aura Microwave Limb Sounder (MLS) Version 4.2x Level 2 and 3 Data Quality and Description Document; Techical Report JPL D-33509; Jet Propulsion Laboratory: Pasadena, CA, USA, 2020. [Google Scholar]
  6. Rong, P.; Russell, J.M.; Gordley, L.L.; Hervig, M.E.; Deaver, L.E.; Bernath, P.F.; Walker, K.A. Validation of v1.022 mesospheric water vapor observed by the Solar Occultation for Ice Experiment instrument on the Aeronomy of Ice in the Mesosphere satellite. J. Geophys. Res. 2010, 115, D24314. [Google Scholar] [CrossRef]
  7. World Meteorological Organization. The 2022 GCOS ECVs Requirements; GCOS-245; World Meteorological Organization: Geneva, Switzerland, 2022. [Google Scholar]
  8. Wulfmeyer, V.; Hardesty, R.M.; Turner, D.D.; Behrendt, A.; Cadeddu, M.P.; Di Girolamo, P.; Schlüssel, P.; Van Baelen, J.; Zus, F. A review of the remote sensing of lower tropospheric thermodynamic profiles and its indispensable role for the understanding and the simulation of water and energy cycles. Rev. Geophys. 2015, 53, 819–895. [Google Scholar] [CrossRef]
  9. Dupont, F.; Grandmont, F.J.; Solheim, B.H.; Bourassa, A.E.; Degenstein, D.; Lloyd, N.D.; Cooney, R. Spatial Heterodyne Spectrometer for Observation of Water for a Balloon Flight: Overview of the Instrument & Preliminary Flight Data Results. In Proceedings of the Fourier Transform Spectroscopy and Hyperspectral Imaging and Sounding of the Environment, Lake Arrowhead, CA, USA, 1–4 March 2015. [Google Scholar] [CrossRef]
  10. Langille, J.; Letros, D.; Bourassa, A.; Solheim, B.; Degenstein, D.; Dupont, F.; Zawada, D.; Lloyd, N.D. Spatial heterodyne observations of water (SHOW) from a high-altitude airplane: Characterization, performance, and first results. Atmos. Meas. Tech. 2019, 12, 431–455. [Google Scholar] [CrossRef]
  11. Langille, J.A.; Letros, D.; Zawada, D.; Bourassa, A.E.; Degenstein, D.; Solheim, B.H. Spatial Heterodyne Observations of Water (SHOW) vapour in the upper troposphere and lower stratosphere from a high altitude aircraft: Modelling and sensitivity analysis. J. Quant. Spectrosc. Radiat. Transf. 2018, 209, 137–149. [Google Scholar] [CrossRef]
  12. Englert, C.R.; Harlander, J.M.; Marr, K.D.; Harding, B.J.; Makela, J.J.; ToriFae Brown, C.M.; Venkat Ratnam, M.; Vijaya Bhaskara Rao, S.; Immel, T.J. Michelson Interferometer for Global High-Resolution Thermospheric Imaging (MIGHTI) On-Orbit Wind Observations: Data Analysis and Instrument Performance. Space Sci. Rev. 2023, 219, 27. [Google Scholar] [CrossRef] [PubMed]
  13. Fan, B.; Feng, Y.; Wang, Q.; Gao, C.; Wu, Y.; Han, B.; Chang, C.; Li, J.; Li, Y.; Zhao, H.; et al. Research on near-infrared spatial heterodyne Raman spectrometer. Acta Photonica Sin. 2022, 51, 0530001. [Google Scholar] [CrossRef]
  14. Yi, Y.; Zhang, S.; Liu, F.; Zhang, Y.; Yi, F. Laboratory fabrication of monolithic interferometers for one and two-dimensional spatial heterodyne spectrometers. Opt. Express 2017, 25, 29121–29134. [Google Scholar] [CrossRef]
  15. Luo, H.; Fang, X.; Hu, G.; Shi, H.; Xiong, W. Hyper-resolution spatial heterodyne spectrometer for hydroxyl radical OH. Acta Opt. Sin. 2018, 38, 369–375. [Google Scholar] [CrossRef]
  16. Wang, Q.; Luo, H.; Li, Z.; Ding, Y.; Xiong, W. Analysis of Signal-to-Noise Ratio of Spatial Heterodyne Spectroscopy. Measurement 2024, 237, 115180. [Google Scholar] [CrossRef]
  17. Baudiquez, A.; Lantz, E.; Rubiola, E.; Vernotte, F. Cross-Spectrum Measurement Statistics: Uncertainties and Detection Limit. IEEE Trans. Ultrason. Ferroelectr. Freq. Control 2020, 67, 2461–2470. [Google Scholar] [CrossRef] [PubMed]
  18. Augason, G.C.; Lumb, D.R. Some aspects of noise analysis of interferometer spectrometers. Mem. Soc. R. Sci. Liège 1964, 9, 132. [Google Scholar]
  19. Stüber, G.L. Principles of Mobile Communication, 4th ed.; Springer: Berlin, Germany, 2017; pp. 679–680. [Google Scholar]
  20. Bourassa, A.E.; Degenstein, D.A.; Llewellyn, E.J. SASKTRAN: A spherical geometry radiative transfer code for efficient estimation of limb scattered sunlight. J. Quant. Spectrosc. Ra. 2008, 109, 52–73. [Google Scholar] [CrossRef]
  21. Zawada, D.J.; Dueck, S.R.; Rieger, L.A.; Bourassa, A.E.; Lloyd, N.D.; Degenstein, D.A. High-resolution and Monte Carlo additions to the SASKTRAN radiative transfer model. Atmos. Meas. Tech. 2015, 8, 2609–2623. [Google Scholar] [CrossRef]
  22. Coddington, O.M.; Richard, E.C.; Harber, D.; Pilewskie, P.; Woods, T.N.; Chance, K.; Liu, X.; Sun, K. The TSIS-1 hybrid solar reference spectrum. Geophys. Res. Lett. 2021, 48, e2020GL091709. [Google Scholar] [CrossRef] [PubMed]
  23. Rieger, L.A.; Zawada, D.J.; Bourassa, A.E.; Degenstein, D.A. A multiwavelength retrieval approach for improved OSIRIS aerosol extinction retrievals. J. Geophys. Res. Atmos. 2019, 124, 7286–7307. [Google Scholar] [CrossRef]
  24. Palchetti, L.; Brindley, H.E.; Bantges, R.J.; Buehler, S.A.; Camy-Peyret, C.; Carli, B.; Cortesi, U.; Bianco, S.D.; Natale, G.D.; Dinelli, B.M.; et al. FORUM: Unique far-infrared satellite observations to better understand how earth radiates energy to space. Bull. Am. Meteorol. Soc. 2020, 101, E2030–E2046. [Google Scholar] [CrossRef]
Disclaimer/Publisher’s Note: The statements, opinions and data contained in all publications are solely those of the individual author(s) and contributor(s) and not of MDPI and/or the editor(s). MDPI and/or the editor(s) disclaim responsibility for any injury to people or property resulting from any ideas, methods, instructions or products referred to in the content.

Article Metrics

Citations

Article Access Statistics

Multiple requests from the same IP address are counted as one view.