EOR: An Enhanced Object Registration Method for Visual Images and High-Definition Maps
Abstract
1. Introduction
- SDF: Introduced to analyze the data distribution of objects in cross-modality visual images and HD map registration. These factors are designed to capture the varying importance of different object types and their contribution to localization accuracy and robustness.
- SSC: Proposed to enforce constraints during the optimization process, limiting abnormal solutions by leveraging inherent spatial relationships. These characteristics ensure geometric consistency and enhance alignment accuracy.
- EOR Framework: Developed to integrate SDF and SSC into a non-linear optimization framework that leverages insights from scenario features and object importance to improve localization accuracy and robustness.
2. Related Work
2.1. Feature-Based Localization
2.2. Map Quality Evaluation
3. Materials and Methods
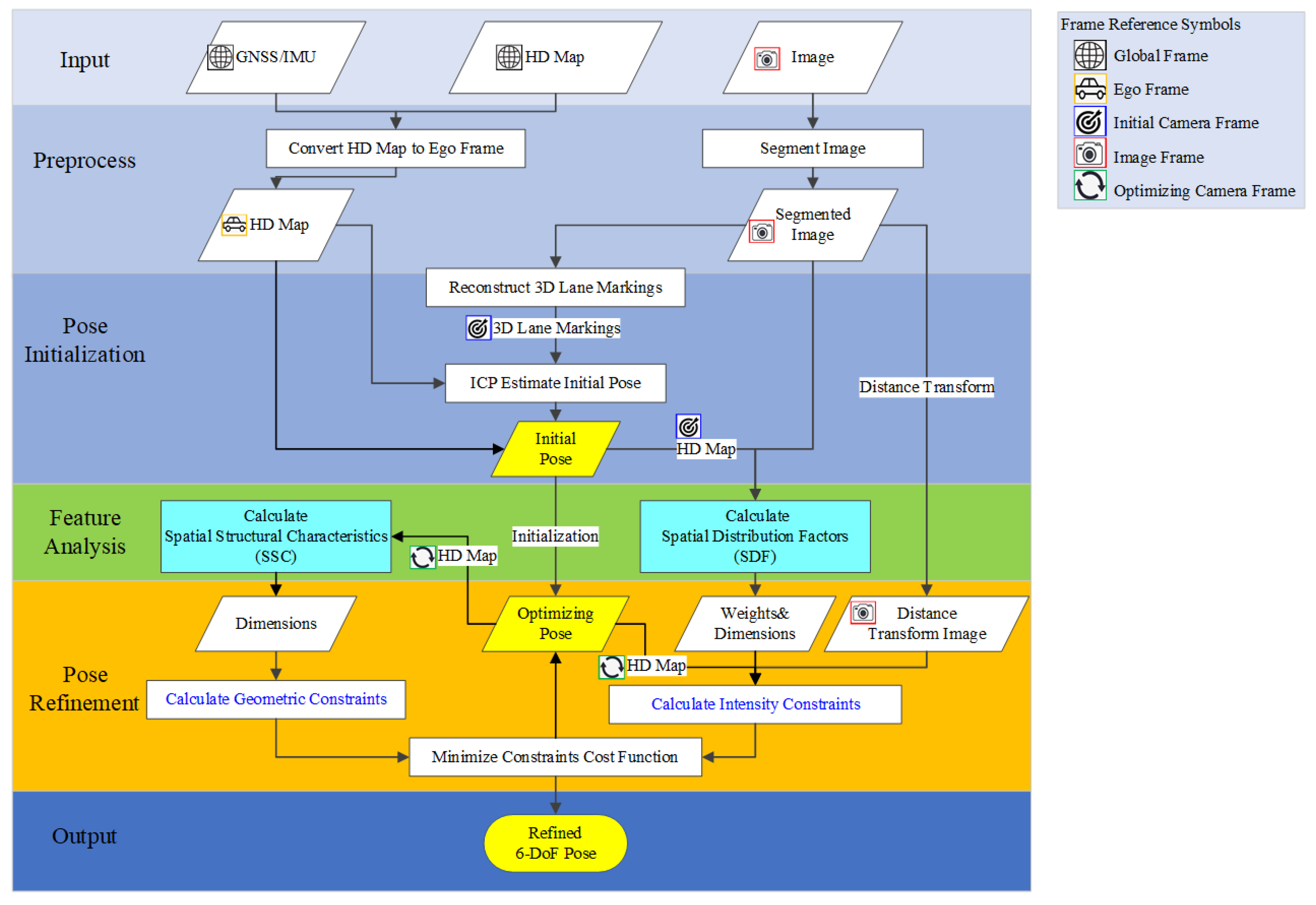
3.1. System Overview
3.2. Image Segmentation and Postprocess
3.3. Spatial Distribution Factors
3.3.1. Feature Occupancy
3.3.2. Feature GDOP
3.3.3. Longitudinal Difference
3.4. Spatial Structural Characteristics
3.4.1. Lane Markings
3.4.2. Poles
3.4.3. Traffic Signs
3.5. Enhanced Pose Estimation
3.5.1. ICP Pose Initialization
3.5.2. Enhanced Pose Optimization
- If the object category occupancy ratio or : Set the weight assigned to that category to 0. This adjustment is due to the absence of occupancy in the respective modality, which restricts the ability to establish meaningful relationships or constraints between modalities.
- If the longitudinal difference of lane markings : Increase the weights for poles and traffic signs and prevent the optimization of translation. () indicates the vehicle’s location entering a road intersection. This accounts for unreliable lane markings in intersections, prioritizing independent objects and preserving spatial relationships.
- If the longitudinal difference of lane markings and : Increase the weights for poles and traffic signs. This compensates for unreliable lane markings in normal road sections, enhancing the influence of poles and traffic signs in the analysis.
- If the longitudinal difference of object : Prevent longitudinal translation. This accounts for objects with a high degree of similarity in their longitudinal distribution, maintaining their relative positions during the optimization process.
- If the spatial distribution : Decrease weights of all categories. This accounts for unbalanced object distributions, helping to mitigate potential registration errors in the pose estimation process.
3.5.3. EKF Pose Fusion
4. Experiments
4.1. Data Preprocessing
- Only features within 20 m of the road surface were collected;
- Only visible points were considered for collection;
- The bottom of poles reached the lowest visible point, and the top of poles ended before any curvature, if present;
- Traffic signs were collected at the four corners.
4.2. Random Experiment
4.3. Sequential Experiment
4.4. Ablation Study
4.5. Computation Time
5. Discussion
5.1. Robustness and Accuracy from Random and Sequential Experiments
5.2. Scene Understanding from Sequential Experiments
5.3. Insights from Ablation Studies
6. Conclusions
Author Contributions
Funding
Data Availability Statement
Conflicts of Interest
References
- Merzic, H.; Stumm, E.; Dymczyk, M.; Siegwart, R.; Gilitschenski, I. Map quality evaluation for visual localization. In Proceedings of the 2017 IEEE International Conference on Robotics and Automation, Singapore, 29 May–3 June 2017; pp. 3200–3206. [Google Scholar]
- Ying, S.; Jiang, Y.; Gu, J.; Liu, Z.; Liang, Y.; Guo, C.; Liu, J. High Definition Map Model for Autonomous Driving and Key Technologies. Geomat. Inf. Sci. Wuhan Univ. 2024, 49, 506–515. [Google Scholar] [CrossRef]
- Poggenhans, F.; Salscheider, N.O.; Stiller, C. Precise Localization in High-Definition Road Maps for Urban Regions. In Proceedings of the 2018 IEEE/RSJ International Conference on Intelligent Robots and Systems, Madrid, Spain, 1–5 October 2018; pp. 2167–2174. [Google Scholar]
- Wilson, B.; Qi, W.; Agarwal, T.; Lambert, J.; Singh, J.; Khandelwal, S.; Pan, B.; Kumar, R.; Hartnett, A.; Pontes, J.K.; et al. Argoverse 2: Next Generation Datasets for Self-Driving Perception and Forecasting. arXiv 2023, arXiv:2301.00493. [Google Scholar]
- He, M.; Rajkumar, R.R. LaneMatch: A Practical Real-Time Localization Method Via Lane-Matching. IEEE Robot. Autom. Lett. 2022, 7, 4408–4415. [Google Scholar] [CrossRef]
- Gruyer, D.; Belaroussi, R.; Revilloud, M. Map-aided localization with lateral perception. In Proceedings of the IEEE Intelligent Vehicles Symposium Proceedings, Dearborn, MI, USA, 8–11 June 2014; pp. 674–680. [Google Scholar]
- Jiang, Z.; Cai, Z.; Hui, N.; Li, B. Multi-Level Optimization for Data-Driven Camera–LiDAR Calibration in Data Collection Vehicles. Sensors 2023, 23, 8889. [Google Scholar] [CrossRef] [PubMed]
- Tao, Z.; Bonnifait, P.; Frémont, V.; Ibanez-Guzman, J.; Bonnet, S. Road-Centered Map-Aided Localization for Driverless Cars Using Single-Frequency GNSS Receivers. J. F. Robot. 2017, 34, 1010–1033. [Google Scholar] [CrossRef]
- Xiao, Z.; Yang, D.; Wen, T.; Jiang, K.; Yan, R. Monocular localization with vector HD map (MLVHM): A low-cost method for commercial IVs. Sensors 2020, 20, 1870. [Google Scholar] [CrossRef] [PubMed]
- Pauls, J.-H.; Petek, K.; Poggenhans, F.; Stiller, C. Monocular Localization in HD Maps by Combining Semantic Segmentation and Distance Transform. In Proceedings of the 2020 IEEE/RSJ International Conference on Intelligent Robots and Systems, Las Vegas, NV, USA, 25–29 October 2020; pp. 4595–4601. [Google Scholar]
- Mattern, N.; Wanielik, G. Camera-based vehicle localization at intersections using detailed digital maps. In Proceedings of the IEEE PLANS, Position Location and Navigation Symposium, Indian Wells, CA, USA, 3–6 May 2010; pp. 1100–1107. [Google Scholar]
- Nedevschi, S.; Popescu, V.; Danescu, R.; Marita, T.; Oniga, F. Accurate ego-vehicle global localization at intersections through alignment of visual data with digital map. IEEE Trans. Intell. Transp. Syst. 2013, 14, 673–687. [Google Scholar] [CrossRef]
- Jo, K.; Jo, Y.; Suhr, J.K.; Jung, H.G.; Sunwoo, M. Precise Localization of an Autonomous Car Based on Probabilistic Noise Models of Road Surface Marker Features Using Multiple Cameras. IEEE Trans. Intell. Transp. Syst. 2015, 16, 3377–3392. [Google Scholar] [CrossRef]
- Wang, C.; Huang, H.; Ji, Y.; Wang, B.; Yang, M. Vehicle Localization at an Intersection Using a Traffic Light Map. IEEE Trans. Intell. Transp. Syst. 2019, 20, 1432–1441. [Google Scholar] [CrossRef]
- Lógó, J.M.; Krausz, N.; Potó, V.; Barsi, A. Quality Aspects Of High-Definition Maps. Int. Arch. Photogramm. Remote Sens. Spat. Inf. Sci. 2021, 43, 389–394. [Google Scholar] [CrossRef]
- Barrios, P.; Adams, M.; Leung, K.; Inostroza, F.; Naqvi, G.; Orchard, M.E. Metrics for Evaluating Feature-Based Mapping Performance. IEEE Trans. Robot. 2017, 33, 198–213. [Google Scholar] [CrossRef]
- Akai, N.; Morales, L.Y.; Takeuchi, E.; Yoshihara, Y.; Ninomiya, Y. Robust localization using 3D NDT scan matching with experimentally determined uncertainty and road marker matching. In Proceedings of the 2017 IEEE Intelligent Vehicles Symposium, Los Angeles, CA, USA, 11–14 June 2017; pp. 1356–1363. [Google Scholar]
- Javanmardi, E.; Javanmardi, M.; Gu, Y.; Kamijo, S. Factors to evaluate capability of map for vehicle localization. IEEE Access 2018, 6, 49850–49867. [Google Scholar] [CrossRef]
- Javanmardi, E.; Javanmardi, M.; Gu, Y.; Kamijo, S. Pre-Estimating Self-Localization Error of NDT-Based Map-Matching from Map only. IEEE Trans. Intell. Transp. Syst. 2021, 22, 7652–7666. [Google Scholar] [CrossRef]
- Rusinkiewicz, S.; Levoy, M. Efficient variants of the ICP algorithm. In Proceedings of the Third International Conference on 3-D Digital Imaging and Modeling, Quebec City, QC, Canada, 28 May–1 June 2001; pp. 145–152. [Google Scholar]
- Ribeiro, M.I. Kalman, Extended Kalman Filters: Concept, Derivation and Properties. Inst. Syst. Robot. 2004, 42, 3736–3741. [Google Scholar]
- Chen, L.C.; Papandreou, G.; Kokkinos, I.; Murphy, K.; Yuille, A.L. DeepLab: Semantic Image Segmentation with Deep Convolutional Nets, Atrous Convolution, Fully Connected CRFs. IEEE Trans. Pattern Anal. Mach. Intell. 2018, 40, 834–848. [Google Scholar] [CrossRef]
- Neven, D.; De Brabandere, B.; Georgoulis, S.; Proesmans, M.; Van Gool, L. Towards End-to-End Lane Detection: An Instance Segmentation Approach. In Proceedings of the IEEE Intelligent Vehicles Symposium, Changshu, China, 26–30 June 2018; pp. 286–291. [Google Scholar]
- Cordts, M.; Omran, M.; Ramos, S.; Rehfeld, T.; Enzweiler, M.; Benenson, R.; Franke, U.; Roth, S.; Schiele, B. The Cityscapes Dataset for Semantic Urban Scene Understanding. In Proceedings of the 2016 IEEE Conference on Computer Vision and Pattern Recognition, Las Vegas, NV, USA, 27–30 June 2016; pp. 3213–3223. [Google Scholar]
- Pan, X.; Shi, J.; Luo, P.; Wang, X.; Tang, X. Spatial as Deep: Spatial CNN for Traffic Scene Understanding. In Proceedings of the AAAI Conference on Artificial Intelligence, New Orleans, LA, USA, 2–7 February 2018; pp. 7276–7283. [Google Scholar]
- Kihara, M.; Okada A, T. Satellite Selection Method and Accuracy for the Global Positioning System. Navigation 1984, 31, 8–20. [Google Scholar] [CrossRef]
- Hui, N.; Jiang, Z.; Cai, Z.; Ying, S. Vision-HD: Road change detection and registration using images and high-definition maps. Int. J. Geogr. Inf. Sci. 2024, 38, 454–477. [Google Scholar] [CrossRef]
- Meyer, W. Transformation Geometry III: Similarity, Inversion, Projection. In Geometry and Its Applications; CRC Press: Boca Raton, FL, USA, 2006; pp. 311–377. [Google Scholar]
- Bradski, G. OpenCV. Available online: https://opencv.org/ (accessed on 5 May 2024).
- Agarwal, S.; Mierle, K. Ceres Solver. Available online: http://ceres-solver.org (accessed on 5 May 2024).
- Girardeau-Montaut, D. CloudCompare. Available online: http://www.cloudcompare.org/ (accessed on 5 May 2024).
















| Study | Features Used | Scenario | Average Localization Error | Key Challenges |
|---|---|---|---|---|
| [5] | Lane markings | Well-marked roads | Lateral: 0.066 m, Longitudinal: 0.078 m | Over-reliance on lane markings |
| [6] | Lane markings | Urban/highway roads | Lateral: less than 0.10 m | Over-reliance on lane markings |
| [7] | Lane edges (solid, dashed) | Highway | Rotation: 0.3°, Translation: 0.05 m | Over-reliance on lane markings |
| [8] | Lane markings, curbs | Urban roads | Positioning: 0.19 m | Limited performance on roads or intersections lacking distinct features |
| [9] | Pole-like objects, traffic signs, and lane lines | Urban roads | Localization: 0.24 m | Feature matching error |
| [10] | Lane markings, lane borders, curbs, traffic lights, and traffic signs | Urban roads | Lateral: 0.19 m, Longitudinal: 0.70 m | Errors led by misclassification |
| [11] | Lane markings, ambiguous landmarks | Intersections | Lateral: 0.03 m, Longitudinal: 1.61 m | Ambiguity with limited feature availability |
| [12] | Lane markings, delimiters, stop lines | Intersections | Lateral: 0.32 m, Longitudinal: 0.20 m | Relies on stereo cameras |
| [13] | Lane markers, stop lines, traffic sign markers | Urban roads, intersections | Lateral: 0.076 m, Longitudinal: 0.53 m | Requires multiple computing threads |
| [14] | Traffic lights | Intersections | Lateral: 0.5 m, Yaw: <3° | Effective only at intersections |
| Study | Evaluation Method | Dimensions Assessed | Limitations |
|---|---|---|---|
| [15] | Quality Dimensions | Resolution, Accuracy | No integration with sensor data |
| [1] | Convex Hull-based Evaluation | Spatial Coverage, Visual Landmark Quality | Focused on visual landmark-based mapping |
| [16] | COLA & OSPA Metrics | Feature Map Quality | Focused on SLAM only |
| [17] | ND Map Field Testing | 3D NDT Scan Matching, Uncertainty Assessment | Limited to pre-experiments |
| [18,19] | ND Map Criteria Evaluation | Feature Efficiency, Layout, Local Similarity, Representation Quality | Quantification primarily focused on the ND map format |
| Scenario | SDF Values | Weights and Dimensions |
|---|---|---|
| Initialization | / | |
| Condition (1) | or | |
| Condition (2) | ||
| Condition (3) | and | |
| Condition (4) | ||
| Condition (5) |
| Method | Mean Translation Errors | Mean Rotation Errors | IoU | P (IoU > 0.2) | ||||
|---|---|---|---|---|---|---|---|---|
| x (m) | y (m) | z (m) | Pitch (rad) | Yaw (rad) | Roll (rad) | |||
| SampleInit | 0.48 | 0.44 | 0.46 | 0.05 | 0.05 | 0.05 | 0.04 | 1% |
| EOR | 0.18 | 0.21 | 1.48 | 0.01 | 0.01 | 0.02 | 0.28 | 90% |
| MOR | 0.20 | 0.24 | 1.29 | 0.01 | 0.01 | 0.03 | 0.28 | 87% |
| VisionHD | 0.14 | 0.24 | 2.47 | 0.01 | 0.01 | 0.03 | 0.24 | 65% |
| Scenario | Method | Mean Translation Errors | Mean Rotation Errors | IoU | ||||
|---|---|---|---|---|---|---|---|---|
| x (m) | y (m) | z (m) | Pitch (rad) | Yaw (rad) | Roll (rad) | |||
| Sequence 1 | EOR | 0.21 | 0.19 | 0.94 | 0.02 | 0.01 | 0.03 | 0.32 |
| MOR | 0.29 | 0.49 | 1.46 | 0.02 | 0.01 | 0.04 | 0.33 | |
| VisionHD | 0.22 | 0.19 | 1.45 | 0.02 | 0.01 | 0.02 | 0.29 | |
| Sequence 2 | EOR | 0.10 | 0.07 | 0.37 | 0.00 | 0.01 | 0.01 | 0.37 |
| MOR | 0.50 | 0.65 | 2.10 | 0.02 | 0.02 | 0.04 | 0.27 | |
| VisionHD | 0.15 | 0.08 | 2.16 | 0.01 | 0.01 | 0.01 | 0.33 | |
| Method | Mean Translation Errors | Mean Rotation Errors | IoU | ||||
|---|---|---|---|---|---|---|---|
| x (m) | y (m) | z (m) | Pitch (rad) | Yaw (rad) | Roll (rad) | ||
| base | 0.21 | 0.19 | 0.94 | 0.02 | 0.01 | 0.03 | 0.32 |
| exclude-all | 0.33 | 0.49 | 1.38 | 0.02 | 0.02 | 0.05 | 0.31 |
| SDF-only | 0.3 | 0.33 | 1.1 | 0.02 | 0.02 | 0.05 | 0.31 |
| SSC-only | 0.29 | 0.42 | 1.34 | 0.02 | 0.01 | 0.02 | 0.33 |
| Method | Mean Translation Errors | Mean Rotation Errors | IoU | ||||
|---|---|---|---|---|---|---|---|
| x (m) | y (m) | z (m) | Pitch (rad) | Yaw (rad) | Roll (rad) | ||
| base | 0.21 | 0.19 | 0.94 | 0.02 | 0.01 | 0.03 | 0.32 |
| lane | 0.22 | 0.18 | 1.47 | 0.01 | 0.01 | 0.02 | 0.28 |
| lane+pole | 0.24 | 0.24 | 0.93 | 0.02 | 0.01 | 0.03 | 0.32 |
| lane+trafficsign | 0.23 | 0.2 | 1.47 | 0.02 | 0.02 | 0.02 | 0.28 |
| Module | Average Time (s) |
|---|---|
| Lane markings segmentation by LaneNet | 0.013 |
| Objects segmentation by DeepLabv3 | 1.5 |
| ICP pose initialization | 0.01 |
| SDF calculation | 0.01 |
| SSC calculation | 0.001 |
| Intensity constraint on distance transform | 0.002 |
| Pose optimization | 0.08 |
| EKF | 0.001 |
Disclaimer/Publisher’s Note: The statements, opinions and data contained in all publications are solely those of the individual author(s) and contributor(s) and not of MDPI and/or the editor(s). MDPI and/or the editor(s) disclaim responsibility for any injury to people or property resulting from any ideas, methods, instructions or products referred to in the content. |
© 2024 by the authors. Licensee MDPI, Basel, Switzerland. This article is an open access article distributed under the terms and conditions of the Creative Commons Attribution (CC BY) license (https://creativecommons.org/licenses/by/4.0/).
Share and Cite
Hui, N.; Jiang, Z.; Cai, Z.; Ying, S. EOR: An Enhanced Object Registration Method for Visual Images and High-Definition Maps. Remote Sens. 2025, 17, 66. https://doi.org/10.3390/rs17010066
Hui N, Jiang Z, Cai Z, Ying S. EOR: An Enhanced Object Registration Method for Visual Images and High-Definition Maps. Remote Sensing. 2025; 17(1):66. https://doi.org/10.3390/rs17010066
Chicago/Turabian StyleHui, Nian, Zijie Jiang, Zhongliang Cai, and Shen Ying. 2025. "EOR: An Enhanced Object Registration Method for Visual Images and High-Definition Maps" Remote Sensing 17, no. 1: 66. https://doi.org/10.3390/rs17010066
APA StyleHui, N., Jiang, Z., Cai, Z., & Ying, S. (2025). EOR: An Enhanced Object Registration Method for Visual Images and High-Definition Maps. Remote Sensing, 17(1), 66. https://doi.org/10.3390/rs17010066

