Tree Canopy Volume Extraction Fusing ALS and TLS Based on Improved PointNeXt
Abstract
1. Introduction
2. Materials
2.1. Study Area
2.2. Data Acquisition
3. Methods
3.1. Framework of the Method
3.2. Data Registration
3.3. Point Cloud Preprocessing
- (1)
- Filtering and denoising
- (2)
- Non-tree removal
3.4. Extraction of Canopy: Division of Canopy and Trunk
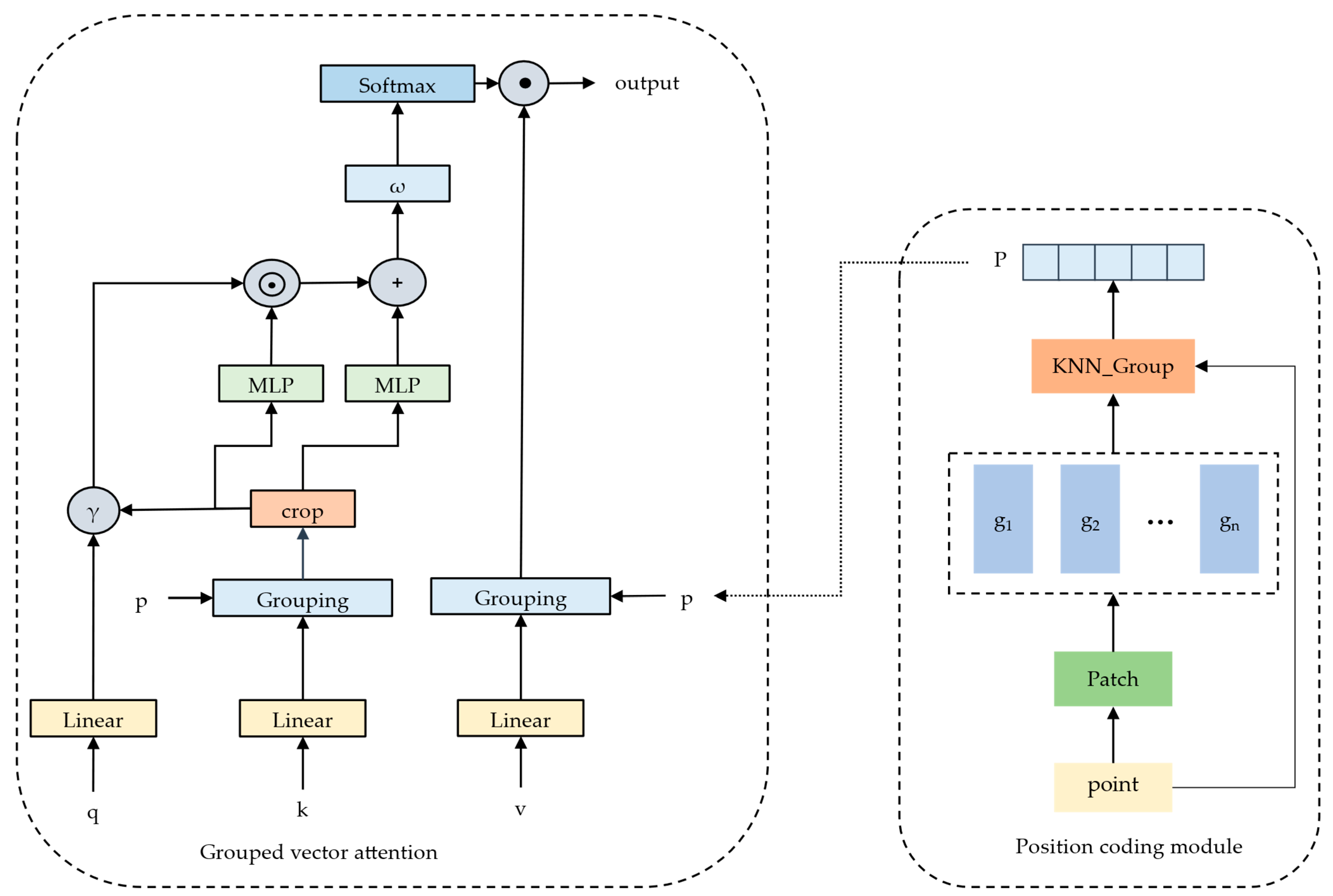
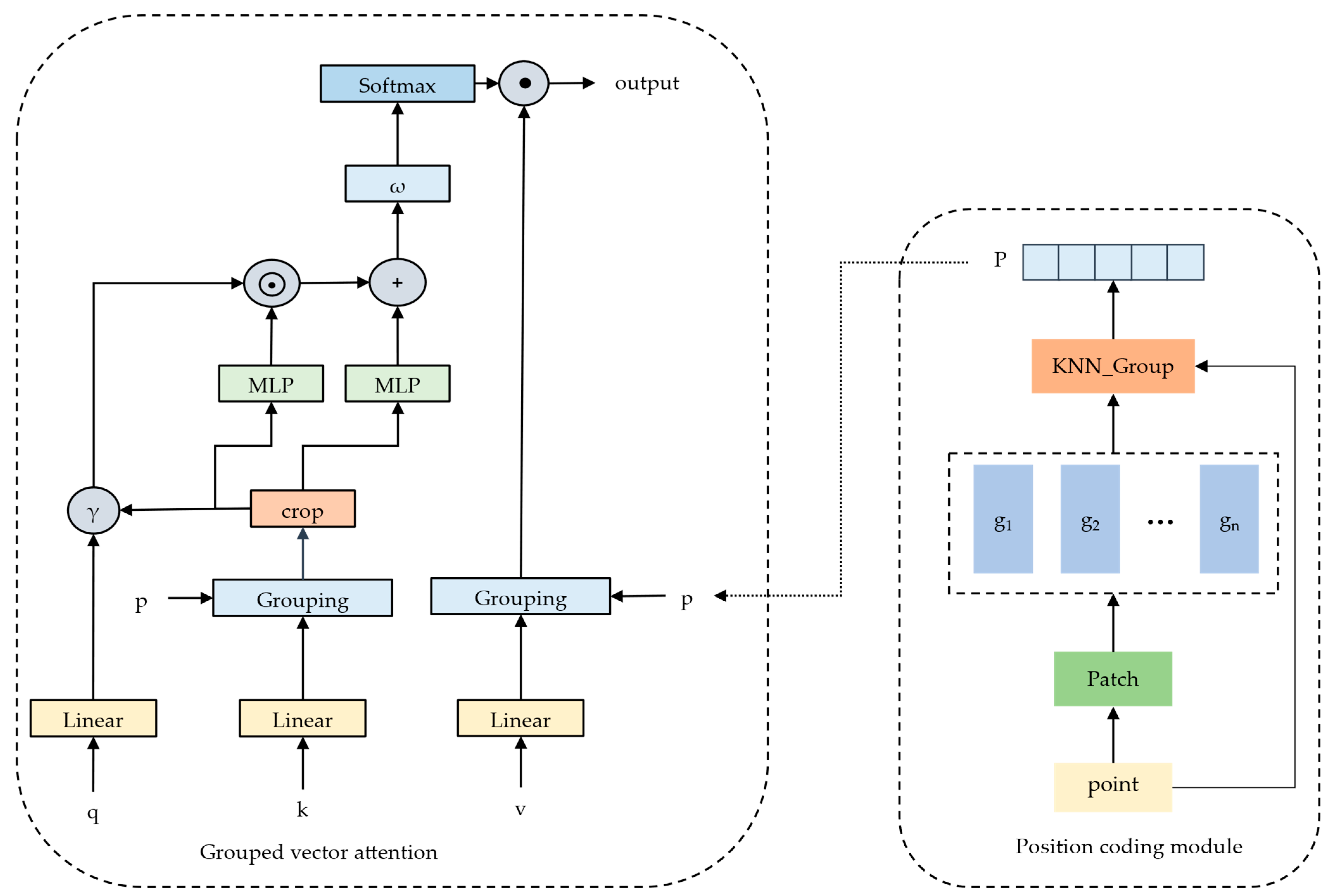
| Input: feat, coord, offset #features, point cloud coordinates, offset Output: feat |
| 1. procedure forward (feat, coord, offset) |
| 2. P = Knn_group(neighbour, coord, offset) |
| 3. query =Linear_q(feat) |
| 4. key = Linear_k(feat) |
| 5. value = Linear_v(feat) |
| 6. key = pointops.grouping(P, key, coord) |
| 7. value = pointops.grouping(P, value, coord) |
| 8. pos = key[:, :, 0:3] |
| 9. key = key[:, :, 3:] |
| 10. relation_qk = key-query.unsqueeze(1) #unsqueeze: add one to the second dimension of the query |
| 11. weight = weight_encoding(relation_qk) |
| 12. weight = Softmax(weight) |
| 13. weight = attention_drop(weight) |
| 14. mask = Sign(reference_index + 1) |
| 15. weight = Einsum(weight, mask) #dimensionality transformation: “n s g, n s -> n s g” |
| 16. feat = Einsum(value, weight) #dimensionality transformation: “n s g i, n s g -> n g i-> n (g i)” |
| 17. return feat |
| 18. end procedure |
3.5. Improved KdTree-Based Mean Shift Clustering of Point Cloud
- (1)
- Create KdTree
- (2)
- Improved Mean Shift
3.6. Calculating Canopy Volume
| Input: Canopy point cloud data P Output: Canopy volume V |
| 1. procedure processPointCloud (P) |
| 2. pointCloud = load_and_sort_point_cloud (P) |
| 3. sliceHeight = 0.2 #Stratify the canopy point cloud data into layers |
| 4. layers = stratifyPointCloud (P, sliceHeight) |
| 5. for each layer in layers do |
| 6. project(layer) #Project point cloud for each layer in the xOy plane |
| 7. = 0.8 #Clustering using improved KdTree-based Mean Shift |
| 8. = 0.2 |
| 9. = 0.2 |
| 10. = 0.3 |
| 11. for each layer in layers do |
| 12. KdTree = buildKdTree (layer) |
| 13. clusters = meanShiftClustering (layer, KdTree, , , , ) |
| 14. for each cluster in clusters do |
| 15. area = calculateClusterArea(cluster) #Calculate the area of each cluster using the Graham scan method |
| 16. totalArea += area |
| 17. volume = 0 |
| 18. for each layer in layers do #Calculate the volume of each layer |
| 19. layerVolume = calculateLayerVolume (totalArea, sliceHeight) |
| 20. V = V + layerVolume |
| 21. return V |
| 22. end procedure |
3.7. Comprehensive Evaluation
- (1)
- Semantic segmentation network evaluation
- (2)
- Volumetric modeling accuracy assessment
4. Experimental Results and Analysis
4.1. Semantic Segmentation Results
4.2. Comparison of Effects on Canopy Volume Results before and after Mean Shift Improvement
4.3. Comparison of Canopy Volume Calculation by Different Methods
- (1)
- Acquisition of true reference values
- (2)
- Voxel-based method
- (3)
- 3D convex hull
4.4. Evaluation of Results
5. Discussion
6. Conclusions
- (1)
- With the help of the ICP registration algorithm in the CloudCompare software, the ALS and TLS point cloud data acquired by a 3D laser scanning system were fused and then pre-processed, and finally new point cloud data were created for segmentation and volume calculation.
- (2)
- In response to the poor performance of the classical semantic segmentation networks on the dataset of this study, PointNeXt was improved so as to realize the accurate segmentation of the canopy and trunk, which provided the basis for the subsequent volume calculation of the canopy.
- (3)
- Based on the comparison of different volume calculations’ results, the improved algorithm in this paper can effectively remove the gaps in tree canopy to better calculate canopy volume.
Author Contributions
Funding
Data Availability Statement
Acknowledgments
Conflicts of Interest
References
- Zabret, K.; Lebar, K.; Sraj, M. Temporal response of urban soil water content in relation to the rainfall and throughfall dynamics in the open and below the trees. J. Hydrol. Hydromech. 2023, 71, 210–220. [Google Scholar] [CrossRef]
- Torres-sánchez, J.; Escolà, A.; de Castro, A.I.; López-Granados, F.; Rosell-Polo, J.R.; Sebé, F.; Jiménez-Brenes, F.M.; Sanz, R.; Gregorio, E.; Peña, J.M. Mobile terrestrial laser scanner vs. UAV photogrammetry to estimate woody crop canopy parameters-Part 2: Comparison for different crops and training systems. Comput. Electron. Agric. 2023, 212, 108083. [Google Scholar] [CrossRef]
- Zhu, Z.H.; Kleinn, C.; Nölke, N. Towards Tree Green Crown Volume: A Methodological Approach Using Terrestrial Laser Scanning. Remote Sens. 2020, 12, 1841. [Google Scholar] [CrossRef]
- van der Meer, M.; Lee, H.Y.R.; de Visser, P.H.B.; Heuvelink, E.; Marcelis, L.F.M. Consequences of interplant trait variation for canopy light absorption and photosynthesis. Front. Plant Sci. 2023, 14, 1012718. [Google Scholar] [CrossRef]
- Cai, Y.H.; Nishimura, T.; Ida, H.; Hirota, M. Spatial variation in soil respiration is determined by forest canopy structure through soil water content in a mature beech forest. For. Ecol. Manag. 2021, 501, 119673. [Google Scholar] [CrossRef]
- Zhang, D.C.; Dietze, M. Towards uninterrupted canopy-trait time-series: A Bayesian radiative transfer model inversion using multi-sourced satellite observations. Remote Sens. Environ. 2023, 287, 113475. [Google Scholar] [CrossRef]
- Lian, X.G.; Zhang, H.L.; Xiao, W.; Lei, Y.P.; Ge, L.L.; Qin, K.; He, Y.W.; Dong, Q.Y.; Li, L.F.; Han, Y.; et al. Biomass Calculations of Individual Trees Based on Unmanned Aerial Vehicle Multispectral Imagery and Laser Scanning Combined with Terrestrial Laser Scanning in Complex Stands. Remote Sens. 2022, 14, 4715. [Google Scholar] [CrossRef]
- Palpali, T.; Riwasino, J. Estimation of above ground biomass and carbon of pinus caribaea in bulolo forest plantation, papua new. Maderas-Cienc. Y Tecnol. 2023, 9, 1–10. [Google Scholar] [CrossRef]
- Feng, H.K.; Yue, J.B.; Fan, Y.G.; Yang, G.J.; Zhao, C.J. Estimation of Potato Above-Ground Biomass Based on VGC-AGB Model and Hyperspectral Remote Sensing. Spectrosc. Spectr. Anal. 2023, 43, 2876–2884. [Google Scholar]
- Ding, X.; Xu, Z.L.; Wang, Y. Application of MaxEnt Model in Biomass Estimation: An Example of Spruce Forest in the Tianshan Mountains of the Central-Western Part of Xinjiang, China. Forests 2023, 14, 953. [Google Scholar] [CrossRef]
- Korhonen, L.; Vauhkonen, J.; Virolainen, A.; Hovi, A.; Korpela, I. Estimation of tree crown volume from airborne lidar data using computational geometry. Int. J. Remote Sens. 2013, 34, 7236–7248. [Google Scholar] [CrossRef]
- Yan, Z.J.; Liu, R.F.; Cheng, L.; Zhou, X.; Ruan, X.G.; Xiao, Y.J. A Concave Hull Methodology for Calculating the Crown Volume of Individual Trees Based on Vehicle-Borne LiDAR Data. Remote Sens. 2019, 11, 623. [Google Scholar] [CrossRef]
- Ross, C.W.; Loudermilk, E.L.; Skowronski, N.; Pokswinski, S.; Hiers, J.K.; O’Brien, J. LiDAR Voxel-Size Optimization for Canopy Gap Estimation. Remote Sens. 2022, 14, 1054. [Google Scholar] [CrossRef]
- Jurado, J.M.; Pádua, L.; Feito, F.R.; Sousa, J.J. Automatic Grapevine Trunk Detection on UAV-Based Point Cloud. Remote Sens. 2020, 12, 3043. [Google Scholar] [CrossRef]
- Chavez-Duran, A.A.; Garcia, M.; Olvera-Vargas, M.; Aguado, I.; Figueroa-Rangel, B.L.; Trucios-Caciano, R.; Rubio-Camacho, E.A. Forest Canopy Fuel Loads Mapping Using Unmanned Aerial Vehicle High-Resolution Red, Green, Blue and Multispectral Imagery. Forests 2024, 15, 225. [Google Scholar] [CrossRef]
- Tunca, E.; Köksal, E.S. Bell pepper yield estimation using time series unmanned air vehicle multispectral vegetation indexes and canopy volume. J. Appl. Remote Sens. 2022, 16, 022202. [Google Scholar] [CrossRef]
- Young, T.J.; Jubery, T.Z.; Carley, C.N.; Carroll, M.; Sarkar, S.; Singh, A.K.; Singh, A.; Ganapathysubramanian, B. “Canopy fingerprints” for characterizing three-dimensional point cloud data of soybean canopies. Front. Plant Sci. 2023, 14, 1141153. [Google Scholar] [CrossRef]
- Escolà, A.; Peña, J.M.; López-Granados, F.; Rosell-Polo, J.R.; de Castro, A.I.; Gregorio, E.; Jiménez-Brenes, F.M.; Sanz, R.; Sebe, F.; Llorens, J.; et al. Mobile terrestrial laser scanner vs. UAV photogrammetry to estimate woody crop canopy parameters-Part 1: Methodology and comparison in vineyards. Comput. Electron. Agric. 2023, 212, 108109. [Google Scholar] [CrossRef]
- Qi, C.R.; Su, H.; Mo, K.C.; Guibas, L.J. PointNet: Deep Learning on Point Sets for 3D Classification and Segmentation. In Proceedings of the 30th IEEE/CVF Conference on Computer Vision and Pattern Recognition (CVPR), Honolulu, HI, USA, 21–26 July 2017; IEEE: Piscataway, NJ, USA, 2017; pp. 77–85. [Google Scholar]
- Qi, C.R.; Yi, L.; Su, H.; Guibas, L.J. PointNet plus plus : Deep Hierarchical Feature Learning on Point Sets in a Metric Space. In Proceedings of the 31st Annual Conference on Neural Information Processing Systems (NIPS), Long Beach, CA, USA, 4–9 December 2017. [Google Scholar]
- He, H.Q.; Zhou, F.Y.; Xia, Y.P.; Chen, M.; Chen, T. Parallel Fusion Neural Network Considering Local and Global Semantic Information for Citrus Tree Canopy Segmentation. IEEE J. Sel. Top. Appl. Earth Obs. Remote Sens. 2024, 17, 1535–1549. [Google Scholar] [CrossRef]
- Martins, J.A.C.; Nogueira, K.; Osco, L.P.; Gomes, F.D.G.; Furuya, D.E.G.; Gonçalves, W.N.; Sant’Ana, D.A.; Ramos, A.P.M.; Liesenberg, V.; dos Santos, J.A.; et al. Semantic Segmentation of Tree-Canopy in Urban Environment with Pixel-Wise Deep Learning. Remote Sens. 2021, 13, 3054. [Google Scholar] [CrossRef]
- Zhang, Y.Z.; Liu, H.T.; Liu, X.Y.; Yu, H.L. Towards Intricate Stand Structure: A Novel Individual Tree Segmentation Method for ALS Point Cloud Based on Extreme Offset Deep Learning. Appl. Sci. 2023, 13, 6853. [Google Scholar] [CrossRef]
- Xu, J.Z.; Wang, G. Segmentation of street trees from MLS point clouds by dimensional feature analysis and improved FCM algorithm. In Proceedings of the 9th Conference on Applied Optics and Photonics China (AOPC)—Advanced Laser Technology and Application (AOPC), Beijing, China, 30 November–2 December 2020. [Google Scholar]
- Kim, D.H.; Ko, C.U.; Kim, D.G.; Kang, J.T.; Park, J.M.; Cho, H.J. Automated Segmentation of Individual Tree Structures Using Deep Learning over LiDAR Point Cloud Data. Forests 2023, 14, 1159. [Google Scholar] [CrossRef]
- Hu, X.D.; Hu, C.H.; Han, J.A.; Sun, H.; Wang, R. Point cloud segmentation for an individual tree combining improved point transformer and hierarchical clustering. J. Appl. Remote Sens. 2023, 17, 034505. [Google Scholar] [CrossRef]
- Qian, G.; Li, Y.; Peng, H.; Mai, J.; Hammoud, H.; Elhoseiny, M.; Ghanem, B. Pointnext: Revisiting pointnet++ with improved training and scaling strategies. Adv. Neural Inf. Process. Syst. 2022, 35, 23192–23204. [Google Scholar]
- Engel, N.; Belagiannis, V.; Dietmayer, K. Point Transformer. IEEE Access 2021, 9, 134826–134840. [Google Scholar] [CrossRef]
- Kumar, S.; Sara, R.; Singh, J.; Agrawal, S.; Kushwaha, S.P. Spaceborne PolInSAR and ground-based TLS data modeling for characterization of forest structural and biophysical parameters. Remote Sens. Appl. Soc. Environ. 2018, 11, 241–253. [Google Scholar] [CrossRef]
- Wu, X.; Lao, Y.; Jiang, L.; Liu, X.; Zhao, H. Point transformer v2: Grouped vector attention and partition-based pooling. Adv. Neural Inf. Process. Syst. 2022, 35, 33330–33342. [Google Scholar]
- Phan, A.V.; Nguyen, M.L.; Nguyen, Y.L.H.; Bui, L.T. DGCNN: A convolutional neural network over large-scale labeled graphs. Neural Netw. 2018, 108, 533–543. [Google Scholar] [CrossRef]
- Lu, Y.C.; Cheng, L.Y.; Isenberg, T.; Fu, C.W.; Chen, G.N.; Liu, H.; Deussen, O.; Wang, Y.H. Curve Complexity Heuristic KD-trees for Neighborhood-based Exploration of 3D Curves. Comput. Graph. Forum 2021, 40, 461–474. [Google Scholar] [CrossRef]
- Dinh, N.T.; Le, T.M.; Van, T.T. An Improvement Method of Kd-Tree Using k-Means and k-NN for Semantic-Based Image Retrieval System. In Proceedings of the World Conference on Information Systems and Technologies (WorldCIST), Electr Network, Budva, Montenegro, 12–14 April 2022; pp. 177–187. [Google Scholar]
- Ameijeiras-Alonso, J.; Einbeck, J. A fresh look at mean-shift based modal clustering. Adv. Data Anal. Classif. 2023, 1–29. [Google Scholar] [CrossRef]
- Leibrandt, R.; Günnemann, S. Gauss Shift: Density Attractor Clustering Faster Than Mean Shift. In Proceedings of the European Conference on Machine Learning and Principles and Practice of Knowledge Discovery in Databases (ECML PKDD), Electr Network, Ghent, Belgium, 14–18 September 2020; pp. 125–142. [Google Scholar]
- Armeni, I.; Sener, O.; Zamir, A.R.; Jiang, H.; Brilakis, I.; Fischer, M.; Savarese, S. 3D Semantic Parsing of Large-Scale Indoor Spaces. In Proceedings of the 2016 IEEE Conference on Computer Vision and Pattern Recognition (CVPR), Seattle, WA, USA, 27–30 June 2016; IEEE: Piscataway, NJ, USA, 2016; pp. 1534–1543. [Google Scholar]
- Park, J.; Lee, S.; Kim, S.; Xiong, Y.; Kim, H.J. Self-positioning point-based transformer for point cloud understanding. In Proceedings of the IEEE/CVF Conference on Computer Vision and Pattern Recognition, Vancouver, BC, Canada, 17–24 June 2023; pp. 21814–21823. [Google Scholar]



















| Performance Trimble TX7 | |
| Scanning speed | 500,000 dots per second |
| Scanner weight | 5.8 kg |
| Measurement accuracy | 1 mm |
| Distance range | 80 m |
| Scanning time of a single scanning job | 10 s to 3 min |
| Scanning Principle | Scanning Tape with a Rotating Pris |
| Location | Stem Density (Number/ha) | DBH (mm) | Tree Height (m) | Number of Trees Selected | ||||
|---|---|---|---|---|---|---|---|---|
| Average | Min | Max | Average | Min | Max | |||
| Baima | 390 | 98 | 35 | 191 | 3.4 | 1.8 | 6.5 | 150 |
| Hung-tse | 410 | 192 | 77 | 311 | 20.4 | 16.5 | 23.5 | 80 |
| Method | Latency (ms) | mIoU(%) |
|---|---|---|
| PointNet | 81 | 62.50 |
| PointNet++ | 66 | 95.60 |
| PointNeXt | 71 | 97.19 |
| PointNeXt+GVA | 73 | 97.81 |
| PointNeXt+Edgeconv | 72 | 97.76 |
| Improved PointNeXt (GVA+Edgeconv) | 76 | 98.19 |
| Method | mIoU (%) |
|---|---|
| SPoTr [37] | 70.8 |
| PointNeXt | 70.5 |
| Improved PointNeXt | 71.1 |
| Number of Canopy | Original Method (s) | Improved Method (s) | Reduction (%) |
|---|---|---|---|
| 1 | 16.29 | 12.89 | 20.87 |
| 2 | 23.21 | 18.12 | 21.93 |
| 3 | 43.37 | 34.61 | 20.20 |
| Method | Number of Canopy | Evaluation Indicators | Bandwidth | ||||
|---|---|---|---|---|---|---|---|
| 0.01 | 0.1 | 0.2 | 0.3 | 0.4 | |||
| Initial | 150 | R2 RMSE (m3) | 0.79 0.60 | 0.85 0.43 | 0.88 0.28 | 0.86 0.67 | 0.61 1.99 |
| Improved | 150 | R2 RMSE (m3) | 0.71 0.63 | 0.86 0.36 | 0.89 0.25 | 0.92 0.18 | 0.68 1.87 |
| Dataset | Number of Canopy | Evaluation Indicators | Methods | ||
|---|---|---|---|---|---|
| Voxel-Based | 3D Convex Hull | HPCP-CC | |||
| Baima | 150 | R2 RMSE (m3) | 0.71 0.36 | 0.55 1.38 | 0.92 0.18 |
| Hung-tse Lake | 80 | R2 RMSE (m3) | 0.68 0.82 | 0.53 1.51 | 0.89 0.53 |
Disclaimer/Publisher’s Note: The statements, opinions and data contained in all publications are solely those of the individual author(s) and contributor(s) and not of MDPI and/or the editor(s). MDPI and/or the editor(s) disclaim responsibility for any injury to people or property resulting from any ideas, methods, instructions or products referred to in the content. |
© 2024 by the authors. Licensee MDPI, Basel, Switzerland. This article is an open access article distributed under the terms and conditions of the Creative Commons Attribution (CC BY) license (https://creativecommons.org/licenses/by/4.0/).
Share and Cite
Sun, H.; Ye, Q.; Chen, Q.; Fu, L.; Xu, Z.; Hu, C. Tree Canopy Volume Extraction Fusing ALS and TLS Based on Improved PointNeXt. Remote Sens. 2024, 16, 2641. https://doi.org/10.3390/rs16142641
Sun H, Ye Q, Chen Q, Fu L, Xu Z, Hu C. Tree Canopy Volume Extraction Fusing ALS and TLS Based on Improved PointNeXt. Remote Sensing. 2024; 16(14):2641. https://doi.org/10.3390/rs16142641
Chicago/Turabian StyleSun, Hao, Qiaolin Ye, Qiao Chen, Liyong Fu, Zhongqi Xu, and Chunhua Hu. 2024. "Tree Canopy Volume Extraction Fusing ALS and TLS Based on Improved PointNeXt" Remote Sensing 16, no. 14: 2641. https://doi.org/10.3390/rs16142641
APA StyleSun, H., Ye, Q., Chen, Q., Fu, L., Xu, Z., & Hu, C. (2024). Tree Canopy Volume Extraction Fusing ALS and TLS Based on Improved PointNeXt. Remote Sensing, 16(14), 2641. https://doi.org/10.3390/rs16142641

