AERO: AI-Enabled Remote Sensing Observation with Onboard Edge Computing in UAVs
Abstract
1. Introduction
1.1. Motivating Scenarios
1.1.1. Remote Sensing
1.1.2. Search and Rescue
1.1.3. Inspection and Surveillance
1.2. Main Contributions
- We propose a new approach to using edge computing in drones to enable the processing of extensive AI tasks on board UAVs for remote sensing. To overcome the limited connectivity and high latency of remote cloud servers, we propose a cloud–edge hybrid system architecture. In this architecture, the edge is responsible for processing AI tasks, and the cloud is responsible for data storage, manipulation, and visualization. Our proposed architecture can provide a more scalable and efficient solution for remote sensing applications.
- To implement our proposed architecture, we designed and developed AERO, a UAV brain system with onboard AI capability using GPU-enabled edge devices. AERO allows us to capture objects of interest with high accuracy and transmit data to the cloud in real time without redundancy. AERO processes the detected objects over multiple consecutive frames to maximize detection accuracy. AERO can be a significant advancement in the field of remote sensing as it enables UAVs to perform onboard AI tasks with high accuracy and real-time data transmission, providing a more efficient and cost-effective solution for remote sensing applications.
1.3. Related Works
1.3.1. Edge Computing and UAVs
1.3.2. Summary of Related Works
2. Materials and Methods
2.1. The AERO System
2.1.1. Why AI-Enabled Edge Computing for UAVs?
- Low Latency: with advances in graphics processing units (GPUs) for edge devices (e.g., NVIDIA’s Jetson boards), edge computing enabled the real-time processing of AI tasks, such as object detection, recognition, and tracking. This was not possible a couple of years ago. Consequently, edge computing promotes the real-time processing of data on board by allowing the drone to make quick local decisions about detected objects (e.g., the detection of a person to rescue) before sending the information to the cloud, thus saving useless communication with the server.
- Increased efficiency: this approach also improves efficiency by decreasing communication overhead, saving bandwidth usage, and reducing the latency and load of the cloud servers. In fact, in the case of the cloud computing approach, the drone has to stream images at a high frequency and offload AI computation to the cloud. This is greedy in terms of the bandwidth and communication overhead, induces more communication latencies, and lacks scalability and computation cost, as the cloud cannot tolerate massive video traffic with real-time data processing. Edge computing helps to reduce the amount of data to be transmitted over a network and sent to the server.
- Improved Reliability: computation on edge also improves the reliability of AI-based UAV applications. First, the drone data collection process will be less affected by the possible loss of communication due to the increased autonomy of the drone by locally processing collected data. In case of total communication loss, the data of detected objects are still saved locally and transferred to the cloud when the communication is back or offline in the worst scenario. In addition, edge computing makes the processing of AI tasks distributed among the UAVs and not centralized in the cloud, which can be vulnerable to outages or other disruptions. There are two resulting benefits: (1) it avoids the single point of failure, and (2) it increases the system’s scalability as computing is fully distributed.
- Better privacy: the local processing of collected images and detected objects helps to enhance privacy preserving by reducing the amount of data that are transmitted and stored in centralized remote servers. Adopting strong encryption on individual detected object frames is more efficient than encrypting the whole video stream. In addition, collected object images transmitted to the cloud will remain private and secure against unauthorized access, as they no longer require being processed as plain data.
2.1.2. AERO System Architecture
- The Drone Layer: this represents the one UAV subsystem that is equipped with onboard processing and storage capabilities to perform AI tasks such as image and video analysis in real time. Edge computing is used to locally process collected raw data rather than sending them to a remote server as a video stream. In the UAV AERO, the edge device is a GPU-based embedded system (e.g., NVIDIA Jetson Xavier board) directly attached to the drone’s camera through a proper channel (USB port, Ethernet (RTSP), or serial). The drone uses its network interfaces (e.g., 4G/5G cellular networks or WiFi) to communicate with and transmit detected objects’ images to the cloud.
- The Swarm Layer: this layer consists of a cluster of UAVs equipped with camera sensors and AI-edge devices that coordinate together to perform a cooperative mission; for instance, distribute a search for lost people in a large area. In Figure 1, the UAVs swarm communicates with the cloud, which orchestrates their mission, rather than adopting ad hoc communication among the drones. The reasons are as follows:
- –
- Increased Reliability: the communication of UAVs with the cloud through cellular networks provides a more robust and stable connectivity compared to ad hoc swarms, which may be subject to interference and non-guaranteed message exchange, particularly in large-scale deployment. In critical applications such as search and rescue, it is essential to maintain reliable communication to ensure better coordination between drones through the cloud server.
- –
- Interference: in ad hoc swarm communication, the drones have to contend for channel access (e.g., CSMA/CA). This will lead to interference and collision, which requires message retransmissions. This results in poor communication efficiency and increased delays. Other approaches involve the use of time synchronization (e.g., time division multiple access (TDMA)), but these techniques are challenging as they need to maintain synchronization among the UAVs. Clock drift, latency, interference, and the dynamic nature of the UAVs can all impact the accuracy of the transmissions, leading to disruptions in the synchrony of the TDMA system.
- –
- Global Knowledge: with all swarm UAVs communicating with the cloud, the latter maintains up-to-date information about all UAVs, including their positions, their states, and the list of detected objects. The cloud can make informed decisions in real time and an adjustment of the mission plan or resource allocations. For example, if a UAV experiences low battery levels, the cloud will be better positioned to reassign its tasks to other drones based on optimized criteria. The cloud can also optimize the task allocation among all drones and give its global knowledge to ensure that mission execution is completed effectively.
Overall, these planes work together to support the operation and management of a fleet of drones. The data plane handles the collection and processing of data, the user plane enables human users to interact with the system, and the drone plane manages the operation of the drones themselves. - The Cloud Layer: as the UAV edge device performs AI computation-intensive tasks, the cloud system does not require having sextensive/advanced computing resources (GPU-based cloud systems are not required), which reduces the deployment cost considerably, as GPU-based cloud systems tend to be more expensive than CPU-based cloud systems. The cloud is responsible for data storage, manipulation, and visualization. The cloud is organized into three planes.
- –
- UAV Plane: the UAV plane is primarily responsible for managing the operation of a fleet of drones, including overseeing and coordinating the drones’ activities, managing the data collected by the drones, and performing mission planning to ensure compliance and safety. The fleet management system (FMS) plays a critical role in controlling and monitoring drones, scheduling their tasks and missions, and ensuring their compliance with airspace regulations. These benefits include improved efficiency, data management, and safety.
- –
- Data Plane: the data plane is responsible for handling the large amounts of data generated by the drones’ sensors and onboard equipment. During operation, the drones collect a large amount of data and send them to the cloud for storage and processing using advanced data analytics frameworks, and visualize dashboards to end-users for quick analysis and decision making based on the data collected by the drones. The data plane also ensures the persistence and availability of the data when needed by the end users through replication, caching, and load balancing.
- –
- User Plane: the user plane in the AERO system is responsible for interacting with users, including mission planning, monitoring, and control. It allows users to access the system through various interfaces and applications, such as a web-based dashboard, mobile app, or API. Through the user plane, users can create and manage drone missions, view real-time drone data, and receive alerts and notifications. Users can monitor the status and performance of the operating drones in real time, providing important information such as flight paths, battery levels, and sensor data. This feature is essential in situations such as emergency response scenarios and surveillance operations. The user plane is a critical component of the AERO system, enabling efficient and effective drone operations by providing a user-friendly interface for mission management and real-time monitoring.
- The End-User Layer: the end-user layer in the AERO system enables end-users to access the system through the Internet using web service APIs. The end-users use interactive dashboards to monitor the status of their drones in real time, send commands, and receive real-time video streams that have been processed by deep learning applications located either at the edge or on the cloud. The end-user layer interacts with the cloud layer through its user plane, which provides access to authorized cloud resources and allows them to interact, monitor, and control drones for operation. The end-users can be of different types depending on their role.
- –
- Authority: responsible for authorizing drone operations, managing the drone fleet, and ensuring compliance with regulations.
- –
- Operator: responsible for managing and operating drone fleets, executing drone missions, and ensuring safety.
- –
- User: requests drone operations for various purposes, such as aerial photography, surveying, or inspection.
2.1.3. AI-Enabled UAV
- Gimbal–camera System: this is a camera–gimbal system which consists of the main vision sensor that is stabilized by a 3-axis gimbal. This system is called a SIYI ZR10 gimbal–camera system and has a 30× hybrid zoom (10× optical and 3× digital) and a 2K camera. The gimbal–camera system has its own microprocessor, which has an RTSP (real time streaming protocol) server that sends real-time image streams to clients (edge and communication devices) using Ethernet connections. In addition, the camera orientation is stabilized and controlled by a 3-axis gimbal to control the visual region of interest during flight.
- NVIDIA Jetson Xavier NX: this is the main computation board (edge device) and has adequate GPU power to perform real-time object detection and advanced autonomous surveillance mission planning. It is connected to the camera–gimbal system, via an Ethernet switch, to receive the real-time image stream and send camera–gimbal commands to control the camera orientation and zoom level. The Xavier NX runs our custom software, which performs real-time object detection and localization, which is described in Section 2.2. It also has a connected 4G module to enable extended communication with the cloud server to send information about the detected objects and receive surveillance mission requests.
- 4/5G communication: a 4/5G communication module is connected to the Xavier NX module to enable communication with the cloud server for an extended range. The communicated information includes the image frames with metadata (e.g., detected objects and their coordinates) sent from the edge device to the cloud server, and mission requests from the cloud server to the edge device.
- Ethernet switch: this hardware module is used to allowfor transmitting the camera image stream to the onboard computer (Jetson Xavier NX) for image processing, as well as the air unit transceiver, which communicates with a ground remote controller for visualization.
- Pixhawk Orange Cube flight controller: this is the autopilot hardware, which runs the well-known open-source PX4 autopilot firmware [37]. The autopilot stabilizes the drone’s position and executes planned missions that are sent by the onboard computer.
- Air unit transceiver: this module exchanges image streams and UAV telemetry with a ground remote controller using a 2.4 GHz link.
- Remote controller: the ground remote controller is used by the UAV backup pilot to control the drone maneuvers, if needed, and have real-time visual feedback of the onboard camera stream.
2.2. The AERO AI Module
- Accuracy: typical object detection and tracking models perform inference on one static image from the video frame, which usually leads to high misclassification ratios. We dramatically improved the accuracy by considering several consecutive frames and using a voting approach to maximize the object recognition accuracy.
- Real Time: a multi-stage model uses several deep learning models in sequence. The deployment of a multi-stage model makes real-time inference more challenging, particularly on embedded edge devices, considering their lower capabilities. We overcame this issue by using TensorRT acceleration on NVIDIA’s Jetson AXG to maintain a high frame rate for the AERO multi-stage inference model.
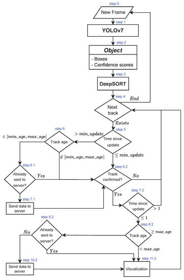
2.2.1. AERO Model Architecture
Detection Module
Model Acceleration Module
Target Localization Module
- and are the coordinates of the object’s bounding box center before correction.
- and are the object’s coordinates after correction.
- h is the estimated average object height.
- H is the drone altitude.
3. Results
3.1. Experimental Setup
3.2. Performance Evaluation
4. Discussion
- video 1: showing six classes (car, person, bicycle, bus, monocycle, and truck), with an average of six objects per frame, an input resolution of 3840 × 2160, a length of 50 s, and an FPS of 30.
- video 4: showing a single class of cars (with an average of six cars per frame), with an input resolution of 1920 × 1080, a length of 4 mn and 25 s, and an FPS of 24.
- FP: number of false positives (objects incorrectly detected) generated by the object detection model.
- FN: number of false negatives (non-detected objects) generated by the object detection model.
- Precision: , where TP is the number of true positives (correctly detected objects).
- Recall:
- F1 score:
- Identity switches: number of switches between the IDs assigned by the tracker. This happens when the tracker conflates two objects that are too close.
- Identity changes: number of changes in the IDs assigned by the tracker to the same object. This happens when the tracker misinterprets a single moving object for two objects.
5. Conclusions
Author Contributions
Funding
Acknowledgments
Conflicts of Interest
References
- Zanelli, E.; Bödecke, H. Global Drone Market Report 2022–2030; Technical report; Drone Industry Insights: Hamburg, Germany, 2022. [Google Scholar]
- Ammar, A.; Koubaa, A.; Benjdira, B. Deep-Learning-Based Automated Palm Tree Counting and Geolocation in Large Farms from Aerial Geotagged Images. Agronomy 2021, 11, 1458. [Google Scholar] [CrossRef]
- Gallego, V.; Rossi, M.; Brunelli, D. Unmanned aerial gas leakage localization and mapping using microdrones. In Proceedings of the 2015 IEEE Sensors Applications Symposium (SAS), Zadar, Croatia, 13–15 April 2015; pp. 1–6. [Google Scholar] [CrossRef]
- Abdelkader, M.; Shaqura, M.; Claudel, C.G.; Gueaieb, W. A UAV based system for real time flash flood monitoring in desert environments using Lagrangian microsensors. In Proceedings of the 2013 International Conference on Unmanned Aircraft Systems (ICUAS), Atlanta, GA, USA, 28–31 May 2013; pp. 25–34. [Google Scholar] [CrossRef]
- Abdelkader, M.; Shaqura, M.; Ghommem, M.; Collier, N.; Calo, V.; Claudel, C. Optimal multi-agent path planning for fast inverse modeling in UAV-based flood sensing applications. In Proceedings of the 2014 International Conference on Unmanned Aircraft Systems (ICUAS), Orlando, FL, USA, 27–30 May 2014; pp. 64–71. [Google Scholar] [CrossRef]
- Benjdira, B.; Bazi, Y.; Koubaa, A.; Ouni, K. Unsupervised Domain Adaptation Using Generative Adversarial Networks for Semantic Segmentation of Aerial Images. Remote Sens. 2019, 11, 1369. [Google Scholar] [CrossRef]
- Benjdira, B.; Ammar, A.; Koubaa, A.; Ouni, K. Data-Efficient Domain Adaptation for Semantic Segmentation of Aerial Imagery Using Generative Adversarial Networks. Appl. Sci. 2020, 10, 1092. [Google Scholar] [CrossRef]
- Gulf News, Saudi Arabia: 131 People Went Missing in Desert Last Year. 2021. Available online: https://gulfnews.com/world/gulf/saudi/saudi-arabia-131-people-went-missing-in-desert-last-year-1.78403752 (accessed on 1 March 2023).
- Kobaa, A. System and Method for Service Oriented Cloud Based Management of Internet-of-Drones. U.S. Patent US11473913B2, 15 October 2022. [Google Scholar]
- Fortune Buisness Insights, Drone Surveillance Market. 2022. Available online: https://www.fortunebusinessinsights.com/industry-reports/drone-surveillance-market-100511 (accessed on 1 March 2023).
- Ammar, A.; Koubaa, A.; Ahmed, M.; Saad, A.; Benjdira, B. Vehicle detection from aerial images using deep learning: A comparative study. Electronics 2021, 10, 820. [Google Scholar] [CrossRef]
- Yeom, S.; Cho, I.J. Detection and tracking of moving pedestrians with a small unmanned aerial vehicle. Appl. Sci. 2019, 9, 3359. [Google Scholar] [CrossRef]
- Ding, J.; Zhang, J.; Zhan, Z.; Tang, X.; Wang, X. A Precision Efficient Method for Collapsed Building Detection in Post-Earthquake UAV Images Based on the Improved NMS Algorithm and Faster R-CNN. Remote Sens. 2022, 14, 663. [Google Scholar] [CrossRef]
- Koubaa, A.; Ammar, A.; Alahdab, M.; Kanhouch, A.; Azar, A.T. DeepBrain: Experimental Evaluation of Cloud-Based Computation Offloading and Edge Computing in the Internet-of-Drones for Deep Learning Applications. Sensors 2020, 20, 5240. [Google Scholar] [CrossRef] [PubMed]
- Hossain, S.; Lee, D.j. Deep learning-based real-time multiple-object detection and tracking from aerial imagery via a flying robot with GPU-based embedded devices. Sensors 2019, 19, 3371. [Google Scholar] [CrossRef]
- Queralta, J.P.; Raitoharju, J.; Gia, T.N.; Passalis, N.; Westerlund, T. Autosos: Towards multi-uav systems supporting maritime search and rescue with lightweight ai and edge computing. arXiv 2020, arXiv:2005.03409. [Google Scholar]
- Vasilopoulos, E.; Vosinakis, G.; Krommyda, M.; Karagiannidis, L.; Ouzounoglou, E.; Amditis, A. A Comparative Study of Autonomous Object Detection Algorithms in the Maritime Environment Using a UAV Platform. Computation 2022, 10, 42. [Google Scholar] [CrossRef]
- Pajares, G. Overview and Current Status of Remote Sensing Applications Based on Unmanned Aerial Vehicles (UAVs). Photogramm. Eng. Remote Sens. 2015, 81, 281–330. [Google Scholar] [CrossRef]
- Nex, F.; Remondino, F. UAV for 3D mapping applications: A review. Appl. Geomat. 2014, 6, 1–15. [Google Scholar] [CrossRef]
- Bhardwaj, A.; Sam, L.; Martín-Torres, F.J.; Kumar, R. UAVs as remote sensing platform in glaciology: Present applications and future prospects. Remote Sens. Environ. 2016, 175, 196–204. [Google Scholar] [CrossRef]
- Torresan, C.; Berton, A.; Carotenuto, F.; Di Gennaro, S.F.; Gioli, B.; Matese, A.; Miglietta, F.; Vagnoli, C.; Zaldei, A.; Wallace, L. Forestry applications of UAVs in Europe: A review. Int. J. Remote Sens. 2017, 38, 2427–2447. [Google Scholar] [CrossRef]
- Yao, H.; Qin, R.; Chen, X. Unmanned Aerial Vehicle for Remote Sensing Applications—A Review. Remote Sens. 2019, 11, 1443–1464. [Google Scholar] [CrossRef]
- Messous, M.A.; Hellwagner, H.; Senouci, S.M.; Emini, D.; Schnieders, D. Edge computing for visual navigation and mapping in a UAV network. In Proceedings of the ICC 2020–2020 IEEE International Conference on Communications (ICC), Dublin, Ireland, 7–11 June 2020; pp. 1–6. [Google Scholar]
- Liu, Q.; Shi, L.; Sun, L.; Li, J.; Ding, M.; Shu, F. Path Planning for UAV-Mounted Mobile Edge Computing with Deep Reinforcement Learning. IEEE Trans. Veh. Technol. 2020, 69, 5723–5728. [Google Scholar] [CrossRef]
- Mnih, V.; Kavukcuoglu, K.; Silver, D.; Graves, A.; Antonoglou, I.; Wierstra, D.; Riedmiller, M. Playing Atari with Deep Reinforcement Learning. arXiv 2013, arXiv:1312.5602. [Google Scholar]
- Afifi, G.; Gadallah, Y. Cellular Network-Supported Machine Learning Techniques for Autonomous UAV Trajectory Planning. IEEE Access 2022, 10, 131996–132011. [Google Scholar] [CrossRef]
- Xia, W.; Zhu, Y.; De Simone, L.; Dagiuklas, T.; Wong, K.K.; Zheng, G. Multiagent Collaborative Learning for UAV Enabled Wireless Networks. IEEE J. Sel. Areas Commun. 2022, 40, 2630–2642. [Google Scholar] [CrossRef]
- Li, B.; Liu, Y.; Tan, L.; Pan, H.; Zhang, Y. Digital twin assisted task offloading for aerial edge computing and networks. IEEE Trans. Veh. Technol. 2022, 71, 10863–10877. [Google Scholar] [CrossRef]
- Li, K.; Ni, W.; Yuan, X.; Noor, A.; Jamalipour, A. Deep Graph-based Reinforcement Learning for Joint Cruise Control and Task Offloading for Aerial Edge Internet-of-Things (EdgeIoT). IEEE Internet Things J. 2022, 9, 21676–21686. [Google Scholar] [CrossRef]
- Qian, Y.; Sheng, K.; Ma, C.; Li, J.; Ding, M.; Hassan, M. Path Planning for the Dynamic UAV-Aided Wireless Systems Using Monte Carlo Tree Search. IEEE Trans. Veh. Technol. 2022, 71, 6716–6721. [Google Scholar] [CrossRef]
- Wang, Y.; Chen, W.; Luan, T.H.; Su, Z.; Xu, Q.; Li, R.; Chen, N. Task Offloading for Post-Disaster Rescue in Unmanned Aerial Vehicles Networks. IEEE/ACM Trans. Netw. 2022, 30, 1525–1539. [Google Scholar] [CrossRef]
- Yang, Z.; Bi, S.; Zhang, Y.J.A. Online Trajectory and Resource Optimization for Stochastic UAV-Enabled MEC Systems. IEEE Trans. Wirel. Commun. 2022, 21, 5629–5643. [Google Scholar] [CrossRef]
- Lyu, L.; Zeng, F.; Xiao, Z.; Zhang, C.; Jiang, H.; Havyarimana, V. Computation Bits Maximization in UAV-Enabled Mobile-Edge Computing System. IEEE Internet Things J. 2022, 9, 10640–10651. [Google Scholar] [CrossRef]
- Hamasha, M.; Rumbe, G. Determining optimal policy for emergency department using Markov decision process. World J. Eng. 2017, 14, 467–472. [Google Scholar] [CrossRef]
- El-Shafai, W.; El-Hag, N.A.; Sedik, A.; Elbanby, G.; Abd El-Samie, F.E.; Soliman, N.F.; AlEisa, H.N.; Abdel Samea, M.E. An Efficient Medical Image Deep Fusion Model Based on Convolutional Neural Networks. Comput. Mater. Contin. 2023, 74, 2905–2925. [Google Scholar] [CrossRef]
- Sabry, E.S.; Elagooz, S.; El-Samie, F.E.A.; El-Shafai, W.; El-Bahnasawy, N.A.; El-Banby, G.; Soliman, N.F.; Sengan, S.; Ramadan, R.A. Sketch-Based Retrieval Approach Using Artificial Intelligence Algorithms for Deep Vision Feature Extraction. Axioms 2022, 11, 663–698. [Google Scholar] [CrossRef]
- Meier, L.; Honegger, D.; Pollefeys, M. PX4: A node-based multithreaded open source robotics framework for deeply embedded platforms. In Proceedings of the 2015 IEEE International Conference on Robotics and Automation (ICRA), Seattle, WA, USA, 26–30 May 2015; pp. 6235–6240. [Google Scholar] [CrossRef]
- Wang, C.Y.; Bochkovskiy, A.; Liao, H.Y.M. YOLOv7: Trainable bag-of-freebies sets new state-of-the-art for real-time object detectors. arXiv 2022, arXiv:2207.02696. [Google Scholar] [CrossRef]
- Wojke, N.; Bewley, A.; Paulus, D. Simple online and realtime tracking with a deep association metric. In Proceedings of the 2017 IEEE International Conference on Image Processing (ICIP), Beijing, China, 17–20 September 2017; pp. 3645–3649. [Google Scholar]
- Shafi, O.; Rai, C.; Sen, R.; Ananthanarayanan, G. Demystifying TensorRT: Characterizing Neural Network Inference Engine on Nvidia Edge Devices. In Proceedings of the 2021 IEEE International Symposium on Workload Characterization (IISWC), Storrs, CT, USA, 7–9 November 2021; pp. 226–237. [Google Scholar] [CrossRef]
- Bochkovskiy, A.; Wang, C.Y.; Liao, H.Y.M. Yolov4: Optimal speed and accuracy of object detection. arXiv 2020, arXiv:2004.10934. [Google Scholar]
- Bewley, A.; Ge, Z.; Ott, L.; Ramos, F.; Upcroft, B. Simple online and realtime tracking. In Proceedings of the 2016 IEEE International Conference on Image Processing (ICIP), Phoenix, AN, USA, 25–28 September 2016; pp. 3464–3468. [Google Scholar]
- Ammar, A.; Koubaa, A.; Boulila, W.; Benjdira, B.; Alhabashi, Y. A Multi-Stage Deep-Learning-Based Vehicle and License Plate Recognition System with Real-Time Edge Inference. Sensors 2023, 23, 2120. [Google Scholar] [CrossRef]
- Koubaa, A.; Ammar, A.; Kanhouch, A.; AlHabashi, Y. Cloud Versus Edge Deployment Strategies of Real-Time Face Recognition Inference. IEEE Trans. Netw. Sci. Eng. 2022, 9, 143–160. [Google Scholar] [CrossRef]
- Zhu, P.; Wen, L.; Du, D.; Bian, X.; Fan, H.; Hu, Q.; Ling, H. Detection and Tracking Meet Drones Challenge. IEEE Trans. Pattern Anal. Mach. Intell. 2021, 44, 7380–7399. [Google Scholar] [CrossRef]
- Krichen, M.; Adoni, W.Y.H.; Mihoub, A.; Alzahrani, M.Y.; Nahhal, T. Security Challenges for Drone Communications: Possible Threats, Attacks and Countermeasures. In Proceedings of the 2022 2nd International Conference of Smart Systems and Emerging Technologies (SMARTTECH), Riyadh, Saudi Arabia, 22–24 May 2022; pp. 184–189. [Google Scholar]
- Ko, Y.; Kim, J.; Duguma, D.G.; Astillo, P.V.; You, I.; Pau, G. Drone secure communication protocol for future sensitive applications in military zone. Sensors 2021, 21, 2057. [Google Scholar] [CrossRef]
- Khan, N.A.; Jhanjhi, N.Z.; Brohi, S.N.; Nayyar, A. Emerging use of UAV’s: Secure communication protocol issues and challenges. In Drones in Smart-Cities; Elsevier: Amsterdam, The Netherlands, 2020; pp. 37–55. [Google Scholar]













| Reference | Scope | Advantages | Limitations |
|---|---|---|---|
| [18] | Overview of current applications of UAVs in remote sensing (up to 2015) | Comprehensive review | Limited to remote sensing domain |
| [19] | Discussion of UAV usage in 3D mapping (up to 2014) | In-depth coverage of UAV applications | Limited to 3D mapping applications |
| [20] | Covers UAV-based platforms for glaciology investigations (up to 2016) | Detailed discussion of UAV systems in glaciology | Covers only one domain application (glaciology) |
| [21] | Review of UAV deployments in forestry (up to 2017) | In-depth analysis of UAV systems in forestry | Restricted to European systems |
| [22] | Review of UAV applications in remote sensing (up to 2019) | Discusses multi-sensor fusion | Imbalanced coverage of UAV sub-systems |
| [23] | Edge computing usage in UAV visual communication | Extensive simulation of proposed framework | Lack of detailed comparison with existing frameworks |
| [24] | Path planning algorithm using RL paradigms | Optimal planning and routing decisions | Does not analyze the stability of the RL-based policies |
| [26] | Autonomous trajectory planning for UAV missions | Use of 5G wireless infrastructure | Lack of comparison with existing SOTA solutions |
| [27] | Multi-agent Q-learning algorithm for energy optimization | Higher energy consumption efficiency in UAV systems | Does not discuss the tradeoffs required to achieve energy efficiency |
| [28] | A new solution for MTU association and UAV trajectory. | Efficient RL-based solution using DDQN algorithm | Missing analysis of the DDQN limitations |
| [29] | Joint optimization of UAV cruise control and task offloading allocation | Efficient advantage actor–critic (A2C) solution | No comparison with SOTA policy gradient algorithms |
| [30] | Path planning using Monte Carlo tree search (MCTS) algorithm | Constraint-based maximization of average throughput | Benchmarking with relatively basic RL-based solutions |
| [31] | Battery and computation resource optimization using fog computing solutions | Improved UAV usage and reduced average delay | Missing comparison with SOTA solutions |
| [32] | UAV energy efficiency using multi-stage stochastic optimization | Optimal resource allocation during UAV movement | Higher computational complexity |
| [33] | Constraint-based joint optimization of bandwidth allocation, task offloading time allocation, and UAV trajectory | Joint optimization using block coordinate descent (BCD) algorithm | Lack of in-depth comparison with SOTA solutions |
| Number of motors | 6 |
| Motor type | T-Motor MN3508 KV380 |
| Propeller size | 15″ |
| Wheelbase | 850 mm |
| Battery | 6200 mAh |
| Maximum takeoff weight | 7 kg |
| Maximum flight time | 15 min |
| Camera | ZR10 (30× zoom, 2K resolution) |
| Edge device | NVIDIA Xavier NX |
| Limited communication range | 15 Km (2.4 Ghz) |
| Extended communication range | using 4/5G networks |
| Device | |||||
|---|---|---|---|---|---|
| Model | Implementation | Resolution | RTX8000 | Jetson Xavier AGX | Jetson Xavier NX |
| YOLOv4 | TRT | 2688 × 1512 | ✓ | ✓ | |
| 3840 × 2160 | ✓ | ✓ | |||
| YOLOv7 | TRT | 1920 × 1080 | ✓ | ||
| PyTorch | 1920 × 1080 | ✓ | ✓ | ||
| YOLO Version | Dataset | Nb Classes | Training Images | Validation Images | Input Size | Best mAP |
|---|---|---|---|---|---|---|
| v4 | Custom | 6 | 311 | 35 | 608 × 608 | 41.9% |
| v4 | Custom | 6 | 545 | 60 | 768 × 768 | 57.0% |
| v4 | Custom | 6 | 821 | 91 | 768 × 768 | 57.0% |
| v7 | VisDrone | 1 | 4935 | 617 | 640 × 640 | 91.3% |
| FP | FN | Precision | Recall | F1 Score | Identity Switches | Identity Changes | |
|---|---|---|---|---|---|---|---|
| YOLOv4 TRT | 80 | 33 | 82.7% | 92.1% | 87.1% | 16 | 26 |
| FP | FN | Precision | Recall | F1 Score | Identity Switches | Identity Changes | |
|---|---|---|---|---|---|---|---|
| YOLOv7 PyTorch | 20 | 1136 | 99.3% | 72.5% | 83.8% | 5 | 184 |
| YOLOv7 TRT | 22 | 1099 | 99.3% | 73.1% | 84.2% | 10 | 176 |
Disclaimer/Publisher’s Note: The statements, opinions and data contained in all publications are solely those of the individual author(s) and contributor(s) and not of MDPI and/or the editor(s). MDPI and/or the editor(s) disclaim responsibility for any injury to people or property resulting from any ideas, methods, instructions or products referred to in the content. |
© 2023 by the authors. Licensee MDPI, Basel, Switzerland. This article is an open access article distributed under the terms and conditions of the Creative Commons Attribution (CC BY) license (https://creativecommons.org/licenses/by/4.0/).
Share and Cite
Koubaa, A.; Ammar, A.; Abdelkader, M.; Alhabashi, Y.; Ghouti, L. AERO: AI-Enabled Remote Sensing Observation with Onboard Edge Computing in UAVs. Remote Sens. 2023, 15, 1873. https://doi.org/10.3390/rs15071873
Koubaa A, Ammar A, Abdelkader M, Alhabashi Y, Ghouti L. AERO: AI-Enabled Remote Sensing Observation with Onboard Edge Computing in UAVs. Remote Sensing. 2023; 15(7):1873. https://doi.org/10.3390/rs15071873
Chicago/Turabian StyleKoubaa, Anis, Adel Ammar, Mohamed Abdelkader, Yasser Alhabashi, and Lahouari Ghouti. 2023. "AERO: AI-Enabled Remote Sensing Observation with Onboard Edge Computing in UAVs" Remote Sensing 15, no. 7: 1873. https://doi.org/10.3390/rs15071873
APA StyleKoubaa, A., Ammar, A., Abdelkader, M., Alhabashi, Y., & Ghouti, L. (2023). AERO: AI-Enabled Remote Sensing Observation with Onboard Edge Computing in UAVs. Remote Sensing, 15(7), 1873. https://doi.org/10.3390/rs15071873

