Analysis of Water Conservation Trends and Drivers in an Alpine Region: A Case Study of the Qilian Mountains
Abstract
:1. Introduction
2. Materials
2.1. Study Area
2.2. Data Sources
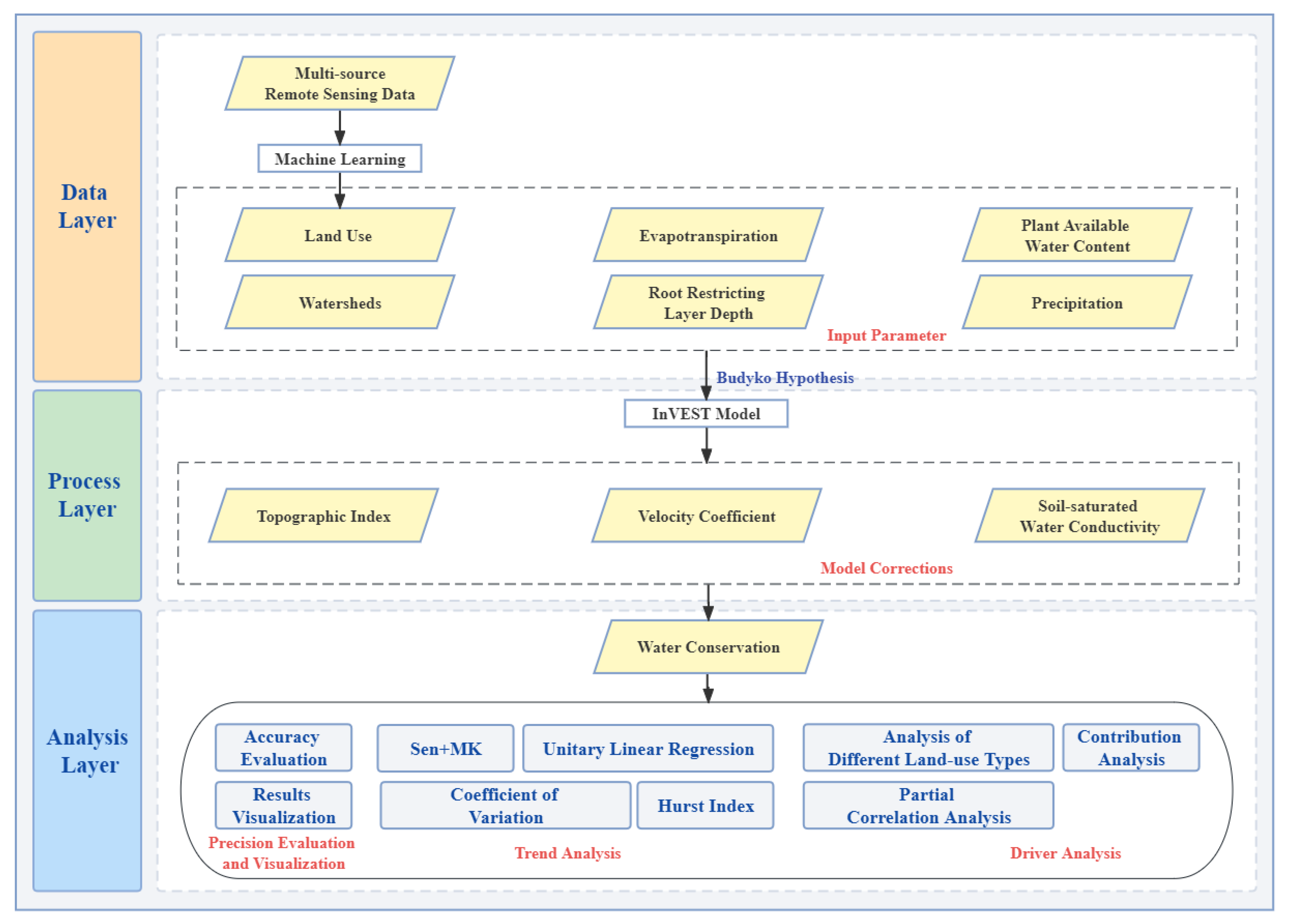
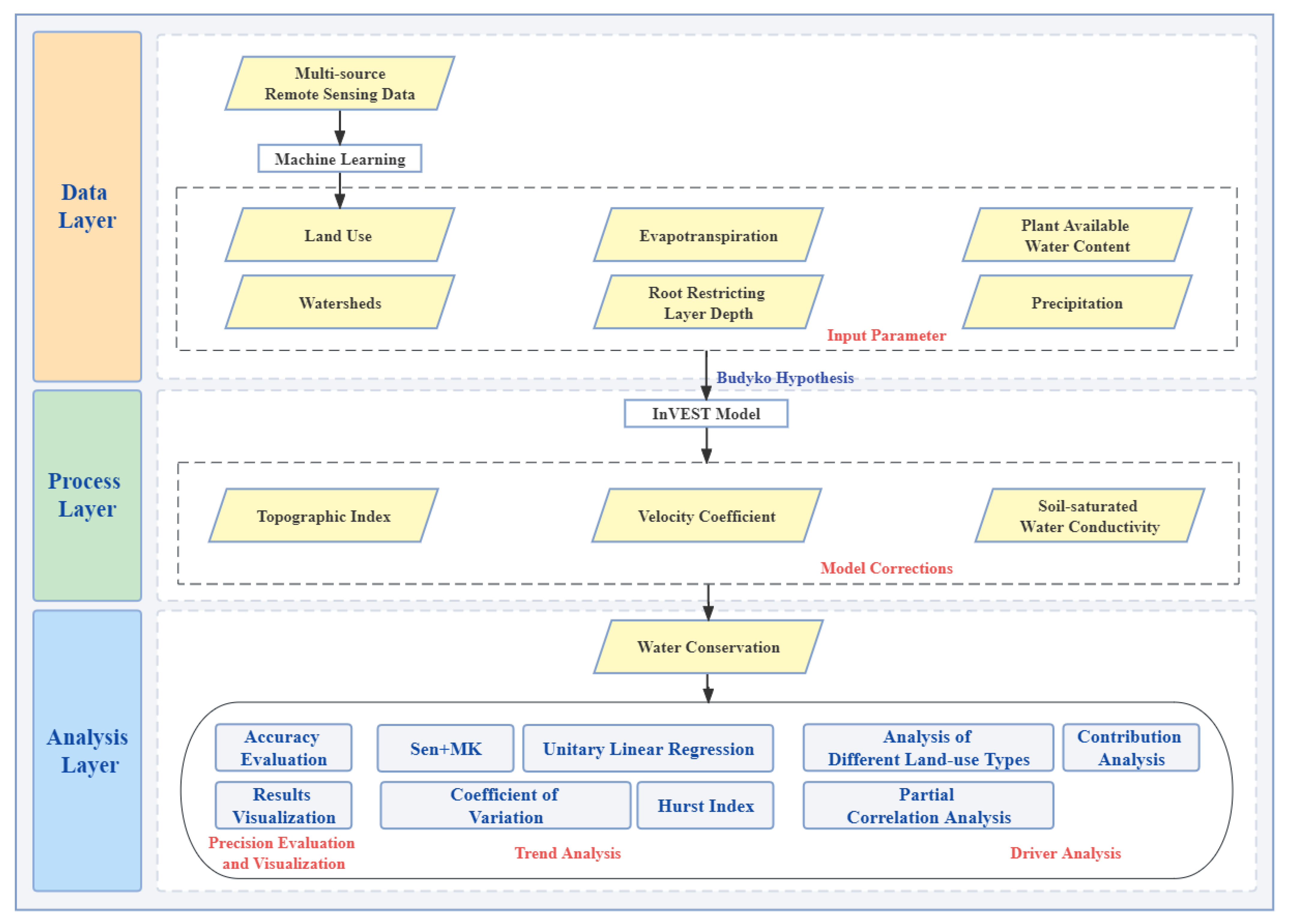
3. Methods
3.1. Land Classification
3.2. Water Yield
3.3. Water Conservation
3.4. Trend Analysis
3.4.1. Unitary Linear Regression Model
3.4.2. Theil–Sen Median Trend and Mann–Kendall Method
3.4.3. Coefficient of Variation Method
3.4.4. Hurst Exponent
3.5. Land Use Transfer
3.6. Partial Correlation Analysis of Climate Factors
3.7. Contribution Analysis
3.7.1. Analyzing the Water Conservation Capacity of Different Land Use Types and Their Contribution to Water Conservation
3.7.2. The Effects of Different Climatic Components Based on the Results of the Trend Analysis
4. Results
4.1. Land Classification
4.2. Accuracy Evaluation
4.3. Trend Analysis
4.4. Land Use Transfer
4.5. Partial Correlation Analysis of Climate Factors
4.6. Contribution Analysis
4.6.1. For Different Land Use Types
4.6.2. For Different Climatic Factors
- (1)
- PRE is the primary factor influencing changes in water conservation in the QLM, with a 57.711% effect on the trend unit of water conservation change. As for the geographical distribution, the PRE change trend influenced the change in the water conservation quantity in 81.997% of the research region positively. This positive influence was primarily located in southeastern and central regions. In addition, the increase in the PRE will recharge water resources and increase the amount of regional water conservation.
- (2)
- The unit average influence of the PET trend and LST trend on the trend of amount of water conservation was 1.778% and1.688%, respectively, while other factors (including land use type, subsurface factor, and slope) collectively exerted a more substantial average influence of 21.127% on the change in water conservation.
- (3)
- PET mainly played a negative role in the amount of WC, and the influence range accounted for 51.673% in the QLM, mainly distributed in the central Qinghai Lake. Additionally, the increase in the PET indicates a strong water demand from the atmosphere, resulting in decreased water conservation and a weakened water conservation service capacity.
- (4)
- The LST exhibited a negative correlation with the PRE, but its direct correlation with water conservation was not significant. Nonetheless, its positive influence spanned approximately 53.801% of the QLM, with concentrations in the western Qinghai Lake area and the northern sector of Jiuquan city. Higher surface temperatures in these regions corresponded to enhanced vegetation growth, particularly in the presence of ample PRE, indicating heightened regional water-conserving capabilities.
5. Discussion
5.1. Construction of Land Use Datasets Based on Landsat Remote Sensing Image Products
5.2. Spatial and Temporal Evolution of Regional Water Conservation Function
5.3. Analysis of the Water-Conserving Functions of Different Land Use Types
5.4. Key Climatic Drivers of Regional Water-Conserving Functions and Summary
5.5. Shortcomings and Prospects of This Study
6. Conclusions
Author Contributions
Funding
Data Availability Statement
Conflicts of Interest
References
- Li, G.; Jiang, C.; Zhang, Y.; Jiang, G. Whether land greening in different geomorphic units are beneficial to water yield in the Yellow River Basin? Ecol. Indic. 2021, 120, 106926. [Google Scholar] [CrossRef]
- Biao, Z.; Wenhua, L.; Gaodi, X.; Yu, X. Water conservation of forest ecosystem in Beijing and its value. Ecol. Econ. 2010, 69, 1416–1426. [Google Scholar] [CrossRef]
- Cao, S.; Zhang, J.; Chen, L.; Zhao, T. Ecosystem water imbalances created during ecological restoration by afforestation in China, and lessons for other developing countries. J. Environ. Manag. 2016, 183, 843–849. [Google Scholar] [CrossRef]
- Zhang, B.; Song, X.; Zhang, Y.; Han, D.; Tang, C.; Yu, Y.; Ma, Y. Hydrochemical characteristics and water quality assessment of surface water and groundwater in Songnen plain, Northeast China. Water Res. 2012, 46, 2737–2748. [Google Scholar] [CrossRef]
- Huang, Z.; Liu, X.; Sun, S.; Tang, Y.; Yuan, X.; Tang, Q. Global assessment of future sectoral water scarcity under adaptive inner-basin water allocation measures. Sci. Total Environ. 2021, 783, 146973. [Google Scholar] [CrossRef]
- Liu, J.; Yang, W. Water management. Water sustainability for China and beyond. Science 2012, 337, 649–650. [Google Scholar] [CrossRef] [PubMed]
- Mekonnen, M.M.; Hoekstra, A.Y. Four billion people facing severe water scarcity. Sci. Adv. 2016, 2, e1500323. [Google Scholar] [CrossRef]
- Scordo, F.; Lavender, T.; Seitz, C.; Perillo, V.; Rusak, J.; Piccolo, M.; Perillo, G. Modeling Water Yield: Assessing the Role of Site and Region-Specific Attributes in Determining Model Performance of the InVEST Seasonal Water Yield Model. Water 2018, 10, 1496. [Google Scholar] [CrossRef]
- Xue, J.; Li, Z.; Feng, Q.; Miao, C.; Deng, X.; Di, Z.; Ye, A.; Gong, W.; Zhang, B.; Gui, J. Spatiotemporal variation characteristics of water conservation amount in the Qilian Mountains from 1980 to 2017. J. Glaciol. Geocryol. 2022, 44, 1–13. [Google Scholar]
- Bai, Y.; Ochuodho, T.O.; Yang, J. Impact of land use and climate change on water-related ecosystem services in Kentucky, USA. Ecol. Indic. 2019, 102, 51–64. [Google Scholar] [CrossRef]
- Baker, T.J.; Miller, S.N. Using the Soil and Water Assessment Tool (SWAT) to assess land use impact on water resources in an East African watershed. J. Hydrol. 2013, 486, 100–111. [Google Scholar] [CrossRef]
- Hoyer, R.; Chang, H. Assessment of freshwater ecosystem services in the Tualatin and Yamhill basins under climate change and urbanization. Appl. Geogr. 2014, 53, 402–416. [Google Scholar] [CrossRef]
- Leonard, L. Using machine learning models to predict and choose meshes reordered by graph algorithms to improve execution times for hydrological modeling. Environ. Model. Softw. 2019, 119, 84–98. [Google Scholar] [CrossRef]
- Krysanova, V.; Wechsung, F.; Arnold, J.; Srinivasan, R.; Williams, J. PIK Report Nr. 69 “SWIM (Soil and Water Integrated Model), User Manual”; Potsdam Institute for Climate Impact Research (PIK): Potsdam, Germany, 2002; 39p. [Google Scholar]
- Refsgaard, J.; Storm, B.; Singh, V. MIKE SHE. Comput. Models Watershed Hydrol. 1995, 1, 809–846. [Google Scholar]
- Ajaz Ahmed, M.A.; Abd-Elrahman, A.; Escobedo, F.J.; Cropper, W.P., Jr.; Martin, T.A.; Timilsina, N. Spatially-explicit modeling of multi-scale drivers of aboveground forest biomass and water yield in watersheds of the Southeastern United States. J. Environ. Manag. 2017, 199, 158–171. [Google Scholar] [CrossRef]
- Hu, W.; Li, G.; Gao, Z.; Jia, G.; Wang, Z.; Li, Y. Assessment of the impact of the Poplar Ecological Retreat Project on water conservation in the Dongting Lake wetland region using the InVEST model. Sci. Total Environ. 2020, 733, 139423. [Google Scholar] [CrossRef]
- Yu, Y.; Sun, X.; Wang, J.; Zhang, J. Using InVEST to evaluate water yield services in Shangri-La, Northwestern Yunnan, China. PeerJ 2022, 10, e12804. [Google Scholar] [CrossRef] [PubMed]
- Moreira, M.; Fonseca, C.; Vergílio, M.; Calado, H.; Gil, A. Spatial assessment of habitat conservation status in a Macaronesian island based on the InVEST model: A case study of Pico Island (Azores, Portugal). Land Use Policy 2018, 78, 637–649. [Google Scholar] [CrossRef]
- Moitellam, R. Book Reviews. Med. J. Aust. 1962, 1, 274–275. [Google Scholar] [CrossRef]
- Aneseyee, A.B.; Soromessa, T.; Elias, E.; Noszczyk, T.; Feyisa, G.L. Evaluation of Water Provision Ecosystem Services Associated with Land Use/Cover and Climate Variability in the Winike Watershed, Omo Gibe Basin of Ethiopia. Environ. Manag. 2022, 69, 367–383. [Google Scholar] [CrossRef]
- Miralles, D.G.; van den Berg, M.J.; Gash, J.H.; Parinussa, R.M.; de Jeu, R.A.M.; Beck, H.E.; Holmes, T.R.H.; Jiménez, C.; Verhoest, N.E.C.; Dorigo, W.A.; et al. El Niño–La Niña cycle and recent trends in continental evaporation. Nat. Clim. Chang. 2013, 4, 122–126. [Google Scholar] [CrossRef]
- Matios, E.; Burney, J. Ecosystem Services Mapping for Sustainable Agricultural Water Management in California’s Central Valley. Environ. Sci. Technol. 2017, 51, 2593–2601. [Google Scholar] [CrossRef]
- Yohannes, H.; Soromessa, T.; Argaw, M.; Dewan, A. Impact of landscape pattern changes on hydrological ecosystem services in the Beressa watershed of the Blue Nile Basin in Ethiopia. Sci. Total Environ. 2021, 793, 148559. [Google Scholar] [CrossRef] [PubMed]
- Wu, Q.; Song, J.; Sun, H.; Huang, P.; Jing, K.; Xu, W.; Wang, H.; Liang, D. Spatiotemporal variations of water conservation function based on EOF analysis at multi time scales under different ecosystems of Heihe River Basin. J. Environ. Manag. 2023, 325, 116532. [Google Scholar] [CrossRef] [PubMed]
- Eingruber, N.; Korres, W. Climate change simulation and trend analysis of extreme precipitation and floods in the mesoscale Rur catchment in western Germany until 2099 using Statistical Downscaling Model (SDSM) and the Soil & Water Assessment Tool (SWAT model). Sci. Total Environ. 2022, 838, 155775. [Google Scholar] [CrossRef]
- Li, M.; Liang, D.; Xia, J.; Song, J.; Cheng, D.; Wu, J.; Cao, Y.; Sun, H.; Li, Q. Evaluation of water conservation function of Danjiang River Basin in Qinling Mountains, China based on InVEST model. J. Environ. Manag. 2021, 286, 112212. [Google Scholar] [CrossRef]
- Chen, J.; Liao, A.P.; Chen, J. Global 30m land cover remote sensing data product -GlobeLand30. Geomat. World 2017, 24, 1–8. [Google Scholar]
- Viviroli, D.; Dürr, H.H.; Messerli, B.; Meybeck, M.; Weingartner, R. Mountains of the world, water towers for humanity: Typology, mapping, and global significance. Water Resour. Res. 2007, 43, W07447. [Google Scholar] [CrossRef]
- Qian, D.; Du, Y.; Li, Q.; Guo, X.; Cao, G. Alpine grassland management based on ecosystem service relationships on the southern slopes of the Qilian Mountains, China. J. Environ. Manag. 2021, 288, 112447. [Google Scholar] [CrossRef]
- Yang, L.; Feng, Q.; Adamowski, J.F.; Alizadeh, M.R.; Yin, Z.; Wen, X.; Zhu, M. The role of climate change and vegetation greening on the variation of terrestrial evapotranspiration in northwest China’s Qilian Mountains. Sci. Total Environ. 2021, 759, 143532. [Google Scholar] [CrossRef]
- Wang, H.; Xiong, X.; Wang, K.; Li, X.; Hu, H.; Li, Q.; Yin, H.; Wu, C. The effects of land use on water quality of alpine rivers: A case study in Qilian Mountain, China. Sci. Total Environ. 2023, 875, 162696. [Google Scholar] [CrossRef] [PubMed]
- Zhang, M.; Jia, W.; Zhu, G.; Shi, Y.; Zhang, Z.; Xiong, H.; Yang, L.; Zhang, F. Contribution of recycled moisture to precipitation and its influencing factors in the subalpine zone of Qilian Mountains. Environ. Sci. Pollut. Res. Int. 2022, 29, 45947–45959. [Google Scholar] [CrossRef] [PubMed]
- Li, Z.; Yuan, R.; Feng, Q.; Zhang, B.; Lv, Y.; Li, Y.; Wei, W.; Chen, W.; Ning, T.; Gui, J.; et al. Climate background, relative rate, and runoff effect of multiphase water transformation in Qilian Mountains, the third pole region. Sci. Total Environ. 2019, 663, 315–328. [Google Scholar] [CrossRef]
- Liu, Y.; Liu, X.; Zhao, C.; Wang, H.; Zang, F. The trade-offs and synergies of the ecological-production-living functions of grassland in the Qilian mountains by ecological priority. J. Environ. Manag. 2023, 327, 116883. [Google Scholar] [CrossRef]
- Ma, Z.; Gong, J.; Hu, C.; Lei, J. An integrated approach to assess spatial and temporal changes in the contribution of the ecosystem to sustainable development goals over 20 years in China. Sci. Total Environ. 2023, 903, 166237. [Google Scholar] [CrossRef] [PubMed]
- Huang, F.; Liu, L.; Gao, J.; Yin, Z.; Zhang, Y.; Jiang, Y.; Zuo, L.; Fang, W. Effects of extreme drought events on vegetation activity from the perspectives of meteorological and soil droughts in southwestern China. Sci. Total Environ. 2023, 903, 166562. [Google Scholar] [CrossRef] [PubMed]
- Li, G.; Chen, W.; Zhang, X.; Bi, P.; Yang, Z.; Shi, X.; Wang, Z. Spatiotemporal dynamics of vegetation in China from 1981 to 2100 from the perspective of hydrothermal factor analysis. Environ. Sci. Pollut. Res. Int. 2022, 29, 14219–14230. [Google Scholar] [CrossRef] [PubMed]
- Song, W.; Song, W. Cropland fallow reduces agricultural water consumption by 303 million tons annually in Gansu Province, China. Sci. Total Environ. 2023, 879, 163013. [Google Scholar] [CrossRef]
- Sun, D.; Liang, Y.; Peng, S. Scenario simulation of water retention services under land use/cover and climate changes: A case study of the Loess Plateau, China. J. Arid Land 2022, 14, 390–410. [Google Scholar] [CrossRef]
- Ding, Y.; Peng, S. Spatiotemporal trends and attribution of drought across China from 1901–2100. Sustainability 2020, 12, 477. [Google Scholar] [CrossRef]
- Peng, S.; Gang, C.; Cao, Y.; Chen, Y. Assessment of climate change trends over the loess plateau in china from 1901 to 2100. Int. J. Climatol. 2017, 38, 2250–2264. [Google Scholar] [CrossRef]
- Peng, S.; Ding, Y.; Liu, W.; Li, Z. 1 km monthly temperature and precipitation dataset for China from 1901 to 2017. Earth Syst. Sci. Data 2019, 11, 1931–1946. [Google Scholar] [CrossRef]
- Peng, S.; Ding, Y.; Wen, Z.; Chen, Y.; Cao, Y.; Ren, J. Spatiotemporal change and trend analysis of potential evapotranspiration over the Loess Plateau of China during 2011–2100. Agric. For. Meteorol. 2017, 233, 183–194. [Google Scholar] [CrossRef]
- Peng, S. 1-km Monthly Precipitation Dataset for China (1901–2022); A Big Earth Data Platform for Three Poles: Lanzhou, China, 2020. [Google Scholar] [CrossRef]
- Ding, Y.; Peng, S. Spatiotemporal change and attribution of potential evapotranspiration over China from 1901 to 2100. Theor. Appl. Climatol. 2021, 145, 79–94. [Google Scholar] [CrossRef]
- Peng, S. 1 km Monthly Potential Evapotranspiration Dataset in China (1901–2022); National Tibetan Plateau Data Center: Beijing, China, 2022. [CrossRef]
- Miralles, D.G.; Holmes, T.R.H.; De Jeu, R.A.M.; Gash, J.H.; Meesters, A.G.C.A.; Dolman, A.J. Global land-surface evaporation estimated from satellite-based observations. Hydrol. Earth Syst. Sci. 2011, 15, 453–469. [Google Scholar] [CrossRef]
- Martens, B.; Miralles, D.G.; Lievens, H.; van der Schalie, R.; de Jeu, R.A.M.; Fernández-Prieto, D.; Beck, H.E.; Dorigo, W.A.; Verhoest, N.E.C. GLEAM v3: Satellite-based land evaporation and root-zone soil moisture. Geosci. Model Dev. 2017, 10, 1903–1925. [Google Scholar] [CrossRef]
- Chenyang Peng, Y.S.; Wu, J.; Cao, W.; Binbin, H.E. Simulation of the permafrost distribution in the Qilian Mountains. J. Glaciol. Geocryol. 2021, 43, 158–169. [Google Scholar] [CrossRef]
- Creed, I.F.; Spargo, A.T.; Jones, J.A.; Buttle, J.M.; Adams, M.B.; Beall, F.D.; Booth, E.G.; Campbell, J.L.; Clow, D.; Elder, K.; et al. Changing forest water yields in response to climate warming: Results from long-term experimental watershed sites across North America. Glob. Chang. Biol. 2014, 20, 3191–3208. [Google Scholar] [CrossRef]
- Williams, C.A.; Reichstein, M.; Buchmann, N.; Baldocchi, D.; Beer, C.; Schwalm, C.; Wohlfahrt, G.; Hasler, N.; Bernhofer, C.; Foken, T.; et al. Climate and vegetation controls on the surface water balance: Synthesis of evapotranspiration measured across a global network of flux towers. Water Resour. Res. 2012, 48, W06523. [Google Scholar] [CrossRef]
- Jiang, C.; Li, D.; Wang, D.; Zhang, L. Quantification and assessment of changes in ecosystem service in the Three-River Headwaters Region, China as a result of climate variability and land cover change. Ecol. Indic. 2016, 66, 199–211. [Google Scholar] [CrossRef]
- Wenzuo, Z. A Study on Available Water Capacity of Main Soil Types in China Based on Geographic Information System; Nanjing Agricultural University: Nanjing, China, 2003. [Google Scholar]
- Redhead, J.W.; Stratford, C.; Sharps, K.; Jones, L.; Ziv, G.; Clarke, D.; Oliver, T.H.; Bullock, J.M. Empirical validation of the InVEST water yield ecosystem service model at a national scale. Sci. Total Environ. 2016, 569–570, 1418–1426. [Google Scholar] [CrossRef] [PubMed]
- Hu, W.; Li, G.; Li, Z. Spatial and temporal evolution characteristics of the water conservation function and its driving factors in regional lake wetlands—Two types of homogeneous lakes as examples. Ecol. Indic. 2021, 130, 108069. [Google Scholar] [CrossRef]
- Wu, C.; Qiu, D.; Gao, P.; Mu, X.; Zhao, G. Application of the InVEST model for assessing water yield and its response to precipitation and land use in the Weihe River Basin, China. J. Arid Land 2022, 14, 426–440. [Google Scholar] [CrossRef]
- Zeng, Q.; Liu, D.; An, S. Decoupled diversity patterns in microbial geographic distributions on the arid area (the Loess Plateau). Catena 2021, 196, 104922. [Google Scholar] [CrossRef]
- Budyko, M.I. The Heat Balance of the Earth’s Surface. Sov. Geogr. 2014, 2, 3–13. [Google Scholar] [CrossRef]
- Zhang, L.; Hickel, K.; Dawes, W.R.; Chiew, F.H.S.; Western, A.W.; Briggs, P.R. A rational function approach for estimating mean annual evapotranspiration. Water Resour. Res. 2004, 40, W02502. [Google Scholar] [CrossRef]
- Pan, S.; Tian, H.; Dangal, S.R.S.; Yang, Q.; Yang, J.; Lu, C.; Tao, B.; Ren, W.; Ouyang, Z. Responses of global terrestrial evapotranspiration to climate change and increasing atmospheric CO2 in the 21st century. Earth’s Future 2015, 3, 15–35. [Google Scholar] [CrossRef]
- Liu, J.; You, Y.; Li, J.; Sitch, S.; Gu, X.; Nabel, J.E.M.S.; Lombardozzi, D.; Luo, M.; Feng, X.; Arneth, A.; et al. Response of global land evapotranspiration to climate change, elevated CO2, and land use change. Agric. For. Meteorol. 2021, 311, 108663. [Google Scholar] [CrossRef]
- Zhao, L.; Xia, J.; Xu, C.-Y.; Wang, Z.; Sobkowiak, L.; Long, C. Evapotranspiration estimation methods in hydrological models. J. Geogr. Sci. 2013, 23, 359–369. [Google Scholar] [CrossRef]
- Velpuri, N.M.; Senay, G.B.; Singh, R.K.; Bohms, S.; Verdin, J.P. A comprehensive evaluation of two MODIS evapotranspiration products over the conterminous United States: Using point and gridded FLUXNET and water balance ET. Remote Sens. Environ. 2013, 139, 35–49. [Google Scholar] [CrossRef]
- Xu, T.; Guo, Z.; Xia, Y.; Ferreira, V.G.; Liu, S.; Wang, K.; Yao, Y.; Zhang, X.; Zhao, C. Evaluation of twelve evapotranspiration products from machine learning, remote sensing and land surface models over conterminous United States. J. Hydrol. 2019, 578, 124105. [Google Scholar] [CrossRef]
- Jiang, W.; Yuan, L.; Wang, W.; Cao, R.; Zhang, Y.; Shen, W. Spatio-temporal analysis of vegetation variation in the Yellow River Basin. Ecol. Indic. 2015, 51, 117–126. [Google Scholar] [CrossRef]
- Peng, J.; Shen, H.; Wu, W.; Liu, Y.; Wang, Y. Net primary productivity (NPP) dynamics and associated urbanization driving forces in metropolitan areas: A case study in Beijing City, China. Landsc. Ecol. 2015, 31, 1077–1092. [Google Scholar] [CrossRef]
- Feng, Q.; Zhao, W.; Wang, J.; Zhang, X.; Zhao, M.; Zhong, L.; Liu, Y.; Fang, X. Effects of Different Land-Use Types on Soil Erosion Under Natural Rainfall in the Loess Plateau, China. Pedosphere 2016, 26, 243–256. [Google Scholar] [CrossRef]
- Yin, L.; Tao, F.; Chen, Y.; Liu, F.; Hu, J. Improving terrestrial evapotranspiration estimation across China during 2000–2018 with machine learning methods. J. Hydrol. 2021, 600, 126538. [Google Scholar] [CrossRef]
- Or, D.; Lehmann, P. Surface Evaporative Capacitance: How Soil Type and Rainfall Characteristics Affect Global-Scale Surface Evaporation. Water Resour. Res. 2019, 55, 519–539. [Google Scholar] [CrossRef]
- Lewis, C.S.; Allen, L.N. Potential crop evapotranspiration and surface evaporation estimates via a gridded weather forcing dataset. J. Hydrol. 2017, 546, 450–463. [Google Scholar] [CrossRef]
- Pan, T.; Wu, S.H.; Dai, E.F.; Liu, Y.J. Spatiotemporal variation of water source supply service in Three Rivers Source Area of China based on InVEST model. Ying Yong Sheng Tai Xue Bao 2013, 24, 183–189. [Google Scholar] [CrossRef]
- Yang, J.; Huang, X. The 30 m annual land cover dataset and its dynamics in China from 1990 to 2019. Earth Syst. Sci. Data 2021, 13, 3907–3925. [Google Scholar] [CrossRef]
- Bennett, B.M.; Barton, G.A. The enduring link between forest cover and rainfall: A historical perspective on science and policy discussions. For. Ecosyst. 2018, 5, 5. [Google Scholar] [CrossRef]
- Ellison, D.; Futter, M.N.; Bishop, K. On the forest cover-water yield debate: From demand- to supply-side thinking. Glob. Chang. Biol. 2011, 18, 806–820. [Google Scholar] [CrossRef]
- Helman, D.; Lensky, I.M.; Yakir, D.; Osem, Y. Forests growing under dry conditions have higher hydrological resilience to drought than do more humid forests. Glob. Chang. Biol. 2017, 23, 2801–2817. [Google Scholar] [CrossRef] [PubMed]
- Jia, G.; Hu, W.; Zhang, B.; Li, G.; Shen, S.; Gao, Z.; Li, Y. Assessing impacts of the Ecological Retreat project on water conservation in the Yellow River Basin. Sci. Total Environ. 2022, 828, 154483. [Google Scholar] [CrossRef] [PubMed]
- Teo, H.C.; Raghavan, S.V.; He, X.; Zeng, Z.; Cheng, Y.; Luo, X.; Lechner, A.M.; Ashfold, M.J.; Lamba, A.; Sreekar, R.; et al. Large-scale reforestation can increase water yield and reduce drought risk for water-insecure regions in the Asia-Pacific. Glob. Chang. Biol. 2022, 28, 6385–6403. [Google Scholar] [CrossRef]
- Cuthbert, M.O.; Rau, G.C.; Ekstrom, M.; O’Carroll, D.M.; Bates, A.J. Global climate-driven trade-offs between the water retention and cooling benefits of urban greening. Nat. Commun. 2022, 13, 518. [Google Scholar] [CrossRef]
- Sharp, R.; Chaplin-kramer, R.; Wood, S.; Guerry, A.; Ricketts, T.; Nelson, E.; Ennaanay, D.; Wolny, S.; Olwero, N.; Vigerstol, K.; et al. InVEST 3.2.0 User’s Guide; The Natural Capital Project: Stanford, CA, USA; Stanford University: Stanford, CA, USA; University of Minnesota: Minneapolis, MN, USA; The Nature Conservancy: Arlington County, VA, USA; World Wildlife Fund: Gland, Switzerland, 2015. [Google Scholar]
- Ahiablame, L.; Shakya, R. Modeling flood reduction effects of low impact development at a watershed scale. J. Environ. Manag. 2016, 171, 81–91. [Google Scholar] [CrossRef]
- Agudelo, C.A.R.; Bustos, S.L.H.; Moreno, C.A.P. Modeling interactions among multiple ecosystem services. A critical review. Ecol. Model. 2020, 429, 109103. [Google Scholar] [CrossRef]
- Yeo, I.Y.; Lang, M.W.; Lee, S.; McCarty, G.W.; Sadeghi, A.M.; Yetemen, O.; Huang, C. Mapping landscape-level hydrological connectivity of headwater wetlands to downstream waters: A geospatial modeling approach—Part 1. Sci. Total Environ. 2019, 653, 1546–1556. [Google Scholar] [CrossRef]
- Wang, H.; Wang, W.J.; Liu, Z.; Wang, L.; Zhang, W.; Zou, Y.; Jiang, M. Combined effects of multi-land use decisions and climate change on water-related ecosystem services in Northeast China. J. Environ. Manag. 2022, 315, 115131. [Google Scholar] [CrossRef]
- Lessa Derci Augustynczik, A.; Yousefpour, R. Assessing the synergistic value of ecosystem services in European beech forests. Ecosyst. Serv. 2021, 49, 101264. [Google Scholar] [CrossRef]














| Data Name | Format | Original Spatial Resolution | Original Temporal Resolution | Data Description | Data Source and Process |
|---|---|---|---|---|---|
| Land use | Raster | 30 m | Yearly | Constructing a time series image set in the QLM based on Landsat 5, 7, and 8 remote sensing datasets to obtain land use data, which was divided into six categories: cultivated land, forest, grassland, water, cultivated land, and unutilized land to calculate water conservation. | Google Earth Engine, accessed on 20 July 2022. Constructed using machine learning methods. |
| Annual average precipitation [41,42,43,44] | Raster | 1000 m | Monthly | The precipitation data were localization processed to calculate multiyear averages for simulated water production and attribution analysis. | https://data.tpdc.ac.cn/zh-hans/, accessed on 31 July 2022 [45]. Projection, cropping, and resampling were performed and integrated into annual scales. |
| Annual average potential evapotranspiration [41,43,44,46] | Raster | 1000 m | Monthly | The potential evapotranspiration data were localization processed to calculate multiyear averages for simulated water production and attribution analysis. | https://data.tpdc.ac.cn/zh-hans/, accessed on 31 July 2022 [47]. Projection, cropping, and resampling were performed and integrated into annual scales. |
| Annual average surface temperature | Raster | 1000 m | Monthly | The surface temperature data were localization processed to calculate multiyear averages for attribution analysis. | Based on MODIS product downscaling from Google Earth Engine, accessed on 5 August 2022. Projection, cropping, and resampling were performed and integrated into annual scales. |
| Soil | Raster | 1000 m | Yearly | The soil data were localization processed to calculate and assign plant available water content and root-restricting layer depth data according to the composition information. | https://www.fao.org/home/en/, accessed on 20 July 2022. Projection, cropping, and resampling were performed. |
| PAWC (plant available water content) | Raster | 1000 m | Yearly | Available water content of plants. | Estimated using soil composition data. |
| Root depth | Raster | 1000 m | Yearly | The soil depth at which root penetration was strongly inhibited because of physical or chemical characteristics. | Obtained using soil data. |
| DEM (digital elevation model) | Raster | 30 m | Yearly | The DEM data were localization processed to calculate percent slope, drainage area, topographic index data, and watershed file. | https://www.resdc.cn/, accessed on 5 July 2022. Projection, cropping, and resampling. |
| Watershed division map | Vector | - | Yearly | Map of watershed boundaries. | Processed using the ArcGIS hydrological analysis tool based on DEM data. |
| Topographic index | Raster | 1000 m | Yearly | Represents the runoff loss caused by factors such as terrain slope. Used to correct and obtain water conservation. | Calculated using the ArcGIS spatial analysis tool based on DEM and soil data. |
| Velocity coefficient | Raster | 1000 m | Yearly | Represents the runoff loss caused by the nature of the underlying surface. Used to correct and obtain water conservation. | Assign values based on the InVEST model manual. |
| Parameter Z | Parameter | - | Yearly | Parameters representing regional precipitation characteristics. | Obtained according to comparing GLEAM data with actual evapotranspiration output. |
| GLEAM land evaporation | Raster | 1000 m | Yearly | The GLEAM land evaporation data were localization processed to compare with the actual evaporation results output by the model in order to facilitate the adjustment of parameters. | https://www.gleam.eu/, accessed on 12 December 2022. Projection, cropping, and resampling were performed and integrated into annual scales [48,49]. |
| Cultivated Land | Forest | Grassland | Water | Construction Land | Unutilized Land |
|---|---|---|---|---|---|
| 0.821678 | 0.826709 | 0.777393 | 0.920798 | 0.849434 | 0.625238 |
| Year | Z Coefficient | Corresponding Error (%) |
|---|---|---|
| 2000 | 4.3 | 7.916 |
| 2001 | 4.3 | −6.932 |
| 2002 | 3.1 | 9.997 |
| 2003 | 2.5 | 3.313 |
| 2004 | 2.5 | 2.904 |
| 2005 | 3.0 | 13.814 |
| 2006 | 2.2 | 3.381 |
| 2007 | 2.7 | 13.360 |
| 2008 | 2.2 | −3.148 |
| 2009 | 3.4 | 10.202 |
| 2010 | 3.0 | 12.744 |
| 2011 | 3.5 | 9.002 |
| 2012 | 3.5 | 11.368 |
| 2013 | 3.3 | −3.483 |
| 2014 | 3.3 | −1.619 |
| 2015 | 3.3 | 10.640 |
| 2016 | 3.5 | 8.380 |
| 2017 | 2.6 | 10.643 |
| 2018 | 4.0 | 9.931 |
| 2019 | 3.3 | 10.576 |
| 2020 | 3.3 | −7.868 |
| Trend Value β | Test Statistic Z | Trend | Number of Pixels | Proportion (%) |
|---|---|---|---|---|
| β < 0 | Z < −1.65 | Remarkable decline | 1849 | 0.957 |
| β < 0 | −1.65 ≤ Z < 0 | Slight decrease | 25,823 | 13.361 |
| 0 | Z | No significant change | 49,986 | 25.862 |
| β > 0 | 0 < Z ≤ 1.65 | Slight increase | 101,887 | 52.715 |
| β > 0 | Z > 1.65 | Remarkable increase | 13,603 | 7.038 |
| Trend Value β | Hurst Index | Future Trend | Number of Pixels | Proportion (%) |
|---|---|---|---|---|
| β < 0 | 0–0.5 | Counter Sustained—Significant Decline | 1 | 0.001 |
| β < 0 | 0–0.5 | Antisustained—Slight Decrease | 21,340 | 11.041 |
| 0 | 0–0.5 | Counter Sustained—No Significant Change | 49,986 | 25.862 |
| β > 0 | 0–0.5 | Counter Sustained—Slight Increase | 86,197 | 44.597 |
| β > 0 | 0–0.5 | Counter Sustained—Significant Increase | 10,854 | 5.616 |
| β < 0 | 0.5–1 | Sustained—Significant Decline | 382 | 0.198 |
| β < 0 | 0.5–1 | Sustained—Slight Decrease | 4483 | 2.319 |
| β > 0 | 0.5–1 | Sustained—Slight Increase | 15,690 | 8.118 |
| β > 0 | 0.5–1 | Sustained—Significant Increase | 2749 | 1.422 |
| Land Use Type | Multiyear Average Contribution |
|---|---|
| Cultivated land | 9.86% |
| Forest | 11.44% |
| Grassland | 62.24% |
| Water | 0.03% |
| Constructed land | 0.45% |
| Unutilized land | 15.99% |
Disclaimer/Publisher’s Note: The statements, opinions and data contained in all publications are solely those of the individual author(s) and contributor(s) and not of MDPI and/or the editor(s). MDPI and/or the editor(s) disclaim responsibility for any injury to people or property resulting from any ideas, methods, instructions or products referred to in the content. |
© 2023 by the authors. Licensee MDPI, Basel, Switzerland. This article is an open access article distributed under the terms and conditions of the Creative Commons Attribution (CC BY) license (https://creativecommons.org/licenses/by/4.0/).
Share and Cite
Sun, J.; Ni, C.; Wang, M. Analysis of Water Conservation Trends and Drivers in an Alpine Region: A Case Study of the Qilian Mountains. Remote Sens. 2023, 15, 4611. https://doi.org/10.3390/rs15184611
Sun J, Ni C, Wang M. Analysis of Water Conservation Trends and Drivers in an Alpine Region: A Case Study of the Qilian Mountains. Remote Sensing. 2023; 15(18):4611. https://doi.org/10.3390/rs15184611
Chicago/Turabian StyleSun, Junyu, Chenrui Ni, and Mengmeng Wang. 2023. "Analysis of Water Conservation Trends and Drivers in an Alpine Region: A Case Study of the Qilian Mountains" Remote Sensing 15, no. 18: 4611. https://doi.org/10.3390/rs15184611
APA StyleSun, J., Ni, C., & Wang, M. (2023). Analysis of Water Conservation Trends and Drivers in an Alpine Region: A Case Study of the Qilian Mountains. Remote Sensing, 15(18), 4611. https://doi.org/10.3390/rs15184611
