Joint Use of Spaceborne Microwave Sensor Data and CYGNSS Data to Observe Tropical Cyclones
Abstract
1. Introduction
2. Observation Data
2.1. CYGNSS Data
2.2. SMAP Radiometer Data
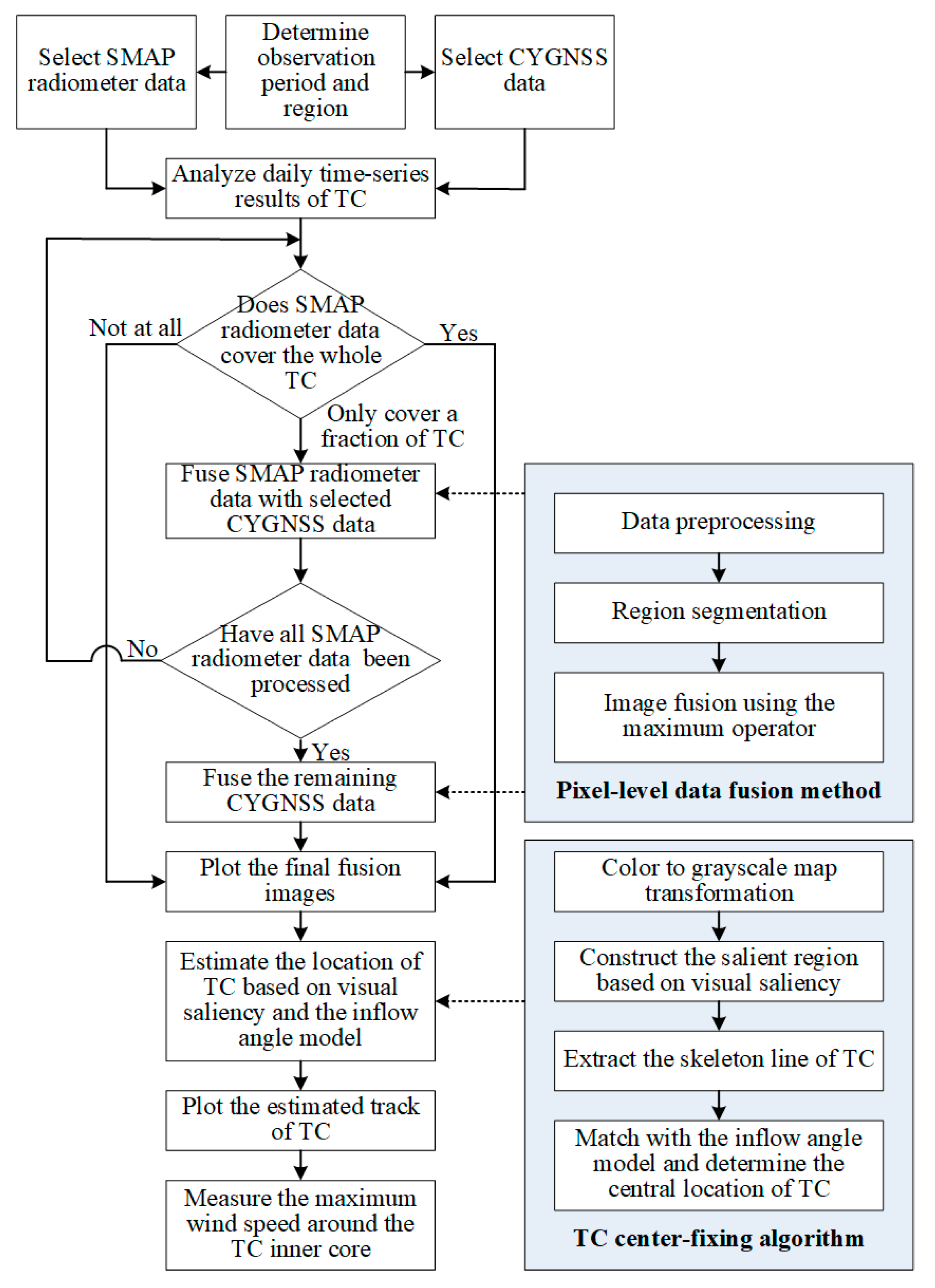
3. Data Processing
- ●
- Case 1. If a result is obtained by the SMAP radiometer and it contains a complete structure of a TC or none at all, it is reserved with no further processing, similar to the two examples shown in Figure 6. This is because the observation results obtained by the SMAP radiometer provide a better visualization to analyze the TC position than those acquired by the CYGNSS constellation.
- ●
- Case 2. If a result is obtained by the SMAP radiometer and contains only a fraction of the TC, it will be fused with several CYGNSS observation results to obtain the complete structure of the TC. Here, the CYGNSS data used for data fusion were acquired around the time when the aforementioned SMAP radiometer results were obtained. Note that the time interval during which the CYGNSS data were intercepted for data fusion is determined by the movement speed of hurricane. In other words, a faster hurricane speed corresponds to a shorter time interval used for the CYGNSS data interception. For example, only a fraction of Hurricane Florence was captured by the SMAP radiometer at 20:23 UTC on 11 September 2018. Since the central location of the hurricane can be roughly estimated according to the high wind speed region shown in most SMAP radiometer and CYGNSS data, such as Figure 4l–m, the difference in the spatial location of the hurricane between the adjacent SMAP radiometer and CYGNSS data can be obtained. At the same time, the time interval between these two data can also be easily calculated. As a result, the speed of the hurricane can be obtained in terms of the difference in its spatial location and the corresponding time interval. After a rough estimate of Hurricane Florence’s speed, the CYGNSS data acquired from 20:30 to 23:30 UTC were chosen for data fusion, as shown in Figure 7.
- ●
- Case 3. In addition to the observation data already used in the above cases, the remaining CYGNSS data are also fused in terms of the movement speed of the hurricane to provide a better visualization of the TC for fixing its center due to the sparse tracks of CYGNSS satellite. An example is shown in Figure 8. After a rough estimate of Hurricane Florence’s speed on 9 September 2018, we selected the CYGNSS data acquired from 13:30 to 15:30 UTC for data fusion. The method used here to roughly estimate the speed of hurricane is the same as that described in Case 2.
4. Results
4.1. TC Track Estimation
4.2. Maximum Wind Speed Measurement
5. Discussion
6. Conclusions
Author Contributions
Funding
Acknowledgments
Conflicts of Interest
References
- Khalil, G.M. Cyclones and storm surges in Bangladesh: Some mitigative measures. Nat. Hazards 1992, 6, 11–24. [Google Scholar] [CrossRef]
- Zhang, P. The Chinese meteorological satellite and applications. In Proceedings of the International Geoscience and Remote Sensing Symposium (IGARSS), Beijing, China, 10–15 July 2016; pp. 5516–5517. [Google Scholar]
- Gaiser, P.W.; St. Germain, K.M.; Twarog, E.M.; Poe, G.A.; Purdy, W.; Richardson, D.; Grossman, W.; Jones, W.L.; Spencer, D.; Golba, G.; et al. The WindSat spaceborne polarimetric microwave radiometer: Sensor description and early orbit performance. IEEE Trans. Geosci. Remote Sens. 2004, 42, 2347–2361. [Google Scholar] [CrossRef]
- Wang, X.; Liu, L.; Shi, H.; Dong, X.; Zhu, D. In-orbit calibration and performance evaluation of HY-2 scatterometer. In Proceedings of the International Geoscience and Remote Sensing Symposium (IGARSS), Munich, Germany, 22–27 July 2012; pp. 4614–4616. [Google Scholar]
- Shen, H.; Perrie, W.; He, Y. Evaluation of hurricane wind speed retrieval from cross-dual-pol SAR. Int. J. Remote Sens. 2016, 37, 599–614. [Google Scholar] [CrossRef]
- Hu, T.; Zhang, D.; Wang, J.; Zhang, Y. Review of Typhoon monitoring technology based on remote sensing satellite data. Remote Sens. Technol. Appl. 2013, 28, 994–999. [Google Scholar]
- Martin-Neira, M. A passive reflectometry and interferometry system (PARIS): Application to ocean altimetry. ESA J. 1993, 17, 331–335. [Google Scholar]
- Zavorotny, V.U.; Voronovich, A.G. Scattering of GPS signals from the ocean with wind remote sensing application. IEEE Trans. Geosci. Remote Sens. 2000, 38, 951–964. [Google Scholar] [CrossRef]
- Marchan-Hernandez, J.F.; Camps, A.; Rodriguez-Alvarez, N.; Valencia, E.; Bosch-Lluis, X.; Ramos-Perez, I. An efficient algorithm to the simulator of Delay-Doppler maps of reflected global navigation satellite system signals. IEEE Trans. Geosci. Remote Sens. 2009, 47, 2733–2740. [Google Scholar] [CrossRef]
- Martin-Neira, M.; D’Addio, S.; Buck, C.; Floury, N.; Prieto-Cerdeira, R. The PARIS ocean altimeter in-orbit demonstrator. IEEE Trans. Geosci. Remote Sens. 2011, 49, 2209–2237. [Google Scholar] [CrossRef]
- Jin, S.; Feng, G.P.; Gleason, S. Remote sensing using GNSS signals: Current status and future directions. Adv. Space Res. 2011, 47, 1645–1653. [Google Scholar] [CrossRef]
- Gleason, S.; Hodgart, S.; Sun, Y.; Gommenginger, C.; Mackin, S.; Adjrad, M.; Unwin, M. Detection and processing of bistatically reflected GPS signals from low earth orbit for the purpose of ocean remote sensing. IEEE Trans. Geosci. Remote Sens. 2005, 43, 1229–1241. [Google Scholar] [CrossRef]
- Ruf, C.; Lyons, A.; Unwin, M.; Dickinson, J.; Rose, R.; Rose, D.; Vincent, M. CYGNSS: Enabling the future of hurricane prediction. IEEE Geosci. Remote Sens. Mag. 2013, 1, 52–67. [Google Scholar] [CrossRef]
- Ruf, C.; Gleason, S.; Ridley, A.; Rose, R.; Scherrer, J. The NASA CYGNSS mission: Overview and status update. In Proceedings of the International Geoscience and Remote Sensing Symposium (IGARSS), Fort Worth, TX, USA, 23–28 July 2017; pp. 2641–2643. [Google Scholar]
- Gleason, S.; Ruf, C.S.; O’Brien, A.J.; McKague, D.S. The CYGNSS level 1 calibration algorithm and error analysis based on on-orbit measurements. IEEE J. Sel. Top. Appl. Earth Observ. Remote Sens. 2019, 12, 37–49. [Google Scholar] [CrossRef]
- Clarizia, M.P.; Ruf, C.S. Wind speed retrieval algorithm for the cyclone global navigation satellite system (CYGNSS) mission. IEEE Trans. Geosci. Remote Sens. 2016, 54, 4419–4432. [Google Scholar] [CrossRef]
- Ruf, C.S.; Gleason, S.; McKague, D.S. Assessment of CYGNSS wind speed retrieval uncertainty. IEEE J. Sel. Top. Appl. Earth Observ. Remote Sens. 2019, 12, 87–97. [Google Scholar] [CrossRef]
- Morris, M.; Ruf, C.S. Determining tropical cyclone surface wind speed structure and intensity with the CYGNSS satellite constellation. J. Appl. Meteorol. Climatol. 2017, 56, 1847–1865. [Google Scholar] [CrossRef]
- Mayers, D.; Ruf, C. Tropical cyclone center fix using CYGNSS winds. J. Appl. Meteorol. Climatol. 2019, 58, 1993–2003. [Google Scholar] [CrossRef]
- Morris, M.; Ruf, C.S. Estimating tropical cyclone integrated kinetic energy with the CYGNSS satellite constellation. J. Appl. Meteorol. Climatol. 2017, 56, 235–245. [Google Scholar] [CrossRef]
- Said, F.; Soisuvarn, S.; Jelenak, Z.; Chang, P.S. Performance assessment of simulated CYGNSS measurements in the tropical cyclone environment. IEEE J. Sel. Top. Appl. Earth Observ. Remote Sens. 2016, 9, 4709–4719. [Google Scholar] [CrossRef]
- Said, F.; Katzberg, S.J.; Soisuvarn, S. Retrieving hurricane maximum winds using simulated CYGNSS power-versus-delay waveforms. IEEE J. Sel. Top. Appl. Earth Observ. Remote Sens. 2017, 10, 3799–3809. [Google Scholar] [CrossRef]
- Crespo, J.A.; Posselt, D.J.; Naud, C.M.; Bussy-Virat, C. Assessing CYGNSS’s potential to observe extratropical fronts and cyclones. J. Appl. Meteorol. Climatol. 2017, 56, 2027–2034. [Google Scholar] [CrossRef]
- Zhang, S.; Pu, Z.; Posselt, D.J.; Atlas, R. Impact of CYGNSS ocean surface wind speeds on numerical simulations of a hurricane in observing system simulation experiments. J. Atmos. Ocean. Technol. 2017, 34, 375–383. [Google Scholar] [CrossRef]
- Ruf, C.S.; Chew, C.; Lang, T.; Morris, M.G.; Nave, K.; Ridley, A.; Balasubramaniam, R. A new paradigm in earth environmental monitoring with the CYGNSS small satellite. Sci. Rep. 2018, 8, 8782. [Google Scholar] [CrossRef] [PubMed]
- Cui, Z.; Pu, Z.; Tallapragada, V.; Atals, R.; Ruf, C.S. A preliminary impact study of CYGNSS ocean surface wind speeds on numerical simulations of hurricanes. Geophys. Res. Lett. 2019, 46, 2984–2992. [Google Scholar] [CrossRef] [PubMed]
- Ruf, C.; Asharaf, S.; Balasubramaniam, R.; Gleason, S.; Lang, T.; McKague, D.; Twigg, D.; Waliser, D. In-orbit performance of the constellation of CYGNSS hurricane satellites. Bull. Amer. Meteorol. Soc. 2019, 100, 2009–2023. [Google Scholar] [CrossRef]
- Li, X.; Mecikalski, J.R.; Lang, T.J. A study on assimilation of CYGNSS wind speed data for tropical convection during 2018 January MJO. Remote Sens. 2020, 12, 1243. [Google Scholar] [CrossRef]
- Ruf, C.; Chang, P.S.; Clarizia, M.P.; Gleason, S.; Jelenak, Z.; Majumdar, S.; Morris, M.; Murray, J.; Musko, S.; Posselt, D.; et al. CYGNSS Handbook, 1st ed.; Michigan Publishing: Ann Arbor, MI, USA, 2016; pp. 20–108. [Google Scholar]
- Ruf, C.S.; Balasubramaniam, R. Development of the CYGNSS geophysical model function for wind speed. IEEE J. Sel. Topics Appl. Earth Observ. Remote Sens. 2019, 12, 66–77. [Google Scholar] [CrossRef]
- Meissner, T.; Ricciardulli, L.; Wentz, F.J. Capability of the SMAP mission to measure ocean surface winds in storms. Bull. Amer. Meteor. Soc. 2017, 98, 1660–1677. [Google Scholar] [CrossRef]
- Yueh, S.H.; Fore, A.G.; Tang, W.; Hayashi, A.; Stiles, B.; Reul, N.; Weng, Y.; Zhang, F. SMAP L-band passive microwave observations of ocean surface wind during severe storms. IEEE Trans. Geosci. Remote Sens. 2016, 54, 7339–7350. [Google Scholar] [CrossRef]
- National Hurricane Center Tropical Cyclone Report: Hurricane Florence. Available online: http://www.nhc.noaa.gov/data/tcr/AL062018_Florence.pdf (accessed on 22 March 2020).
- Zeng, T.; Ao, D.; Hu, C.; Zhang, T.; Liu, F.; Tian, W.; Lin, K. Multiangle BSAR imaging based on BeiDou-2 navigation satellite system: Experiments and preliminary results. IEEE Trans. Geosci. Remote Sens. 2015, 53, 5760–5773. [Google Scholar] [CrossRef]
- Lu, X.; Yu, H.; Yang, X.; Li, X. Estimating tropical cyclone size in the Northwestern Pacific from geostationary satellite infrared images. Remote Sens. 2017, 9, 728. [Google Scholar] [CrossRef]
- Newnham, E.V. The tropical cyclone. Nature 1926, 118, 524–526. [Google Scholar] [CrossRef]
- Jin, S. Center Location of Typhoons in SAR Images Based on Visual Saliency and Feature Learning. Ph.D. Thesis, XiDian University, Xi’an, China, September 2016. [Google Scholar]
- Wimmers, A.J.; Velden, C.S. Advancements in objective multisatellite tropical cyclone center fixing. J. Appl. Meteorol. Climatol. 2016, 55, 197–212. [Google Scholar]
- Hu, T.; Wu, Y.; Zheng, G.; Zhang, D.; Zhang, Y.; Li, Y. Tropical cyclone center automatic determination model based on HY-2 and QuickSCAT wind vector products. IEEE Trans. Geosci. Remote Sens. 2019, 57, 709–721. [Google Scholar]
- Frank, W.M. The structure and energetics of the tropical cyclone—I. storm structure. Mon. Weather Rev. 1977, 105, 1119–1135. [Google Scholar]
- Omranian, E.; Sharif, H.O. Evaluation of the global precipitation measurement (GPM) satellite rainfall products over the lower Colorado river basin, Texas. J. Amer. Water Resour. Assoc. 2018, 54, 882–898. [Google Scholar]
- Leroux, M.; Wood, K.; Elsberry, R.L.; Cayanan, E.O.; Hendricks, E.; Kucas, M.; Otto, P.; Rogers, R.; Sampson, B.; Yu, Z. Recent advances in research and forecasting of tropical cyclone track, intensity, and structure at landfall. Trop. Cyclone Res. Rev. 2018, 7, 85–105. [Google Scholar]
- NASA Marshall Space Flight Center: Validation of CYGNSS V2 Level 2 Winds. Available online: http://ntrs.nasa.gov/archive/nasa/casi.ntrs.nasa.gov (accessed on 10 October 2019).
- Reul, N.; Tenerelli, J.; Chapron, B.; Vandemark, D.; Quilfen, Y.; Kerr, Y. SMOS satellite L-band radiometer: A new capability for ocean surface remote sensing in hurricanes. J. Geophys. Res. 2012, 117, C02006. [Google Scholar] [CrossRef]
- Xu, Q.; Cheng, Y.; Li, X.; Fang, C.; Pichel, W.G. Ocean surface wind speed of Hurricane Helene observed by SAR. Procedia Environ. Sci. 2011, 10, 2097–2101. [Google Scholar]
- Yang, X.; Zhang, Z. Validation of ASCAT sea surface wind products in the Northern China sea. Mar. Forecast. 2014, 31, 8–12. [Google Scholar]
- Omranian, E.; Sharif, H.O.; Tavakoly, A.A. How well can global precipitation measurement (GPM) capture hurricanes? Case study: Hurricane Harvey. Remote Sens. 2018, 10, 1150. [Google Scholar] [CrossRef]












| Hurricane | Observation Period | Observation Data | MAE (km) | SD (km) | Number of Samples |
|---|---|---|---|---|---|
| Florence | 08 to 12 September 2018 | SMAP + CYGNSS | 38.6 | 28.2 | 14 |
| CYGNSS | 53.7 | 33.8 | 12 | ||
| Dorian | 01 to 04 September 2019 | SMAP + CYGNSS | 30.7 | 15.1 | 13 |
| CYGNSS | 40.1 | 22.7 | 11 | ||
| Michael | 08 to 10 October 2018 | SMAP + CYGNSS | 45.5 | 16.9 | 10 |
| CYGNSS | 49.6 | 23.2 | 8 | ||
| Harvey | 23 to 26 August 2017 | SMAP + CYGNSS | 46.0 | 23.1 | 11 |
| CYGNSS | 54.6 | 28.6 | 9 | ||
| Norman | 30 August to 02 September 2018 | SMAP + CYGNSS | 40.7 | 24.7 | 12 |
| CYGNSS | 50.0 | 26.9 | 9 | ||
| Aletta | 07 to 09 June 2018 | SMAP + CYGNSS | 40.5 | 18.3 | 10 |
| CYGNSS | 47.3 | 27.9 | 7 | ||
| Lane | 20 to 23 August 2018 | SMAP + CYGNSS | 18.4 | 11.6 | 11 |
| CYGNSS | 47.9 | 22.0 | 8 | ||
| Rosa | 27 to 30 September 2018 | SMAP + CYGNSS | 40.5 | 18.9 | 11 |
| CYGNSS | 49.2 | 27.1 | 8 | ||
| Humberto | 16 to 19 September 2019 | SMAP + CYGNSS | 36.7 | 23.3 | 10 |
| CYGNSS | 40.0 | 24.4 | 8 | ||
| Lorenzo | 27 to 29 September 2019 | SMAP + CYGNSS | 38.5 | 20.0 | 10 |
| CYGNSS | 48.7 | 25.9 | 7 |
| Hurricane | Observation Period | Observation Data | MAE (m/s) | RMSD (m/s) | Correlation Coefficient | Bias (m/s) | Number of Samples |
|---|---|---|---|---|---|---|---|
| Florence | 08 to 12 September 2018 | SMAP + CYGNSS | 13.0 | 15.6 | 0.6031 | 1.5 | 14 |
| CYGNSS | 15.8 | 17.6 | 0.4348 | 2.0 | 12 | ||
| Dorian | 01 to 04 September 2019 | SMAP + CYGNSS | 15.7 | 18.0 | 0.1782 | −3.7 | 13 |
| CYGNSS | 6.4 | 8.8 | 0.8216 | −1.5 | 11 | ||
| Michael | 08 to 10 October 2018 | SMAP + CYGNSS | 15.1 | 16.1 | 0.2496 | 4.5 | 10 |
| CYGNSS | 6.1 | 7.0 | 0.9745 | 1.2 | 8 | ||
| Harvey | 23 to 26 August 2017 | SMAP + CYGNSS | 8.6 | 11.0 | 0.9877 | 1.0 | 11 |
| CYGNSS | 10.0 | 11.9 | 0.9747 | 1.4 | 9 | ||
| Norman | 30 August to 02 September 2018 | SMAP + CYGNSS | 12.2 | 13.4 | 0.7601 | −2.5 | 12 |
| CYGNSS | 12.5 | 13.9 | 0.7423 | −3.0 | 9 | ||
| Aletta | 07 to 09 June 2018 | SMAP + CYGNSS | 10.9 | 12.6 | 0.7385 | −3.3 | 10 |
| CYGNSS | 11.4 | 13.2 | 0.6197 | −4.5 | 7 | ||
| Lane | 20 to 23 August 2018 | SMAP + CYGNSS | 11.3 | 13.4 | 0.3436 | −8.5 | 11 |
| CYGNSS | 12.1 | 14.1 | 0.0572 | −10 | 8 | ||
| Rosa | 27 to 30 September 2018 | SMAP + CYGNSS | 11.6 | 13.1 | 0.5229 | −6.4 | 11 |
| CYGNSS | 12.9 | 13.6 | 0.4040 | −8.9 | 8 | ||
| Humberto | 16 to 19 September 2019 | SMAP + CYGNSS | 7.7 | 8.6 | 0.9034 | −1.8 | 10 |
| CYGNSS | 9.6 | 11.1 | 0.2471 | −8.8 | 8 | ||
| Lorenzo | 27 to 29 September 2019 | SMAP + CYGNSS | 13.3 | 14.7 | 0.6040 | −5.1 | 10 |
| CYGNSS | 15.3 | 16.6 | 0.5603 | −5.7 | 7 |
© 2020 by the authors. Licensee MDPI, Basel, Switzerland. This article is an open access article distributed under the terms and conditions of the Creative Commons Attribution (CC BY) license (http://creativecommons.org/licenses/by/4.0/).
Share and Cite
Wang, S.; Shi, S.; Ni, B. Joint Use of Spaceborne Microwave Sensor Data and CYGNSS Data to Observe Tropical Cyclones. Remote Sens. 2020, 12, 3124. https://doi.org/10.3390/rs12193124
Wang S, Shi S, Ni B. Joint Use of Spaceborne Microwave Sensor Data and CYGNSS Data to Observe Tropical Cyclones. Remote Sensing. 2020; 12(19):3124. https://doi.org/10.3390/rs12193124
Chicago/Turabian StyleWang, Shiwei, Shuzhu Shi, and Binbin Ni. 2020. "Joint Use of Spaceborne Microwave Sensor Data and CYGNSS Data to Observe Tropical Cyclones" Remote Sensing 12, no. 19: 3124. https://doi.org/10.3390/rs12193124
APA StyleWang, S., Shi, S., & Ni, B. (2020). Joint Use of Spaceborne Microwave Sensor Data and CYGNSS Data to Observe Tropical Cyclones. Remote Sensing, 12(19), 3124. https://doi.org/10.3390/rs12193124

