Vegetated Target Decorrelation in SAR and Interferometry: Models, Simulation, and Performance Evaluation
Abstract
1. Introduction
2. Models for Speckle Decorrelation
2.1. The ICM Model
2.2. The Random Walk Model
2.3. The Gaussian Model
2.4. The Generalized Random Walk Model
2.5. Fitting Decorrelation Models: Parameters Transformations
- the ICM, defined by the PSD in (1) and the autocorrelation in (5);
- the generalized Random Walk (gRW), defined by the autocorrelation in (18) and the PSD in (20);
- the Gaussian one, whose autocorrelation (16) and PSD (17) can be updated to account for the long-term contribution, :
- by noticing that both the ICM and G coherences have a near parabolic behavior for Δt = 0:
- that leads to:
- by equating the ICM and the gRW correlation after some significant decay, such as −1 Neper:
- that results in a very simple rule:
- the Gaussian model is loosely fitting with the other two, but for the ICM in the very short-term. This is a confirmation that the model is best suited for fast changes;
- the ICM model fits well the Gaussian in the short-term—as observed, but also the gRW in the long-term, confirming the goodness of the model transformation in (25).
2.6. Validation and Interpretation
2.6.1. Ku Band Validation from GBR and SAR
2.6.2. P, L, C Band Validation
2.7. Model Refinement: The Sum of Exponentials (SoE)
- a relatively fast drop of coherence, due to short time events, such as wind gust, that is not recovered anymore;
- a slow-varying temporal decorrelation that evolves in the long-term as a random walk;
- a long-term stable contribution.
3. Impact of Homogenous Clutter Decorrelation
3.1. Impact of Clutter on SAR Focusing
- ➢
- the signal power, the contribution that falls within the azimuth resolution cell:
- ➢
- the clutter power, that is the contribution that falls out of the resolution cell, up to the extent of the footprint:Ba being the Doppler bandwidth of the antenna;
- ➢
- the total power in the footprint:where we assume that the footprint is limited by the antenna bandwidth;
- ➢
- the alias power, that is the contribution that falls outside the footprint defined by the Pulse Repetition Frequency (PRF), that can be approximated as follows:The SCR for a homogenous target is then evaluated by (38)–(42).
3.2. Impact of Clutter on SAR Interferometry
3.3. Performance Evaluation: Clutter and Coherence
3.3.1. Signal to Clutter Ratio
3.3.2. Interferometric Coherence
3.3.3. Comparison Between Short-Term and Long-Term Focusing
4. The Heterogeneous Target and Big Data Simulation
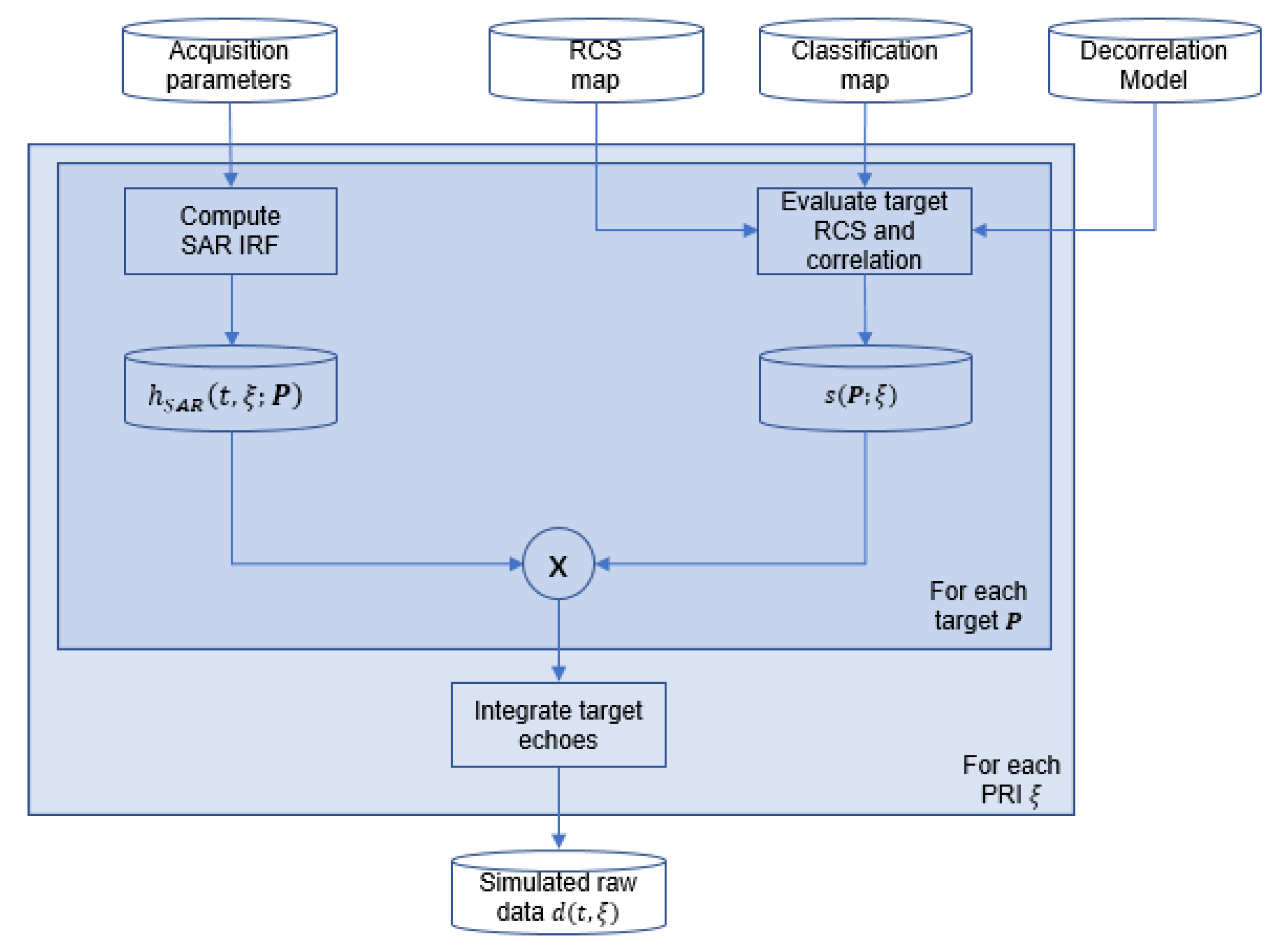
4.1. Efficient Decorrelating Target Simulation
- generate the Radar Cross Section (RCS) and of the weights to be used in (56), according to the selected model, the classification map, and the RCS map. Different decorrelation processes can be associated with different target types according to the classification map;
- compute SAR IRF: the SAR IRF is computed for each target and Pulse Repetition Interval (PRI) including the required gain, delay, and phase delay terms and according to the SAR system defined by the user (trajectory, acquisition mode, antenna patterns, atmospheric delays, etc.);
- evaluate target RCS: the RCS of each target at the current PRI is computed according to (56), properly scaled for the desired RCS;
- integrate target echoes: the echoes from all the targets at each PRI are summed together to get the final raw data matrix.
4.2. Impact of Targets Decorrelation on Long-Term Focusing: Exempla by Simulations
5. Discussion
- the decorrelation develops in a fast interval and never recovers;
- there is only one step (the displacement is bounded by the elasticity of the vegetation);
- the decorrelation is not related to the sun cycle (dawn-sunset);
- decorrelation increases with the frequency, resulting in a total loss in Ku band (λ/2 = 8 mm);
- decorrelation is likely to occur in the short-term, up to a few minutes but not so for nighttime.
6. Conclusions
Author Contributions
Funding
Acknowledgments
Conflicts of Interest
References
- Long, M.W. Radar Reflectivity of Land and Sea; Lexingt. Mass DC Heath Co.: Lexington, MA, USA, 1975; p. 390. [Google Scholar]
- Billingsley, J.B. Low-Angle Radar Clutter Measurements and Empirical Models; William Andrew Publishing: Norwich, NY, USA, 2002. [Google Scholar]
- Zebker, H.A.; Villasenor, J. Decorrelation in interferometric radar echoes. IEEE Trans. Geosci. Remote Sens. 1992, 30, 950–959. [Google Scholar] [CrossRef]
- Fishbein, W.N.; Graveline, S.W.; Rittenbach, O.E. Clutter Attenuation Analysis. Tech. Rep. ECOM 1967. [Google Scholar] [CrossRef][Green Version]
- Prati, C.; Rocca, F.; Giancola, D.; Monti Guarnieri, A. Passive Geosynchronous SAR System Reusing Backscattered Digital Audio Broadcasting Signals. IEEE Trans. Geosci. Remote. Sens. 1998, 36, 1973–1976. [Google Scholar] [CrossRef]
- Long, T.; Hu, C.; Ding, Z.; Dong, X.; Tian, W.; Zeng, T. Geosynchronous SAR: System and Signal Processing; Springer Nature Singapore Pte Ltd: Singapore, 2018; ISBN 978-981-10-7253-6. [Google Scholar]
- Luzi, G.; Pieraccini, M.; Mecatti, D.; Noferini, L.; Guidi, G.; Moia, F.; Atzeni, C. Ground-based radar interferometry for landslides monitoring: Atmospheric and instrumental decorrelation sources on experimental data. IEEE Trans. Geosci. Remote. Sens. 2004, 42, 2454–2466. [Google Scholar] [CrossRef]
- Hu, C.; Tian, Y.; Yang, X.; Zeng, T.; Long, T.; Dong, X. Background Ionosphere Effects on Geosynchronous SAR Focusing: Theoretical Analysis and Verification Based on the BeiDou Navigation Satellite System (BDS). IEEE J. Sel. Top. Appl. Earth Obs. Remote Sens. 2016, 9, 1143–1162. [Google Scholar] [CrossRef]
- Guarnieri, A.M.; Leanza, A.; Recchia, A.; Tebaldini, S.; Venuti, G. Atmospheric Phase Screen in GEO-SAR: Estimation and Compensation. IEEE Trans. Geosci. Remote Sens. 2018, 56, 1668–1679. [Google Scholar] [CrossRef]
- Rocca, F. Modeling Interferogram Stacks. IEEE Trans. Geosci. Remote Sens. 2007, 45, 3289–3299. [Google Scholar] [CrossRef]
- Parizzi, A.; Cong, X.; Eineder, M. First Results from Multifrequency Interferometry. A comparison of different decorrelation time constants at L, C, and X Band. In Proceedings of the Fringe 2009 Workshop, Frascati, Italy, 30 November–4 December 2009. (ESA SP-677, March 2010). [Google Scholar]
- Tang, P.; Zhou, W.; Tian, B.; Chen, F.; Li, Z.; Li, G. Quantification of Temporal Decorrelation in X-, C-, and L-Band Interferometry for the Permafrost Region of the Qinghai–Tibet Plateau. IEEE Geosci. Remote Sens. Lett. 2017, 14, 2285–2289. [Google Scholar] [CrossRef]
- Asaro, F.; Prati, C.M.; Belletti, B.; Bizzi, S.; Carbonneau, P. Land Use Analysis Using a Compact Parametrization of Multi-Temporal SAR Data. In Proceedings of the IGARSS 2018-2018 IEEE International Geoscience and Remote Sensing Symposium, Valencia, Spain, 22–27 July 2018; pp. 5823–5826. [Google Scholar]
- Tampuu, T.; Praks, J.; Uiboupin, R.; Kull, A. Long Term Interferometric Temporal Coherence and DInSAR Phase in Northern Peatlands. Remote Sens. 2020, 12, 1566. [Google Scholar] [CrossRef]
- Morishita, Y.; Hanssen, R.F. Temporal Decorrelation in L-, C-, and X-band Satellite Radar Interferometry for Pasture on Drained Peat Soils. IEEE Trans. Geosci. Remote Sens. 2015, 53, 1096–1104. [Google Scholar] [CrossRef]
- Billingsley, J.B.; Larrabee, J.F. Measured Spectral Extent of L- and X-Radar Reflections from Windblown Trees; MIT Lincoln Laboratory: Lexington, MA, USA, 1987; Volume CMT-57, p. DTIC AD-A179942. [Google Scholar]
- Billingsley, J.B. Exponential Decay in Windblown Radar Ground Clutter Doppler Spectra: Multifrequency Measurements and Model; MIT Lincoln Laboratory: Lexington, MA, USA, 1996; Volume 997. [Google Scholar]
- Askne, J.; Dammert, P.; Smith, G. Report on ERS-1/2 Tandem Demonstration. Forest 1. Available online: https://earth.esa.int/ers/eeo4.10075/00396.html (accessed on 5 August 2020).
- Wegmuller, U.; Werner, C.L. SAR interferometric signatures of forest. IEEE Trans. Geosci. Remote Sens. 1995, 33, 1153–1161. [Google Scholar] [CrossRef]
- Wagner, W.; Luckman, A.; Vietmeier, J.; Tansey, K.; Balzter, H.; Schmullius, C.; Davidson, M.; Gaveau, D.; Gluck, M.; Toan, T.L.; et al. Large-scale mapping of boreal forest in SIBERIA using ERS tandem coherence and JERS backscatter data. Remote Sens. Environ. 2003, 85, 125–144. [Google Scholar] [CrossRef]
- Watts, S. Modeling and Simulation of Coherent Sea Clutter. IEEE Trans. Aerosp. Electron. Syst. 2012, 48, 3303–3317. [Google Scholar] [CrossRef]
- Fraiser, S.J.; Camps, A.J. Dual-beam interferometry for ocean surface current vector mapping. IEEE Trans. Geosci. Remote Sens. 2001, 39, 401–414. [Google Scholar] [CrossRef]
- Ferretti, A.; Prati, C.; Rocca, F. Permanent scatterers in SAR interferometry. IEEE Trans. Geosci. Remote Sens. 2001, 39, 8–20. [Google Scholar] [CrossRef]
- Barlow, E.J. Doppler radar. Proc. IRE 1949, 37, 340–355. [Google Scholar] [CrossRef]
- Pulella, A.; Aragão Santos, R.; Sica, F.; Posovszky, P.; Rizzoli, P. Multi-temporal sentinel-1 backscatter and coherence for rainforest mapping. Remote Sens. 2020, 12, 847. [Google Scholar] [CrossRef]
- Richards, M.A. Notes on the Billingsley ICM Model. 2009. [Google Scholar]
- Monserrat, O.; Crosetto, M.; Luzi, G. A review of ground-based SAR interferometry for deformation measurement. ISPRS J. Photogramm. Remote Sens. 2014, 93, 40–48. [Google Scholar] [CrossRef]
- D’Aria, D.; Leanza, A.; Monti-Guarnieri, A.; Recchia, A. Decorrelating targets: Models and measures. In Proceedings of the 2016 IEEE International Geoscience and Remote Sensing Symposium (IGARSS), Beijing, China, 10–15 July 2016; pp. 3194–3197. [Google Scholar]
- Hobbs, S.; Guarnieri, A.M.; Wadge, G.; Schulz, D. GeoSTARe initial mission design. In Proceedings of the 2014 IEEE Geoscience and Remote Sensing Symposium, Quebec, QC, Canada, 13–18 July 2014; pp. 92–95. [Google Scholar]
- Werner, C.; Strozzi, T.; Wiesmann, A.; Wegmuller, U. A ground-based real-aperture radar instrument for differential interferometry. In Proceedings of the 2009 IEEE Radar Conference, Pasadena, CA, USA, 4–8 May 2009; pp. 1–4. [Google Scholar]
- Ulander, L.M.H.; Hellsten, H.; Stenstrom, G. Synthetic-aperture radar processing using fast factorized back-projection. IAE 2003, 39, 760–776. [Google Scholar] [CrossRef]
- Ulander, L.; Monteith, A. Simulation of single-pass C-band InSAR time series over forests using a 20-channel tower based radar. In Proceedings of the Bi and Multistatic SAR Systems and Applications, Delft, The Netherlands, 19–21 March 2019. [Google Scholar]
- Takeuchi, S.; Suga, Y.; Yoshimura, M. A Comparative study of coherence information by L-band and C-band SAR for detecting deforestation in tropical rain forest. In Proceedings of the IGARSS 2001. Scanning the Present and Resolving the Future and IEEE 2001 International Geoscience and Remote Sensing Symposium (Cat. No. 01CH37217), Sydney, Austalia, 9–13 July 2001; Volume 5, pp. 2259–2261. [Google Scholar]
- Lombardo, P.; Billingsley, J.B. A new model for the Doppler spectrum of windblown radar ground clutter. In Proceedings of the 1999 IEEE Radar Conference, Radar into the Next Millennium (Cat. No.99CH36249). Waltham, MA, USA, 20–22 April 1999; pp. 142–147. [Google Scholar]
- Atzori, S.; Tolomei, C.; Antonioli, A.; Merryman Boncori, J.P.; Bannister, S.; Trasatti, E.; Pasquali, P.; Salvi, S. The 2010–2011 Canterbury, New Zealand, seismic sequence: Multiple source analysis from InSAR data and modeling. J. Geophys. Res. Solid Earth 2012, 117. [Google Scholar] [CrossRef]
- Plank, S. Rapid Damage Assessment by Means of Multi-Temporal SAR—A Comprehensive Review and Outlook to Sentinel-1. Remote Sens. 2014, 6, 4870–4906. [Google Scholar] [CrossRef]
- Jung, J.; Kim, D.; Lavalle, M.; Yun, S. Coherent Change Detection Using InSAR Temporal Decorrelation Model: A Case Study for Volcanic Ash Detection. IEEE Trans. Geosci. Remote Sens. 2016, 54, 5765–5775. [Google Scholar] [CrossRef]
- Monteith, A.R.; Ulander, L.M.H. Temporal Survey of P- and L-Band Polarimetric Backscatter in Boreal Forests. IEEE J. Sel. Top. Appl. Earth Obs. Remote Sens. 2018, 11, 3564–3577. [Google Scholar] [CrossRef]
- Ansari, H.; Zan, F.D.; Parizzi, A. Study of Systematic Bias in Measuring Surface Deformation with SAR Interferometry. IEEE Trans. Geosci. Remote Sens. 2020, 1. [Google Scholar] [CrossRef]
- Recchia, A.; Guarnieri, A.M.; Broquetas, A.; Leanza, A. Impact of Scene Decorrelation on Geosynchronous SAR Data Focusing. IEEE Trans. Geosci. Remote Sens. 2016, 54, 1635–1646. [Google Scholar] [CrossRef]
- Monti Guarnieri, A.; Rocca, F. Options for continuous radar Earth observations. Sci. China Inf. Sci. 2017, 60, 060301. [Google Scholar] [CrossRef]


























| Parameter | C-Band | X-Band | Unit |
|---|---|---|---|
| Carrier | 5.405 | 9.6 | GHz |
| Azimuth Velocity | 23.2 | 23.2 | m/s |
| Range | 38,000 | 38,000 | km |
| Azimuth Resolution | 50 | 50 | m |
| Range Resolution | 20 | 20 | m |
| Integration Time | 900 | 450 | s |
| PRF | 50 | 50 | Hz |
| C-Band | X-Band | |||||||||
|---|---|---|---|---|---|---|---|---|---|---|
| gRW Parameters | Performance | gRW Parameters | Performance | |||||||
| Class | γ0 | τ [ms] | SCR [dB] | γ | γ0 | τ [ms] | SCR[dB] | γ | ||
| Water | 0 | - | 0 | 0 | 0 | - | 0 | 0 | ||
| Trees | 0.4 | 36 | 0.6 | 0.6 | 0.57 | 20 | 0.43 | 16 | 0.43 | |
| Fields, grass | 0.17 | 36 | 0.83 | 0.83 | 0.3 | 20 | 0.7 | 21 | 0.7 | |
| Bare | 0.02 | 36 | 0.98 | 0.98 | 0.04 | 20 | 0.96 | 31 | 0.96 | |
| Urban | - | 0 | 0.99 | 0.99 | - | 0 | 0.99 | 0.99 | ||
© 2020 by the authors. Licensee MDPI, Basel, Switzerland. This article is an open access article distributed under the terms and conditions of the Creative Commons Attribution (CC BY) license (http://creativecommons.org/licenses/by/4.0/).
Share and Cite
Monti-Guarnieri, A.; Manzoni, M.; Giudici, D.; Recchia, A.; Tebaldini, S. Vegetated Target Decorrelation in SAR and Interferometry: Models, Simulation, and Performance Evaluation. Remote Sens. 2020, 12, 2545. https://doi.org/10.3390/rs12162545
Monti-Guarnieri A, Manzoni M, Giudici D, Recchia A, Tebaldini S. Vegetated Target Decorrelation in SAR and Interferometry: Models, Simulation, and Performance Evaluation. Remote Sensing. 2020; 12(16):2545. https://doi.org/10.3390/rs12162545
Chicago/Turabian StyleMonti-Guarnieri, Andrea, Marco Manzoni, Davide Giudici, Andrea Recchia, and Stefano Tebaldini. 2020. "Vegetated Target Decorrelation in SAR and Interferometry: Models, Simulation, and Performance Evaluation" Remote Sensing 12, no. 16: 2545. https://doi.org/10.3390/rs12162545
APA StyleMonti-Guarnieri, A., Manzoni, M., Giudici, D., Recchia, A., & Tebaldini, S. (2020). Vegetated Target Decorrelation in SAR and Interferometry: Models, Simulation, and Performance Evaluation. Remote Sensing, 12(16), 2545. https://doi.org/10.3390/rs12162545

