The High-Performance Airborne Imaging Spectrometer HyPlant—From Raw Images to Top-of-Canopy Reflectance and Fluorescence Products: Introduction of an Automatized Processing Chain
Abstract
1. Introduction
2. Materials and Methods
2.1. HyPlant System
2.2. HyPlant Processing Chain
2.2.1. HyPlant Data Streams—Processing Cluster I
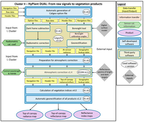
2.2.2. HyPlant DUAL: From Raw Signals to Vegetation Products—Processing Cluster II
2.2.3. HyPlant FLUO: From Raw Signals to Calibrated Radiances—Processing Cluster III
2.2.4. HyPlant FLUO: SIF Retrieval—Processing Cluster IV
Singular Vector Decomposition (SVD)
Improved Fraunhofer Line Discrimination (iFLD)
Spectral Fitting Method (SFM)
Neutral Atmosphere (NA)
2.3. Example Data
3. Discussion
4. Conclusions
Author Contributions
Funding
Conflicts of Interest
Appendix A
| Technical Characteristics | Key Improvements of This Version | References (Data Used in Publications) | |
|---|---|---|---|
| HyPlant 0 (2012) |
|
| |
| HyPlant 1 (2013-2014) |
|
| |
| HyPlant 2 (2015-2017) |
|
| |
| HyPlant 3 (2018-2019) |
|

| Reflectance Index | Equation | Author | ||||||||
|---|---|---|---|---|---|---|---|---|---|---|
| Simple Ratio (SR) | 1 | [81] | ||||||||
| Normalized Difference Vegetation Index (NDVI) | 1 | [82,83] | ||||||||
| Red-edge Normalized Difference Vegetation Index (NDVIre) | 1 | [84,85] | ||||||||
| Enhanced Vegetation Index (EVI) | 1 | [86] | ||||||||
| Red-Edge Position (REP) | 1 | [87] | ||||||||
| MERIS terrestrial chlorophyll index (MTCI) | 2 | [88] | ||||||||
| Transformed Chlorophyll Absorption in Reflectance Index (TCARI) | 3 | [89] | ||||||||
| Photochemical Reflectance Index (PRI) | 4 | [90] | ||||||||
| Canopy Photochemical Reflectance Index (cPRI) | 5 | [91] | ||||||||
| Water Band Index (WBI) | 1, 6 | [92] | ||||||||
References
- Porter, W.M.; Enmark, H.E. System overview of the Airborne Visible/Infrared Imaging Spectrometer (AVIRIS). Proceedings of the Society of Photo-Optical Instrumentation. Engineers 1987, 834, 22–31. [Google Scholar]
- Jacquemoud, S.; Baret, F.; Andrieu, B.; Danson, F.; Jaggard, K. Extraction of vegetation biophysical parameters by inversion of the PROSPECT + SAIL models on sugar beet canopy reflectance data. Application to TM and AVIRIS sensor. Remote Sens. Environ. 1995, 52, 163–172. [Google Scholar] [CrossRef]
- Vohland, M.; Jarmer, T. Estimating structural and biochemical parameters for grassland from spectroradiometer data by radiative transfer modelling (PROSPECT+SAIL). Int. J. Remote Sens. 2008, 29, 191–209. [Google Scholar] [CrossRef]
- Schlerf, M.; Atzberger, C. Inversion of a forest reflectance model to estimate structural canopy variables from hyperspectral remote sensing data. Remote Sens. Environ. 2006, 100, 281–294. [Google Scholar] [CrossRef]
- Siegmann, B.; Jarmer, T.; Beyer, F.; Ehlers, M. The potential of pansharpened EnMAP data for the assessment of wheat LAI. Remote Sens. 2015, 7, 12737–12762. [Google Scholar] [CrossRef]
- Meroni, M.; Rossini, M.; Guanter, L.; Alonso, L.; Rascher, U.; Colombo, R.; Moreno, J. Remote sensing of solar-induced chlorophyll fluorescence: Review of methods and application. Remote Sens. Environ. 2009, 113, 2037–2051. [Google Scholar] [CrossRef]
- Porcar-Castell, A.; Tyystjärvi, E.; Atherton, J.; Van der Tol, C.; Flexas, J.; Pfündel, E.E.; Moreno, J.; Frankenberg, A.; Berry, J.A. Linking chlorophyll a fluorescence to photosynthesis for remote sensing applications: Mechanisms and challenge. J. Exp. Bot. 2014, 65, 4065–4095. [Google Scholar] [CrossRef]
- Alonso, L.; Gómez-Chova, L.; Vila-Francés, J.; Amorós-López, J.; Guanter, L.; Calpe, J.; Moreno, J. Sensitivity analysis of the Fraunhofer Line Discrimination method for themeasurement of chlorophyll fluorescence using a field spectroradiometer. In Proceedings of the 3rd International Workshop on Remote Sensing of Vegetation Fluorescence, Florence, Italy, 7–9 February 2007. [Google Scholar]
- Julitta, T.; Burkart, A.; Colombo, R.; Rossini, M.; Schickling, A.; Migliavacca, M.; Cogliati, S.; Wutzler, T.; Rascher, U. Accurate measurements of fluorescence in the O2A and O2B band using the FloX spectroscopy system—Results and prospect. In Proceedings of the Potsdam GHG Flux Workshop: From Photosystems to Ecosystems, Potsdam, Germany, 24–26 October 2017. [Google Scholar]
- Guanter, L.; Frankenberg, C.; Dudhia, A.; Lewis, P.E.; Gómez-Dans, J.; Kuze, A.; Suto, H.; Grainger, G. Retrieval and global assessment of terrestrial chlorophyll fluorescence from GOSAT space measurement. Remote Sens. Environ. 2012, 121, 236–251. [Google Scholar] [CrossRef]
- Frankenberg, C.; Fisher, J.B.; Worden, J.; Badgley, G.; Saatchi, S.S.; Lee, J.E.; Toon, G.; Butz, A.; Jung, M.; Kuze, A.; et al. New global observations of the terrestrial carbon cycle from GOSAT: Patterns of plant fluorescence with gross primary productivity. Geophys. Res. Lett. 2011, 38, L17706. [Google Scholar] [CrossRef]
- Joiner, J.; Yoshida, Y.; Vasilkov, A.P.; Yoshida, Y.; Corp, L.A.; Middleton, E.M. First observations of global and seasonal terrestrial chlorophyll fluorescence from spac. Biogeosciences 2011, 8, 637–651. [Google Scholar] [CrossRef]
- Sun, Y.; Frankenberg, A.; Jung, M.; Joiner, J.; Guanter, L.; Köhler, P.; Magney, T.S. Overview of solar-induced chlorophyll fluorescence (SIF) from the orbiting carbon observatory-2: Retrieval, cross-mission comparison, and global monitoring for GPP. Remote Sens. Environ. 2018, 209, 808–823. [Google Scholar] [CrossRef]
- Joiner, J.; Guanter, L.; Lindstrot, C.; Voigt, M.; Vasilkov, A.P.; Middleton, E.M.; Huemmrich, K.F.; Yoshida, Y.; Frankenberg, C. Global monitoring of terrestrial chlorophyll fluorescence from moderate-spectral-resolution near-infrared satellite measurements: Methodology, simulations, and application to GOME-2. Atmos. Meas. Tech. 2013, 6, 2803–2823. [Google Scholar] [CrossRef]
- Köhler, P.; Frankenberg, C.; Magney, T.S.; Guanter, L.; Joiner, J.; Landgraf, J. Global retrievals of solar-induced chlorophyll fluorescence with TROPOMI: First results and intersensor comparison to OCO-2. Geophys. Res. Lett. 2018, 45, 10456–10463. [Google Scholar] [CrossRef]
- Guanter, L.; Aben, I.; Tol, P.; Krijger, J.M.; Hollstein, A.; Köhler, P.; Damm, A.; Joiner, J.; Frankenberg, C.; Landgraf, J. Potential of the TROPOspheric Monitoring Instrument (TROPOMI) onboard the Sentinel-5 Precursor for the monitoring of terrestrial chlorophyll fluorescenc. Atmos. Meas. Tech. 2015, 8, 1337–1352. [Google Scholar] [CrossRef]
- Drusch, M.; Moreno, J.; Del Bello, U.; Franco, A.; Goulas, Y.; Huth, A.; Kraft, S.; Middleton, E.M.; Miglietta, F.; Mohammed, G.; et al. The FLuorescence EXplorer mission concept—ESA’s Earth Explorer 8. IEEE Trans. Geosci. Remote Sens. 2017, 55, 1273–1284. [Google Scholar] [CrossRef]
- Zarco-Tejada, P.J.; Morales, A.; Testi, L.; Villalobos, F.J. Spatio-temporal patterns of chlorophyll fluorescence and physiological and structural indices acquired from hyperspectral imagery as compared with carbon fluxes measured with eddy covarianc. Remote Sens. Environ. 2013, 133, 102–115. [Google Scholar] [CrossRef]
- Garzonio, A.; Di Mauro, B.; Colombo, R.; Cogliati, S. Surface reflectance and sun-induced fluorescence spectroscopy measurements using a small hyperspectral UAS. Remote Sens. 2017, 9, 472. [Google Scholar] [CrossRef]
- Bendig, J.; Gautam, D.; Malenovský, Z.; Lucieer, A. Influence of cosine corrector and UAS platform dynamics on airborne spectral irradiance measurement. In Proceedings of the IEEE International Geoscience and Remote Sensing Symposium (IGARSS), Valencia, Spain, 22–27 July 2018; pp. 8826–8829. [Google Scholar]
- Rascher, U.; Agati, G.; Alonso, L.; Cecchi, G.; Champagne, S.; Colombo, R.; Damm, A.; Daumard, F.; de Miguel, E.; Fernandez, G.; et al. CEFLES2: The remote sensing component to quantify photosynthetic efficiency from the leaf to the region by measuring sun-induced fluorescence in the oxygen absorption band. Biogeosciences 2009, 6, 1181–1198. [Google Scholar] [CrossRef]
- Maier, S.W.; Günther, K.P.; Stellmes, M. Sun-Induced Fluorescence: A New Tool for Precision Farming. In Digital Imaging and Spectral Techniques: Applications to Precision Agriculture and Crop Physiology; McDonald, M., Schepers, J., Tartly, L., VanToai, T., Major, D., Eds.; ASA Special Publication 66; American Society of Agronomy, Crop Science Society of America, and Soil Science Society of America: Madison, WI, USA, 2003; pp. 209–222. [Google Scholar]
- Guanter, L.; Alonso, L.; Gomez-Chova, L.; Amoros-Lopez, J.; Vila, J.; Moreno, J. Estimation of solar-induced vegetation fluorescence from space measurement. Geophys. Res. Lett. 2007, 34, L08401. [Google Scholar] [CrossRef]
- Damm, A.; Guanter, L.; Paul-Limoges, E.; van der Tol, C.; Hueni, A.; Buchmann, N.; Eugster, W.; Ammann; Schaepman, M.E. Far-red sun-induced chlorophyll fluorescence shows ecosystem-specific relationships to gross primary production: An assessment based on observational and modeling approache. Remote Sens. Environ. 2015, 166, 91–105. [Google Scholar] [CrossRef]
- Mohammed, G.H.; Colombo, R.; Middleton, E.M.; Rascher, U.; van der Tol, C.; Nedbal, L.; Goulas, Y.; Pérez-Priego, O.; Damm, A.; Meroni, M.; et al. Remote sensing of solar-induced chlorophyll fluorescence (SIF) in vegetation: 50 years of progress. Remote Sens. Environ. 2019, 231, 111177. [Google Scholar] [CrossRef]
- Jusilla, J.; Rascher, U. Developments of hyperspectral remote sensing systems for vegetation research. Geophys. Res. Abst. 2011, 13, EGU2011–8376. [Google Scholar]
- Brook, A.; Ben-Dor, E. Advantages of the Boresight Effect in Hyperspectral Data Analysi. Remote Sens. 2011, 3, 484–502. [Google Scholar] [CrossRef]
- Habib, A.; Zhou, T.; Masjedi, A.; Zhang, Z.; Flatt, J.E.; Crawford, M. Boresight Calibration of GNSS/INS-Assisted Push-Broom Hyperspectral Scanners on UAV Platform. IEEE J. Sel. Top. Appl. Earth Ob Remote Sens. 2018, 11, 1734–1749. [Google Scholar] [CrossRef]
- Müller, A.; Lehner, M.; Müller, A.; Reinartz, P.; Schroeder, M.; Vollmer, B. A program for direct georeferencing of airborne and spaceborne line scanner image. Int. Arch. Photogramm. Remote Sens. Spat. Sci. 2002, 34, 148–153. [Google Scholar]
- Specim Ltd. CaliGeoPRO 2.2 User Guide; Edition 1.0; Specim Ltd.: Oulu, Finland, 2013; 90p. [Google Scholar]
- Richter, A.; Schläpfer, D. Geo-atmospheric processing of airborne imaging spectrometry data. Part 2: Atmospheric/topographic correction. Int. J. Remote Sens. 2002, 23, 2631–2649. [Google Scholar] [CrossRef]
- Berk, A.; Anderson, G.P.; Acharya, P.K.; Bernstein, L.S.; Muratov, L.; Lee, J.; Fox, M.; Adler-Golden, S.M.; Chetwynd, J.H.; Hoke, M.L.; et al. MODTRAN5: A reformulated atmospheric band model with auxiliary species and practical multiple scattering option. Proc. Soc. Photo Opt. Instrum. Eng. 2005, 5655, 662–667. [Google Scholar]
- Richter, R.; Schläper, D.; Müller, A. Operational Atmospheric Correction for Imaging Spectrometers Accounting for the Smile Effect. IEEE Trans. Geosci. Remote Sens. 2011, 49, 1772–1780. [Google Scholar] [CrossRef]
- Richter, R.; Schläpfer, D. ReSe Applications GmbH ATCOR-4 User Guide, Version 7.0.3. 2016. Available online: http://www.rese.ch/pdf/atcor4_manual.pdf (accessed on 22 November 2019).
- Jähne, B. Digital Image Processing, 6th ed.; Springer: Berlin/Heidelberg, Germany, 2005; pp. 463–500. [Google Scholar]
- Maier, S.W. Remote sensing and modelling of solar induced fluorescenc. In Proceedings of the FLEX Workshop, Noordwijk, The Netherlands, 19–20 June 2002; European Space Agency Special Publication (ESA SP): Paris, France, 2002. Issue 527. [Google Scholar]
- Gómez-Chova, L.; Alonso-Chorda, L.; Amoros-Lopez, J.; Vila-Frances, J.; Del Valle-Tascon, S.; Calpe, J.; Moreno, J. Solar induced fluorescence measurements using a field spectroradiometer. AIP Conf. Proc. 2006, 852, 274–281. [Google Scholar]
- Mazzoni, M.; Agati, G.; Del Bianco, S.; Cecchi, G.; Mazzinghi, P. High resolution measurements of solar induced chlorophyll fluorescence in the Fraunhofer Hα and in the atmospheric oxygen line. In Proceedings of the 3rd International Workshop on Remote Sensing of Vegetation Fluorescence, Florence, Italy, 7–9 February 2007. [Google Scholar]
- Alonso, L.; Gómez-Chova, L.; Vila-Francés, J.; Amorós-López, J.; Guanter, L.; Calpe, J.; Moreno, J. Improved Fraunhofer Line Discrimination method for vegetation fluorescence quantification. IEEE Geosci. Remote Sens. Lett. 2008, 5, 620–624. [Google Scholar] [CrossRef]
- Plascyk, J.A. The MK II Fraunhofer line discriminator (FLD-II) for airborne and orbital remote sensing of solar-stimulated luminescenc. Opt. Eng. 1975, 14, 144339. [Google Scholar]
- Plascyk, J.A.; Gabriel, F. The Fraunhofer Line Discriminator MKII—An airborne instrument for precise and standardized ecological luminescence measurement. IEEE Trans. Instrum. Meas. 1975, 24, 306–313. [Google Scholar] [CrossRef]
- Meroni, M.; Colombo, R. Leaf level detection of solar induced chlorophyll fluorescence by means of a subnanometer resolution spectroradiometer. Remote Sens. Environ. 2006, 103, 438–448. [Google Scholar] [CrossRef]
- Frankenberg, C.; Butz, A.; Toon, G. Disentangling chlorophyll fluorescence from atmospheric scattering effects in O2 A-band spectra of reflected sun-light. Geophys. Res. Lett. 2011, 38, L03801. [Google Scholar]
- Cendrero-Mateo, M.P.; Wieneke, S.; Damm, A.; Alonso, L.; Pinto, F.; Moreno, J.; Guanter, L.; Celesti, M.; Rossini, M.; Sabater, N.; et al. Sun-Induced Chlorophyll Fluorescence III: Benchmarking Retrieval Methods and Sensor Characteristics for Proximal Sensing. Remote Sens. 2019, 11, 962. [Google Scholar] [CrossRef]
- Guanter, L.; Rossini, M.; Colombo, R.; Meroni, M.; Frankenberg, C.; Lee, J.E.; Joiner, J. Using field spectroscopy to assess the potential of statistical approaches for the retrieval of sun-induced chlorophyll fluorescence from ground and spac. Remote Sens. Environ. 2013, 15, 52–61. [Google Scholar] [CrossRef]
- Rascher, U.; Alonso, L.; Burkhart, A.; Cilia, A.; Cogliati, S.; Colombo, R.; Damm, A.; Drusch, M.; Guanter, L.; Hanus, J.; et al. Sun-induced fluorescence—A new probe of photosynthesis: First maps from the imaging spectrometer HyPlant. Glob. Chang. Biol. 2015, 21, 4673–4684. [Google Scholar] [CrossRef]
- Damm, A.; Guanter, L.; Verhoef, W.; Schläpfer, D.; Garbari, S.; Schaepman, M.E. Impact of varying irradiance on vegetation indices and chlorophyll fluorescence derived from spectroscopy data. Remote Sens. Environ. 2015, 156, 202–215. [Google Scholar] [CrossRef]
- Verhoef, W.; Bach, H. Remote sensing data assimilation using coupled radiative transfer model. Phys. Chem. Earth 2003, 28, 3–13. [Google Scholar] [CrossRef]
- Verhoef, W.; Bach, H. Simulation of hyperspectral and directional radiance images using coupled biophysical and atmospheric radiative transfer model. Remote Sens. Environ. 2003, 87, 23–41. [Google Scholar] [CrossRef]
- Verhoef, W.; Bach, H. Coupled soil-leaf-canopy and atmosphere radiative transfer modeling to simulate hyperspectral multi-angular surface reflectance and TOA radiance data. Remote Sens. Environ. 2007, 109, 166–182. [Google Scholar] [CrossRef]
- Damm, A.; Guanter, L.; Laurent, V.E.; Schaepman, M.E.; Schickling, A.; Rascher, U. FLD-based retrieval of sun-induced chlorophyll fluorescence from medium spectral resolution airborne spectroscopy data. Remote Sens. Environ. 2014, 147, 256–266. [Google Scholar] [CrossRef]
- Meroni, M.; Busetto, L.; Colombo, R.; Guanter, L.; Moreno, J.; Verhoef, W. Performance of Spectral Fitting Methods for vegetation fluorescence quantification. Remote Sens. Environ. 2010, 114, 363–374. [Google Scholar] [CrossRef]
- Mazzoni, M.; Meroni, M.; Fortunato, A.; Colombo, R.; Verhoef, W. Retrieval of maize canopy fluorescence and reflectance by spectral fitting in the O2-A absorption band. Remote Sens. Environ. 2012, 124, 72–82. [Google Scholar] [CrossRef]
- Cogliati, S.; Verhoef, W.; Kraft, S.; Sabater, N.; Alonso, L.; Vicent, J.; Moreno, J.; Drusch, M.; Colombo, R. Retrieval of sun-induced fluorescence using advanced spectral fitting method. Remote Sens. Environ. 2015, 169, 344–357. [Google Scholar] [CrossRef]
- Cogliati, S.; Celesti, M.; Cesana, I.; Miglietta, F.; Genesio, L.; Julitta, T.; Schuettemeyer, D.; Drusch, M.; Rascher, U.; Jurado, P.; et al. A Spectral Fitting Algorithm to Retrieve the Fluorescence Spectrum from Canopy Radianc. Remote Sens. 2019, 11, 1840. [Google Scholar] [CrossRef]
- Verhoef, W.; van der Tol, C.; Middleton, E.M. Hyperspectral radiative transfer modeling to explore the combined retrieval of biophysical parameters and canopy fluorescence from FLEX—Sentinel-3 tandem mission multi-sensor data. Remote Sens. Environ. 2018, 204, 942–963. [Google Scholar] [CrossRef]
- Sabater, N.; Alonso, L.; Cogliati, S.; Vicent, J.; Tenjo, A.; Verrelst, J.; Moreno, J. A sun-induced vegetation fluorescence retrieval method from top of atmosphere radiance for the FLEX/Sentinel-3 TanDEM mission. In Proceedings of the IEEE International Geoscience and Remote Sensing Symposium (IGARSS), Milan, Italy, 26–31 July 2015; pp. 2669–2672. [Google Scholar]
- Alonso, L.; Sabater, N.; Vicent, J.; Cogliati, S.; Rossini, M.; Moreno, J. Novel Algorithm for the Retrieval of Solar-Induced Fluorescence from Hyperspectral Data Based on Peak Height of Apparent Reflectance at Absorption Feature. In Proceedings of the 5th International Workshop on Remote Sensing of Vegetation Fluorescence, Paris, France, 22–24 April 2014. [Google Scholar]
- Sabater, N.; Vicent, J.; Alonso, L.; Cogliati, S.; Verrelst, J.; Moreno, J. Impact of atmospheric inversion effects on solar-induced chlorophyll fluorescence: Exploitation of the apparent reflectance as a quality indicato. Remote Sens. 2017, 9, 622. [Google Scholar] [CrossRef]
- Arend, D.; Lange, M.; Chen, J.; Colmsee, A.; Flemming, S.; Hecht, D.; Scholz, U. e!DAL—A framework to store, share and publish research data. BMC Bioinform. 2014, 15, 214. [Google Scholar] [CrossRef]
- Siegmann, B.; Rademske, P.; Quirós Vargas, J.; Herrera, D.; Cogliati, S.; Damm, A.; Muller, O.; Kraska, T.; Rascher, U. The high-performance airborne imaging spectrometer HyPlant—From raw images to top-of-canopy reflectance and fluorescence products: An example dataset from the agricultural research station Campus Klein-Altendorf. e!DAL—Plant Genomics & Phenomics Research Data Repository. 2019. Available online: http://dx.doi.org/10.5447/IPK/2019/21 (accessed on 22 November 2019).
- Cook, D.B.; Corp, L.A.; Nelson, F.; Middleton, E.M.; Morton, D.; McCorkel, J.T.; Masek, J.G.; Ranson, K.J.; Ly, V.; Montesano, P.M. NASA Goddard’s LiDAR, Hyperspectral and Thermal (G-LiHT) Airborne Image. Remote Sens. 2013, 5, 4045–4066. [Google Scholar] [CrossRef]
- Verrelst, J.; Camps-Valls, G.; Muñoz-Marí, J.; Rivera, J.P.; Veroustraete, F.; Clevers, J.G.P.W.; Moreno, J. Optical remote sensing and the retrieval of terrestrial vegetation bio-geophysical properties—A review. ISPRS J. Photogramm. Remote Sens. 2015, 108, 273–290. [Google Scholar] [CrossRef]
- Verrelst, J.; Malenovský, Z.; Van der Tol, C.; Camps-Valls, G.; Gastellu-Etchegory, J.P.; Lewis, P.; Moreno, J. Quantifying Vegetation Biophysical Variables from Imaging Spectroscopy Data: A Review on Retrieval Method. Surv. Geophys. 2019, 40, 589–629. [Google Scholar] [CrossRef]
- Damm, A.; Erler, A.; Hillen, W.; Meroni, M.; Schaepman, M.E.; Verhoef, W.; Rascher, U. Modeling the impact of spectral sensor configurations on the FLD retrieval accuracy of sun-induced chlorophyll fluorescenc. Remote Sens. Environ. 2011, 115, 1882–1892. [Google Scholar] [CrossRef]
- Krieger, V.; Matveeva, M.; Cogliati, S.; Siegmann, B.; Rademske, P.; Damm, A.; Rascher, U. Systematic assessment of airborne Sun-Induced-Fluorescence maps by the application of quality criteria. In Proceedings of the 11th EARSeL Workshop on Imaging Spectroscopy, Brno, Czech Republic, 6–8 February 2019. [Google Scholar]
- Guanter, L.; Alonso, L.; Gomez-Chova, L.; Meroni, M.; Preusker, A.; Fischer, J.; Moreno, J. Developments for vegetation fluorescence retrieval from spaceborne high-resolution spectrometry in the O2-A and O2-B absorption band. J. Geophys. Res. Atmos. 2010, 115, 1–16. [Google Scholar] [CrossRef]
- Lowe, D.G. Distinctive image features from scale-invariant keypoint. Int. J. Comput. Vis. 2004, 60, 91–110. [Google Scholar] [CrossRef]
- Rossini, M.; Nedbal, L.; Guanter, L.; Ač, A.; Alonso, L.; Burkart, A.; Cogliati, S.; Colombo, R.; Damm, A.; Drusch, M.; et al. Red and far-red sun-induced chlorophyll fluorescence as a measure of plant photosynthesi. Geophys. Res. Lett. 2015, 42, 1632–1639. [Google Scholar] [CrossRef]
- Siegmann, B.; Matveeva, M.; Rademske, P.; Muller, O.; Emin, D.; Wilke, N.; Heinemann, S.; Gruenhagen, L.; König, S.; Munoz-Fernandez, I.; et al. Combining Vegetation Traits with Hyperspectral, Thermal and Fluorescence Measurements across different Scales and Platform. In Proceedings of the 11th EARSeL Workshop on Imaging Spectroscopy, Brno, Czech Republic, 6–8 February 2019. [Google Scholar]
- Simmer, A.; Thiele-Eich, I.; Masbou, M.; Amelung, W.; Bogena, H.; Crewell, S.; Diekkrüger, B.; Ewert, F.; Hendricks-Franssen, H.J.; Huisman, J.A.; et al. Monitoring and Modeling the Terrestrial System from Pores to Catchments: The Transregional Collaborative Research Center on Patterns in the Soil–Vegetation–Atmosphere System. Bull. Am. Meteorol. Soc. 2015, 96, 1765–1787. [Google Scholar] [CrossRef]
- Wieneke, S.; Ahrends, H.; Damm, A.; Pinto, F.; Stadler, A.; Rossini, M.; Rascher, U. Airborne based spectroscopy of red and far-red sun-induced chlorophyll fluorescence: Implications for improved estimates of gross primary productivity. Remote Sens. Environ. 2016, 184, 654–667. [Google Scholar] [CrossRef]
- Middleton, E.M.; Rascher, U.; Corp, L.A.; Huemmrich, K.F.; Cook, B.D.; Noormets, A.; Schickling, A.; Pinto, F.; Alonso, L.; Damm, A.; et al. The 2013 FLEX—US Airborne Campaign at the Parker Tract Loblolly Pine Plantation in North Carolina, USA. Remote Sens. 2017, 9, 612. [Google Scholar] [CrossRef]
- Colombo, R.; Celesti, M.; Bianchi, A.; Campbell, P.K.E.; Cogliati, S.; Cook, B.D.; Corp, L.A.; Damm, A.; Domec, J.-; Guanter, L.; et al. Variability of sun-induced chlorophyll fluorescence according to stand age-related processes in a managed loblolly pine forest. Glob. Chang. Biol. 2018, 24, 2980–2996. [Google Scholar] [CrossRef]
- Gerhards, M.; Schlerf, M.; Rascher, U.; Udelhoven, T.; Juszczak, A.; Alberti, G.; Miglietta, F.; Inoue, Y. Analysis of Airborne Optical and Thermal Imagery for Detection of Water Stress Symptom. Remote Sens. 2018, 10, 1139. [Google Scholar] [CrossRef]
- Tagliabue, J.; Panigada, A.; Dechant, B.; Baret, F.; Cogliati, S.; Colombo, R.; Migliavacca, M.; Rademske, P.; Schickling, A.; Schüttemeyer, D.; et al. Exploring the spatial relationship between airborne-derived red and far-red sun-induced fluorescence and process-based GPP estimates in a forest ecosystem. Remote Sens. Environ. 2019, 231, 111272. [Google Scholar] [CrossRef]
- Liu, X.; Guanter, L.; Liu, L.; Damm, A.; Malenovský, Z.; Rascher, U.; Peng, D.; Du, S.; Gastellu-Etchegorryh, J.P. Downscaling of solar-induced chlorophyll fluorescence from canopy level to photosystem level using a random forest model. Remote Sens. Environ. 2019, 231, 110772. [Google Scholar] [CrossRef]
- von Hebel, N.; Matveeva, M.; Verweij, E.; Rademske, P.; Kaufmann, M.S.; Brogi, A.; Vereecken, H.; Rascher, U.; van der Kruk, J. Understanding soil and plant interaction by combining ground-based quantitative electromagnetic induction and airborne hyperspectral data. Geophys. Res. Lett. 2018, 45, 7571–7579. [Google Scholar] [CrossRef]
- Bandopadhyay, S.; Rastogi, A.; Rascher, U.; Rademske, P.; Schickling, A.; Cogliati, S.; Julitta, T.; Mac Arthur, A.; Hueni, A.; Tomelleri, E.; et al. Hyplant-Derived Sun-Induced Fluorescence—A New Opportunity to Disentangle Complex Vegetation Signals from Diverse Vegetation Type. Remote Sens. 2019, 11, 1691. [Google Scholar] [CrossRef]
- Yang, P.; van der Tol, C.; Verhoef, W.; Damm, A.; Schickling, A.; Kraska, T.; Muller, O.; Rascher, U. Using reflectance to explain vegetation biochemical and structural effects on sun-induced chlorophyll fluorescenc. Remote Sens. Environ. 2019, 231, 110996. [Google Scholar] [CrossRef]
- Asrar, G.; Fuchs, M.; Kanemasu, E.T.; Hatfield, J.L. Estimating absorbed photosynthetic radiation and leaf-area index from spectral reflectance in wheat. Agron. J. 1984, 76, 300–306. [Google Scholar] [CrossRef]
- Rouse, J.W.J.; Haas, H.; Schell, J.A.; Deering, D.W. Monitoring vegetation systems in the Great Plains with ERTS. In Proceedings of the Third ERTS Symposium, NASA SP-351, Washington, DC, USA, 10–14 December 1973; pp. 309–317. [Google Scholar]
- Tucker, J. Red and Photographic Infrared Linear Combinations for Monitoring Vegetation. Remote Sens. Environ. 1979, 8, 127–150. [Google Scholar] [CrossRef]
- Gitelson, A.; Merzlyak, M. Spectral Reflectance Changes Associated with Autumn Senescence of Aesculus Hippocastanum L. and Acer Platanoides L. Leave. J. Plant Physiol. 1994, 143, 286–292. [Google Scholar] [CrossRef]
- Sims, D.; Gamon, J. Relationships between Leaf Pigment Content and Spectral Reflectance across a Wide Range of Specie Leaf Structures and Developmental Stage. Remote Sens. Environ. 2002, 81, 337–354. [Google Scholar] [CrossRef]
- Huete, A.; Didan, K.; Miura, T.; Rodriguez, E.P.; Gao, X.; Ferreira, L.G. Overview of the radiometric and biophysical performance of the MODIS vegetation indice. Remote Sens. Environ. 2002, 83, 195–213. [Google Scholar] [CrossRef]
- Dawson, T.P.; Curran, P.J. A new technique for interpolating the reflectance red edge position. Int. J. Remote Sens. 1998, 19, 2133–2139. [Google Scholar] [CrossRef]
- Dash, J.; Curran, P.J. Evaluation of the MERIS terrestrial chlorophyll index (MTCI). Adv. Space Res. 2007, 39, 100–104. [Google Scholar] [CrossRef]
- Haboudane, D.; Miller, J.; Tremblay, N.; Zarco-Tejada, P.J.; Dextraze, L. Integrated narrow-band vegetation indices for prediction of crop chlorophyll content for application to precision agriculture. Remote Sens. Environ. 2002, 81, 416–426. [Google Scholar] [CrossRef]
- Gamon, J.; Penuelas, J.; Field, C.B. A narrow-waveband spectral index that tracks diurnal changes in photosynthetic efficiency. Remote Sens. Environ. 1992, 41, 35–44. [Google Scholar] [CrossRef]
- Wu, Y.; Huang, W.; Yang, Q.; Xie, Q. Improved estimation of light use efficiency by removal of canopy structural effect from the photochemical reflectance index (PRI). Agric. Ecosyst. Environ. 2015, 199, 333–338. [Google Scholar] [CrossRef]
- Peñuelas, J.; Filella, I.; Biel, A.; Serrano, L.; Savé, R. The reflectance at the 950–970 nm region as an indicator of plant water statu. Int. J. Remote Sens. 1993, 14, 1887–1905. [Google Scholar]










| Sensor | DUAL Module | FLUO Module | |
|---|---|---|---|
| VNIR Sensor | SWIR Sensor | ||
| Spectral Performance | |||
| Wavelength range [nm] | 373.6–975.3 | 980.49–2504.64 | 669.50–781.91 |
| Number of bands | 352 | 274 | 1024 |
| Spectral sampling interval (SSI) [nm] | 1.71 | 5.58 | 0.11 |
| Full width at half maximum (FWHM) [nm] | 3.65 | 10.55 | 0.28 at O2-A/ 0.29 at O2-B |
| Spectral shift [nm] | 0.05 | 0.24 | <0.01 |
| Smile [nm] | 0.4 | 1.2 | <0.01 at O2-A/0.01 at O2-B |
| Radiometric Performance | |||
| SNR with full-scale signal | (510) | (1100) | (296) O2-A/ (442) at O2-B |
| Stray light and pixel cross talk [%] | <0.5 | ||
| Spatial Performance | |||
| Spatial pixels | 384 | 384 | 384 |
| Field of view [deg] | 32.16 | 32.16 | 32.02 |
| Instantaneous field of view [deg] | 0.084 | 0.084 | 0.084 |
| Swath [m] | 392 at 680 m agl 1 1176 at 2040 m agl | 392 at 680 m agl 1176 at 2040 m agl | 390 at 680 m agl 1171 at 2040 m agl |
| Spatial sampling interval (across-track) [m] | 1.02 at 680 m agl 3.06 at 2040 m agl | 1.02 at 680 m agl 3.06 at 2040 m agl | 1.02 at 680 m agl 3.05 at 2040 m agl |
| Sensor Type | |||
| Type | CMOS | MCT | sCMOS 2 |
| Dynamic range [bit] | 12 | 14 | 16 |
© 2019 by the authors. Licensee MDPI, Basel, Switzerland. This article is an open access article distributed under the terms and conditions of the Creative Commons Attribution (CC BY) license (http://creativecommons.org/licenses/by/4.0/).
Share and Cite
Siegmann, B.; Alonso, L.; Celesti, M.; Cogliati, S.; Colombo, R.; Damm, A.; Douglas, S.; Guanter, L.; Hanuš, J.; Kataja, K.; et al. The High-Performance Airborne Imaging Spectrometer HyPlant—From Raw Images to Top-of-Canopy Reflectance and Fluorescence Products: Introduction of an Automatized Processing Chain. Remote Sens. 2019, 11, 2760. https://doi.org/10.3390/rs11232760
Siegmann B, Alonso L, Celesti M, Cogliati S, Colombo R, Damm A, Douglas S, Guanter L, Hanuš J, Kataja K, et al. The High-Performance Airborne Imaging Spectrometer HyPlant—From Raw Images to Top-of-Canopy Reflectance and Fluorescence Products: Introduction of an Automatized Processing Chain. Remote Sensing. 2019; 11(23):2760. https://doi.org/10.3390/rs11232760
Chicago/Turabian StyleSiegmann, Bastian, Luis Alonso, Marco Celesti, Sergio Cogliati, Roberto Colombo, Alexander Damm, Sarah Douglas, Luis Guanter, Jan Hanuš, Kari Kataja, and et al. 2019. "The High-Performance Airborne Imaging Spectrometer HyPlant—From Raw Images to Top-of-Canopy Reflectance and Fluorescence Products: Introduction of an Automatized Processing Chain" Remote Sensing 11, no. 23: 2760. https://doi.org/10.3390/rs11232760
APA StyleSiegmann, B., Alonso, L., Celesti, M., Cogliati, S., Colombo, R., Damm, A., Douglas, S., Guanter, L., Hanuš, J., Kataja, K., Kraska, T., Matveeva, M., Moreno, J., Muller, O., Pikl, M., Pinto, F., Quirós Vargas, J., Rademske, P., Rodriguez-Morene, F., ... Rascher, U. (2019). The High-Performance Airborne Imaging Spectrometer HyPlant—From Raw Images to Top-of-Canopy Reflectance and Fluorescence Products: Introduction of an Automatized Processing Chain. Remote Sensing, 11(23), 2760. https://doi.org/10.3390/rs11232760

