China Certified Emission Reduction Projects: Historical and Current Status, Development, and Future Prospects—Taking Forestry Projects as an Example
Abstract
1. Introduction
2. Development History of CCER Forestry Projects
2.1. Establishment of the CCER Projects
2.2. The First Phase of CCER Forestry Projects Development (2012–2017)
2.3. The Second Phase of CCER Forestry Projects Development (2023–Present)
3. Current Status of CCER Forestry Projects
3.1. Policy for CCER Forestry Projects
3.2. CCER Projects DOEs
3.3. Beijing Green Exchange, CCER Registration System, and CCER Trading System
3.3.1. Beijing Green Exchange
3.3.2. CCER Registration System
3.3.3. CCER Trading System
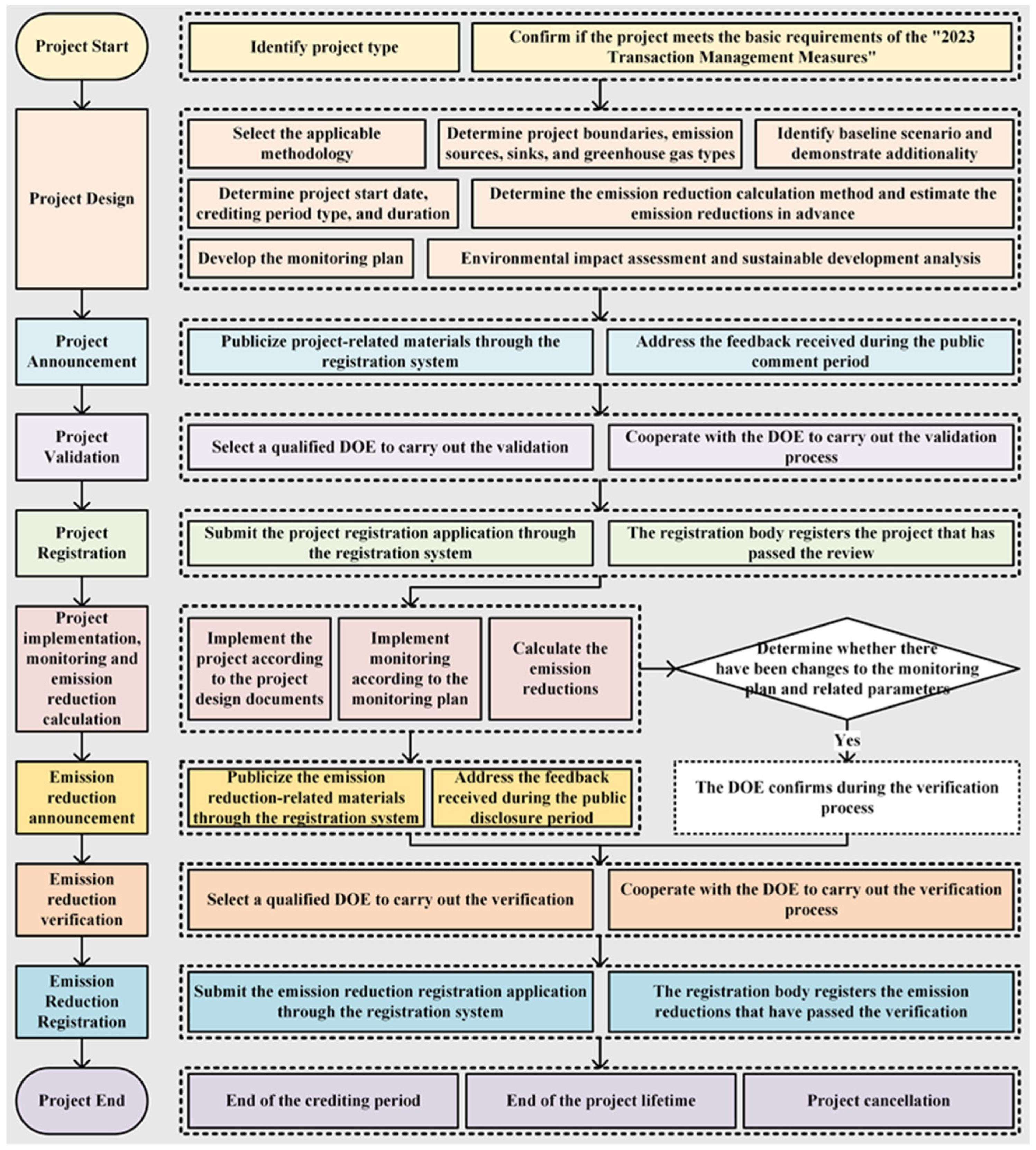
4. Project Development Procedure
4.1. Project Design and Public Announcement
4.1.1. Applicable Conditions
4.1.2. Key Project Milestones
4.1.3. Additionality Demonstration
4.1.4. Project Emission Reduction Estimation
4.1.5. Monitoring Plan
4.1.6. Project Disclosure
4.2. Project Validation and Registration
4.2.1. Validation and Registration Procedure
4.2.2. Key Factors for Project Validation
4.3. Project Implementation, Monitoring, Emission Reduction Accounting, and Disclosure
4.3.1. Project Implementation, Monitoring, and Emission Reduction Accounting
4.3.2. Emission Reduction Disclosure
4.4. Emission Reduction Verification and Registration
4.4.1. Emission Reduction Verification
4.4.2. Emission Reduction Registration Application
4.5. Project Trading Procedure
5. Development Suggestions for CCER Afforestation Carbon Sequestration Projects and Future Prospects
5.1. Improve Methodologies to Strengthen the CCER System
5.2. Use Advanced Technology to Improve CCER Development and Implementation Efficiency
5.3. CCER Trading Strategy, the Development of China’s Carbon Market, and Participation in International Trading
Author Contributions
Funding
Acknowledgments
Conflicts of Interest
Abbreviations
| CCER | China Certified Emission Reduction |
| IPCC | T Intergovernmental Panel on Climate Change |
| UNFCCC | United Nations Framework Convention on Climate Change |
| CDM | Clean development mechanism |
| VCS | Verified carbon standard |
| GS | Gold standard |
| AAUs | Assigned amount units |
| CERs | Certified emission reductions |
| VCUs | Verified carbon units |
| 2012 Trading Management Measures | Interim Measures for the Administration of Voluntary Greenhouse Gas Emission Reduction Trading |
| CCER trading market | China’s voluntary GHG emission reduction trading market |
| NDRC | National Development and Reform Commission |
| DOEs | Designated Operational Entities |
| MEE | Ministry of Ecology and Environment of the People’s Republic of China |
| 2023 Trading Management Measures | Interim Measures for the Administration of Voluntary Greenhouse Gas Emission Reduction Trading |
| Registration Rules | Voluntary Greenhouse Gas Emission Reduction Registration Rules (Trial) |
| Design and Implementation Guidelines | Guidelines for the Design and Implementation of Voluntary Greenhouse Gas Emission Reduction Projects |
| BGEX | Beijing Green Exchange Co., Ltd. |
| CCER Registration System | China’s Voluntary GHG Emission Reduction Registration System |
| PDD | Project design document |
| MR | Project emission reduction calculation report |
| CQC | China Quality Certification Center Co., Ltd. |
| CCSC | China Classification Society Certification Company |
| CEC | China Environmental United Certification Center Co., Ltd. |
| Registration Rules | Interim Registration Rules for Voluntary Greenhouse Gas Emission Reductions |
| AI | Artificial intelligence |
References
- IPCC Climate Change: The IPCC 1990 and 1992 Assessments; IPCC: Geneva, Switzerland, 1992.
- Clark, P.U.; Shakun, J.D.; Marcott, S.A.; Mix, A.C.; Eby, M.; Kulp, S.; Levermann, A.; Milne, G.A.; Pfister, P.L.; Santer, B.D.; et al. Consequences of Twenty-First-Century Policy for Multi-Millennial Climate and Sea-Level Change. Nat. Clim. Change 2016, 6, 360–369. [Google Scholar] [CrossRef]
- Cappelli, F.; Costantini, V.; Consoli, D. The Trap of Climate Change-Induced “Natural” Disasters and Inequality. Glob. Environ. Change 2021, 70, 102329. [Google Scholar] [CrossRef]
- Eisenack, K.; Moser, S.C.; Hoffmann, E.; Klein, R.J.T.; Oberlack, C.; Pechan, A.; Rotter, M.; Termeer, C.J.A.M. Explaining and Overcoming Barriers to Climate Change Adaptation. Nat. Clim. Change 2014, 4, 867–872. [Google Scholar] [CrossRef]
- UNFCCC History of the Convention | UNFCCC. Available online: https://unfccc.int/process/the-convention/history-of-the-convention#Essential-background (accessed on 22 October 2024).
- Sands, P. The United Nations Framework Convention on Climate Change. Rev. Eur. Comp. Int. Environ. Law 1992, 1, 270. [Google Scholar]
- Dawson, B.; Spannagle, M. United Nations Framework Convention on Climate Change (Unfccc). In The Complete Guide to Climate Change; Routledge: London, UK, 2008; pp. 392–403. [Google Scholar]
- Babiker, M.; Reilly, J.M.; Jacoby, H.D. The Kyoto Protocol and Developing Countries. Energy Policy 2000, 28, 525–536. [Google Scholar]
- Cirman, A.; Domadenik, P.; Koman, M.; Redek, T. The Kyoto Protocol in a Global Perspective. Econ. Bus. Rev. 2009, 11, 3. [Google Scholar] [CrossRef]
- Shishlov, I.; Morel, R.; Bellassen, V. Compliance of the Parties to the Kyoto Protocol in the First Commitment Period. Clim. Policy 2016, 16, 768–782. [Google Scholar] [CrossRef]
- UNFCCC What Is the Kyoto Protocol? | UNFCCC. Available online: https://unfccc.int/kyoto_protocol (accessed on 22 October 2024).
- Agreement, P. Paris Agreement. In Proceedings of the Report of the Conference of the Parties to the United Nations Framework Convention on Climate Change (21st session, 2015: Paris), Paris, France, 30 November–13 December 2015; HeinOnline: Getzville, NY, USA, 2015; Volume 4, p. 2. [Google Scholar]
- Tanaka, K.; O’Neill, B.C. The Paris Agreement Zero-Emissions Goal Is Not Always Consistent with the 1.5 °C and 2 °C Temperature Targets. Nat. Clim. Change 2018, 8, 319–324. [Google Scholar] [CrossRef]
- Savaresi, A. The Paris Agreement: A New Beginning? J. Energy Nat. Reso Law 2016, 34, 16–26. [Google Scholar] [CrossRef]
- Roelfsema, M.; Van Soest, H.L.; Harmsen, M.; Van Vuuren, D.P.; Bertram, C.; Den Elzen, M.; Höhne, N.; Iacobuta, G.; Krey, V.; Kriegler, E.; et al. Taking Stock of National Climate Policies to Evaluate Implementation of the Paris Agreement. Nat. Commun. 2020, 11, 2096. [Google Scholar] [CrossRef]
- Pan, X.; Elzen, M.D.; Höhne, N.; Teng, F.; Wang, L. Exploring Fair and Ambitious Mitigation Contributions under the Paris Agreement Goals. Environ. Sci. Policy 2017, 74, 49–56. [Google Scholar] [CrossRef]
- Liu, X.; Mao, G.; Ren, J.; Li, R.Y.M.; Guo, J.; Zhang, L. How Might China Achieve Its 2020 Emissions Target? A Scenario Analysis of Energy Consumption and CO2 Emissions Using the System Dynamics Model. J. Clean. Prod. 2015, 103, 401–410. [Google Scholar] [CrossRef]
- Yi, B.-W.; Xu, J.-H.; Fan, Y. Determining Factors and Diverse Scenarios of CO2 Emissions Intensity Reduction to Achieve the 40–45% Target by 2020 in China—A Historical and Prospective Analysis for the Period 2005–2020. J. Clean. Prod. 2016, 122, 87–101. [Google Scholar] [CrossRef]
- Yang, L.; Wang, J.; Shi, J. Can China Meet Its 2020 Economic Growth and Carbon Emissions Reduction Targets? J. Clean. Prod. 2017, 142, 993–1001. [Google Scholar] [CrossRef]
- Chinese Government Website the State Council Executive Meeting Discusses and Decides on China’s Greenhouse Gas Emission Control Targets. Available online: https://www.gov.cn/ldhd/2009-11/26/content_1474016.htm (accessed on 14 October 2024).
- Chinese Government Website the State Council’s Approval of the National Plan for Addressing Climate Change (2014–2020)—Environmental Monitoring, Protection, and Governance—The Chinese Government Website. Available online: https://www.gov.cn/zhengce/content/2014-09/19/content_9083.htm (accessed on 20 November 2024).
- Gao, J.; Zhang, W. Last Year, China’s Carbon Dioxide Emissions Per Unit of GDP Decreased by About 50% Compared to 2005—Rolling News—The Chinese Government Website. Available online: https://www.gov.cn/xinwen/2022-06/15/content_5695841.htm (accessed on 20 November 2024).
- He, J.; Li, Z.; Zhang, X.; Wang, H.; Dong, W.; Du, E.; Chang, S.; Ou, X.; Guo, S.; Tian, Z.; et al. Towards Carbon Neutrality: A Study on China’s Long-Term Low-Carbon Transition Pathways and Strategies. Environ. Sci. Ecotechnol. 2022, 9, 100134. [Google Scholar] [CrossRef]
- Journal UN Official Meetings. Available online: https://journal.un.org/en/new-york/meeting/officials/e6d6ab5e-c0de-ea11-9114-0050569e8b67/2024-10-22 (accessed on 22 October 2024).
- Huo, X.; Jiang, D.; Qiu, Z.; Yang, S. The Impacts of Dual Carbon Goals on Asset Prices in China. J. Asian Econ. 2022, 83, 101546. [Google Scholar] [CrossRef]
- Huang, R.; Zhang, S.; Wang, P. Key Areas and Pathways for Carbon Emissions Reduction in Beijing for the “Dual Carbon” Targets. Energy Policy 2022, 164, 112873. [Google Scholar] [CrossRef]
- Dong, L.; Miao, G.; Wen, W. China’s Carbon Neutrality Policy: Objectives, Impacts and Paths. East. Asian Policy 2021, 13, 5–18. [Google Scholar] [CrossRef]
- MEE Full Text: Remarks by Chinese President Xi Jinping at Climate Ambition Summit. Available online: https://english.mee.gov.cn/News_service/media_news/202012/t20201216_813364.shtml (accessed on 5 April 2025).
- Hou, J.; Yin, R. How Significant a Role Can China’s Forest Sector Play in Decarbonizing Its Economy? Clim. Policy 2023, 23, 226–237. [Google Scholar] [CrossRef]
- Chinese Government Website. “Opinions of the Central Committee of the Communist Party of China and the State Council on Fully and Accurately Implementing the New Development Concept to Achieve Carbon Peak and Carbon Neutrality”—Relevant Central Documents, Chinese Government Network. Available online: https://www.gov.cn/zhengce/2021-10/24/content_5644613.htm (accessed on 6 November 2024).
- Chinese Government Website. “Notice of the State Council on Issuing the Action Plan for Carbon Peaking Before 2030”—Environmental Monitoring, Protection, and Governance, Chinese Government Network. Available online: https://www.gov.cn/zhengce/content/2021-10/26/content_5644984.htm (accessed on 6 November 2024).
- Yang, P.; Peng, S.; Benani, N.; Dong, L.; Li, X.; Liu, R.; Mao, G. An Integrated Evaluation on China’s Provincial Carbon Peak and Carbon Neutrality. J. Clean. Prod. 2022, 377, 134497. [Google Scholar] [CrossRef]
- UNFCCC Kyoto Protocol to the United Nations Framework Convention on Climate Change. | UNFCCC. Available online: https://unfccc.int/documents/2409 (accessed on 4 November 2024).
- Aldy, J.E.; Stavins, R.N. The Promise and Problems of Pricing Carbon: Theory and Experience. J. Environ. Dev. 2012, 21, 152–180. [Google Scholar] [CrossRef]
- Farrelly, D.J.; Everard, C.D.; Fagan, C.C.; McDonnell, K.P. Carbon Sequestration and the Role of Biological Carbon Mitigation: A Review. Renew. Sustain. Energy Rev. 2013, 21, 712–727. [Google Scholar] [CrossRef]
- Phelps, J.; Webb, E.L.; Adams, W.M. Biodiversity Co-Benefits of Policies to Reduce Forest-Carbon Emissions. Nat. Clim. Change 2012, 2, 497–503. [Google Scholar] [CrossRef]
- Sha, Z.; Bai, Y.; Li, R.; Lan, H.; Zhang, X.; Li, J.; Liu, X.; Chang, S.; Xie, Y. The Global Carbon Sink Potential of Terrestrial Vegetation Can Be Increased Substantially by Optimal Land Management. Commun. Earth Environ. 2022, 3, 8. [Google Scholar] [CrossRef]
- Lin, B.; Ge, J. Valued Forest Carbon Sinks: How Much Emissions Abatement Costs Could Be Reduced in China. J. Clean. Prod. 2019, 224, 455–464. [Google Scholar] [CrossRef]
- Xu, H.; Yu, S. Climate Change Responsibility and China’s Endeavor. Chin. J. Popul. Resour. 2011, 9, 28–32. [Google Scholar] [CrossRef]
- Green, J.K.; Keenan, T.F. The Limits of Forest Carbon Sequestration. Science 2022, 376, 692–693. [Google Scholar] [CrossRef]
- Lal, R. Forest Soils and Carbon Sequestration. For. Ecol. Manag. 2005, 220, 242–258. [Google Scholar] [CrossRef]
- Lal, R.; Negassa, W.; Lorenz, K. Carbon Sequestration in Soil. Curr. Opin. Environ. Sustain. 2015, 15, 79–86. [Google Scholar] [CrossRef]
- Post, W.M.; Kwon, K.C. Soil Carbon Sequestration and Land-Use Change: Processes and Potential. Glob. Change Biol. 2000, 6, 317–327. [Google Scholar] [CrossRef]
- Cai, W.; Xu, L.; Wen, D.; Zhou, Z.; Li, M.; Wang, T.; He, N. The Carbon Sequestration Potential of Vegetation over the Tibetan Plateau. Renew. Sustain. Energy Rev. 2025, 207, 114937. [Google Scholar] [CrossRef]
- Gold Standard Land-Use & Forests Activity Requirements. Available online: https://globalgoals.goldstandard.org/203-ar-luf-activity-requirements/ (accessed on 30 October 2024).
- Friedlingstein, P.; O’sullivan, M.; Jones, M.W.; Andrew, R.M.; Gregor, L.; Hauck, J.; Le Quéré, C.; Luijkx, I.T.; Olsen, A.; Peters, G.P.; et al. Global Carbon Budget 2022. Earth Syst. Sci. Data 2022, 14, 4811–4900. [Google Scholar]
- Pan, Y.; Birdsey, R.A.; Phillips, O.L.; Houghton, R.A.; Fang, J.; Kauppi, P.E.; Keith, H.; Kurz, W.A.; Ito, A.; Lewis, S.L.; et al. The Enduring World Forest Carbon Sink. Nature 2024, 631, 563–569. [Google Scholar] [CrossRef] [PubMed]
- National Forestry and Grassland Administration. 2021 Comprehensive Monitoring and Evaluation Report on China’s Forest and Grassland Ecology; China Forestry Publishing House: Beijing, China, 2023; ISBN 978-7-5219-2082-6. [Google Scholar]
- Kong, F.; Zhou, B.; An, X.; Wang, F.; Wang, S.; Ma, P.; Que, Z. Experimental Investigation on Mechanical Properties of Chinese Fir Composites as Cross-Laminated Timber. Ind. Crops Prod. 2024, 213, 118411. [Google Scholar] [CrossRef]
- Ni, X.; Lin, C.; Chen, G.; Xie, J.; Yang, Z.; Liu, X.; Xiong, D.; Xu, C.; Yue, K.; Wu, F.; et al. Decline in Nutrient Inputs from Litterfall Following Forest Plantation in Subtropical China. For. Ecol. Manag. 2021, 496, 119445. [Google Scholar] [CrossRef]
- Yu, Z.; Ciais, P.; Piao, S.; Houghton, R.A.; Lu, C.; Tian, H.; Agathokleous, E.; Kattel, G.R.; Sitch, S.; Goll, D.; et al. Forest Expansion Dominates China’s Land Carbon Sink since 1980. Nat. Commun. 2022, 13, 5374. [Google Scholar] [CrossRef]
- Qiu, Z.; Feng, Z.; Song, Y.; Li, M.; Zhang, P. Carbon Sequestration Potential of Forest Vegetation in China from 2003 to 2050: Predicting Forest Vegetation Growth Based on Climate and the Environment. J. Clean. Prod. 2020, 252, 119715. [Google Scholar] [CrossRef]
- Cai, W.; He, N.; Li, M.; Xu, L.; Wang, L.; Zhu, J.; Zeng, N.; Yan, P.; Si, G.; Zhang, X.; et al. Carbon Sequestration of Chinese Forests from 2010 to 2060: Spatiotemporal Dynamics and Its Regulatory Strategies. Sci. Bull. 2022, 67, 836–843. [Google Scholar] [CrossRef]
- Liao, Z.; Yue, C.; He, B.; Zhao, K.; Ciais, P.; Alkama, R.; Grassi, G.; Sitch, S.; Chen, R.; Quan, X.; et al. Growing Biomass Carbon Stock in China Driven by Expansion and Conservation of Woody Areas. Nat. Geosci. 2024, 17, 1127–1134. [Google Scholar] [CrossRef]
- Zhu, J.H.; Tian, Y.; Li, Q.; Liu, H.; Guo, X.; Tian, H.; Liu, C.F.; Xiao, W.F. The Current and Potential Carbon Sink in Forest Ecosystem in China. Acta Ecol. Sin. 2023, 43, 3442–3457. [Google Scholar]
- Ontl, T.A.; Janowiak, M.K.; Swanston, C.W.; Daley, J.; Handler, S.; Cornett, M.; Hagenbuch, S.; Handrick, C.; Mccarthy, L.; Patch, N. Forest Management for Carbon Sequestration and Climate Adaptation. J. For. 2020, 118, 86–101. [Google Scholar] [CrossRef]
- Haseeb, M.; Tahir, Z.; Mehmood, S.A.; Gill, S.A.; Farooq, N.; Butt, H.; Iftikhar, A.; Maqsood, A.; Abdullah-Al-Wadud, M.; Tariq, A. Enhancing Carbon Sequestration through Afforestation: Evaluating the Impact of Land Use and Cover Changes on Carbon Storage Dynamics. Earth Syst. Environ. 2024, 8, 1563–1582. [Google Scholar] [CrossRef]
- Gao, Q.; Jin, T.; Gu, G.; Wu, W. Analysis of Forest Carbon Sink Project Types and Development Strategies. World For. Res. 2019, 32, 97–102. [Google Scholar] [CrossRef]
- Sheng, C.; Liu, Z.; Zhao, X. Operating Mechanism, Development Status and Experience of Forestry Carbon Sink Projects of Verified Carbon Standard. World For. Res. 2023, 36, 14–19. [Google Scholar] [CrossRef]
- Peng, H.; Liu, Y.; Wu, Y.; Xu, X.; Dou, D. Research on Market-Based Trading Mechanisms for Forestry Carbon Sequestration. J. Nanjing For. Univ. (Nat. Sci. Ed.) 2024, 1–12. Available online: https://kns.cnki.net/kcms2/article/abstract?v=bYx4kmIyqoWe2UhYYVpV7E9XF5cYbZD-dguR0697gtp_WFhvjsJ6udRTMTKc_KlbJMW_gbg7HD2PQL8VaVp4GeZRe0WncdevPPP2phT3LPfs2V-gOnjZN22SFB2zYQANMiBOpus5se4d0zELOJgYfJeMhwnd9X0L5L6tek9q_1hld4KfzaG5daJXfCm0qqE2&uniplatform=NZKPT&language=CHS (accessed on 5 April 2025).
- MEE. “Ding Xuexiang Attends the Launch Ceremony of the National Voluntary Greenhouse Gas Emission Reduction Trading Market”—Ministry of Ecology and Environment of the People’s Republic of China. Available online: https://www.mee.gov.cn/ywdt/szyw/202401/t20240122_1064407.shtml (accessed on 13 November 2024).
- Wang, X.; Huang, J.; Liu, H. Can China’s Carbon Trading Policy Help Achieve Carbon Neutrality?—A Study of Policy Effects from the Five-Sphere Integrated Plan Perspective. J. Environ. Manag. 2022, 305, 114357. [Google Scholar] [CrossRef]
- Li, X.; Ning, Z.; Yang, H. A Review of the Relationship between China’s Key Forestry Ecology Projects and Carbon Market under Carbon Neutrality. Trees For. People 2022, 9, 100311. [Google Scholar] [CrossRef]
- Xu, S. Forestry Offsets under China’s Certificated Emission Reduction (CCER) for Carbon Neutrality: Regulatory Gaps and the Ways Forward. Int. J. Clim. Change Str. 2024, 16, 140–156. [Google Scholar] [CrossRef]
- Zhang, X. Building China’s National Carbon Market That Serves Carbon Peaking and Carbon Neutrality Goals. Chin. J. Urban Environ. Stud. 2022, 10, 2250012. [Google Scholar] [CrossRef]
- Liu, L.; Chen, C.; Zhao, Y.; Zhao, E. China’s Carbon-Emissions Trading: Overview, Challenges and Future. Renew. Sustain. Energy Rev. 2015, 49, 254–266. [Google Scholar] [CrossRef]
- Lokuge, N.; Anders, S. Carbon Credit Systems in Agriculture: A Review of Literature. SPP Publ. 2022, 15. [Google Scholar] [CrossRef]
- Shi, B.; Li, N.; Gao, Q.; Li, G. Market Incentives, Carbon Quota Allocation and Carbon Emission Reduction: Evidence from China’s Carbon Trading Pilot Policy. J. Environ. Manag. 2022, 319, 115650. [Google Scholar] [CrossRef] [PubMed]
- Kreibich, N.; Hermwille, L. Caught in between: Credibility and Feasibility of the Voluntary Carbon Market Post-2020. Clim. Policy 2021, 21, 939–957. [Google Scholar] [CrossRef]
- Von Avenarius, A.; Devaraja, T.S.; Kiesel, R. An Empirical Comparison of Carbon Credit Projects under the Clean Development Mechanism and Verified Carbon Standard. Climate 2018, 6, 49. [Google Scholar] [CrossRef]
- CDM. CDM: CDM-Home. Available online: https://cdm.unfccc.int/ (accessed on 22 October 2024).
- Verra Verra Search Page. Available online: https://registry.verra.org/app/search/VCS/All%20Projects (accessed on 6 November 2024).
- Meng, M.; Niu, D.; Shang, W. CO2 Emissions and Economic Development: China’s 12th Five-Year Plan. Energy Policy 2012, 42, 468–475. [Google Scholar] [CrossRef]
- Wong, J. China’s 12th Five-Year Plan: A Potential Game Changer for Economic Restructuring and Socio-Economic Development. J. Asian Public Policy 2012, 5, 214–230. [Google Scholar] [CrossRef]
- Li, S.; Wang, H.; He, J. Analysis of Implementation of China’ s 12th Five Year Plan and Prospects of Its next Five Years. J. Chin. Econ. Foreign 2016, 9, 40–59. [Google Scholar] [CrossRef]
- Chinese Government Network 12th Five-Year Plan for National Economic and Social Development (Full Text). Available online: https://www.gov.cn/2011lh/content_1825838.htm (accessed on 13 November 2024).
- “Notice on the Pilot Project of Carbon Emission Trading (NDRC Climate 2011 No. 2601)”—Government Information Disclosure, Government Affairs Disclosure—National Development and Reform Commission. Available online: https://zfxxgk.ndrc.gov.cn/web/iteminfo.jsp?id=1349 (accessed on 29 October 2024).
- Yan, Y.; Zhang, X.; Zhang, J.; Li, K. Emissions Trading System (ETS) Implementation and Its Collaborative Governance Effects on Air Pollution: The China Story. Energy Policy 2020, 138, 111282. [Google Scholar] [CrossRef]
- Chinese Government Website Notice of the State Council on Issuing the Work Plan for Controlling Greenhouse Gas Emissions during the 12th Five-Year Plan Period. Available online: https://www.gov.cn/zwgk/2012-01/13/content_2043645.htm (accessed on 28 October 2024).
- Baidu Baike Interim Measures for the Administration of Voluntary Greenhouse Gas Emission Reduction Trading. Available online: https://baike.baidu.hk/item/%E6%B8%A9%E5%AE%A4%E6%B0%94%E4%BD%93%E8%87%AA%E6%84%BF%E5%87%8F%E6%8E%92%E4%BA%A4%E6%98%93%E7%AE%A1%E7%90%86%E6%9A%82%E8%A1%8C%E5%8A%9E%E6%B3%95/13860026 (accessed on 28 October 2024).
- Wei, Q.; Xiao, S. Assessing Barriers to the Internationalization of China’s Certified Emission Reductions (CCERs): A Delphi Survey. Clim. Policy 2022, 22, 906–917. [Google Scholar] [CrossRef]
- Davidson, M.; Karplus, V.J.; Zhang, D.; Zhang, X. Policies and Institutions to Support Carbon Neutrality in China by 2060. Econ. Energy Environ. Policy 2021, 10, 7–24. [Google Scholar] [CrossRef]
- NDRC “Announcement on the Operation and Account Opening Matters of the National Voluntary Emission Reduction Trading Registration System”—National Development and Reform Commission. Available online: https://www.ndrc.gov.cn/xwdt/tzgg/201501/t20150114_959429.html (accessed on 28 October 2024).
- Zhang, X.; Guo, X.; Zhang, X. Collaborative Strategy within China’s Emission Trading Scheme: Evidence from a Tripartite Evolutionary Game Model. J. Clean. Prod. 2023, 382, 135255. [Google Scholar] [CrossRef]
- MEE. Administrative Measures for Carbon Emissions Trading (Trial). Available online: https://www.mee.gov.cn/xxgk2018/xxgk/xxgk02/202101/t20210105_816131.html (accessed on 29 October 2024).
- Cao, X.; Cheng, B. Current Status, Issues, and Recommendations for the Market Development of Certified Emission Reduction Projects in China’s Forestry Carbon Sink. Environ. Prot. 2018, 46, 27–34. [Google Scholar] [CrossRef]
- NCMIN Introduction to the Chinese Greenhouse Gas Voluntary Emission Reduction Trading System—National Carbon Market Information Network. Available online: https://www.cets.org.cn/kptw/6224.jhtml (accessed on 28 October 2024).
- GCET Record Review of Voluntary Greenhouse Gas Emission Reduction Projects—China Carbon Emissions Trading Network, Global Leading Carbon Market Portal. Available online: http://www.tanpaifang.com/vers/2014/0417/31173.html (accessed on 28 October 2024).
- NDRC “National Development and Reform Commission Announcement No. 2 of 2017”—National Development and Reform Commission. Available online: https://www.ndrc.gov.cn/xxgk/zcfb/gg/201703/t20170317_961176_ext.html (accessed on 28 October 2024).
- Ning, Z.; Jun, P. The Economic Impacts of Introducing CCER Trading and Offset Mechanism into the National Carbon Market of China. Adv. Clim. Change Res. 2022, 18, 622. [Google Scholar]
- MEE Letter on Public Solicitation of Methodology Suggestions for Voluntary Greenhouse Gas Emission Reduction Projects. Available online: https://www.mee.gov.cn/xxgk2018/xxgk/xxgk06/202303/t20230330_1024693.html (accessed on 29 October 2024).
- MEE. “Public Solicitation of Methodology Suggestions for Voluntary Greenhouse Gas Emission Reduction Projects”—Ministry of Ecology and Environment of the People’s Republic of China. Available online: https://www.mee.gov.cn/xxgk/hjyw/202304/t20230403_1024989.shtml (accessed on 29 October 2024).
- MEE. Notice on Issuing Four Methodologies, Including “Methodology for Voluntary Greenhouse Gas Emission Reduction Projects: Afforestation Carbon Sink (CCER-14-001-V01)”. Available online: https://www.mee.gov.cn/xxgk2018/xxgk/xxgk06/202310/t20231024_1043877.html (accessed on 29 October 2024).
- NCSC National Center for Climate Strategy Issues the “Voluntary Greenhouse Gas Emission Reduction Registration Rules (Trial)” and the “Guidelines for the Design and Implementation of Voluntary Greenhouse Gas Emission Reduction Projects”. Available online: http://www.ncsc.org.cn/xwdt/gnxw/202311/t20231117_1056637.shtml (accessed on 29 October 2024).
- CCER Trading System “Voluntary Greenhouse Gas Emission Reduction Trading and Settlement Rules (Trial)—National Voluntary Greenhouse Gas Emission Reduction Trading System. Available online: https://www.ccer.com.cn/wcm/ccer/html/2311jygz/20231120/183432502.shtml (accessed on 6 November 2024).
- SAMR The State Administration for Market Regulation on Issuing the “Rules for the Validation and Verification of Voluntary Greenhouse Gas Emission Reduction Projects”. Available online: https://www.samr.gov.cn/zw/zfxxgk/fdzdgknr/rzjgs/art/2023/art_bb5b6265d5564d7396a733353a957770.html (accessed on 29 October 2024).
- NCSC Announcement on Accepting Applications for Voluntary Emission Reduction Projects and Emission Reductions. Available online: http://www.ncsc.org.cn/xwdt/zxxw/202408/t20240823_1084446.shtml (accessed on 29 October 2024).
- NCAA Certification and Accreditation Administration of China (CNCA) Announcement No. 11 of 2024: “Announcement on the Approval Decision for the First Batch of Qualified Agencies for Validation and Emission Reduction Verification of Voluntary Greenhouse Gas Emission Reduction Projects”. Available online: https://www.cnca.gov.cn/zwxx/gg/2024/art/2024/art_82acd2a2836e4e7ca2be267222282d5b.html (accessed on 29 October 2024).
- CCAA “Notice from the China Certification and Accreditation Association on Issuing the ‘Registration Criteria for Verifiers of Voluntary Greenhouse Gas Emission Reduction Projects (First Edition, Trial)’”—China Certification and Accreditation Association. Available online: http://www.ccaa.org.cn/zxtz/6782.html (accessed on 29 October 2024).
- CCAA Announcement Statement—China Certification and Accreditation Association. Available online: http://www.ccaa.org.cn/ggsm.html?page=2 (accessed on 29 October 2024).
- CBGEX Beijing Green Exchange. Available online: https://www.cbgex.com.cn/ (accessed on 29 October 2024).
- Zhang, Z. Carbon Emissions Trading in China: The Evolution from Pilots to a Nationwide Scheme. Clim. Policy 2015, 15, S104–S126. [Google Scholar] [CrossRef]
- Hu, Y.-J.; Li, X.-Y.; Tang, B.-J. Assessing the Operational Performance and Maturity of the Carbon Trading Pilot Program: The Case Study of Beijing’s Carbon Market. J. Clean. Prod. 2017, 161, 1263–1274. [Google Scholar] [CrossRef]
- Beijing GOV Notice of the General Office of the CPC Beijing Municipal Committee and the General Office of the Beijing Municipal People’s Government on Issuing the “Implementation Plan for Constructing a Modern Environmental Governance System in Beijing”—Policy Document—Window of the Capital—Beijing Municipal Government Official Website. Available online: https://www.beijing.gov.cn/zhengce/zhengcefagui/202103/t20210324_2318331.html (accessed on 29 October 2024).
- Chinese Government Website Notice of the State Council on Issuing the Overall Plans for the Beijing, Hunan, and Anhui Pilot Free Trade Zones and the Expansion Plan for the Zhejiang Pilot Free Trade Zone—Foreign Economic and Trade Cooperation—Chinese Government Official Web Portal. Available online: https://www.gov.cn/zhengce/content/2020-09/21/content_5544926.htm (accessed on 29 October 2024).
- Chinese Government Website Opinions of the State Council on Supporting the High-Quality Development of Beijing’s Sub-Center—Macroeconomics—Chinese Government Official Web Portal. Available online: https://www.gov.cn/zhengce/content/2021-11/26/content_5653479.htm (accessed on 29 October 2024).
- People The National Greenhouse Gas Voluntary Emission Reduction Registration and Trading System Construction Project Completed Initial Acceptance. Available online: http://bj.people.com.cn/n2/2023/0707/c14540-40485598.html (accessed on 29 October 2024).
- CBGEX Announcement on the Service Arrangements Related to Trading in the National Greenhouse Gas Voluntary Emission Reduction Trading System. Available online: https://www.cbgex.com.cn/details/94116752513830912 (accessed on 29 October 2024).
- CCER Notice on the Opening of Accounts for the National Greenhouse Gas Voluntary Emission Reduction Trading System—National Greenhouse Gas Voluntary Emission Reduction Trading System. Available online: https://www.ccer.com.cn/wcm/ccer/html/2307ptggc1/20230817/182001454.shtml (accessed on 29 October 2024).
- MEE Notice on the Arrangements for Matters Related to the National Voluntary Greenhouse Gas Emission Reduction Trading Market. Available online: https://www.mee.gov.cn/xxgk2018/xxgk/xxgk04/202310/t20231025_1043981.html (accessed on 29 October 2024).
- NCSC National Center for Climate Change Strategy and International Cooperation. Available online: http://www.ncsc.org.cn/gyzx/zxjj/ (accessed on 6 November 2024).
- Kang, X. Forest Management; China Forestry Publishing House: Beijing, China, 2011; ISBN 978-7-5038-6451-3. [Google Scholar]
- Dai, L.; Li, S.; Zhou, W.; Qi, L.; Zhou, L.; Wei, Y.; Li, J.; Shao, G.; Yu, D. Opportunities and Challenges for the Protection and Ecological Functions Promotion of Natural Forests in China. For. Ecol. Manag. 2018, 410, 187–192. [Google Scholar] [CrossRef]
- Chen, S.; Lu, N.; Fu, B.; Wang, S.; Deng, L.; Wang, L. Current and Future Carbon Stocks of Natural Forests in China. For. Ecol. Manag. 2022, 511, 120137. [Google Scholar] [CrossRef]
- Mohan, M.; Richardson, G.; Gopan, G.; Aghai, M.M.; Bajaj, S.; Galgamuwa, G.A.P.; Vastaranta, M.; Arachchige, P.S.P.; Amorós, L.; Corte, A.P.D.; et al. UAV-Supported Forest Regeneration: Current Trends, Challenges and Implications. Remote Sens. 2021, 13, 2596. [Google Scholar] [CrossRef]
- Chen, Y.; Guerschman, J.P.; Cheng, Z.; Guo, L. Remote Sensing for Vegetation Monitoring in Carbon Capture Storage Regions: A Review. Appl. Energy 2019, 240, 312–326. [Google Scholar] [CrossRef]
- Ehrlich-Sommer, F.; Hoenigsberger, F.; Gollob, C.; Nothdurft, A.; Stampfer, K.; Holzinger, A. Sensors for Digital Transformation in Smart Forestry. Sensors 2024, 24, 798. [Google Scholar] [CrossRef]
- Noskov, A.; Achilles, S.; Bendix, J. Toward Forest Dynamics’ Systematic Knowledge: Concept Study of a Multi-Sensor Visually Tracked Rover Including a New Insect Radar for High-Accuracy Robotic Monitoring. Front. Ecol. Evol. 2023, 11, 1214419. [Google Scholar] [CrossRef]
- Kellner, J.R.; Armston, J.; Birrer, M.; Cushman, K.C.; Duncanson, L.; Eck, C.; Falleger, C.; Imbach, B.; Král, K.; Krůček, M.; et al. New Opportunities for Forest Remote Sensing Through Ultra-High-Density Drone Lidar. Surv. Geophys. 2019, 40, 959–977. [Google Scholar] [CrossRef] [PubMed]
- Lines, E.R.; Allen, M.; Cabo, C.; Calders, K.; Debus, A.; Grieve, S.W.D.; Miltiadou, M.; Noach, A.; Owen, H.J.F.; Puliti, S. AI Applications in Forest Monitoring Need Remote Sensing Benchmark Datasets. In Proceedings of the 2022 IEEE International Conference on Big Data (Big Data), Osaka, Japan, 17 December 2022; IEEE: New York, NY, USA, 2022; pp. 4528–4533. [Google Scholar]
- Chinese Government Website Notice on the Allocation and Settlement of National Carbon Emission Allowances for the Power Industry in 2023 and 2024—Official Document of State Council Departments—Chinese Government Website. Available online: https://www.gov.cn/zhengce/zhengceku/202410/content_6981938.htm (accessed on 18 November 2024).
- Zhao, X.; Jiang, G.; Nie, D.; Chen, H. How to Improve the Market Efficiency of Carbon Trading: A Perspective of China. Renew. Sustain. Energy Rev. 2016, 59, 1229–1245. [Google Scholar] [CrossRef]
- Song, Y.; Liu, T.; Ye, B.; Zhu, Y.; Li, Y.; Song, X. Improving the Liquidity of China’s Carbon Market: Insight from the Effect of Carbon Price Transmission under the Policy Release. J. Clean. Prod. 2019, 239, 118049. [Google Scholar] [CrossRef]


| Serial Number | Institution Name | Affiliation | Industry | Institutional Approval Number |
|---|---|---|---|---|
| 1 | China Quality Certification Centre Co., Ltd. | State-owned Asset Supervision and Administration Commission of the State Council | Energy industry (renewable/non-renewable), forestry and other carbon sink types | CNCA-R-2002-001 |
| 2 | China Classification Society Quality Certification Co., Ltd. | Ministry of Transport of the People’s Republic of China | CNCA-R-2002-005 | |
| 3 | Guangzhou Ceprei Certification Body Services Co., Ltd. | - | CNCA-R-2002-012 | |
| 4 | China Environmental United Certification Center Co., Ltd. | Former Ministry of Environmental Protection of the People’s Republic of China | CNCA-R-2002-105 | |
| 5 | Institute of Forestry Science and Technology Information of the Chinese Academy of Forestry | State Forestry and Grassland Administration | Forestry and other carbon sink types | CNCA-R-2024-1364 |
Disclaimer/Publisher’s Note: The statements, opinions and data contained in all publications are solely those of the individual author(s) and contributor(s) and not of MDPI and/or the editor(s). MDPI and/or the editor(s) disclaim responsibility for any injury to people or property resulting from any ideas, methods, instructions or products referred to in the content. |
© 2025 by the authors. Licensee MDPI, Basel, Switzerland. This article is an open access article distributed under the terms and conditions of the Creative Commons Attribution (CC BY) license (https://creativecommons.org/licenses/by/4.0/).
Share and Cite
Liang, Z.; Wu, S.; He, Y.; Zhou, C.; Yu, J.; Nie, X.; Luo, Y.; Hao, Y.; Wang, J.; Zhao, W.; et al. China Certified Emission Reduction Projects: Historical and Current Status, Development, and Future Prospects—Taking Forestry Projects as an Example. Sustainability 2025, 17, 3284. https://doi.org/10.3390/su17083284
Liang Z, Wu S, He Y, Zhou C, Yu J, Nie X, Luo Y, Hao Y, Wang J, Zhao W, et al. China Certified Emission Reduction Projects: Historical and Current Status, Development, and Future Prospects—Taking Forestry Projects as an Example. Sustainability. 2025; 17(8):3284. https://doi.org/10.3390/su17083284
Chicago/Turabian StyleLiang, Zhisheng, Shuhong Wu, Youjun He, Caihua Zhou, Jie Yu, Xi Nie, Yunjian Luo, Yuelan Hao, Jianjun Wang, Weiyang Zhao, and et al. 2025. "China Certified Emission Reduction Projects: Historical and Current Status, Development, and Future Prospects—Taking Forestry Projects as an Example" Sustainability 17, no. 8: 3284. https://doi.org/10.3390/su17083284
APA StyleLiang, Z., Wu, S., He, Y., Zhou, C., Yu, J., Nie, X., Luo, Y., Hao, Y., Wang, J., Zhao, W., Gao, Q., Xiu, Q., & Meng, J. (2025). China Certified Emission Reduction Projects: Historical and Current Status, Development, and Future Prospects—Taking Forestry Projects as an Example. Sustainability, 17(8), 3284. https://doi.org/10.3390/su17083284

