Multi-Objective Trade-Offs for Construction Projects with Dual Constraints of Schedule Risk and Resources Under a Risk-Driven Perspective
Abstract
1. Introduction
2. Theoretical Framework and Methods
2.1. Risk-Driven Quantitative Assessment Methods for Schedule Risk
2.1.1. A Brief Analysis of Risk-Driven Principles
- (1)
- The project’s overall schedule structure is decomposed into “Project-Activity-Sub-activity” levels. This decomposition ensures that each sub-activity is treated as the smallest unit for risk inference, thus improving the accuracy and reliability of risk estimation (Due to shorter durations of sub-activities, managers can leverage their experience to more accurately estimate the risk impact for each sub-activity).
- (2)
- It is assumed that all sub-activities within a single activity share the same risk factor status, and the trigger status of each risk event is randomly characterised. This adjustment overcomes the limitation of the “single risk event occurrence” assumption in current simulation methods.
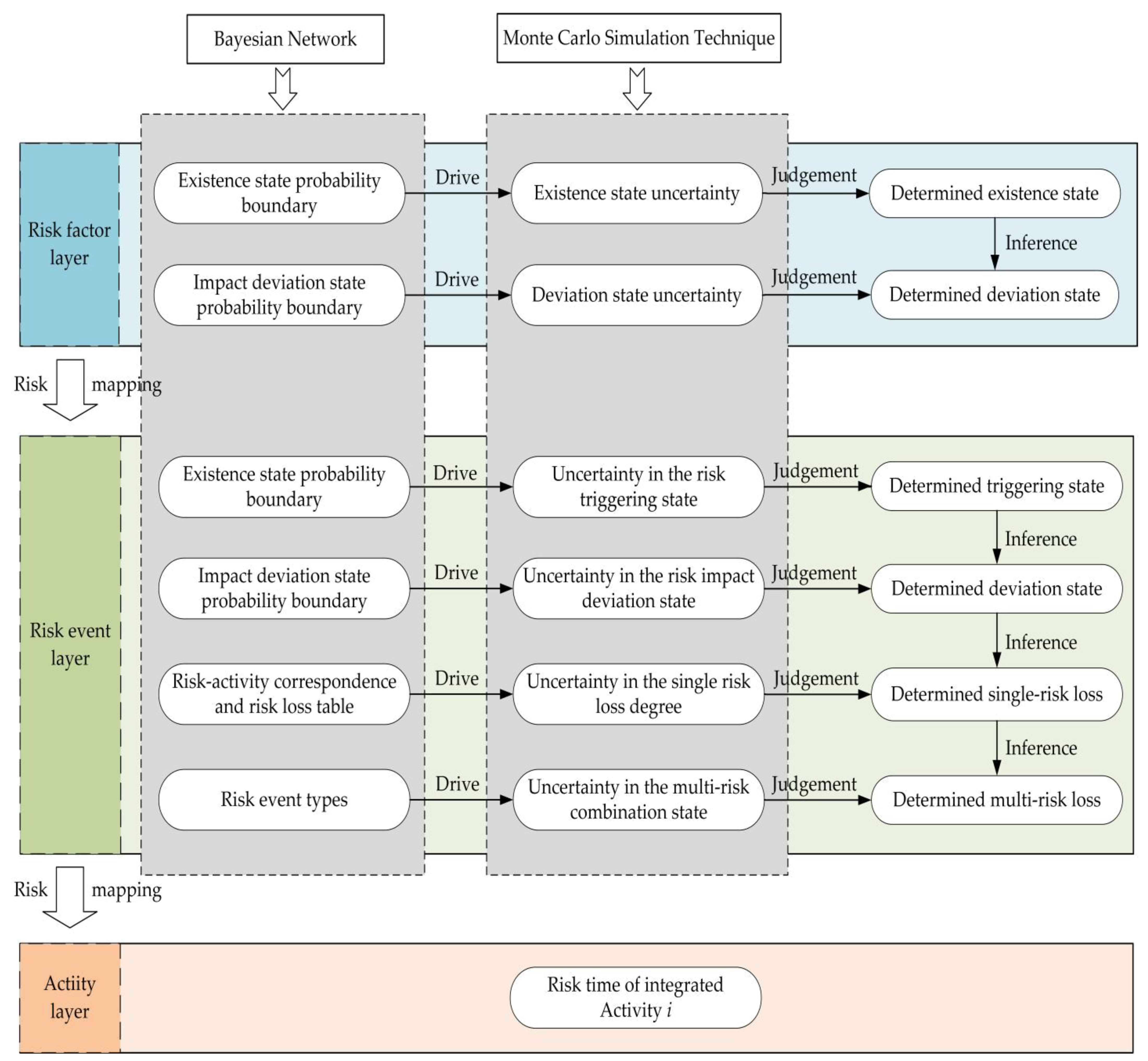
2.1.2. Progress Risk Inference Model from a Risk-Driven Perspective
2.2. Overview of the Multi-Objective Optimisation System Under Dual Constraints
2.3. Selection of Multi-Objective Optimisation and Multi-Criteria Decision-Making Methods
2.3.1. Selection of Multi-Objective Optimisation Methods
2.3.2. Selection of Multi-Criteria Decision-Making Methods
3. Model Construction
3.1. Development of a TCQT Model Under Dual Constraints of Schedule Risk and Resources
3.1.1. Time–Objective Function
3.1.2. Cost-Objective Function
3.1.3. Quality Objective Function
3.1.4. Construction of the TCQT Model
3.2. TCQT Problem-Solving Process Based on Risk-Driven Approach
3.3. Risk Factor Sensitivity Analysis Steps
- (1)
- Solve the TCQT problem under a random risk environment to obtain the Pareto solution set and set the average total time, average total cost, and average overall quality level of this solution as in the control group.
- (2)
- Following the previous step, individually determine the trade-off results when each risk factor is not present. Furthermore, it is important to note that if a risk factor is not the initial node in any risk chain, the triggering probabilities of all directly or indirectly related parent nodes must be adjusted according to Bayesian theory [36].
- (3)
- Individually compare the average trade-off results of each risk factor when it is not present with the control group results in pairs. Then, normalise the impact of each risk factor on each objective and plot them on the same chart, allowing decision-makers to formulate appropriate risk control measures based on the visualised information.
4. Case Study
4.1. Introduction to the Project Background
4.2. Risk Identification
4.3. Quantitative Evaluation Process of Schedule Risk for Each Activity
4.3.1. Data Input for the Schedule Risk Inference Model
- (1)
- Collection of risk–activity correlation data
- (2)
- Supplementing the node probabilities in the risk–activity mapping network
- (3)
- Selection and parameterization of distribution functions for uncertain risk states
4.3.2. Quantitative Results of Schedule Risk for Activity B
4.4. Solving the TCQT Problem Under Dual Constraints from a Risk-Driven Perspective
4.4.1. Parameter Inputs for the Multi-Objective Trade-Offs Model
- (1)
- Client representative: [0.0325, 0.1903, 0.0122, 0.2187, 0.1245, 0.0512, 0.0545, 0.0214, 0.0764, 0.0868, 0.1201, 0.0163, 0.0091];
- (2)
- General contractor project manager: [0.0158, 0.1881, 0.0117, 0.2159, 0.1486, 0.1113, 0.0387, 0.0306, 0.0648, 0.0568, 0.0876, 0.0219, 0.0082].
4.4.2. Solution and Decision Analysis of the TCQT Model
4.4.3. Comparison of MCDM Methods
4.4.4. Sensitivity Analyses of Key Risk Factors
5. Discussion
6. Conclusions
- (1)
- In order to simplify the risk-mapping process, this study assumes that the risk factors faced by each activity are independent. However, in reality, activities with parallel logic may be affected by the same risk environment simultaneously. Although this study has made efforts to distinguish the unique risks faced by each activity, some general risk factors, such as climate or management issues, which have a system-wide impact on all activities, cannot be entirely eliminated. To address this, future research could move away from the traditional activity-driven simulation models and develop a more realistic schedule risk assessment model based on changes in time scales.
- (2)
- Currently, the correction of parameters in the quality model relies on manual processes, which are cumbersome. Therefore, in the sensitivity analysis of the TCQT problem, we assumed that the quality parameters remain unchanged, and quality changes are treated using absolute values. Nevertheless, when the risk environment improves, project timelines, costs, and quality should all improve concurrently. Thus, developing a dynamic fitting model for the unknown parameters in the quality function, based on changes in the risk environment, could address the issue of quality models becoming invalid under varying risk conditions. This could be a key direction for future research.
- (3)
- Although this study considers risk within the multi-objective decision framework and reduces the impact of uncertain environments on decision accuracy, it still falls within the traditional research paradigm by taking a static perspective. In practice, risk quantification during the planning phase can identify key risk factors that affect the achievement of objectives or activities at the macro level before the project begins. However, given the time-varying nature of risks, the risk environment that projects face during execution is full of uncertainty. As a result, the optimal scheduling plans decided in the planning phase often become unsustainable as the risk environment evolves, causing the scheduling solutions to lose their guiding value. Accordingly, conducting static optimisation research on the TCQT problem alone does not meet the actual needs of multiple stakeholders in the construction process. Future research should consider the dynamic changes in risks and track the effectiveness of decision solutions in real time, with the goal of dynamic optimisation. Based on this critical gap, future efforts should focus on developing an intelligent scheduling platform for the construction phase that monitors risks in real time or at fixed intervals and reschedules activities based on the remaining constraints.
- (4)
- This study primarily investigates the TCQT problems under schedule risk constraints. Although it effectively identifies schedule risks, it does not account for the impact of cost risks, quality risks, and other factors on the decision outcomes of the TCQT problem. Therefore, future research should focus on exploring the relationship between cost risks and cost objectives, as well as quality risks and quality objectives, which will play a key role in expanding the comprehensiveness of the risk environment and decision framework.
Author Contributions
Funding
Institutional Review Board Statement
Informed Consent Statement
Data Availability Statement
Conflicts of Interest
Appendix A
| Risk Factor No. | Initial Impact Intensity | Risk Factor No. | Initial Impact Intensity | Risk Factor No. | Initial Impact Intensity | Risk Factor No. | Initial Impact Intensity |
|---|---|---|---|---|---|---|---|
| R1 | 0.84 | R7 | 0.235 | R13 | 0.235 | R19 | 0.42 |
| R2 | 0.66 | R8 | 0.14 | R14 | 0.54 | R20 | 0.345 |
| R3 | 0.77 | R9 | 0.655 | R15 | 0.805 | R21 | 0.235 |
| R4 | 0.62 | R10 | 0.655 | R16 | 0.195 | R22 | 0.695 |
| R5 | 0.38 | R11 | 0.77 | R17 | 0.105 | R23 | 0.065 |
| R6 | 0.305 | R12 | 0.23 | R18 | 0.195 | - | - |
| Risk Combination | Correlation | Risk Combination | Correlation | Risk Combination | Correlation | Risk Com- Bination | Correlation |
|---|---|---|---|---|---|---|---|
| CR3-R1 | 0.9233 | CR10-R4 | 0.9557 | CR16-R1 | 0.2871 | CR8-R4-R1 | 0.4325 |
| CR4-R1 | 0.7588 | CR10-R9 | 1.0000 | CR17-R12 | 0.6320 | CR8-R4-R2 | 0.5400 |
| CR4-R2 | 0.9496 | CR11-R3 | 1.0000 | CR18-R1 | 0.2871 | CR10-R4-R1 | 0.8046 |
| CR5-R3 | 0.5487 | CR11-R9 | 0.8677 | CR5-R3-R1 | 0.6682 | CR10-R4-R2 | 0.9694 |
| CR5-R4 | 0.6825 | CR12-R1 | 0.3268 | CR5-R4-R1 | 0.6330 | CR11-R3-R1 | 0.9348 |
| CR6-R4 | 0.5805 | CR13-R12 | 0.9868 | CR5-R4-R2 | 0.7734 | CR13-R12-R1 | 0.4052 |
| CR7-R2 | 0.4525 | CR14-R12 | 0.5421 | CR6-R4-R1 | 0.5771 | CR14-R12-R1 | 0.4989 |
| CR8-R4 | 0.3427 | CR15-R1 | 0.9617 | CR6-R4-R2 | 0.7092 | CR17-R12-R1 | 0.3072 |
Appendix B

References
- Tao, R.; Tam, C.M. System reliability theory based multiple-objective optimization model for construction projects. Autom. Const. 2013, 31, 54–64. [Google Scholar] [CrossRef]
- Mota, A.; Ávila, P.; Albuquerque, R.; Costa, L.; Bastos, J. A framework for time-cost-quality optimization in project management problems using an exploratory grid concept in the multi-objective simulated-annealing. Int. J. Infor. Technol. Deci. Mak. 2021, 20, 1095–1120. [Google Scholar] [CrossRef]
- Kebriyaii, O.; Heidari, A.; Khalilzadeh, M.; Antucheviciene, J.; Pavlovskis, M. Application of three metaheuristic algorithms to time-cost-quality trade-off project scheduling problem for construction projects considering time value of money. Symmetry 2021, 13, 2402. [Google Scholar] [CrossRef]
- Mendomo Meye, S.; Li, G.; Shen, Z.; Zhang, J. Fuzzy multi-mode time–cost–quality trade-off optimization in construction management of hydraulic structure projects. Appl. Sci. 2022, 12, 6270. [Google Scholar] [CrossRef]
- Luong, D.; Tran, D.H.; Nguyen, P.T. Optimizing multi-mode time-cost-quality trade-off of construction project using opposition multiple objective difference evolution. Int. J. Const. Manag. 2021, 21, 271–283. [Google Scholar] [CrossRef]
- Mahdiraji, H.A.; Sedigh, M.; Hajiagha, S.H.R.; Garza-Reyes, J.A.; Jafari-Sadeghi, V.; Dana, L.P. A novel time, cost, quality and risk tradeoff model with a knowledge-based hesitant fuzzy information: An R&D project application. Technol. Forecast. Soc. Change 2021, 172, 121068. [Google Scholar]
- Hu, W.; He, X. An innovative time-cost-quality tradeoff modeling of building construction project based on resource allocation. Sci. World J. 2014, 2014, 673248. [Google Scholar] [CrossRef]
- Kelley, J.E., Jr. Critical-path planning and scheduling: Mathematical basis. Oper. Res. 1961, 9, 296–320. [Google Scholar] [CrossRef]
- Fulkerson, D.R. A network flow computation for project cost curves. Manag. Sci. 1961, 7, 167–178. [Google Scholar] [CrossRef]
- Deckro, R.F.; Hebert, J.E.; Verdini, W.A.; Grimsrud, P.H.; Venkateshwar, S. Nonlinear time/cost tradeoff models in project management. Comput. Ind. Eng. 1995, 28, 219–229. [Google Scholar] [CrossRef]
- Babu, A.J.G.; Suresh, N. Project management with time, cost, and quality considerations. Eur. J. Oper. Res. 1996, 88, 320–327. [Google Scholar] [CrossRef]
- Tareghian, H.R.; Taheri, S.H. On the discrete time, cost and quality trade-off problem. Appl. Math. Comput. 2006, 181, 1305–1312. [Google Scholar] [CrossRef]
- Salmasnia, A.; Mokhtari, H.; Nakhai Kamal Abadi, I. A robust scheduling of projects with time, cost, and quality considerations. Int. J. Adv. Manuf. Technol. 2012, 60, 631–642. [Google Scholar] [CrossRef]
- Liu, G.; Li, X.; Alam, K.M. Multiple objective immune wolf colony algorithm for solving time-cost-quality trade-off problem. PLoS ONE 2023, 18, e0278634. [Google Scholar] [CrossRef]
- Xiang, Y.; Ma, Y.; Wei, Y. Comprehensive objective optimization analysis of construction projects under multiobjective particle swarm optimization. Mob. Inf. Syst. 2022, 2022, 3670074. [Google Scholar] [CrossRef]
- Fu, F.; Zhang, T. A new model for solving time-cost-quality trade-off problems in construction. PLoS ONE 2016, 11, e0167142. [Google Scholar] [CrossRef] [PubMed]
- Liberatore, M.J.; Pollack-Johnson, B. Improving project management decision making by modeling quality, time, and cost continuously. IEEE Trans. Eng. Manag. 2013, 60, 518–528. [Google Scholar] [CrossRef]
- Haghighi, M.H.; Mousavi, S.M.; Rajabzadeh, M. An optimization model for energy project scheduling problem with cost-risk-quality-social consideration trade-off under uncertainty: A real-world application. Energy Strategy Rev. 2023, 50, 101189. [Google Scholar] [CrossRef]
- Keshavarz, E.; Shoul, A. Project time-cost-quality trade-off problem: A novel approach based on fuzzy decision making. Int. J. Uncertain. Fuzziness Knowl. Based Syst. 2020, 28, 545–567. [Google Scholar] [CrossRef]
- Nguyen, D.T.; Le-Hoai, L.; Tarigan, P.B.; Tran, D.H. Tradeoff time cost quality in repetitive construction project using fuzzy logic approach and symbiotic organism search algorithm. Alex. Eng. J. 2022, 61, 1499–1518. [Google Scholar] [CrossRef]
- Ke, H.; Ma, J. Modeling project time-cost trade-off in fuzzy random environment. Appl. Soft. Comput. 2014, 19, 80–85. [Google Scholar] [CrossRef]
- Zhou, J.; Yang, F.; Wang, K. Multi-objective optimization in uncertain random environments. Fuzzy Optim. Decis. Mak. 2014, 13, 397–413. [Google Scholar] [CrossRef]
- Ke, H.; Ma, W.; Ni, Y. Optimization models and a GA-based algorithm for stochastic time-cost trade-off problem. Appl. Math. Comp. 2009, 215, 308–313. [Google Scholar] [CrossRef]
- Hosseini Dehshiri, S.J.; Yousefi Hanoomarvar, A.; Amiri, M. Comparative performance of the NSGA-II and MOPSO algorithms and simulations for evaluating time–cost–quality–risk trade-off in multi-modal PERT networks. Soft. Comput. 2023, 27, 18651–18666. [Google Scholar] [CrossRef]
- Mateo, J.R.S.C. An integer linear programming model including time, cost, quality, and safety. IEEE Access 2019, 7, 168307–168315. [Google Scholar] [CrossRef]
- Anastasiu, L.; Câmpian, C.; Roman, N. Boosting construction project timeline: The case of critical chain project management (CCPM). Buildings 2023, 13, 1249. [Google Scholar] [CrossRef]
- Değirmenci, G.; Azizoğlu, M. Branch and bound based solution algorithms for the budget constrained discrete time/cost trade-off problem. J. Oper. Res. Soc. 2013, 64, 1474–1484. [Google Scholar] [CrossRef]
- Tao, L.; Su, X.; Javed, S.A. Time-cost trade-off model in GERT-type network with characteristic function for project management. Comput. Ind. Eng. 2022, 169, 108222. [Google Scholar] [CrossRef]
- Chen, L.; Lu, Q.; Zhao, X. Rethinking the construction schedule risk of infrastructure projects based on dialectical systems and network theory. J. Manag. Eng. 2020, 36, 4020066. [Google Scholar] [CrossRef]
- Cheng, Y.; Yuan, J.; Zhu, L.; Li, W. Risk propagation model and simulation of schedule change in construction projects: A complex network approach. Complexity 2020, 2020, 8854609. [Google Scholar] [CrossRef]
- Wang, T.; Gao, S.; Liao, P.; Ganbat, T.; Chen, J. A stakeholder-based risk assessment and intervention framework for international construction projects: A meta-network perspective. Int. J. Manag. Proj. Bus. 2021, 14, 345–368. [Google Scholar] [CrossRef]
- Namazian, A.; Yakhchali, S.; Yousefi, V.; Tamošaitienė, J. Combining monte carlo simulation and bayesian networks methods for assessing completion time of projects under risk. Int. J. Environ. Res. Public Health 2019, 16, 5024. [Google Scholar] [CrossRef]
- Chang, H.; Yu, W.; Cheng, S.; Cheng, T. The use of a multiple risk level model to tackle the duration of risk for construction activity. KSCE J. Civ. Eng. 2019, 23, 2397–2408. [Google Scholar] [CrossRef]
- Rezakhani, P.; Maghiar, M. Fuzzy analytical solution for activity duration estimation under uncertainty. ASCE-ASME J. Risk Uncertain. Eng. Syst. Part A Civ. Eng. 2019, 5, 4019014. [Google Scholar] [CrossRef]
- Salas-Morera, L.; Arauzo-Azofra, A.; García-Hernández, L.; Palomo-Romero, J.M.; Ayuso-Muñoz, J.L. New approach to the distribution of project completion time in pert networks. J. Constr. Eng. Manag. 2018, 144, 04018094. [Google Scholar] [CrossRef]
- Abbasnezhad, K.; Ansari, R.; Mahdikhani, M. Schedule risk assessments using a precedence network: An object-oriented Bayesian approach. Iran. J. Sci. Technol. Trans. Civ. Eng. 2022, 46, 1737–1753. [Google Scholar] [CrossRef]
- Mejía-Aguilar, G.; Gutiérrez-Prada, J.A.; Portilla-Carreno, O.H.; Medina-Martínez, B.A. Delay assessment of construction site activities using Bayesian networks: Case study. Entramado 2022, 18, e216. [Google Scholar]
- Ökmen, Ö.; Öztaş, A. Construction project network evaluation with correlated schedule risk analysis model. J. Const. Eng. Manag. 2008, 134, 49–63. [Google Scholar] [CrossRef]
- Zhong, D.; Yang, S.; Chang, H.; Yu, J.; Yan, F. Construction schedule risk analysis of high roller-compacted concrete dams based on improved CSRAM. Sci. China Technol. Sci. 2015, 58, 1021–1030. [Google Scholar] [CrossRef]
- Chen, Y.; Zhu, L.; Hu, Z.; Chen, S.; Zheng, X. Risk propagation in multilayer heterogeneous network of coupled system of large engineering project. J. Manag. Eng. 2022, 38, 4022003. [Google Scholar] [CrossRef]
- Chen, L.; Lu, Q.; Han, D. A bayesian-driven monte carlo approach for managing construction schedule risks of infrastructures under uncertainty. Expert Syst. Appl. 2023, 212, 118810. [Google Scholar] [CrossRef]
- Creemers, S.; Demeulemeester, E.; Van de Vonder, S. A new approach for quantitative risk analysis. Ann. Oper. Res. 2014, 213, 27–65. [Google Scholar] [CrossRef]
- Zhang, A.L.; Geng, T.T. Study on the schedule management methods of projects based on critical chain technology. Appl. Mech. Mater. 2014, 488, 1454–1457. [Google Scholar] [CrossRef]
- Zhou, J.; Tang, Y.J.; Zhang, W.J.; Wang, H.J. Study on engineering progress risk analysis methods under perspective of risk chain. J. Hydro. Eng. 2023, 42, 96–107. (In Chinese) [Google Scholar]
- Han, S.H.; Kim, D.Y.; Kim, H.; Jang, W.S. A web-based integrated system for international project risk management. Auto. Const. 2008, 17, 342–356. [Google Scholar] [CrossRef]
- Fidan, G.; Dikmen, I.; Tanyer, A.M.; Birgonul, M.T. Ontology for relating risk and vulnerability to cost overrun in international projects. J. Comput. Civ. Eng. 2011, 25, 302–315. [Google Scholar] [CrossRef]
- Bhattacharya, M.; Sivasubramani, S.; Roy, A. Multiobjective placement and sizing of distributed generations in distribution system using global criterion method. Int. Trans. Electr. Energy Syst. 2018, 28, e2471. [Google Scholar] [CrossRef]
- Kim, I.Y.; De Weck, O.L. Adaptive weighted-sum method for bi-objective optimization: Pareto front generation. Struc. Multi. Optim. 2005, 29, 149–158. [Google Scholar] [CrossRef]
- Oliver, D.S.; Raanes, P.N.; Skorstad, A.; Sætrom, J. Multi-objective reservoir production optimization: Minimizing CO2 emissions and maximizing profitability. Geoenergy Sci. Eng. 2025, 244, 213396. [Google Scholar] [CrossRef]
- Gür, Ş.; Eren, T. Scheduling and planning in service systems with goal programming: Literature review. Mathematics 2018, 6, 265. [Google Scholar] [CrossRef]
- Colapinto, C.; Jayaraman, R.; Marsiglio, S. Multi-criteria decision analysis with goal programming in engineering, management and social sciences: A state-of-the art review. Ann. Oper. Res. 2017, 251, 7–40. [Google Scholar] [CrossRef]
- Alves, A.S.; Oliveira, J.P.; Godina, R. Advancing sustainable decision making in additive manufacturing: A comprehensive review of multi-criteria decision making approaches. Clean Technol. 2024, 6, 646–661. [Google Scholar] [CrossRef]
- Kandakoglu, M.; Walther, G.; Ben Amor, S. The use of multi-criteria decision-making methods in project portfolio selection: A literature review and future research directions. Ann. Oper. Res. 2024, 332, 807–830. [Google Scholar] [CrossRef]
- Badi, I.; Pamucar, D. Supplier selection for steelmaking company by using combined Grey-MARCOS methods. Decis. Mak. Appl. Manag. Eng. 2020, 3, 37–48. [Google Scholar] [CrossRef]
- Stojić, G.; Stević, Ž.; Antuchevičienė, J.; Pamučar, D.; Vasiljević, M. A novel rough WASPAS approach for supplier selection in a company manufacturing PVC carpentry products. Information 2018, 9, 121. [Google Scholar] [CrossRef]
- Więckowski, J.; Sałabun, W.; Kizielewicz, B.; Bączkiewicz, A.; Shekhovtsov, A.; Paradowski, B.; Wątróbski, J. Recent advances in multi-criteria decision analysis: A comprehensive review of applications and trends. Int. J. Knowl.-Based Intell. Eng. Syst. 2023, 27, 367–393. [Google Scholar] [CrossRef]
- Štilić, A.; Puška, A. Integrating multi-criteria decision-making methods with sustainable engineering: A comprehensive review of current practices. Eng 2023, 4, 1536–1549. [Google Scholar] [CrossRef]
- Wang, Z.X.; Li, D.D.; Zheng, H.H. The external performance appraisal of China energy regulation: An empirical study using a TOPSIS method based on entropy weight and Mahalanobis distance. Int. J. Environ. Res. Pub. Health 2018, 15, 236. [Google Scholar] [CrossRef]
- Deb, K.; Pratap, A.; Agarwal, S.; Meyarivan, T.A.M.T. A fast and elitist multiobjective genetic algorithm: NSGA-II. IEEE Trans. Evol. Comput. 2002, 6, 182–197. [Google Scholar] [CrossRef]
- Chen, Y.; Li, X.; Wang, J.; Liu, M.; Cai, C.; Shi, Y. Research on the application of fuzzy bayesian network in risk assessment of catenary construction. Mathematics 2023, 11, 1719. [Google Scholar] [CrossRef]
- Wongvilaisakul, W.; Netinant, P.; Rukhiran, M. Dynamic multi-criteria decision making of graduate admission recommender system: AHP and fuzzy AHP approaches. Sustainability 2023, 15, 9758. [Google Scholar] [CrossRef]
- Duran, O.; Aguilo, J. Computer-aided machine-tool selection based on a Fuzzy-AHP approach. Expert Syst. Appl. 2008, 34, 1787–1794. [Google Scholar] [CrossRef]
- Saaty, T.L. Decision making—The analytic hierarchy and network processes (AHP/ANP). J. Syst. Sci. Syst. Eng. 2004, 13, 1–35. [Google Scholar] [CrossRef]
- Zheng, H.; Guo, H.; Pang, T.; Guo, Z.; Guo, X. A module classification method for light industrial equipment based on improved NSGA2-FCM algorithm. Sci. Rep. 2023, 13, 13789. [Google Scholar] [CrossRef]
- Brintrup, A.; Puchkova, A. Multi-objective optimisation of reliable product-plant network configuration. Appl. Net. Sci. 2018, 3, 1. [Google Scholar] [CrossRef]
- Shekhovtsov, A.; Kizielewicz, B.; Sałabun, W. Advancing individual decision-making: An extension of the characteristic objects method using expected solution point. Inform. Sci. 2023, 647, 119456. [Google Scholar] [CrossRef]
- Sarraf, R.; McGuire, M.P. Integration and comparison of multi-criteria decision making methods in safe route planner. Expert Syst. Appl. 2020, 154, 113399. [Google Scholar] [CrossRef]
- Liu, X.; Zhou, X.H.; Wang, Y.J. Risk analysis for urban excavation: A FAHP-VIKOR hybrid method. Geomat. Nat. Hazards Risk 2023, 14, 2282944. [Google Scholar] [CrossRef]
- Dadar, A.; Bolotin, S.; Malsagov, A.; Oolakai, Z. Improving construction duration forecasts and management of construction operations. E3S Web Conf. 2019, 110, 1078. [Google Scholar] [CrossRef]
- Diaz, C.F.; Hadipriono, F.C. Nondeterministic networking methods. J. Const. Eng. Manag. 1993, 119, 40–57. [Google Scholar] [CrossRef]
- Kaveh, A.; Vazirinia, Y. Chaotic vibrating particles system for resource-constrained project scheduling problem. Sci. Iran. 2020, 27, 1826–1842. [Google Scholar] [CrossRef]



















| Acronym | Full Name | Characteristics of the Method | Time of Method Proposal | ||
|---|---|---|---|---|---|
| Data Quality Dependent | Expert-Based | Complex in Computation | |||
| AHP | Analytic Hierarchy Process | Yes | Yes | No | 1977 |
| TOPSIS | Technique for Order Preference by Similarity to Ideal Solution | No | No | No | 1981 |
| VIKOR | VIseKriterijumska Optimizacija I Kompromisno Resenje | No | Yes | Yes | 1998 |
| PROMETHEE | Preference Ranking Organization METHod for Enrichment Evaluation | No | Yes | Yes | 1982 |
| ELECTRE | ELimination Et Choix Traduisant la REalité | No | Yes | Yes | 1968 |
| SPOTIS | Stable Preference Ordering Towards Ideal Solution | No | No | No | 2020 |
| COMET | Characteristic Objects METhod | No | Yes | Yes | 2014 |
| Risk No. | Risk Description | Risk No. | Risk Description |
|---|---|---|---|
| R1 | Decline in project management level | R17 | Increase in material waste |
| R2 | Shortage of funds for contractors | R18 | Rising risk of public opinion |
| R3 | Flawed decision-making by managers | R19 | Construction teams lack information sharing |
| R4 | Lack of constraints on subcontractors or suppliers | R20 | Low technical capacity of the construction team |
| R5 | Lack of coordination between man and machine | R21 | Partners pass the buck |
| R6 | Poor quality status of raw materials | R22 | Deficiencies in work performed by partners |
| R7 | Inadequate security measures | R23 | Lack of repair and maintenance of machinery |
| R8 | Labour dispute or strike | M1 | The daily completion rate was not achieved |
| R9 | severe weather conditions | M2 | Quality defects and reworking |
| R10 | Insufficient or untimely delivery of materials | M3 | Work was halted due to safety concerns |
| R11 | Increased technical complexity | M4 | Forced intervention by the government or client |
| R12 | Laxity in site supervision | M5 | Work stoppage due to lack of materials |
| R13 | Lack of safety awareness among workers | M6 | Suspension of work area handover |
| R14 | Decreased motivation of workers | M7 | Construction suspension in harsh environment |
| R15 | Lack of clarity in security or drawing delivery | M8 | Conflict of interest between partners halts work |
| R16 | Poor coordination with regulators | M9 | Stop working owing to major mechanical faults |
| Sub- Activity | Pre- Activity | / Day | Risk Events Number | ||||||||
|---|---|---|---|---|---|---|---|---|---|---|---|
| M1 | M2 | M3 | M4 | M5 | M6 | M7 | M8 | M9 | |||
| B1 | - | 1 | (0, 0, 0.5) | / | / | (0, 1, 2) | / | (0, 0, 0.5) | (0, 0.5, 1) | (0, 1, 2) | / |
| B2 | B1 | 1 | / | / | / | / | (0, 0.5, 1) | (0, 0, 0.5) | (0, 0.5, 1) | / | (0, 0.5, 1) |
| B3 | B2 | 3 | (0, 0.5, 1) | (0, 0.5, 1) | / | / | (0, 0.5, 1) | (0, 0, 0.5) | (0, 0.5, 1) | / | (0, 0.5, 1) |
| B4 | B3 | 2 | (0, 0, 0.5) | (0, 0, 0.5) | (0, 0, 0.5) | / | (0, 0, 0.5) | (0, 0.5, 1) | (0, 0.5, 1) | / | (0, 0.5, 1) |
| B5 | B3 | 3 | (0, 0.5, 1) | (0, 0.5, 1) | / | / | (0, 0.5, 1) | (0, 0, 0.5) | (0, 0.5, 1) | / | / |
| B6 | B4, B5 | 2 | (0, 0, 0.5) | (0, 0, 0.5) | (0, 0, 0.5) | / | (0, 0, 0.5) | (0, 0.5, 1) | (0, 0.5, 1) | / | / |
| B7 | B4, B6 | 1 | / | / | / | / | (0, 0.5, 1) | (0, 0.5, 1) | (0, 0.5, 1) | / | (0, 0.5, 1) |
| B8 | B7 | 3 | (0, 0.5, 1) | (0, 0.5, 1) | / | / | (0, 0.5, 1) | (0, 0, 0.5) | (0, 0.5, 1) | / | / |
| B9 | B8 | 2 | (0, 0, 0.5) | (0, 0, 0.5) | (0, 0.5, 1) | / | (0, 0, 0.5) | (0, 0.5, 1) | (0, 0.5, 1) | / | / |
| B10 | B8 | 3 | (0, 0.5, 1) | (0, 0.5, 1) | / | / | (0, 0.5, 1) | (0, 0, 0.5) | (0, 0.5, 1) | / | / |
| B11 | B9, B10 | 2 | (0, 0, 0.5) | (0, 0, 0.5) | (0, 0.5, 1) | / | (0, 0, 0.5) | (0, 0.5, 1) | (0, 0.5, 1) | / | (0, 0.5, 1) |
| B12 | B9 | 1 | / | / | / | / | (0, 0.5, 1) | (0, 0.5, 1) | (0, 0.5, 1) | / | (0, 0.5, 1) |
| B13 | B12 | 4 | / | / | / | / | (0, 0, 0.5) | (0, 0.5, 1) | (0, 0.5, 1) | / | (0, 0.5, 1) |
| B14 | B11, B12 | 1 | / | / | / | / | (0, 0.5, 1) | (0, 0.5, 1) | (0, 0.5, 1) | / | (0, 0.5, 1) |
| B15 | B14 | 4 | / | / | / | / | / | (0, 0.5, 1) | (0, 0.5, 1) | / | / |
| B16 | B13, B15 | 0 | - | - | - | - | - | - | - | - | - |
| Name | Work Experience | Position | Educational Background | Employer |
|---|---|---|---|---|
| Pu * | 7 | Project Manager | Master | Contractor |
| Cui ** | 21 | Client’s Representative | Bachelor | Client |
| Liu ** | 12 | Production Manager | Master | Contractor |
| Zhang * | 9 | Project Chief Engineer | Master | Contractor |
| Li * | 15 | Subcontractor Manager | Bachelor | Subcontractor |
| No. | Time/Days | Cost/CNY 104 | Quality Level/% |
|---|---|---|---|
| 1 | 36.5 | 19.90 | 80 |
| 2 | 34.5 | 22.51 | 83 |
| 3 | 34.5 | 27.31 | 89 |
| 4 | 36.0 | 20.20 | 80 |
| 5 | 33.5 | 23.88 | 84 |
| No. | Pre-Activity | Risk Time | Resource Intensity | Cost Indicators | Quality Parameters | |||||||||
|---|---|---|---|---|---|---|---|---|---|---|---|---|---|---|
| A | - | 7 | 0 | 7.91 | 0.5 | 1.4 | 0.25 | 0.08 | 21.91 | 6.32 | 20.05 | 5.44 | −0.4537 | 0.0258 |
| B | A | 24 | 0 | 18.28 | 0.7 | 1.2 | 0.45 | 0.10 | 52.57 | 24.37 | 37.95 | 18.13 | −0.4858 | 0.1894 |
| C | B | 9 | 0 | 10.00 | 0.6 | 1.3 | 0.2 | 0.07 | 25.00 | 7.32 | 20.18 | 4.66 | −0.3053 | 0.0121 |
| D | C | 96 | 0.78 | 65.27 | 0.8 | 1.2 | 0.7 | 0.12 | 185.27 | 130.01 | 109.82 | 89.47 | −0.5584 | 0.2176 |
| E | D | 16 | 0 | 16.03 | 0.75 | 1.35 | 0.15 | 0.05 | 37.36 | 11.11 | 27.48 | 7.13 | −0.3152 | 0.1341 |
| F | D | 20 | 0 | 16.62 | 0.7 | 1.15 | 0.2 | 0.08 | 45.19 | 14.33 | 30.39 | 8.31 | −0.2905 | 0.0752 |
| G | F | 18 | 0 | 14.66 | 0.65 | 1.2 | 0.18 | 0.06 | 42.36 | 12.47 | 30.22 | 7.37 | −0.2926 | 0.0398 |
| H | F | 24 | 0 | 12.93 | 0.7 | 1.2 | 0.12 | 0.05 | 47.22 | 12.76 | 29.37 | 8.89 | 0.8133 | 0.0251 |
| U | F | 30 | 0 | 24.47 | 0.7 | 1.2 | 0.25 | 0.04 | 70.33 | 24.42 | 55.72 | 17.43 | −0.4577 | 0.0718 |
| J | G, H, I | 24 | 0 | 11.28 | 0.7 | 1.2 | 0.3 | 0.05 | 45.57 | 17.12 | 28.27 | 8.22 | −0.2141 | 0.0748 |
| K | F | 30 | 0 | 26.68 | 0.65 | 1.25 | 0.3 | 0.08 | 72.84 | 26.02 | 45.71 | 19.72 | −0.3369 | 0.1071 |
| L | K | 11 | 0 | 9.92 | 0.6 | 1.3 | 0.2 | 0.04 | 28.25 | 8.27 | 23.71 | 4.53 | −0.1427 | 0.0185 |
| M | L | 5 | 0 | 5.7 | 0.55 | 1.25 | 0.1 | 0.02 | 14.83 | 3.57 | 12.17 | 2.11 | 0.4629 | 0.0087 |
| N | E, J, M | 3 | - | - | - | - | - | - | - | - | - | - | - | - |
| No. | Total Time/Days | Total Cost/ CNY 104 | Overall Quality Level/% | Overall Score |
|---|---|---|---|---|
| 1 | 227.5 | 221.16 | 72.28 | 0.7694 |
| 2 | 224 | 232.46 | 73.29 | 0.7652 |
| 3 | 220.5 | 230.70 | 71.33 | 0.7638 |
| 4 | 227.5 | 225.74 | 72.55 | 0.7631 |
| 5 | 225 | 223.94 | 70.95 | 0.7625 |
| 6 | 229 | 222.43 | 72.41 | 0.7616 |
| 7 | 226 | 224.66 | 71.39 | 0.7613 |
| 8 | 229 | 225.13 | 72.91 | 0.7606 |
| 9 | 220 | 232.23 | 71.25 | 0.7597 |
| 10 | 221.5 | 235.16 | 72.81 | 0.7597 |
| Solution Type | The Initial Solution | The Optimal Decision Solution | Optimisation Margin/% | |||
|---|---|---|---|---|---|---|
| Activity Name | ||||||
| A | 1 | 9 | 1.39 | 5.5 | - | |
| B | 1 | 28.5 | 0.99 | 25.5 | - | |
| C | 1 | 11 | 1.24 | 8 | - | |
| D | 1 | 116 | 1.01 | 114 | - | |
| E | 1 | 20 | 0.76 | 36 | - | |
| F | 1 | 25 | 1.14 | 18 | - | |
| G | 1 | 22.5 | 0.71 | 32 | - | |
| H | 1 | 27.5 | 0.89 | 32.5 | - | |
| I | 1 | 37.5 | 1.20 | 32 | - | |
| J | 1 | 27 | 1.20 | 21 | - | |
| K | 1 | 37.5 | 1.11 | 36.5 | - | |
| L | 1 | 13.5 | 1.29 | 10 | - | |
| M | 1 | 6.5 | 1.12 | 7 | - | |
| N | 1 | 3 | 1 | 3 | - | |
| Total time/Days | 257 | 227.5 | 11.48 | |||
| Total cost/CNY 104 | 231.63 | 221.16 | 4.52 | |||
| Overall quality level/% | 67.52 | 72.28 | 7.05 | |||
Disclaimer/Publisher’s Note: The statements, opinions and data contained in all publications are solely those of the individual author(s) and contributor(s) and not of MDPI and/or the editor(s). MDPI and/or the editor(s) disclaim responsibility for any injury to people or property resulting from any ideas, methods, instructions or products referred to in the content. |
© 2025 by the authors. Licensee MDPI, Basel, Switzerland. This article is an open access article distributed under the terms and conditions of the Creative Commons Attribution (CC BY) license (https://creativecommons.org/licenses/by/4.0/).
Share and Cite
Zhou, J.; Tang, Y.; Tian, Y. Multi-Objective Trade-Offs for Construction Projects with Dual Constraints of Schedule Risk and Resources Under a Risk-Driven Perspective. Sustainability 2025, 17, 1926. https://doi.org/10.3390/su17051926
Zhou J, Tang Y, Tian Y. Multi-Objective Trade-Offs for Construction Projects with Dual Constraints of Schedule Risk and Resources Under a Risk-Driven Perspective. Sustainability. 2025; 17(5):1926. https://doi.org/10.3390/su17051926
Chicago/Turabian StyleZhou, Jun, Yanjuan Tang, and Yong Tian. 2025. "Multi-Objective Trade-Offs for Construction Projects with Dual Constraints of Schedule Risk and Resources Under a Risk-Driven Perspective" Sustainability 17, no. 5: 1926. https://doi.org/10.3390/su17051926
APA StyleZhou, J., Tang, Y., & Tian, Y. (2025). Multi-Objective Trade-Offs for Construction Projects with Dual Constraints of Schedule Risk and Resources Under a Risk-Driven Perspective. Sustainability, 17(5), 1926. https://doi.org/10.3390/su17051926

