Impacts of Urban Morphology, Climate, and Occupant Behavior on Building Energy Consumption in a Cold Region: An Agent-Based Modeling Study of Energy-Saving Strategies
Abstract
1. Introduction
2. Study Area and Methods
2.1. Research Framework
2.2. Study Area and Climatic Contexts
2.3. Data Sources and Processing Methods
2.3.1. Urban Morphological Data
2.3.2. Microclimate Data Acquisition
2.3.3. Building Energy Consumption Calculations
2.3.4. Analyzing the Characteristics of Building Energy Consumption
2.3.5. Questionnaires and Tests
2.4. Statistical Analyses
2.5. ABM System
2.5.1. Classification of Agents
2.5.2. Influence Modules
2.5.3. Simulation Scenario
3. Results and Analyses
3.1. The Influencing Mechanism of Urban Energy Consumption
3.1.1. Regression Analysis of Urban Morphological Indices and Energy Consumption
3.1.2. Regression Analysis of Climate Indices and Energy Consumption
3.1.3. Correlation Analysis Between Occupant Behavior Patterns and Energy Consumption
3.2. Analysis of XGBoost and SHAP on Factors and Energy Consumption
3.3. Urban Energy Consumption Simulation Based on ABM
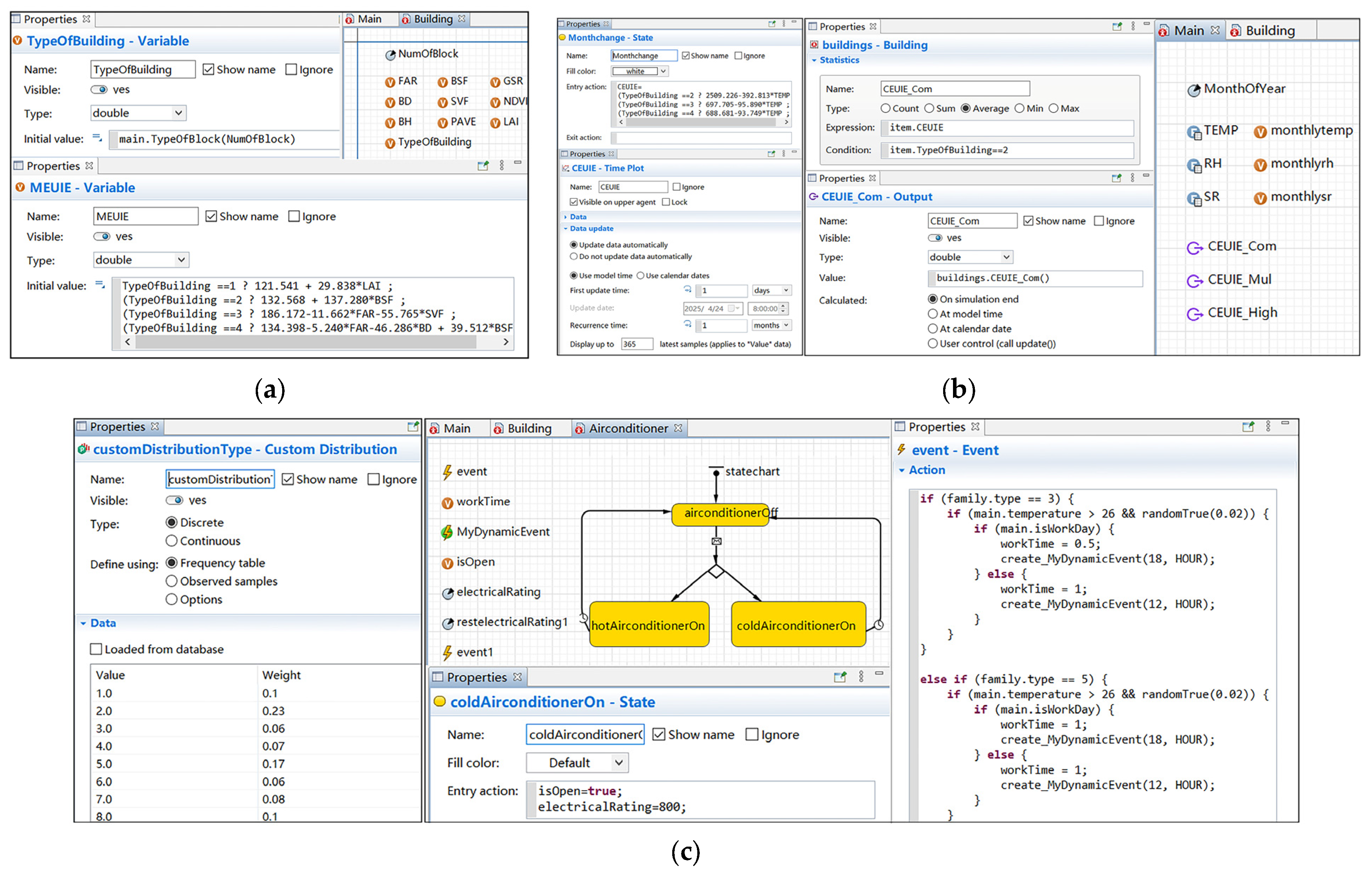
3.3.1. ABM Modeling Development
3.3.2. ABM Accuracy Verification
3.3.3. Spatial and Temporal Distribution of Energy Consumption
4. Discussion
4.1. Optimization Strategies for Energy Conservation at the City Scale
4.1.1. Urban Design
4.1.2. Climate Optimization and Regulation
4.1.3. Policy Guidance
4.2. Research Contributions and Limitations
5. Conclusions
Author Contributions
Funding
Institutional Review Board Statement
Informed Consent Statement
Data Availability Statement
Conflicts of Interest
Abbreviations
| ABM | Agent-based Modeling |
| EUI | Energy Use Intensity |
| FAR | Floor Area Ratio |
| BH | Building Height |
| BEC | Building Energy Consumption |
| SVF | Sky View Factor |
| TEMP. | Temperature |
| RH | Relative Humidity |
| SR | Solar Radiation |
| BSF | Building Shape Factor |
| MLR | Multiple Linear Regression |
| LMM | Linear Mixed Model |
| LightGBM | Light Gradient Boosting Machine |
| SHAP | SHapley Additive exPlanations |
| GBDTs | Gradient-boosting Decision Trees |
| BD | Building Density |
| XGBoost | EXtreme Gradient Boosting |
| UBEM | Urban Building Energy Modeling |
| RFs | Random Forests |
| PAVE | Pavement Percentage |
| GIS | Geographic Information System |
| GSR | Green Space Ratio |
| NDVI | Normalized Difference Vegetation Index |
| LAI | Leaf Area Index |
| EPW | EnergyPlus Weather |
| UWG | Urban Weather Generator |
| LISA | Local Indicators of Spatial Association |
| ANNs | Artificial Neural Networks |
| VIF | Variance Inflation Factor |
References
- Wu, C.; Pan, H.; Luo, Z.; Liu, C.; Huang, H. Multi-objective optimization of residential building energy consumption, daylighting, and thermal comfort based on BO-XGBoost-NSGA-II. Build. Environ. 2024, 254, 111386. [Google Scholar] [CrossRef]
- Nejat, P.; Jomehzadeh, F.; Taheri, M.M.; Gohari, M.; Majid, M.Z.A. A global review of energy consumption, CO2 emissions and policy in the residential sector (with an overview of the top ten CO2 emitting countries). Renew. Sustain. Energy Rev. 2015, 43, 843–862. [Google Scholar] [CrossRef]
- Sharshir, S.W.; Joseph, A.; Elsharkawy, M.; Hamada, M.A.; Kandeal, A.; Elkadeem, M.R.; Thakur, A.K.; Ma, Y.; Moustapha, M.E.; Rashad, M. Thermal energy storage using phase change materials in building applications: A review of the recent development. Energy Build. 2023, 285, 112908. [Google Scholar] [CrossRef]
- Xia, T.; Ali, A.S.; Mahyuddin, N. Multi-Objective Optimization of Window Design for Energy and Thermal Comfort in School Buildings: A Sustainable Approach for Hot-Humid Climates. Sustainability 2025, 17, 8646. [Google Scholar] [CrossRef]
- Wang, L.; Zhao, J.; Deng, Q.; Wang, S.; Liu, R. The Influence of Traditional Residential Skywell Forms on Building Performance in Hot and Humid Regions of China—Taking Huangshan Area as an Example. Sustainability 2025, 17, 7792. [Google Scholar] [CrossRef]
- Feng, W.; Chen, J.; Yang, Y.; Gao, W.; Xing, H.; Yu, S. Multi-objective optimization of morphology for high-rise residential cluster with the regards to energy use and microclimate. Energy Build. 2024, 319, 114534. [Google Scholar] [CrossRef]
- Yu, J.; Jiang, Y.; Yan, Y. A simulation study on heat recovery of data center: A case study in Harbin, China. Renew. Energy 2019, 130, 154–173. [Google Scholar] [CrossRef]
- Chenari, B.; Carrilho, J.D.; Da Silva, M.G. Towards sustainable, energy-efficient and healthy ventilation strategies in buildings: A review. Renew. Sustain. Energy Rev. 2016, 59, 1426–1447. [Google Scholar] [CrossRef]
- Verma, S.K.; Anand, Y.; Gupta, N.; Jindal, B.; Tyagi, V.; Anand, S. Hygrothermal dynamics for developing energy-efficient buildings: Building materials and ventilation system considerations. Energy Build. 2022, 260, 111932. [Google Scholar] [CrossRef]
- Frayssinet, L.; Merlier, L.; Kuznik, F.; Hubert, J.-L.; Milliez, M.; Roux, J.-J. Modeling the heating and cooling energy demand of urban buildings at city scale. Renew. Sustain. Energy Rev. 2018, 81, 2318–2327. [Google Scholar] [CrossRef]
- Mouzourides, P.; Kyprianou, A.; Neophytou, M.K.-A.; Ching, J.; Choudhary, R. Linking the urban-scale building energy demands with city breathability and urban form characteristics. Sustain. Cities Soc. 2019, 49, 101460. [Google Scholar] [CrossRef]
- Shareef, S. The impact of urban morphology and building’s height diversity on energy consumption at urban scale. The case study of Dubai. Build. Environ. 2021, 194, 107675. [Google Scholar] [CrossRef]
- Natanian, J.; Aleksandrowicz, O.; Auer, T. A parametric approach to optimizing urban form, energy balance and environmental quality: The case of Mediterranean districts. Appl. Energy 2019, 254, 113637. [Google Scholar] [CrossRef]
- Xie, M.; Wang, M.; Zhong, H.; Li, X.; Li, B.; Mendis, T.; Xu, S. The impact of urban morphology on the building energy consumption and solar energy generation potential of university dormitory blocks. Sustain. Cities Soc. 2023, 96, 104644. [Google Scholar] [CrossRef]
- Wang, M.; Yu, H.; Yang, Y.; Jing, R.; Tang, Y.; Li, C. Assessing the impacts of urban morphology factors on the energy performance for building stocks based on a novel automatic generation framework. Sustain. Cities Soc. 2022, 87, 104267. [Google Scholar] [CrossRef]
- Wang, J.; Liu, W.; Sha, C.; Zhang, W.; Liu, Z.; Wang, Z.; Wang, R.; Du, X. Evaluation of the impact of urban morphology on commercial building carbon emissions at the block scale—A study of commercial buildings in Beijing. J. Clean. Prod. 2023, 408, 137191. [Google Scholar] [CrossRef]
- Leng, H.; Chen, X.; Ma, Y.; Wong, N.H.; Ming, T. Urban morphology and building heating energy consumption: Evidence from Harbin, a severe cold region city. Energy Build. 2020, 224, 110143. [Google Scholar] [CrossRef]
- Ichinose, T.; Lei, L.; Lin, Y. Impacts of shading effect from nearby buildings on heating and cooling energy consumption in hot summer and cold winter zone of China. Energy Build. 2017, 136, 199–210. [Google Scholar] [CrossRef]
- Ge, F.; Guo, X.; Liu, H.; Wang, J.; Lu, C. Energy performance of air cooling systems considering indoor temperature and relative humidity in different climate zones in China. Energy Build. 2013, 64, 145–153. [Google Scholar] [CrossRef]
- Jalali, Z.; Shamseldin, A.Y.; Ghaffarianhoseini, A. Urban microclimate impacts on residential building energy demand in Auckland, New Zealand: A climate change perspective. Urban Clim. 2024, 53, 101808. [Google Scholar] [CrossRef]
- Akkose, G.; Akgul, C.M.; Dino, I.G. Educational building retrofit under climate change and urban heat island effect. J. Build. Eng. 2021, 40, 102294. [Google Scholar] [CrossRef]
- Galvin, R. Targeting ‘behavers’ rather than behaviours: A ‘subject-oriented’approach for reducing space heating rebound effects in low energy dwellings. Energy Build. 2013, 67, 596–607. [Google Scholar] [CrossRef]
- Zhang, Y.; Bai, X.; Mills, F.P.; Pezzey, J.C. Rethinking the role of occupant behavior in building energy performance: A review. Energy Build. 2018, 172, 279–294. [Google Scholar] [CrossRef]
- Du, J.; Pan, W. Examining energy saving behaviors in student dormitories using an expanded theory of planned behavior. Habitat Int. 2021, 107, 102308. [Google Scholar] [CrossRef]
- Lou, S.; Lin, Z.; Zou, Y.; Xia, D.; Huang, Y.; Li, Z.; Gu, Z. Investigation on occupant presence and appliance operation schedules for university campus in south China sub-tropical area. In Building Simulation; Tsinghua University Press: Beijing, China, 2024; pp. 301–318. [Google Scholar]
- Luo, X.; Du, L. Energy consumption simulations of rural residential buildings considering differences in energy use behavior among family members. In Building Simulation; Tsinghua University Press: Beijing, China, 2024; pp. 1335–1358. [Google Scholar]
- Lin, Y.; Huang, T.; Yang, W.; Hu, X.; Li, C. A review on the impact of outdoor environment on indoor thermal environment. Buildings 2023, 13, 2600. [Google Scholar] [CrossRef]
- Baker, N.; Steemers, K. Energy and Environment in Architecture: A Technical Design Guide; Taylor & Francis: Abingdon, UK, 2003. [Google Scholar]
- He, P.; Xue, J.; Shen, G.Q.; Ni, M.; Wang, S.; Wang, H.; Huang, L. The impact of neighborhood layout heterogeneity on carbon emissions in high-density urban areas: A case study of new development areas in Hong Kong. Energy Build. 2023, 287, 113002. [Google Scholar] [CrossRef]
- Deng, Q.; Wang, G.; Wang, Y.; Zhou, H.; Ma, L. A quantitative analysis of the impact of residential cluster layout on building heating energy consumption in cold IIB regions of China. Energy Build. 2021, 253, 111515. [Google Scholar] [CrossRef]
- Bansal, P.; Quan, S.J. Relationships between building characteristics, urban form and building energy use in different local climate zone contexts: An empirical study in Seoul. Energy Build. 2022, 272, 112335. [Google Scholar] [CrossRef]
- Jiang, B.; Li, Y.; Rezgui, Y.; Zhang, C.; Wang, P.; Zhao, T. Multi-source domain generalization deep neural network model for predicting energy consumption in multiple office buildings. Energy 2024, 299, 131467. [Google Scholar] [CrossRef]
- Cui, X.; Lee, M.; Koo, C.; Hong, T. Energy consumption prediction and household feature analysis for different residential building types using machine learning and SHAP: Toward energy-efficient buildings. Energy Build. 2024, 309, 113997. [Google Scholar] [CrossRef]
- Quan, S.J.; Xue, Y.; Li, C. Nonlinearity in the relationships between urban form and residential energy use intensity. Appl. Energy 2025, 383, 125344. [Google Scholar] [CrossRef]
- Amiri, S.S.; Mueller, M.; Hoque, S. Investigating the application of a commercial and residential energy consumption prediction model for urban Planning scenarios with Machine Learning and Shapley Additive explanation methods. Energy Build. 2023, 287, 112965. [Google Scholar] [CrossRef]
- Ali, U.; Shamsi, M.H.; Hoare, C.; Mangina, E.; O’Donnell, J. Review of urban building energy modeling (UBEM) approaches, methods and tools using qualitative and quantitative analysis. Energy Build. 2021, 246, 111073. [Google Scholar] [CrossRef]
- Seyedzadeh, S.; Rahimian, F.P.; Rastogi, P.; Glesk, I. Tuning machine learning models for prediction of building energy loads. Sustain. Cities Soc. 2019, 47, 101484. [Google Scholar] [CrossRef]
- Li, W.; Zhou, Y.; Cetin, K.; Eom, J.; Wang, Y.; Chen, G.; Zhang, X. Modeling urban building energy use: A review of modeling approaches and procedures. Energy 2017, 141, 2445–2457. [Google Scholar] [CrossRef]
- Salvalai, G.; Zhu, Y.; Sesana, M.M. From building energy modeling to urban building energy modeling: A review of recent research trend and simulation tools. Energy Build. 2024, 319, 114500. [Google Scholar] [CrossRef]
- Doma, A.; Ouf, M. Modelling occupant behaviour for urban scale simulation: Review of available approaches and tools. In Building Simulation; Tsinghua University Press: Beijing, China, 2023; pp. 169–184. [Google Scholar]
- Uddin, M.N.; Chi, H.-L.; Wei, H.-H.; Lee, M.; Ni, M. Influence of interior layouts on occupant energy-saving behaviour in buildings: An integrated approach using Agent-Based Modelling, System Dynamics and Building Information Modelling. Renew. Sustain. Energy Rev. 2022, 161, 112382. [Google Scholar] [CrossRef]
- Ribeiro-Rodrigues, E.; Bortoleto, A.P. A systematic review of agent-based modeling and simulation applications for analyzing pro-environmental behaviors. Sustain. Prod. Consum. 2024, 47, 343–362. [Google Scholar] [CrossRef]
- Marwal, A.; Silva, E.A. City affordability and residential location choice: A demonstration using agent based model. Habitat Int. 2023, 136, 102816. [Google Scholar] [CrossRef]
- Shen, Y.; Hu, X.; Wang, X.; Zhang, M.; Deng, L.; Wang, W. Integrated framework for space-and energy-efficient retrofitting in multifunctional buildings: A synergy of agent-based modeling and performance-based modeling. In Building Simulation; Tsinghua University Press: Beijing, China, 2024; pp. 1579–1600. [Google Scholar]
- Wang, Z.; Xue, Q.; Ji, Y.; Yu, Z. Indoor environment quality in a low-energy residential building in winter in Harbin. Build. Environ. 2018, 135, 194–201. [Google Scholar] [CrossRef]
- Palme, M.; Inostroza, L.; Villacreses, G.; Lobato-Cordero, A.; Carrasco, C. From urban climate to energy consumption. Enhancing building performance simulation by including the urban heat island effect. Energy Build. 2017, 145, 107–120. [Google Scholar] [CrossRef]
- Zhou, X.; Chen, H. Impact of urbanization-related land use land cover changes and urban morphology changes on the urban heat island phenomenon. Sci. Total Environ. 2018, 635, 1467–1476. [Google Scholar] [CrossRef]
- Hu, S.; Yan, D.; Guo, S.; Cui, Y.; Dong, B. A survey on energy consumption and energy usage behavior of households and residential building in urban China. Energy Build. 2017, 148, 366–378. [Google Scholar] [CrossRef]
- Zhang, H.; You, L.; Yuan, H.; Guo, F. Morphological Optimization of Low-Density Commercial Streets: A Multi-Objective Study Based on Genetic Algorithm. Sustainability 2025, 17, 7541. [Google Scholar] [CrossRef]
- Wang, P.; Liu, Z.; Zhang, L. Sustainability of compact cities: A review of Inter-Building Effect on building energy and solar energy use. Sustain. Cities Soc. 2021, 72, 103035. [Google Scholar] [CrossRef]
- Zhang, B.; Xie, G.-D.; Gao, J.-X.; Yang, Y. The cooling effect of urban green spaces as a contribution to energy-saving and emission-reduction: A case study in Beijing, China. Build. Environ. 2014, 76, 37–43. [Google Scholar] [CrossRef]
- Mirzaei, P.A.; Olsthoorn, D.; Torjan, M.; Haghighat, F. Urban neighborhood characteristics influence on a building indoor environment. Sustain. Cities Soc. 2015, 19, 403–413. [Google Scholar] [CrossRef]
- Boccalatte, A.; Fossa, M.; Gaillard, L.; Ménézo, C. Microclimate and urban morphology effects on building energy demand in different European cities. Energy Build. 2020, 224, 110129. [Google Scholar] [CrossRef]
- Liu, J.; She, X.; Wang, J. Comprehensive optimization of urban building cluster morphology based on microclimate: A two-level optimization approach. Sustain. Cities Soc. 2024, 100, 105005. [Google Scholar] [CrossRef]
- Shen, P.; Liu, J.; Wang, M. Fast generation of microclimate weather data for building simulation under heat island using map capturing and clustering technique. Sustain. Cities Soc. 2021, 71, 102954. [Google Scholar] [CrossRef]
- Mao, J.; Fu, Y.; Afshari, A.; Armstrong, P.R.; Norford, L.K. Optimization-aided calibration of an urban microclimate model under uncertainty. Build. Environ. 2018, 143, 390–403. [Google Scholar] [CrossRef]
- Xu, G.; Li, J.; Shi, Y.; Feng, X.; Zhang, Y. Improvements, extensions, and validation of the Urban Weather Generator (UWG) for performance-oriented neighborhood planning. Urban Clim. 2022, 45, 101247. [Google Scholar] [CrossRef]
- Kamal, A.; Mahfouz, A.; Sezer, N.; Hassan, I.G.; Wang, L.L.; Rahman, M.A. Investigation of urban heat island and climate change and their combined impact on building cooling demand in the hot and humid climate of Qatar. Urban Clim. 2023, 52, 101704. [Google Scholar] [CrossRef]
- Nicholson, S.; Nikolopoulou, M.; Watkins, R.; Löve, M.; Ratti, C. Data driven design for urban street shading: Validation and application of ladybug tools as a design tool for outdoor thermal comfort. Urban Clim. 2024, 56, 102041. [Google Scholar] [CrossRef]
- Cui, P.; Lu, J.; Wu, Y.; Tang, J.; Jiang, J. Effect of urban morphology on microclimate and building cluster energy consumption in cold regions of China. Sustain. Cities Soc. 2024, 115, 105838. [Google Scholar] [CrossRef]
- Dogan, T.; Reinhart, C. Shoeboxer: An algorithm for abstracted rapid multi-zone urban building energy model generation and simulation. Energy Build. 2017, 140, 140–153. [Google Scholar] [CrossRef]
- Wang, S.; Liu, H.; Pu, H.; Yang, H. Spatial disparity and hierarchical cluster analysis of final energy consumption in China. Energy 2020, 197, 117195. [Google Scholar] [CrossRef]
- Majumdar, D.D.; Biswas, A. Quantifying land surface temperature change from LISA clusters: An alternative approach to identifying urban land use transformation. Landsc. Urban Plan. 2016, 153, 51–65. [Google Scholar] [CrossRef]
- Ahmed, S.K. How to choose a sampling technique and determine sample size for research: A simplified guide for researchers. Oral Oncol. Rep. 2024, 12, 100662. [Google Scholar] [CrossRef]
- Robinson, C.; Dilkina, B.; Hubbs, J.; Zhang, W.; Guhathakurta, S.; Brown, M.A.; Pendyala, R.M. Machine learning approaches for estimating commercial building energy consumption. Appl. Energy 2017, 208, 889–904. [Google Scholar] [CrossRef]
- Abbasabadi, N.; Ashayeri, M.; Azari, R.; Stephens, B.; Heidarinejad, M. An integrated data-driven framework for urban energy use modeling (UEUM). Appl. Energy 2019, 253, 113550. [Google Scholar] [CrossRef]
- Kafle, S.C. Correlation and regression analysis using SPSS. OCEM J. Manag. Technol. Soc. Sci. 2019, 1, 125–132. [Google Scholar]
- Duhirwe, P.N.; Ngarambe, J.; Yun, G.Y. Causal effects of policy and occupant behavior on cooling energy. Renew. Sustain. Energy Rev. 2024, 206, 114854. [Google Scholar] [CrossRef]
- Wang, Z.; Zhou, R.; Rui, J.; Yu, Y. Revealing the impact of urban spatial morphology on land surface temperature in plain and plateau cities using explainable machine learning. Sustain. Cities Soc. 2025, 118, 106046. [Google Scholar] [CrossRef]
- Iban, M.C. An explainable model for the mass appraisal of residences: The application of tree-based Machine Learning algorithms and interpretation of value determinants. Habitat Int. 2022, 128, 102660. [Google Scholar] [CrossRef]
- Song, S.; Leng, H.; Guo, R. Planning strategy for urban building energy conservation supported by agent-based modeling. Buildings 2022, 12, 2171. [Google Scholar] [CrossRef]
- Lee, Y.S.; Malkawi, A.M. Simulating multiple occupant behaviors in buildings: An agent-based modeling approach. Energy Build. 2014, 69, 407–416. [Google Scholar] [CrossRef]
- Catalina, T.; Iordache, V.; Caracaleanu, B. Multiple regression model for fast prediction of the heating energy demand. Energy Build. 2013, 57, 302–312. [Google Scholar] [CrossRef]
- Jang, H.; Jones, L.; Kang, J. Prioritisation of old apartment buildings for energy-efficient refurbishment based on the effects of building features on energy consumption in South Korea. Energy Build. 2015, 96, 319–328. [Google Scholar] [CrossRef]
- Wang, Z.; Yang, Z.; Zhang, B.; Li, H.; He, W. How does urbanization affect energy consumption for central heating: Historical analysis and future prospects. Energy Build. 2022, 255, 111631. [Google Scholar] [CrossRef]
- Liu, X.; Zhang, T.; Liu, X.; Li, L.; Lin, L.; Jiang, Y. Energy saving potential for space heating in Chinese airport terminals: The impact of air infiltration. Energy 2021, 215, 119175. [Google Scholar] [CrossRef]
- Smitt, S.; Tolstorebrov, I.; Gullo, P.; Pardiñas, A.; Hafner, A. Energy use and retrofitting potential of heat pumps in cold climate hotels. J. Clean. Prod. 2021, 298, 126799. [Google Scholar] [CrossRef]
- Sarihi, S.; Saradj, F.M.; Faizi, M. A critical review of façade retrofit measures for minimizing heating and cooling demand in existing buildings. Sustain. Cities Soc. 2021, 64, 102525. [Google Scholar] [CrossRef]
- Kim, Y.; Lee, S. Trends of extreme cold events in the central regions of Korea and their influence on the heating energy demand. Weather Clim. Extrem. 2019, 24, 100199. [Google Scholar] [CrossRef]
- Brounen, D.; Kok, N.; Quigley, J. Energy literacy and capitalization. Energy Econ. 2014, 38, 42–50. [Google Scholar] [CrossRef]
- Belaïd, F. Untangling the complexity of the direct and indirect determinants of the residential energy consumption in France: Quantitative analysis using a structural equation modeling approach. Energy Policy 2017, 110, 246–256. [Google Scholar] [CrossRef]
- Loeffler, R.; Oesterreicher, D.; Stoeglehner, G. The energy implications of urban morphology from an urban planning perspective–A case study for a new urban development area in the city of Vienna. Energy Build. 2021, 252, 111453. [Google Scholar] [CrossRef]
- Ahmed, O.; Sezer, N.; Ouf, M.; Wang, L.L.; Hassan, I.G. State-of-the-art review of occupant behavior modeling and implementation in building performance simulation. Renew. Sustain. Energy Rev. 2023, 185, 113558. [Google Scholar] [CrossRef]
- Liu, K.; Xu, X.; Zhang, R.; Kong, L.; Wang, W.; Deng, W. Impact of urban form on building energy consumption and solar energy potential: A case study of residential blocks in Jianhu, China. Energy Build. 2023, 280, 112727. [Google Scholar] [CrossRef]
- Zhao, Y.; Ding, X.; Wu, Z.; Yin, S.; Fan, Y.; Ge, J. Impact of urban form on building energy consumption in different climate zones of China. Energy Build. 2024, 320, 114579. [Google Scholar] [CrossRef]
- Nasrollahi, N.; Rostami, E. The impacts of urban canyons morphology on daylight availability and energy consumption of buildings in a hot-summer Mediterranean climate. Sol. Energy 2023, 266, 112181. [Google Scholar] [CrossRef]
- Du, L.; Wang, H.; Bian, C.; Chen, X. Impact of block form on building energy consumption, urban microclimate and solar potential: A case study of Wuhan, China. Energy Build. 2025, 328, 115224. [Google Scholar] [CrossRef]
- Lou, S.; Huang, C.; Zou, Y.; Huang, Y. Development of representative city region models for south China’s Pearl River Delta: Data statistics and model definition. Energy Build. 2025, 337, 115653. [Google Scholar] [CrossRef]
- Rinaldi, A.; Schweiker, M.; Iannone, F. On uses of energy in buildings: Extracting influencing factors of occupant behaviour by means of a questionnaire survey. Energy Build. 2018, 168, 298–308. [Google Scholar] [CrossRef]

















| Indicator | Formula | Meaning | Calculation Method | Data Source |
|---|---|---|---|---|
| Floor area ratio (FAR) | The ratio of the total floor area of buildings on a site to the net land area of that site. | ArcGIS calculation tools | Building maps | |
| Building density (BD) | Refers to the proportion of the total base area of the building to the occupied area within a certain range. | |||
| Percentage of pavement area (PAVE) | Percentage of pavement area. | |||
| Building height (BH) | Average height of the buildings in the sample area. | 3D building models | ||
| Building shape factor (BSF) | The ratio of the total external surface area of the building to its volume. | |||
| Sky view factor (SVF) | It can reflect the density, height, shape and other shielding degree of the building to the surrounding environment. | |||
| Green space ratio (GSR) | It refers to the ratio of the sum of all kinds of green space areas within the land scope to the land area. | Land Classification raster image | ||
| Normalized difference vegetation index (NDVI) | An index used to assess the condition of vegetation growth. | Remote Sensing Image Inversion | Sentinel-2 satellite images | |
| Leaf area index (LAI) | The ratio of the total leaf area of plants to the land area on a given piece of land. |
| Type of Survey | Details | |
|---|---|---|
| Resident information | Age, gender, educational background, income, occupant count, living area | |
| Building conditions | Dwelling form, district, office form | |
| Behavior | Energy-use habits Cronbach’s α = 0.804 KMO = 0.619 | Weekday occupancy <6 h = 1, 6–9 h = 2, 9–12 h = 3, 12–15 h = 4, >16 h = 5 |
| Air conditioner setting temperature in summer >26 °C = 1, 24–26 °C = 2, 21–23 °C = 3, 18–20 °C = 4, 15–17 °C = 5 | ||
| Average daily hours of air conditioner/heater use <1 h = 1, 1–2 h = 2, 2–4 h = 3, 4–6 h = 4, >6 h = 5 | ||
| Energy-saving awareness Cronbach’s α = 0.602 KMO = 0.606 | Setting of daily appliances when they are not in use Turn off = 1, Occasional standby = 2, 6–12 h standby = 3, >12 h standby = 4, Always standby = 5 | |
| Daily use of lights Hardly = 1, Seldom = 2, Sometimes = 3, Often = 4, Always = 5 | ||
| Energy-saving attitude Cronbach’s α = 0.848 KMO = 0.881 | Agree = 1, Recognize = 2, Neutral = 3, Disapprove = 4, Oppose strongly = 5 | |
| Factor Value Settings for Main Panel and Resident Intelligent Agents | ||||
|---|---|---|---|---|
| Factor | Type | Initial value (percentage) | Unit | Operating condition |
| Household number | Int | 100 | Family | - |
| Day Of Year | Int | 1–365 | Day | |
| Simulated daily temperature | Double | - | °C | |
| Energy-Saving Awareness | Awareness | Income of <3000: High [0.25], Medium [0.60], Low [0.15] Income of 3000–5000: High [0.24], Medium [0.55], Low [0.21] Income of 5000–8000: High [0.19], Medium [0.56], Low [0.25] Income of >8000: High [0.05], Medium [0.67], Low [0.28] | - | |
| Degree of impact of energy efficiency campaigns | Promotion | High awareness: Changed [0.71], Maybe [0.17], Unchanged [0.12] Medium awareness: Changed [0.63], Maybe [0.20], Unchanged [0.17] Low awareness: Changed [0.54], Maybe [0.18], Unchanged [0.28] | - | |
| Numerical settings for cooling and heating equipment | ||||
| Cooling probability | Double | uniform (0, 1) | - | - |
| TO of air condition (AC) cooling | Double | Weekday: triangular (0.5, 4, 2) Weekend: triangular (0.5, 6, 4) | Hour | Temperature > 26 °C; Cooling Rate < 0.27 |
| TS of AC cooling | Double | 24—Cooing time of AC | Hour | Low energy-saving awareness |
| Cooling temperature | Int | triangular (15, 28, 24) | °C | - |
| TO of fan | Double | Weekday: triangular (0.5, 4, 2) Weekend: triangular (0.5, 6, 4) | Hour | Temperature > 26 °C; 0.27 ≤ Cooling Rate < 0.56 |
| TS of fan | Double | 24—Cooling time of fan | Hour | Low energy-saving awareness |
| Heating probability | Double | uniform (0, 1) | - | - |
| TO of AC heating | Double | Weekday: triangular (0.5, 3, 2) Weekend: triangular (0.5, 4, 2) | Hour | Temperature < 10 °C; Heating Rate < 0.16 |
| TS of AC heating | Double | 24—Heating time of AC | - | Low energy-saving awareness |
| Heating temperature | Int | triangular (18, 28, 26) | °C | - |
| TO of electric heating | Double | Weekday: triangular (0.5, 5,3) Weekend: triangular (1, 5, 3) | Hour | Temperature < 10 °C; 0.16 ≤ Heating Rate < 0.44 |
| Numerical settings for lamps and household electrical equipment | ||||
| TO of lighting | Double | Weekday: triangular (4, 6, 5) Weekend: triangular (4, 6, 5) | Hour | 47 < Day Of Year < 282 |
| Weekday: triangular (4, 7, 5) Weekend: triangular (4, 7, 5) | Day Of Year <47 or >282 | |||
| Number of openings | Int | 4 | - | Low energy-saving awareness |
| 2 | - | Medium energy-saving awareness | ||
| 1 | - | High energy-saving awareness | ||
| TO of water heater (WH) | Double | triangular (0.5, 2, 1) | Hour | - |
| TS of WH | Double | 24—TO of WH | Hour | Low energy-saving awareness |
| Quantity of WHs | Int | 1 | - | - |
| TO of refrigerator | Double | 24 | Hour | - |
| Quantity of refrigerators | Int | 1 | - | - |
| TO of computer | Double | triangular (0.5, 3, 2) | Hour | Weekday |
| triangular (0.5, 6, 3) | Weekend | |||
| TS of computer | Double | 24—TO of computer | Hour | Low energy-saving awareness |
| Quantity of computers | int | 1 | - | - |
| Independent Variable | Statistical Model | Correlation Analysis | |||||||
|---|---|---|---|---|---|---|---|---|---|
| F | Sig. | t | df | Sig. | Mean Difference | Standard Error | |||
| Residential district | Independent samples T-test | Variance is equal | 0.647 | 0.422 | 1.287 | 198 | 0.200 | 1.396 | 1.085 |
| Variance is not equal | - | - | 1.287 | 196.567 | 0.200 | 1.396 | 1.085 | ||
| Gender | Mann–Whitney U test | Mann–Whitney U | Wilcoxon W | Z | Sig. | ||||
| 4945.500 | 10,616.500 | −0.089 | 0.929 | ||||||
| Dwelling form | Kruskal–Wallis test | Kruskal–Wallis H(K) | df | Sig. | |||||
| 6.273 | 3 | 0.099 | |||||||
| Spearman | Spearman | Sig. (bilateral) | |||||||
| Age | −0.048 | 0.502 | |||||||
| Educational background | −0.026 | 0.715 | |||||||
| Energy-saving attitude | 0.043 | 0.545 | |||||||
| Income | 0.320 | 0.000 | |||||||
| Occupant count | 0.348 | 0.000 | |||||||
| Energy-use habits | 0.179 | 0.011 | |||||||
| Energy-saving awareness | 0.178 | 0.012 | |||||||
| Living area | 0.295 | 0.000 | |||||||
| Building Type | FAR | BD (%) | BH (m) | BSF | SVF | PAVE | GSR | NDVI | LAI |
|---|---|---|---|---|---|---|---|---|---|
| Office | 0.25–6.02 | 11.19–81.24 | 14.01–114.37 | 0.11–0.75 | 0.28–0.75 | 0.34–0.74 | 0.02–0.51 | 0.02–0.60 | 0.02–2.21 |
| Commercial | 0.10–5.96 | 10.21–58.74 | 5.87–84.29 | 0.14–0.51 | 0.24–0.88 | 0.45–0.71 | 0.01–0.26 | 0.05–0.68 | 0.04–1.87 |
| Multistory residence | 0.10–5.60 | 16.46–38.93 | 5.33–19.60 | 0.26–0.55 | 0.15–0.98 | 0.58–0.75 | 0.01–0.22 | 0.10–0.41 | 0.04–0.33 |
| High-rise residence | 0.02–5.02 | 10.24–54.16 | 22.76–110.82 | 0.16–0.55 | 0.23–0.86 | 0.40–0.84 | 0.01–0.45 | 0.12–0.51 | 0.08–0.49 |
| Annual EUI (kWh/m2) | Energy-Saving Awareness (%) | |||||||
|---|---|---|---|---|---|---|---|---|
| Frequency of energy saving campaigns | Total | Electric appliance | Lights | Cooling and heating equipment | Standby | High | Middle | Low |
| None | 78.3397 | 32.3171 | 0.9123 | 45.0423 | 0.0680 | 26 | 55 | 19 |
| Once a year | 75.1306 | 31.9496 | 0.8511 | 42.3056 | 0.0243 | 26 | 65 | 9 |
| Twice a year | 61.747 | 30.6573 | 0.6124 | 30.4675 | 0.0098 | 62 | 35 | 3 |
| Three times a year | 53.7708 | 30.0527 | 0.5268 | 23.1864 | 0.0049 | 85 | 14 | 1 |
| Four times a year | 47.727 | 29.5429 | 0.4539 | 17.7253 | 0.0049 | 97 | 3 | 0 |
Disclaimer/Publisher’s Note: The statements, opinions and data contained in all publications are solely those of the individual author(s) and contributor(s) and not of MDPI and/or the editor(s). MDPI and/or the editor(s) disclaim responsibility for any injury to people or property resulting from any ideas, methods, instructions or products referred to in the content. |
© 2025 by the authors. Licensee MDPI, Basel, Switzerland. This article is an open access article distributed under the terms and conditions of the Creative Commons Attribution (CC BY) license (https://creativecommons.org/licenses/by/4.0/).
Share and Cite
Cui, P.; Ji, R.; Lu, J.; Guo, Z.; Zheng, Y. Impacts of Urban Morphology, Climate, and Occupant Behavior on Building Energy Consumption in a Cold Region: An Agent-Based Modeling Study of Energy-Saving Strategies. Sustainability 2025, 17, 10447. https://doi.org/10.3390/su172310447
Cui P, Ji R, Lu J, Guo Z, Zheng Y. Impacts of Urban Morphology, Climate, and Occupant Behavior on Building Energy Consumption in a Cold Region: An Agent-Based Modeling Study of Energy-Saving Strategies. Sustainability. 2025; 17(23):10447. https://doi.org/10.3390/su172310447
Chicago/Turabian StyleCui, Peng, Ran Ji, Jiaqi Lu, Zixin Guo, and Yewei Zheng. 2025. "Impacts of Urban Morphology, Climate, and Occupant Behavior on Building Energy Consumption in a Cold Region: An Agent-Based Modeling Study of Energy-Saving Strategies" Sustainability 17, no. 23: 10447. https://doi.org/10.3390/su172310447
APA StyleCui, P., Ji, R., Lu, J., Guo, Z., & Zheng, Y. (2025). Impacts of Urban Morphology, Climate, and Occupant Behavior on Building Energy Consumption in a Cold Region: An Agent-Based Modeling Study of Energy-Saving Strategies. Sustainability, 17(23), 10447. https://doi.org/10.3390/su172310447

