1. Introduction
The construction sector is one of the most significant contributors to climate change [
1]. Not only is it proven that the operational phase still remains one of the largest sources of environmental emissions, but also that the embodied emissions of the built-in materials contribute a large part to the overall emissions and should not be neglected [
2].
It is important to adequately assess and monitor the emissions of building in order to determine potential areas for improvement [
3,
4]. Life cycle assessment (LCA) has been identified as an appropriate tool for assessing the environmental impacts in the construction sector. It is a standardized methodology for the assessment of the environmental impacts of products or processes and is frequently used in the construction sector for the assessment of the environmental impacts of buildings [
5,
6]. According to ISO 14040 [
7], LCA methodology has four phases, namely the goals and scope definition, the life cycle inventory (LCI) analysis, the life cycle impact assessment (LCIA), and the interpretation.
The compilation of the LCI has proven to be very data-intensive, since a detailed description and material quantities are needed for all the materials used in a building along its life cycle. Nowadays, the benefits of using Building Information Modeling (BIM) tools to automatically obtain the material quantities are widely recognized, particularly given that it can help designers to elaborate a complete list of materials incorporated within a building, known as the so-called foreground data [
8,
9]. The BIM can be used in the early design process for project optimization [
10] or in a later project phase with a developed model for a more precise assessment of environmental impacts [
11,
12,
13,
14,
15,
16]. Wastiels and Decupyere (2019) and Chen et al. (2024) [
11,
17] identified existing approaches on workflows for BIM-LCA integration, including different alternatives for conducting the automatic material quantities take-off from BIM models in order to use them for LCA purposes.
Although BIM tools commonly generate a comprehensive Bill of Quantities (BoQ) for materials used in a building, integration and interoperability with LCA tools remain challenging. In many cases, the processes require manual input or advanced computer skills to implement intermediate tools. As Tam et al. (2023) [
9] argued in their study of ISO 14040, there is further potential for BIM-LCA integration. The study of Obrecht et al. (2020) [
18] confirms that most of the workflows on how to obtain the LCI from BIM used in practice still rely on manual inputs. An advantage of this approach is the independence of scripts or coding for automation, while the drawbacks include an increased probability of manual processing errors and a non-iterative process. These drawbacks can be mitigated by including different intermediate tools that reduce the workload and enable the automated exchange of information between certain tools. Furthermore, completely automated processes for the LCA analysis from BIM models exist, yet they are not in use very often [
19,
20,
21]. LCA practitioners tend to avoid them because information about the scenarios and background data is missing or incomplete.
The foreground data (e.g., data about the quantity of material and their properties) of the BIM model is evolving rapidly as the project develops. Therefore, it is fundamental to determine the most appropriate timing so that environmental assessment can have the highest influence on the design. Typically, models in two different stages are used: (1) preliminary design models, whose aggregated values can be used for building optimization [
22] and decision making, or (2) a developed model with an accurate BoQ, which is useful for a more precise calculation of the building’s impact. This accuracy depends on the quality of the model, which is determined by details, and the skills of the model’s developer. The use of individual workflows might depend on national standards and the available selection of the tools. Soust-Verdaguer et al. (2020) also states that individual countries have different ways to disaggregate the building into individual components or materials [
23]. Some countries refer to different classification systems, e.g., Uniformat or UniClass, while other countries have developed their own individual approaches.
The next phase of the BIM-LCA integrated process is the assignment of environmental impacts to identified components and materials. In this step, the foreground data gathered in the previous step relates to the so-called background data. Generally, it is important that the level of disaggregation is aligned with the structure of the data in the background databases, which are important for the next step of the LCA, namely the LCIA. For example, in Switzerland, different LCA databases have been developed for different levels of disaggregation [
24], thus emphasizing the importance of having a deeper insight into how materials are aggregated. By and large, the background data are established databases which house data about the environmental impacts of materials or components used. It is clear that inaccuracies in foreground data lead to errors in this phase of the assessment. Moreover, if the data derived from the BoQ is not correctly extracted, the interpretation of results will also be compromised. In this context and within the framework of the IEA Annex 72 project [
25], a case study was used to analyze the implications of using different national LCA methods [
26,
27]. Although the BoQ is generated automatically, concerns remain regarding the extent to which variations in national LCA methodologies may influence the results, as such methodological differences can carry through and impact all subsequent stages of the assessment.
This study focused on assessing the same building case study by several LCA experts, with all of them using their individual national LCA methods. The comparison of the results for the same projects showed considerable differences. Similarly, Soust-Verdaguer et al. (2020) compared the use of different national methods for the systematic building decomposition and their potential implications in the LCA results [
23]. This highlights the need to consider several factors when performing LCA using BIM, particularly given the diversity of approaches adopted in different countries, which can significantly influence the results. Here, one key aspect is the development of a life cycle inventory based on automatically extracted data from BIM models, one that follows various national BIM-LCA standards and workflows. This raises a relevant question: to what extent do variations in the methods of extracting material quantity take-offs from BIM-generated BoQs contribute to the observed discrepancies in the LCA outcomes?
Existing research [
11,
28,
29,
30,
31,
32] in the field of quantity take-offs using BIM indicates that automated processes can result in various inaccuracies. For example, Khosakitchalert et al. (2019) [
29] identified several discrepancies in the quantities of compound elements, attributing them primarily to the modeling methods and inherent limitations of the BIM software [
32]. Similarly, Monteiro and Martins (2013) [
33] analyzed the quantity take-off functionality in ArchiCAD and observed inconsistencies when a masonry wall was modeled as a single element. These inconsistencies led to deviations in the extracted quantities of individual wall layers. Such findings underscore the importance of precise modeling strategies and the selection of appropriate methods for reliable quantity take-offs [
34]. This is particularly crucial in the context of LCA in buildings, where accurate material quantification directly influences environmental impact calculations. Therefore, the accuracy and reliability of BIM-based quantity take-off methods are essential for ensuring credible LCA outcomes and supporting sustainable decision-making in the building sector.
To expand upon this, and given the significant implications of material quantity take-offs in LCA, especially during the LCI phase, it is essential to understand where and how discrepancies may arise throughout the assessment process. Accordingly, the objective of this paper is to focus on the LCI phase, specifically on the BoQ extracted from BIM models, a commonly used source for generating LCI data, and to identify potential sources of error that may compromise the integrity of the assessment. A further objective is to determine where discrepancies originate from and to propose possible solutions to address them. Thus, the approach adopted in this study is based on findings previously demonstrated in the literature. For example, to minimize potential errors related to building modeling [
29], the same reference building and BIM model is used to compare the different methods applied by participating countries in the IEA EBC Annex 72 project [
25] for extracting the BoQ from a BIM model to conduct an LCA. This comparison allows for the identification of common errors in the data extraction process. This topic is particularly relevant within the context of related projects, such as the IEA EBC Annex 72 project, where it has been recognized as an area for investigation. To our knowledge, it has not been explicitly addressed in previous studies, despite being identified as a recurring issue in the literature. In this vein, current trends in BIM-based quantity take-off, highlighted in recent reviews such as Alathamneh et al. (2024) [
28], emphasize its increasing potential to improve the accuracy, efficiency, and completeness of data extraction for LCA. The novelty of this study lies in the identification, classification, and analysis of potential errors occurring during the material take-off process in BIM, which can directly affect the LCI phase and, consequently, the overall LCA results.
2. Methodology
A case study was shared with participants, each of whom was tasked with applying their own workflow and submitting both the resulting data and a detailed explanation of the procedure used to generate the BoQ. Eight partner countries participated in the study: Austria (AT), Canada (CA), the Czech Republic (CZ), France (FR), Germany (DE), New Zealand (NZ), Slovenia (SI), and Spain (ES). Other countries involved in the IEA EBC Annex 72 project declined the invitation to participate. The case study building is a TU Graz office building located in Graz (Austria). The BIM model is an architectural model with a level of development (LOD) of approximately 300. It also contains a classification system and detailed information regarding used materials, e.g., the percentage of steel rebar in the volume of reinforced concrete. No mechanical, electrical and plumbing (MEP) model is available, and openings for ducts and pipes are not modelled. The model is available as a native Revit 2020 file (*.rvt file), developed by Autodesk (San Fransicco, CA, USA) and in open-source IFC2×3 Coordination View and IFC4 Design View formats (both *.ifc files) developed by buildingSMART (Kings Langley, UK). The real-life building and the BIM model are shown in
Figure 1.
For the first step, a survey was conducted to gain information about the workflow used in the case study. The result of this step is the graphical illustration of the workflow. For the second step, the obtained BoQ was analyzed, and the potential errors were identified. For the third step, key suggestions were developed.
2.1. Illustration of Workflows
In step one, an online survey was developed to collect information about the workflows and software programs used to perform this exercise. It follows the logical framework in the study of Kiss at al. (2019) [
35], which was used to collect typical workflows used in separate countries. The goal of the survey was to improve the understanding of the calculation procedures and environmental assessment workflows applied in the case study exercise. The answers to the survey were analyzed and based on them. Harmonized flowcharts were then created to represent the workflows of each country in a uniform way. The results are shown in more detail in the next section and in the
Supplementary Materials.
2.2. Identification of Potential Sources of Errors
In step two, the BoQ was compared, and the potential sources of errors were examined by a team of experts. The results obtained by the participating countries were compared to the original case study, which was conducted by Austria and had a comprehensive LCI, which was cross-checked by several experts during the project IEA EBC Annex 72.
2.3. Development of Key Suggestions for Extraction of Data from BIM Models for Different Workflows
The final step involved developing recommendations on actions needed to enhance the comparability of the LCI, as these can significantly affect the final results. The different decisions made during the process of obtaining the BoQ were examined in terms of their respective strengths and limitations.
2.4. Collection of Workflows
Based on the analysis of the survey, a country-specific workflow was created for each of the participating countries.
Figure 2 presents the workflows of Austria and the Czech Republic. In the case of Austria, the geometry model and material definition were taken directly from the Autodesk Revit native file (*.rvt) and exported in the form of a material list. The data process was performed automatically with Python scripting language and a BoQ was generated. The data from this document was then manually transferred to Simapro (developed by PRé Sustainability, Amersfoort, The Netherlands) and Microsoft Excel, where the final calculations took place. In the case of the Czech Republic, the material list was extracted directly from the native Revit file through built-in schedules, and the BoQ was generated in Excel, where the LCA calculation was also conducted. Background Czech data were previously collected for the purpose of SBToolCZ methodology produced by Vonka et al. (2013) [
36]. Similar illustrations of the workflows were generated for each of the participating countries in order to illustrate that each of the countries has taken its own approach.
Only one approach is not using the native Revit file. Furthermore, the majority of the workflows rely on the manual transition of data. Only the workflows of Austria and Spain are (either fully or partially) automated. A detailed description and figures of the workflows of other countries can be found in the
Supplementary Materials. Potential for automation has been identified in this part of the process. The differences between the workflows were investigated, and the potential sources of errors for these differences were analyzed. After a careful review of the results, the differences were summed up in two main groups: (1) missing materials and (2) inconsistencies in the exported material list in the BoQ.
2.5. Material Types
The model distinguishes between two categories of materials: single materials and composite materials. Single materials refer to building elements—or individual layers within an element—that consist of only one material, such as an insulation layer made entirely of mineral wool. In these cases, a direct one-to-one mapping is established between the material in the model and the corresponding LCA dataset. Composite materials, on the other hand, are used when a layer includes multiple materials, such as reinforced concrete, or when the model does not represent all constituent materials in sufficient detail, as with windows. These composite materials consist of several single materials, and their composition—such as the proportion of steel reinforcement in concrete—is stored as parameters within the model.
3. Results
An analysis of the BoQ was conducted to identify missing materials. It was based on a complete list of single materials, including those embedded within composite materials. As not all submissions included a detailed BoQ, the comparison was limited to the following participants: CZ, DE, ES, NZ, and SI.
From these submissions, 55 cases of missing materials were identified. The missing materials were investigated, and the following reasons were found (see
Figure 3).
Material not decomposed (n = 39); legend “∑”: The composite material, which includes single materials, was not decomposed in the BoQ. The single materials were not considered explicitly. During the LCA, a corresponding dataset may have been assigned, either to the composite material as an entire unit or through a decomposition process carried out within the LCA software itself.
Material ignored (n = 14); legend “-”: The single material was deliberately not considered for the calculation.
“0” thickness (n = 10); legend “Ø”: Some layers in the model have a thickness of 0. Therefore, an automated generation of the BoQ may result in materials with a volume of 0. In some cases, this meant that the material was not included in the calculations.
Included in a similar material (n = 1); symbol “=”: The quantity of the material was joined together with a similar single material.
Not identifiable (n = 2); symbol “?”: The reason for the missing single material could not be identified.
The main result from this exercise is that, in addition to the information model itself, the implementation documents are also important (e.g., the BIM execution plan, which describes many details and parameters of the model). Without these supporting documents, the interpretation of the models is not consistent among various users. Considering the nature of developed complex models in LOD 300 and higher, various degrees of information can be taken out of them (e.g., the decomposition of composite materials).
3.1. Inconsistencies in the Exported Material List in the BoQ
In addition to the missing materials, inconsistencies appeared in the volume of the materials. These errors derived from different sources, as shown in
Figure 4.
Composite material decomposition incorrect/partial (n = 4). One of the most common errors occurred due to an incorrect consideration of elements with composite materials. Either the material was wrongfully regarded as a single material, or the decomposition was only done for some composites, including a given single material, and not for others (e.g., the decomposition of triple glazing into its single materials but not the material glass wall). For this study, a deviation of up to −32% in the case of the material “MS046 aluminium” was identified. However, since composite materials might have been considered as a whole in the LCA (e.g., aluminium framing), these differences in the BoQ do not automatically mean that there are errors in the LCA calculation overall.
Combination of similar materials (n = 3). These deviations are because some participants considered similar materials as one, and they therefore had a greater volume in the BoQ than expected. Nonetheless, this doesn’t necessarily constitute an error, since it might make sense to combine similar materials to make the calculation easier (e.g., when considering different kinds of EPS as one material).
Rounding error (n = 3). This kind of error occurs when a schedule with elements with a small volume is exported from Revit. The default setting for volume considers two decimal places. In the case of small volumes, the error from rounding can become significant, especially if there is a large number of elements. To avoid this error, either the format for volume can be set to include more decimal places, or the sum of volume can be calculated within Revit directly. For the model used in this study, the deviation for the material “MS010 aluminium powder coated”, due to the rounding error, was −19% in volume.
Wrong application of factor for decomposition (n = 2). These deviations are due to an error when applying the factors for the decomposition of materials. Either by using the wrong operation (division instead of multiplication) or by using the factor for the wrong single material. Depending on the composite material, these errors are large, with an observed deviation of −78% for the materials “MS007 mineral wool (stone wool) WD”. These errors can be spotted by comparing the overall volume of a composite material to the volumes of the single materials.
Generic factor for decomposition (n = 2). In two cases, the information about the composition of composite materials was not used, and a generic factor for the decomposition was applied instead. Depending on the quality of the assumption, the results can vary greatly. For the material “MS003 reinforcement steel”, a deviation by a factor of 1/16 was identified. For common materials, such as reinforced concrete, plausibility checks can help to limit the extent of such errors.
Wrong factor for area to volume (n = 2). These errors occur when the volume of a material is calculated from its surface area and a wrong assumption is made concerning its thickness. Especially in the case of aluminium frames or other elements with voids/air gaps, the error can be quite large. Without detailed information regarding such elements, assumptions have to be made based on expert knowledge. Absent a verified reference value, these errors in the BoQ are hard to identify and subsequently hard to avoid. For the material “MS010 aluminium powder coated”, a deviation by a factor of 5 was observed in this study.
Transposed digits (n = 1). The value reported in one case was off by a factor of 10 due to a transposed digit. Such errors can have a large impact on the results. Plausibility checks as well as minimizing the amount of manual data entry are key factors for reducing the likely occurrence of transposed digits.
3.2. Key Suggestions for the Extraction of Data from BIM Models for Different Workflows
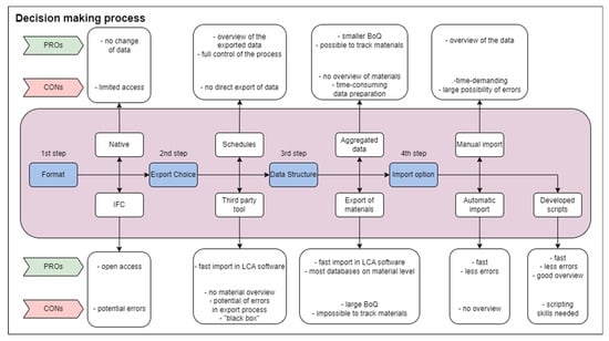
Due to the differences in the different workflows and the errors that occurred during the process of obtaining the BoQ, the final outcome was to summarize the positive (PROs) and negative (CONs) aspects of separate decisions that have to be made during the process, as illustrated in
Figure 5. This outcome is based on models from all 5 participating countries (not just AT and CZ, which are described in this paper more thoroughly).
As a first step, a decision must be made on if the native file will be used or if the information must be transformed into the IFC format. The latter has the advantage of not being dependent on proprietary software and/or formats, but errors might emerge during the transformation of the native into an IFC file.
The second step is to choose the export way. The export of the material list can be performed by a simple export of the schedules or by the BIM program of special tools, which can act as the intermediate link between the BIM and LCA tool. The first option has the advantage of giving the user a complete overview of the process and the exported data. However, errors can happen during the manual transport of the data, and the process is time consuming. The second option has the advantage of reducing labor; however, at the time it is difficult to have an overview of the process.
In the third step, a decision has to be made whether the data should be exported in the aggregated form or decomposed to the material level. This decision should depend on the structure of the data in the database. Since a lot of the databases are on the material level, the majority of the workflow in the study opted for this. The disadvantage of this approach is the large BoQ and is the subsequent impossibility of determining the exact position of the materials in the building.
The fourth step is the import of the materials (BoQ) into the designated programs for LCA. The import can be either manual or automatic. The automation can also be achieved by developing scripts that assign the materials. The automation has the advantage of speeding up the import process, and the errors are reduced.
4. Discussion
The process of obtaining the correct BoQ directly from BIM is not as straightforward as often presented. Due to the limited ability of the programs to exchange information, the exchange of information between the programs must be performed in several steps, and several decisions must be made, each with their own advantages and disadvantages, as presented in
Figure 5.
Since there is currently no standard that regulates the workflow, the decision can be made on an individual basis. This results in the discrepancy of the results. Current practices often result in disparities in outcomes that could be minimized through the implementation of standards, like the Exchange Information Requirement (EIR) and the BIM Execution Plan (BEP), as these documents provide clearer guidelines for stakeholders to follow [
37]. Yang et al. (2020) suggest that a revised set of BIM guidelines should incorporate sustainability assessment requirements, fostering a more structured approach for integrating LCA tools directly with BIM platforms [
38]. This alignment could enhance the efficiency of obtaining life-cycle inventory data, crucial for LCA processes. Furthermore, Liu et al. (2023) emphasize that information related to materials and activities necessary for comprehensive LCA can be derived from BIM models, highlighting the importance of effective data extraction methods in encompassing all phases of a building’s life cycle and not just the production stage, as in the presented study [
39]. Implementing EIRs and BEPs can guide the integration process, ensuring that relevant and accurate data is captured at each phase of the building’s life cycle. Such advancements would not only promote sustainability by streamlining the assessment of environmental impacts but would also provide a clearer, standardized framework for stakeholders to consistently utilize.
However, there are additional factors that must be considered when exporting the BoQ from a BIM tool. It is important to point out that the BIM models are evolving throughout the projects, and ideally, the assessment of the environmental impacts should also be performed throughout the process. This remains a challenging task, since in the first planning phases, the information the level of defined components is scarce, but this is evolving along the planning process. The study of Cavalliere et al. (2019) [
40] developed the methodology that uses different LCA databases with different levels of detail for the specific LOD of the BIM. It is especially demanding, since it is often the case that the different building elements are not modeled with identical LODs in each design stage, and this requires the mixing of databases. In our case, we have worked with a very advanced model with regard to its LOD. Consequently, the materials were already defined, and the differences in the results emerged because of the use of different workflows and also the different databases that were used. The proposed case study was developed up to LOD 300–350, which is a minimum level for a precise assessment. The graphical part of the model was of standard quality, but non-graphical information was very detailed, especially in material description, including a volume percentage of certain parts in composite materials (e.g., 1.5% of steel rebar in a reinforced concrete structure).
Another limitation of the study is the limited number of participants. This can lead to the conclusion that the results may be distorted. However, since it was, at the time of the exercise, the first study that is only focusing on obtaining the BoQ from a BIM model for performing an environmental assessment, the result still points out potential problems. Additionally, the limited number of participants enabled an in-depth analysis of the results and errors that would not be possible otherwise. User expertise was not considered a criterion in this study due to the limited number of participants. While the case study was modeled using the same software, participants employed different tools to generate the BoQ. This study did not focus on analyzing the differences resulting from these variations, although such aspects could be explored in future research.
Since there is currently no standard regulating the workflow, the decision can be made on an individual basis. This results in the results’ discrepancy. Ideally, the workflow would be regulated by the ISO standardized documents between all stakeholders, such as the EIR and the BEP to avoid misinterpretation.
5. Conclusions
The results of this study revealed that inconsistencies and missing materials arise early during the interpretation of the BoQ obtained from BIM, which serves as the basis for all subsequent LCA steps. This study identified the main causes of these inconsistencies and omissions and proposed a decision support system designed to guide appropriate choices and minimize errors in transferring data from BIM to the specific LCA tool used for the following phase, the LCIA.
The most frequent errors spotted during the exercise were due to the following:
- (1)
Simplified elements, such as facade, doors, and windows. These parts of the model do not correspond to reality (e.g., 1 layer of glass only, simplified frames). Thus, it is not possible to use volume in these cases. These elements have to be calculated separately. Because used materials (aluminium, glazing, etc.) have an especially significant impact on the overall results, a more detailed modelling of these elements would be beneficial in order to correctly assess the environmental impacts.
- (2)
Missing materials or elements. Even though the model is detailed according to standards, it is not sufficient in some respects (e.g., all elements in the timber structure, anchors, spacers, caseworks, etc.). It is important to consider which parts of the model must be covered and which could be neglected.
- (3)
Composite materials, such as concrete, were causing a lot of different interpretations. In the described case study, every reinforced element contains detailed information on the percentage of volume dedicated to the steel rebar.
- (4)
“0 layers”, such as foils or similar thin materials, have 0 mm thickness and therefore no volume. It is necessary to consider them by their area and not neglect them.
In the BIM-LCA process, users should apply the Pareto rule (80:20) and focus on materials with the highest volumes. Usually, those materials are concrete, steel, aluminium, glazing, wood, ceramics, etc. Since these materials are causing high environmental impacts, it is important that the BoQ for those materials be correct. However, it is also important not to neglect the materials that do not fall into typical cut-off rules.
There are still several challenges to be tackled in obtaining the BoQ, namely a general low degree of standardization, lack of usage of classification systems, and precise description of all requirements for the model in documents EIR and BEP.
Addressing the identified inconsistencies through structured decision support mechanisms can significantly enhance the accuracy of data transfer from BIM to LCA-specific tools. Future research should focus on improving standardization, integrating classification systems, and refining EIR and BEP to ensure more precise data handling. Strengthening these aspects will not only enhance the robustness of LCA but also encourage its broader adoption in design optimization practices.