Child Play Activity Modeling for Playground Space Design Using the Context-Based Activity Modeling Method
Abstract
1. Introduction
1.1. Children’s Activity and Playground Design
1.2. The Need for a Structured Approach to Space Design
1.3. Context-Based Activity Modeling as a Design Framework
2. Children Play Activities Represented Using the CBAM Method
2.1. Throw
2.1.1. Actors
2.1.2. Relevant Structure
2.1.3. Physical Context and Psychological Context
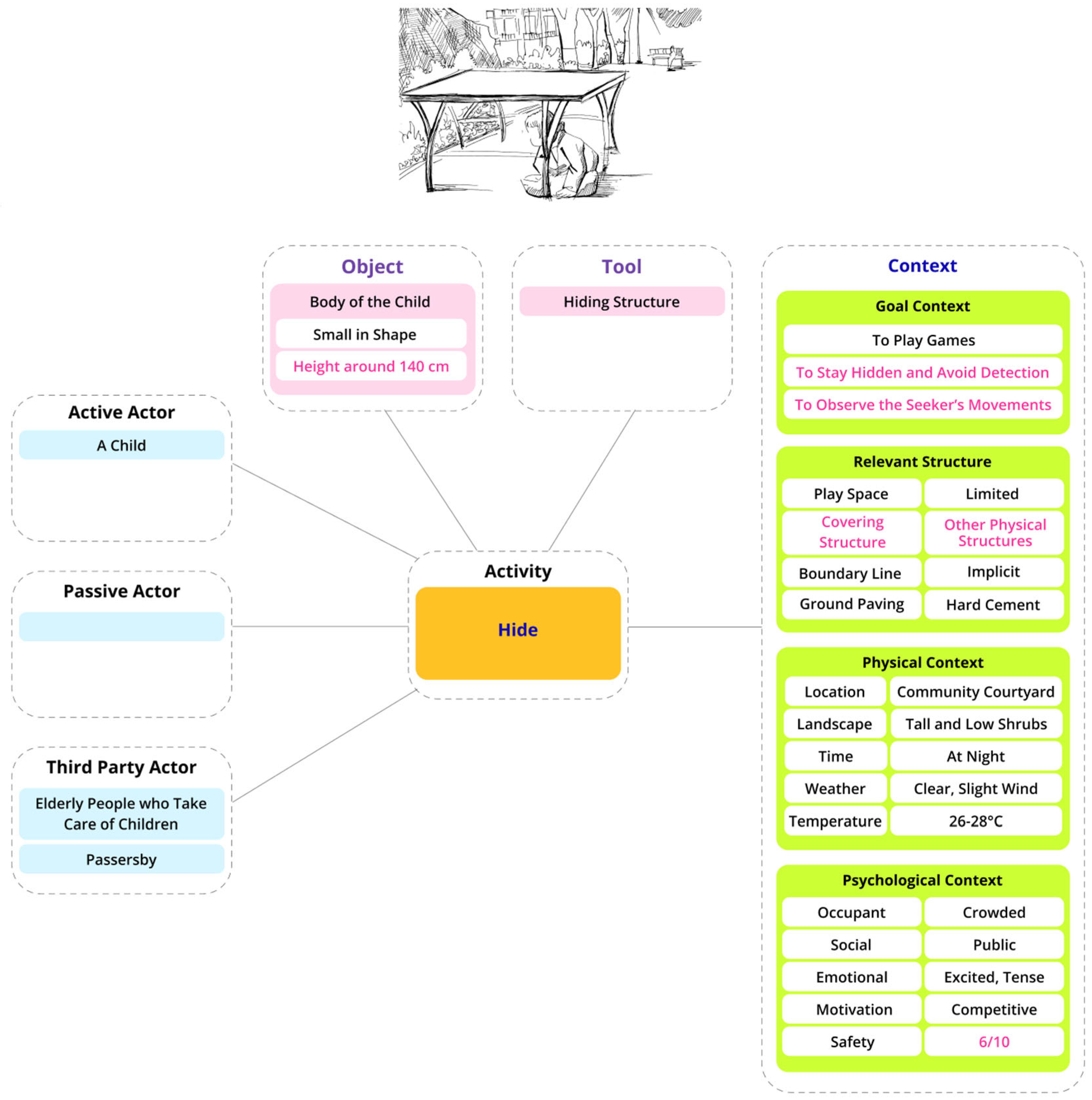
2.2. Run
2.2.1. Actors
2.2.2. Relevant Structure
- When a child runs, the relevant structures around him affect his activity. These include play space, covering structure, boundary line, ground paving, and pathway structure.
- Play Space: Limited space may cause collisions or intense competition in specific areas.
- Covering Structure: Other physical structures such as low shrubs and benches can add fun (e.g., obstacle courses) or become obstacles in the running route.
- Boundary Line: Implicit boundaries, such as those implicitly defined shrubs, fences, or road edges, limit the running area and can pose a potential risk for collisions.
- Ground Paving: The current hard cement surface increases the risk of falling, and the material of the ground directly impacts the safety and speed control during running. Falls may lead to abrasions or injuries.
- Pathway Structure: Enclosed or straight pathways help children run in a more orderly manner, reducing the risk of collisions due to chaotic running.
2.2.3. Physical Context and Psychological Context
2.3. Chase
2.3.1. Actors
2.3.2. Relevant Structure
- Play Space: The play area is limited, suggesting that the available space may lead to increased risks of collisions between participants.
- Covering Structure: Other physical structures, like low shrubs and benches, can add fun elements but may also serve as potential obstacles, affecting the activity.
- Boundary Line: Implicit boundaries, such as those implicitly defined by shrubs, fences, or road edges, may limit the chasing area, affecting the game’s organization and creating potential collision hazards.
- Ground Paving: The hard cement surface increases the risk of injury in case of a fall, potentially leading to abrasions or fractures.
- Pathway Structure: Enclosed pathways help children chase in a more orderly manner, reducing the risk of slipping down.
2.3.3. Physical Context and Psychological Context
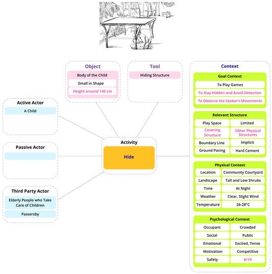
2.4. Hide
2.4.1. Actors
2.4.2. Relevant Structure
- Play Space: The play area is limited.
- Covering Structure: Other physical structures, like low shrubs and benches, can add fun elements that can be used for hiding structure. This is a key relevant structure of the activity of hiding.
- Boundary Line: Implicit boundaries implicitly defined by those such as shrubs, fences, or road edge, which may limit the area where the appropriate covering structure can be found.
- Ground Paving: The ground is made of hard cement.
2.4.3. Physical Context and Psychological Context
2.5. Seek
2.5.1. Actors
2.5.2. Relevant Structure
- Play Space: The play area is limited, which may intensify competition and restrict the area of seeking the target child.
- Covering Structures: Includes low shrubs and other objects that both enrich the game and present visual obstructions to finding the target child.
- Boundary Line: Implicit boundaries, implicitly defined by other structure elements such as low shrubs and benches and may limit the area where the target child hides the body using various structures of covering structure.
- Ground Paving: The ground is made of hard cement.
- Note that seeking the target child is relevant to covering structure in the limited play space as the boundary line implicitly defines the area of seeking.
2.5.3. Physical Context and Psychological Context
2.6. Seize
2.6.1. Actors
2.6.2. Relevant Structure
- Play Space: The limited play space means the area in which the game occurs is constrained, increasing the chances of collisions and difficulty in controlling the target.
- Covering Structures: Environmental structure elements like low shrubs and benches become obstacles during the seizing process, potentially interfering with the smooth execution of the activity.
- Boundary Line: The implicit boundary—there is no clearly defined area, which could affect the seizing range and affect the difficulty of the activity.
- Clothes of Hit Child: Seizing the target child’s clothes may be easier than directly seizing the child’s body because the clothes are softer and provide some grab-ability affordance [17]. In this way, the risk of harm from direct contact can be avoided.
2.6.3. Physical Context and Psychological Context
3. Strategies for Children Playground Design
3.1. Improve Ground Surface Materials and Impact Buffering
3.2. Balance Visibility and Visual Obstruction
3.3. Define Explicit and Implicit Boundaries in Play Spaces
3.4. Integrate Clothing into the Activity Support System
3.5. Integrate Flexible and Dynamic Lighting Design
3.6. Integrate Spatial Layers for Dynamic and Static Activities
4. Discussions
4.1. Focusing on Activity-Centered Design Framework
4.2. CBAM as a Method to Improve Play Space Design
4.3. CBAM Enables Accommodating Experience Aspects of Child Actors in Play Space Design
5. Conclusions
Author Contributions
Funding
Institutional Review Board Statement
Informed Consent Statement
Data Availability Statement
Conflicts of Interest
References
- Shaffer, D.R. Developmental Psychology: Childhood and Adolescence; Thomson Brooks/Cole Publishing Co.: Eagle River, WI, USA, 1996; pp. 79–85. [Google Scholar]
- Liu, Y.; Liu, J.; Xue, W. Design and implementation of interactive systems for intelligent architectures based on Piaget’s cognitive development model. Archit. Tech. 2025, 31, 10–13. [Google Scholar]
- Renata, K.; Alves, G.H.; Rosa, P.J.D.; Fante, V.V.; Passos, F.F.D.; Fumagali, S.J.; Paz, F.R. Variability in Neurocognitive Performance: Age, Gender, and School-Related Differences in Children and from Ages 6 to 12. Appl. Neuropsychol. Child 2018, 7, 277–285. [Google Scholar]
- Katsavounidou, G. Child, Play, and Urban Space: A Historical Overview and a Holistic Paradigm for Child-Centered Urbanism. J. Urban. Int. Res. Placemaking Urban Sustain. 2023, 16, 430–446. [Google Scholar] [CrossRef]
- Gehl, J. Life Between Buildings: Using Public Space, 6th ed.; Translated by Jo Koch; Island Press: Washington, DC, USA, 2011. [Google Scholar]
- Hui, Y.; Liao, J.; Zhang, X.; Liu, Z. Child-Friendly Street Design Based on Behavioral Patterns. Urban Plan. Forum 2021, 92–99. [Google Scholar]
- Wang, Y. A Study on Design Elements of Interactive Facilities in Public Spaces Based on Children’s Play Behavior. In Proceedings of the Asia Design and Innovation Conference (ADIC) 2024, Shanghai, China, 5–6 December 2024; Design Society: Copenhagen, Denmark, 2024; pp. 467–476. [Google Scholar]
- Wu, A.; Xu, S.; Li, D. Playfulness: A Psychological Character That Promotes Children’s Positive Development. Early Child. Educ. Res. 2019, 25–34. [Google Scholar]
- Marcus, C.C.; Francis, C. People Places: Design Guidelines for Urban Open Space; John Wiley & Sons: Hoboken, NJ, USA, 1997. [Google Scholar]
- Vidal, D.G.; Castro Seixas, E. Children’s green infrastructure: Children and their rights to nature and the City. Front. Sociol. 2022, 7, 804535. [Google Scholar] [CrossRef] [PubMed]
- Hu, X.; Lin, Y. A Study OF Child-Friendly Community Outdoor Activity Spaces Design based on Plot Construction. Design 2024, 37, 38–40. [Google Scholar]
- Wang, W.; Wang, Z. Participatory kindergarten space atmosphere design framework and practice—Based on the perspective of children’s rights, abilities and development. Presch. Educ. Res. 2016, 9–18. [Google Scholar]
- Ishak, F.S.A.; Samodra, F.X.T.B. Design Criteria of Learning Space for Street Children: The Observe Rituals Method. IPTEK J. Proc. 2021, 73–76. [Google Scholar] [CrossRef]
- Jing, L.; Zhao, C. Research on kindergarten outdoor environment design to promote children’s social development. J. Nanjing Univ. Arts (Art Des. Ed.) 2007, 166–169. [Google Scholar]
- Francis, M.; Lorenzo, R.A.Y. Seven Realms of Children’s Participation. J. Environ. Psychol. 2002, 22, 157–169. [Google Scholar] [CrossRef]
- Simoff, S.J.; Maher, M.L. Designing with the Activity/Space Ontology. In Artificial Intelligence in Design ’98; Gero, J.S., Sudweeks, F., Eds.; Springer: Dordrecht, The Netherlands, 1998; pp. 23–43. [Google Scholar] [CrossRef]
- Chen, X.B.; Kim, T.W.; Chen, J.Y.; Xue, B.; Jeong, W. Ontology-Based Representations of User Activity and Flexible Space Information: Towards an Automated Space-Use Analysis in Buildings. Adv. Civ. Eng. 2019, 2019, 3690419. [Google Scholar] [CrossRef]
- Haiyirete, X.; Wang, J.; Gan, X.; Liu, X.; Tuluhong, A. Automated Mapping Methodology and Case Study of Healthcare User Activities and Spaces from a Sustainable Perspective. Sustainability 2024, 16, 1241. [Google Scholar] [CrossRef]
- Kim, Y.S.; Lee, S.W. Service Design for Product-Service Systems Using Context-Based Activity Modeling. In Proceedings of the International Association of Societies of Design Research (IASDR) Conference, Delft, The Netherlands, 31 October–4 November 2011. [Google Scholar]
- Kim, Y.S.; Jeong, J.; Hong, Y.; Hong, S. A Schema for Systematic Service Imagining: Context-Based Activity Modeling. Sustainability 2020, 12, 9558. [Google Scholar] [CrossRef]
- Kim, Y.S. A Methodology of Design for Affordances using Affordance Feature Repositories. AI Eng. Des. Anal. Manuf. 2015, 29, 307–323. [Google Scholar] [CrossRef]
- Kim, Y.S.; Lee, H. Process Characteristics of Product-Service Systems Development: Comparison of Seven Manufacturing Company Cases. J. Clean. Prod. 2021, 286, 124971. [Google Scholar] [CrossRef]
- Kim, Y.S. Customer Experience Design for Smart Product-Service Systems Based on the Iterations of Experience–Evaluate–Engage Using Customer Experience Data. Sustainability 2023, 15, 686. [Google Scholar] [CrossRef]
- Kim, Y.S. Cognitive Exercises for Design Thinking. In Proceedings of the Asia Design and Innovation Conference (ADIC) 2024, Shanghai, China, 5–6 December 2024; Design Society: Copenhagen, Denmark, 2024; pp. 296–304. [Google Scholar]
- ISO 20282-1; Ease of Operation of Everyday Products—Part 1: Design Requirements for Context of Use and User Characteristics. ISO: Geneva, Switzerland, 2006.
- Kim, Y.S.; Hong, Y.K. Systematic Method to Design Product-Service Systems Using Personalization Services based on Experience Evaluations. Int. J. Prod. Dev. 2019, 23, 353–385. [Google Scholar] [CrossRef]
- Engeström, Y. Developmental Work Research: Expanding Activity Theory in Practice; Lehmanns Media: Cologne, Germany, 2005. [Google Scholar]
- Flynn, J.E. Lighting-design decisions as interventions in human visual space. In Environmental Aesthetics: Theory, Research, and Application; Cambridge University Press: Cambridge, UK, 1988; pp. 156–170. [Google Scholar]
- Tomassoni, R.; Galetta, G.; Treglia, E. Psychology of light: How light influences the health and psyche. Psychology 2015, 6, 1216–1222. [Google Scholar] [CrossRef]
- Goedkoop, M.J.; van Halen, C.J.G.; te Riele, H.R.M.; Rommens, P.J.M. Product Service Systems, Ecological and Economic Basics; The Dutch ministries of Environment (VROM) and Economic Affairs (EZ): Hague, The Netherlands, 1999. [Google Scholar]
- Kim, Y.S. A Representation Framework of Product–Service Systems. Des. Sci. 2020, 6, e3. [Google Scholar] [CrossRef]











Disclaimer/Publisher’s Note: The statements, opinions and data contained in all publications are solely those of the individual author(s) and contributor(s) and not of MDPI and/or the editor(s). MDPI and/or the editor(s) disclaim responsibility for any injury to people or property resulting from any ideas, methods, instructions or products referred to in the content. |
© 2025 by the authors. Licensee MDPI, Basel, Switzerland. This article is an open access article distributed under the terms and conditions of the Creative Commons Attribution (CC BY) license (https://creativecommons.org/licenses/by/4.0/).
Share and Cite
Wang, Y.; Kim, Y.S. Child Play Activity Modeling for Playground Space Design Using the Context-Based Activity Modeling Method. Sustainability 2025, 17, 6244. https://doi.org/10.3390/su17146244
Wang Y, Kim YS. Child Play Activity Modeling for Playground Space Design Using the Context-Based Activity Modeling Method. Sustainability. 2025; 17(14):6244. https://doi.org/10.3390/su17146244
Chicago/Turabian StyleWang, Yiwen, and Yong Se Kim. 2025. "Child Play Activity Modeling for Playground Space Design Using the Context-Based Activity Modeling Method" Sustainability 17, no. 14: 6244. https://doi.org/10.3390/su17146244
APA StyleWang, Y., & Kim, Y. S. (2025). Child Play Activity Modeling for Playground Space Design Using the Context-Based Activity Modeling Method. Sustainability, 17(14), 6244. https://doi.org/10.3390/su17146244

