Reverse Engineering of Building Layout Plan through Checking the Setting out of a Building on a Site Using 3D Laser Scanning Technology for Sustainable Building Construction: A Case Study
Abstract
1. Introduction
2. Literature Review
2.1. 3D Laser Scanning Technology
2.2. RE Using 3D Laser Scanner in Construction
2.3. Application of 3D Laser Scanner to Setting out a Building
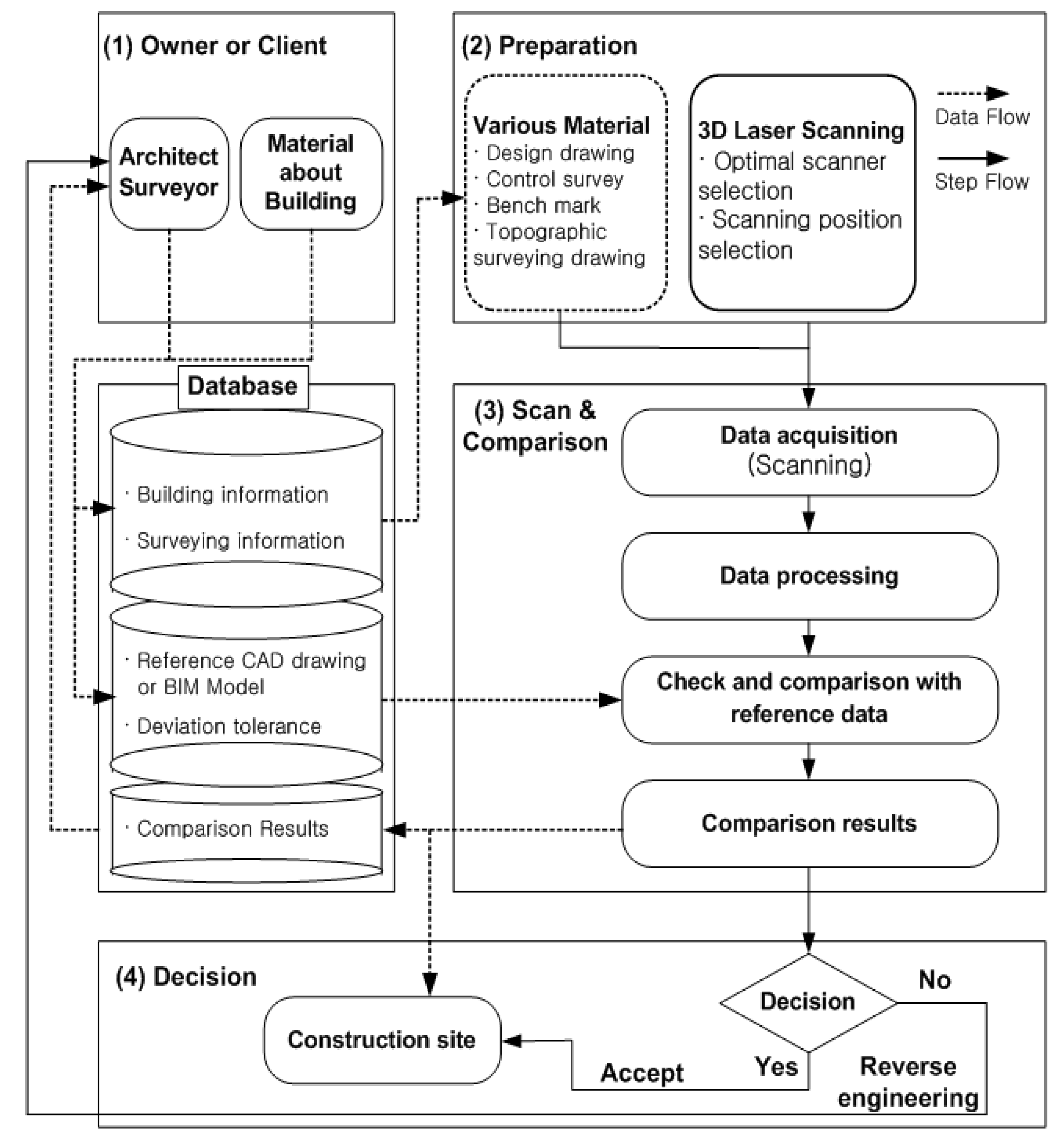
3. Field Application
3.1. A Case Description
3.2. Scanning Process of Setting out the Case Building
3.3. Results of 3D Laser Scanning
3.4. RE of Building Layout Design
4. Discussion
5. Conclusions and Future Research
Author Contributions
Funding
Institutional Review Board Statement
Informed Consent Statement
Data Availability Statement
Conflicts of Interest
References
- Andrich, W.; Daniotti, B.; Pavan, A.; Mirarchi, C. Check and Validation of Building Information Models in Detailed Design Phase: A Check Flow to Pave the Way for BIM Based Renovation and Construction Processes. Buildings 2022, 12, 154. [Google Scholar] [CrossRef]
- Wang, J.; Yi, T.; Liang, X.; Ueda, T. Application of 3D Laser Scanning Technology Using Laser Radar System to Error Analysis in the Curtain Wall Construction. Remote Sens. 2023, 15, 64. [Google Scholar] [CrossRef]
- Akinci, B.; Boukamp, F.; Gordon, C.; Huber, D.; Lyons, C.; Park, K. A formalism for utilization of sensor systems and integrated project models for active construction quality control. Autom. Constr. 2006, 15, 124–138. [Google Scholar] [CrossRef]
- Bassier, M.; Yousefzadeh, M.; Van Genechten, B. Evaluation of data acquisition techniques and workflows for scan to BIM. In Proceedings of the Geo Business Conference, London, UK, 27–28 May 2015; Available online: https://lirias.kuleuven.be/1675091?limo=0 (accessed on 11 April 2024).
- Aryan, A.; Bosché, F.; Tang, P. Planning for terrestrial laser scanning in construction: A review. Autom. Constr. 2021, 125, 103551. [Google Scholar] [CrossRef]
- Wu, C.; Yuan, Y.; Tang, Y.; Tian, B. Application of Terrestrial Laser Scanning (TLS) in the Architecture, Engineering and Construction (AEC) Industry. Sensors 2022, 22, 265. [Google Scholar] [CrossRef]
- Haleem, A.; Javaid, M.; Singh, R.P.; Rab, S.; Suman, R.; Kumar, L.; Khan, I.H. Exploring the potential of 3D scanning in Industry 4.0: An overview. Int. J. Cogn. Comput. Eng. 2022, 3, 161–171. [Google Scholar] [CrossRef]
- Bhatti, A.Q.; Wahab, A.; Sindi, W. An overview of 3D laser scanning techniques and application on digitisation of historical structures. Innov. Infrastruct. Solut. 2021, 6, 1–9. [Google Scholar] [CrossRef]
- Xiong, X.; Adan, A.; Akinci, B.; Huber, D. Automatic creation of semantically rich 3D building models from laser scanner data. Autom. Constr. 2013, 31, 325–337. [Google Scholar] [CrossRef]
- Lovell, L.J.; Davies, R.J.; Hunt, D.V.L. The Application of Historic Building Information Modelling (HBIM) to Cultural Heritage: A Review. Heritage 2023, 6, 6691–6717. [Google Scholar] [CrossRef]
- León-Robles, C.A.; Reinoso-Gordo, J.F.; González-Quiñones, J.J. Heritage Building Information Modeling (H-BIM) Applied to A Stone Bridge. ISPRS Int. J. Geo-Inf. 2019, 8, 121. [Google Scholar] [CrossRef]
- Biagini, C.; Capone, P.; Donato, V.; Facchini, N. Towards the bim implementation for historical building restoration sites. Autom. Constr. 2016, 71, 74–86. [Google Scholar] [CrossRef]
- Garavaglia, E.; Anzani, A.; Maroldi, F.; Vanerio, F. Non-invasive identification of vulnerability elements in existing buildings and their visualization in the bim model for better project management: The case study of cuccagna farmhouse. Appl. Sci. 2020, 10, 2119. [Google Scholar] [CrossRef]
- Kim, S.; Kim, S.; Lee, D.-E. 3D point cloud and bim-based reconstruction for evaluation of project by as-planned and as-built. Remote Sens. 2020, 12, 1457. [Google Scholar] [CrossRef]
- Ma, L.; Sacks, R.; Kattel, U.; Bloch, T. 3D object classification using geometric features and pairwise relationships. Comput.-Aided Civ. Infrastruct. Eng. 2018, 33, 152–164. [Google Scholar] [CrossRef]
- Mustafa, M.H.; Ali, M.; Hashim, K.S.H.Y.; Suhaimi, M.S.M. Recreating historical malay architecture with bim process. Int. J. Built Environ. Sustain. 2020, 7, 79–89. [Google Scholar] [CrossRef]
- Shanbari, H.A.; Blinn, N.M.; Issa, R.R. Laser scanning technology and bim in construction management education. J. Inf. Technol. Constr. 2016, 21, 204–217. [Google Scholar]
- Xu, Y.; Shen, X.; Lim, S. Cordet: Corner-aware 3D object detection networks for automated scan-to-bim. J. Comput. Civ. Eng. 2021, 35, 04021002. [Google Scholar] [CrossRef]
- Zhao, L.; Zhang, H.; Wang, Q.; Wang, H. Digital-Twin-Based evaluation of nearly zero-energy building for existing buildings based on scan-to-bim. Adv. Civ. Eng. 2021, 2021, 6638897. [Google Scholar] [CrossRef]
- Wang, Q.; Sohn, H.; Cheng, J.C.P. Automatic as-built BIM creation of precast concrete bridge deck panels using laser scan data. J. Comput. Civ. Eng. 2018, 32, 04018011. [Google Scholar] [CrossRef]
- Bosche, F. Automated recognition of 3D cad model objects in laser scans and calculation of as-built dimensions for dimensional compliance control in construction. Adv. Eng. Inform. 2010, 24, 107–118. [Google Scholar] [CrossRef]
- Braun, A.; Tuttas, S.; Borrmann, A.; Stilla, U. Improving progress monitoring by fusing point clouds, semantic data and computer vision. Autom. Constr. 2020, 116, 103210. [Google Scholar] [CrossRef]
- Maalek, R.; Lichti, D.D.; Ruwanpura, J.Y. Automatic Recognition of Common Structural Elements from Point Clouds for Automated Progress Monitoring and Dimensional Quality Control in Reinforced Concrete Construction. Remote Sens. 2019, 11, 1102. [Google Scholar] [CrossRef]
- Chang, K.T.; Wang, E.H. Developing procedures for post-earthquake structural evaluation by laser scanning techniques. Insight-Non-Destr. Test. Cond. Monit. 2012, 54, 562–567. [Google Scholar] [CrossRef]
- Jaafar, H.A.; Meng, X.; Sowter, A.; Bryan, P. New approach for monitoring historic and heritage buildings: Using terrestrial laser scanning and generalised procrustes analysis. Struct. Control Health Monit. 2017, 24, e1987. [Google Scholar] [CrossRef]
- Mader, D.; Blaskow, R.; Westfeld, P.; Weller, C. Potential of UAV-based laser scanner and multispectral camera data in building inspection. Int. Arch. Photogramm. Remote Sens. Spat. Inf. Sci. 2016, 41, 1135–1142. [Google Scholar] [CrossRef]
- Skrzypczak, I.; Oleniacz, G.; Leśniak, A.; Zima, K.; Mrówczyńska, M.; Kazak, J.K. Scan-to-BIM method in construction: Assessment of the 3D buildings model accuracy in terms inventory measurements. Build. Res. Inf. 2022, 50, 859–880. [Google Scholar] [CrossRef]
- Li, H.; Zhang, C.; Song, S.; Demirkesen, S.; Chang, R. Improving Tolerance Control on Modular Construction Project with 3D Laser Scanning and BIM: A Case Study of Removable Floodwall Project. Appl. Sci. 2020, 10, 8680. [Google Scholar] [CrossRef]
- Xu, Z.; Kang, R.; Lu, R. 3D reconstruction and measurement of surface defects in prefabricated elements using point clouds. J. Comput. Civ. Eng. 2020, 34, 04020033. [Google Scholar] [CrossRef]
- Kim, M.-K.; Cheng, J.C.P.; Sohn, H.; Chang, C.-C. A framework for dimensional and surface quality assessment of precast concrete elements using BIM and 3D laser scanning. Autom. Constr. 2015, 49, 225–238. [Google Scholar] [CrossRef]
- Kim, M.K.; Wang, Q.; Park, J.W.; Cheng, J.C.P.; Sohn, H.; Chang, C.C. Automated dimensional quality assurance of full-scale precast concrete elements using laser scanning and bim. Autom. Constr. 2016, 72, 102–114. [Google Scholar] [CrossRef]
- Arashpour, M.; Heidarpour, A.; Nezhad, A.; Hosseinifard, Z.; Chileshe, N.; Hosseini, R. Performance-based control of variability and tolerance in off-site manufacture and assembly: Optimization of penalty on poor production quality. Constr. Manag. Econ. 2020, 38, 502–514. [Google Scholar] [CrossRef]
- Hess, M.; Petrovic, V.; Yeager, M.; Kuester, F. Terrestrial laser scanning for the comprehensive structural health assessment of the baptistery di san giovanni in florence, italy: An integrative methodology for repeatable data acquisition, visualization and analysis. Struct. Infrastruct. Eng. 2018, 14, 247–263. [Google Scholar] [CrossRef]
- Sanchez-Rodriguez, A.; Riveiro, B.; Conde, B.; Soilan, M. Detection of structural faults in piers of masonry arch bridges through automated processing of laser scanning data. Struct. Control Health Monit. 2018, 25, e2126. [Google Scholar] [CrossRef]
- Riveiro, B.; Morer, P.; Arias, P.; de Arteaga, I. Terrestrial laser scanning and limit analysis of masonry arch bridges. Constr. Build. Mater. 2011, 25, 1726–1735. [Google Scholar] [CrossRef]
- Arias, P.; Riveiro, B.; Armesto, J.; Solla, M. Terrestrial laser scanning and non parametric methods in masonry arches inspection. In Proceedings of the ISPRS-Commission V Mid-Term Symposium: Close Range Image Measurement Technique, Newcastle upon Tyne, UK, 21–24 June 2010; pp. 39–44. [Google Scholar]
- Bassier, M.; Vergauwen, M. Topology Reconstruction of BIM Wall Objects from Point Cloud Data. Remote Sens. 2020, 12, 1800. [Google Scholar] [CrossRef]
- Park, C.-S.; Lee, D.-Y.; Kwon, O.-S.; Wang, X. A framework for proactive construction defect management using BIM, augmented reality and ontology-based data collection template. Autom. Constr. 2013, 33, 61–71. [Google Scholar] [CrossRef]
- Getuli, V.; Ventura, S.M.; Capone, P.; Ciribini, A.L.C. A BIM-based construction supply chain framework for monitoring progress and coordination of site activities. Procedia Eng. 2016, 164, 542–549. [Google Scholar] [CrossRef]
- Zhang, C.; Arditi, D. Automated progress control using laser scanning technology. Autom. Constr. 2013, 36, 108–116. [Google Scholar] [CrossRef]
- Khairadeen Ali, A.; Lee, O.J.; Lee, D.; Park, C. Remote Indoor Construction Progress Monitoring Using Extended Reality. Sustainability 2021, 13, 2290. [Google Scholar] [CrossRef]
- Turkan, Y.; Bosché, F.; Haas, C.T.; Haas, R. Automated progress tracking using 4D schedule and 3D sensing technologies. Autom. Constr. 2012, 22, 414–421. [Google Scholar] [CrossRef]
- Son, H.; Kim, C.; Cho, Y.K. Automated schedule updates using as-built data and a 4d building information model. J. Manag. Eng. 2017, 33, 04017012. [Google Scholar] [CrossRef]
- Wang, Y.; Chen, Q.; Zhu, Q.; Liu, L.; Li, C.; Zheng, D. A Survey of Mobile Laser Scanning Applications and Key Techniques over Urban Areas. Remote Sens. 2019, 11, 1540. [Google Scholar] [CrossRef]
- Wang, C.; Wen, C.; Dai, Y.; Yu, S.; Liu, M. Urban 3D modeling using mobile laser scanning: A review. Virtual Real. Intell. Hardw. 2020, 2, 175–212. [Google Scholar] [CrossRef]
- Chen, D.; Zhang, L.; Mathiopoulos, P.T.; Huang, X. A methodology for automated segmentation and reconstruction of urban 3-D buildings from ALS point clouds. IEEE J. Sel. Top. Appl. Earth Obs. Remote Sens. 2014, 7, 4199–4217. [Google Scholar] [CrossRef]
- Nguyen, T.A.; Nguyen, P.T.; Tien, S. Application of BIM and 3D Laser Scanning for Quantity Management in Construction Projects. Adv. Civ. Eng. 2020, 2020, 8839923. [Google Scholar] [CrossRef]
- Kim, S.; Lee, J.M.; Kim, S. Safety diagnosis process for deteriorated buildings using a 3D scan-based reverse engineering model. Smart Struct. Systems. Int. J. 2023, 31, 79–88. [Google Scholar]
- Jang, A.; Jeong, S.; Park, M.J.; Ju, Y.K. Structural evaluation by reverse engineering with 3D laser scanner. Proc. Civ. Eng. 2023, 6, 308–314. [Google Scholar] [CrossRef]
- Jang, A.; Ju, Y.K.; Park, M.J. Structural Stability Evaluation of Existing Buildings by Reverse Engineering with 3D Laser Scanner. Remote Sens. 2022, 14, 2325. [Google Scholar] [CrossRef]
- Lee, M.; Lee, S.; Kwon, S.; Chin, S. A study on scan data matching for reverse engineering of pipes in plant construction. KSCE J. Civ. Eng. 2017, 21, 2027–2036. [Google Scholar] [CrossRef]
- Ham, N.; Lee, S.-H. Empirical Study on Structural Safety Diagnosis of Large-Scale Civil Infrastructure Using Laser Scanning and BIM. Sustainability 2018, 10, 4024. [Google Scholar] [CrossRef]
- Banfi, F.; Barazzetti, L.; Previtali, M.; Roncoroni, F. Historic BIM: A new repository for structural health monitoring. Int. Arch. Photogramm. Remote Sens. Spat. Inf. Sci. 2017, 42, 269–274. [Google Scholar] [CrossRef]
- Rolin, R.; Antaluca, E.; Batoz, J.L.; Lamarque, F.; Lejeune, M. From point cloud data to structural analysis through a geometrical hBIM-oriented model. J. Comput. Cult. Herit. 2019, 12, 1–26. [Google Scholar] [CrossRef]
- Patil, G.P.; Chen, D.; Mayo, G.; Smithwick, J.; Barclay, N. Implementing BIM and finite element analysis in a structural integrity investigation of curtain walls. J. Facility Manag. Educ. Res. 2019, 3, 27–37. [Google Scholar] [CrossRef] [PubMed]
- Zeibak-Shini, R.; Sacks, R.; Ma, L.; Filin, S. Towards generation of as-damaged BIM models using laser-scanning and as-built BIM: First estimate of as-damaged locations of reinforced concrete frame members in masonry infill structures. Adv. Eng. Inform. 2016, 30, 312–326. [Google Scholar] [CrossRef]
- Dimitrov, A.; Golparvar-Fard, M. Segmentation of building point cloud models including detailed architectural/structural features and MEP systems. Autom. Constr. 2015, 51, 32–45. [Google Scholar] [CrossRef]
- Czerniawski, T.; Nahangi, M.; Haas, C.; Walbridge, S. Pipe spool recognition in cluttered point clouds using a curvature-based shape descriptor. Autom. Constr. 2016, 71, 346–358. [Google Scholar] [CrossRef]
- Muskett, J. Site Surveying, 2nd ed.; Wiley-Blackwell: New Jersey, NJ, USA, 1995; pp. 1–416. [Google Scholar]
- Walker, J.; Awange, J.L. Surveying for Civil and Mine Engineers; Theory, Workshops, and Practicals, 1st ed.; Springer International Publishing AG: Cham, Switzerland, 2018; pp. 55–79. [Google Scholar]
- Geng, Z.; Bidanda, B. Review of reverse engineering systems–current state of the art. Virtual Phys. Prototyp. 2017, 12, 161–172. [Google Scholar] [CrossRef]
- Bradley, C.; Currie, B. Advances in the Field of Reverse Engineering. Comput.-Aided Des. Appl. 2005, 2, 697–706. [Google Scholar] [CrossRef]
- Gimeno, J.; Riera, J.V.; Morillo, P.; Fernández, M. A New Approach to the Management of the Setting out in Construction based on Augmented Reality Techniques. Civil-Comp Proceedings 94. In Proceedings of the Seventh International Conference on Engineering Computational Technology 2010, Valencia, Spain, 14–17 September 2010; Topping, B.H.V., Adam, J.M., Pallarés, F.J., Bru, R., Romero, M.L., Eds.; Civil-Comp Press: Stirlingshire, UK, 2010; p. 76. [Google Scholar]
- Available online: https://geospatial.trimble.com/en/products/hardware/trimble-x7 (accessed on 28 February 2024).











| Location | Gyeonggi-Do, Republic of Korea |
| Construction period | March 2022~December 2024 |
| Number of floors | 1 basement and 4 floors |
| Building usage | gym facility |
| Gross floor area | 15,888.64 m2 |
| EDN laser class | Laser class 1, IEC EN60825-1 | |
| Speed | Up to 500 kHz | |
| Distance | 0.6~80 m | |
| Time | 2~15 min | |
| Range | Accuracy | 2 mm |
| Noise | <3 mm @ 60 m on 80% albedo | |
| 3D point | 2.4 mm @ 10 m/3.5 mm @ 20 m | |
Disclaimer/Publisher’s Note: The statements, opinions and data contained in all publications are solely those of the individual author(s) and contributor(s) and not of MDPI and/or the editor(s). MDPI and/or the editor(s) disclaim responsibility for any injury to people or property resulting from any ideas, methods, instructions or products referred to in the content. |
© 2024 by the authors. Licensee MDPI, Basel, Switzerland. This article is an open access article distributed under the terms and conditions of the Creative Commons Attribution (CC BY) license (https://creativecommons.org/licenses/by/4.0/).
Share and Cite
Kim, H.; Kim, J.-Y.; Shin, Y. Reverse Engineering of Building Layout Plan through Checking the Setting out of a Building on a Site Using 3D Laser Scanning Technology for Sustainable Building Construction: A Case Study. Sustainability 2024, 16, 3278. https://doi.org/10.3390/su16083278
Kim H, Kim J-Y, Shin Y. Reverse Engineering of Building Layout Plan through Checking the Setting out of a Building on a Site Using 3D Laser Scanning Technology for Sustainable Building Construction: A Case Study. Sustainability. 2024; 16(8):3278. https://doi.org/10.3390/su16083278
Chicago/Turabian StyleKim, Hyunjun, Ju-Yong Kim, and Yoonseok Shin. 2024. "Reverse Engineering of Building Layout Plan through Checking the Setting out of a Building on a Site Using 3D Laser Scanning Technology for Sustainable Building Construction: A Case Study" Sustainability 16, no. 8: 3278. https://doi.org/10.3390/su16083278
APA StyleKim, H., Kim, J.-Y., & Shin, Y. (2024). Reverse Engineering of Building Layout Plan through Checking the Setting out of a Building on a Site Using 3D Laser Scanning Technology for Sustainable Building Construction: A Case Study. Sustainability, 16(8), 3278. https://doi.org/10.3390/su16083278

