Next Article in Journal
Sustainability and Quality of Life in Marginalized Areas: An Impact Evaluation of a Community Center in Santa Fe, Mexico
Next Article in Special Issue
The Synergy Between Industry 5.0 and Circular Economy for Sustainable Performance in the Chinese Manufacturing Industry
Previous Article in Journal
Ecomuseums in the Mediterranean Area and the Promotion of Sustainable Food Systems
Previous Article in Special Issue
Challenges of Ensuring Reverse Logistics in a Military Organization Using Outsourced Services
 
 
Font Type:
Arial Georgia Verdana
Font Size:
Aa Aa Aa
Line Spacing:
Column Width:
Background:
Article

An Approach of Integration of Contextual Data in E-Service System for Management of Multimodal Cargo Transportation

by
Dalė Dzemydienė
1,
Aurelija Burinskienė
2,* and
Kristina Čižiūnienė
3
1
Institute of Regional Development, Šiauliai Academy, Vilnius University, Vilniaus Str. 88, LT-76285 Šiauliai, Lithuania
2
Business Management Faculty, Vilnius Gediminas Technical University—Vilnius Tech, Saulėtekio av. 11, LT-10223 Vilnius, Lithuania
3
Transport Engineering Faculty, Vilnius Gediminas Technical University—Vilnius Tech, Plytinės Str. 27, LT-10105 Vilnius, Lithuania
*
Author to whom correspondence should be addressed.
Sustainability 2024, 16(18), 7893; https://doi.org/10.3390/su16187893
Submission received: 10 July 2024 / Revised: 2 September 2024 / Accepted: 5 September 2024 / Published: 10 September 2024

Abstract

Our research area concerns the development of an intelligent e-service system to help manage multimodal transportation processes. To better respond to the requirements of sustainable development, we encourage the development of multimodal cargo transportation. Therefore, it is important to ensure that the dissemination and management of information in multimodal transportation requires more accurate information transmission and implementation for better coordination of these processes with the interaction of all process participants. Also, contextual data integration into the e-service provision processes is important for more adequate real cargo transportation management. The transition to multimodal freight transport and the increase in its activity directly impact the sustainable development of this sector as transport flows are removed from ground roads and distributed more evenly to load more railways and sea vessels. This research aims to develop an approach to developing the infrastructure of an e-service system with the ability to integrate contextual data and influence the management of multimodal transportation. The methodological approach is based on methods of conceptual representation of information and methods for recognizing the flow of needful information during multimodal freight transportation according to adaptable management processes. The e-service provision system creates benefits for cargo drivers and delivery managers with more accurate information implementation and more adequate coordination of processes under real conditions by helping them make the right decisions.

1. Introduction

Although ICT and applications are widely used in the handling of cargo delivery and transportation processes (e.g., systems like enterprise resource planning (ERP), warehouse management, transport management, etc.), new data models are required for the recognition of contextual information on real cargo transportation processes for supporting decision-making on the operational basis. For these reasons, adequate communication channels for data interchange between cargo transport and road infrastructure equipment and stakeholders are involved in the handling, monitoring, and reporting processes of cargo transportation information transmissions. All processes are essential for accuracy and robustness. Successful implementation of advanced information communication technologies (ICT) is used to help in all types of analyzed processes of cargo transportation management. The big data warehousing hubs of structured information are needed to construct the system to provide e-services. Vast volumes of data are generated by sensors, transport systems, transshipment terminals, warehouses, and cars in cargo (freight) transportation cycles. Therefore, new models are needed for classifying the data obtained and constructing reasoning algorithms, which are needed for recognizing real concrete situations and enabling decision support by developing algorithms for integration into the system operation.
Developing new technology platforms and services to support vehicle-to-vehicle (V2V) connectivity can help improve road safety and driving efficiency [1,2]. Service platforms are based on wireless networks, new communication protocols, and service infrastructure. Emphasis has also been placed on the standardization and harmonization of individual projects implemented in different EU Member States.
Intelligence transport development C-ITS projects focus on assessing the use of technology on a large scale and demonstrating the benefits for communities. Communication technologies combine modern mobile communications such as LTE, 5G, and long-range with the IEEE 802.11p as a short-range standard based on and maintained at all levels through international cooperation [3].
The European Commission pays more attention to implementing the “Green Course”: freight transportation with the aim of greater economic benefits and lower environmental impact. This, in turn, becomes a challenge for the entire transportation process to increase the volume of freight transportation by multimodal transport. Therefore, the EU transport policy aims to apply green logistics practices, reduce the use of road transport, and switch to less polluting and more energy-efficient modes of transport.
The negative effects of road transport use, such as pollution, climate change, noise, congestion, and accidents, pose problems for the health and well-being of EU citizens. The volume of road freight transport continues to grow, and it is predicted that by 2030, it will increase by 40%, and by 2050, over 80%. One such solution is the use of multimodal transport for cargo, which is usually associated with greener and more sustainable logistics as the transition to multimodal transportation reduces the negative impact of pollution on the environment and shifts cargo transportation loads from highways to other areas [4,5].
Multimodal freight companies face challenges such as ensuring timely data exchange between stakeholders in different modes of transport and resolving potential disruptions; achieving visibility in the supply chain from the shipper to the consignee, including cargo transshipment terminals; and increasing the automation of management processes in various cargo transportation situations. Overcoming these multifaceted challenges requires a strategic approach that considers the interconnectedness of various factors, includes technological solutions, and enables closer cooperation between stakeholders in the multimodal freight transport ecosystem.
This study examines multimodal transport management to facilitate the interoperability of road, rail, and water transport services. The description of the conceptual structure of data transmission processes between cargo transportation objects is proposed including the interaction with each other and with other information systems (ISs) as a layered structure where each layer reflects different and closely related functions. This conceptual structure is needed for the construction of the e-service system to manage multimodal transportation of cargo.
Multimodal freight transport is associated with greener and more sustainable logistics as the shift to rail and sea transport reduces the negative impact of pollution on the environment and chages of freight transport loads from highways. Scientific studies pay attention to the search for individual solutions, the lack of a multi-complex approach, and the creation of appropriate integrated management solutions dedicated to improving the management of provided services. The relevance of the research is based on the implementation of the goals of the European Green Course and the intellectualization of transport management.
In summary, it can be stated that scientific studies focus on the individual analysis of each of the modes of transport, thus delving deeper into its subtleties. However, in order to respond to the principles of green logistics and promote the attractiveness of multimodal transport, there is a lack of scientific research that analyzes ensuring the interoperability of the multimodal transport process. Therefore, in this article, we will further analyze and model data transmission in multimodal transport, which will allow all participants in the transportation process to ensure uninterrupted, faster, and smoother process interaction. This study can significantly increase the competitive advantage of companies operating in Lithuania, providing multimodal cargo transportation services in international supply chains when a sustainability-oriented approach is used. In particular, sustainability should perhaps be understood as simplifying the process by using less paper documentation and more sustainable multimodal transportation.
The paper consists of eight sections. Section 1 focuses on the introduction to the topic. Section 2 analyses related studies. Section 3 presents a holistic approach to configuring a multimodal transportation e-service system. Section 4 describes infrastructure requirements for the provision of e-services. Section 5 focuses on the design of route execution procedures by road process flow diagrams. Section 6 introduces the application of contextual data for e-service provision of multimodal freight transportation. Section 7 includes a discussion and discussion of the results. Finally, the paper ends with conclusions and capabilities of future work.

2. Related Works

Being more sustainable in cargo transportation is one of the biggest challenges in implementing sustainable and green logistics [6,7,8]. There are various means to ensure this, but the issue of the interaction between multimodal transportation components in a more safe and environmentally friendly mode is one of the fundamental ones that cause the most concern. It is important to emphasize that contextual data can accurately describe the user’s time, location, environment, activity, device usage, etc.
Interactive systems are characterized by the fact that the user and the system communicate differently. However, new forms of interaction are needed to access the intelligence surrounding us and the ubiquitous computers and simulations [9]. With the development of the transport system, smart systems need to provide more efficient, reliable, and economical services. In addition, the contextual environment is one of the most important factors in developing smart cities and regions [10].
In recent decades, communication systems for vehicle infrastructure have evolved continuously, from early warning systems on the roads to the telemetry and remote control of large vehicles to the development of advanced traffic systems [11]. The emergence of a contextual environment leads to many connections and transport scenarios, such as fleet connectivity in logistics, control, and emergency systems [12,13]. To increase convenience and safety, joint communication management should cover not only the provision of navigation and control systems but also communication with users, thus enabling the exchange of information on vehicles (V2V) or infrastructure and vehicles (I2V). Given the wide range of applications, mobility levels, and fluctuations in maintenance requirements, in-vehicle connectivity poses additional system design challenges due to periodic coverage, operating restrictions, and speed differences between transceivers. To overcome these constraints, several solutions have been implemented: optimized transmission mechanisms, configurable interconnection and routing protocols, collaborative networks, and the use of various methods, such as kinetic energy or vibration, to collect renewable energy when the vehicle is in motion [10,12,13].
The rail transport study mainly proposes remote monitoring solutions for operational parameters, such as structural integrity checks or logistics control solutions related to a specific rail accident. Wireless systems, in particular public terrestrial mobile communications networks, have also been reported to depend on railway infrastructure or integrated transponder systems [14,15,16,17,18,19,20,21,22]. With the development of technology and the increase in freight transport, there is an increasing need to raise the throughput and tracking of railway vehicles in real time [20,23,24]. With the development of mobile networks, specially designed systems have been developed [25]. Other alternatives have been proposed, such as universal mobile broadband [26]. From a systemic point of view, communication systems communicate with system and user data [10,27].
The most common unit of multimodal transport is containers. Optimal efficiency is especially important in container transport where goods can be transported in an environmentally friendly way, combining different modes of transport and coordinating activities [28], for example, in search of the shortest route [29]. In the multimodal container transportation system, the choice of the mode of transport and the transport route greatly influences the process of container transportation [30,31]. Globally, container shipping is considered to be a truly global supply chain as a single container loaded with cargo can be transported by various modes of transport (e.g., ships, trains, and tugs) and transported end to end throughout the supply chain using different types of loading equipment (e.g., terminals, cranes, trailers, railway wagons, elevators, and warehouses) [32].
Since today’s challenges of green logistics require combining different modes of transport, supply chain management depends on demand [33]. Logistics service providers (3PL) must effectively use real-time information and integrate new technologies into their activities. As a result, synchronous logistics has evolved to improve supply chain resilience, cooperation with stakeholders, and optimal use of resources [34].
Customers, freight forwarders, 3PL, 4PL, and terminal operators are involved in the transportation of goods. The following key elements and groups of technologies with a significant impact have been identified in such multimodal transportation [35]:
  • Networking groups: cooperation and trust; developed design; information and communication technologies;
  • Physical infrastructure;
  • Legal and political system;
  • Consciousness and thought in price/service;
  • Technology groups: traceability; advanced systems; data analysis; optimization; models; integration platforms.
Forwarding systems with contextual data have better forecast accuracy, reach, and customer satisfaction. However, using the traditional contextual system has its drawbacks in some areas. For example, in logistics distribution, a traditional contextual framework cannot adapt to the multifaceted, complex, and dynamic context of supply chain logistics, and there is a lack of contextual risk management and traceability [36].
This research has made significant progress in multimodal freight transport to better understand various aspects, such as vehicle-to-vehicle communication (V2S), intelligent transport systems (ITS), and vehicle transition networks (VANET). However, in order to improve the efficiency, sustainability, and integration of multimodal freight transport systems, fundamental shortcomings and challenges need to be addressed.
(A)
Limited contextual data integration. Much of this research has focused on communication protocols and improving traffic compliance in certain modes of transport, such as roads and railways. For example, the readiness of V2V communications is emphasized in [1], and the operation of communication technologies such as IEEE 802.11p and LTE-V2V for connected vehicles are studied in [3]. While this study provides valuable insights, to the importance of integrating contextual data between different modes of transportation is often overlooked. The lack of a coherent system that provides basic information on different modes of transport, such as weather conditions and congestion, limits the effectiveness of these technologies in the real world.
(B)
Focus on each mode. Studies provided by [2] have made progress in monitoring traffic and identifying incidents via VANET in certain modes of transport. However, this study focuses on single-method systems and does not take into account the complex interactions between different modes of transport in multimodal logistics. The full use of multimodal networks is hampered by the lack of a comprehensive approach that takes into account interdependencies and modal shifts (e.g., from rail to road).
(C)
Disadvantages of sustainable multimodal integration. Although to some extent the focus is on sustainable development, such as the sustainable development of the European Union. The aim to integrate the function of a multi-criteria decision support system with advanced service infrastructure for sustainable intermodal freight transport is stated in [4], and these efforts are often fragmented. The integration of sustainable practices into different practices is not always sufficiently taken into account, especially in terms of real-time governance and coordination. Studies [6] and [36] highlighted best practices in sustainable logistics, but there is no comprehensive framework for implementing these practices in all types of multimodal transport systems.
(D)
Untapped new technologies. Despite technological developments such as the Internet of Things, wireless sensor networks, and contextual systems, their use for multimodal freight transport is limited. For example, studies such as [10] examined the contextual application in the urban rail environment, but the integration of these technologies into multimodal transport systems is still at an early stage. The potential of these technologies to improve decision-making, increase efficiency, and reduce environmental impact in multimodal transport chains remains untapped.
The following key areas are important for multimodal transportation e-services provision:
  • The creation of a common framework. The paper proposes a comprehensive approach to integrating basic data on different modes of transport, such as weather, traffic, and freight conditions, into a multimodal transport system. This framework aims to improve real-time decision-making and the efficiency of multimodal freight transport.
  • Better coordination and sustainability. The proposed framework for e-services aims to optimize coordination between different transport modes by including multi-key decision-making support and providing contextual information in real time. This approach is expected to improve the sustainability of freight transport by reducing delays, reducing emissions, and using resources more efficiently.
  • Application of new technologies. This study will use new technologies such as the Internet of Things, WSN, and contextual systems to create a robust e-service system that can adapt to dynamic changes in the transport environment. The integration of this technology is aimed at facilitating a smooth modal shift from one mode of transport to another, thereby improving the overall efficiency of multimodal transport systems.
Due to some critical limitations, traditional IT systems are becoming less adapted to the complex needs of modern multimodal transport. These systems, especially for linear and less dynamic logistics operations, are designed to meet the modern complex needs of multimodal transport, which include the coordination of different modes of transport, the integration of real-time data, and the seamless interoperability of different systems. According to the presented literature, the reasons for removal are as follows.
We can mention that, in the provided studies, there is a lack of real-time data integration possibilities. Traditional IT systems are often poorly equipped to meet today’s real-time data requirements in multimodal transport. IoT devices and wireless sensor networks (WSNs) are essential for monitoring and controlling the flow of goods between different modes of transportation. In our previous work [4], we underlined the modern transport systems and the need for the ability to process and manage real-time data in order to optimize routes, planning, and load management processes that traditional systems cannot effectively support with their static computing capacities.
In the mentioned studies, there is a lack of attention to the description and realization of interaction between the ISs. Modern multimodal transport requires seamless interoperability of different systems, including systems using different modes of transport, such as rail, road, and sea. Traditional AI often faces interoperability challenges as it is based on outdated protocols and data formats that are not compatible with different multimodal systems. In study we draw the attention to the challenges they face in achieving interoperability between maritime and rail transport and to the need for improved systems to harmonize different communication standards and data formats for which traditional systems have not been developed.
We can mention the limited scalability and flexibility of information management systems. Traditional AI is not scalable and flexible, which is needed to support the dynamic nature of multimodal transport. Modern transport systems must be efficiently adapted to different cargo sizes and changing logistics requirements. Ref. [2] discusses some methods of how intelligent transport systems (ITS) should be able to scale and adapt to different traffic conditions and unforeseen scenarios that traditional rigid systems cannot achieve due to limited adaptability and scalability.
The management information systems lack support in the high-level decision-making process. Today’s multimodal behavior involves complex decision-making processes that require the integration of different data sources and the use of complex algorithms. Traditional AI, often created using a single asset for specific logistics operations, does not provide the advanced capabilities to support the solutions needed for multimodal transportation. Ref. [5] provides some discussions about the importance of decision support systems that have several criteria for sustainable mobility needed to assess a wide range of factors, such as price, time, and environmental impact.
The decision-making systems are usually designed without knowing the context of transportation. The general understanding required by modern multimodal transport is greater than traditional AI capabilities. Modern systems need to be context-oriented in order to adapt to different scenarios, such as weather changes, road conditions, or unexpected delays that directly affect route and loading planning. The need for contextual frameworks is emphasized in [9,10], which can dynamically alter activities based on real-time environmental data that are not supported by traditional systems.
Cyber security and privacy issues must be included in the infrastructure of ISs for the management of transportation. Because multimodal behavior increasingly relies on interconnected systems and real-time data exchange, cybersecurity and data protection risks have increased significantly. Traditional AI often lacks the strong security features needed to protect against cyber threats in such a complex and interconnected environment. The vulnerabilities in traditional cyberattack systems discussed by [12] and [13] could lead to data breaches and business disruptions, highlighting the need for more secure and advanced artificial intelligence that can solve these problems.
Finally, traditional IT systems are not enough to meet the needs of modern multimodal transport although they have proven that logistics operations are simpler. The basic requirements are real-time data integration, better interoperability, scalability, better decision-making, contextual understanding, and robust cybersecurity tools that modern systems must follow. The development of multimodal transport requires the introduction of more complex, flexible, and secure IT systems that will be able to support the complex and dynamic nature of modern logistics operations.
If contextual data are included in a multimodal e-services system, there are certain risks based on different research studies in the areas of concern. According to the literature, these risks can be divided into technical risks, operational risks, information security threats, and interoperability risks. By construction of the e-service system, we have faced technical risks. Communication failures: The integration of vehicle-to-vehicle communication systems, such as vehicle-to-vehicle (V2V) and vehicle-to-infrastructure (V2I) connectivity, is essential for real-time data exchange in multimodal transport. However, reliability and performance issues associated with communication protocols, such as those specified in [3] IEEE 802.11p and LTE-V2V standards, can cause errors or delays in data transmission. Such errors can hinder the coordination of different modes of transport, leading to a decrease in efficiency.
The systems have incompatibility with existing systems. The introduction of new technologies such as the IoT and WSNs, which are discussed in [4], carries the risk of incompatibility with existing traffic management systems. This can lead to integration issues and possible system failures such as:
  • Capacity and latency issues. In cases where data need to be transmitted at high speeds—for example, in train-to-train communication systems [14]—limited capacity or long delays can have a significant impact on the efficiency of e-service systems, in particular on fast cargo tracking and handling.
  • Operational risk and adaptability issues. The deployment of an integrated e-services system can be challenging for different modes of transport and geographical areas. The complexity of scaling these systems, especially in areas with different infrastructure capacities, can pose a risk to the overall functioning and reliability of the systems as highlighted in the study on ITSs carried out by [2].
  • Decision complexity. Integration of multicritical decision support systems and developing decision-making skills, as explored by [5], can lead to complexity that can overwhelm users and lead to suboptimal decisions or delays.
  • Data security risks can meet with cyber threats. The integration of contextual data into e-services means that a large amount of sensitive information is collected, transmitted, and processed. This puts the system at risk of cyberattacks that can compromise the integrity and confidentiality of the data as suggested by [12,13] discussed in the context of intelligent transport systems.
Privacy issues arise when the collection of contextual data poses serious privacy concerns, including sensitive routes, transportation, and customer data. Unauthorized access by data subjects or data breaches can lead to serious legal consequences and reputational damage.
We need the interoperable resources of ISs and the interoperability of different modes of transport. It is difficult to ensure interoperability between different modes of transport, such as rail and waterborne transport. Differences in standards, communication protocols, and data formats can lead to integration issues that can lead to gaps in activities and parentheses in data.
The need for harmonization of international standards is very actual as well. Given the frequent cross-border multimodality, it is important to harmonize standards and rules across countries. Differences in these standards can hinder the seamless integration of contextual data as research in the field of logistics and international transport has shown.
While the contextual integration of data into the e-service framework has great potential to improve the efficiency and sustainability of multimodal freight management, these risks need to be thoroughly addressed through strong technical, operational, and security measures. Successful integration depends on their ability to manage these risks through strategic planning, international cooperation, and continuous improvement of technical standards. Table 1 shows the comparison of the methods, which are indicated in the related research studies and grouped according to main features. This table indicates which method is used by researchers conducting studies on the topic of multimodal transportation.

3. Holistic Approach Used for the Configuration of Multimodal Transportation E-Service System

A holistic approach is a comprehensive, interrelated approach that considers all key factors in designing and configuring a multimodal transportation e-service system. It analyzes multiple angles and perspectives, aiding in understanding complex phenomena. A holistic approach is needed to optimize efficiency, safety, and sustainability when defining functionalities of multimodal transport systems for all interconnected modes of transport.
Multimodal transportation services require seamless integration of different modes of transport (e.g., road, rail, and maritime). Multimodal transportation e-service systems should recognize contextual data when operating in a real-time environment. A holistic approach balances efficiency, safety, and environmental impact.
Contextual data integration using this approach supports the continuous and smooth distribution of information among those involved in the process. Freight forwarders benefit from better route guidance and real-time information and could reach higher operational efficiency. Basic information (e.g., weather, traffic, and infrastructure status) is crucial for managing safe freight delivery.
Shifting freight to multimodal transport could improve sustainability by shifting freight from roads. The system’s potential lies in developing efficient, sustainable, user-friendly transportation management systems. A holistic approach is also used to develop specific scenarios (such as delivery performance delays management).
Successful implementation requires cooperation between stakeholders, policymakers, and technology providers. The multimodal transportation e-service system exchanges data with communication networks, surveillance systems, and information-sharing platforms. Furthermore, the development could face challenges, including managing data from different data sources, keeping data interoperability, and thinking about system scaling.
The development of a multimodal transportation e-service system could follow three main steps:
  • Recognize contextual data that influence multimodal transportation management:
    • Cargo-specific information (weight, type, volume);
    • Infrastructure status (railways, ports, roads) and traffic data;
    • Weather conditions for intelligent routing.
  • Think about contextual data integration:
    • Design mechanisms to collect, process, and integrate contextual data;
    • Ensure seamless communication between different modes (road, rail, sea);
    • Evaluate the impact of contextual data integration on transportation management.
  • Develop a contextual framework that integrates:
    • Multimodal transportation processes;
    • Sources used for collecting contextual data (e.g., weather, traffic, infrastructure);
    • E-service provision components (e.g., managing tracking, routing, scheduling);
    • Decision support mechanisms;
    • User-specific interfaces.
      3.1
      Incorporate decision support mechanisms (algorithms and decision-making rules) for:
      • Route optimization based on real-time data;
      • Load balancing across modes;
      • Dynamic adjustments for disruptions (e.g., accidents, delays);
      • The extensive configuration ensures that these components work seamlessly together.
      3.2
      User-specific interfaces:
      • Cargo drivers are supported with route guidance and real-time information.
      • Delivery managers are supported with enhanced visibility and decision-support mechanisms.
      • Customers get the overall visibility of their cargo during multimodal transportation.
The holistic approach is used to configure a multimodal transportation e-service system that leverages contextual data to optimize multimodal transportation processes to support real-world scenarios, supporting cargo drivers, delivery managers, and customers who order multimodal transportation services.

4. Infrastructure Development Requirements for Monitoring of Multimodal Transport Means and Provision of E-Services

To describe the e-service system in more detail, one of the main components is the communication infrastructure, which enables the possibility of communicating with moving objects and the interchange of information. One part of this functionality is the possibility of monitoring multimodal transportation means. An important part of this is infrastructure, which enables the monitoring of transport means. Managers and drivers have know the coordinates and other conditions of transportation surroundings. This functionality enables the set of equipment and communication channels that provide the flow of needful information between RSUs, moving transportation objects and the applied server. Such monitoring infrastructure is based on wireless networking and embedded systems. In multimodal transportation, the set of connections and communication channels can vary, but this part is important for the realization of the e-service provision system.
It should be noted that the communication infrastructure between the vehicle and the roadside units (RSU) can consist of three areas. One is the type of equipment in the vehicle (INV), i.e., the connection of the local zone of the vehicle, which includes embedded devices in the onboard equipment (OBE) and various application devices (AS). The improvised zone consists of vehicles equipped with car units that communicate directly with each other to form a MANET (mobile ad hoc network), i.e., an ad hoc cellular network that provides a fully decentralized and distributed connection. Regarding the infrastructure, the RSU can connect to the wireless network or communicate via the internet so that the vehicle’s mobile device can reach any infrastructure facility.
The onboard units, classified as WAVE (wireless access for vehicular environments), are usually located near the vehicle and are used for data exchange between the network unit (NU) and other vehicles. It has a resource command processor (RCP) and can search for read/write memory resources to store data in a certain data warehouse (DW). The onboard devices (OBE) can use interfaces for this type of communication, which can be connected to the set of embedded network devices and other embedded devices using radio technology compatible with communication protocols (like IEEE 802.11p). Other devices can be compatible with wireless technologies, such as IEEE 802.11a/b/g/n/ac/ad. Mobile protocols like 4G, 5G, upcoming 6G, LTE, etc. can also be used.
The mobile device of the vehicle and the vehicle may be wirelessly connected to the mobile device of the RSU or other vehicle using the IEEE 802.11p radio frequency channel, which is responsible for communicating with other vehicles and RSU devices and providing communication services to the application. The mobile devices can perform the following main functions: Wi-Fi connectivity, setting of geo-location of routing, messages about network load management, reliable connectivity, messages about security, and IP mobility [38]. Using this equipment, the providers render services using the functions of embedded hardware. The unit of analysis can be a device for special security applications or a general-purpose device that provides internet services, such as a smartphone or tablet. The difference between the vehicle’s mobile devices is often logical [39]. The types of WAVE devices are installed near a road or other special places, such as intersections or parking lots. These devices are equipped with short-range wireless technologies, such as IEEE 802.11p or others, that connect to the network infrastructure.
According to [1,39], the main functions and procedures associated with the interchange of data structures are as follows:
  • Use of safety apps such as accident warnings, road surface information, V2I, and acting as a data source;
  • Internet connection to the vehicle’s devices;
  • Communication in the automotive industry.
The range of vehicles must consist of the vehicle unit and one or more units of analysis. The operating system and the AU can be installed as a single device. In the automotive industry, contextual data from installed sensors are collected and stored in a database.
The vehicle-to-vehicle (V2V) series communication is part of an ad hoc network of vehicles with electrical units. Vehicles communicate with each other using integrated hardware and MANET, which makes it possible to distribute and decentralize the connection fully. Cars can communicate directly with each other when direct wireless communication is possible, creating a single-jump vehicle (V2V) connection. If direct communication is not possible, the information is transmitted to other means of transport as intermediaries until the recipient is contacted. The domain infrastructure applies to all these components, especially the RSU, which connects to the network infrastructure or the internet, providing access to the vehicle’s mobile network. The onboard unit communicates with multiple nodes, providing unsafe services using other mobile communication technologies (such as GPRS, GSM, 4G, HSDPA, UMTS, and WiMax) [37].
Therefore, it is important to understand how the transportation process is provided, and in this case, the modeled conceptual structure with integrating contextual information helps us form needed algorithms for e-service provision systems (Figure 1). In multimodal and/or intermodal transport, sea and road transport interoperability is usually divided into three parts: The cargo is concentrated at the central station when the technical requirements meet the requirements for these loading and unloading operations. Cargo is transported by road to the station from where the train goes to the port station. Upon arrival at the port, the conditions for direct loading and unloading are determined, taking into account the time of arrival and the volume of the container. Containers can be delivered directly to the port by road. Suitable containers are selected for cargo transportation after the delivery of containers by rail and road transport. The cargo is loaded onto the dock. After that, the ship leaves the port in time, and when it arrives at the port of destination, it can be said that the process repeats itself according to the same principle.
When performing such transport, the main problem is disseminating information about the transported unit and its input into the relevant computer programs—i.e., each mode of transport has a database that communicates with other vehicles. Therefore, double data collection is required (Figure 2), which prolongs the process and creates the possibility of errors. Since multimodal transport requires the rapid completion of all operations, coordination, and continuous dissemination of information, it is necessary to establish a common information system capable of using all modes of transport, preferably one that combines the information systems used in different modes of transport (Figure 2).

5. Design of a Route Execution Procedure Using Road Process Flow Diagrams

It is an umbrella term that fully exploits its potential to describe effective guidelines in route execution. All these notifications must apply to all means of transport and their route from the place of origin to the place of destination. This allows you to get the most out of all the best driving routes for cargo trucks.
Today, companies are focusing on making the most of the benefits of road transport, including cargo transportation from food delivery and retail to third-party logistics (3PL) and the effective management of outdoor services. Each business depends on whether it fully uses the opportunities to transport cargo. Depending on the amount of data used for route planning, the optimization solution creates a set of optimized routes and work schedules for drivers and trucks based on the route plan (for route execution see Figure 3).
Standard route planning is generally considered the most important parameter for constructing optimized routes. Optimization helps to create effective ways to rely not only on distance but also on various factors, including time, speed, and consumption of fuel. However, there are more parameters that show route effectiveness, such as (1) types of roads, (2) traffic patterns and congestion, and (3) traffic lights on the way.
In the management of public procurement, optimization includes several concepts with parameters, such as (a) vehicle, (b) delivery, (c) order priority, (d) warehouses and pickup points, (e) longer waiting time, (f) landfill base stations, (g) plans and changes, (h) types of vehicles (speed and power), (i) on-site delivery time or on-site service, and much more.
If you manually plan a route for one or two vehicles with several stops along the way, you can count on the fact that the work will include several parameters in the optimization. However, if you add one, the variables will grow exponentially. This gives planners more time to focus on other important activities.
Because drivers care about where they are going, they can focus on what they are doing. Since drivers use optimized routes, it is less frustrating for them on the road. This means that drivers could provide better services at your fingertips. It is possible to prioritize and make routes that consider driving, delivery, and services at the destination point, pickup time, and driver’s breaks. Dynamic routing flexibility also means you can reach more customers more efficiently and quickly by completing orders as soon as possible. With optimized routes, it is possible to reduce delivery times so you can reach more customers faster.
It is possible to form delivery notifications and send tracking links to involve the customer in the delivery procedure so that the driver does not miss the return process. At the same time, it is possible to spend less time with the customer every time the driver delivers a parcel. For better control, tracking delivery trucks and their capabilities on the map in real time is necessary.
Geocoding is converting addresses (such as multiples) into geographic coordinates (such as latitude and longitude) to have visibility on the map. Most modern route optimization solutions use cloud-based access to transport logistics. Optimization solution follows route calculation algorithms based on different restrictions.
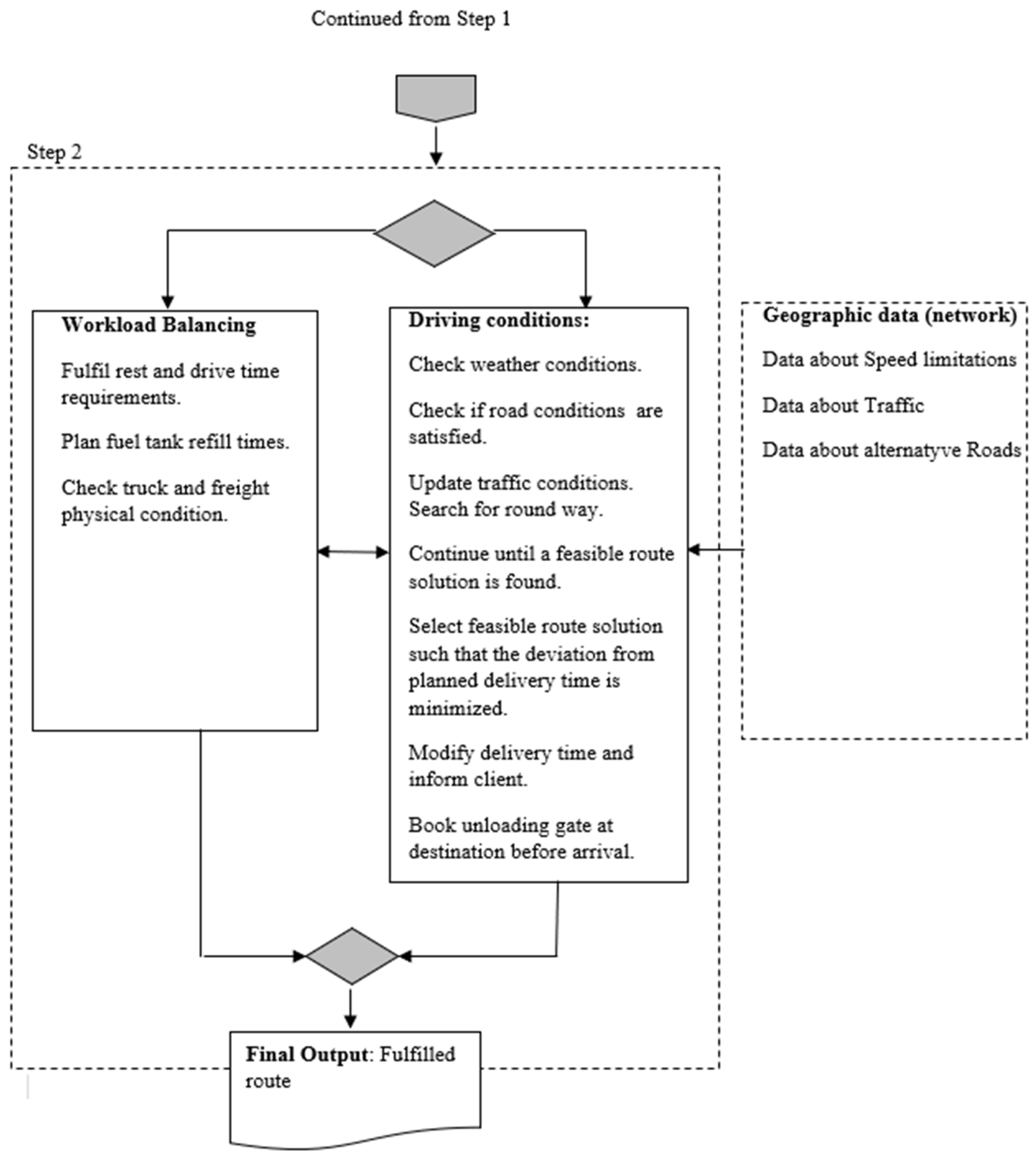
Operation managers and planners plan routes according to the capacity of the trucks. Optimization solution creates routes with high track density to reduce costs. An example of the process flow used for route execution is provided in Figure 4. Some attributes are reported during the route using sensors (truck and freight physical conditions, driving conditions, and geographic data).

6. The Description of Contextual Data for E-Service Provision of Multimodal Freight Transportation

This option is valid if a unified information system (IS) base can be integrated into multimodal transportation. As shown in Figure 5, all information flow, data exchange, and management are carried out through a common information system base, which ensures a smooth and fast cargo transportation process. The relationship between individual parts in a diagram can be explained by understanding how each component interacts and depends on the others to ensure a smooth transportation procedure.
In a general sense, the entire cargo transportation process and the subsequent partition of information and data can be represented by a complex diagram (see Figure 6).
The sender starts the procedure by submitting an order to the IS online database. The shipper’s order and master data are entered into an information system to supervise and monitor the shipping procedure. The forwarder/logistics company prepares the goods for delivery according to the sender’s instructions. The sender provides essential data (such as the nature of the goods and the intended destination) that the logistics company uses to process and record the shipment. The IS base cooperates with the railway and maritime IT systems to simplify service ordering, data collection, and billing processes.
The IS base is a centralized hub that facilitates data sharing between different modes of transport for coordination and tracking. The road transport terminal control center manages the coordination of internal transport nodes, including loading, unloading, and storage. It also collects and provides data to the information system database. The operation of the control center is monitored and controlled through an information system that guarantees prompt updating and simplified logistics. The choice of a specific carrier depends on the type of capacity, the type of vehicle, and the preparation of the vehicle. The choice of transportation models, such as lot size and urgency, dictates carrier selection, ensuring that the vehicle and capacity meet specific cargo needs.
The railway transport IT system named “e-Krovinys“ was developed and is described in [41]. This IS was developed to manage and account for the control documents accompanying cargo transportation by the Republic of Lithuania railways. It allows system users to collect and filter the accumulated data of transported cargo documents in one place, receive the necessary information, and print it at all workplaces. The system includes the entire cycle of cargo transportation from the conclusion of the contract with the customer to transport the cargo to the issuance of the VAT invoice for the services provided to facilitate the ordering of services and the collection of data that the Railway Transport Terminal Management Center later uses for loading, unloading, and storage process.
The system’s data collection and service orders guide the terminal’s operational activities, ensuring that they meet the overall logistics goals. The recipient’s preferences and input can influence future transport organization and logistics management strategies, thereby completing the supply chain cycle. The iterative process contains the consignee inputs, which can significantly impact logistics planning, highlighting the critical role of customer satisfaction in improving the shipping process.
The information system of marine transport, IS-KIPIS, is presented in [41]. KIPIS, as the information system for cargo and goods management, is intended to exchange e-documents and data between companies operating in the ports and state institutions controlling the cargo and ships in the Klaipėda seaport. It is responsible for submitting orders for water transport services and collecting data. Such data are used by the dispatch center of the marine transport terminals to supervise cargo processing and ship dispatch effectively. Integrating the IT system with marine terminals guarantees the synchronization of port operations with shipping schedules and cargo needs.
Freight transport is transferred from road to rail and water transportation management. Each transportation management system is responsible for managing certain parts of the route, so ensuring a smooth transition between these systems is essential to protect cargo integrity and stay on schedule.
The Customs Information System and the Agency of Statistics cooperate with the IS to monitor compliance with the legislation and ensure accurate data submission. The interrelationship between these agencies is critical as they ensure compliance and provide essential statistics for legal and operational transparency. Custom’s brokers handle customs formalities at road, rail, and sea transport terminals. Brokers assist in the legal movement of goods across international borders by coordinating with various modes of transportation to ensure regulatory compliance and smooth transitions. The consignee takes over the final shipment, which ends the entire transportation and data transfer procedure. The recipient’s preferences and input can influence future transport organization and logistics management strategies, thereby completing the supply chain cycle.
The entire process is determined by data from the shipper, which flow through the information system to the transport management systems. This ensures that every step is well informed and coordinated. Each step, such as road, rail, and sea, depends on successfully completing and accurately transferring data from previous steps to function effectively. Cooperation with customs and statistical authorities ensures that all regulatory obligations are met and data are accurately documented for processing, storage, and analysis.
In summary, it can be said that the interconnections between different modes of transport guarantee that the system is efficient, well coordinated, and can adapt to different operational and regulatory needs. Therefore, it is important to ensure the integrity of the mutual systems of all participants in the process and the continuous dissemination and management of information and processes. The efficient movement of goods depends on the smooth transfer between different vehicles, made possible by accurate data and well-coordinated activities.

Short Description of Case Study

The integration of information systems between different modes of transport is essential for the efficient use of detection, delivery notification, and estimated arrival time functions in multimodal logistics. The reasons for this are as follows:
  • Smooth flow of information and communication. Effective integration of IT systems ensures a smooth flow of information and connections between different modes of transport, such as rail, road, sea, and air. This connection is necessary for real-time monitoring and careful monitoring, which is the basis for determining the level of service. Integrated IT systems can provide important information about shipment status, location, and capabilities, allowing organizations to effectively monitor service levels and make informed decisions.
  • Improving coordination and effectiveness. Functionality is based on accurate and up-to-date information on all modes of transport related to the supply chain. Without integrated IT systems, data warehouses can form, which can lead to delays in the delivery of messages and inaccuracies. The integration of IT systems allows logistics service providers to ensure that all parties, from the carrier to the end user, are informed about the status of delivery in a timely and accurate manner, thereby improving coordination and operational efficiency throughout the supply chain.
  • Exact and estimated arrival time. Arrival time calculations are complex and require data from several sources, such as road conditions, weather forecasts, and the operational status of different modes of transport. With the help of built-in information systems, these rich data can be combined into a single platform and provide a detailed overview of logistics operations. This integration ensures more accurate and reliable arrival time forecasting, which is essential for optimizing logistics planning and improving customer satisfaction.
  • Better visibility and transparency. Integrated IT systems provide a common platform for tracking goods between different modes of transport. This visibility is very important for understanding the level of service as it allows real-time monitoring of key performance indicators (KPIs) and ensures that problems are quickly identified and resolved. In addition, integrated systems ensure a transparent flow of information, which is necessary to maintain customer confidence and ensure the enforcement of service-level agreements.
  • Scalability and adaptability. With the development and increasing complexity of the logistics industry, it is becoming increasingly important to be able to expand IT systems between different modes of transport. Integrated systems provide flexibility to adapt to new technologies and processes, ensuring that as the logistics network grows, features such as service level setting, delivery notifications, and estimated arrival times can be maintained and improved.
  • Reducing functional deficiencies. Integration will reduce duplication and operational gaps by ensuring coordinated cooperation between the different modes of transport. This synchronization reduces delays, fuel consumption, and the overall environmental impact of logistics operations. For example, integrated arrival times can dynamically adjust routes based on real-time data and optimize the entire supply chain for efficiency and sustainability.
The integration of ISs between the various modes of transport is not only a technical necessity. This is a strategic requirement for any logistics service provider who wants to use advanced features such as service level identification, delivery notifications, and estimated arrival time. This integration ensures efficient, transparent, and customer-centric logistics operations, resulting in improved quality of service, cost savings, and increased competition.
Automated solutions such as service level identification, delivery notification systems, and ETA systems are transforming multimodal logistics, increasing efficiency, transparency, and customer satisfaction. Although the cost and complexity of these technologies vary, they play a key role in optimizing the logistics supply chain, stimulating economic growth, and reducing the impact on the environment. As these technologies mature, it will become increasingly important to integrate them into logistics operations in order to remain competitive in the global market.
Automatic determination of the level of service plays an important role in monitoring the provision of multimodal logistics services. This process uses software to measure and monitor the approved level of service to ensure that logistics operations meet the expected operational standards within a set time frame. By automating this process, companies can continuously monitor KPIs, thereby increasing the transparency and efficiency of their logistics operations. Service level automation is divided into partial and conditional automation. It handles complex logistics operations, especially last-mile deliveries where tracking and managing parcels are critical to customer satisfaction. The main advantage of this technology is that it improves operational efficiency and indirectly contributes to environmental sustainability by optimizing the use of transport.
Delivery notification systems provide customers with automatic real-time updates on the status of their orders. These messages, which can be sent by email, SMS, or mobile application, are necessary to ensure the transparency of the delivery process. Notifications usually indicate important milestones, such as the estimated delivery time and the electronic waybill. Semi-automated delivery notification systems play an important role in last-mile deliveries, ensuring that customers are informed about orders in a timely manner. These systems contribute to economic growth by improving the visibility of the supply chain, reducing bottlenecks, and improving customer satisfaction. By optimizing resource use, they also help reduce inefficiencies and environmental impacts.
ETA (estimated time of arrival) systems are needed to predict when a vehicle, cargo ship, or other means of transport will arrive at its destination. This information is necessary to enable customers and logistics companies to plan and optimize their activities, especially in multimodal environments such as ports where it is necessary to coordinate the activities of different modes of transport. ETA systems are semi-automated and integrated with logistics to improve planning and decision-making. These systems are especially useful for improving port operations and last-mile logistics. By providing the exact arrival time, they increase the safety and efficiency of logistics operations and contribute to the competitiveness and economic growth of the logistics industry. The ETA also helps businesses avoid operational and environmental gaps by ensuring dynamic supply chain management.

7. Discussions

Integrating sustainability into environmentally friendly freight transport and logistics remains a major challenge. As some studies have shown, the sustainability of logistics means reducing emissions and optimizing synergies between the different components of multimodal transport to make operations safer and more environmentally friendly. This synergy is very important because it affects the efficiency and sustainability of the entire logistics chain. Promoting interactive transport systems is one of the most important achievements in solving these issues. These systems provide a new way for users to communicate. New ways of communication becomes increasingly important as we move to a smarter, more contextual communication with environment. Developing efficient, reliable, and cost-effective intelligent transport systems is essential to supporting the development of smart cities and regions. In this context, integrating vehicle-to-vehicle (V2V) and infrastructure-to-vehicle (I2V) systems are proven to be a key factor in improving road safety and transport comfort. These systems allow real-time data exchange, which is important for fleet connectivity, logistics, and crisis management.
In addition, the development of communication systems in the transport sector, especially in rail transport, has significantly increased the ability to monitor and control logistics activities. The monitoring and management of rolling stock have been improved through wireless systems, integrated transponder systems, and public mobile phone networks, increasing rail transport efficiency. With the development of cargo transport, the need for such modern monitoring and communication systems becomes even more important.
In the field of multimodal transport, container transport has proven to be an important area in which efficiency can be optimized by integrating different modes of transport. Containers allow goods to move seamlessly between different modes of transport, including ships, trains, and trucks, thereby reducing the environmental impact. The choice of the mode of transport and the route of transport plays an important role in determining the overall efficiency of the transport process, which affects the sustainability of logistics operations. Given the global nature of container shipping, which includes complex supply chains and different modes of transport, the need for logistics service providers (3PL) to effectively manage real-time information and its integration by using new technologies into their operations is increasing. The emergence of synchronous logistics has further strengthened the supply chain’s resilience, promoting better cooperation between stakeholders and optimizing the use of resources. Key elements such as connectivity, technology integration, and data analytics have been identified as key elements in improving the efficiency of multimodal logistics.
However, despite these achievements, there are still problems with the traditional contextual systems used in logistics. These systems are often difficult to adapt to the supply chain’s dynamic and complex logistics environment, which limits contextual risk management and traceability. Therefore, there is an urgent need to create a more complex contextual framework that better matches the diversity of modern logistics operations.
While significant progress has been made in improving the sustainability and efficiency of multimodal transport systems, there is still room for improvement. Intelligent communication systems, real-time data integration, and improved contextual systems are key to addressing green logistics challenges and building a more sustainable and resilient transport network. More research is needed to develop robust risk management systems that can use contextual data to anticipate and reduce the risks associated with multimodal behavior. This includes real-time forecasting analysis and the integration of monitoring systems to improve risk assessment and response strategies.
Further research directions could be dedicated to advanced integration models for contextual data creation: future research may focus on developing more complex models for integrating contextual data into electronic service systems. This includes the study of machine learning and artificial intelligence algorithms to improve the accuracy and relevance of contextual data when making decisions in real time. It is important to consider standardizing contextual data formats and ensuring the interoperability of different e-service systems. This study focuses on the development of universal protocols and data systems that can be used by different modes of transport and service providers. Security and privacy aspects of contextual data integration address security and privacy issues related to the collection, transmission, and storage of environmental data. Further research could focus on developing secure data processing protocols and ensuring compliance with data protection standards, particularly in the area of cross-border and multimodal logistics.
Exploring the scalability of integrating contextual data into large and complex transport networks, this research guide focuses on how e-service systems can process vast amounts of contextual data across regions, modes of transport, and service providers without affecting productivity. The impact of contextual data on supply chain resilience is important in terms of learning how mainstreaming contextual data into e-service systems can improve supply chain resilience, especially in multimodal transport. This study can assess the potential of contextual data to improve resilience, adaptability, and resistance to disorders.
The creation of user-centric environments and systems that effectively use contextual data can improve user experience. This includes exploring how different groups of users, such as logistics managers, drivers, and customers, interact with contextual information and how it can be presented to make it as easy as possible to use and make decisions. Economic and environmental impact analysis is focused on a quantitative assessment of the economic and environmental benefits of integrating the contextual data into multimodal transport systems. We are planning in our future research to include case studies and modeling to assess savings, efficiency gains, and mitigation of using advanced contextual data.

8. Conclusions

Literature review results show that there is a lack of synergy between the interactions mentioned above and that the attractiveness of multimodal transportation as a complex process helping to reach sustainability is not promoted. Multimodal transport stakeholders still face the challenges of efficiently organizing complex processes and are looking for collaborative systems in freight transport, emphasizing the role of technology that can improve the coordination of maritime, rail, and road transport service providers [42]. This area has made significant progress, but more research and development are needed to address the remaining challenges. By continuously innovating in communication technologies, data integration, and contextual systems design, the logistics sector can move closer to the goal of creating truly sustainable and resilient supply chains.
The pursuit of sustainable freight transport is an ongoing challenge, especially in the context of environmentally friendly logistics. This study highlights the crucial role of multimodality and advanced communication systems in improving logistics operations’ efficiency and environmental friendliness. The possibilities of integration of vehicle-to-vehicle (V2V) and infrastructure-to-vehicle (I2V) communication will improve safety, connectivity, and operational efficiency in management of different traffic situations. In addition, the development of communication systems for rail transport has facilitated real-time monitoring and control, which have further optimized the efficiency of freight transport.
However, the complexity of modern logistics, especially when transporting multimodal containers, requires a more complex contextual system. Traditional systems are often insufficient to adapt to dynamic and diverse supply chain logistics, highlighting the need for advanced solutions to manage contextual risk and traceability better. The integration of V2V and I2V communication systems can greatly improve the security and efficiency of logistics operations. Logistics companies need to invest in this technology to ensure smooth data exchange, real-time monitoring, and better coordination between different modes of transport.
Regarding container transport, choosing vehicles and routes is key to maximizing efficiency and sustainability. Companies need to use data-driven decision-making tools to select the most efficient modes of transport, thereby reducing environmental impact and operating costs. In rail transport, the use of advanced radio systems and integrated transponder technology can optimize the tracking and management of goods. This is especially important as transport volumes continue to grow, which requires more efficient throughput and timely logistics.
Traditional contextual systems emphasize the need for advanced systems that can adapt to the complexity of modern logistics. Organizations should focus on developing and integrating contextual risk management and traceability solutions to better manage supply chain dynamics. And logistics service providers must apply synchronous logistics techniques that improve supply chain flexibility by fostering stakeholder collaboration, optimizing resource use, and integrating information in real time. This approach can contribute to more efficient and sustainable logistics.
Therefore, connectivity, with the help of technology, forms the basis of multimodal transport, allowing the smooth transfer of goods from one mode of transport to another, while paperless operations management and standardized interfaces contribute to sustainable processes. Collaborative efforts between stakeholders are critical to unlocking the full potential of multimodal transport by providing sustainable and reliable solutions to the dynamic challenges of global supply chains. As technology continues to improve and collaboration between process participants becomes more and more interesting to companies, the future of using multimodal transport capabilities for freight transport promises greater sustainability, efficiency, and resilience for the entities involved.
With this practical impact, logistics companies can improve operational efficiency, reduce environmental impact, and better meet the needs of a rapidly changing industry. Such a topic is very important as sustainable cargo transportation requires innovative solutions, seamless communication, and a holistic approach across various transportation modes, ensuring safe and environmentally friendly interactions between various transportation modes. Therefore, to ensure that it is attractive and that more and more participants want to use it, it is necessary to ensure the effective, well-coordinated mutual integrity of all participants’ systems in the process and in the continuous dissemination and management of information and processes. The suggested holistic approach offers advantages such as an improved understanding of complex phenomena, problem-solving cases, and connections across various transport modes to provide e-services for system users. The suggested frameworks cover data transfer aspects, routing aspects, information flows, and organization aspects to support functions and participants during multimodal transportation. Such functions are required to configure a multimodal transportation e-service system that leverages contextual data used to optimize multimodal transportation processes.
This research has limitations as it focuses on the organization of information flow and technical realization of interactions between different systems supporting multimodal processes. It could also focus on freight and document flow process analysis while classifying activities into value-added and non-value-added, seeking to implement sustainable operations.

Author Contributions

Introduction with a review of sustainable development problems, conceptualization of e-service provision system, and ICT infrastructure requirements are described by D.D.; the holistic view of the e-service provision system and algorithms of management of multimodal transportation processes are provided by A.B.; the review of related works and description of multimodal transportation conceptual schemas of process flows are developed by K.Č. All authors have read and agreed to the published version of the manuscript.

Funding

This research received no external funding.

Institutional Review Board Statement

Not applicable.

Informed Consent Statement

Not applicable.

Data Availability Statement

Data are contained within the article.

Conflicts of Interest

The authors declare no conflict of interest.

References

  1. Smith, D.C. Vehicle to Vehicle Communications: Readiness for Application; National Highway Traffic Safety Administration: Washington, DC, USA, 2018. [Google Scholar]
  2. Baiocchi, A.; Cuomo, F.; De Felice, M.; Fusco, G. Vehicular Ad-Hoc Networks sampling protocols for traffic monitoring and incident detection in Intelligent Transportation Systems. Transp. Res. Part C Emerg. Technol. 2015, 56, 177–194. [Google Scholar] [CrossRef]
  3. Bazzi, A.; Masini, B.M.; Zanella, A.; Thibault, I. On the performance of IEEE 802.11p and LTE-V2V for the Cooperative Awareness of Connected Vehicles. IEEE Trans. Veh. Technol. 2017, 66, 10419–10432. [Google Scholar] [CrossRef]
  4. Dzemydienė, D.; Burinskienė, A.; Čižiūnienė, K.; Miliauskas, A. Development of E-Service provision system architecture based on IoT and WSNs for monitoring and management of freight intermodal transportation. Sensors 2023, 23, 2831. [Google Scholar] [CrossRef] [PubMed]
  5. Dzemydienė, D.; Burinskienė, A.; Miliauskas, A. Integration of multi-criteria decision support with infrastructure of smart services for sustainable multi-modal transportation of freights. Sustainability 2021, 13, 4675. [Google Scholar] [CrossRef]
  6. Assis, T.F.d.; Marujo, L.G.; de Abreu, V.H.S.; da Costa, M.G.; Rodrigues, L.M.; D’Agosto, M.d.A. Best Practices to Support the Transition towards Sustainable Logistics from the Perspective of Brazilian Carriers. Sustainability 2023, 15, 13434. [Google Scholar] [CrossRef]
  7. Li, H.; Zhou, J.; Xu, K. Evolution of Green Vehicle Routing Problem: A Bibliometric and Visualized Review. Sustainability 2023, 15, 16149. [Google Scholar] [CrossRef]
  8. Letnik, T.; Hanžič, K.; Luppino, G.; Mencinger, M. Impact of Logistics Trends on Freight Transport Development in Urban Areas. Sustainability 2022, 14, 16551. [Google Scholar] [CrossRef]
  9. Schmidt, A. Interactive context-aware systems interacting with ambient intelligence. In Ambient Intelligence; Riva, G., Vatalaro, F., Davide, F., Alcañiz, M., Eds.; IOS Press, 2005; pp. 159–178. Available online: http://www.ambientintelligence.org (accessed on 9 July 2024).
  10. Aguirre, E.; Lopez-Iturri, P.; Azpilicueta, L.; Redondo, A.; Astrain, J.J.; Villadangos, J.; Bahillo, A.; Perallos, A.; Falcone, F. Design and Implementation of Context Aware Applications with Wireless Sensor Network Support in Urban Train Transportation Environments. IEEE Sens. J. 2017, 17, 169–178. [Google Scholar] [CrossRef]
  11. Liu, J.; Xu, H.; Chen, J. The effects and conflicts of co-opetition in a rail-water multimodal transport system. Ann. Oper. Res. 2023, 1–46. [Google Scholar] [CrossRef]
  12. Sussman, S. Perspectives on Intelligent Transportation Systems (ITS); Springer: New York, NY, USA, 2005. [Google Scholar]
  13. Ghosh, S.; Lee, T.S. Intelligent Transportation Systems, Smart and Green Infrastructure Design; CRC Press: Boca Raton, FL, USA, 2010. [Google Scholar] [CrossRef]
  14. Saghir, H.; Heddebaut, M.; Elbahhar, F.; Rouvaen, J.-M.; Menhaj-Rivenq, A.; Ghys, J.-P. Train-to-wayside wireless communication in tunnel using ultra-wide-band and time reversal. Transp. Res. Part C Emerg. Technol. 2009, 17, 81–97. [Google Scholar] [CrossRef]
  15. Liu, P.; Ai, B.; Zhong, Z.; Zhou, X. A Novel Train-to-Train Communication Model DesignBased on Multihop in High-Speed Railway. Int. J. Antennas Propag. 2012, 1, 1–9. [Google Scholar] [CrossRef]
  16. Fitzmaurice, M. Use of 2.4 GHz frequency band for Communications Based Train Control data communications systems. In Proceedings of the IEEE Rail Conference, Atlanta, GA, USA, 4–6 April 2006; IEEE: New York, NY, USA, 2006; pp. 263–267. [Google Scholar] [CrossRef]
  17. Grudén, M.; Hinnemo, M.; Dancila, D.; Zherdev, F.; Edvinsson, N.; Brunberg, K.; Andersson, L.; Byström, R.; Rydberg, A. Field operational testing for safety improvement of freight trains using wireless monitoring by sensor network. IET Wirel. Sens. Syst. 2014, 4, 54–60. [Google Scholar] [CrossRef]
  18. Li, H.; Liu, F.; Hou, Y. Railway Hazardous Articles Monitoring System Based on Wireless Sensor Network. In Proceedings of the 2nd International Conference on Information Engineering and Computer Science, Wuhan, China, 10–11 July 2010; IEEE: New York, NY, USA, 2010; pp. 25–26. [Google Scholar] [CrossRef]
  19. Donelson, J.; Dicus, R.L. Bearing defect detection using onboard accelerometer measurements. In Proceedings of the 2002 ASME/IEEE Joint Railroad Conference, Washington, DC, USA, 23–25 April 2002; IEEE: Piscataway, NJ, USA; American Society of Mechanical Engineers: New York, NY, USA, 2002; pp. 95–102. [Google Scholar] [CrossRef]
  20. Reason, J.M.; Crepaldi, R. Ambient intelligence for freight railroads. IBM J. Res. Dev. 2009, 53, 6:1–6:14. [Google Scholar] [CrossRef]
  21. Biaou, U.; Sadoudi, L.; Bocquet, M.; Rivenq, A. Modeling of ZigBee (IEEE 802.15.4) channel in rail environment for Intelligent Transport. In Proceedings of the 2015 4th International Conference on Advanced Logistics and Transport (ICALT), Valenciennes, France, 20–22 May 2015; IEEE: New York, NY, USA, 2015; pp. 293–298. [Google Scholar] [CrossRef]
  22. Ruiz, J.A.; Shimamoto, S. Novel communication services based on human body and environment interaction: Applications inside trains and applications for handicapped people. In Proceedings of the IEEE Wireless Communications and Networking Conference, WCNC 2006, Las Vegas, NV, USA, 3–6 April 2006; IEEE: New York, NY, USA, 2006; pp. 2240–2245. [Google Scholar] [CrossRef]
  23. Ogunsola, A.; Mariscotti, A. Electromagnetic Compatibility in Railways-Analysis and Management; Lecture Notes in Electrical Engineering; Springer: Berlin/Heidelberg, Germany, 2013; Volume 168. [Google Scholar] [CrossRef]
  24. Ishida, K.; Kitabayashi, H.; Nagasu, M.; Bekki, K. New train control and information services utilizing broadband networks. Hitachi Rev. 2004, 53, 21–24. [Google Scholar]
  25. Ai, B.; Cheng, X.; Kürner, T.; Zhong, Z.-D.; Guan, K.; He, R.; Xiong, L.; Matolak, D.; Michelson, D.G.; Briso-Rodríguez, C. Challenges Toward Wireless Communications for High-Speed Railway. IEEE Trans. Intell. Transp. Syst. 2014, 15, 2143–2158. [Google Scholar] [CrossRef]
  26. Karim, S.; Khan, S.; Qureshi, A.A.; Daud, I. Turning need into demand for Wi-Fi broadband Internet access on trains. Int. J. Comput. Appl. 2012, 53, 29–42. [Google Scholar] [CrossRef]
  27. Ning, B.; Tang, T.; Gao, Z.; Yan, F.; Wang, F.-Y.; Zeng, D. Intelligent railway systems in China. IEEE Intell. Syst. 2006, 21, 80–83. [Google Scholar] [CrossRef]
  28. Zhang, B.; Xia, Y.; Liang, Y. Effect of transfer costs on traffic dynamics of multimodal transportation networks. Phys. A Stat. Mech. Its Appl. 2023, 623, 128848. [Google Scholar] [CrossRef]
  29. Feng, X.; Song, R.; Yin, W.; Yin, X.; Zhang, R. Multimodal transportation network with cargo containerization technology: Advantages and challenges. Transp. Policy 2023, 132, 128–143. [Google Scholar] [CrossRef]
  30. Said, A. Optimization of Goods Transport for Multi-Modal Logistic Platforms. Automatic Control Engineering; Université Gustave Eiffel: Lille, France; Université de Lille: Champs-sur-Marne, France, 2021. [Google Scholar]
  31. Song, D. A Literature Review, Container Shipping Supply Chain: Planning Problems and Research Opportunities. Logistics 2021, 5, 41. [Google Scholar] [CrossRef]
  32. Chen, D.; Peng, S.; Lian, F.; Yang, Z. Optimization of a Japan-Europe multimodal transportation corridor. Transp. Res. Part A Policy Pract. 2023, 175, 103782. [Google Scholar] [CrossRef]
  33. Chi, M.; Zhu, X.; Wang, L.; Zhang, Q.; Liu, W. Multi-period empty container repositioning approach for multimodal transportation. Meas. Control 2024, 57, 361–377. [Google Scholar] [CrossRef]
  34. Giusti, R.; Manerba, D.; Bruno, G.; Tadei, R. Synchromodal logistics: An overview of critical success factors, enabling technologies, and open research issues. Transp. Res. Part E Logist. Transp. Rev. 2019, 129, 92–110. [Google Scholar] [CrossRef]
  35. Pfoser, S.; Treiblmaier, H.; Schauer, O. Critical Success Factors of Synchromodality: Results from a Case Study and Literature Review. Transp. Res. Procedia 2016, 14, 1463–1471. [Google Scholar] [CrossRef]
  36. Li, X.; Wang, Z.; Gao, S.; Hu, R.; Zhu, Q.; Wang, L. An Intelligent Context-Aware Management Framework for Cold Chain Logistics Distribution. IEEE Trans. Intell. Transp. Syst. 2019, 20, 4553–4566. [Google Scholar] [CrossRef]
  37. Chen, J.-Y.; Yang, C.-C.; Mai, Y.-T. Design of multi-RAT virtualization architectures. LTE-Adv. Wirel. Netw. 2014, 8, 1519–1526. [Google Scholar]
  38. Chettri, L.; Bera, R. A comprehensive survey on Internet of Things (IoT) toward 5G wireless systems. IEEE Internet Things J. 2019, 7, 16–32. [Google Scholar] [CrossRef]
  39. Schoeters, J.; Winkel, J.V.; Goedemé, T.; Meel, J. In-vehicle Movie Streaming Using an Embedded System with MOST Interface. In Proceedings of the 2007 3rd Institution of Engineering and Technology Conference on Automotive Electronics, Warwick, UK, 28–29 June 2007. [Google Scholar]
  40. Jarašūnienė, A.; Čižiūnienė, K. Ensuring sustainable freight carriage through interoperability between maritime and rail transport. Sustainability 2021, 13, 12766. [Google Scholar] [CrossRef]
  41. Aldona, J.; Kristina, Č.; Artūras, P. Research on rail and maritime transport interoperability in the area of information systems: The case of Lithuania. Transport 2019, 34, 467–475. [Google Scholar]
  42. Kaewfak, K.; Ammarapala, V.; Huynh, V.N. Multi-objective optimization of freight route choices in multi-modal transportation. Int. J. Comput. Intell. Syst. 2021, 14, 794–807. [Google Scholar] [CrossRef]
Figure 1. Systematizing the cargo transportation process using a scheme of functions, participants, and information flows.
Figure 1. Systematizing the cargo transportation process using a scheme of functions, participants, and information flows.
Sustainability 16 07893 g001
Figure 2. Structure for determining the current state of multimodal transport.
Figure 2. Structure for determining the current state of multimodal transport.
Sustainability 16 07893 g002
Figure 3. An example of the process flow diagram describing the process of route execution (1 stage).
Figure 3. An example of the process flow diagram describing the process of route execution (1 stage).
Sustainability 16 07893 g003
Figure 4. An example of the process flow diagram describing the process of route execution (2 stage).
Figure 4. An example of the process flow diagram describing the process of route execution (2 stage).
Sustainability 16 07893 g004
Figure 5. A process diagram of the recommended data transfer and transportation process in multimodal transport (source: modified according to [40]).
Figure 5. A process diagram of the recommended data transfer and transportation process in multimodal transport (source: modified according to [40]).
Sustainability 16 07893 g005
Figure 6. Stages of data transfer in multimodal transportation.
Figure 6. Stages of data transfer in multimodal transportation.
Sustainability 16 07893 g006
Table 1. Comparison of methods applied in management IS of multimodal transportation.
Table 1. Comparison of methods applied in management IS of multimodal transportation.
Methods GroupMethodDescription of the Application MethodCitation
Mapping and data collection methodsSurvey methodsIt uses structured questionnaires to collect data on variables such as demographics, travel behavior, and the environmental impact of transport systems.[1]
Simulation and modelingTraffic simulation modelsModels were developed and tested to detect traffic flows and accidents, in particular the communication networks of intelligent transport system (ITS) vehicles.[2]
Experimental methodsField test It assesses the safety of freight trains under real-world conditions using wireless sensor networks.[17]
Methods of statistical analysisANOVAIt analyses differences in mobility based on demographic factors, such as the presence of children in families, and examines statistical significance.[4]
Optimization methodsSupport for multi-criteria decision-makingIt integrates decision-making processes with advanced service infrastructure to optimize sustainable multimodal freight transport.[5]
Bibliometric methods and reviewsBibliometric analysisIt collects and visualizes complex trends in eco-friendly vehicle routes and analyses research developments in this area.[7]
Network and communication protocolsVANETExplores IEEE 802.11p and LTE-V2V protocols to maintain interoperability between connected vehicles.[3]
Contextual data processing systemsContextual messagingWith IoT technology, you can build and deploy contextual applications to implement cold chain logistics.[36]
Qualitative methodsCase studyIt analyzes the critical success factors of synchronous logistics through extensive case studies and literature reviews.[35]
System architecture and designIoT and WSN system architectureTo monitor and manage inter-modality, a system architecture based on the Internet of Things and wireless sensor networks (WSN) is being developed.[4]
Multi-RAT virtualizationMulti-RAT architectureMulti-RAT (radio access technology) provides a modern LTE wireless network virtualization architecture.[37]
Green and sustainable practicesSustainable developmentIt sets out best practices for the transition to sustainable logistics in Brazil from the point of view of carriers, with a focus on reducing environmental impact.[6]
Disclaimer/Publisher’s Note: The statements, opinions and data contained in all publications are solely those of the individual author(s) and contributor(s) and not of MDPI and/or the editor(s). MDPI and/or the editor(s) disclaim responsibility for any injury to people or property resulting from any ideas, methods, instructions or products referred to in the content.

Share and Cite

MDPI and ACS Style

Dzemydienė, D.; Burinskienė, A.; Čižiūnienė, K. An Approach of Integration of Contextual Data in E-Service System for Management of Multimodal Cargo Transportation. Sustainability 2024, 16, 7893. https://doi.org/10.3390/su16187893

AMA Style

Dzemydienė D, Burinskienė A, Čižiūnienė K. An Approach of Integration of Contextual Data in E-Service System for Management of Multimodal Cargo Transportation. Sustainability. 2024; 16(18):7893. https://doi.org/10.3390/su16187893

Chicago/Turabian Style

Dzemydienė, Dalė, Aurelija Burinskienė, and Kristina Čižiūnienė. 2024. "An Approach of Integration of Contextual Data in E-Service System for Management of Multimodal Cargo Transportation" Sustainability 16, no. 18: 7893. https://doi.org/10.3390/su16187893

APA Style

Dzemydienė, D., Burinskienė, A., & Čižiūnienė, K. (2024). An Approach of Integration of Contextual Data in E-Service System for Management of Multimodal Cargo Transportation. Sustainability, 16(18), 7893. https://doi.org/10.3390/su16187893

Note that from the first issue of 2016, this journal uses article numbers instead of page numbers. See further details here.

Article Metrics

Back to TopTop