Environmental Awareness and Social Sustainability: Insights from an Agent-Based Model with Social Learning and Individual Heterogeneity
Abstract
1. Introduction
1.1. Literature Review
- ●
- Connection between environmental awareness and behavior. The connection between environmental awareness and behavior is complex. Individuals with higher environmental awareness are often more influenced by price and personal preferences when practicing sustainability [6]. However, heightened awareness does not always result in eco-friendly behavior. Rodriguez (2007) [9] showed that increased awareness can sometimes boost sales of non-eco-friendly products. Yang et al. (2021) [10] investigated the link between environmental awareness and pro-environmental behavior under varying institutional influences. Kousar et al. (2022) [11] emphasized that the relationship between environmental awareness, behavior, and environmental quality improvement is not linear. On the demand side, environmental awareness can influence the availability of greener products on the supply side (Rustam et al., 2020 [12]; Zhang et al., 2015 [13]). However, eco-friendly products often come with higher costs, which may require subsidies to remain competitive in the market (Yu et al., 2016 [14]). Interestingly, non-eco-friendly products can still succeed, even as awareness grows (Liu et al., 2012 [15]). Regulations play a crucial role in harnessing environmental awareness within various macroeconomic contexts (Bohdanowicz, 2006 [16]).
- ●
- Methods for evaluating environmental awareness. Evaluation methods include a variety of approaches, such as measuring public concern (Mei et al., 2016 [17]), attitudes, willingness-to-pay (WTP), and indicators of the human–environment relationship (Duroy, 2005 [18]). Okada et al. (2019) [19] assessed national awareness by analyzing willingness to purchase electric vehicles (EVs). Similarly, Nomura and Akai (2004) [20] employed WTP in their study on promoting green electricity. Huang et al. (2006) [21] examined household equipment in China, with a focus on the willingness to pay for eco-friendly options. Other noteworthy methods include qualitative surveys on environmental attitudes (Wong, 2003 [22]) and proportional analysis of the influence of environmental awareness (Itsubo et al., 2018 [23]).
- ●
- Influencing factors of environmental awareness. Influencing factors vary across different contexts. Palmer et al. (1998) [24] identified a strong correlation between environmental awareness and individual experiences across eight countries. Ziadat (2010) [25] examined Jordan and found that factors such as gender, age, education, location, and socioeconomic status significantly influence environmental awareness, underscoring its heterogeneity. This diversity can also be amplified by promoters such as legislators, environmental groups, and organizations (Gadenne et al., 2009 [26]). Individual interactions and education play a crucial role as well. Uzunboylu et al. (2009) [27] highlighted the impact of mobile learning on enhancing environmental awareness, while Severo et al. (2019) [28] examined the role of social networks in fostering awareness. Mass media campaigns (Jharotia, 2018 [29]; Kushwaha, 2015 [30]) have proven effective in promoting national environmental awareness, complementing social learning. Education remains a vital tool for raising environmental awareness, especially among students (Schmidt, 2007 [31]; Simsekli, 2015 [32]), and is often embedded in national strategic plans for improving environmental consciousness (Crotty and Hall, 2014 [33]). At a national level, the interplay between environmental governance, regulation, and increased awareness is critical [34,35]. Chen et al. (2019) [36] found that heightened government environmental awareness leads to substantial benefits for environmental policies and regional environmental quality. In Nigeria, Ogunbode and Arnold (2012) [37] emphasized the importance of helping individuals recognize the connection between biodiversity loss and environmental behavior.
1.2. Research Gap
- How do social learning effects and individual heterogeneity influence changes in environmental awareness?
- How do social learning effects and individual heterogeneity impact the process of sustainable development in the power sector?
1.3. Contributions
1.4. Organization
2. Methodology and Model
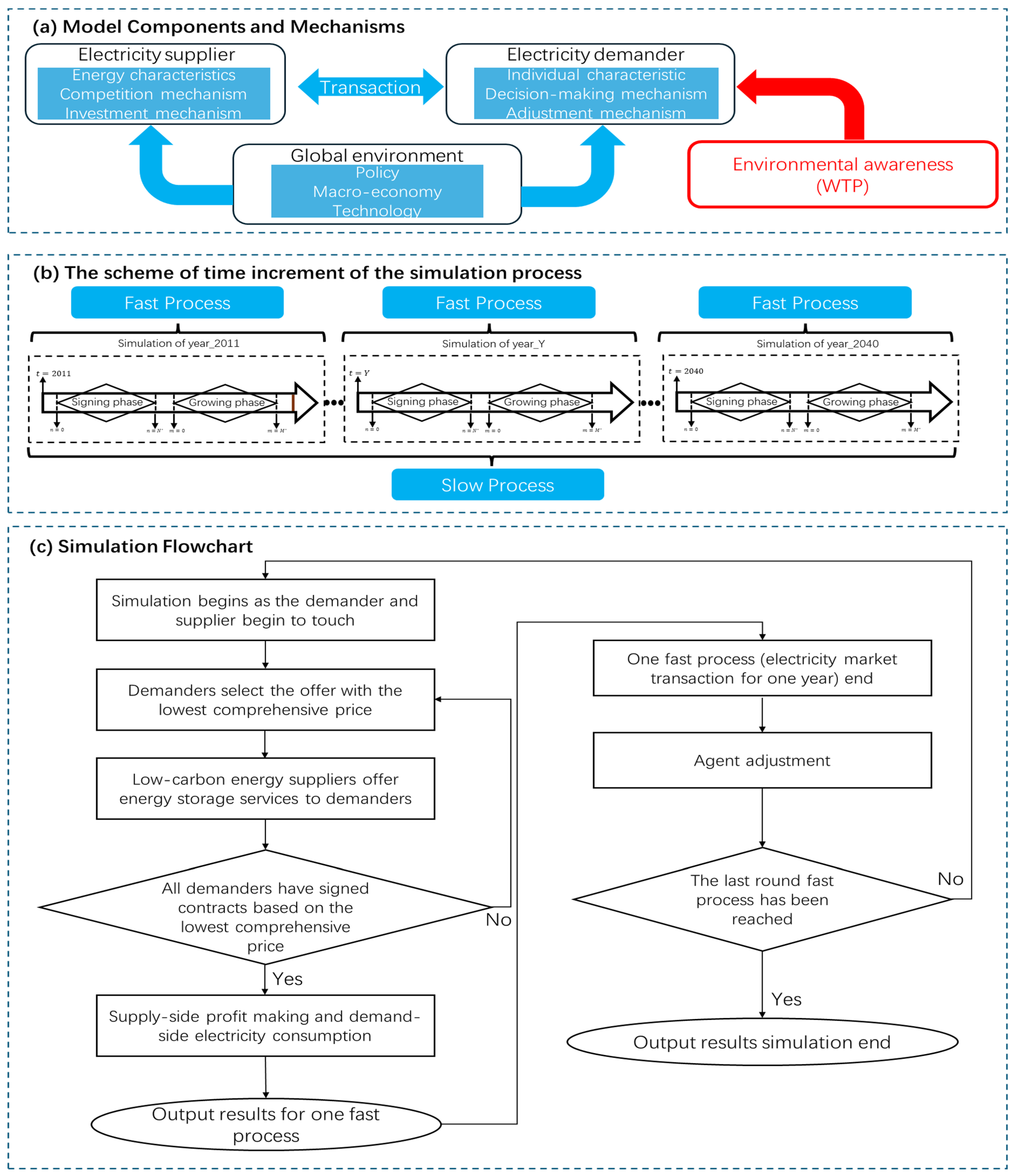
2.1. Model Overview
2.2. Agent and Global Environment
2.2.1. Electricity Demander
- Types of demanders denoted as . represents high-carbon energy demanders, represents low-carbon energy, and represents nuclear demanders, respectively.
- Capacity of demand denoted as . Sum of energy demands of all the demanders equals the total annual electricity demand in Japan.
- Environment sensitivity denoted as . This sensitivity refers to the extent to which demanders care about environmental protection, hence having its influence on their environmental awareness.
- Willingness-to-pay for low-carbon energy denoted as . This is a quantitative measure of environmental awareness of demanders. Index is for energy type.
- Eco-fighter tag denoted as . This binary tag defines if the demander is an environmentalist.
2.2.2. Electricity Supplier
- Capacity of a supplier denoted as . This indicates the available installed capacity required for supplier’s power generation.
- Willingness-to-invest denoted as . This means suppliers’ willingness-to-invest while gaining profits in the growing phase of the fast process.
- Profit, represented as , indicates the earnings generated by energy suppliers through the sale of electricity.
- Cost of electricity generation denoted as C(i, t).
- Environmental value denoted as . Low-carbon and nuclear energy are considered environmentally friendly and hence have a higher value.
2.2.3. Global Environment
- Advocacy and legal intensity of policies denoted as , which indicate policy intensity to incentivize demand-side use of low-carbon energy.
- Annual rate of change of GDP denoted as .
- Average and variance of willingness-to-pay of demanders denoted as and , respectively. These parameters are used to indicate the average level and the heterogeneity of demanders’ environmental awareness.
2.3. Mechanisms
2.3.1. Market Transactions
Signing Phase
- As shown in Equation (1), if supplier i is matched with demander at step n of the simulated fast process in year t, the supplier’s supply capacity () must exceed the demander’s demand capacity ().
- As shown in Equation (2), the comprehensive price () offered by the new supplier at step of the simulated fast process in year t must be lower than the price offered by the original supplier at step .
Growing Phase
2.3.2. Agent Adjustment
Environmental Awareness Adjustment
Adjustment of Other Attributes
2.4. Validation and Calibration
3. Results and Discussion
3.1. Experiments Setup
- A consistent decline in the cost of low-carbon energy is presumed, owing to steady technological advancements.
- The utilization of nuclear energy remains stringently regulated due to the aftermath of the Fukushima nuclear power plant incident based on Japanese government’s energy plan [49].
- The stability of international high-carbon energy prices, encompassing commodities like oil, coal, and natural gas, is presupposed.
- The occurrence of extreme weather phenomena, which could potentially disrupt existing renewable energy sources, is excluded from consideration. The model operates on the premise of their uninterrupted function under stable conditions.
- The intensity of policies aimed at fostering national environmental awareness remains invariant ( remains constant).
- Given Japan’s economic development, macroeconomic stability is assumed to be maintained, regardless of its impact on individual environmental awareness, meaning .
- Policy and social learning are assumed to have an equal influence on users’ environmental awareness, with .
3.2. Social Learning
3.2.1. Social Learning’s Impact on Demanders’ Environmental Awareness
3.2.2. Social Learning’s on Sustainable Development
3.3. Initial Heterogeneity
3.3.1. Initial Heterogeneity’s Impact on Demanders’ Environmental Awareness
3.3.2. Initial Heterogeneity’s Impact on Sustainable Development
4. Conclusions
Author Contributions
Funding
Institutional Review Board Statement
Informed Consent Statement
Data Availability Statement
Conflicts of Interest
Appendix A


References
- Olhoff, A.; Christensen, J.M. The Emissions Gap Report 2017: A UNEP Synthesis Report. 2017. Available online: https://www.unep.org/resources/report/emissions-gap-report-2017-un-environment-synthesis-report (accessed on 29 July 2024).
- Rosenbloom, D. Pathways: An emerging concept for the theory and governance of low-carbon transitions. Glob. Environ. Change 2017, 43, 37–50. [Google Scholar] [CrossRef]
- Millot, A.; Maïzi, N. From open-loop energy revolutions to closed-loop transition: What drives carbon neutrality? Technol. Forecast. Soc. Change 2021, 172, 121003. [Google Scholar] [CrossRef]
- Zhang, C.; Wu, X.; Zhao, S.; Madani, H.; Chen, J.; Chen, Y. Simulation study on the low carbon transition process in Japan’s electricity market. Green Technol. Sustain. 2023, 1, 100006. [Google Scholar] [CrossRef]
- Zhang, C.; Wu, X.; Zhao, S.; Madani, H.; Chen, J.; Chen, Y. Multi-agent simulation of the effects of Japanese electricity market policies on the low-carbon transition. Energy Strategy Rev. 2024, 52, 101333. [Google Scholar] [CrossRef]
- Szeberényi, A.; Rokicki, T.; Papp-Váry, Á. Examining the relationship between renewable energy and environmental awareness. Energies 2022, 15, 7082. [Google Scholar] [CrossRef]
- Si, W.; Jiang, C.; Meng, L. The Relationship between Environmental Awareness, Habitat Quality, and Community Residents’ Pro-Environmental Behavior—Mediated Effects Model Analysis Based on Social Capital. Int. J. Environ. Res. Public Health 2022, 19, 13253. [Google Scholar] [CrossRef]
- Iizuka, M. Role of Environmental Awareness in Achieving Sustainable Development; Economic Commission for Latin America and the Caribbean: Santiago, Chile, 2000; pp. 1–44. [Google Scholar]
- Rodriguez-Ibeas, R. Environmental product differentiation and environmental awareness. Environ. Resour. Econ. 2007, 36, 237–254. [Google Scholar] [CrossRef]
- Yang, M.X.; Tang, X.; Cheung, M.L.; Zhang, Y. An institutional perspective on consumers’ environmental awareness and pro-environmental behavioral intention: Evidence from 39 countries. Bus. Strategy Environ. 2021, 30, 566–575. [Google Scholar] [CrossRef]
- Kousar, S.; Afzal, M.; Ahmed, F.; Bojnec, S. Environmental awareness and air quality: The mediating role of environmental protective behaviors. Sustainability 2022, 14, 3138. [Google Scholar] [CrossRef]
- Rustam, A.; Wang, Y.; Zameer, H. Environmental awareness, firm sustainability exposure and green consumption behaviors. J. Clean. Prod. 2020, 268, 122016. [Google Scholar] [CrossRef]
- Zhang, L.; Wang, J.; You, J. Consumer environmental awareness and channel coordination with two substitutable products. Eur. J. Oper. Res. 2015, 241, 63–73. [Google Scholar] [CrossRef]
- Yu, Y.; Han, X.; Hu, G. Optimal production for manufacturers considering consumer environmental awareness and green subsidies. Int. J. Prod. Econ. 2016, 182, 397–408. [Google Scholar] [CrossRef]
- Liu, Z.L.; Anderson, T.D.; Cruz, J.M. Consumer environmental awareness and competition in two-stage supply chains. Eur. J. Oper. Res. 2012, 218, 602–613. [Google Scholar] [CrossRef]
- Bohdanowicz, P. Environmental awareness and initiatives in the Swedish and Polish hotel industries—Survey results. Int. J. Hosp. Manag. 2006, 25, 662–682. [Google Scholar] [CrossRef]
- Mei, N.S.; Wai, C.W.; Ahamad, R. Environmental awareness and behaviour index for Malaysia. Procedia-Soc. Behav. Sci. 2016, 222, 668–675. [Google Scholar] [CrossRef]
- Duroy, Q.M. The determinants of environmental awareness and behavior. J. Environ. Dev. 2005, 501, 1–26. [Google Scholar]
- Okada, T.; Tamaki, T.; Managi, S. Effect of environmental awareness on purchase intention and satisfaction pertaining to electric vehicles in Japan. Transp. Res. Part D Transp. Environ. 2019, 67, 503–513. [Google Scholar] [CrossRef]
- Nomura, N.; Akai, M. Willingness to pay for green electricity in Japan as estimated through contingent valuation method. Appl. Energy 2004, 78, 453–463. [Google Scholar] [CrossRef]
- Huang, P.; Zhang, X.; Deng, X. Survey and analysis of public environmental awareness and performance in Ningbo, China: A case study on household electrical and electronic equipment. J. Clean. Prod. 2006, 14, 1635–1643. [Google Scholar] [CrossRef]
- Wong, K.K. The environmental awareness of university students in Beijing, China. J. Contemp. China 2003, 12, 519–536. [Google Scholar] [CrossRef]
- Itsubo, N.; Murakami, K.; Kuriyama, K.; Yoshida, K.; Tokimatsu, K.; Inaba, A. Development of weighting factors for G20 countries—Explore the difference in environmental awareness between developed and emerging countries. Int. J. Life Cycle Assess. 2018, 23, 2311–2326. [Google Scholar] [CrossRef]
- Palmer, J.A.; Suggate, J.; Bajd, B.; KP, P.H.; Ho, R.K.; Ofwono-Orecho, J.; Peries, M.; Robottom, I.; Tsaliki, E.; Van Staden, C. An overview of significant influences and formative experiences on the development of adults’ environmental awareness in nine countries. Environ. Educ. Res. 1998, 4, 445–464. [Google Scholar] [CrossRef]
- Ziadat, A.H. Major factors contributing to environmental awareness among people in a third world country/Jordan. Environ. Dev. Sustain. 2010, 12, 135–145. [Google Scholar] [CrossRef]
- Gadenne, D.L.; Kennedy, J.; McKeiver, C. An empirical study of environmental awareness and practices in SMEs. J. Bus. Ethics 2009, 84, 45–63. [Google Scholar] [CrossRef]
- Uzunboylu, H.; Cavus, N.; Ercag, E. Using mobile learning to increase environmental awareness. Comput. Educ. 2009, 52, 381–389. [Google Scholar] [CrossRef]
- Severo, E.A.; Guimarães, J.C.F.; Dellarmelin, M.L.; Ribeiro, R. The influence of social networks on environmental awareness and the social responsibility of generations. BBR. Braz. Bus. Rev. 2019, 16, 500–518. [Google Scholar] [CrossRef]
- Jharotia, A.K. Role of Media in Enhancement of Environmental Awareness. Conference: Power of Media: Shaping the Future, At Tecnia Auditorium, New Delhi. 2018; pp. 1–11. Available online: https://www.researchgate.net/publication/323751233_Role_of_Media_in_Enhancement_of_Environmental_Awareness (accessed on 28 July 2024).
- Kushwaha, V.S. Mass media in disseminating environmental awareness. Soc. Issues Environ. Probl. 2015, 3, 1–4. [Google Scholar]
- Schmidt, J.E. From intentions to actions: The role of environmental awareness on college students. J. Undergrad. Res. 2007, 10, 1–4. [Google Scholar]
- Simsekli, Y. An implementation to raise environmental awareness of elementary education students. Procedia-Soc. Behav. Sci. 2015, 191, 222–226. [Google Scholar] [CrossRef]
- Crotty, J.; Hall, S.M. Environmental awareness and sustainable development in the Russian Federation. Sustain. Dev. 2014, 22, 311–320. [Google Scholar] [CrossRef]
- Geng, M.M.; He, L.Y. Environmental regulation, environmental awareness and environmental governance satisfaction. Sustainability 2021, 13, 3960. [Google Scholar] [CrossRef]
- Fu, L.; Sun, Z.; Zha, L.; Liu, F.; He, L.; Sun, X.; Jing, X. Environmental awareness and pro-environmental behavior within China’s road freight transportation industry: Moderating role of perceived policy effectiveness. J. Clean. Prod. 2020, 252, 119796. [Google Scholar] [CrossRef]
- Chen, X.; Huang, B.; Lin, C.T. Environmental awareness and environmental Kuznets curve. Econ. Model. 2019, 77, 2–11. [Google Scholar] [CrossRef]
- Ogunbode, C.A.; Arnold, K. A study of environmental awareness and attitudes in Ibadan, Nigeria. Hum. Ecol. Risk Assess. Int. J. 2012, 18, 669–684. [Google Scholar] [CrossRef]
- Ministry of Economy, Trade and Industry A. Current Status of Market Reform in Japan (Japanese). 2020. Available online: https://www.renewable-ei.org/pdfdownload/activities/02_TakahiroShimomura.pdf (accessed on 28 July 2024).
- Herrmann, J.K.; Savin, I. Optimal policy identification: Insights from the German electricity market. Technol. Forecast. Soc. Change 2017, 122, 71–90. [Google Scholar] [CrossRef]
- Lester, R.K.; Rosner, R. The growth of nuclear power: Drivers & constraints. Daedalus 2009, 138, 19–30. [Google Scholar]
- Sundt, S.S.; Rehdanz, K.K. Consumers’ willingness to pay for green electricity: Ameta-analysis of the literature. Energy Econ. 2015, 51, 1–8. [Google Scholar] [CrossRef]
- Gao, L.; Hiruta, Y.; Ashina, S. Promoting renewable energy through willingness to pay for transition to a low carbon society in Japan. Renew. Energy 2020, 162, 818–830. [Google Scholar] [CrossRef]
- Will, M.; Groeneveld, J.; Frank, K.; Müller, B. Combining social network analysis and agent-based modelling to explore dynamics of human interaction: A review. Socio-Environ. Syst. Model. 2020, 2, 16325. [Google Scholar] [CrossRef]
- Williams, C.C. Electric avenue. New Sci. 2013, 218, 38–41. [Google Scholar] [CrossRef]
- Miskinis, H.V. Energy demand forecasting in economies in transition. Energy Stud. Rev. 2002, 10, 100–120. [Google Scholar] [CrossRef]
- Tisue, S.; Wilensky, U. Netlogo: A simple environment for modeling complexity. Int. Conf. Complex Syst. 2004, 21, 1–10. [Google Scholar]
- Lee, J.S.; Filatova, T.; Ligmann-Zielinska, A.; Hassani-Mahmooei, B.; Stonedahl, F.; Lorscheid, I.; Voinov, A.; Polhill, G.; Sun, Z.; Parker, D.C. The complexities of agent-based modeling output analysis. J. Artif. Soc. Soc. Simul. 2015, 18, 1–26. [Google Scholar] [CrossRef]
- Solomatine, D.P. Random search methods in model calibration and pipe network design. Water Ind. Syst. Model. Optim. Appl. 1999, 2, 317–332. [Google Scholar]
- Ministry of Economy, Trade and Industry B. Overview of the Basic Energy Plan (Japanese). 2021. Available online: https://www.enecho.meti.go.jp/category/others/basic_plan/pdf/20211022_02.pdf (accessed on 28 July 2024).










| Feature | Integrated Assessment Modelling (IAM) | Dynamical Systems Model (DSM) | Agent-Based Model (ABM) |
|---|---|---|---|
| Definition | Integrates models from multiple fields to assess environmental, economic, and social impacts | Describes the evolution of a system over time using mathematical equations | Simulates interactions and behaviors among individual agents |
| Representation | Suitable for macro-level policy and strategic decision-making | Suitable for analyzing overall system dynamics | Suitable for micro-level individual behavior and interactions |
| Modeling Approach | Integrates models from multiple disciplines, often involving nonlinear equations | Modeled through a set of differential or difference equations | Modeled by defining rules and behaviors for individual agents |
| Data Requirements | Requires large amounts of data and expert knowledge | Relies on initial conditions and parameter values | Depends on assumptions and rules about individual behavior |
| Advantages | Capable of considering multiple factors, providing holistic insights | Simple models, easy to understand and analyze | High flexibility, able to simulate complex individual behaviors and interactions |
| Disadvantages | Complex and time-consuming to build and calibrate | May not capture complex individual behaviors and interactions | Model validation and generalization can be challenging |
| Gao et al. (2020) [42] | 2015 Baseline | 2030 Economy Stable | 2030 Economy Growth | EMPAS | 2015 Baseline | 2030 Economy Stable | 2030 Economy Growth |
|---|---|---|---|---|---|---|---|
| WTP range ) | 1.19~5.07 | 2.76~9.01 | 3.80~11.21 | 1.89 | 3.12 | 4.85 | |
| 2.25 | 2.28 | 2.64 |
| Parameters | Exp1 | Exp2 | Exp3 | Exp4 | Exp5 |
|---|---|---|---|---|---|
| Social learning effect | Off | Weak | Strong | Strong | Strong |
| (2021) | 2.2 | 2.2 | 2.2 | 2.6 | 3.0 |
Disclaimer/Publisher’s Note: The statements, opinions and data contained in all publications are solely those of the individual author(s) and contributor(s) and not of MDPI and/or the editor(s). MDPI and/or the editor(s) disclaim responsibility for any injury to people or property resulting from any ideas, methods, instructions or products referred to in the content. |
© 2024 by the authors. Licensee MDPI, Basel, Switzerland. This article is an open access article distributed under the terms and conditions of the Creative Commons Attribution (CC BY) license (https://creativecommons.org/licenses/by/4.0/).
Share and Cite
Zhang, C.; Wu, X.; Qian, K.; Zhao, S.; Madani, H.; Chen, J.; Chen, Y. Environmental Awareness and Social Sustainability: Insights from an Agent-Based Model with Social Learning and Individual Heterogeneity. Sustainability 2024, 16, 7853. https://doi.org/10.3390/su16177853
Zhang C, Wu X, Qian K, Zhao S, Madani H, Chen J, Chen Y. Environmental Awareness and Social Sustainability: Insights from an Agent-Based Model with Social Learning and Individual Heterogeneity. Sustainability. 2024; 16(17):7853. https://doi.org/10.3390/su16177853
Chicago/Turabian StyleZhang, Chengquan, Xifeng Wu, Kun Qian, Sijia Zhao, Hatef Madani, Jin Chen, and Yu Chen. 2024. "Environmental Awareness and Social Sustainability: Insights from an Agent-Based Model with Social Learning and Individual Heterogeneity" Sustainability 16, no. 17: 7853. https://doi.org/10.3390/su16177853
APA StyleZhang, C., Wu, X., Qian, K., Zhao, S., Madani, H., Chen, J., & Chen, Y. (2024). Environmental Awareness and Social Sustainability: Insights from an Agent-Based Model with Social Learning and Individual Heterogeneity. Sustainability, 16(17), 7853. https://doi.org/10.3390/su16177853

