A Cloud- and Game Model-Based Approach to Project Evaluations of Sustainable Power Supply Investments
Abstract
1. Introduction
2. Literature Review
2.1. Cloud Computing and Decision Models
2.2. Digital Transformation and Evaluation Applications
2.3. Evaluation Index System for Investment Effects of Power Supply Projects
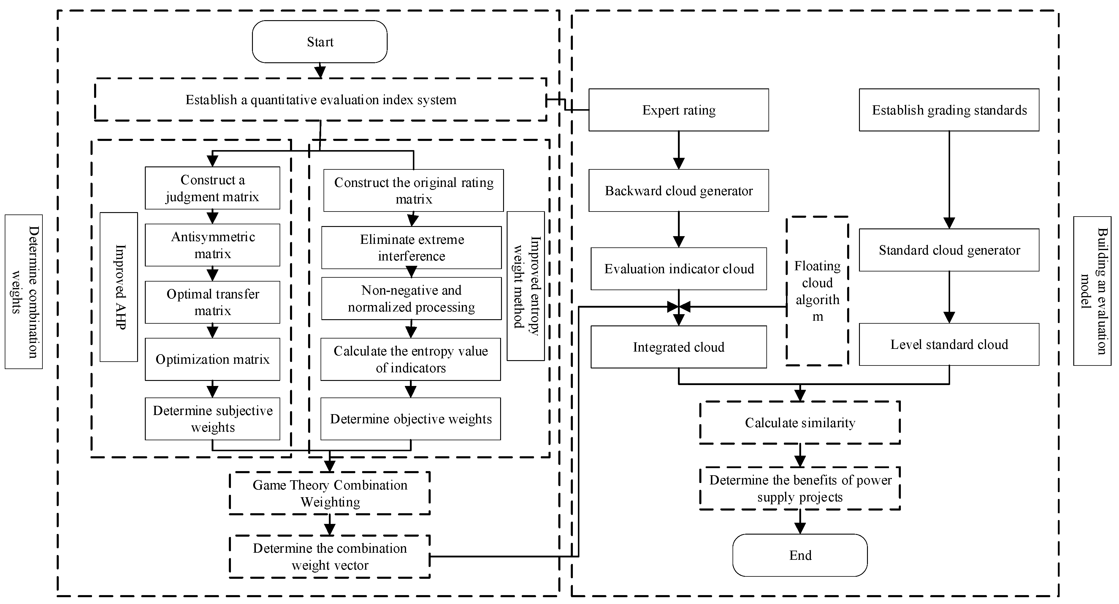
3. Investment Benefit Evaluation Model Employing Cloud Model and Combination Weighting
3.1. Combination Weighting Based on Game Theory
3.2. Improved AHP
3.3. Combination Weighting Theory Method Based on Game Theory
3.4. Method for Evaluating Benefits of Power Supply Project Investments Based on Cloud Model
3.5. Basic Theory
3.6. Determination of Evaluation Standard Cloud
3.7. Determination of Evaluation Factor Cloud and Comprehensive Cloud
4. Evaluation of Investment Benefits of Power Supply Projects
4.1. Calculation of Combined Weights
4.2. Establishment of the Evaluation Standard Cloud
4.3. Calculation of Individual and Synthetic Clouds
5. Conclusions
Author Contributions
Funding
Data Availability Statement
Acknowledgments
Conflicts of Interest
References
- Yang, B.; Li, H.; Sun, Y.; Zhang, H.; Liu, J.; Yang, J.; Zhang, X. Chemo-rheological, mechanical, morphology evolution and environmental impact of aged asphalt binder coupling thermal oxidation, ultraviolet radiation and water. J. Clean. Prod. 2023, 388, 135866. [Google Scholar] [CrossRef]
- Singh, P.; Arya, R.; Titare, L.S.; Purey, P.; Arya, L.D. Value aided optimal load shedding accounting voltage stability consideration employing Crow Search Algorithm with modification based on Lampinen’s criterion. Appl. Soft Comput. 2023, 143, 110391. [Google Scholar] [CrossRef]
- Liang, D.; Li, F.; Xu, Z. A group-based FMEA approach with dynamic heterogeneous social network consensus reaching model for uncertain reliability assessment. J. Oper. Res. Soc. 2023, 74, 33–47. [Google Scholar] [CrossRef]
- Lin, K.Y.; Hu, L.; Zhang, K. UNISON framework of data-driven tripartite evolutionary game-based knowledge sharing decision for digital servitization. Comput. Ind. Eng. 2024, 189, 109935. [Google Scholar] [CrossRef]
- Karaba, T.; Meral, S. An exact solution method and a genetic algorithm-based approach for the unit commitment problem in conventional power generation systems. Comput. Ind. Eng. 2023, 176, 108876. [Google Scholar] [CrossRef]
- Chamanara, S.; Goldstein, B.P.; Newell, J.P. Power asymmetries in supply chains and implications for environmental governance: A study of the beef industry. Supply Chain. Manag. Int. J. 2023, 28, 923–938. [Google Scholar] [CrossRef]
- Wang, Y. A novel evaluation model based on connection cloud model and game theory under multiple uncertainties. Soft Comput. 2023, 27, 645–656. [Google Scholar] [CrossRef]
- Meng, X.; Lu, Y.; Liu, J. A risk evaluation model of electric power cloud platform from the information perspective based on fuzzy type-2 VIKOR. Comput. Ind. Eng. 2023, 184, 109616. [Google Scholar] [CrossRef]
- Zhu, Q.; Gao, K.; Liu, J.B. Cloud model for new energy vehicle supply chain management based on growth expectation. J. Comb. Optim. 2023, 45, 125. [Google Scholar] [CrossRef]
- Aras, A.; Büyüközkan, G. Digital transformation journey guidance: A holistic digital maturity model based on a systematic literature review. Systems 2023, 11, 213. [Google Scholar] [CrossRef]
- Sun, M. The Application of Embedded Hardware System and Blockchain in Rural Financial Management Cloud Platform. Decis. Mak. Appl. Manag. Eng. 2024, 7, 81–100. [Google Scholar] [CrossRef]
- Hrouga, M. Towards a new conceptual digital collaborative supply chain model based on Industry 4.0 technologies: A conceptual framework. Int. J. Qual. Reliab. Manag. 2024, 41, 628–655. [Google Scholar] [CrossRef]
- Gnibga, W.E.; Blavette, A.; Orgerie, A.C. Renewable energy in data centers: The dilemma of electrical grid dependency and autonomy costs. IEEE Trans. Sustain. Comput. 2023. [Google Scholar] [CrossRef]
- Wang, Z.; Chen, L.; Li, X.; Mei, S. A Nash bargaining model for energy sharing between micro-energy grids and energy storage. Energy 2023, 283, 129065. [Google Scholar] [CrossRef]
- Li, Q.; Xiao, X.; Pu, Y.; Luo, S.; Liu, H.; Chen, W. Hierarchical optimal scheduling method for regional integrated energy systems considering electricity-hydrogen shared energy. Appl. Energy 2023, 349, 121670. [Google Scholar] [CrossRef]
- Hu, C.; Deng, J.; Liu, C.; Luo, S.; Li, X.; Lu, H. Achieving an Optimal Decision for the Joint Planning of Renewable Power Supply and Energy Storage for Offshore Oil–Gas Platforms. Appl. Sci. 2023, 13, 8833. [Google Scholar] [CrossRef]
- Song, X.; Zhang, H.; Fan, L.; Zhang, Z.; Peña-Mora, F. Planning shared energy storage systems for the spatio-temporal coordination of multi-site renewable energy sources on the power generation side. Energy 2023, 282, 128976. [Google Scholar] [CrossRef]
- Wu, X.; Liao, B.; Su, Y.; Li, S. Multi-objective and multi-algorithm operation optimization of integrated energy system considering ground source energy and solar energy. Int. J. Electr. Power Energy Syst. 2023, 144, 108529. [Google Scholar] [CrossRef]
- He, S.; Tang, Y. Effects of Personalized Demands on the Digital Diffusion of Enterprises: A Complex Network Evolution Game Model-Based Study. J. Knowl. Econ. 2023, 1–27. [Google Scholar] [CrossRef]
- Guo, L.; Zhang, Q.; Wu, J.; Gonzalez ED, S. An evolutionary game model of manufacturers and consumers’ behavior strategies for green technology and government subsidy in supply chain platform. Comput. Ind. Eng. 2024, 189, 109918. [Google Scholar] [CrossRef]
- Ning, J.; Xiong, L. Analysis of the dynamic evolution process of the digital transformation of renewable energy enterprises based on the cooperative and evolutionary game model. Energy 2024, 288, 129758. [Google Scholar] [CrossRef]
- Zhu, M.; Zhou, W.; Duan, C. Integrating FMEA and fuzzy super-efficiency SBM for risk assessment of crowdfunding project investment. Soft Comput. 2024, 28, 2563–2575. [Google Scholar] [CrossRef]
- Li, X.; Chen, L.; Hao, Y.; Wang, Z.; Changxing, Y.; Mei, S. Sharing hydrogen storage capacity planning for multi-microgrid investors with limited rationality: A differential evolution game approach. J. Clean. Prod. 2023, 417, 138100. [Google Scholar] [CrossRef]
- Xia, Y.; Xu, Q.; Li, S.; Tang, R.; Du, P. Reviewing the peer-to-peer transactive energy market: Trading environment, optimization methodology, and relevant resources. J. Clean. Prod. 2023, 383, 135441. [Google Scholar] [CrossRef]
- Radovanović, M.; Božanić, D.; Tešić, D.; Puška, A.; Hezam, I.; Jana, C. Application of hybrid DIBR-FUCOM-LMAW-Bonferroni-grey-EDAS model in multicriteria decision-making. Facta Univ. Ser. Mech. Eng. 2023, 21, 387–403. [Google Scholar] [CrossRef]
- Cao, X.; Bo, H.; Liu, Y.; Liu, X. Effects of different resource-sharing strategies in cloud manufacturing: A Stackelberg game-based approach. Int. J. Prod. Res. 2023, 61, 520–540. [Google Scholar] [CrossRef]
- Yu, J.; Zeng, Q.; Yu, Y.; Wu, S.; Ding, H.; Ma, W.; Gao, H.; Yang, J. Failure mode and effects analysis based on rough cloud model and MULTIMOORA method: Application to single-point mooring system. Appl. Soft Comput. 2023, 132, 109841. [Google Scholar] [CrossRef]
- Ahsan, F.; Naseem, A.; Ahmad, Y.; Sajjad, Z. Evaluation of manufacturing process in low variety high volume industry with the coupling of cloud model theory and TOPSIS approach. Qual. Eng. 2023, 35, 222–237. [Google Scholar] [CrossRef]
- Mim, T.R.; Amatullah, M.; Afreen, S.; Yousuf, M.A.; Uddin, S.; Alyami, S.A.; Hasan, K.F.; Moni, M.A. GRU-INC: An inception-attention based approach using GRU for human activity recognition. Expert Syst. Appl. 2023, 216, 119419. [Google Scholar] [CrossRef]
- He, A.; Wang, C.; Liu, S.; Meehan, P.A. Path planning algorithm based on adaptive model predictive control and learning-based parameter identification approach for incremental forming processes for product precision improvements. Int. J. Adv. Manuf. Technol. 2023, 125, 4513–4528. [Google Scholar] [CrossRef]
- Kaffashbashi, A.; Damchi, Y. Statistical approach for detection of fault and stable and unstable power swings based on signal energy. Int. J. Electr. Power Energy Syst. 2023, 145, 108638. [Google Scholar] [CrossRef]
- Li, C.; Zhang, Q.; Luo, Y. A jointly non-cooperative game-based offloading and dynamic service migration approach in mobile edge computing. Knowl. Inf. Syst. 2023, 65, 2187–2223. [Google Scholar] [CrossRef]
- Rajabzadeh, H.; Altmann, J.; Rasti-Barzoki, M. A game-theoretic approach for pricing in a closed-loop supply chain considering product exchange program and a full-refund return policy: A case study of Iran. Environ. Sci. Pollut. Res. 2023, 30, 10390–10413. [Google Scholar] [CrossRef] [PubMed]
- Dinachali, B.P.; Jabbehdari, S.; Javadi, H.H.S. A pricing approach for optimal use of computing resources in cloud federation. J. Supercomput. 2023, 79, 3055–3094. [Google Scholar] [CrossRef]
- Eghbali-Zarch, M.; Zabihi, S.Z.; Masoud, S. A novel fuzzy SECA model based on fuzzy standard deviation and correlation coefficients for resilient-sustainable supplier selection. Expert Syst. Appl. 2023, 231, 120653. [Google Scholar] [CrossRef]




| Objective Layer | First-Level Indicators | Second-Level Indicators | Indicator Explanation |
|---|---|---|---|
| Comprehensive Benefits | Improved Power Supply Capacity | Optimized Load Ratio (C1) | Optimization of load ratio following project operation |
| Increased Transformer Capacity (C2) | Enhancement of transformer capacity subsequent to project implementation | ||
| Substation Load Balance (C3) | Refinement of substation load matching post-construction | ||
| High-Voltage Line Load Uniformity (C4) | Improvement in high-voltage line load uniformity after project execution | ||
| Improved Power Supply Quality | Optimized High-Voltage Power Grid (C5) | Stabilization and optimization of high-voltage power grid within project framework | |
| Optimized Voltage Quality (C6) | Enhancement of voltage qualification rate through project-driven optimization | ||
| Optimized Current Distribution (C7) | Streamlining and optimization of current distribution | ||
| Compressed High-Voltage Power Supply Diameter (C8) | Expansion and optimization of power supply radius subsequent to project implementation | ||
| Improved Economic Benefits | Reduced Line Loss (C9) | Reduction in and optimization of line loss following project execution | |
| Operating Cost (C10) | Annual incremental expenditure attributable to project | ||
| Improved Power Supply Effect (C11) | Effects from augmentation of power supply from commissioned projects | ||
| Fulfilled Social and Environmental Policy | Project Technology Improvement (C12) | Long-term impact of commissioned projects | |
| Economic Benefits (C13) | Economic advantages generated through commissioned projects | ||
| Customer Satisfaction (C14) | Reflection of customer satisfaction pertaining to power supply projects |
| Expert | ||||||||||||||
|---|---|---|---|---|---|---|---|---|---|---|---|---|---|---|
| Expert 1 | 85 | 87 | 92 | 83 | 87 | 82 | 79 | 86 | 90 | 78 | 81 | 87 | 88 | 88 |
| Expert 2 | 80 | 92 | 83 | 81 | 92 | 97 | 87 | 82 | 87 | 87 | 84 | 85 | 93 | 85 |
| Expert 3 | 72 | 55 | 90 | 87 | 82 | 80 | 82 | 75 | 92 | 81 | 65 | 70 | 86 | 87 |
| Expert 4 | 90 | 86 | 72 | 89 | 95 | 70 | 70 | 65 | 85 | 69 | 79 | 91 | 88 | 80 |
| Expert 5 | 89 | 90 | 86 | 85 | 90 | 85 | 75 | 80 | 89 | 85 | 80 | 89 | 89 | 83 |
| Serial Number | Indicator Name | Subjective Weight | Objective Weight | Combined Weight | Indicator Cloud |
|---|---|---|---|---|---|
| 1 | Improvement in Load Ratio | 0.2558 | 0.0713 | 0.2421 | (83.2,7.219,1.61) |
| 2 | Increase in Transformer Capacity | 0.0687 | 0.0946 | 0.0706 | (82.0,13.536,7.09) |
| 3 | Balance of Substation Load | 0.1122 | 0.0765 | 0.1095 | (84.6,7.119,3.34) |
| 4 | Balance of High-Voltage Line Load | 0.0301 | 0.0608 | 0.0324 | (85.0,3.008,0.98) |
| 5 | Improvement in High-Voltage Power Grid | 0.0793 | 0.0674 | 0.0784 | (89.2,4.712,1.58) |
| 6 | Enhancement of Voltage Quality | 0.0213 | 0.0601 | 0.0242 | (82.8,8.222,5.21) |
| 7 | Optimization of Power Flow Distribution | 0.0098 | 0.0622 | 0.0137 | (78.6,6.116,2.21) |
| 8 | Reduction in High-Voltage Power Supply Radius | 0.0499 | 0.0736 | 0.0517 | (77.6,7.620,2.69) |
| 9 | Reduction in Line Loss | 0.0305 | 0.0629 | 0.0329 | (88.6,2.607,0.717) |
| 10 | Operational Cost | 0.0216 | 0.0733 | 0.0254 | (80.0,6.517,2.74) |
| 11 | Increase in Power Supply Benefits | 0.0432 | 0.0890 | 0.0466 | (77.8,6.417,3.68) |
| 12 | Advancement in Project Technology | 0.0406 | 0.0881 | 0.0441 | (84.4,7.219,4.21) |
| 13 | Impact on Economic Development | 0.1572 | 0.0531 | 0.1495 | (88.8,2.206,1.35) |
| 14 | Customer Satisfaction | 0.0799 | 0.0671 | 0.0789 | (84.6,3.108,0.80) |
| Evaluation Standard | Scoring Interval | Cloud Model Feature Parameters |
|---|---|---|
| Poor | [0, 25] | (12.5,10.617,1.06) |
| Average | (25, 50] | (37.5,10.617,1.06) |
| Good | (50, 75] | (62.5,10.617,1.06) |
| Excellent | (75, 100] | (87.5,10.617,1.06) |
| Evaluation Standard | Scoring Interval | Number of Cloud Droplets | Similarity |
|---|---|---|---|
| Poor | [0, 25] | 0 | 0.0000 |
| Average | (25, 50] | 0 | 0.0047 |
| Good | (50, 75] | 66 | 0.1582 |
| Excellent | (75, 100] | 917 | 0.7956 |
Disclaimer/Publisher’s Note: The statements, opinions and data contained in all publications are solely those of the individual author(s) and contributor(s) and not of MDPI and/or the editor(s). MDPI and/or the editor(s) disclaim responsibility for any injury to people or property resulting from any ideas, methods, instructions or products referred to in the content. |
© 2024 by the authors. Licensee MDPI, Basel, Switzerland. This article is an open access article distributed under the terms and conditions of the Creative Commons Attribution (CC BY) license (https://creativecommons.org/licenses/by/4.0/).
Share and Cite
Lin, K.; Li, B. A Cloud- and Game Model-Based Approach to Project Evaluations of Sustainable Power Supply Investments. Sustainability 2024, 16, 4040. https://doi.org/10.3390/su16104040
Lin K, Li B. A Cloud- and Game Model-Based Approach to Project Evaluations of Sustainable Power Supply Investments. Sustainability. 2024; 16(10):4040. https://doi.org/10.3390/su16104040
Chicago/Turabian StyleLin, Kuoyi, and Bin Li. 2024. "A Cloud- and Game Model-Based Approach to Project Evaluations of Sustainable Power Supply Investments" Sustainability 16, no. 10: 4040. https://doi.org/10.3390/su16104040
APA StyleLin, K., & Li, B. (2024). A Cloud- and Game Model-Based Approach to Project Evaluations of Sustainable Power Supply Investments. Sustainability, 16(10), 4040. https://doi.org/10.3390/su16104040

