Research on the Rapid Recognition Method of Electric Bicycles in Elevators Based on Machine Vision
Abstract
:1. Introduction
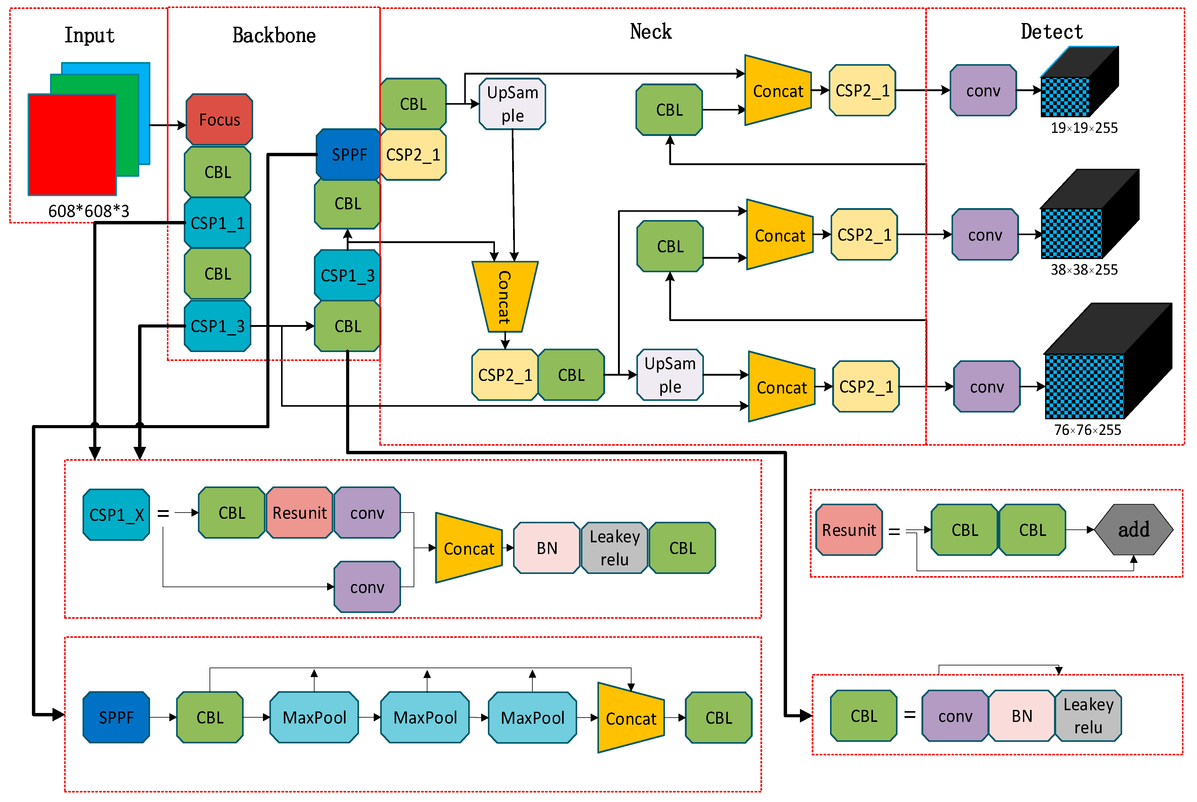
2. YOLOv5 Model Algorithm
3. Improved YOLOv5 Model Algorithm
3.1. Improved Scheme for the YOLOv5 Algorithm
3.2. CBAM Module
3.3. Improved Upsampling Operator
3.4. The EIoU Loss Function
4. Experiment and Analysis
4.1. Data Set Introduction
4.2. Training Environment
4.3. Evaluation Index
4.4. Result Analysis
4.5. Test Environment Description
5. Conclusions
Author Contributions
Funding
Institutional Review Board Statement
Informed Consent Statement
Data Availability Statement
Acknowledgments
Conflicts of Interest
References
- Yar, H.; Khan, Z.A.; Ullah, F.U.M.; Ullah, W.; Baik, S.W. A modified YOLOv5 architecture for efficient fire detection in smart cities. Expert Syst. Appl. 2023, 231, 120465. [Google Scholar] [CrossRef]
- Hossein, H.M.; Hadis, M. Fine-tuned YOLOv5 for real-time vehicle detection in UAV imagery: Architectural improvements and performance boost. Expert Syst. Appl. 2023, 231, 120845. [Google Scholar]
- Ren, S.; He, K.; Girshick, R.; Sun, J. Faster R-CNN: Towards Real-Time Object Detection with Region Proposal Networks. IEEE Trans. Pattern Anal. Mach. Intell. 2015, 28, 91–99. [Google Scholar] [CrossRef] [PubMed]
- Jiang, J.; Han, Y.; Zhao, H.; Suo, J.; Cao, Q. Recognition and sorting of coal and gangue based on image process and multilayer perceptron. Int. J. Coal Prep. Util. 2023, 43, 54–72. [Google Scholar] [CrossRef]
- Du, B.; Wan, F.; Lei, G.; Xu, L.; Xu, C.; Xiong, Y. YOLO-MBBi: PCB Surface Defect Detection Method Based on Enhanced YOLOv5. Electronics 2023, 12, 2821. [Google Scholar] [CrossRef]
- Ju, J.X.; Liang, D.X. Railway Catenary Insulator Recognition Based on Improved Faster R-CNN. Autom. Control. Comput. Sci. 2023, 56, 553–563. [Google Scholar]
- Wu, S.; Zhou, F. Small Object Detection Based on Improved SSD Algorithm. Comput. Eng. 2023, 49, 179–188. [Google Scholar]
- Liu, H.; Duan, X.; Lou, H.; Gu, J.; Chen, H.; Bi, L. Improved GBS-YOLOv5 algorithm based on YOLOv5 applied to UAV intelligent traffic. Sci. Rep. 2023, 13, 9577. [Google Scholar] [CrossRef]
- Yang, Y.; Wang, X. Recognition of bird nests on transmission lines based on YOLOv5 and DETR using small samples. Energy Rep. 2023, 9, 6219–6226. [Google Scholar] [CrossRef]
- Redmon, J.; Divvala, S.; Girshick, R.; Farhadi, A. You only look once: Unified, real-time object detection. In Proceedings of the IEEE Conference on Computer Vision and Pattern Recognition, Las Vegas, NV, USA, 26 June–1 July 2016; pp. 779–788. [Google Scholar]
- Redmon, J.; Farhadi, A. YOLO9000: Better, faster, stronger. In Proceedings of the IEEE Conference on Computer Vision and Pattern Recognition, Honolulu, HI, USA, 21–26 July 2017; pp. 7263–7271. [Google Scholar]
- Redmon, J.; Farhadi, A. Yolov3: An incremental improvement. arXiv 2018, arXiv:1804.02767. [Google Scholar]
- Bochkovskiy, A.; Wang, C.-Y.; Liao, H.-Y.M. Yolov4: Optimal speed and accuracy of object detection. arXiv 2020, arXiv:2004.10934. [Google Scholar]
- Li, Z.; Zhang, W.; Yang, X. An Enhanced Deep Learning Model for Obstacle and Traffic Light Detection Based on YOLOv5. Electronics 2023, 12, 2228. [Google Scholar] [CrossRef]
- Liu, J.; Zhang, S.; Ma, Z.; Zeng, Y.; Liu, X. A Workpiece-Dense Scene Object Detection Method Based on Improved YOLOv5. Electronics 2023, 12, 2966. [Google Scholar] [CrossRef]
- Guo, Y.; Kang, X.; Li, J.; Yang, Y. Automatic Fabric Defect Detection Method Using AC-YOLOv5. Electronics 2023, 12, 2950. [Google Scholar] [CrossRef]
- An, Q.; Xu, Y.; Yu, J.; Tang, M.; Liu, T.; Xu, F. Research on Safety Helmet Detection Algorithm Based on Improved YOLOv5s. Sensors 2023, 23, 5824. [Google Scholar] [CrossRef] [PubMed]
- Liu, J.; Yan, H.; Wang, X.; Li, M. Improved YOLOv5 Object Detection Network with Pyramid and Skip Connections. Control Decis. 2023, 38, 1730–1736. [Google Scholar]
- Lin, Y.; Chen, X.; Zhong, W.; Pan, Z. In Online detection system for electric bike in elevator or corridors based on multi-scale fusion. In Proceedings of the Computers and Software Engineering (AEMCSE), Changsha, China, 26–28 March 2021; pp. 31–34. [Google Scholar]
- Zhang, C.; Xiong, A.; Luo, X.; Zhou, C.; Liang, J. Electric Bicycle Detection Based on Improved YOLOv5. In Proceedings of the 2022 4th International Conference on Advances in Computer Technology, Information Science and Communications (CTISC), Suzhou, China, 22–24 April 2022; pp. 1–5. [Google Scholar]
- Wang, Z.; Hu, C.; Li, J.; Karras, D.A.; Yang, S.X. Electric bicycle detection in elevator car based on YOLOv5. In Proceedings of the 3rd International Conference on Artificial Intelligence, Automation, and High-Performance Computing, Wuhan, China, 31 March–2 April 2023; pp. 127170I–127170I-9. [Google Scholar]
- Yang, X.Y. Improved YOLOv3-based algorithm for detecting electric vehicles in lifts. Comput. Age 2023, 61–65. [Google Scholar] [CrossRef]
- Huang, P.; Fang, Z.; Zhu, M.; Huang, Z.; Ye, R.; Liu, Y. Research on SSD network based e-bike detection in lifts. China Prod. Saf. Sci. Technol. 2023, 19, 167–172. [Google Scholar]
- Li, C.; Li, L.; Jiang, H.; Weng, K.; Geng, Y.; Li, L.; Ke, Z.; Li, Q.; Cheng, M.; Nie, W. YOLOv6: A single-stage object detection framework for industrial applications. arXiv 2022, arXiv:2209.02976. [Google Scholar]
- Wang, C.-Y.; Bochkovskiy, A.; Liao, H.-Y.M. YOLOv7: Trainable bag-of-freebies sets new state-of-the-art for real-time object detectors. In Proceedings of the IEEE/CVF Conference on Computer Vision and Pattern Recognition, Vancouver, BC, Canada, 17–24 June 2023; pp. 7464–7475. [Google Scholar]
- Liu, G.; Hu, Y.; Chen, Z.; Guo, J.; Ni, P. Lightweight object detection algorithm for robots with improved YOLOv5. Eng. Appl. Artif. Intell. 2023, 123, 106217. [Google Scholar] [CrossRef]
- Xu, C.; Wang, Z.; Du, R.; Li, Y.; Li, D.; Chen, Y.; Li, W.; Liu, C. A method for detecting uneaten feed based on improved YOLOv5. Comput. Electron. Agric. 2023, 212, 108101. [Google Scholar] [CrossRef]
- Fu, J.; Chen, X.; Lv, Z. Rail Fastener Status Detection Based on MobileNet-YOLOv4. Electronics 2022, 11, 3677. [Google Scholar] [CrossRef]
- Chen, F.; Zhang, L.; Kang, S.; Chen, L.; Dong, H.; Li, D.; Wu, X. Soft-NMS-Enabled YOLOv5 with SIOU for Small Water Surface Floater Detection in UAV-Captured Images. Sustainability 2023, 15, 10751. [Google Scholar] [CrossRef]
- Zhai, Y.; Zeng, W.; Li, N. A Novel Detection Method Using YOLOv5 for Vehicle Target under Complex Situation. Trait. Du Signal 2022, 39, 1153–1158. [Google Scholar] [CrossRef]
- Tang, J.; Liu, S.; Zhao, D.; Tang, L.; Zou, W.; Zheng, B. PCB-YOLO: An Improved Detection Algorithm of PCB Surface Defects Based on YOLOv5. Sustainability 2023, 15, 5963. [Google Scholar] [CrossRef]
- He, Q.; Zhang, H.; Mei, Z.; Xu, X. High accuracy intelligent real-time framework for detecting infant drowning based on deep learning. Expert Syst. Appl. 2023, 228, 120204. [Google Scholar] [CrossRef]
- Wang, J.; Su, Y.; Yao, J.; Liu, M.; Du, Y.; Wu, X.; Huang, L.; Zhao, M. Apple rapid recognition and processing method based on an improved version of YOLOv5. Ecol. Inform. 2023, 77, 102196. [Google Scholar] [CrossRef]
- Chuangchuang, Y.; Tonghai, L.; Fangyu, G.; Rui, Z.; Xiaoyue, S. YOLOv5s-CBAM-DMLHead: A lightweight identification algorithm for weedy rice (Oryza sativa f. spontanea) based on improved YOLOv5. Crop Prot. 2023, 172, 106342. [Google Scholar]
- Shuai, L.; Mu, J.; Jiang, X.; Chen, P.; Zhang, B.; Li, H.; Wang, Y.; Li, Z. An improved YOLOv5-based method for multi-species tea shoot detection and picking point location in complex backgrounds. Biosyst. Eng. 2023, 231, 117–132. [Google Scholar] [CrossRef]
- Zhang, J.; Chen, H.; Yan, X.; Zhou, K.; Zhang, J.; Zhang, Y.; Jiang, H.; Shao, B. An Improved YOLOv5 Underwater Detector Based on an Attention Mechanism and Multi-Branch Reparameterization Module. Electronics 2023, 12, 2597. [Google Scholar] [CrossRef]
- Li, Z.; Rao, Z.; Ding, L.; Ding, B.; Fang, J.; Ma, X. YOLOv5s-D: A Railway Catenary Dropper State Identification and Small Defect Detection Model. Appl. Sci. 2023, 13, 7881. [Google Scholar] [CrossRef]
- Ren, Y.; Liu, J.; Yuan, H.; Wan, W. Edge-guided with gradient-assisted depth up-sampling. Electron. Lett. 2017, 53, 1400–1402. [Google Scholar] [CrossRef]
- Zheng, Z.; Wang, P.; Ren, D.; Liu, W.; Ye, R.; Hu, Q.; Zuo, W. Enhancing Geometric Factors in Model Learning and Inference for Object Detection and Instance Segmentation. IEEE Trans. Cybern. 2021, 52, 8574–8586. [Google Scholar] [CrossRef] [PubMed]
- Lv, H.; Yan, H.; Liu, K.; Zhou, Z.; Jing, J. YOLOv5-AC: Attention Mechanism-Based Lightweight YOLOv5 for Track Pedestrian Detection. Sensors 2022, 22, 5903. [Google Scholar] [CrossRef] [PubMed]
















| Upsampling Operator | Precision (%) | Recall (%) | Mean Average Precision (%) |
|---|---|---|---|
| Nearest | 48.2 | 42.9 | 42.1 |
| Bicubic | 46.5 | 42.8 | 42.6 |
| ConvTranspose2d | 44.3 | 39.2 | 37.6 |
| CARAFE | 49.0 | 42.9 | 42.6 |
| Model | DIOU | CBAM | EIoU | CARAFEE | Precision (%) | Recall (%) | mAP_0.5 (%) |
|---|---|---|---|---|---|---|---|
| YOLOv5 | 84.5 | 76.2 | 82.86 | ||||
| YOLOv5-DIOU | √ | 84.9 | 79.9 | 85.12 | |||
| YOLOv5-CBAM | √ | 85.3 | 79.5 | 85.15 | |||
| YOLOv5-EIoU | √ | 86.6 | 77.7 | 84.01 | |||
| YOLOv5-CARAFE | √ | 86.8 | 78.5 | 84.32 | |||
| CBAM-EIoU | √ | √ | 86.6 | 79.7 | 85.55 | ||
| EIoU-CARAFE | √ | √ | 87.3 | 78.4 | 85.37 | ||
| CBAM-CARAFE | √ | √ | 86.8 | 79.5 | 85.83 | ||
| The model proposed in this paper | √ | √ | √ | 88.0 | 81.8 | 86.35 |
| Model | mAP/% | FPS | Parameter/M | Computation/G |
|---|---|---|---|---|
| YOLO-M | 85.3 | 45 | 1.6 | 3.9 |
| YOLOv5-m | 85.2 | 45 | 1.7 | 4.1 |
| EfficientNetB3 | 86.1 | 40 | 5.1 | 12.2 |
| VGG16 | 88.1 | 24 | 5.7 | 15.5 |
| The model proposed in this paper | 86.3 | 45 | 2.3 | 5.3 |
Disclaimer/Publisher’s Note: The statements, opinions and data contained in all publications are solely those of the individual author(s) and contributor(s) and not of MDPI and/or the editor(s). MDPI and/or the editor(s) disclaim responsibility for any injury to people or property resulting from any ideas, methods, instructions or products referred to in the content. |
© 2023 by the authors. Licensee MDPI, Basel, Switzerland. This article is an open access article distributed under the terms and conditions of the Creative Commons Attribution (CC BY) license (https://creativecommons.org/licenses/by/4.0/).
Share and Cite
Zhao, Z.; Li, S.; Wu, C.; Wei, X. Research on the Rapid Recognition Method of Electric Bicycles in Elevators Based on Machine Vision. Sustainability 2023, 15, 13550. https://doi.org/10.3390/su151813550
Zhao Z, Li S, Wu C, Wei X. Research on the Rapid Recognition Method of Electric Bicycles in Elevators Based on Machine Vision. Sustainability. 2023; 15(18):13550. https://doi.org/10.3390/su151813550
Chicago/Turabian StyleZhao, Zhike, Songying Li, Caizhang Wu, and Xiaobing Wei. 2023. "Research on the Rapid Recognition Method of Electric Bicycles in Elevators Based on Machine Vision" Sustainability 15, no. 18: 13550. https://doi.org/10.3390/su151813550
APA StyleZhao, Z., Li, S., Wu, C., & Wei, X. (2023). Research on the Rapid Recognition Method of Electric Bicycles in Elevators Based on Machine Vision. Sustainability, 15(18), 13550. https://doi.org/10.3390/su151813550

