Abstract
The rapid development of the automobile industry has resulted in the development of many vehicles, increased traffic, and frequent accidents. The complexity of road conditions is a major contributor to the occurrence of traffic accidents. Drivers are distracted and hence unable to fully observe all road information and make optimal and timely driving decisions. This study proposes an auxiliary steering control system with force/tactile guidance (ASCFT) and its corresponding control strategy to address this problem. We combined vehicle autonomous path planning based on road condition information and the human–machine sharing control strategy, which integrated the manipulative force of the driver and a virtual guidance force on the steering wheel. Consequently, the ASCFT eliminated the mechanical connection between the steering wheel and the steering wheels in favor of a force/tactile-assisted steering structure, providing the driver with a sense of steering force based on road information. Additionally, we proposed a smooth vehicle trajectory optimization method based on the improved RRT algorithm and a path-following controller based on the forecast information to achieve auxiliary safety driving. The ASCFT’s performance was confirmed through constructing a fixed-base simulator experimental platform with the ASCFT. The results revealed that at the vehicle speed of 60 km/h and a handwheel rotation of 60°, the steering wheel was instantly released and turned back in about 3.5 s. Furthermore, predictive haptic feedback warned the driver of an upcoming obstacle.
1. Introduction
The rapid development of the automobile industry has increased the number of vehicles produced, resulting in frequent traffic accidents. According to data from the Ministry of Public Security of China, the number of motor vehicles in China reached 395 million and an estimated 250,723 people developed injuries as a result of traffic accidents by 2021. The National Highway Traffic Safety Administration (NHTSA) reported that about 20% of vehicle accidents were attributed to driver distraction in 2010. Furthermore, driver distraction caused 3328 deaths and 421,000 injuries in 2012. Drivers face difficulties in efficiently processing the multitude of road condition information that contributes to traffic accidents. Consequently, enhancing safety has emerged as a significant challenge in vehicle research and design. The research of vehicle active safety technology is mainly divided into five aspects, i.e., active obstacle avoidance, vehicle stability control, active steering control, lane keeping control, and early warning driver assistance systems. In terms of active obstacle avoidance, Li et al. [1] designed an autonomous vehicle navigation obstacle avoidance controller based on nonlinear model predictive control to predict the position changes of obstacles. Shen et al. [2] proposed an algorithm based on Monte Carlo simulation to compute the collision probability between right-turning vehicles and other vehicles (or pedestrians) at intersections for collision avoidance and early warning. Regarding the control of vehicle stability, Zhang et al. [3] proposed a direct yaw moment control (DYC) method based on a new fuzzy sliding mode control (FSMC) to improve the handling stability of distributed-drive electric vehicles under various extreme working conditions. Elsewhere, Li et al. [4] developed an active safety cooperative control system integrating adaptive cruise control (ACC), rear steering control (RSC), and rollover brake control (RBC) for the active obstacle avoidance control of intelligent vehicles in emergencies. For active steering control, Ma et al. [5] proposed a new sliding mode control strategy based on T-S fuzzy for the AFS system of active front-wheel steering, to improve the side-deflection stability of vehicles. Falcone et al. [6] proposed a path-tracking scheme based on model predictive control, which used steering and braking to track the expected path of obstacle avoidance maneuvering through combining braking and steering. Chen et al. [7] and Hu et al. [8] independently considered vehicle steering system failure and the lane-keeping control methods of autonomously driven vehicles.
Visual and auditory warning feedback is commonly used in various early warning driver assistance systems. The warning effects of these two warning feedback methods have been investigated with studies showing that both visual and auditory warnings are effective. However, as task intensity increases, the frequent visual and auditory warnings cause a sensory overload in the driver, resulting in a slow response and missing the best processing time [9,10,11,12]. Unlike conventional driving techniques based on visual and auditory warnings, tactile-assisted driving adopts the relatively idle tactile perception capacity of the driver [13,14]. Research on tactile interaction primarily focuses on the steering wheel, shift lever, pedal, seat, and other vehicle control modules [15]. Van Doornik, J.J. et al. [16] analyzed wheel load sensor data to reconstruct the vehicle’s return force when driving near the limit and amplified force perception information at the steering wheel to alert the driver when approaching the limit. Results from previous experiments indicate that the driver can indeed prevent excessive front wheel lateral force through tactile feedback. Enriquez and Afonin et al. [17] attained a tactile warning function using the high-frequency charging and deflating pulse airbag installed on the steering wheel to prompt the driver to focus on vehicle control. Nissan collaborated with Delft Haptics Lab in 2002 on haptic gas pedals that used distance sensors to detect the traveling distance. If the distance approaches a potentially dangerous area, the accelerator pedal will be pushed upward to slow the vehicle. Aoki and Murakami [18] developed a tactile pedal that provides the driver with feedback on road conditions. Han and Noh et al. [19] used the magnetorheological braking mechanism to realize tactile reminder on the accelerator pedal, which could remind the driver of the best time to shift gear through applying tactile force and tested the performance of this device through experiments. Kobayashi and Kimura et al. [20] designed an accelerator pedal device that provides tactile feedback to avoid rear-end collision. The control algorithm is based on the principle of increasing virtual repulsive force as the distance between the vehicle and that in front decreases. However, haptic feedback requires constant contact with the driver. The shift lever and pedal mechanism are not effective tactile cue devices. Although the seat can meet contact conditions at all times, the tactile information transmitted is substantially affected by the thickness of the driver’s clothing in different seasons. In contrast to the seat and pedal mechanism, the steering wheel can prevent the effect of clothing and can be directly controlled by the driver. Therefore, the steering wheel is the best feedback mechanism to convey directional guidance information to the driver.
Path planning is a significant research area in the field of intelligent robotics, aiming to find the optimal or suboptimal collision-free path from an initial state to a target state within an environment containing obstacles [21,22,23]. Although we initially focused on path generation in robotic applications, recent studies have extended path planning research to the domain of autonomous vehicles. Various methods have been proposed, including potential field-based approaches, grid-based methods, spline-based methods, and discrete optimization methods. Traditional potential field algorithms simulate physical force fields but often suffer from local optima issues [24]. In grid-based methods, A* and D* algorithms are commonly used for global optimal path planning. However, they face various difficulties when dealing with nonholonomic constraints inherent to vehicle systems, thereby limiting their direct applicability [25]. On the other hand, sampling-based planning algorithms are well-suited for addressing path planning problems in high-dimensional and complex systems. Among them, the Rapidly Exploring Random Tree (RRT) algorithm and its variants have gained significant popularity in nonholonomic motion planning, particularly within the automotive domain [26].
However, conventional RRT algorithms encounter difficulties in uniformly sampling the global state space and often suffer from computational overhead. To overcome these limitations, this paper takes into account the nonholonomic constraints and dynamic model of vehicles and proposes enhancements within the basic RRT framework. Through incorporating target biasing strategies and suitable metric functions for vehicle systems, the proposed approach enables the generation of smooth and executable trajectories for accurate path tracking, significantly improving both the speed and quality of path planning [27]. In view of the differences between the application of the RRT algorithm to robot path planning and vehicle path planning, we utilize the vehicle dynamics model to solve the path planning problem of the RRT algorithm to efficiently solve the feasible solution of path planning in the process of vehicle motion.
Steering-by-wire technology (SBW) is a force-feedback “teleoperation” system that eliminates the mechanical connection between the steering wheel and steering wheels and replaces its function with the control sense analog motor and steering motor. This work was based on the dynamics model of the automotive steering system, optimal path planning theory, and the application of onboard active safety technology. We designed an auxiliary steering control system with force/tactile guidance (ASCFT) to provide current road conditions to the driver via an onboard controller. The optimal path solution was obtained under the current road conditions. The force/tactile-assisted steering structure transmitted the signal to the driver in a tactile manner, which reduced the number of traffic accidents. The main contributions of this paper are summarized as follows:
- (1)
- A mechanical mechanism with an active steering function was designed to meet its reset and force feedback functions.
- (2)
- The dynamics model of the ASCFT from the force-sensing motor to the steering wheel was established.
- (3)
- A model predictive controller based on virtual force guidance was designed to control the unbiased tracking planned path of vehicles.
- (4)
- We proposed a new improved RRT algorithm, which was more suited for vehicle smooth path optimization. A biased target search was added to the random point generation search, and the method using Euclidean distance as a measurement function was improved.
- (5)
- Considering the improvement of vehicle motion model and boundary conditions in the path planning process, a trajectory-planning algorithm based on vehicle dynamics model was proposed. Compared with the optimization effect of the RRT algorithm based on the kinematics model, the path planning solution that used the RRT optimization algorithm and the vehicle dynamics model was more accurate and efficient.
The structure of the paper is as follows: Section 2 introduces the mechanical structure and the mathematical model of the ASCFT. Section 3 presents the construction of a vehicle dynamics model and the design of a path-following controller based on predictive information. Section 4 proposes the steering sharing control strategy based on virtual force guidance. Section 5 describes an optimization scheme for a smooth vehicle obstacle avoidance trajectory based on the improved RRT algorithm. Section 6 proves the path-planning advantages of the RRT algorithm based on the vehicle dynamics model and confirms the auxiliary effect based on steering wheel force feedback through conducting obstacle avoidance driving on the ASCFT experimental platform, and summarizes it in Section 7.
2. System Principle of SBW
The vehicle steering system is mainly responsible for two functions: (1) It enables the driver to turn the vehicle according to his control intention. (2) The steering wheel relays the interaction between the tire and the road through mechanical transmission, hence providing the driver with a sense of steering force. To achieve steering wheel force feedback and vehicle steering, the SBW system eliminates the mechanical connection between the steering wheel and steering wheels and instead employs a control-sensing analog motor and a steering motor. Besides the conventional steering system functions, the guiding force generated by the controller based on the vehicle’s running state can be mapped to the control mechanism via the output of the control feedback motor to assist the driver in accurate and timely steering (Figure 1).
Figure 1.
The structure of the SBW (steering-by-wire) system.
2.1. The Closed-Loop Control Structure of the ASCFT
The closed-loop control structure of the ASCFT is shown in Figure 2. The implementation process of the force/haptic steering function is as follows: (1) The pilots utilize a visual feedback system to assess the current driving conditions and trajectory of the vehicle. They guide the vehicle along the desired trajectory through manipulating the steering wheel. The angle sensor captures the steering wheel angle, which is transmitted to the vehicle dynamics model via network communication. Simultaneously, the torque sensor measures the torque applied by the pilot on the steering wheel. (2) The vehicle dynamics model continuously calculates the vehicle’s dynamics based on the received angle information and communicates it, along with simulated vehicle position information, to the control system through network communication. The control system employs an improved RRT algorithm to construct an obstacle avoidance path within a virtual scene, generating guidance torque in the virtual environment using real-time position information. (3) The control system combines the virtual guidance torque with the torque detected by the torque sensor, utilizing the transfer function of the torque sensor’s feedback motor current, to calculate the required torque. The calculated torque is then applied through providing appropriate current to the feedback motor, thereby controlling the steering wheel. (4) Simultaneously, the visual feedback system generates a real-time 3D driving environment based on the simulated vehicle position information received from the vehicle dynamics model. This environment is rendered on a screen, providing visual feedback to the pilot.
Figure 2.
The closed-loop control structure of the ASCFT system.
2.2. System Composition of the ASCFT
As shown in Figure 3, a steering control device with a force/tactile auxiliary steering system is designed to meet the functional requirements of SBW including torque and angle measurement, limit, and steering wheel reset.
Figure 3.
The mechanical structure of the force/tactile-assisted steering system.
2.3. Dynamic Modeling of the ASCFT
Dynamic modeling was required to investigate the shared control method of the ASCFT. On this basis, we identified the unknown mechanical parameters of the system. The following assumptions were made about the model:
- (1)
- The permanent magnet DC torque motor used was a linear fixed-length element;
- (2)
- The connections between the feedback motor, torque sensor, and steering column were rigid;
- (3)
- The vehicle model in the real-time vehicle dynamics system was equivalent to the steering actuator of steering-by-wire.
According to Figure 3, the ASCFT was divided into two parts, i.e., the steering wheel system and the force-sensing simulation system.
2.3.1. Mathematical Model of the Steering Wheel System
The force balance equation of the steering wheel system is shown in Equation (1):
When the steering column rotates, the torque exerted on the steering column by the adjustable limit correction device can be expressed as Equation (2).
The friction of the steering shaft can be expressed as Equation (3).
2.3.2. Mathematical Model of Force Sensing Simulation System
The force balance equation of the force sensing simulation system is shown in Equations (4)–(6):
Substitute Equation (6) into Equation (1) to get Equation (7):
The equivalent second-order system model from the force-sensing feedback motor to the steering wheel can be obtained through combining (2) and (7) as follows:
According to Kirchhoff’s voltage law, the dynamic equation of the force-sensing feedback motor can be written as Equation (10):
The electromagnetic torque equation is:
The back electromotive force equation is:
The equation of the back potential coefficient is:
Substitute Equation (11) into Equation (8) and Equation (9) to get Equation (14):
The mathematical modeling of the ASCFT system established a foundation for subsequent research on force feedback control during vehicle operation. However, vehicle kinematics and dynamics models were necessary to study the optimal path control scheme and conduct force feedback guidance for drivers based on the predicted road condition information.
3. Vehicle Dynamics Model
We focused on the path planning and steering control of the vehicle, which involved rollover avoidance and yaw stability control. Therefore, to simplify the model, we used the dynamics model of a two-wheel vehicle to study the vehicle trajectory and direction.
3.1. The Kinematic Model of the Vehicle
The four-wheel model of the vehicle is shown in Figure 4 assuming that it was driven on a horizontal road surface without considering the slope. Assuming that the load changes of two wheels on the same axle could be ignored, the front and rear axle wheels were replaced by the central front and rear wheels, simplifying the vehicle into a “bicycle model” with only two degrees of freedom, side, and yaw.
Figure 4.
The kinematic model of a simplified four-wheel vehicle.
The following are assumptions during the establishment of the 2-DOF vehicle model:
- (1)
- The effect of nonlinear in the vehicle steering system was not considered, and both the front and rear wheels can steer. The rear wheel steering angle was set to zero if only the front wheels steer.
- (2)
- The motion of the vehicle was analyzed without considering the roll and pitch of the vehicle body.
- (3)
- The vehicle speed was constant, and the air resistance and rolling resistance were not considered.
- (4)
- The difference in tire characteristics caused by the asymmetry of the left and right sides of the vehicle was not considered.
Under non-holonomic constraints, wheels can only make pure rolling and non-sliding motion. At any moment of movement, the speed of the vehicle body must point to the main shaft; therefore, the differential constraint on the vehicle body is:
The differential constraint on the wheel was expressed as the Pfaffian motion constraint (linear motion constraint):
The state transfer equation of the vehicle is as follows:
represents the steering angle of the front wheels, , v is the forward speed of the vehicle, and L is the wheelbase between the front and rear axles of the vehicle.
3.2. The Dynamics Model of the Vehicle
The 2-DOF vehicle lateral dynamics model contained information such as lateral and yaw motion that the driver could directly perceive while steering. Therefore, it made sense to use this model to simulate the driver’s control of the vehicle through analyzing the lateral movement of vehicles on the road surface (Figure 5).
Figure 5.
The dynamics model of the vehicle.
The inertial acceleration of the vehicle’s center in the Y-axis direction , including motion acceleration along the Y-axis and centripetal acceleration .
The equation of motion and torque balance is as follows:
M is the vehicle mass; Fyf and Fyr are front and rear tire lateral force, respectively; ay is lateral acceleration; Lf is the longitudinal distance from the vehicle’s center of mass to the front axle; Lr is the longitudinal distance between the vehicle’s center of mass and the rear axle; Iz is the moment of inertia of vehicle yaw; is the yaw angular speed of the vehicle.
When the side angle of the tire is very small, the relationship between the lateral force of the tire and the side angle is as follows:
and are the lateral stiffness of the front and rear wheels, respectively; and are the angle between the front and rear wheels and the velocity direction, respectively; and are the side angles of the front and rear wheels.
Derived from geometric relations:
Small angle approximation used:
The nonlinear dynamics model of the vehicle:
The new status of the vehicle:
3.3. The State Space Representation of Predictive Models
Further, this study adopted the prediction model in the form of a state space equation. This required the state-space equation of the prediction model to be a linear discrete system, which could be expressed as follows:
x is the state variable, u is the control input, y is the measurement input, and z is the controlled output. Generally, the controlled output was also measured; thus, we assumed y ≡ z and used C to represent both Cy and Cz.
The front wheel of the driving vehicle studied was used to control steering while the rear wheel was used to control speed. The discrete kinematics model of the vehicle was as follows:
Ts is the sampling period of the discrete system.
x(k) = [x(k), y(k), θ(k)]T was selected as the state variable. Due to this, ω(k) = v(k)tan(δ(k))/L. To reduce the computational complexity of the algorithm, u(k) = [v(k), ω(k)]T was adopted as the input variable. Then, the discrete equation kinematics model of the system was expressed in the following form:
Through expanding the Taylor series at (xr, ur) on the right side of the equation of the vehicle kinematics Equation (29), the expression after omitting the higher-order term was as follows:
Since Equation (30) retained the first-order term, the vehicle kinematic model derived from the formula was a linear model. Through substituting Equation (28) into Equation (30), Equation (31) can be obtained:
4. Steering Sharing Control Strategy Based on Force Fusion
The virtual guidance force exerted on the handwheel had two functions, i.e., (1) providing the driver with predictive tactile and force information prompt and (2) ensuring that it does not interfere with the normal operation intention of the driver. To achieve this goal, it was necessary to investigate the human–machine sharing control method of the steering wheel control device.
Here, to control the vehicle movement, the steering sharing control strategy based on predictive information fused the predicted tactile guidance force and the driver’s steering force to the steering mechanism via an appropriate weighting coefficient. The specific methods were as follows:
The mathematical model of the interaction between the driver’s control force and tactile guidance force in haptic shared control was as shown:
Thw is the torque applied to the handwheel from the driver, and Thaptic is the predicted tactile guiding force.
The index affecting the vehicle was selected to be the pseudo-power of haptic feedback input by the driver and output by the predictive controller. The lateral deviation between the vehicle and the expected path was primarily studied using the predictive controller. The influence degree of lateral movement was selected as the index to determine the weight size. Subsequently, the pseudo-power of the vehicle caused by the controlling force and tactile feedback force of the driver was expressed as:
is the lateral speed of the vehicle. When torque and transverse velocity were in the same direction, the pseudo power was positive.
The influence of the driver’s handling force and tactile feedback force on the lateral movement of the vehicle was as follows:
The magnitude of k1 and k2 of the weight coefficient was obtained using the following formula:
When tracking the planned vehicle path, the designed model predictive controller first obtained the optimal control sequence through predicting the N step at every sampling time. Then, through rolling optimization, the calculated initial value was considered the control variable of this sampling. The sum of the control increment and the optimal control quantity of the previous step was the optimal control quantity of the system at that time, i.e., . The tactile guiding force of the vehicle was constructed based on the deviation between the actual steering wheel angle of the vehicle and the predicted optimal control input sequence . The tactile guiding force was proportional to the difference between the driver’s steering input and the expected steering operation of the predicted controller; i.e., the tactile guiding force was obtained using the following formula:
Thaptic is the predicted tactile guidance force, Khaptic is the tactile feedback gain, k is the predicted range index, is the optimal steering input at the index, and is the front wheel angle caused by the driver’s handwheel operation.
The tactile guiding force Thaptic reflects the difference between the predictive controller and the driver’s input command to maintain the vehicle on the feasible path. If Thaptic = 0, the driver’s input was consistent with the controller’s expected action; hence, haptic feedback was not necessary. However, the increase in the difference between the driver’s input and the controller increased Thaptic.
The steering control device had some initiative and autonomy using the force-fusion-based steering sharing control strategy. To some extent, it realized the driver’s operation navigation and allowed the driver to make manual adjustments while driving. Consequently, the integration of autonomous task planning and manual control of the vehicle was realized, significantly improving vehicle safety.
5. The Path Planning Optimization Design of the RRT Algorithm
5.1. The Introduction to the RRT Algorithm
The Rapidly exploring Random Tree (RRT) algorithm takes a certain starting point defined in the state space as the root node. The tree is then quickly searched through extending the nearest node on the tree to the random target point, using a random function to generate a search direction point.
The RRT algorithm is a randomness algorithm that can be directly applied to the planning of nonholonomic-constrained systems without the need for path transformation.
Therefore, its algorithm complexity is relatively small, specifically for systems with high dimensions and multiple degrees of freedom.
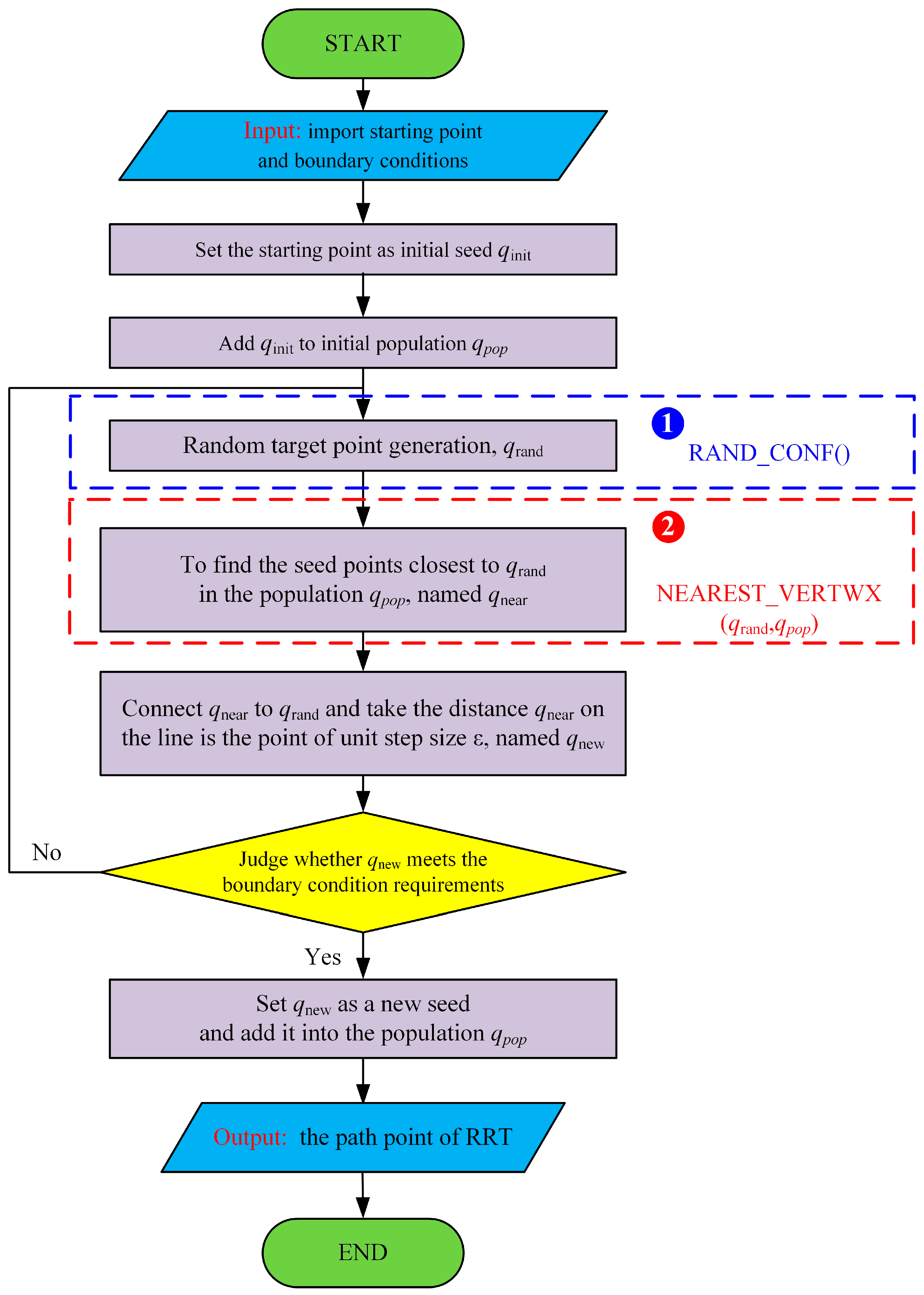
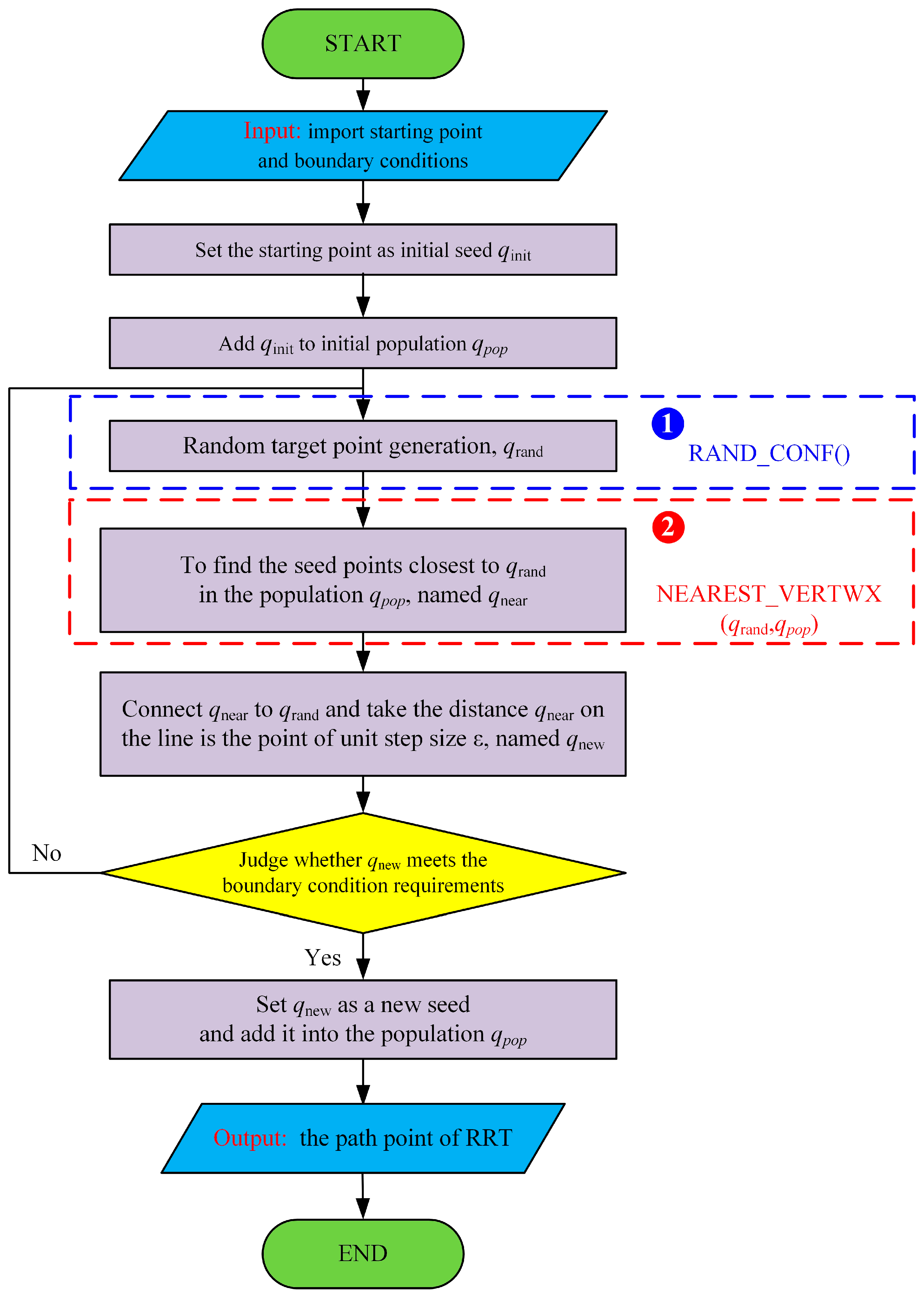
Figure 6 shows the program block diagram of path points generated by the RRT algorithm. It mainly included the following steps.
Figure 6.
RRT algorithm block diagram.
- (1)
- Importing data: Importing starting point and boundary conditions;
- (2)
- Generating initial population: Setting the starting point as initial seed qinit, before adding it to initial population qpop;
- (3)
- Generating waypoints: According to the generated random target point qrand, the nearest seed point was identified in the population qpop, its position recorded, and qnew generated through referring to unit step ε and the direction of qrand;
- (4)
- Boundary condition determination: Determined whether qnew met the requirements following the boundary conditions, and returned to (3) if not. Alternatively, qnew is set as a new seed and added to the population qpop;
Figure 7 shows the expansion process of the RRT algorithm.
Figure 7.
The expansion process of the RRT algorithm.
5.2. The Improved RRT Algorithm
The RRT algorithm used the random search for unknown space properties and is broadly used in the path planning problem of robots in a complex environment. However, due to the different constraints in the path-planning process of automobiles and robots, aimless uniform sampling in the bitwise space produced many unnecessary sampling points, wasting computing time and cost. As a result, the convergence speed of the algorithm was significantly reduced.
To overcome the defect, we (1) modified ① R AND_CONF function in Figure 6 using the target-biased search strategy and (2) optimized the ② NEAREST_WERTWX function in Figure 6.
- (1)
- Modification of the RAND_CONF function
The target-biased search strategy was to determine whether the random point selection was greater than the limit range of the front wheel angle in the RRT algorithm. If the range was less than the limit, we continued to run the RRT algorithm; otherwise, the random points were selected again. This method kept the random character of the algorithm and hastened the convergence to the target. Figure 8 shows a specific improvement in the generation function of random points.
Figure 8.
The improvement of the generation function of random points.
- (2)
- Optimization of the NEAREST_WERTWX function
In the RRT algorithm, the NEAREST_WERTWX function uses Euclidean distance as a metric function to identify the nearest tree node function with qrand. However, for the path planning applied to the vehicle, the influence on the overall path tortuous degree was considered when selecting the nearest node. According to the actual situation of the vehicle and its front wheel Angle , if the vehicle can drive along the planned path, the choice of the node should be more inclined to smooth rather than Euclidean distance. Additionally, the Euclidean distance in RRT (qi = (xa, ya), qrand = (xb, yb)) was squared twice before taking the square root, increasing the complexity of the algorithm. Consequently, we proposed a measure function more appropriate for the actual situation of vehicles, i.e., C(qi, qrand).
ddiagonal is the diagonal distance; the formula was as follows:
Considering that the distance and angle have different dimensions, these two variables had to be normalized in order to eliminate the dimensional influence between indexes. Where N1 is the corresponding distance normalization function and N2 is the corresponding angle normalization function:
The dmax and dmin were the maximum and minimum diagonal distances of sample data, respectively, whereas and were the maximum and minimum distances of sample data.
In the optimization process of the NEAREST_WERTWX function, the angle measurement was added to improve the Euclidean distance measurement method. This reduced the complexity of the calculation process of the RRT algorithm, smoothened the generated path of the RRT algorithm, and improved driving comfort.
6. Experiment and Analysis
The steering operating system force guidance experimental platform is majorly composed of the steering control subsystem, acceleration brake pedal subsystem, and vehicle real-time dynamics simulation subsystem (Figure 9a). The rationality of the construction and control algorithm of tactile guidance force was confirmed on the bench. For the vehicle dynamics model, MultiGen Creator terrain modeling software (version 3.2) was first used to determine virtual terrain and obstacles (Figure 9b). Secondly, we developed the collision detection model of virtual terrain, before setting the contact property between the virtual vehicle tire and the ground. The real-time communication between the steering control subsystem and the dynamics simulation system was based on the TCP protocol to realize the force guidance of the steering control subsystem.
Figure 9.
The steering operating system force guidance experimental platform. (a) The test platform. (b) Virtual test environment.
The auxiliary effect of virtual force-guided steering on the driver was conducted on the fixed-base simulator to validate the rationality of the proposed shared control method and the positive force feedback output experiment. The effect of the steering wheel was first analyzed before confirming the integration feasibility of the adopted human hand and the constructed virtual guiding force.
6.1. Simulation and Analysis of Virtual Obstacle Avoidance Path Planning Based on Improved RRT Algorithm
To verify the correctness and practicability of the algorithm, the rationality of the planned path is verified through comparing the RRT algorithm based on vehicle kinematics with the improved RRT algorithm based on vehicle lateral dynamics.
In the simulation, a qualitative analysis was performed. The smoothness of the path planning curve was used as an evaluation indicator for path optimization algorithms. Compared with the RRT algorithm using the kinematics model, the RRT optimization algorithm based on the vehicle dynamics model should have more accurate and efficient advantages in the path planning solution process. The paper verified this viewpoint through comparing the smoothness of the planning curves.
The simulated vehicle is set as a rectangular area, the area of the obstacle is displayed in black, the size of the entire state space is 510 × 510, and the starting position and direction angle of the vehicle (yellow vehicle) as well as the target position and direction angle of the vehicle (red vehicle) are set arbitrarily for path planning. Experimental simulation parameters were as follows: M = 1500 kg, Iz = 2450 kg·m2, L = 5 m, vehicle width W = 1.85 m, minimum steering angle δmin = −30°, maximum steering angle δmax = 30°, steering angle increment ∆δ = 0.1°, sampling time ∆t = 200 ms. Through simulation in the same environment model, the starting position of the vehicle is (114,45), the direction angle of the vehicle is 0, the target position is (400,450), the direction angle is 0, and the obstacle avoidance paths of vehicles at different speeds are shown in Figure 10 and Figure 11, respectively.
Figure 10.
Obstacle avoidance path planning at different speeds. (a) Kinematic model of vehicle speed 120 km/h. (b) Dynamic model of vehicle speed 95 km/h.
Figure 11.
Obstacle avoidance path planning at vehicle speed of 50 km/h. (a) Kinematic model. (b) Dynamic model.
As shown in Figure 10, compared with Figure 10b, the RRT algorithm containing the kinematic model can still plan the obstacle avoidance path of the vehicle at a higher speed, but its path is not smooth, and it is difficult to maintain the planned path during path tracking.
Compared with results shown in Figure 11a and Figure 11b, those presented in Figure 11a are significantly more meaningless exploration points that cycle 10,000 secondary pairs to generate the final path, and the effect of reaching the final target point is poor. In addition, compared with Figure 11a, the path in Figure 11b is smoother and the turning radius is smaller. Therefore, the obstacle avoidance path planned by the dynamic model is adopted when the subsequent path controller maintains the desired path.
6.2. The Experiment of Obstacle Avoidance Path Tracking
To verify the control effect of the tracking controller established in this paper, the tracking experiment of the vehicle’s expected obstacle avoidance path is carried out through writing relevant programs. The optimal solution of the objective function is solved using the quadratic programming function quadprog in Matlab, and the linear quadratic weight matrix is Q = diag(8.759, 9.52, 594989980). R = diag(10, 10). The prediction range of model predictive control is N = 10. The deviation threshold is ∆ = 0.4 m and the constant speed v = 0.6 m/s. The constraints on the control input variables are ωmin = −0.5 rad/s and ωmax = 0.5 rad/s. The initial state of the vehicle is set to x(0) = (100 80 π/3)T. The backward obstacle avoidance path planned by the algorithm and fitted using a smoothing spline is used as a reference trajectory. The path satisfies the constraint conditions such as the obstacle avoidance constraint and the curvature continuity constraint. In addition, to make the simulation environment conform to the actual situation as much as possible, a higher sampling frequency was selected for the vehicle dynamics part, so the sampling period was set as Ts = 0.04 s.
The simulation results are presented in Figure 12. The red * point is the vehicle obstacle avoidance trajectory planned based on the improved algorithm, the blue solid line is the actual path tracked, and the green solid line is all the predicted values within the prediction range N = 10 of each simulation. It can be seen from Figure 12 and Figure 13 that the algorithm has a good tracking effect.
Figure 12.
Simulation of obstacle avoidance path tracking.
Figure 13.
State variables of obstacle avoidance path tracking. (a) State x. (b) State y. (c) State θ.
Figure 14 shows the optimal front wheel angle control input predicted by the model prediction controller when the vehicle maintains the desired path. During the process of adjusting the posture state of the vehicle, the direction angle of the vehicle should be constantly adjusted, and overshoot will inevitably occur in the adjustment process, so the swing phenomenon in the figure will appear.
Figure 14.
Front wheel angle diagram of vehicle keeping desired path.
6.3. The Automatic Reset Experiment of the Handwheel
Figure 15 displays the automatic reset experiment of the handwheel. Here, the driver suddenly released the steering wheel when the steering wheel of the handwheel rotated 60° and the vehicle speed was 60 km/h. In Figure 15, the steering wheel turned back at about 3.5 s. The duration taken for the turn back was short and the steering wheel oscillation amplitude was small, indicating that the system had a good return performance.
Figure 15.
The Performance of the handwheel automatic reset experiment.
6.4. Shared Control Experiment Based on Virtual Guiding Force
The RRT algorithm was used to plan the obstacle avoidance path of vehicles when the location of obstacles in the terrain was known, i.e., the black expected path on the left of Figure 16. The model prediction controller predicted the input of the front wheel angle when the vehicle kept the desired path in real time. The virtual guiding force was constructed based on the difference between the actual driving angle and the predicted input angle. Figure 16 shows the experimental comparison between prediction feedback (red) and without prediction feedback (blue). The Figure 16a shows the vehicle trajectory, wherein, with prediction feedback, the driver maintained the desired path to avoid the obstacles in front. As demonstrated from the steering wheel rotation angle on the Figure 16b, the red line turned earlier than the blue line. The Figure 16c shows the yaw velocity variation of the vehicle in the running process. The red line is smaller, suggesting a smoother motion of the vehicle. In conclusion, the predictive haptic feedback tracked the planned desired path, alerted the driver of upcoming obstacles in advance, and achieved smoother vehicle motion.
Figure 16.
The driving data on the simulator. (a) Vehicle trajectory. (b) Steering wheel rotation angle. (c) Yaw velocity variation of the vehicle.
7. Conclusions
In the paper, we proposed a type of vehicle driving assistance steering control system with force/touch guidance to address the inability of drivers to fully observe the road information. We designed an auxiliary steering control system with force/tactile guidance (ASCFT) and established a mathematical model and control strategy based on virtual force guidance. The control strategy adopted an improved RRT algorithm to achieve smooth vehicle path optimization. The simulator with a force/tactile-assisted steering interface was built and utilized to verify the auxiliary effect of tactile guidance control. Considering the complex dynamic boundary conditions in the process of vehicle motion, the vehicle dynamic model was used as the boundary conditions for the path optimization of the RRT algorithm.
In the path planning simulation experiment with vehicle kinematics and vehicle dynamics as boundary conditions, although the RRT algorithm with the kinematics model can plan the obstacle avoidance path of the vehicle at a higher speed, there are many meaningless points in the solution path. The RRT algorithm which includes the kinematics model solves the path more smoothly and has a smaller turning radius.
To verify the control effect, the vehicle’s expected obstacle avoidance path-tracking experiment is first used to verify the vehicle’s path tracking effect, and the results show that the tracking effect is good when the vehicle’s attitude is not adjusted. During the vehicle attitude adjustment process, a swing phenomenon may occur, which can be quickly corrected. In the steering wheel reset experiment, the steering wheel of the steering control system was suddenly released at the vehicle speed of 60 km/h and the handwheel rotation of 60°, before turning back in about 3.5 s. According to the experiment based on virtual guidance force control, the predictive haptic feedback reminded the driver of the upcoming obstacle in advance.
This work is extremely important for expanding and improving onboard active safety technology. As a result, the virtual guidance force feedback on the steering wheel can serve as an early warning of road information and reduce driving pressure. The improved RRT algorithm smoothens the search path and reduces the complexity of the operation by means of using the vehicle dynamics model as the constraint condition.
Author Contributions
Conceptualization, D.Z. and X.S.; methodology, T.N. and Y.Z.; software, X.S. and X.C.; formal analysis, J.C. and X.S.; data curation, Y.Z.; writing—original draft preparation, X.S.; writing—review and editing, X.S. and T.N.; supervision, J.C.; funding acquisition, T.N. All authors have read and agreed to the published version of the manuscript.
Funding
The Key Research and Development Program of Hebei Province [grant number 21351802D]; the Innovation Group Project of Hebei Province [grant number E2020203174].
Institutional Review Board Statement
Not applicable.
Informed Consent Statement
Not applicable.
Data Availability Statement
Restrictions apply to the availability of these data. Data was obtained from Jilin University and are available Jilin University with the permission of Jilin University.
Conflicts of Interest
The authors declare no conflict of interest.
Nomenclature
| Symbol | Variable Parameter Name | Symbol | Variable Parameter Name |
| Equivalent moment of inertia of the handwheel assembly | Equivalent moment of inertia of force sensing simulation assembly | ||
| Steering wheel assembly equivalent damping coefficient | Equivalent damping coefficient of force sensing simulation assembly | ||
| Steering wheel Angle | Feedback motor output torque | ||
| The driver inputs the steering torque | Feedback motor rotation Angle | ||
| The torque applied by the feedback motor to the torque sensor through the reducer | The driver input torque acts on the feedback motor shaft through the reducer torque | ||
| The torque exerted on the steering column by the limit correction device can be adjusted when the steering column rotates | Reducer reduction ratio | ||
| Friction on the steering shaft | Input voltage of the motor | ||
| The stiffness coefficient of the spring | Armature resistance | ||
| Δ | The deformation of the spring | Inductance of armature | |
| The lead of the lead screw | ω | Speed of motor shaft | |
| Friction constant of the steering shaft | Electromotive force constant | ||
| Torque motor electromagnetic torque coefficient | Voltage of induction | ||
| Current in the armature winding of a torque motor | Back potential coefficient | ||
| η | The efficiency of torque motor |
References
- Li, S.; Li, Z.; Yu, Z.; Zhang, B.; Zhang, N. Dynamic trajectory planning and tracking for an autonomous vehicle with obstacle avoidance based on model predictive control. IEEE Access 2019, 7, 132074–132086. [Google Scholar] [CrossRef]
- Shen, C.; Zhang, S.; Gao, Z.; Zhou, B.; Su, W.; Hu, H. Study on a right-turning intelligent vehicle collision warning and avoidance algorithm based on Monte Carlo simulation. J. Adv. Transp. 2020, 2020, 9405760. [Google Scholar] [CrossRef]
- Zhang, H.; Liang, J.; Jiang, H.; Cai, Y.; Xu, X. Stability research of distributed drive electric vehicle by adaptive direct yaw moment control. IEEE Access 2019, 7, 106225–106237. [Google Scholar] [CrossRef]
- Li, H.; Li, J.; Su, Z.; Wang, X.; Luo, J. Research on active obstacle avoidance control strategy for intelligent vehicle based on active safety collaborative control. IEEE Access 2020, 8, 183736–183748. [Google Scholar] [CrossRef]
- Ma, X.; Wong, P.; Zhao, J.; Xie, Z. Cornering stability control for vehicles with active front steering system using TS fuzzy based sliding mode control strategy. Mech. Syst. Signal Process. 2019, 125, 347–364. [Google Scholar] [CrossRef]
- Falcone, P.; Eric, T.; Borrelli, F.; Asgari, J.; Hrovat, D. MPC-based yaw and lateral stabilisation via active front steering and braking. Veh. Syst. Dyn. 2008, 46, 611–628. [Google Scholar] [CrossRef]
- Chen, T.; Chen, L.; Xu, X.; Cai, Y.; Jiang, H.; Sun, X. Passive fault-tolerant path following control of autonomous distributed drive electric vehicle considering steering system fault. Mech. Syst. Signal Process. 2019, 123, 298–315. [Google Scholar] [CrossRef]
- Hu, C.; Qin, Y.; Cao, H.; Song, X.; Jiang, K.; Jagat, J.; Wei, C. Lane keeping of autonomous vehicles based on differential steering with adaptive multivariable super-twisting control. Mech. Syst. Signal Process. 2019, 125, 330–346. [Google Scholar] [CrossRef]
- Nor, N.; Wahab, A. Driver identification and driver’s emotion verification using KDE and MLP neural networks. In Proceedings of the 2010 International Conference on Information and Communication Technology for the Muslim World (ICT4M), Jakarta, Indonesia, 13–14 December 2010; pp. E96–E101. [Google Scholar]
- Rimini-Doering, M.; Altmueller, T.; Ladstaetter, U.; Markus, R. Effects of lane departure warning on drowsy drivers’ performance and state in a simulator. In Proceedings of the Third International Driving Symposium on Human Factors in Driver Assessment, Training, and Vehicle Design, Rockport, ME, USA, 27–30 June 2005; pp. 88–95. [Google Scholar]
- Ho, C.; Spence, C.; Tan, H. Warning signals go multisensory. In Proceedings of the HCI International, Las Vegas, NV, USA, 22–27 July 2005; Volume 9, pp. 1–10. [Google Scholar]
- Griffiths, P.; Gillespie, R. Sharing control between humans and automation using haptic interface: Primary and secondary task performance benefits. Hum. Factors 2005, 47, 574–590. [Google Scholar] [CrossRef] [PubMed]
- Kozak, K.; Pohl, J.; Birk, W.; Greenberg, J.; Artz, B.; Blommer, M.; Cathey, L.; Curry, R. Evaluation of lane departure warnings for drowsy drivers. In Proceedings of the Human Factors and Ergonomics Society Annual Meeting, San Fransisco, CA, USA, 16–20 October 2006; Sage: Los Angeles, CA, USA, 2006; Volume 50, pp. 2400–2404. [Google Scholar]
- Hwang, S.; Ryu, J. The Haptic steering Wheel: Vibro-tactile based navigation for the driving environment. In Proceedings of the 2010 8th IEEE International Conference on Pervasive Computing and Communications Workshops (PERCOM Workshops), Mannheim, Germany, 29 March–2 April 2010; pp. 660–665. [Google Scholar]
- Jensen, M.; Tolbert, A.; Wagner, J.; Switzer, F.; Finn, J. A customizable automotive steering system with a haptic feedback control strategy for obstacle avoidance notification. IEEE Trans. Veh. Technol. 2011, 60, 4208–4216. [Google Scholar] [CrossRef]
- Van Doornik, J.J. Haptic Feedback on the Steering Wheel near the Vehicle’s Handling Limits Using Wheel Load Sensing; TU Delft, Delft University of Technology: Delft, The Netherlands, 2014. [Google Scholar]
- Enriquez, M.; Afonin, O.; Yager, B.; Maclean, K. A pneumatic tactile alerting system for the driving environment. In Proceedings of the 2001 Workshop on Perceptive User Interfaces, Orlando, FL, USA, 15–16 November 2001; pp. 1–7. [Google Scholar]
- Aoki, J.; Murakami, T. A method of road condition estimation and feedback utilizing haptic pedal. In Proceedings of the 10th IEEE International Workshop on Advanced Motion Control, 2008. AMC’08, Trento, Italy, 26–28 March 2008; pp. 777–782. [Google Scholar]
- Han, Y.; Noh, K.; Lee, Y.; Choi, S. A magnetorheological haptic cue accelerator for manual transmission vehicles. Smart Mater. Struct. 2010, 19, 075016. [Google Scholar] [CrossRef]
- Kobayashi, Y.; Kimura, T.; Yamamura, T.; Naito, G.; Nishida, Y. Development of a prototype driver support system with accelerator pedal reaction force control and driving and braking force control. SAE Technical Paper. In Proceedings of the SAE (Society of Automotive Engineers) World Congress 2006, Detroit, MI, USA, 3–6 April 2006; pp. 268–272. [Google Scholar]
- Nan, F. Research on RRT Algorithm for Path Planning of Autonomous Mobile Robots; Dalian University of Technology: Dalian, China, 2014. [Google Scholar]
- Lin, F.; Jinghui, J. Improved RRT path planning algorithm based on contrast optimization. Comput. Eng. Appl. 2011, 47, 210–213. (In Chinese) [Google Scholar]
- Mingbo, D.; Tao, M.; Jiajia, C.; Pan, Z.; Huawei, L.; Rulin, H.; Xiang, T. Motion planning algorithm of intelligent vehicle based on RRT in Complex Environment. Robot 2015, 37, 443–450. (In Chinese) [Google Scholar]
- Guanglin, Z.; Xiaomei, H.; Jianfei, C.; Lei, Z.; Tao, Y. Path Planning algorithms and Their Applications. Mod. Mach. 2011, 5, 85–90. (In Chinese) [Google Scholar]
- Elbanhawi, M.; Simic, M.; Jazar, R. Continuous-curvature bounded trajectory planning using parametric splines. Front. Artif. Intell. Appl. 2014, 262, 513–522. [Google Scholar]
- Kuffner, J.J.; LaValle, S.M. RRT-connect: An efficient approach to single-query path planning. In Proceedings of the ICRA’00. IEEE International Conference on Robotics and Automation, San Francisco, CA, USA, 24–28 April 2000; Volume 2, pp. 995–1001. [Google Scholar]
- Jinze, S.; Bin, D.; Enzhong, S.; Hangen, H. An improved RRT path planning algorithm. Acta Electron. Sin. 2010, 38, 225–228. (In Chinese) [Google Scholar]
Disclaimer/Publisher’s Note: The statements, opinions and data contained in all publications are solely those of the individual author(s) and contributor(s) and not of MDPI and/or the editor(s). MDPI and/or the editor(s) disclaim responsibility for any injury to people or property resulting from any ideas, methods, instructions or products referred to in the content. |
© 2023 by the authors. Licensee MDPI, Basel, Switzerland. This article is an open access article distributed under the terms and conditions of the Creative Commons Attribution (CC BY) license (https://creativecommons.org/licenses/by/4.0/).















