Strategies to Control Industrial Emissions: An Analytical Network Process Approach in East Java, Indonesia
Abstract
1. Introduction
1.1. Background
1.2. Control Policy Strategies: Market-Based Instruments, Institutional Approach, and Economic Incentives
2. Materials and Methods
2.1. Research Methods
2.2. The Basic Idea of an ANP
2.3. Population and Sample
- The Environment Agency of East Java Province in Indonesia or Badan Linkungan Hidup BLH (roles in the fields of environmental planning, monitoring, and assessment; environmental permission and compliance; education and outreach; and enforcement).
- Environmental experts (impact analysis) and experts in environmental policy.
- Industry players, project consultants, and employees (active or former) of Indonesia’s largest cement companies.
3. Results and Discussion
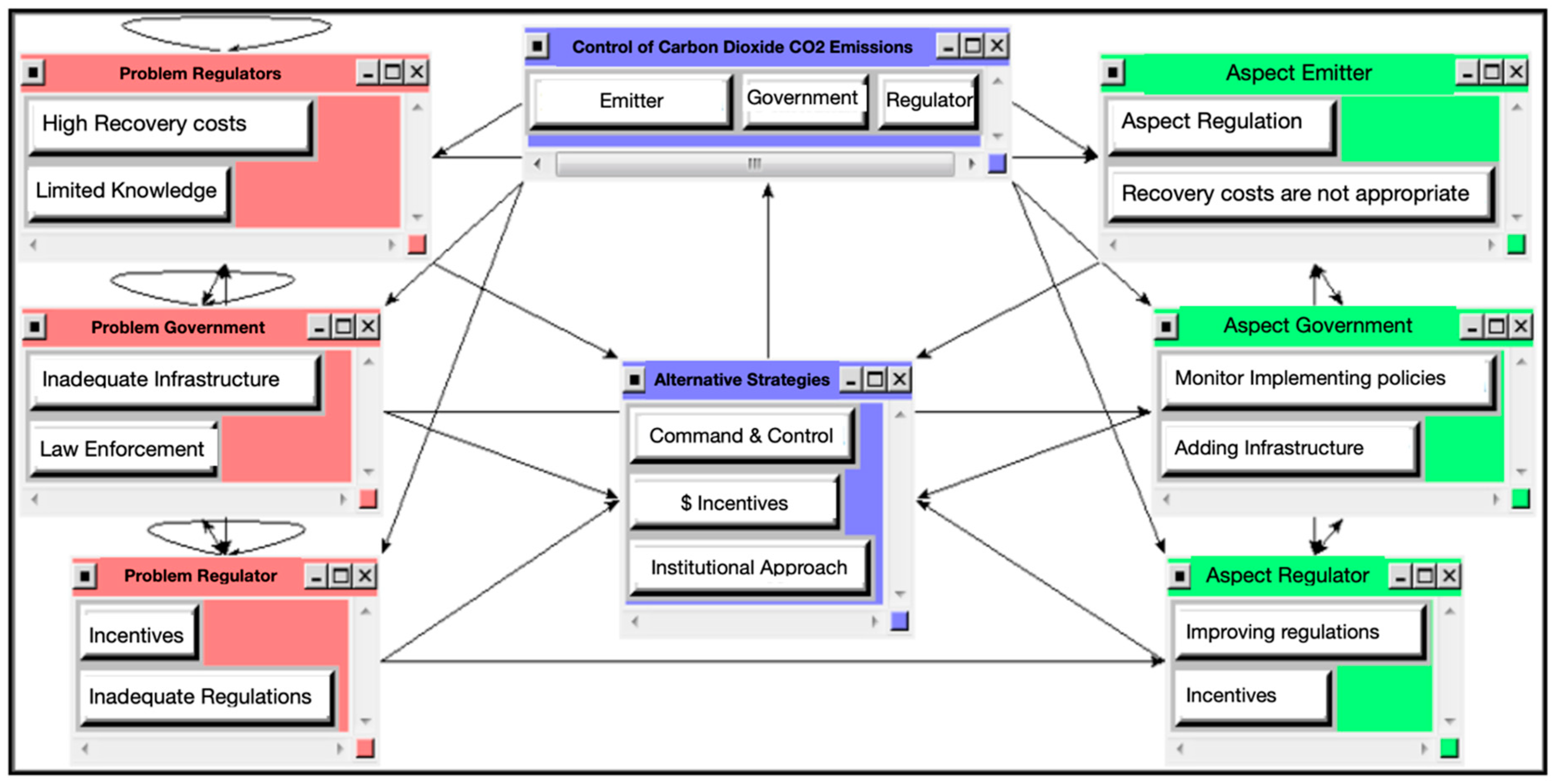
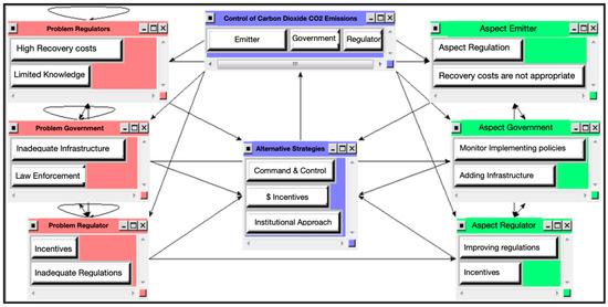
3.1. The ANP Model Framework
3.2. Results on Scoring and Computations
3.2.1. Government
3.2.2. Polluters (Firms)
3.2.3. Environmental Experts
3.3. Discussion
4. Conclusions
4.1. Suggestions
- Based on previous studies and firm insights, incentives have been identified as effective instruments for controlling pollution (according to firms), especially in industrial regions. Therefore, the government must apply these measures to control industrial emissions in East Java. Thus far, economic incentives have been perceived as the least effective strategy, suggesting the need to reformulate the framework for taxes, TDPs, ETSs, and other tools to be used by industry players and regulators to achieve a more sustainable environment.
- Regulators must intervene when excessive pressure on industries negatively affects the players. Firms believe that the government does not appropriately inform them of regulations and incentives, and that the available infrastructure is insufficient to reduce emissions.
- Providing more market-based alternatives to industrial players is important as it offers choices to players when trying to meet regulatory measures. In addition, more active socialization of market-based incentives is necessary, as firms are unaware of the available market-based instruments offered by the government.
- The institutional approach can feed regulators (as primary agents) with industry needs to help formulate new policies, design infrastructure projects, and organize new programs. Similarly, an institutional approach can encourage companies to implement sustainable practices, boost community engagement, innovate, and advance technical solutions to lower emissions.
- The perception of limited infrastructure by agents suggests that the government needs to analyze infrastructure to support efforts to reach emission reduction targets.
- The preference of key agents towards the institutional approach suggests that new policies, programs, and carbon schemes should be introduced through institutional channels. Agents must understand the environmental impact, regulatory framework, implementation, and timeframe to internalize the sustainability agenda.
- The government may shift general subsidy programs to private incentives to encourage innovation and develop alternative energy sources. Current interventions through electricity subsidies to provide cheap energy have discouraged private initiatives from investing in alternative energy sources because they are not cost-competitive.
- Alternative solutions that policymakers can explore include promoting financial support for new technologies, supporting the use of alternative energies, master-planning industrial areas, introducing green corridors, and promoting carbon-catching initiatives and green infrastructure projects.
- The government may face challenges in meeting energy demands and tackling climate change. Therefore, financial access to support infrastructure development, technological innovation, and new investments must be improved.
4.2. Conclusions
Author Contributions
Funding
Informed Consent Statement
Data Availability Statement
Acknowledgments
Conflicts of Interest
Appendix A
| Questions |
|---|
|
References
- Indriana, I.; Nor Asmat, I.; Rahmat, S.R. The effect of agriculture, manufacturing and transportation on environmental quality in indonesian selected provinces. J. Sustain. Sci. Manag. 2022, 17, 187–204. [Google Scholar] [CrossRef]
- Sugiharti, L.; Purwono, R.; Primanthi, M.R.; Esquivias, M.A.P. Indonesia Industrial Productivity Growth: Evidence of Re-industrialization or De-industrialization? Period. Polytech. Soc. Manag. Sci. 2019, 27, 108–118. [Google Scholar] [CrossRef]
- Pirmana, V.; Alisjahbana, A.S.; Yusuf, A.A.; Hoekstra, R.; Tukker, A. Environmental costs assessment for improved environmental-economic account for Indonesia. J. Clean. Prod. 2021, 280, 124521. [Google Scholar] [CrossRef]
- Panjaitan, T.W.S.; Dargusch, P.; Aziz, A.A.; Wadley, D. Carbon Management in an Emissions-Intensive Industry in a Developing Economy: Cement Manufacturing in Indonesia. Case Stud. Environ. 2018, 2, 1–9. [Google Scholar] [CrossRef]
- Cornot-Gandolphe, S. Indonesia’s Electricity Demand and the Coal Sector: Export or Meet Domestic Demand? Oxford Institute for Energy Studies: Oxford, UK, 2017; Available online: https://www.oxfordenergy.org/publications/indonesias-electricity-demand-coal-sector-export-meet-domestic-demand/ (accessed on 10 September 2022).
- Ridzuan, A.R.; Fianto, B.A.; Esquivias, M.A.; Kumaran, V.V.; Shaari, M.S.; Albani, A. Do Financial Development and Trade Liberalization Influence Environmental Quality in Indonesia? Evidence-based on ARDL Model. Int. J. Energy Econ. Policy 2022, 12, 342–351. [Google Scholar] [CrossRef]
- Burke, P.J.; Widnyana, J.; Anjum, Z.; Aisbett, E.; Resosudarmo, B.; Baldwin, K.G.H. Overcoming barriers to solar and wind energy adoption in two Asian giants: India and Indonesia. Energy Policy 2019, 132, 1216–1228. [Google Scholar] [CrossRef]
- Dogan, E.; Hodžić, S.; Šikić, T.F. A way forward in reducing carbon emissions in environmentally friendly countries: The role of green growth and environmental taxes. Econ. Res. Ekon. Istraživanja 2022, 35, 5879–5894. [Google Scholar] [CrossRef]
- Bridle, R.; Gass, P.; Halimajaya, A.; Lontoh, L.; McCulloch, N.; Petrofsky, E.; Sanchez, L. Missing the 23 Percent Target: Roadblocks to the Development of Renewable Energy in Indonesia. 2018. International Institute for Sustainable Development. Available online: https://www.iisd.org/system/files/publications/roadblocks-indonesia-renewable-energy.pdf (accessed on 10 February 2023).
- Mujiyanto, S.; Tiess, G. Secure energy supply in 2025: Indonesia’s need for an energy policy strategy. Energy Policy 2013, 61, 31–41. [Google Scholar] [CrossRef]
- Massagony, A. Budiono Is the Environmental Kuznets Curve (EKC) hypothesis valid on CO2 emissions in Indonesia? Int. J. Environ. Stud. 2023, 80, 20–31. [Google Scholar] [CrossRef]
- Dobrotkova, Z.; Surana, K.; Audinet, P. The price of solar energy: Comparing competitive auctions for utility-scale solar PV in developing countries. Energy Policy 2018, 118, 133–148. [Google Scholar] [CrossRef]
- Gunningham, N. Managing the energy trilemma: The case of Indonesia. Energy Policy 2013, 54, 184–193. [Google Scholar] [CrossRef]
- Shaari, M.S.; Esquivias, M.A.; Ridzuan, A.R.; Fadzilah Zainal, N.; Sugiharti, L. The impacts of corruption and environmental degradation on foreign direct investment: New evidence from the ASEAN+3 countries. Cogent Econ. Financ. 2022, 10, 2124734. [Google Scholar] [CrossRef]
- Halim, R.A. Boosting intermodal rail for decarbonizing freight transport on Java, Indonesia: A model-based policy impact assessment. Res. Transp. Bus. Manag. 2022, 2022, 100909. [Google Scholar] [CrossRef]
- Bedi, A.S.; Sparrow, R.; Tasciotti, L. The impact of a household biogas programme on energy use and expenditure in East Java. Energy Econ. 2017, 68, 66–76. [Google Scholar] [CrossRef]
- Esquivias, M.A.; Sugiharti, L.; Rohmawati, H.; Rojas, O.; Sethi, N. Nexus between Technological Innovation, Renewable Energy, and Human Capital on the Environmental Sustainability in Emerging Asian Economies: A Panel Quantile Regression Approach. Energies 2022, 15, 2451. [Google Scholar] [CrossRef]
- Raihan, A.; Muhtasim, D.A.; Pavel, M.I.; Faruk, O.; Rahman, M. An econometric analysis of the potential emission reduction components in Indonesia. Clean. Prod. Lett. 2022, 3, 100008. [Google Scholar] [CrossRef]
- Raihan, A.; Pavel, M.I.; Muhtasim, D.A.; Farhana, S.; Faruk, O.; Paul, A. The role of renewable energy use, technological innovation, and forest cover toward green development: Evidence from Indonesia. Innov. Green Dev. 2023, 2, 100035. [Google Scholar] [CrossRef]
- Zhang, C.-Y.; Yu, B.; Chen, J.-M.; Wei, Y.-M. Green transition pathways for cement industry in China. Resour. Conserv. Recycl. 2021, 166, 105355. [Google Scholar] [CrossRef]
- Hossain, M.U.; Poon, C.S.; Lo, I.M.C.; Cheng, J.C.P. Comparative LCA on using waste materials in the cement industry: A Hong Kong case study. Resour. Conserv. Recycl. 2017, 120, 199–208. [Google Scholar] [CrossRef]
- Hussain, M.; Butt, A.R.; Uzma, F.; Ahmed, R.; Islam, T.; Yousaf, B. A comprehensive review of sectorial contribution towards greenhouse gas emissions and progress in carbon capture and storage in Pakistan. Greenh. Gases Sci. Technol. 2019, 9, 617–636. [Google Scholar] [CrossRef]
- Ahmed, M.; Bashar, I.; Alam, S.T.; Wasi, A.I.; Jerin, I.; Khatun, S.; Rahman, M. An overview of Asian cement industry: Environmental impacts, research methodologies and mitigation measures. Sustain. Prod. Consum. 2021, 28, 1018–1039. [Google Scholar] [CrossRef]
- Abdul Manaf, N.; Qadir, A.; Abbas, A. Temporal multiscalar decision support framework for flexible operation of carbon capture plants targeting low-carbon management of power plant emissions. Appl. Energy 2016, 169, 912–926. [Google Scholar] [CrossRef]
- Ekawati, S.; Subarudi; Budiningsih, K.; Sari, G.K.; Muttaqin, M.Z. Policies affecting the implementation of REDD+ in Indonesia (cases in Papua, Riau and Central Kalimantan). For. Policy Econ. 2019, 108, 101939. [Google Scholar] [CrossRef]
- Kurniawan, A.R.; Murayama, T.; Nishikizawa, S. Appraising affected community perceptions of implementing programs listed in the environmental impact statement: A case study of Nickel smelter in Indonesia. Extr. Ind. Soc. 2021, 8, 363–373. [Google Scholar] [CrossRef]
- Yang, F.; Choi, Y.; Lee, H.; Debbarma, J. Sustainability of Overlapped Emission Trading and Command-And-Control CO2 Regulation for Korean Coal Power Production: A DEA-Based Cost-Benefit Analysis. Front. Environ. Sci. 2022, 10, 877823. [Google Scholar] [CrossRef]
- Hao, L.-N.; Umar, M.; Khan, Z.; Ali, W. Green growth and low carbon emission in G7 countries: How critical the network of environmental taxes, renewable energy and human capital is? Sci. Total Environ. 2021, 752, 141853. [Google Scholar] [CrossRef]
- Sharif, A.; Kartal, M.T.; Bekun, F.V.; Pata, U.K.; Foon, C.L.; Kılıç Depren, S. Role of green technology, environmental taxes, and green energy towards sustainable environment: Insights from sovereign Nordic countries by CS-ARDL approach. Gondwana Res. 2023, 117, 194–206. [Google Scholar] [CrossRef]
- Bansal, S.; Mukhopadhyay, M.; Maurya, S. Strategic drivers for sustainable implementation of carbon trading in India. Environ. Dev. Sustain. 2023, 25, 4411–4435. [Google Scholar] [CrossRef]
- Misbahuddin, A.F.; Akil, Y.S.; Manjang, S. Prioritizing the Planning for Sustainable Renewable Energy in South Sulawesi Using ANP Approach. In Proceedings of the 2022 11th Electrical Power, Electronics, Communications, Controls and Informatics Seminar (EECCIS), Malang, Indonesia, 23–25 August 2022; pp. 94–99. [Google Scholar]
- Chandrarin, G.; Sohag, K.; Cahyaningsih, D.S.; Yuniawan, D. Will economic sophistication contribute to Indonesia’s emission target? A decomposed analysis. Technol. Forecast. Soc. Chang. 2022, 181, 121758. [Google Scholar] [CrossRef]
- Khan, Z.; Sisi, Z.; Siqun, Y. Environmental regulations an option: Asymmetry effect of environmental regulations on carbon emissions using non-linear ARDL. Energy Sources Part A Recovery Util. Environ. Eff. 2019, 41, 137–155. [Google Scholar] [CrossRef]
- Lei, Q.; Lau, S.S.Y.; Fan, Y.; Fu, I.C.S.; Chan, J.T.Y.; Tao, Y.; Zhang, L.; Lai, H.; Miao, Y.; Qi, Y. From Policy to Implementation—An Analytic Network Process (ANP)-Based Assessment Tool for Low Carbon Urban and Neighborhood Planning. Buildings 2023, 13, 484. [Google Scholar] [CrossRef]
- Nam, K.-M.; Waugh, C.J.; Paltsev, S.; Reilly, J.M.; Karplus, V.J. Synergy between pollution and carbon emissions control: Comparing China and the United States. Energy Econ. 2014, 46, 186–201. [Google Scholar] [CrossRef]
- Huang, Y.; Rebennack, S.; Zheng, Q.P. Techno-economic analysis and optimization models for carbon capture and storage: A survey. Energy Syst. 2013, 4, 315–353. [Google Scholar] [CrossRef]
- Friedman, R.M.; Bierbaum, R.M. The bumpy road to reduced carbon emissions. Issues Sci. Technol. 2003, 19, 55–58. [Google Scholar]
- Qi, T.; Zhang, X.; Karplus, V.J. The energy and CO2 emissions impact of renewable energy development in China. Energy Policy 2014, 68, 60–69. [Google Scholar] [CrossRef]
- Aviso, K.B.; Belmonte, B.A.; Benjamin, M.F.D.; Arogo, J.I.A.; Coronel, A.L.O.; Janairo, C.M.J.; Foo, D.C.Y.; Tan, R.R. Synthesis of optimal and near-optimal biochar-based Carbon Management Networks with P-graph. J. Clean. Prod. 2019, 214, 893–901. [Google Scholar] [CrossRef]
- Wardhani, R.; Rahadian, Y. Sustainability strategy of Indonesian and Malaysian palm oil industry: A qualitative analysis. Sustain. Account. Manag. Policy J. 2021, 12, 1077–1107. [Google Scholar] [CrossRef]
- Rahman, A.; Richards, R.; Dargusch, P.; Wadley, D. Pathways to reduce Indonesia’s dependence on oil and achieve longer-term decarbonization. Renew. Energy 2023, 202, 1305–1323. [Google Scholar] [CrossRef]
- Yana, S.; Nizar, M.; Irhamni; Mulyati, D. Biomass waste as a renewable energy in developing bio-based economies in Indonesia: A review. Renew. Sustain. Energy Rev. 2022, 160, 112268. [Google Scholar] [CrossRef]
- Toth, W.; Vacik, H.; Pülzl, H.; Carlsen, H. Deepening our understanding of which policy advice to expect from prioritizing SDG targets: Introducing the Analytic Network Process in a multi-method setting. Sustain. Sci. 2022, 17, 1473–1488. [Google Scholar] [CrossRef]
- Field, B.; Olewiler, N. Environmental Economics, 4th ed.; McGraw Hill Ryerson: Toronto, ON, Canada, 2015. [Google Scholar]
- Putra, J.J.H.; Nabilla, N.; Jabanto, F.Y. Comparing “carbon tax” and “cap and trade” as mechanism to reduce emission in Indonesia. Int. J. Energy Econ. Policy 2021, 11, 106–111. [Google Scholar] [CrossRef]
- Ewald, J.; Sterner, T.; Sterner, E. Understanding the resistance to carbon taxes: Drivers and barriers among the general public and fuel-tax protesters. Resour. Energy Econ. 2022, 70, 101331. [Google Scholar] [CrossRef]
- Stavins, R.N. The Future of US Carbon-Pricing Policy. Environ. Energy Policy Econ. 2020, 1, 8–64. [Google Scholar] [CrossRef]
- Andersson, J.J. Carbon Taxes and CO2 Emissions: Sweden as a Case Study. Am. Econ. J. Econ. Policy 2019, 11, 1–30. [Google Scholar] [CrossRef]
- Tang, M.; Zhang, R.; Li, Z.; Wu, B. Assessing the impact of tradable discharge permit on pollution reduction and innovation: Micro-evidence from Chinese industrial enterprises. Environ. Dev. Sustain. 2021, 23, 16911–16933. [Google Scholar] [CrossRef]
- Tao, W.; Zhou, B.; Barron, W.F.; Yang, W. Tradable Discharge Permit System for Water Pollution: Case of the Upper Nanpan River of China. Environ. Resour. Econ. 2000, 15, 27–38. [Google Scholar] [CrossRef]
- Burke, P.J.; Kurniawati, S. Electricity subsidy reform in Indonesia: Demand-side effects on electricity use. Energy Policy 2018, 116, 410–421. [Google Scholar] [CrossRef]
- Perman, R.; Ma, Y.; McGilvray, J.; Common, M. Natural Resource and Environmental Economics; Pearson Education: London, UK, 2003. [Google Scholar]
- Kudłak, R. The role of corporate social responsibility in predicting CO2 emission: An institutional approach. Ecol. Econ. 2019, 163, 169–176. [Google Scholar] [CrossRef]
- Peng, M.W. Global Strategy; Cengage Learning: Boston, MA, USA, 2021. [Google Scholar]
- Warburton, E. Jokowi and the new developmentalism. Bull. Indones. Econ. Stud. 2016, 52, 297–320. [Google Scholar] [CrossRef]
- Guild, J. Feed-in-tariffs and the politics of renewable energy in Indonesia and the Philippines. Asia Pac. Policy Stud. 2019, 6, 417–431. [Google Scholar] [CrossRef]
- Huang, S.-Z.; Sadiq, M.; Chien, F. Dynamic nexus between transportation, urbanization, economic growth and environmental pollution in ASEAN countries: Does environmental regulations matter? Environ. Sci. Pollut. Res. 2023, 30, 42813–42828. [Google Scholar] [CrossRef]
- Muryani; Esquivias, M.A.; Sethi, N.; Iswanti, H. Dynamics of Income Inequality, Investment, and Unemployment in Indonesia. J. Popul. Soc. Stud. 2021, 29, 660–678. [Google Scholar] [CrossRef]
- Laila, N.; Anshori, M. The development of sovereign sukuk in Indonesia. Int. J. Innov. Creat. Chang. 2020, 11, 390–397. [Google Scholar]
- Saaty, T.L. The modern science of multicriteria decision making and its practical applications: The AHP/ANP approach. Oper. Res. 2013, 61, 1101–1118. [Google Scholar] [CrossRef]
- Saaty, T.L. Fundamentals of the analytic network process—Dependence and feedback in decision-making with a single network. J. Syst. Sci. Syst. Eng. 2004, 13, 129–157. [Google Scholar] [CrossRef]
- Saaty, T.L. Fundamentals of the analytic network process—Multiple networks with benefits, costs, opportunities and risks. J. Syst. Sci. Syst. Eng. 2004, 13, 348–379. [Google Scholar] [CrossRef]
- Rahman, A.R.A.; Shaari, M.S.; Masnan, F.; Esquivias, M.A. The Impacts of Energy Use, Tourism and Foreign Workers on CO2 Emissions in Malaysia. Sustainability 2022, 14, 2461. [Google Scholar] [CrossRef]
- Voumik, L.C.; Rahman, M.H.; Nafi, S.M.; Hossain, M.A.; Ridzuan, A.R.; Mohamed Yusoff, N.Y. Modelling Sustainable Non-Renewable and Renewable Energy Based on the EKC Hypothesis for Africa’s Ten Most Popular Tourist Destinations. Sustainability 2023, 15, 4029. [Google Scholar] [CrossRef]
- Espinosa-Flor, S.I. A right to pollute versus a duty to mitigate: On the basis of emissions trading and carbon markets. Clim. Policy 2022, 22, 950–960. [Google Scholar] [CrossRef]
- Tayebi, M.; Bemani, A.; Fetanat, A.; Fehresti-Sani, M. A decision support system for sustainability prioritization of air pollution control technologies in energy and carbon management: Oil & gas industry of Iran. J. Nat. Gas Sci. Eng. 2022, 99, 104416. [Google Scholar] [CrossRef]
- Krueger, A.O. Government failures in development. J. Econ. Perspect. 1990, 4, 9–23. [Google Scholar] [CrossRef]
- Willar, D.; Waney, E.V.Y.; Pangemanan, D.D.G.; Mait, R.E.G. Sustainable construction practices in the execution of infrastructure projects: The extent of implementation. Smart Sustain. Built Environ. 2020, 10, 106–124. [Google Scholar] [CrossRef]
- Loch, A.; Santato, S.; Pérez-Blanco, C.D.; Mysiak, J. Measuring the Transaction Costs of Historical Shifts to Informal Drought Management Institutions in Italy. Water 2020, 12, 1866. [Google Scholar] [CrossRef]

| No. | Difference | AHP | ANP |
|---|---|---|---|
| 1 | Framework | Hierarchy | Network |
| 2 | Relation | Dependency | Dependency and feedback |
| 3 | Prediction | Less accurate | More accurate |
| 4 | Comparison | Preferential/interest More subjective | Impact More objective |
| 5 | Result | Matrix, eigenvector Less stable | Super matrix More stable |
| 6 | Scope | Limited | Wide |
| Government | Corporations | Environmental Experts |
|---|---|---|
| PROBLEMS | ||
| Industrial players lack knowledge of and awareness about environmental preservation. The industry does not care about compensation costs for the environment. Law enforcement is low. Inadequate infrastructure. Insufficient resources (budget) to implement regulations. | Companies lack knowledge about environmental valuation. Limited funds available for environmental restoration. The industry has not yet used environmentally friendly technology. Deficient law enforcement. There are no strict regulations to control the amount of carbon emissions. The incentive system is not sufficient to motivate the industry. | Companies lack knowledge about the hazards and impacts of emissions. The budget allocated to tackle cost of emissions by firms is negligible. The government is reluctant to improve policies. The law enforcement rate remains low. Inadequate government resources. Inadequate incentives. |
| SOLUTIONS (ALTERNATIVES) | ||
| Solutions to a lack of knowledge | ||
| Socialization on environmental practices and environmental impacts on society and ecosystems. | Education and outreach related to regulations, incentives, and instruments to control emissions. | Training on environmental valuation and the impact of emissions on the environment. |
| Solutions to environmental restoration costs | ||
| More intense supervision. Determination of the cost of restoration and compensation for environmental and community damages. | Facilitation by the government of tools, technologies, and systems to reduce emissions at affordable prices. | Monitoring of environmental cost–benefits to assess whether compensation funds sufficiently address the damage caused. |
| Solutions to the lack of law enforcement | ||
| Supervision of government actions or activities and performance evaluation. | Monitoring and auditing by the government to reduce dishonest practices, violations, and corruption. | Monitoring and evaluation of progress after the implementation of regulations as well as compliance with the law. |
| Solutions to the limited infrastructure | ||
| Support the establishment of low-carbon infrastructure, including renewable energy sources, waste recycling facilities, and railway infrastructure. | Facilitation by the government of firms accessing new infrastructure (clean energy sources, carbon capture and storage technology, recycling infrastructure, energy-efficient kilns, and transport). | Repairing or establishing new infrastructure to assist with supervision and monitoring. |
| Solutions to inadequate regulations | ||
| Ensure that existing regulations are sufficient to deal with emission pollution control issues and are always being evaluated and reviewed so that they are relevant to existing conditions. | Regulatory improvements and laws governing emission management must be accompanied by better socialization. | Review of existing regulations, improve the process of socialization of regulations, and simplify the emissions assessment and monitoring process. |
| Solutions to a lack of incentives | ||
| The government should facilitate lending for low-carbon projects, tax relief, and customs relief if firms want to import environmentally friendly technology. | Firms hope that financial and fiscal incentives can be provided to help reduce production costs, not only recognition as environmentally responsible firms. | Provide subsidies to polluters who reduce their amount of emissions. |
| Number | Criteria | Subcriteria |
|---|---|---|
| 1 | Polluters | Limited knowledge of the environment |
| Insufficient recovery costs | ||
| 2 | Regulations | Inadequate regulations |
| Undervaluation (disincentives) | ||
| 3 | Implementing policies | Weak law enforcement |
| Inadequate infrastructure |
| Numerical Scale | Rating Scale |
|---|---|
| 1 | Equal (not important/influential/relevant) |
| 2 | |
| 3 | Moderate (less important/influential/relevant) |
| 4 | |
| 5 | Strong (important/influential/relevant) |
| 6 | |
| 7 | Very strong (very important/influential/relevant) |
| 8 | |
| 9 | Extreme (exceptionally important/influential/relevant) |
| 2, 4, 6, 8 | The median value of adjacent judgments |
| Criteria | Value | Subsample Groups (Values) | ||
|---|---|---|---|---|
| Whole Sample (1) | Government (2) | Firms (3) | Experts (4) | |
| Agents | ||||
| Regulators | 0.401 | 0.671 | 0.089 | 0.444 |
| Pollutants | 0.323 | 0.132 | 0.700 | 0.137 |
| Policy implementation | 0.276 | 0.197 | 0.212 | 0.420 |
| Problems | ||||
| Limited knowledge of the environment | 0.600 | 0.876 | ||
| Inadequate infrastructure | 0.523 | 0.800 | 0.505 | |
| Inadequate regulations | 0.510 | 0.530 | 0.836 | 0.834 |
| Weak law enforcement | 0.735 | |||
| Insufficient recovery costs | 0.536 | 0.540 | ||
| Solution | ||||
| Incentive system | 0.873 | |||
| Education and outreach | 0.674 | 0.837 | 0.721 | |
| Infrastructure improvement | 0.569 | 0.871 | ||
| Regulatory improvement | 0.535 | 0.771 | 0.707 | |
| Monitoring policy implementation | 0.655 | 0.510 | ||
| Monitoring environmental recovery cost | 0.536 | |||
| Strategy | ||||
| Institutional approach | 0.487 | 0.369 | 0.668 | 0.423 |
| Command and control | 0.325 | 0.494 | 0.241 | 0.338 |
| Economic incentives | 0.189 | 0.137 | 0.091 | 0.239 |
Disclaimer/Publisher’s Note: The statements, opinions and data contained in all publications are solely those of the individual author(s) and contributor(s) and not of MDPI and/or the editor(s). MDPI and/or the editor(s) disclaim responsibility for any injury to people or property resulting from any ideas, methods, instructions or products referred to in the content. |
© 2023 by the authors. Licensee MDPI, Basel, Switzerland. This article is an open access article distributed under the terms and conditions of the Creative Commons Attribution (CC BY) license (https://creativecommons.org/licenses/by/4.0/).
Share and Cite
Muryani, M.; Nisa’, K.; Esquivias, M.A.; Zulkarnain, S.H. Strategies to Control Industrial Emissions: An Analytical Network Process Approach in East Java, Indonesia. Sustainability 2023, 15, 7761. https://doi.org/10.3390/su15107761
Muryani M, Nisa’ K, Esquivias MA, Zulkarnain SH. Strategies to Control Industrial Emissions: An Analytical Network Process Approach in East Java, Indonesia. Sustainability. 2023; 15(10):7761. https://doi.org/10.3390/su15107761
Chicago/Turabian StyleMuryani, Muryani, Khoirun Nisa’, Miguel Angel Esquivias, and Siti Hafsah Zulkarnain. 2023. "Strategies to Control Industrial Emissions: An Analytical Network Process Approach in East Java, Indonesia" Sustainability 15, no. 10: 7761. https://doi.org/10.3390/su15107761
APA StyleMuryani, M., Nisa’, K., Esquivias, M. A., & Zulkarnain, S. H. (2023). Strategies to Control Industrial Emissions: An Analytical Network Process Approach in East Java, Indonesia. Sustainability, 15(10), 7761. https://doi.org/10.3390/su15107761

