Next Article in Journal
Urban Transition and the Return of Neighbourhood Planning. Questioning the Proximity Syndrome and the 15-Minute City
Previous Article in Journal
Spatio-Temporal Characteristics and Influencing Factors of Ecological Risk in China’s North–South Transition Zone
 
 
Font Type:
Arial Georgia Verdana
Font Size:
Aa Aa Aa
Line Spacing:
Column Width:
Background:
Article

Effects of Climate Change on Hydropower Generation in China Based on a WEAP Model

Institute of Energy, Environment and Economy, Tsinghua University, Beijing 100084, China
*
Author to whom correspondence should be addressed.
Sustainability 2022, 14(9), 5467; https://doi.org/10.3390/su14095467
Submission received: 18 February 2022 / Revised: 22 April 2022 / Accepted: 29 April 2022 / Published: 2 May 2022
(This article belongs to the Topic Climate Change and Environmental Sustainability)

Abstract

Changes in climate patterns not only affect precipitation and precipitation patterns, but also cause the spatiotemporal redistribution of precipitation and runoff, affecting hydrogeneration in turn. Based on the coupling relationship between the Coupled Model Intercomparison Project 5 (CMIP5) climate change model and surface runoff in China, a database of China’s major hydropower stations was constructed in this study and the Water Evaluation and Planning model was applied to analyze the impacts of climate change on hydropower generation in China by region and basin under the Representative Concentration Pathway (RCP)4.5 and RCP8.5 scenarios. During the forecast period, national power generation compared with base year first decreased in the 2030s and then increased in the 2070s, while a risk of excessive hydropower generation was concentrated in the southwestern provinces, Yangtze River Basin, and giant hydropower stations. During the 2030s, hydropower generation may face a risk of electricity generation decrease which will limit its contribution to the Nationally Determined Contribution target.

1. Introduction

The impacts of climate change on the natural environment cannot be underestimated, and the water cycle is one of the most directly and intensely affected systems [1]. For a river catchment in which a hydropower dam is located, changes in the precipitation level and local hydrological environment due to climate change will affect the runoff volume and seasonal variations of the river, which could alter the power generation efficiency of the hydropower station. Moreover, extreme climatic phenomena such as droughts, floods, and hurricanes, as well as long-term impacts, such as changes in precipitation levels and water resources, have exposed the vulnerability of hydropower production to the effects of climate change [2,3,4]. The World Energy Council’s 2015 report highlighted uncertainties in future climatic conditions, particularly in specific locations [5]. To manage the increasing occurrence of extreme climatic phenomena, governments, developers, investors, and other stakeholders must consider countermeasures based on climatic uncertainty. According to the latest survey conducted by the International Hydropower Association in 2017, which included 50 hydropower organizations worldwide [6], 98% of the respondents stated that they have been affected by climate change or that they expect to be affected in the next 30 years.
In the past 20 years, China has become a primary constructor of hydropower facilities and now has the largest hydropower capacity worldwide. In 2019, China’s installed hydropower capacity of 356 GW accounted for 27% of the global installed hydropower capacity, and its annual power generation capacity of 1302 TWh accounted for 29% of the global capacity [7]. China’s hydropower resources are characterized by uneven regional distribution due to the high concentration of basins with conditions suitable for the development of cascaded large power stations in the southwestern region, such as the Yangtze River Basin.
Under climate change, global precipitation and runoff patterns have altered, and the occurrence of extreme climatic events has significantly increased. Moreover, it is predicted that the amount and pattern of precipitation will continue to change globally well into the future [1]. Leng et al. predicted China’s future precipitation and evaporation under the representative concentration pathway (RCP)8.5 scenario, and reported that the annual average runoff would decrease in most river basins in China, particularly in the southern areas [8]. Moreover, the degree of runoff fluctuation in various basins has been predicted to increase, with the clearest fluctuations occurring in the southwestern regions. Therefore, climate change will not only affect the amount and pattern of precipitation, resulting in its spatiotemporal redistribution, but also enhance the possibility of extreme precipitation events [9]. After integrating the effects of the changes in temperature and other factors, which will eventually be reflected as variations in the absolute runoff volume and an increase in its volatility, such changes in precipitation will affect runoff to a certain extent, which will affect the hydropower sector.
Therefore, studying the uncertainty of precipitation and runoff caused by climate change and analyzing the impacts of runoff resource variation on the hydropower system quantitatively can provide scientific support for future hydropower development planning, allowing it to play its important role within the whole energy system.
In in-depth studies of global climate change, the possible socioeconomic impacts of climatic variations represent a major concern. The impact of climatic factors on the power sector has attracted the attention of researchers since the 1970s [10]. However, earlier research primarily focused on the climatic impacts of pollution emissions, such as greenhouse gases and waste heat from the power sector, while the little research conducted on the hydropower sector has mainly focused on quantifying the impacts of the climate on hydropower generation [11,12]. With the subsequent enrichment of research on climate scenario prediction, studies on the impact of the climate on the hydropower sector have gradually progressed from analyzing impacts based on historical data to predicting the impact level based on future scenarios. In the early stages of this type of research, the impacts of climate change on energy consumption were primarily discussed from the demand side, such as increases in electricity consumption due to climatic warming and variations in electricity consumption due to changes in climatic patterns [13,14]. Since the 1990s, several studies have focused on the impacts of climate change on electricity production, such as hydropower generation [15]. There are currently three primary research directions related to the impact of climate change on hydropower systems, including the exploration of regional hydropower resource endowments, the future supply of existing hydropower plants, and the allocation and adjustment of the position of hydropower within the overall energy structure under the influence of climate change, focusing on the aspects of resource reserve prediction, electricity energy output prediction, and energy allocation planning, respectively.

1.1. Potential of Hydropower Resources

The potential of a hydropower resource is generally expressed by its gross and developed hydropower potential. The former refers to the total energy that could be produced if all of the runoff resources within the study area were fully used to generate electrical energy via the lossless conversion of gravitational potential energy relative to sea level. The latter refers to the total energy generated by the developed runoff resource within the region in the same manner. For a potential hydropower resource, a model is used to conduct dynamic planning for the available water resources under climate change conditions to obtain gridded runoff values in terms of latitude and longitude. The gross or developed hydropower potential of each gridded point can then be obtained by substituting in the gravitational potential energy calculation formula, and subsequent processing can then be conducted. Lehner et al. [16] studied the impacts of global climate change on the total hydropower potential in Europe and focused on presenting the overall distribution and development trends of future European hydropower resources to guide the development of the European hydropower industry. Hydropower has a long history in Scotland and the Scottish government continues to invest in hydropower based on its future potential [17]. Owing to the limited integrity of data from developing regions, most examples of such research on hydropower potential prediction have focused on developed regions [18]. However, Europe, the United States, and several developed countries have reached high levels of hydropower development; therefore, they have a reasonably small development potential. Thus, the current global hydropower development potential is mainly concentrated in developing regions such as Asia and Africa, and the prediction of hydropower development potential in these regions is more meaningful and valuable.

1.2. Future Hydropower Supply

Predicting the future hydropower supply of existing hydropower stations in response to climate change is a principal focus of research on the impacts of climate change on hydropower. Therefore, various studies using different data with different research objectives have considered different temporal and spatial scales, climate scenarios, and models. Most previous studies focused on a certain basin or country and took the annual scale and deviation degree of power generation from the average level of the base period as the measurement index with which to explore the impacts of climate change on the future hydropower output of the study area under different emission scenarios. Ospina-Noreña et al. [19] explored the vulnerability of hydropower in Colombia based on the AOGCM (Atmosphere–Ocean Coupled General Circulation Model) and HadCM3 (Hadley Center Coupled Model version 3) climate models under the A2 and B2 greenhouse gas emission scenarios, which were proposed at the fourth meeting of the Intergovernmental Panel on Climate Change (IPCC). Additionally, they predicted the changes in hydropower generation in 2010–2039 under the effects of climate change using the Water Evaluation and Planning (WEAP) model. Huangpeng Q et al. [20] used a method to make predictions of future hydropower generation (2021–2050) in terms of climate change. This method increased the accuracy of prediction and, according to the results, it was determined that the amount of electricity generation will decrease in the coming years. These results can help managers to prevent these problems by managing water and energy resources. Some studies have advanced related research by refining the temporal variables (i.e., narrowing the temporal span to monthly or quarterly units), studying regional hydropower generation change patterns, determining the impact of changes in precipitation on runoff, and obtaining detailed descriptions of hydropower changes to guide future hydropower station operational modes [21]. Nevertheless, few studies have been conducted on the vulnerability of China’s hydropower systems to the effects of climate change, and little research has focused on prediction of the future generation level of China’s existing hydropower stations in the context of climate change. One such study by Wang et al. [22] investigated the impact of climate change on future hydropower generation in the nine provinces in China with the greatest installed hydropower capacity. Based on the data available, there is also ongoing study on prediction of the future hydropower generation of large-scale reservoir groups under climate change [23].

1.3. Allocation and Adjustment of the Position of Hydropower Resources

Other studies have focused on regional hydropower resource allocation under climate change to eliminate the vulnerability of hydropower systems through regional comprehensive optimization or to reduce systemic risks through combination with other renewable energy sources. In regions where hydropower occupies a substantial portion of the energy structure, the risk posed by climate change to hydropower production is likely to become a risk to the entire energy supply structure. Therefore, considering the impact of the vulnerability of hydropower production to climate change on the energy structure, optimizing the installed structure, and determining an economically optimal installed construction scheme have become natural extensions of this research. From the perspective of the entire energy system, considering the roles of geography, energy structure, and other factors in the assessment of the impact of climate change on the hydropower system is also an important research direction [24,25,26,27,28].
This study explored the impacts of climate change on China’s future hydropower generation, refined the level of the impact of climate change from the perspective of provinces and basins, and characterized the spatiotemporal response of runoff in relation to the hydropower sector regarding the absolute volume change and volatility during the forecast period. The described approach is suitable for both predicting the future output level of China’s hydropower system and supporting the formulation of relevant planning strategies and policies.

2. Methods

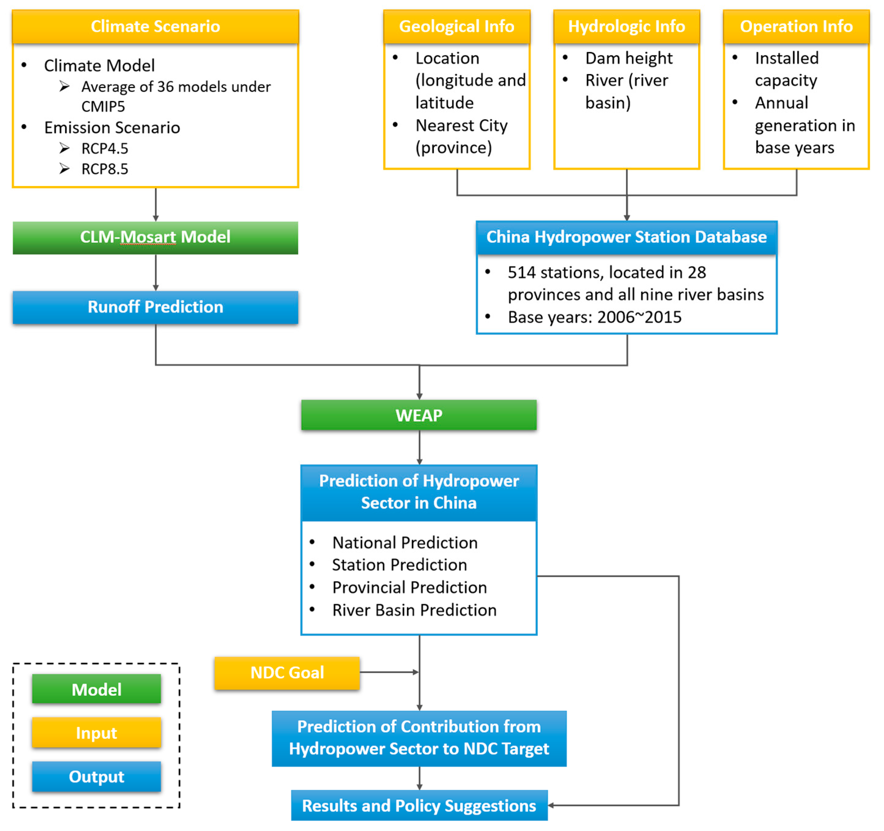
Previous studies on the impacts of climate change on hydropower development have focused on different concerns and the specific technical routes adopted have had certain gaps; however, they all used runoff as a key coupling point and combined climatic and power sector forecasting to ultimately reflect the influences of climate change on hydropower development. The specific research routes and frameworks adopted in this study are shown in Figure 1. During the hydrological prediction stage, runoff prediction results were obtained from climate research results, including climate models and emission scenarios. The endowment of hydropower resources was predicted using hydropower generation principles. Future power generation by existing hydropower stations was predicted by considering the technical parameters of the power stations, such as the power plant drop, efficiency, and other required technical parameters, and conducting further analysis of the performance of hydropower generation under different scenarios.
The simulated mean of 36 Coupled Model Inter-comparison Project 5 (CMIP5) climate models was used as the climate model in this study, and the data were obtained from the National Center for Atmospheric Research. [29] Two of the RCP scenarios adopted in the fifth IPCC forecast report were selected as the emission assumptions. The RCP scenarios were proposed at the 25th IPCC meeting in 2007 to describe the potential trajectories of greenhouse gas concentrations, and describe four possible future greenhouse gas concentration trajectories, i.e., RCP2.6, RCP4.5, RCP6, and RCP8.5 [30]. Emission scenarios RCP4.5 and RCP8.5 were selected to explore the impacts of climate change under the corresponding low–intermediate and high greenhouse gas emission concentrations on China’s hydropower system in this study.
The Community Land Model (CLM)–Mosart coupled land surface model of the Tsinghua University Geoscience Center was used as the confluence model in this study. The CLM is a land surface process model published by Dai [31] in 2003, and is among the most well-developed and widely used land surface models worldwide. Many studies have applied this model and its improved derivative model to various regions in China [32,33]. After inputting the rainfall data produced by the CMIP5 climate model under the RCP4.5 and RCP8.5 emission scenarios into the CLM–Mosart model, gridded runoff prediction data were obtained and these data were the input data used by the WEAP model for hydropower generation predictions.
Owing to the large number of hydropower stations considered in this study, and in accordance with the literature, the hydropower generation principle was selected as the base-period calibration method, supplemented by the WEAP model for future hydropower prediction. The WEAP model is a professional tool for watershed hydrological simulation and water resource planning developed by the Stockholm Institute of Environmental Research [34], and can map the impact of climate change on runoff in relation to the locations of hydropower stations using geographic location information, after which the impact of climate change on hydropower generation can be determined.
The principle of hydroelectric power generation is the use of the water level drop to drive turbine generators that convert the gravitational potential energy contained in runoff into electricity. To effectively utilize the potential energy represented by the water level drop, it is often necessary to construct a dam at a suitable location along the river.
The principle of hydropower generation can be expressed as follows [29]:
E = C F Q H η ρ g t
where E is the annual power generation (kWh), Q is the effective runoff (m3/s), H is the head drop (m), η is the power plant efficiency, ρ is the water density (kg/m3), g is the gravitational acceleration (m/s2), t is the time of year (s), ρ and g are constants, and C F is the conversation factor which gives energy in kWh, 1/3.6 × 106.
Q refers to the real-time volume of runoff available to drive the turbine engine. Therefore, electricity can be generated when Q is within the range for turbine operation; when Q is outside the effective range, the turbine cannot generate electricity. H refers to the actual effective height of the center of gravity of the runoff, which is influenced by factors such as the design of the power station and height of the dam. Therefore, for a specific power station, the productive head is often in fixed proportion to the height of the dam [34], which can be calibrated and fitted. The generation efficiency of a hydropower station is related to its design and operational level. If there are no special conditions, the generation efficiency after the completion of a power station is reasonably stable; therefore, η can be considered a constant. Thus, the principle of hydropower generation can be reformulated as follows:
E = Q H d a m α
where the effective factor α is the product of constants and coefficients such as η, ρ, g, t, and the fitting coefficient of the dam height. Owing to the large number of power stations considered in this study, it was difficult to determine the power generation efficiency and dam height fitting coefficients for all of the power stations; therefore, the data were calibrated to obtain effective factors.
The base period selected in this study was 2006–2015. The annual effective factor α was calculated after obtaining the annual power generation and dam height of the studied hydropower stations during the base period. The annual average was taken as the effective factor of the hydropower stations, and the influence of singular values for individual years on the prediction accuracy was excluded. The Chinese hydropower station database was established by integrating the geographical, hydrological, and operational information of the studied hydropower stations. After completing data collection, the runoff and hydropower station data were inputted into the WEAP model to determine the impacts of climate change on the future generation of the Chinese hydropower sector.

3. Data Collection and Processing

3.1. Climate Data and Runoff Analysis

As mentioned in Section 3, the CLM–Mosart model, which is a grid-based model, was used to average the runoff output from the 36 CMIP5 climate models as the source of the climate data, and two emission scenarios were considered, i.e., RCP4.5 and RCP8.5.
The runoff simulation results for the base period (2006–2015) under the two emission scenarios are shown in Figure 2. China’s runoff resources are primarily distributed in the southern regions, particularly the southwest. The runoff resources in northern China, which are mainly concentrated in the Haihe River system, are smaller than those in the southern rivers. The runoff resources in northeast China are mainly concentrated in the Songhua and Liaohe River systems, and the water energy resources are relatively abundant. In northwest China, water resources are poorer than those in other regions, i.e., the runoff of most inland rivers is <200 m3/s, and only the Tarim River has substantial runoff. However, the Tarim River and its tributaries only cover the southern Xinjiang region, and the runoff in northern Xinjiang and parts of Qinghai and Inner Mongolia is <20 m3/s; therefore, the available hydropower resources are extremely limited.
To reflect the variation of runoff over time, the prediction period of 2020–2080 was divided into short- (2020–2040), mid- (2040–2060), and long-term (2060–2080) periods, expressed hereafter as the 2030s, 2050s, and 2070s stages, respectively. Figure 3 shows the percentage deviation of the average annual runoff of the three stages from the average value of the base period under the RCP4.5 and RCP8.5 scenarios. Under both scenarios, the runoff during the forecast period exhibited an overall trend of paucity followed by abundance, particularly in the southern regions, which showed increasing trend over time. The degree of increase in runoff was greatest under the RCP8.5 scenario. Although Xinjiang and northern China are predicted to face runoff reduction, runoff is expected to increase in the middle and lower reaches of the Yangtze River stage by stage, and runoff in the Pearl River Basin under the RCP8.5 scenario exhibited a significant positive deviation.

3.2. Hydropower Station Data Collection and Processing

In this study, hydropower forecasting was based on the establishment of a national hydropower plant database, which included the name, power generation drop, installed capacity, annual power generation capacity in the base period, longitudinal and latitudinal coordinates, and details of the province and river basin for each power plant. The above data were divided into power plant operational data (such as the power generation and installed capacity) and hydropower geographic information (such as the dam height, power plant location, basin, and province). Therefore, the establishment of the database required comprehensive comparison and sorting of a large number of various existing databases related to the power and hydrological sectors.
The Chinese hydropower station database used in this study had three main data sources: geographical power station, hydrological dam, and operational power station data.

3.2.1. Geographical Power Station Data

Geographical power station data included the latitudinal and longitudinal coordinates of each hydropower station and details of the river basin and province in which it resides. To connect the gridded runoff obtained from the CMIP5 and confluence models and input it into the geographic information system interface of the WEAP model, the latitudinal and longitudinal coordinates of each power plant had to be accurately determined. The geographical information of the power stations used in this study was primarily derived from the Global Reservoir and Dam Database (GRandD) [35] and the AQUASTAT FAO dam data [36]. The latitudinal and longitudinal coordinates of the dams missing from these databases were queried through the Baidu map coordinate pickup function.

3.2.2. Hydrological Dam Data

To simulate the power generation of each power plant, the dam height of each power plant was obtained to fit the power generation drop. To establish the system structure of the WEAP model and analyze the prediction results from the perspective of the river basin, the runoff and watershed to which each power station belonged were described in detail. In addition to the latitudinal and longitudinal coordinates of each dam, AQUASTAT and GRandD also contained the dam heights. The National Energy Administration’s Dam Safety Supervision Center [37] was an important supplementary resource for the dams not included in these two databases.

3.2.3. Power Station Operational Data

To calibrate the data, establish a current benchmark for the WEAP model, and provide a base-period comparison benchmark for the prediction results, the main data of the annual compilation of power industry statistics by the China Electricity Council were used to determine generation information and establish a hydropower station operation database. The main challenge was that power plant names are often not the same as the names of the associated dams or power stations. Therefore, the power stations and dams were matched based on name keywords, the city of the power station, and the nearest city.

3.3. Matching of National Hydropower Database with Runoff Data

It was necessary to match the power station database with runoff data to produce a forecast. As the longitudinal and latitudinal coordinates of the station data were accurate to two decimal places and runoff data were output on a 0.5 × 0.5° grid, the two could be matched. The runoff value in a grid coincident with the position of a power station was used as the runoff for that power station. If a power station was located on a line or vertex of the grid, the largest runoff value in all the grids bordering the line or vertex was taken as that of the power station.
After matching the power station names, dam heights, geographical location data, and power data, 514 hydropower stations were successfully retained in the database, covering all nine drainage basins and distributed over 28 provinces. The total installed capacity of the power stations recorded in the database was 229.269 million kW, accounting for 71.80% and 75.70% of the total installed and generating capacities in 2015, respectively.

4. Results

4.1. Hydropower Generation in China Grew Rapidly during the Period of 2006–2015

The base period selected in this study was 2006–2015, during which China’s hydropower generation grew rapidly with the large-scale development of the installed capacity. The annual compound hydropower generation growth rate in the database reached 12.50% during the base period. Additionally, the national hydropower capacity coverage also increased from 62.24% in 2006 to 75.70% in 2015. As the hydropower stations recorded in the database are very large, large, and moderately sized, the increase in hydropower generation in the database reflects the promotion of construction of large and medium-sized hydropower stations in China during the base period.

4.2. China’s Hydropower Generation Capacity Initially Insufficient and then Produced a Surplus during the Prediction Period of 2020–2070

Throughout the prediction period, the projected average annual power generation capacities of the power stations in the database under the RCP4.5 and RCP8.5 scenarios were 863.33 and 823.87 TWh, respectively, which are an increase of 2.50% and decrease of 2.19% from those in the base year. The predicted maximum annual power generation under the RCP4.5 and RCP8.5 scenarios was predicted to be 1148.22 and 1051.69 TWh in 2052 and 2066, respectively; the minimum projected annual power generation was 678.13 and 636.13 TWh in 2031 and 2025, respectively. Regarding the phase, the power generation capacity was initially lacking under both scenarios and then reached a state of surplus. The state of the national hydropower shortage was predicted to be the most severe in the 2030s, while a risk of surplus hydropower generation was predicted for the 2070s (Table 1).
Sichuan, Yunnan, Hubei, Guizhou, and Guangxi were predicted to remain the top five hydropower-contributing provinces, although the output level of Yunnan Province may decrease. The Yangtze River Basin was predicted to remain the most important river basin; however, the proportion of its contribution was projected to decrease slightly, mainly supplemented by the Yellow, Pearl, and southwestern river basins. Meanwhile, the degree of deviation of each river basin under the RCP8.5 scenario was generally greater than that of the base year. Irrespective of the regional division mode, the changes in each region exhibited a certain level of differentiation, varying in both the direction and degree of deviation from the base year.
From the perspective of the power stations, the national average power generation level during the prediction period was projected to change little from that of the base year; however, the degrees of deviation for single power stations exhibited marked differences and numerous extreme scenarios. Of the 514 power plants in the database, over 190 exhibited extreme growth of >20% under both scenarios. Although many power stations exhibited substantial growth, their average installed capacity was relatively small. Under the RCP4.5 and RCP8.5 scenarios, although the generation was predicted to deviate from the 2015 level by <10% for only 117 and 157 power stations, their combined power generation accounted for 40.92% and 46.58% of the total, respectively, playing an anchoring role. The deviation degree of the power stations with a positive deviation was reasonably small, which largely offset the contributions of negative deviations.

4.3. Regional Risks of Hydropower Generation Are High under Both Scenarios

The annual average power generation under the RCP4.5 and RCP8.5 scenarios was predicted to deviate within ±2.5% from that of the base year; however, the performance of each province under the two scenarios varied to an extent, indicating greater regional risk. Under both scenarios, power generation in Yunnan Province was projected to decrease significantly, while that in Guangdong Province was predicted to increase significantly. Overall, more provinces were projected to undergo extreme changes under the RCP8.5 scenario than the RCP4.5 scenario, indicating greater potential risk to the power supply.
In the 2030s, under the RCP4.5 scenario, the output levels of major hydropower-generating provinces, such as Sichuan, Yunnan, Guizhou, and Guizhou, were predicted to decrease by varying degrees, exerting considerable pressure on the overall supply. Under the RCP8.5 scenario, the overall pressure on supply was projected to exceed that under the RCP4.5, and the variation between provinces was greater than that under the RCP4.5 scenario. In the 2050s, the overall risk was predicted to reduce under the RCP4.5 scenario; however, the disparity in the abundance levels of the provinces was expected to widen. Moreover, extreme phenomena were predicted to occur in a greater number of provinces, which would increase the regional risk and exert substantial pressure on power resource allocation. However, under the RCP8.5 scenario, the overall system pressure was predicted to improve, the number of extreme regions was projected to decrease, and the regional risk was lower than that in the previous stage. In the 2070s, under the RCP4.5 scenario, it was predicted that the overall supply risk would be eliminated, and there would be a risk of water abandonment in some areas. In Xinjiang, the projected change was contrary to the general trend, with a high predicted supply risk. Under the RCP8.5 scenario, it was predicted that the overall supply risk would be mitigated further. Provinces with abundant hydropower were predicted to have a greater risk of water abandonment than they would under the RCP4.5 scenario (Figure 4). Generally, under the RCP8.5 scenario, it was predicted that there would be more provinces with extreme years, and some provinces would endure greater deviations in power generation during those years, highlighting the vulnerability of the regional hydropower system.

4.4. Most River Basins in China Showed Similar Deviations of Hydropower Generation from the Base Period

Under the RCP4.5 and RCP8.5 scenarios, excluding the southwestern rivers, the deviation of hydropower generation from the base period in all basins of China was similar. The gap due to the predicted drop in the output level of the Yangtze River Basin was largely resolved by the projected increase in the Yellow and Pearl River basins. However, under the RCP8.5 scenario, the predicted reduction in power generation from the Yangtze River Basin was relatively large, resulting in a slightly lower national average than that of the base year. Excluding the inland river basins, the hydropower supply of each basin showed an initial shortfall state followed by a surplus under both scenarios; i.e., in the 2030s, the projection indicated a risk of insufficient supply, while there was a risk of hydroelectricity abandonment in the 2070s. Overall, the Huaihe and Songliao River basins were predicted to face the greatest risk of hydroelectricity abandonment, the Yellow and Pearl River basins were predicted to experience some risk of abandonment during the second half of the prediction period, and the Haihe River and the inland river basins were projected to experience a large hydropower supply gap. Under the RCP8.5 scenario, the risk of extreme years occurring in the Pearl River Basin was projected to become slightly higher, while the overall fluctuation of the Yangtze River Basin was predicted to decrease. Based on these results, the main risks associated with the RCP8.5 scenario were expected to occur in relation to interprovincial resource allocation within the basins, as shown in Figure 5.

4.5. Uncertainty of Hydropower Generation Will Make Achieving NDC Targets Somewhat Challenging under Both Scenarios

China’s updated Nationally Determined Contribution (NDC) [38] aims to increase the proportion of nonfossil energy required to meet its primary energy needs to 25% by 2030. It is estimated that, to meet this NDC target, China’s hydropower generation must be capable of a stable 1600–2000 TWh output. According to the national utilization hour level in recent years, the installed capacity is expected to reach 400–500 GW. Based on the potential future output of the installed capacity covered in the database, two additional hydropower stations (i.e., Baihetan and Wudongde) were incorporated into this analysis. The current installed capacity ratio of the river basins was maintained to elucidate the national total hydropower generation level. The output of the future hydropower system to 2030 was then obtained by summation in order to simulate and analyze the national hydropower generation by 2030 and compare it with the hydropower level required by the NDC target (Figure 6). The comparison results showed that it will be difficult for the generation capacity of the hydropower sector to reach the generation level of 1600 to 2000 TWh required by the NDC target under both scenarios.
Under the RCP4.5 scenario, if the database coverage was only 50%, i.e., the national hydropower installed capacity was approximately 500 GW, then the national hydropower generation capacity could be maintained at 1600–1800 TWh. If the database coverage was 65%, i.e., the national hydropower installed capacity was conservatively predicted to be approximately 400 GW, then the national hydropower capacity could only be maintained at 1200–1400 TWh. Under the RCP8.5 scenario, the hydropower output in the second half of the 2020s was predicted to be relatively large. Under an optimistic installed capacity level, the national hydropower generation could be maintained at over 1800 TWh; however, the power generation during the first half of the 2020s would be relatively small and the degree of fluctuation would be slightly larger. Taking 2030 as the node, the RCP4.5 scenario could achieve lower demand for the NDC target hydropower output under the most optimistic installation capacity assumption, although the pressure on hydropower generation to meet the target would be considerable. Under the RCP8.5 scenario, hydropower generation would be more likely to meet the level required by the NDC target. Under an optimistic installed capacity assumption, national hydropower generation would be expected to reach 1947.9 TWh, close to the upper limit of the NDC’s target hydropower demand. Under a pessimistic installed capacity forecast, the national hydropower capacity was expected to reach 1498.3 TWh, which was close to the lower limit of the NDC target hydropower output. Therefore, under these two scenarios, uncertainty remains regarding whether the hydropower sector can meet the output level required to achieve the NDC target, indicating that realization of the NDC target will present certain challenges.

5. Conclusions and Discussion

China’s hydropower resources are concentrated in regions of major runoff, such as the Yangtze, Yellow, and Lancang River basins. This heterogeneous regional distribution, which is concentrated in the main river basins of southwestern China, is conducive to the construction of large cascaded hydropower stations. The distribution characteristics of hydropower resources indicate that hydropower development is concentrated in the southwestern provinces of China, such as Sichuan and Yunnan, and the provinces and catchments of the Yangtze River Basin. Under the RCP4.5 and RCP8.5 scenarios, the predicted annual average hydroelectric power generation in the forecast period was 2.50% higher and 2.19% lower than that in 2015, respectively, i.e., reasonably stable, but with some extreme years in which there was risk of over- or undergeneration. It was projected that Sichuan, Yunnan, and Hubei Provinces and the Yangtze River Basin will continue to be the centers of China’s hydropower sector for a long time, contributing over 60% of the total hydropower electricity generation. Under both scenarios, hydropower generation was predicted to initially show a state of shortfall, followed by a state of abundance. In the 2030s, the risk associated with power generation by the national hydropower sector was predicted to be substantial, indicating that hydropower generation may face certain challenges in contributing to meeting the NDC target in 2030.
Currently, the main basins in which planned major hydropower bases are yet to be completed are the Jinsha, Yalong, and Nujiang River Basins, most of which are located in Yunnan Province. According to the prediction results of this study, Yunnan Province will face a situation in which hydropower generation will become significantly lower than that in the base year later this century. Therefore, it will be necessary to prepare for a level of lower hydropower output than expected following the completion of hydropower station construction in Yunnan Province. Alternatively, hydropower construction should be reduced in the river basins of Yunnan Province, which are predicted to experience serious water shortages. The staged analysis showed that the regional vulnerability of China’s hydropower sector could be expected to vary between different stages. Therefore, the impact of climate change on hydropower output should be considered when planning interprovincial power transmission plans. The level of hydropower output must be stabilized and the vulnerability of the hydropower sector under the effects of climate change must be reduced. There is also still a need to develop renewable energy in those provinces where higher risk is expected. Moreover, the national transport capacities may need to be strengthened to ensure clean power transmission from abundant energy production regions to the high-demand regions.
This study established a national hydropower database with a reasonable level of coverage. However, new hydropower plants are completed each year, and old hydropower plants are expanded or decommissioned. Furthermore, the database has relatively little information regarding installations in certain provinces, such as Guangdong and Jiangxi. Therefore, to improve the representation of the situation of hydropower stations across China and achieve a better fit for the future level of the hydropower sector, the database should be continuously updated and improved. Additionally, the runoff prediction data adopted in this study were derived from the output of the CLM–Mosart model based on the CMIP5 climate models. The reliability of the simulations of both sets of models has been verified by numerous studies, and the runoff prediction results can be considered to be a reliable data source. However, owing to the characteristics of climate research, the prediction results obtained using different confluence and climate models may have certain discrepancies with the results of this study. Therefore, future studies that consider other climate and confluence models to reduce prediction uncertainty.

Author Contributions

Conceptualization, A.G.; methodology, A.G. and L.S.; software, L.S.; validation, L.S. and X.Z.; formal analysis, L.S.; investigation, L.S.; data curation, L.S.; writing—original draft preparation, X.Z.; writing—review and editing, A.G.; visualization, L.S. and X.Z.; supervision, A.G.; project administration, A.G. All authors have read and agreed to the published version of the manuscript.

Funding

This work was supported by the National Key R&D Program of China (2016YFA0602702), UK-China Cooperation on Climate Change Risk Assessment 2020.

Institutional Review Board Statement

Not applicable.

Informed Consent Statement

Not applicable.

Data Availability Statement

Not applicable.

Conflicts of Interest

The authors declare no conflict of interest.

References

  1. Stocker, T. Climate Change 2013: The Physical Science Basis: Working Group I Contribution to the Fifth Assessment Report of the Intergovernmental Panel on Climate Change; Cambridge University Press: Cambridge, UK, 2014. [Google Scholar]
  2. Groisman, P.Y.; Knight, R.W.; Karl, T.R.; Eastering, D.R.; Sun, B.; Lawrimore, J.H. Contemporary changes of the hydrological cycle over the contiguous United States: Trends derived from in situ observations. J. Hydrometeorol. 2004, 5, 64–85. [Google Scholar] [CrossRef]
  3. Piao, S.L.; Ciais, P.; Huang, Y.; Shen, Z.H.; Peng, S.S.; Li, J.S.; Zhou, L.P.; Liu, H.Y.; Ma, Y.C.; Ding, Y.H.; et al. The impacts of climate change on water resources and agriculture in China. Nature 2010, 467, 43. [Google Scholar] [CrossRef] [PubMed]
  4. Villar, J.C.E.; Guyot, J.L.; Ronchail, J.; Cochonneau, G.; Filizola, N.; Fraizy, P.; Labat, D.; de Oliveira, E.; Ordoñez, J.J.; Vauchel, P. Contrasting regional discharge evolutions in the Amazon basin (1974–2004). J. Hydrol. 2009, 375, 297–311. [Google Scholar] [CrossRef]
  5. World Energy Council. Charting the Upsurge in Hydropower Development. 2015. Available online: https://www.worldenergy.org/wp-content/uploads/2015/05/World-Energy-Resources_Charting-the-Upsurge-in-Hydropower-Development_2015_Report2.pdf/ (accessed on 18 October 2018).
  6. IHA. Hydropower Status Report. 2017. Available online: https://www.hydropower.org/publications/2017-hydropower-status-report/ (accessed on 18 October 2018).
  7. International Hydropower Association. 2020 Hydropower Status Report. Available online: https://hydropower-assets.s3.eu-west-2.amazonaws.com/publications-docs/2020_hydropower_status_report.pdf (accessed on 25 March 2021).
  8. Leng, G.Y.; Tang, Q.H.; Huang, M.Y.; Hong, Y.; Leung, L.R. Projected changes in mean and interannual variability of surface water over continental China. Sci. China Earth Sci. 2015, 58, 739–754. [Google Scholar] [CrossRef]
  9. Committee on Climate Change, China Expert Panel on Climate Change. Developing Indicators of Climate Risk. 2018. Available online: https://www.theccc.org.uk/wp-content/uploads/2018/10/Developing-Indicators-of-Climate-Risk-Full-Report.pdf (accessed on 25 March 2021).
  10. JaÈger, J. Climate and Energy Systems: A Review of Their Interactions; John Wiley and Sons: New York, NY, USA, 1983. [Google Scholar]
  11. Quirk, W.J.; Moriarty, J.E. Prospects for Using Improved Climate Information to Better Manage Energy Systems; Springer: Dordrecht, The Netherlands, 1980. [Google Scholar]
  12. McKay, G.A.; Allsopp, T. The Role of Climate in Affecting Energy Demand; Springer: Dordrecht, The Netherlands, 1980. [Google Scholar]
  13. McKay, G.A.; Allsopp, T.R. Climatic Change and Energy Use: A Northern Perspective on Climatic Uncertainty; Atmospheric Environment Service: Britt, Canada, 1981. [Google Scholar]
  14. Downton, M.W.; Stewart, T.R.; Miller, K.A. Estimating historical heating and cooling needs. per capita degree days. J. Appl. Meteorol. 1988, 27, 84–90. [Google Scholar] [CrossRef][Green Version]
  15. Robinson, P.J. Climate change and hydropower generation. Int. J. Climatol. 1997, 17, 983–996. [Google Scholar] [CrossRef]
  16. Lehner, B.; Czisch, G.; Vassolo, S. The impact of global change on the hydropower potential of Europe: A model-based analysis. Energy Policy 2005, 33, 839–855. [Google Scholar] [CrossRef]
  17. Sample, J.E.; Duncan, N.; Ferguson, M.; Cooksley, S. Scotland׳s hydropower: Current capacity, future potential and the possible impacts of climate change. Renew. Sustain. Energy Rev. 2015, 52, 111–122. [Google Scholar] [CrossRef]
  18. Schaeffer, R.; Szklo, A.S.; Lucena, A.F.; Borba, B.S.; Nogueira, L.P.; Fleming, F.P.; Troccoli, A.; Harrison, M.; Boulahya, M.S. Energy sector vulnerability to climate change: A review. Energy 2012, 38, 1–12. [Google Scholar] [CrossRef]
  19. Ospina-Norea, J.E.; Garca, C.G.; Conde, A.C.; Magaa, V.O.; Esqueda, G.S. Vulnerability of water resources in the face of potential climate change: Generation of hydroelectric power in Colombia. Atmósfera 2009, 22, 229–252. [Google Scholar]
  20. Huangpeng, Q.; Huang, W.; Gholinia, F. Forecast of the hydropower generation under influence of climate change based on RCPs and Developed Crow Search Optimization Algorithm. Energy Rep. 2021, 7, 385–397. [Google Scholar] [CrossRef]
  21. Vicuna, S.; Leonardson, R.; Hanemann, M.W.; Dale, L.L.; Dracup, J.A. Climate change impacts on high elevation hydropower generation in California’s Sierra Nevada: A case study in the Upper American River. Clim. Change 2007, 87, 123–137. [Google Scholar] [CrossRef]
  22. Wang, B.; Liang, X.J.; Zhang, H. Vulnerability of hydropower generation to climate change in China: Results based on Grey forecasting model. Energy Policy 2014, 65, 701–707. [Google Scholar] [CrossRef]
  23. Zhong, W.; Guo, J.; Chen, L.; Zhou, J.; Wang, D. Future hydropower generation prediction of large-scale reservoirs in the upper Yangtze River Basin under climate change. J. Hydrol. 2020, 588, 125013. [Google Scholar] [CrossRef]
  24. Markoff, M.S.; Cullen, A.C. Impact of climate change on Pacific Northwest hydropower. Clim. Change 2008, 87, 451–469. [Google Scholar] [CrossRef]
  25. de Lucena, A.F. The vulnerability of renewable energy to climate change in Brazil. Energy Policy 2009, 37, 879–889. [Google Scholar] [CrossRef]
  26. de Lucena, A.F.; Schaeffer, R.; Szklo, A.S. Least-cost adaptation options for global climate change impacts on the Brazilian electric power system. Glob. Environ. Change 2010, 20, 342–350. [Google Scholar] [CrossRef]
  27. Spalding-Fecher, R.; Joyce, B.; Winkler, H. Climate change and hydropower in the Southern African Power Pool and Zambezi River Basin: System-wide impacts and policy implications. Energy Policy 2017, 103, 84–97. [Google Scholar] [CrossRef]
  28. Van Vliet, M.T.; Wiberg, D.; Leduc, S.; Riahi, K. Power-generation system vulnerability and adaptation to changes in climate and water resources. Nat. Clim. Change 2016, 6, 375–380. [Google Scholar] [CrossRef]
  29. Community Earth System Model (CESM) Project. CCSM/CESM Models: Experiments and Resulting Output Data. 2015. Available online: http://www.cesm.ucar.edu/experiments/ (accessed on 25 March 2021).
  30. Vuuren, D.P.; Edmonds, J.; Kainuma, M.; Riahi, K.; Thomson, A.; Hibbard, K.; Hurtt, G.C.; Kram, T.; Krey, V.; Lamarque, J.-F.; et al. The representative concentration pathways: An overview. Clim. Change 2011, 109, 5–31. [Google Scholar] [CrossRef]
  31. Dai, Y.J.; Zeng, X.B.; Dickinson, R.E.; Baker, I.; Yang, Z.L. The common land model. Bull. Am. Meteorol. Soc. 2003, 84, 1013–1024. [Google Scholar] [CrossRef]
  32. Chen, B.L.; Luo, S.Q.; Lv, S.H.; Zhang, Y. Validation and Comparison of the Simulation at Zoigê Station during Freezing and Thawing with Land Surface Model CLM. Clim. Environ. Res. 2014, 19, 649–658. [Google Scholar]
  33. Huang, W.; Guo, Z.H.; Yu, R.C. Numerical simulation of CLM over Huaihe basin. Acta Meteorol. Sin. 2004, 62, 764–775. [Google Scholar]
  34. Stockholm Environment Institute, Water Evaluation and Planning Model. 2019. Available online: https://www.sei.org/projects-and-tools/tools/weap/ (accessed on 17 March 2021).
  35. Lehner, B.; Liermann, C.R.; Revenga, C.; Vrsmarty, C.; Fekete, B.; Crouzet, P.; Döll, P.; Endejan, M.; Frenken, K.; Magome, J.; et al. High-resolution mapping of the world’s reservoirs and dams for sustainable river-flow management. Front. Ecol. Environ. 2011, 9, 494–502. [Google Scholar] [CrossRef]
  36. AQUASTAT, FAO’s Global Information System on Water and Agriculture. 2015. Available online: http://www.fao.org/nr/water/aquastat/dams/index.stm/ (accessed on 18 April 2021).
  37. Large Dam Safety Supervision Center, National Energy Administration, Dam View. 2019. Available online: http://www.dam.com.cn/damView/list.jsp/ (accessed on 20 March 2021).
  38. Ministry of Ecology and Environment of China, Enhanced Actions on Climate Change: China’s Achievements, New Goals and New Measures for Nationally Determined Contributions and China’s Mid-Century Long-Term Low Greenhouse Gas Emission Development Strategy. 2021. Available online: https://www4.unfccc.int/sites/ndcstaging/Pages/Party.aspx?party=CHN&prototype=1 (accessed on 28 January 2022).
Figure 1. Research route and framework of this study. Note: WEAP (Water Evaluation and Planning), CLM–Mosart Model, NDC (Nationally Determined Contribution), CMIP5 (Coupled Model Inter-comparison Project 5).
Figure 1. Research route and framework of this study. Note: WEAP (Water Evaluation and Planning), CLM–Mosart Model, NDC (Nationally Determined Contribution), CMIP5 (Coupled Model Inter-comparison Project 5).
Sustainability 14 05467 g001
Figure 2. Average annual runoff during the base period under the two emission scenarios (m3/s).
Figure 2. Average annual runoff during the base period under the two emission scenarios (m3/s).
Sustainability 14 05467 g002
Figure 3. Deviation of the annual average runoff from the base period average under the RCP4.5 and RCP8.5 scenarios (compared with the base period %).
Figure 3. Deviation of the annual average runoff from the base period average under the RCP4.5 and RCP8.5 scenarios (compared with the base period %).
Sustainability 14 05467 g003
Figure 4. Changes in power generation by stage and province under various scenarios (compared with the base period).
Figure 4. Changes in power generation by stage and province under various scenarios (compared with the base period).
Sustainability 14 05467 g004
Figure 5. Impact changes of climate change on hydropower generation in various river basins of China.
Figure 5. Impact changes of climate change on hydropower generation in various river basins of China.
Sustainability 14 05467 g005
Figure 6. Hydropower generation during the forecast period under the two scenarios.
Figure 6. Hydropower generation during the forecast period under the two scenarios.
Sustainability 14 05467 g006
Table 1. Annual average power generation changes during the three main stages.
Table 1. Annual average power generation changes during the three main stages.
ScenarioAverage Annual Power Generation in the 2030s (TWh)Ratio of Change to Base YearAverage Annual Power Generation in the 2050s (TWh)Ratio of Change to Base YearAverage Annual Power Generation in the 2070s (TWh)Ratio of Change from the Base Year
RCP4.5777.05−7.74%865.242.73%948.1412.57%
RCP8.5755.91−10.25%822.17−2.39%887.955.42%
Publisher’s Note: MDPI stays neutral with regard to jurisdictional claims in published maps and institutional affiliations.

Share and Cite

MDPI and ACS Style

Sun, L.; Zhou, X.; Gu, A. Effects of Climate Change on Hydropower Generation in China Based on a WEAP Model. Sustainability 2022, 14, 5467. https://doi.org/10.3390/su14095467

AMA Style

Sun L, Zhou X, Gu A. Effects of Climate Change on Hydropower Generation in China Based on a WEAP Model. Sustainability. 2022; 14(9):5467. https://doi.org/10.3390/su14095467

Chicago/Turabian Style

Sun, Li, Xiaoyu Zhou, and Alun Gu. 2022. "Effects of Climate Change on Hydropower Generation in China Based on a WEAP Model" Sustainability 14, no. 9: 5467. https://doi.org/10.3390/su14095467

APA Style

Sun, L., Zhou, X., & Gu, A. (2022). Effects of Climate Change on Hydropower Generation in China Based on a WEAP Model. Sustainability, 14(9), 5467. https://doi.org/10.3390/su14095467

Note that from the first issue of 2016, this journal uses article numbers instead of page numbers. See further details here.

Article Metrics

Back to TopTop