An Empirical Investigation of Personalized Recommendation and Reward Effect on Customer Behavior: A Stimulus–Organism–Response (SOR) Model Perspective
Abstract
1. Introduction
2. Theoretical Background and Hypotheses Development
2.1. Food Recommender System
2.2. SOR Model
2.3. Loyalty Programs
- (1)
- Depending on the continuity of the program, the loyalty programs can be classified in a timely manner such as short-term or long-term loyalty programs.
- (2)
- Loyalty programs can be classified based on the frequency of one’s purchase or the amount spent per purchase, which depends on the nature of a program.
- (3)
- Depending on the type of rewards, loyalty programs may provide either cash rewards such as actual cash and gift cards, or noncash rewards such as vacation coupons or prizes.
- (4)
- Depending on the number of sponsors, loyalty programs can be divided into a single company being a sponsor or multiple companies sponsoring a reward program.
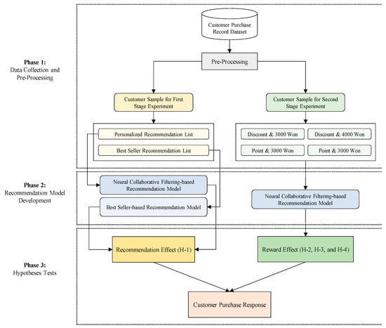
3. Research Methodology
3.1. Study Design
3.2. Data Collection and Preprocessing
3.3. Recommendation Model Development
4. Hypotheses Tests
4.1. Impact of Recommendation Method on Customer Behavior
4.2. Impact of Reward on Customer Behavior
4.2.1. Recommendation Effect based on the Reward Type
4.2.2. Recommendation Effect based on the Reward Volume
4.2.3. Recommendation Effect based on the Reward Type and Volume
4.2.4. Recommendation Effect based on the Point Pressure
5. Discussion and Conclusions
5.1. Conclusions
5.2. Theoretical and Practical Implications
5.3. Limitations and Future Research
Author Contributions
Funding
Institutional Review Board Statement
Informed Consent Statement
Data Availability Statement
Conflicts of Interest
References
- Park, D.-H.; Lee, J. eWOM overload and its effect on consumer behavioral intention depending on consumer involvement. Electron. Commer. Res. Appl. 2008, 7, 386–398. [Google Scholar] [CrossRef]
- Li, Q.; Li, X.; Lee, B.; Kim, J. A Hybrid CNN-Based Review Helpfulness Filtering Model for Improving E-Commerce Recommendation Service. Appl. Sci. 2021, 11, 8613. [Google Scholar] [CrossRef]
- Guo, Y.; Yin, C.; Li, M.; Ren, X.; Liu, P. Mobile e-commerce recommendation system based on multi-source information fusion for sustainable e-business. Sustainability 2018, 10, 147. [Google Scholar] [CrossRef]
- Linden, G.; Smith, B.; York, J. Amazon. com recommendations: Item-to-item collaborative filtering. IEEE Internet Comput. 2003, 7, 76–80. [Google Scholar] [CrossRef]
- Bennett, J.; Lanning, S. The netflix prize. In Proceedings of the KDD Cup and Workshop, San Jose, CA, USA, 7–12 August 2007; p. 35. [Google Scholar]
- Das, A.S.; Datar, M.; Garg, A.; Rajaram, S. Google news personalization: Scalable online collaborative filtering. In Proceedings of the 16th International Conference on World Wide Web, Banff, Canada, 8–12 May 2007; pp. 271–280. [Google Scholar]
- Lee, H.I.; Choi, I.Y.; Moon, H.S.; Kim, J.K. A Multi-Period Product Recommender System in Online Food Market based on Recurrent Neural Networks. Sustainability 2020, 12, 969. [Google Scholar] [CrossRef]
- Kim, J.K.; Kim, H.K.; Oh, H.Y.; Ryu, Y.U. A group recommendation system for online communities. Int. J. Inf. Manag. 2010, 30, 212–219. [Google Scholar] [CrossRef]
- Kim, H.K.; Kim, J.K.; Ryu, Y.U. Personalized recommendation over a customer network for ubiquitous shopping. IEEE Trans. Serv. Comput. 2009, 2, 140–151. [Google Scholar] [CrossRef]
- Park, D.H.; Kim, H.K.; Choi, I.Y.; Kim, J.K. A literature review and classification of recommender systems research. Expert Syst. Appl. 2012, 39, 10059–10072. [Google Scholar] [CrossRef]
- Silveira, T.; Zhang, M.; Lin, X.; Liu, Y.; Ma, S. How good your recommender system is? A survey on evaluations in recommendation. Int. J. Mach. Learn. Cybern. 2019, 10, 813–831. [Google Scholar] [CrossRef]
- Pu, P.; Chen, L.; Hu, R. A user-centric evaluation framework for recommender systems. In Proceedings of the Fifth ACM Conference on Recommender Systems, Chicago, IL, USA, 23–27 October 2011; pp. 157–164. [Google Scholar]
- Chen, L.; Yang, Y.; Wang, N.; Yang, K.; Yuan, Q. How serendipity improves user satisfaction with recommendations? A large-scale user evaluation. In Proceedings of the World Wide Web Conference, San Francisco, CA, USA, 13–17 May 2019; pp. 240–250. [Google Scholar]
- Song, H.G.; Chung, N.; Koo, C. Impulsive buying behavior of restaurant products in social commerce: A role of serendipity and scarcity message. In Proceedings of the Pacific Asia Conference on Information Systems (PACIS), Singapore, 6–9 July 2015. [Google Scholar]
- Lu, L.-C.; Chang, W.-P.; Chang, H.-H. Consumer attitudes toward blogger’s sponsored recommendations and purchase intention: The effect of sponsorship type, product type, and brand awareness. Comput. Hum. Behav. 2014, 34, 258–266. [Google Scholar] [CrossRef]
- Guo, Z.; Yao, Y.; Chang, Y.-C. Research on customer behavioral intention of hot spring resorts based on SOR model: The multiple mediation effects of service climate and employee engagement. Sustainability 2022, 14, 8869. [Google Scholar] [CrossRef]
- Hussain, A.; Hooi Ting, D.; Zaib Abbasi, A.; Rehman, U. Integrating the SOR Model to Examine Purchase Intention Based on Instagram Sponsored Advertising. J. Promot. Manag. 2022, 1–29. [Google Scholar] [CrossRef]
- Cho, W.-C.; Lee, K.Y.; Yang, S.-B. What makes you feel attached to smartwatches? The stimulus–organism–response (S–O–R) perspectives. Inf. Technol. People 2018, 32, 319–343. [Google Scholar] [CrossRef]
- Kim, H.K.; Oh, H.Y.; Gu, J.C.; Kim, J.K. Commenders: A recommendation procedure for online book communities. Electron. Commer. Res. Appl. 2011, 10, 501–509. [Google Scholar] [CrossRef]
- Lu, J.; Wu, D.; Mao, M.; Wang, W.; Zhang, G. Recommender system application developments: A survey. Decis. Support Syst. 2015, 74, 12–32. [Google Scholar] [CrossRef]
- Goldberg, D.; Nichols, D.; Oki, B.M.; Terry, D. Using collaborative filtering to weave an information tapestry. Commun. ACM 1992, 35, 61–70. [Google Scholar] [CrossRef]
- Nguyen, T.T.S. Model-based book recommender systems using Naive Bayes enhanced with optimal feature selection. In Proceedings of the 2019 8th International Conference on Software and Computer Applications, Penang, Malaysia, 19–21 February 2019; pp. 217–222. [Google Scholar]
- Okon, E.U.; Eke, B.; Asagba, P.O. An improved online book recommender system using collaborative filtering algorithm. Int. J. Comput. Appl. 2018, 179, 41–48. [Google Scholar]
- Putra, R.P.; Nurjanah, D.; Rismala, R. Top-N Recommendation for Shared Account on Book Recommender System. In Proceedings of the 2018 International Conference on Information Technology Systems and Innovation (ICITSI), Padang, Indonesia, 22–26 October 2018; pp. 60–65. [Google Scholar]
- Ahuja, R.; Solanki, A.; Nayyar, A. Movie recommender system using K-Means clustering and K-Nearest Neighbor. In Proceedings of the 2019 9th International Conference on Cloud Computing, Data Science & Engineering (Confluence), Uttar Pradesh, India, 10–11 January 2019; pp. 263–268. [Google Scholar]
- Aljunid, M.F.; Manjaiah, D. Movie recommender system based on collaborative filtering using apache spark. In Data Management, Analytics and Innovation; Springer: Berlin/Heidelberg, Germany, 2019; pp. 283–295. [Google Scholar]
- Nakhli, R.E.; Moradi, H.; Sadeghi, M.A. Movie recommender system based on percentage of view. In Proceedings of the 2019 5th Conference on Knowledge Based Engineering and Innovation (KBEI), Tehran, Iran, 28 February–1 March 2019; pp. 656–660. [Google Scholar]
- Tahmasebi, H.; Ravanmehr, R.; Mohamadrezaei, R. Social movie recommender system based on deep autoencoder network using Twitter data. Neural Comput. Appl. 2021, 33, 1607–1623. [Google Scholar] [CrossRef]
- Hwangbo, H.; Kim, Y.S.; Cha, K.J. Recommendation system development for fashion retail e-commerce. Electron. Commer. Res. Appl. 2018, 28, 94–101. [Google Scholar] [CrossRef]
- Kim, J.K.; Cho, Y.H.; Kim, W.J.; Kim, J.R.; Suh, J.H. A personalized recommendation procedure for Internet shopping support. Electron. Commer. Res. Appl. 2002, 1, 301–313. [Google Scholar] [CrossRef]
- Kadyanan, I.G.A.G.A.; Dwidasmara, I.B.G.; Mahendra, I.B.M.; Mogi, I.K.A.; Sudarma, I.W.P. The Design of Typical Balinese Food Recommendation System Using Hybrid Method of Collaborative Filtering and Slope One Algorithm on Mobile Device Platform. In Proceedings of the 2019 5th International Conference on Computing and Artificial Intelligence, Macao, China, 10–16 August 2019; pp. 111–116. [Google Scholar]
- Kim, J.K.; Moon, H.S.; An, B.J.; Choi, I.Y. A grocery recommendation for off-line shoppers. Online Inf. Rev. 2018, 42, 468–481. [Google Scholar] [CrossRef]
- Subramaniyaswamy, V.; Manogaran, G.; Logesh, R.; Vijayakumar, V.; Chilamkurti, N.; Malathi, D.; Senthilselvan, N. An ontology-driven personalized food recommendation in IoT-based healthcare system. J. Supercomput. 2019, 75, 3184–3216. [Google Scholar] [CrossRef]
- Mckensy-Sambola, D.; Rodríguez-García, M.Á.; García-Sánchez, F.; Valencia-García, R. Ontology-Based Nutritional Recommender System. Appl. Sci. 2021, 12, 143. [Google Scholar] [CrossRef]
- Li, Z.; Hu, J.; Shen, J.; Xu, Y. A scalable recipe recommendation system for mobile application. In Proceedings of the 2016 3rd International Conference on Information Science and Control Engineering (ICISCE), Beijing, China, 8–10 July 2016; pp. 91–94. [Google Scholar]
- Mokdara, T.; Pusawiro, P.; Harnsomburana, J. Personalized food recommendation using deep neural network. In Proceedings of the 2018 Seventh ICT International Student Project Conference (ICT-ISPC), Nakhon Pathom, Thailand, 11–13 July 2018; pp. 1–4. [Google Scholar]
- Bagozzi, R.P. Principles of Marketing Management; Science Research Associates: Chicago, IL, USA, 1986. [Google Scholar]
- Asl, R.T.; Khoddami, S. A Framework for Investigating Green Purchase Behavior with a Focus on Individually Perceived and Contextual Factors. Bus. Perspect. Res. 2022, 1–18. [Google Scholar] [CrossRef]
- Chen, G.; So, K.K.F.; Hu, X.; Poomchaisuwan, M. Travel for affection: A stimulus-organism-response model of honeymoon tourism experiences. J. Hosp. Tour. Res. 2022, 46, 1187–1219. [Google Scholar] [CrossRef]
- Huang, E. Online experiences and virtual goods purchase intention. Internet Res. 2012, 22, 252–274. [Google Scholar] [CrossRef]
- Kumar, S.; Murphy, M.; Talwar, S.; Kaur, P.; Dhir, A. What drives brand love and purchase intentions toward the local food distribution system? A study of social media-based REKO (fair consumption) groups. J. Retail. Consum. Serv. 2021, 60, 102444. [Google Scholar] [CrossRef]
- Ma, L.; Zhang, X.; Ding, X.; Wang, G. How social ties influence customers’ involvement and online purchase intentions. J. Theor. Appl. Electron. Commer. Res. 2020, 16, 395–408. [Google Scholar] [CrossRef]
- Peng, C.; Kim, Y.G. Application of the stimuli-organism-response (SOR) framework to online shopping behavior. J. Internet Commer. 2014, 13, 159–176. [Google Scholar] [CrossRef]
- Ric, T.; Benazić, D. From social interactivity to buying: An instagram user behaviour based on the SOR paradigm. Econ. Res.—Ekon. Istraživanja 2022, 35, 1–19. [Google Scholar] [CrossRef]
- De Pelsmacker, P.; Geuens, M. Reactions to different types of ads in Belgium and Poland. Int. Mark. Rev. 1998, 15, 277–290. [Google Scholar] [CrossRef]
- Teng, T.; Li, H.; Fang, Y.; Shen, L. Understanding the differential effectiveness of marketer versus user-generated advertisements in closed social networking sites: An empirical study of WeChat. Internet Res. 2022, 32, 1910–1929. [Google Scholar] [CrossRef]
- Chi, T. Mobile commerce website success: Antecedents of consumer satisfaction and purchase intention. J. Internet Commer. 2018, 17, 189–215. [Google Scholar] [CrossRef]
- Yuan, S.; Liu, L.; Su, B.; Zhang, H. Determining the antecedents of mobile payment loyalty: Cognitive and affective perspectives. Electron. Commer. Res. Appl. 2020, 41, 100971. [Google Scholar] [CrossRef]
- Sun, L.; Wang, T.; Guan, F. How the strength of social ties influences users’ information sharing and purchase intentions. Curr. Psychol. 2021, 1–15. [Google Scholar] [CrossRef]
- Zhu, L.; Li, H.; Wang, F.-K.; He, W.; Tian, Z. How online reviews affect purchase intention: A new model based on the stimulus-organism-response (SOR) framework. Aslib J. Inf. Manag. 2020, 72, 463–488. [Google Scholar] [CrossRef]
- Leenheer, J.; Bijmolt, T.H. Which retailers adopt a loyalty program? An empirical study. J. Retail. Consum. Serv. 2008, 15, 429–442. [Google Scholar] [CrossRef]
- Nastasoiu, A.; Bendle, N.T.; Bagga, C.K.; Vandenbosch, M.; Navarro, S. Separating customer heterogeneity, points pressure and rewarded behavior to assess a retail loyalty program. J. Acad. Mark. Sci. 2021, 49, 1132–1150. [Google Scholar] [CrossRef]
- Yi, Y.; Jeon, H. Effects of loyalty programs on value perception, program loyalty, and brand loyalty. J. Acad. Mark. Sci. 2003, 31, 229–240. [Google Scholar] [CrossRef]
- Chandon, P.; Wansink, B.; Laurent, G. A benefit congruency framework of sales promotion effectiveness. J. Mark. 2000, 64, 65–81. [Google Scholar] [CrossRef]
- Ryu, G.; Feick, L. A penny for your thoughts: Referral reward programs and referral likelihood. J. Mark. 2007, 71, 84–94. [Google Scholar] [CrossRef]
- Rehnen, L.-M.; Bartsch, S.; Kull, M.; Meyer, A. Exploring the impact of rewarded social media engagement in loyalty programs. J. Serv. Manag. 2017, 28, 305–328. [Google Scholar] [CrossRef]
- Jin, L.; Huang, Y. When giving money does not work: The differential effects of monetary versus in-kind rewards in referral reward programs. Int. J. Res. Mark. 2014, 31, 107–116. [Google Scholar] [CrossRef]
- Kornish, L.J.; Li, Q. Optimal referral bonuses with asymmetric information: Firm-offered and interpersonal incentives. Mark. Sci 2010, 29, 108–121. [Google Scholar] [CrossRef]
- Orsingher, C.; Wirtz, J. Psychological drivers of referral reward program effectiveness. J. Serv. Mark. 2017, 32, 256–268. [Google Scholar] [CrossRef]
- Dorotic, M.; Verhoef, P.C.; Fok, D.; Bijmolt, T.H. Reward redemption effects in a loyalty program when customers choose how much and when to redeem. Int. J. Res. Mark. 2014, 31, 339–355. [Google Scholar] [CrossRef]
- Kivetz, R.; Urminsky, O.; Zheng, Y. The goal-gradient hypothesis resurrected: Purchase acceleration, illusionary goal progress, and customer retention. J. Mark. Res. 2006, 43, 39–58. [Google Scholar] [CrossRef]
- Kopalle, P.K.; Sun, Y.; Neslin, S.A.; Sun, B.; Swaminathan, V. The joint sales impact of frequency reward and customer tier components of loyalty programs. Mark. Sci 2012, 31, 216–235. [Google Scholar] [CrossRef]
- Taylor, G.A.; Neslin, S.A. The current and future sales impact of a retail frequency reward program. J. Retail. 2005, 81, 293–305. [Google Scholar] [CrossRef]
- Chaudhuri, M.; Voorhees, C.M.; Beck, J.M. The effects of loyalty program introduction and design on short-and long-term sales and gross profits. J. Acad. Mark. Sci. 2019, 47, 640–658. [Google Scholar] [CrossRef]
- Kim, J.; Choi, I.; Li, Q. Customer Satisfaction of Recommender System: Examining Accuracy and Diversity in Several Types of Recommendation Approaches. Sustainability 2021, 13, 6165. [Google Scholar] [CrossRef]
- He, X.; Liao, L.; Zhang, H.; Nie, L.; Hu, X.; Chua, T.-S. Neural collaborative filtering. In Proceedings of the 26th International Conference on World Wide Web, Perth, Australia, 3–7 April 2017; pp. 173–182. [Google Scholar]










| Recommendation Method | N | Mean Rank | U | W | Z | P |
|---|---|---|---|---|---|---|
| Personalized Recommendation | 10 | 18.00 | 85.000 | 316.000 | −0.845 | 0.398 |
| Bestseller Recommendation | 21 | 15.05 |
| Reward Type | N | Mean Rank | U | W | Z | P |
|---|---|---|---|---|---|---|
| Points | 9 | 8.22 | 74.000 | 74.000 | −1.778 | 0.075 |
| Discount | 12 | 13.08 |
| Reward Volume | N | Mean Rank | U | W | Z | P |
|---|---|---|---|---|---|---|
| 3000 won | 17 | 13.15 | 99.500 | 154.500 | 0.728 | 0.466 |
| 4000 won | 10 | 15.45 |
| Reward Type and Volume | N | Mean Rank | H | df | P |
|---|---|---|---|---|---|
| Discount and 3000 won | 11 | 15.14 | 74.000 | 3 | 0.280 |
| Discount and 4000 won | 7 | 17.36 | |||
| Points and 3000 won | 6 | 9.50 | |||
| Points and 4000 won | 3 | 11.00 |
| Point Pressure | N | Mean Rank | U | W | Z | P |
|---|---|---|---|---|---|---|
| With the rewards | 27 | 23.07 | 245.000 | 623.000 | −0.800 | 0.424 |
| Without the rewards | 21 | 26.33 |
| Hypotheses | Result | |
|---|---|---|
| H1 | Customers who receive a personalized recommendation list of products will have a higher purchase response rate than those who receive a bestseller-based recommendation list of products. | Accept |
| H2 | Customers who receive a personalized recommendation list of products offering a cash discount will have a higher response rate to purchase than those who receive the same list but offering points as rewards. | Accept |
| H3 | Customers who receive a personalized recommendation list with a large reward will have a higher purchase response rate than those who receive the same with a smaller reward. | Reject |
| H4 | Above a certain level or purchase, the amount of purchase rendered by one who receives a personalized recommendation list of products with a provision of rewards will be higher than that of one with the same list of recommendations but with the rewards. | Reject |
Publisher’s Note: MDPI stays neutral with regard to jurisdictional claims in published maps and institutional affiliations. |
© 2022 by the authors. Licensee MDPI, Basel, Switzerland. This article is an open access article distributed under the terms and conditions of the Creative Commons Attribution (CC BY) license (https://creativecommons.org/licenses/by/4.0/).
Share and Cite
Jeong, J.; Kim, D.; Li, X.; Li, Q.; Choi, I.; Kim, J. An Empirical Investigation of Personalized Recommendation and Reward Effect on Customer Behavior: A Stimulus–Organism–Response (SOR) Model Perspective. Sustainability 2022, 14, 15369. https://doi.org/10.3390/su142215369
Jeong J, Kim D, Li X, Li Q, Choi I, Kim J. An Empirical Investigation of Personalized Recommendation and Reward Effect on Customer Behavior: A Stimulus–Organism–Response (SOR) Model Perspective. Sustainability. 2022; 14(22):15369. https://doi.org/10.3390/su142215369
Chicago/Turabian StyleJeong, Jaeho, Dongeon Kim, Xinzhe Li, Qinglong Li, Ilyoung Choi, and Jaekyeong Kim. 2022. "An Empirical Investigation of Personalized Recommendation and Reward Effect on Customer Behavior: A Stimulus–Organism–Response (SOR) Model Perspective" Sustainability 14, no. 22: 15369. https://doi.org/10.3390/su142215369
APA StyleJeong, J., Kim, D., Li, X., Li, Q., Choi, I., & Kim, J. (2022). An Empirical Investigation of Personalized Recommendation and Reward Effect on Customer Behavior: A Stimulus–Organism–Response (SOR) Model Perspective. Sustainability, 14(22), 15369. https://doi.org/10.3390/su142215369

