Digital Balanced Scorecard System as a Supporting Strategy for Digital Transformation
Abstract
:1. Introduction
- The worrying gap between the strategy expressed through plans and the strategy demonstrated in practice (Mintzberg [11]);
- Managers tend to refuse to invest in developing and strengthening innovation potential due to the ambition to present good short-term results.
1.1. Previous Research
1.2. Research Gap and Research Questions
- RQ1: In which segments can the BSC methodology support the digital transformation strategy, and how?
- RQ2: Can a specific BSC digital model be developed to ensure the overall success of digital transformation initiatives, and what are its main features?
2. Method and Research
2.1. Research Streams on BSC and DT
2.2. Balanced Scorecard as a Methodology
- Formulation of the mission and vision;
- Creation of an organizational strategy;
- Determining the strategic goals;
- Defining the measures, indicators, and goals;
- Identifying the strategic initiatives and activities (as in [52]).
- Cause-and-effect relationships;
- Performance drivers;
- Relations to finance.
2.3. The Issue of the DT Strategy and the Possible Contribution of the BSC Methodology
2.4. BSC Model Support for the Decision to Implement DT
2.5. Factors Influencing the Success of DT
2.6. Sustainability Balanced Scorecard
3. Results
3.1. Conceptual Solution of the Digital BSC Model to Support Digital Transformation
3.2. Digital Strategy Decomposition and Strategy Maps for the D-BSC Model
|Measure Fj(tk+1, achieved) − Measure Fj(tk+1, calculated)|
3.3. Sustainability Digital BSC Model
4. Discussion
4.1. Digital Strategies and Potential Contributions of the Digital BSC System
4.2. DT Initiatives and Potential Contributions of Digital BSC System
5. Conclusions
Funding
Conflicts of Interest
References
- Hess, T.; Matt, C.; Benlian, A.; Wiesböck, F. Options for formulating a digital transformation strategy. MIS Q. Exec. 2016, 15, 103–119. [Google Scholar]
- Fitzgerald, M.; Kruschwitz, N.; Bonnet, D.; Welch, M. Embracing digital technology: A new strategic imperative. MIT Sloan Manag. Rev. 2014, 55, 57181. [Google Scholar]
- Kane, G.C.; Palmer, D.; Phillips, A.N.; Kiron, D.; Buckley, N. Strategy, Not Technology, Drives Digital Transformation. MIT Sloan Manag. Rev. Deloitte Univ. Press 2015, 14, 57181. [Google Scholar]
- Albukhitan, S. Developing Digital Transformation Strategy for Manufacturing. Procedia Comput. Sci. 2020, 170, 664–671. [Google Scholar] [CrossRef]
- Vial, G. Understanding digital transformation: A review and a research agenda. J. Strateg. Inf. Syst. 2019, 28, 118–144. [Google Scholar] [CrossRef]
- i-SCOOP. What Is Digital Business Transformation? The Essential Guide to DX. (n.d.). Available online: https://www.i-scoop.eu/digital-transformation (accessed on 21 June 2022).
- Smith, R. 20 Companies Using the Balanced Scorecard (&Why). Available online: https://www.clearpointstrategy.com/companies-using-the-balanced-scorecard/ (accessed on 22 June 2022).
- Rodriguez-Bolivar, M.P.; López-Hernández, A.M.; Ortiz-Rodríguez, D. Implementing the balanced scorecard in public sector agencies: An experience in municipal sport services. Acad. Rev. Latinoam. Adm. 2010, 45, 116–139. [Google Scholar]
- Mergel, I.; Edelmann, N.; Haug, N. Defining digital transformation: Results from expert interviews. Gov. Inf. Q. 2019, 36, 101385. [Google Scholar] [CrossRef]
- 2GC. Balanced Scorecard Usage Survey 2020—Summary of Findings. 2GC. 2021. Available online: https://2gc.eu/resources/survey-reports (accessed on 22 June 2022).
- Mintzberg, H. The Strategy Concept I: Five Ps for Strategy. Calif. Manag. Rev. 1987, 30, 11–24. [Google Scholar] [CrossRef]
- Balanced Scorecard Institute. The Four Perspectives of the Balanced Scorecard. Available online: https://balancedscorecard.org/bsc-basics/articles-videos/the-four-perspectives-of-the-balanced-scorecard (accessed on 20 June 2022).
- Schallmo, D.R.; Williams, C.A.; Boardman, L. Digital Transformation of Business Models—Best Practice, Enablers, and Roadmap. Int. J. Innov. Manag. 2017, 21, 1740014. [Google Scholar] [CrossRef] [Green Version]
- Westerman, G. Your Company Doesn’t Need a Digital Strategy. MIT Sloan Manag. Rev. 2017, 59, 1–5. [Google Scholar]
- Kane, G.C.; Palmer, D.; Phillips, A.N.; Kiron, D.; Buckley, N. Aligning the Organization for Its Digital Future. MIT Sloan Manag. Rev. 2016, 50, 1. [Google Scholar]
- Matt, C.; Hess, T.; Benlian, A. Digital Transformation Strategies. Bus. Inf. Syst. Eng. 2015, 57, 339–343. [Google Scholar] [CrossRef]
- Ismail, M.H.; Khater, M.; Zaki, M. Digital Business Transformation and Strategy: What Do We Know So Far? Camb. Serv. Alliance 2017, 10, 1–35. [Google Scholar]
- Bharadwaj, A.S.; Sawy, O.E.; Pavlou, P.A.; Venkatraman, N. Digital business strategy: Toward a next generation of insights. Manag. Inf. Syst. Q. 2013, 37, 471–482. [Google Scholar] [CrossRef]
- Chanias, S.; Hess, T. Understanding Digital Transformation Strategy formation: Insights from Europe’s Automotive Industry. In Proceedings of the 20th Pacific Asia Conference on Information Systems PACIS 2016, Chiayi, Taiwan, 27 June–1 July 2016; p. 296. [Google Scholar]
- Schrage, M.; Pring, B.; Kiron, D.; Dickerson, D. Leadership’s Digital Transformation: Leading Purposefully in an Era of Context Collapse. In MIT Sloan Management Review and Cognizant; MIT: Cambridge, MA, USA, 2021; Available online: https://insightsmedia.co.uk/wp-content/uploads/2021/02/62370-MITSMR-Cognizant-Report-2021.pdf (accessed on 30 July 2022).
- Ready, D.; Cohen, C.; Kiron, D.; Pring, B. The New Leadership Playbook for the Digital Age. MIT Sloan Management Review, January 2020. Available online: https://www.cognizant.com/us/en/whitepapers/documents/the-new-leadership-playbook-for-the-digital-age-codex5350.pdf (accessed on 22 June 2022).
- Sutcliff, M.; Narsalay, R.; Sen, A. The Two Big Reasons That Digital Transformations Fail. Harvard Business Review, October 2019. Available online: https://hbr.org/2019/10/the-two-big-reasons-that-digital-transformations-fail (accessed on 23 June 2022).
- McKinsey & Co. Unlocking Success in Digital Transformations. McKinsey’s Paris office (France) and Zurich office (Switzerland). 2018. Available online: https://www.mckinsey.com/business-functions/organization/our-insights/unlocking-success-in-digital-transformations# (accessed on 22 June 2022).
- McKinsey & Co. Why Do Most Transformations Fail? A Conversation with Harry Robinson. 2019. Available online: https://www.mckinsey.com/~/media/McKinsey/ (accessed on 22 June 2022).
- Pasupuleti, M.B.; Adusumalli, H.P. Digital Transformation of the High-Technology Manufacturing: An Overview of Main Blockades. Am. J. Trade Policy 2018, 5, 139–142. [Google Scholar]
- Borovkov, A.; Rozhdestvenskiy, O.; Pavlova, E.; Glazunov, A.; Savichev, K. Key Barriers of Digital Transformation of the High-Technology Manufacturing: An Evaluation Method. Sustainability 2021, 13, 11153. [Google Scholar] [CrossRef]
- Flechsig, C.; Anslinger, F.; Lasch, R. Robotic Process Automation in purchasing and supply management: A multiple case study on potentials, barriers, and implementation. J. Purch. Supply Manag. 2022, 28, 100718. [Google Scholar] [CrossRef]
- Yoo, S.-K.; Kim, B.-Y. The Effective Factors of Cloud Computing Adoption Success in Organization. J. Asian Financ. Econ. Bus. 2019, 6, 217–229. [Google Scholar] [CrossRef]
- Pessot, E.; Zangiacomi, A.; Battistella, C.; Rocchi, V.; Sala, A.; Sacco, M. What matters in implementing the factory of the future. J. Manuf. Technol. Manag. 2020, 32, 795–819. [Google Scholar] [CrossRef]
- Machado, C.G.; Winroth, M.; Almström, P.; Oberg, A.E.; Kurdve, M.; Almashalah, S. Digital organisational readiness: Experiences from manufacturing companies. J. Manuf. Technol. Manag. 2021, 32, 167–182. [Google Scholar] [CrossRef]
- Nwaiwu, F. Review and Comparison of Conceptual Frameworks on Digital Business Transformation. J. Compet. 2018, 10, 86–100. [Google Scholar] [CrossRef] [Green Version]
- Kavadias, S.; Ladas, K.; Loch, C. The transformative business model. Harv. Bus. Rev. 2016, 94, 90–98. Available online: https://hbr.org/2016/10/the-transformative-business-model (accessed on 22 June 2022).
- Udovita, P.V. Conceptual Review on Dimensions of Digital Transformation in Modern Era. Int. J. Sci. Res. Publ. 2020, 10, 520–529. [Google Scholar] [CrossRef]
- Berghaus, S.; Back, A. Stages in Digital Business Transformation: Results of an Empirical Maturity Study. In Proceedings of the 10th Mediterranean Conference on Information Systems (MCIS 2016), Paphos, Cyprus, 4–6 September 2016. [Google Scholar]
- Kaplan, R.S.; Norton, D.P. Transforming the balanced scorecard from performance measurement to strategic management: Part I. Account. Horiz. 2001, 15, 87–104. [Google Scholar] [CrossRef]
- Kaplan, R.S.; Norton, D.P. Transforming the Balanced Scorecard from Performance Measurement to Strategic Management: Part II. Account. Horiz. 2001, 15, 147–160. [Google Scholar] [CrossRef]
- Grembergen, W.V. The balanced scorecard and IT governance. In Proceedings of the 9th Information Resources Management (IRMA Conference), Boston, MA, USA, 21–24 May 2000; Available online: https://www.researchgate.net/publication/221411772_The_balanced_scorecard_and_IT_governance (accessed on 7 July 2022).
- Grembergen, W.V.; Saull, R.; Haes, S.D. Linking the IT Balanced Scorecard to the Business Objectives at a Major Canadian Financial group. J. Inf. Technol. Case Alication Res. 2003, 5, 23–50. [Google Scholar] [CrossRef]
- Stalmachova, K.; Chinoracky, R.; Strenitzerova, M. Changes in Business Models Caused by Digital Transformation and the COVID-19 Pandemic and Possibilities of Their Measurement—Case Study. Sustainability 2022, 14, 127. [Google Scholar] [CrossRef]
- Kim, D.; Oh, W.; Yun, J.; Youn, J.; Do, S.; Lee, D. Development of Key Performance Indicators for Measuring the Management Performance of Small Construction Firms in Korea. Sustainability 2021, 13, 6166. [Google Scholar] [CrossRef]
- de Freitas, J.V.; de Oliveira, M.A.; de Mattos Veroneze, G.; Pereira, M.S. The Use of the Balanced Scorecard as a Strategic Tool in Public Institutions: A Systematic Review. Eur. J. Bus. Manag. Res. 2021, 6, 26–33. [Google Scholar] [CrossRef]
- Ferreira, A.M. How managers use the balanced scorecard to support strategy implementation and formulation processes. Tékhne 2017, 15, 2–15. [Google Scholar] [CrossRef]
- Tommasi, B.L. Project management and digital transformation: Performance measuring model of digital projects and archives. JLIS.IT 2018, 9, 92–108. [Google Scholar]
- Zhang, L.; Parnell, J.A.; Xiong, C. Market and Nonmarket Strategies (NMS) in China: Performance Payoffs in Turbulent Environments. Asian Bus. Manag. 2021, 20, 644–665. [Google Scholar] [CrossRef]
- Tsou, H.; Chen, J. How does digital technology usage benefit firm performance? Digital transformation strategy and organisational innovation as mediators. Technol. Anal. Strateg. Manag. 2021, 20, 1–14. [Google Scholar] [CrossRef]
- Nwokoagbara, C. Framework for Effective Digital Transformation of Manufacturing Organizations Using the Balanced Scorecard Model, Academia 2020. Available online: https://www.academia.edu/43000531/Framework_for_Effective_Digital_Transformation_of_Manufacturing_Organizations_using_the_Balanced_Scorecard_Model (accessed on 22 June 2022).
- Fatima, T.; Elbanna, S. Balanced scorecard in the hospitality and tourism industry: Past, present and future. Int. J. Hosp. Manag. 2020, 91, 102656. [Google Scholar] [CrossRef]
- Yamamoto, S. A Strategic Map for Digital Transformation. Procedia Comput. Sci. 2020, 176, 1374–1381. [Google Scholar] [CrossRef]
- Zanon, G.N.; Szejka, A.L.; de Freitas, E.R. Towards an Integrated MCDM and BSC Method to Suort the Digital Transformation Strategy in Railway Companies. In Transdisciplinary Engineering for Resilience: Responding to System Disruptions, Proceedings of the 28th ISTE Conference, 2021 Amsterdam, Netherlands, 5–9 July 2021; Newnes, L., Lattanzio, S., Moser, B.R., Stjepandić, J., Wognum, N., Eds.; IOS Press: Amsterdam, The Netherlands, 2021; pp. 302–311. [Google Scholar] [CrossRef]
- Maydanova, S.; Ilyn, I.; Jahn, C.; Lange, A.K.; Korablev, V. Balanced Scorecard for the Digital Transformation of Global Container Shipping Lines. In Proceedings of the International Conference on Digital Technologies in Logistics and Infrastructure (ICDTLI 2019), St. Petersburg, Russia, 4–5 April 2019; pp. 415–420. [Google Scholar]
- Kaplan, R. Conceptual Foundations of the Balanced Scorecard. Harvard Business School Accounting and Management Unit, Working Paper No. 10-074, 2010. Available online: https://ssrn.com/abstract=1562586 (accessed on 22 June 2022).
- Kaplan, R.S.; Norton, D.P. The Strategy-Focused Organization; Harvard Business School Press: Boston, MA, USA, 2001. [Google Scholar]
- Kaplan, R.S.; Norton, D.P. Linking the Balanced Scorecard to Strategy. Calif. Manag. Rev. 1996, 39, 53–79. [Google Scholar] [CrossRef]
- Kaplan, R.S.; Norton, D.P. Strategy Maps: Converting Intangible Assets into Tangible Outcomes; Harvard Business School Press: Boston, MA, USA, 2004. [Google Scholar]
- Chopra, M.; Gupta, V.; Chhabra, B. Strategic Management Using Balanced Scorecard—A Case Study on Tata Power. South Asian J. Bus. Manag. Cases 2017, 6, 176–190. [Google Scholar] [CrossRef]
- Quesado, P.R.; Guzmán, B.; Rodrigues, L.L. Advantages and contributions in the balanced scorecard implementation. Intang. Cap. 2018, 14, 186–201. [Google Scholar] [CrossRef] [Green Version]
- Lee, S.; Ko, A.S. Building balanced scorecard with SWOT analysis, and implementing Sun Tzu’s The Art of Business Management Strategies on QFD methodology. Manag. Audit. J. 2000, 15, 68–76. [Google Scholar] [CrossRef] [Green Version]
- Barnabè, F. A system dynamics-based Balanced Scorecard to support strategic decision making: Insights from a case study. Int. J. Product. Perform. Manag. 2011, 60, 446–473. [Google Scholar] [CrossRef]
- von Leipzig, T.; Gamp, M.; Manz, D.; Schöttle, K.; Ohlhausen, P.; Oosthuizen, G.; Palm, D.; von Leipzig, K. Initialising customer-orientated digital transformation in enterprises. Procedia Manuf. 2017, 8, 517–524. [Google Scholar] [CrossRef]
- Ivančić, L.; Vukšić, V.B.; Spremić, M. Mastering the Digital Transformation Process: Business Practices and Lessons Learned. Technol. Innov. Manag. Rev. 2019, 9, 36–50. [Google Scholar] [CrossRef] [Green Version]
- OECD. Enabling the Next Production Revolution: The Future of Manufacturing and Services—Interim Report. In Proceedings of the Meeting of the OECD Council at Ministerial Level, Paris, France, 1–2 June 2016; Available online: https://www.oecd.org/mcm/documents/Enabling-the-next-production-revolution-the-future-ofmanufacturing-and-services-interim-report.pdf (accessed on 22 June 2022).
- Goldfarb, A.; Tucker, C. Digital Economics; NBER Working Paper No. 23684; National Bureau of Economic Research: Cambridge, MA, USA, 2017. [Google Scholar]
- Osmundsen, K.; Iden, J.; Bygstad, B. Digital Transformation: Drivers, Success Factors, and Implications. In Proceedings of the MCIS 2018, Corfu, Greece, 28–30 September 2018; p. 37. [Google Scholar]
- Tijan, E.; Jović, M.; Aksentijević, S.; Pucihar, A. Digital transformation in the maritime transport sector. Technol. Forecast. Soc. Chang. 2021, 170, 120879. [Google Scholar] [CrossRef]
- Vogelsang, K.; Liere-Netheler, K.; Packmohr, S.; Hoe, U. Barriers to Digital Transformation in Manufacturing: Development of a Research Agenda. In Proceedings of the 52nd Hawaii International Conference on System Sciences, HICSS 2019, Grand Wailea, Maui, HI, USA, 8–11 January 2019. [Google Scholar]
- Battilana, J.; Casciaro, T. Overcoming Resistance to Organizational Change: Strong Ties and Affective Cooptation. Manag. Sci. 2013, 59, 819–836. [Google Scholar] [CrossRef] [Green Version]
- Diener, F.; Špaček, M. Digital Transformation in Banking: A Managerial Perspective on Barriers to Change. Sustainability 2021, 13, 2032. [Google Scholar] [CrossRef]
- Schumacher, A.; Nemeth, T.; Sihn, W. Roadmaing towards industrial digitalization based on an Industry 4.0 maturity model for manufacturing enterprises. Procedia CIRP 2019, 79, 409–414. [Google Scholar] [CrossRef]
- Fuchs, C.; Barthel, P.; Herberg, I.; Berger, M.; Hess, T. Characterizing approaches to digital transformation: Development of a taxonomy of digital units. In Proceedings of the 14th International Conference on Wirtschaftsinformatik, Siegen, Germany, 24–27 February 2019; pp. 632–646. [Google Scholar]
- Epstein, M.J.; Wisner, P.S. Good Neighbors: Implementing Social and Environmental Strategies with the BSC; Balanced Scorecard Report; Harvard Business Publishing: Brighton, MA, USA, 2001; Available online: https://hbsp.harvard.edu/product/B0105C-PDF-ENG (accessed on 22 June 2022).
- Figge, F.; Hahn, T.; Schaltegger, S.; Wagner, M. The Sustainability Balanced Scorecard—Theory and Application of a Tool for Value-Based Sustainability Management. Bus. Strategy Environ. 2002, 11, 269–284. [Google Scholar] [CrossRef]
- Bieker, T. Sustainability Management with the Balanced Scorecard. In Corporate Sustainability: Theoretical Perspectives and Practical Approaches; Oehme, I., Ed.; Profil: München, Germany, 2005; pp. 121–146. [Google Scholar]
- Rabbani, A.; Zamani, M.; Yazdani-Chamzini, A.; Zavadskas, E.K. Proposing a new integrated model based on sustainability balanced scorecard (SBSC) and MCDM approaches by using linguistic variables for the performance evaluation of oil producing companies. Expert Syst. Appl. 2014, 41, 7316–7327. [Google Scholar] [CrossRef]
- Hansen, E.G.; Schaltegger, S. The sustainability balanced scorecard: A systematic review of architectures. J. Bus. Ethics 2016, 133, 193–221. [Google Scholar] [CrossRef]
- Hansen, E.G.; Schaltegger, S. Sustainability Balanced Scorecards and their Architectures: Irrelevant or Misunderstood? J. Bus. Ethics 2018, 150, 937–952. [Google Scholar] [CrossRef] [Green Version]
- Hristov, I.; Chirico, A.; Aolloni, A. Sustainability value creation, survival, and growth of the company: A critical perspective in the sustainability balanced scorecard (SBSC). Sustainability 2019, 11, 2119. [Google Scholar] [CrossRef] [Green Version]
- Jassem, S.; Zakaria, Z.; Azmi, A.C. Sustainability balanced scorecard architecture and environmental performance outcomes: A systematic review. Int. J. Product. Perform. Manag. 2022, 71, 1728–1760. [Google Scholar] [CrossRef]
- Kalender, Z.T.; Vayvay, O. The Fifth Pillar of the Balanced Scorecard: Sustainability. Procedia-Soc. Behav. Sci. 2016, 235, 76–83. [Google Scholar] [CrossRef]
- Otley, D. Performance management: A framework for management control systems research. Manag. Account. Res. 1999, 10, 363–382. [Google Scholar] [CrossRef] [Green Version]
- Spitzer, D.R. Transforming Performance Measurement: Rethinking the Way We Measure and Drive Organizational Success; American Management Association: New York, NY, USA, 2007. [Google Scholar]
- Bart, C.K.; Baetz, M.C. The relationship between mission statements and firm performance: An exploratory study. J. Manag. Stud. 1998, 35, 823–853. [Google Scholar] [CrossRef]
- Ip, Y.K.; Koo, L. BSQ strategic formulation framework: A hybrid of balanced scorecard, SWOT analysis and quality function deployment. Manag. Audit. J. 2004, 19, 533–543. [Google Scholar] [CrossRef]
- Manteghi, N.; Zohrabi, A. A proposed comprehensive framework for formulating a strategy: A Hybrid of Balanced Scorecard, SWOT analysis, Porter’s generic strategies and Fuzzy quality function deployment. Procedia-Soc. Behav. Sci. 2011, 15, 2068–2073. [Google Scholar] [CrossRef] [Green Version]
- Muthuraman, B.; Jayaraman, R. Driving Business Strategy through BSC in Large Organizations. Vikalpa J. Decis. Mak. 2014, 39, 1. [Google Scholar] [CrossRef] [Green Version]
- Matos, F.; Vairinhos, V.; Godina, R. Reporting of intellectual capital management using a scoring model. Sustainability 2020, 12, 8086. [Google Scholar] [CrossRef]
- Nielsen, S.; Nielsen, E.H. System dynamics modelling for a balanced scorecard: Computing the influence of skills, customers, and work in process on the return on capital employed. Manag. Res. News 2008, 31, 169–188. [Google Scholar] [CrossRef]
- Cox, A.M.; Pinfield, S.; Rutter, S. Extending McKinsey’s 7S model to understand strategic alignment in academic libraries. Libr. Manag. 2019, 40, 313–326. [Google Scholar] [CrossRef]
- Fuertes, G.; Alfaro, M.; Vargas, M.; Gutierrez, S.; Ternero, R.; Sabattin, J. Conceptual Framework for the Strategic Management: A Literature Review—Descriptive. J. Eng. Hindawi 2020, 7, 6253013. [Google Scholar] [CrossRef] [Green Version]
- Oreški, D. Strategy development by using SWOT—AHP. TEM J. Technol. Educ. Manag. Inform. 2012, 1, 283–288. [Google Scholar]
- Wu, H. Constructing a strategy map for banking institutions with key performance indicators of the balanced scorecard. Eval. Program Plan. 2012, 35, 303–320. [Google Scholar] [CrossRef] [PubMed]
- European Commission. Digital Transformation Scoreboard 2018—EU Businesses Go Digital: Opportunities, Outcomes, and Uptake; Publications Office of the European Union: Luxembourg, 2018; Available online: https://linpra.lt/wp-content/uploads/2018/02/Digital_Transformation_Scoreboard_201802.pdf (accessed on 22 June 2022).
- Zhou, K.Z.; Wu, F. Technology capability, strategic flexibility and product innovation. Strateg. Manag. J. 2010, 31, 5. [Google Scholar]
- Beckhard, R.; Harris, R.T. Organizational Transitions: Managing Complex Change, 2nd ed.; Addison-Wesley Pub. Co.: Boston, MA, USA, 1987. [Google Scholar]
- Svahn, F.; Mathiassen, L.; Lindgren, R. Embracing Digital Innovation in Incumbent Firms: How Volvo Cars Managed Competing Concerns. MIS Q. 2017, 41, 239–253. [Google Scholar] [CrossRef]
- Northouse, P.G. Leadership: Theory and Practice; Sage Publications: Thousand Oaks, CA, USA, 2010. [Google Scholar]
- Deloitte. Digital Transformation. Are People Still Our Greatest Asset? Deloitte Leadership UK. 2020. Available online: https://www2.deloitte.com/content/dam/Deloitte/uk/Documents/about-deloitte/deloitte-uk-digital-transformation-are-people-still-our-greatest-asset.pdf/ (accessed on 20 June 2022).
- Mio, C.; Costantini, A.; Panfilo, S. Performance measurement tools for sustainable business: A systematic literature review on the sustainability balanced scorecard use. Corp. Soc. Responsib. Environ. Manag. 2021, 29, 367–384. [Google Scholar] [CrossRef]
- Butler, J.; Henderson, S.C.; Raiborn, C.A. Sustainability and the Balanced Scorecard: Integrating Green Measures into Business Reporting. Manag. Account. Q. 2011, 12, 1. [Google Scholar]
- Hahn, T.; Figge, F.; Pinkse, J.; Preuss, L. A Paradox Perspective on Corporate Sustainability: Descriptive, Instrumental, and Normative Aspects. J. Bus. Ethics 2018, 148, 235–248. [Google Scholar] [CrossRef]
- UN. Do You Know All 17 SDGs? Available online: https://sdgs.un.org/goals (accessed on 23 June 2022).
- Seele, P.; Lock, I. The game-changing potential of digitalization for sustainability: Possibilities, perils, and pathways. Sustain. Sci. 2017, 12, 183–185. [Google Scholar] [CrossRef] [Green Version]
- Gupta, S.; Motlagh, M.; Rhyner, J. The Digitalization Sustainability Matrix: A Participatory Research Tool for Investigating Digitainability. Sustainability 2020, 12, 9283. [Google Scholar] [CrossRef]
- Lichtenthaler, U.C. Digitainability: The Combined Effects of the Megatrends Digitalization and Sustainability. J. Innov. Manag. 2021, 9, 64–80. [Google Scholar] [CrossRef]
- Balanced Scorecard Institute. Balanced Scorecard, 6–3. Available online: https://www.onlines3.eu/phase-6-monitoring-evaluation/6-3-balanced-scorecard (accessed on 22 June 2022).
- Ackermann, N. How to Build a Digital Initiative Transformation Office?—Program and Portfolio Management Post COVID-19. 2020. Available online: https://www.wipro.com/content/dam/nexus/en/service-lines/consulting/latest-thinking/how-to-build-a-digital-initiative-transformation-office.pdf (accessed on 22 June 2022).
- Zaoui, F.; Souissi, N. Roadmap for digital transformation: A literature review. Procedia Comput. Sci. 2020, 175, 621–628. [Google Scholar] [CrossRef]
- Correani, A.; De Massis, A.; Frattini, F.; Petruzzelli, A.M.; Natalicchio, A. Implementing a Digital Strategy: Learning from the Experience of Three Digital Transformation Projects. Calif. Manag. Rev. 2020, 62, 37–56. [Google Scholar] [CrossRef]
- Narayan, S. Agile IT Organization Design: For Digital Transformation and Continuous Delivery; Addison-Wesley: Boston, MA, USA, 2015. [Google Scholar]
- Gurusamy, K.; Srinivasaraghavan, N.; Adikari, S. An Integrated Framework for Design Thinking and Agile Methods for Digital Transformation. In Proceedings of the 5th International Conference DUXU 2016, Held as Part of HCI International 2016, Toronto, ON, Canada, 17–22 July 2016; Springer International Publishing: Cham, Switzerland, 2016; pp. 34–42. [Google Scholar]
- Sebastian, I.M.; Ross, J.W.; Beath, C.M.; Mocker, M.; Moloney, K.; Fonstad, N.O. How Big Old Companies Navigate Digital Transformation. MIS Q. Exec. 2017, 16, 197–213. [Google Scholar]
- Loonam, J.; Eaves, S.; Kumar, V.; Parry, G.C. Towards digital transformation: Lessons learned from traditional organizations. Strateg. Chang. 2018, 27, 101–109. [Google Scholar] [CrossRef]
- Verhoef, P.C.; Broekhuizen, T.L.; Bart, Y.; Bhattacharya, A.; Qi Dong, J.; Fabian, N.E.; Haenlein, M. Digital transformation: A multidisciplinary reflection and research agenda. J. Bus. Res. 2021, 122, 889–901. [Google Scholar] [CrossRef]
- Baiyere, A.; Salmela, H.; Tapanainen, T.J. Digital transformation and the new logics of business process management. Eur. J. Inf. Syst. 2020, 29, 238–259. [Google Scholar] [CrossRef]
- Perry, G.S. Strategic Themes—How Are They Used and WHY? BSC Institute. 2011. Available online: https://balancedscorecard.org/wp-content/uploads/2019/08/BSI-strategic-themes%E2%80%93how-are-they-used-and-why.pdf (accessed on 22 June 2022).
- Išoraitė, M.; Romeris, M. The Balanced Scorecard Method: From Theory to Practice. Intellect. Econ. 2008, 1, 18–28. [Google Scholar]
- Upstate and BSI. Understanding Balanced Scorecards and Strategy Maps. April 2017. Available online: https://www.upstate.edu/strategicplan/pdf/BSI-understanding-balanced-scorecards-and-strategy-maps_4-7-2017.pdf (accessed on 22 June 2022).
- Mian, S.H.; Salah, B.; Ameen, W.; Moiduddin, K.; Alkhalefah, H. Adapting Universities for Sustainability Education in Industry 4.0: Channel of Challenges and Opportunities. Sustainability 2020, 12, 6100. [Google Scholar] [CrossRef]
- OECD. Achieving Inclusive Growth in the Face of Digital Transformation and the Future of Work, OECD Report to G-20 Finance Ministers, 19 March 2018. Available online: https://www.oecd.org/g20/OECD_Achieving%20inclusive%20growth%20in%20the%20face%20of%20FoW.pdf (accessed on 22 June 2022).
- Fuchs, C.; Hess, T. Becoming Agile in the Digital Transformation: The Process of a Large-Scale Agile Transformation. In Proceedings of the 39th International Conference ICIS, San Francisco, CA, USA, 13–16 December 2018. [Google Scholar]
- Vey, K.; Fandel-Meyer, T.; Zi, J.; Schneider, C. Learning and Development in Times of Digital Transformation: Facilitating a Culture of Change and Innovation. Int. J. Adv. Corp. Learn. 2017, 10, 22–32. [Google Scholar] [CrossRef] [Green Version]
- Kane, G.C.; Palmer, D.; Phillips, A.N.; Kiron, D.; Buckley, N. Achieving Digital Maturity; MIT Sloan Management Review and Deloitte University Press: Cambridge, MA, USA, 2017. [Google Scholar]
- Galbraith, J.R. Designing Organizations: Strategy, Structure, and Process at the Business Unit and Enterprise Levels, 3rd ed.; Jossey-Bass: San Francisco, CA, USA, 2014. [Google Scholar]
- Kaplan, R.S. How the balanced scorecard complements the McKinsey 7S model. Strategy Leadersh. 2005, 33, 41–46. [Google Scholar] [CrossRef] [Green Version]
- Goerzig, D.; Bauernhansl, T. Enterprise Architectures for the Digital Transformation in Small and Medium-sized Enterprises. Procedia CIRP 2018, 67, 540–545. [Google Scholar] [CrossRef]







| Search No. | Keywords Used | Searching Clarivate and WOS | Categories |
|---|---|---|---|
| 1 | balanced scorecard (All Fields) AND methodology (All Fields) AND strategy (Topic) | 39 results | Management or Business or Computer Science Information Systems or Economics or Education AND Open Access AND 5 citations at least |
| 2 | digital transformation strategy (All Fields) AND balanced scorecard (All Fields) | 10 results | Web of Science Core Collection (all) |
| 3 | digital transformation (All Fields) AND balanced scorecard (All Fields) AND Open Access | 13 results | Web of Science Core Collection (all) |
| 4 | digital transformation (Abstract) AND barriers (Abstract) | 15 results | Same as in search no. 1 |
| 5 | digital transformation (Abstract) AND success factors (Abstract) | 8 results | Same as in search no. 1 |
| 6 | digital transformation (Abstract) AND drivers (Abstract) | 23 results | Same as in search no. 1 |
| 7 | digital transformation (Abstract) AND strategic support (Abstract) | 9 results | Same as in search no. 1 |
| 8 | digital transformation (Abstract) AND goals (Abstract) | 24 results | Same as in search no. 1 |
| 9 | balanced scorecard (Abstract) AND sustainability (Abstract) | 20 results | Management or Business or Environmental or Green Sustainable Science Technology AND Open Access AND 5 citations at least |
| Research Stream | Illustrative Contributions |
|---|---|
| Balanced Scorecard methodology | Rodriguez-Bolivar et al. [8], Kaplan and Norton [35,36,52,53,54], Ferreira [42], Chopra et al. [55], Quesado et al. [56], Lee and Ko [57], Barnabè [58] |
| Balanced Scorecard and DT strategy | Kim et al. [40], de Freitas et al. [41], Tommasi [43], Yamamoto [48], Zanon et al. [49], Maydanova et al. [50], von Leipzig et al. [59] |
| Digital transformation incentives, goals, and drivers (components of decision making related to DT) | Fitzgerald et al. [2], Mergel et al. [9], Kane et al. [15], McKinsey and Co. [23], Flechsig et al. [27], Berghaus and Back [34], Ivančić et al. [60], OECD [61], Goldfarb and Tucker [62], Osmundsen et al. [63], Tijan et al. [64] |
| Digital transformation barriers, success factors, and support (factors influencing the success of DT) | Kane et al. [15], Matt et al. [16], Sutcliff et al. [22], McKinsey and Co. [23], Pasupuleti and Adusumalli [25], Yoo and Kim [28], Nwaiwu [31], Vogelsang et al. [65], Battilana and Casciaro [66], Diener and Špaček [67], Schumacher et al. [68], Fuchs et al. [69] |
| Sustainability balanced scorecard | Epstein and Wisner [70], Figge et al. [71], Bieker [72], Rabbani et al. [73], Hansen and Schaltegger [74,75], Hristov et al. [76], Jassem et al. [77], Kalender and Vayvay [78] |
| Strategies | Activities and Projects | Objectives | Measures | Targets | Relations |
|---|---|---|---|---|---|
| S1 | A11_ improving employee skills | O1_LG1 | Digital skills improvement (%) | 20% | O1–O3 |
| A12_ … | O2_IP2 | … | … | O2–O4 | |
| S2 | A21_improving process quality | O3_IP | Reducing the number of defects (%) | 10% | O3–O4 |
| S3 | A31_ … | O4_C3 | … | … | … |
| Strengths | Weaknesses | DT Barriers | DT Success Factors | Opportunities | Threats |
|---|---|---|---|---|---|
| S1—Financial resources | W1—Archaic business model | B1—Resistance to change | SF1—… | O1—Digital skills training | T1—Lose competitive advantage |
| … | |||||
| S3—Stakeholders’ vision | W3—… | B4—Inadequate employee skills | SF4—Cyber security | O3- … | T3—… |
| S4—… | W4—… | B5—Organizational culture | SF5—Utilization of cloud technology | O4—RPA robotics | T4—… |
| … |
| DT Strategy Challenges | Common Observations, Responses, and Alternative Solutions | The Possible Contribution of the Digital BSC System (D-BSC)—Concepts |
|---|---|---|
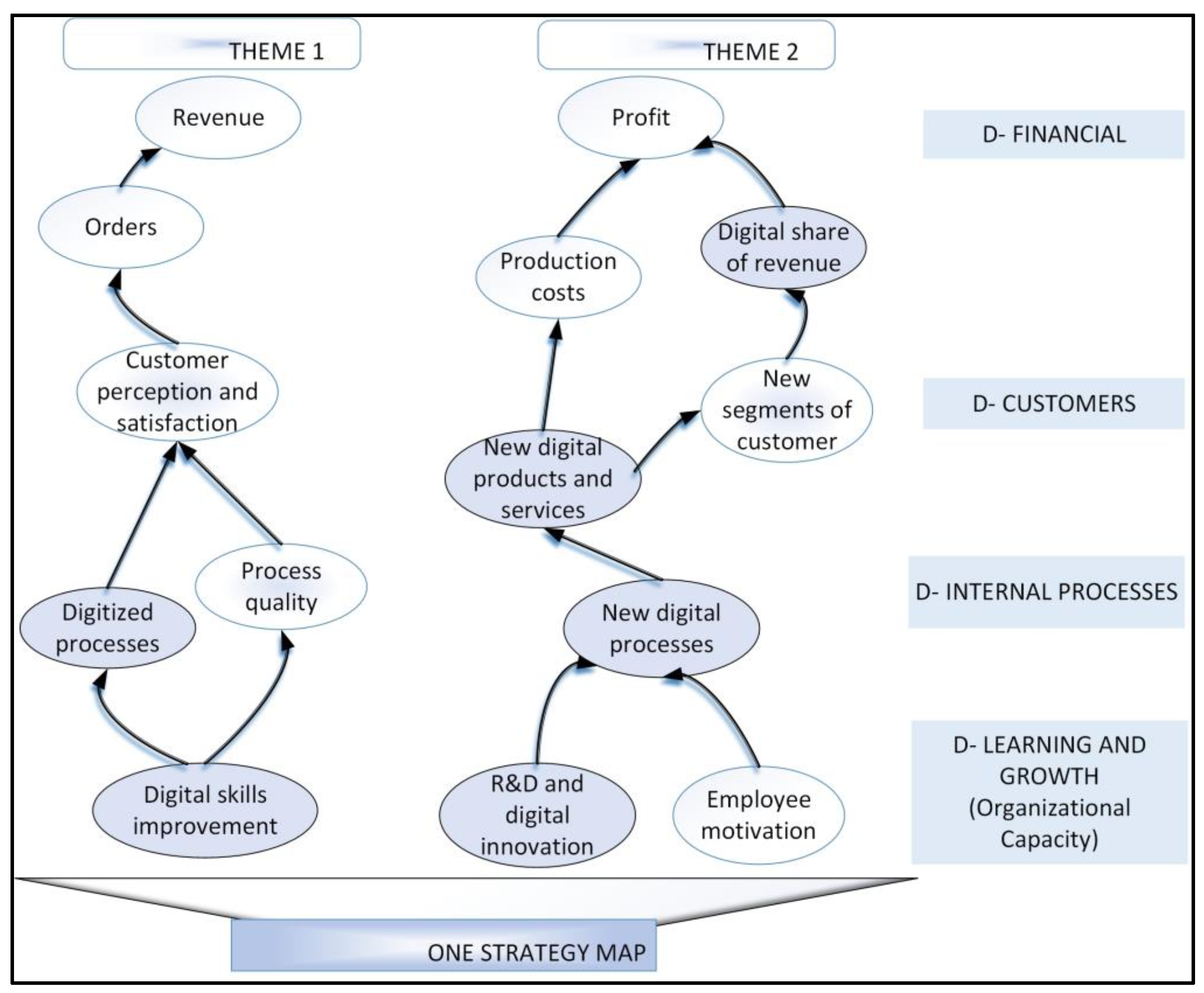
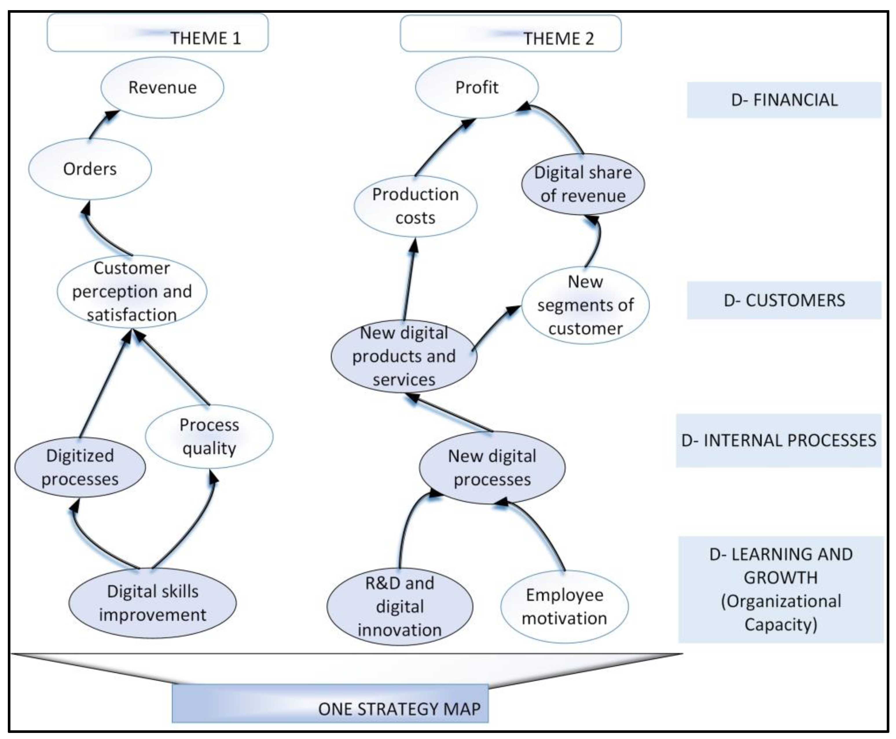
| Digital strategy formulation and implementation | Formulation and importance of digital strategy [1,19] Failures of DT result due to an absence of DT strategy or undervaluing of its importance [15,17] | The D-BSC model’s DT strategy should be formulated and deconstructed into a series of interrelated, mainly digital activities and projects (Figure 2, Table 3 and Table 4) Adherence to three fundamental principles (Figure 3) is necessary for formulating an exemplary D-BSC Deconstruction of a digital strategy (Figure 4 and Figure 5) according to the D-BSC model (cyclicality, drivers, measures, cause–effect connections) ensures its success |
| Strategic management in digital ventures | DT strategy should guide managers through the transformation [1] Generally different main goals of digital transformation [107] | The strategy map of D-BSC (Figure 5 and Figure 6) serves as a logical and comprehensive architecture for implementing the DT strategy The BSC, in general (and thus, the D-BSC), provides less arbitrary interpretations when defining priority projects and activities D-BSC enables corrective actions for the improvement of the system to support the strategy (Figure 4, Equation (2)) |
| Leadership issues (strategy level) | Frequent failures owing to inadequate leadership [22] Digital gap regarding leadership [20] The issue of sharing the vision in the organization [2] | In D-BSC, the leadership issue is dealt with through activities from the perspective of learning and growth (leading indicators; Figure 5) D-BSC activities should start from the first perspective, which enables the preparation of the organization’s leadership for DT BSC supports the sharing of vision and common goals |
| Digital strategy support frameworks | Some conceptual and theoretical DT frameworks have been developed [31] but are primarily descriptive Digital maturity model [34] | D-BSC is a prescribed and exact tool and provides a coherent framework for the analysis and implementation of the DT strategy D-BSC can be integrated with some of the existing DT theoretical frameworks (e.g., structural approach and project approach; Figure 4) |
| Digital Transformation Decision Making and Influencing Factors | Common Observations, Responses, and Alternative Solutions | A Possible Contribution of the D-BSC Support System |
|---|---|---|
| Motivations, drivers, and goals of DT | Often unclear mechanisms of the emergence of costs and benefits from DT [2] A desire for success that results in imitating the behavior of competitors (initiating DT) Customers’ behavior, emerging technologies, and competitors as external drivers for DT [64] Possible awareness of potential cost reduction and increased productivity due to DT [62,118] Pursue goals in the field of sustainable competitiveness [9] Opportunities for organizations owing to the existence of funds (e.g., EU-funded research) | Once established, D-BSC provides insight into the anatomy of value creation (Figure 5 and Figure 6) [54]; application of strategy maps is possible and preferred with digital assets (resources) engagement in processes or projects Setting measurable D-BSC targets from the perspectives of growth, processes, customers, and finance (Table 3, Figure 5) ensures the prediction of future results and improvements Monitor the progress of DT goal achievement by analyzing the anatomy of values in D-BSC maps to compare what was expected and what has been achieved (Equation (2)) Key settings of D-BSC enable focusing on the development component (lead indicators) rather than only on technology (digitalization) or fund grants |
| Barriers and resistance to change in DT | Overcoming resistance to change in employees and managers [66,94] Failures due to leadership issues—e.g., solutions through large-scale agile transformation [119] DT traps [2] Inappropriate organizational culture—solution through “facilitating a culture of change and innovation” [120] | Answers through the D-BSC system: In building the D-BSC model, when analyzing the strategic goals of digital transformation, barriers and success factors should be considered by analogy with the SWOT elements (Figure 2) Specific digital activities or projects must be designed to remove barriers and exploit or ensure success factors (Equation (1)) Since most barriers and success factors relate to human resources (employees, managers, and leaders), the majority of D-BSC activities addressing these issues should be formulated from a learning and growth perspective (Equation (1), Figure 5 and Figure 6) Within the overall D-BSC efforts, it is possible to launch projects that will contribute to changing organizational culture, agility, willingness to learn, reward innovation, etc. |
| Success factors of DT initiatives | Factors concerning competence and digital awareness of leaders, digital enhancement of systems in an organization, etc. [23] Realization of the organization’s digital maturity [121] Actively shaping future strategies [64] | |
| Digital skills and knowledge of employees | Barriers or success factors Skills and knowledge to execute the digital strategy [15] Employee skills [23,92] Understanding of new digital technologies in the organization [4] | Solutions through the D-BSC system: In establishing the D-BSC, we need to consider activities in learning and growth perspective regarding innovation and acquiring digital skills and new knowledge (Figure 5 and Figure 6) |
| Structural models that support DT implementation | A significant part of the DT support framework is based on structural or design organizational aspects. These are concepts related to changes in structure, process, culture, and leadership, derived from models, for example, “5 Star” (Galbraith, [122]) or “7S” [87,123] According to Nwaiwu [31], these include the Digitization Piano, Digital Orchestra, Matt et al. Framework [16], and other models Recent contributions include Fuchs’s [119] proposal of digital organization for particular purposes, the DITO concept [105], and the agile company architecture for DT [124] | The advantage of the DT-related frameworks in the left-hand column is that they are illustrative, while the D-BSC is a prescriptive system For the cited frameworks, Nwaiwu [31] addresses the question of how to transform (are the actions to be taken detailed?) and the answer is “no”, while the D-BSC is detailed in its activity proposals (Table 3 and Table 4, Figure 5) The D-BSC enables and requires restructuring or redesigning organization phase (Figure 4), which comes with business processes intervention activities Redesign initiatives can be integrated with effort through the D-BSC system, and due to complexity, the application of an agile methodology should be considered |
| Sustainability goals | Concept of digitainability [103] SBSC architecture [74] | The D-BSC is an upgradeable model for SDGs (Equation (3), Figure 5 and Figure 7) |
Publisher’s Note: MDPI stays neutral with regard to jurisdictional claims in published maps and institutional affiliations. |
© 2022 by the author. Licensee MDPI, Basel, Switzerland. This article is an open access article distributed under the terms and conditions of the Creative Commons Attribution (CC BY) license (https://creativecommons.org/licenses/by/4.0/).
Share and Cite
Fabac, R. Digital Balanced Scorecard System as a Supporting Strategy for Digital Transformation. Sustainability 2022, 14, 9690. https://doi.org/10.3390/su14159690
Fabac R. Digital Balanced Scorecard System as a Supporting Strategy for Digital Transformation. Sustainability. 2022; 14(15):9690. https://doi.org/10.3390/su14159690
Chicago/Turabian StyleFabac, Robert. 2022. "Digital Balanced Scorecard System as a Supporting Strategy for Digital Transformation" Sustainability 14, no. 15: 9690. https://doi.org/10.3390/su14159690
APA StyleFabac, R. (2022). Digital Balanced Scorecard System as a Supporting Strategy for Digital Transformation. Sustainability, 14(15), 9690. https://doi.org/10.3390/su14159690

