Preventive Maintenance Model for National School Buildings in Indonesia Using a Constraint Programming Approach
Abstract
1. Introduction
2. Prior Studies
3. Methodology
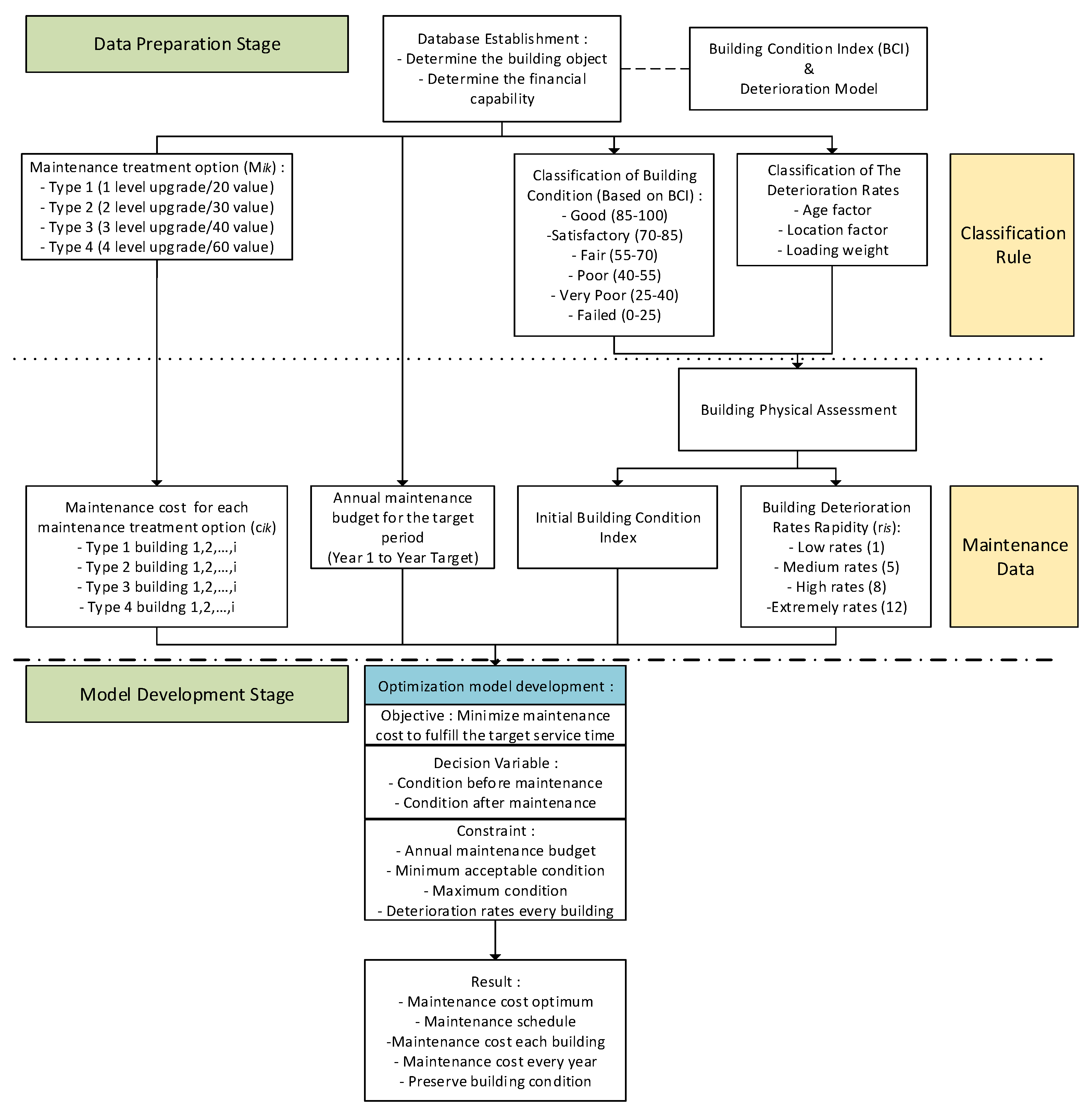
3.1. Research Process of Building Maintenance Problem
3.2. Building Maintenance Data Preparation
3.2.1. Building Condition Index (BCI) and Classification of Building Condition
3.2.2. Deterioration Model and Classification of Deterioration Rates
3.2.3. Maintenance Strategy
3.3. Constraint Programming
3.4. Model Formulation
4. Case Study and Discussion
4.1. Deterioration Model Scenario 1
4.2. Deterioration Model Scenario 2
4.3. Buildings with High Maintenance Priority
5. Conclusions
Author Contributions
Funding
Institutional Review Board Statement
Informed Consent Statement
Data Availability Statement
Conflicts of Interest
Appendix A. Supporting Tables and Figures of Buildings Data for the Case Study
| No | Building Name | Building Condition Index | Type 1 | Type 2 | Type 3 | Type 4 |
|---|---|---|---|---|---|---|
| 1 | Tigaraksa I | 86.43 | 172,608,000 | 241,651,200 | 310,694,400 | 448,780,800 |
| 2 | Tigaraksa II | 65.81 | 194,184,000 | 271,857,600 | 349,531,200 | 504,878,400 |
| 3 | Tigaraksa III | 29.19 | 121,702,125 | 170,382,975 | 219,063,825 | 316,425,525 |
| 4 | Tigaraksa IV | 82.10 | 86,304,000 | 120,825,600 | 155,347,200 | 224,390,400 |
| 5 | Babakan | 83.36 | 121,702,125 | 170,382,975 | 219,063,825 | 316,425,525 |
| 6 | Gudang | 74.55 | 121,702,125 | 170,382,975 | 219,063,825 | 316,425,525 |
| 7 | Kadondong | 44.06 | 148,672,125 | 208,140,975 | 267,609,825 | 386,547,525 |
| 8 | Congrek I | 92.34 | 140,244,000 | 196,341,600 | 252,439,200 | 364,634,400 |
| 9 | Pasirnangka | 88.88 | 121,702,125 | 170,382,975 | 219,063,825 | 316,425,525 |
| 10 | Seglog | 78.46 | 140,244,000 | 196,341,600 | 252,439,200 | 364,634,400 |
| 11 | Pasirbolang | 66.71 | 140,244,000 | 196,341,600 | 252,439,200 | 364,634,400 |
| 12 | Congrek II | 80.11 | 140,244,000 | 196,341,600 | 252,439,200 | 364,634,400 |
| 13 | Bidara | 73.15 | 121,702,125 | 170,382,975 | 219,063,825 | 316,425,525 |
| 14 | Kadu | 40.01 | 172,608,000 | 241,651,200 | 310,694,400 | 448,780,800 |
| 15 | Pete | 73.63 | 172,608,000 | 241,651,200 | 310,694,400 | 448,780,800 |
| 16 | Kalapa Dua I | 91.77 | 129,456,000 | 181,238,400 | 233,020,800 | 336,858,600 |
| 17 | Kalapa Dua II | 60.76 | 294,647,250 | 412,506,150 | 530,365,050 | 766,082,850, |
| 18 | Cisereh I | 79.73 | 140,244,000 | 196,341,600 | 252,439,200 | 364,634,400 |
| 19 | Cisereh II | 51.08 | 140,244,000 | 196,341,600 | 252,439,200 | 364,634,400 |
| 20 | Guradog | 39.15 | 121,702,125 | 170,382,975 | 219,063,825 | 316,425,525 |
| 21 | Sodong I | 92.40 | 172,608,000 | 241,651,200 | 310,694,400 | 448,780,800 |
| 22 | Sodong II | 90.92 | 674,960,000 | 944,944,000 | 1,214,928,000 | 1,754,896,000 |
| 23 | Tapos | 92.64 | 151,032,000 | 211,444,800 | 271,857,600 | 392,683,200 |
| 24 | Pinang | 94.35 | 757,412,500 | 1,060,377,500 | 1,363,342,500 | 1,969,272,500 |
| 25 | Tapos Wetan | 84.35 | 172,608,000 | 241,651,200 | 310,694,400 | 448,780,800 |
| 26 | Banjar Panjan | 84.39 | 161,820,000 | 226,548,000 | 291,276,000 | 420,732,000 |
| 27 | Peusar | 87.89 | 242,730,000 | 339,822,000 | 436,914,000 | 631,098,000 |
| 28 | Cigaling | 86.64 | 172,608,000 | 241,651,200 | 310,694,400 | 448,780,800 |
| 29 | Kedaper | 73.26 | 161,820,000 | 226,548,000 | 291,276,000 | 420,732,000 |
| 30 | Cileles | 83.53 | 140,244,000 | 196,341,600 | 252,439,200 | 364,634,400 |
| 31 | Jalupang | 79.63 | 172,608,000 | 241,651,200 | 310,694,400 | 448,780,800 |
| 32 | Kaduagung I | 43.86 | 409,865,625 | 573,811,875 | 737,758,125 | 1,065,650,625 |
| 33 | Kaduagung II | 62.81 | 172,608,000 | 241,651,200 | 310,694,400 | 448,780,800 |
| 34 | Bugel | 91.05 | 172,608,000 | 241,651,200 | 310,694,400 | 448,780,800 |
| 35 | Matagara | 87.94 | 136,535,625 | 191,149,875 | 245,764,125 | 354,992,625 |
| 36 | Nagrak | 76.04 | 402,190,125 | 563,066,175 | 723,942,225 | 1,045,694,325 |
| 37 | Tigaraksa V | 72.54 | 172,608,000 | 241,651,200 | 310,694,400 | 448,780,800 |
| 38 | Tigaraksa VI | 90.82 | 143,278,125 | 208,140,975 | 267,609,825 | 386,547,525 |
| 39 | Tigaraksa VII | 54.63 | 828,360,000 | 1,159,704,000 | 1,491,048,000 | 2,153,736,000 |
| 40 | Tigaraksa VIII | 71.63 | 143,278,125 | 200,589,375 | 257,900,625 | 372,523,125 |
| 41 | Tigaraksa IX | 83.78 | 839,865,000 | 1,175,811,000 | 1,511,757,000 | 2,183,649,000 |

References
- Silva, A.; de Brito, J. Do we need a buildings’ inspection, diagnosis and service life prediction software? J. Build. Eng. 2019, 22, 335–348. [Google Scholar] [CrossRef]
- Chan, D.W.M. Sustainable building maintenance for safer and healthier cities: Effective strategies for implementing the Mandatory Building Inspection Scheme (MBIS) in Hong Kong. J. Build. Eng. 2019, 24, 100737. [Google Scholar] [CrossRef]
- Kwon, N.; Song, K.; Park, M.; Jang, Y.; Yoon, I.; Ahn, Y. Preliminary service life estimation model for MEP components using case-based reasoning and genetic algorithm. Sustainability 2019, 11, 3074. [Google Scholar] [CrossRef]
- Zhu, L.; Shan, M.; Hwang, B.G. Overview of Design for Maintainability in Building and Construction Research. J. Perform. Constr. Facil. 2018, 32, 1–9. [Google Scholar] [CrossRef]
- Tam, V.W.Y.; Fung, I.W.H.; Choi, R.C.M. Maintenance priority setting for private residential buildings in Hong Kong. J. Perform. Constr. Facil. 2017, 31, 1–7. [Google Scholar] [CrossRef]
- Mohseni, H.; Setunge, S.; Zhang, G.; Wakefield, R. Markov Process for Deterioration Modeling and Asset Management of Community Buildings. J. Constr. Eng. Manag. 2017, 143, 1–12. [Google Scholar] [CrossRef]
- Pereira, C.; De Brito, J.; Correia, J.R. Building characterization and degradation condition of secondary industrial schools. J. Perform. Constr. Facil. 2015, 29, 1–10. [Google Scholar] [CrossRef]
- Bernardo, H.; Antunes, C.H.; Gaspar, A.; Pereira, L.D.; da Silva, M.G. An approach for energy performance and indoor climate assessment in a Portuguese school building. Sustain. Cities Soc. 2017, 30, 184–194. [Google Scholar] [CrossRef]
- Salvalai, G.; Malighetti, L.E.; Luchini, L.; Girola, S. Analysis of different energy conservation strategies on existing school buildings in a Pre-Alpine Region. Energy Build. 2017, 145, 92–106. [Google Scholar] [CrossRef]
- Jensen, P.A.; Maslesa, E.; Berg, J.B. Sustainable building renovation: Proposals for a research agenda. Sustainability 2018, 10, 4677. [Google Scholar] [CrossRef]
- McCawley, P. Infrastructure Policy in Indonesia, 1965–2015: A Survey. Bull. Indones. Econ. Stud. 2015, 51, 263–285. [Google Scholar] [CrossRef]
- Firman, H.; Tola, B. The Future of Schooling in Indonesia. J. Int. Coop. Educ. 2008, 11, 71–84. Available online: http://ir.lib.hiroshima-u.ac.jp/files/public/3/34287/20141016201611833448/JICE_11-1_71.pdf (accessed on 9 September 2020).
- Taufani, A.R.; Nugroho, A.S.B. Proposed bamboo school buildings for elementary schools in Indonesia. Procedia Eng. 2014, 95, 5–14. [Google Scholar] [CrossRef]
- Utami, T.D.; Chernovita, H.P.; Fibriani, C. Analysis of Primary School Infrastructure Damage using Simple Additive Weighting Method and Map Visualization. Ilm. Tek. Inf. 2017, 6, 66–73. [Google Scholar] [CrossRef]
- School Building Collapses in West Jakarta-City. Available online: https://www.thejakartapost.com/news/2017/12/21/school-building-collapses-in-west-jakarta.html (accessed on 21 December 2017).
- Elementary School’s Roof Collapses in East Java, Killing Teacher, Student. Available online: https://jakartaglobe.id/news/elementary-schools-collapses-in-east-java-killing-teacher-student (accessed on 5 November 2019).
- Kwon, N.; Song, K.; Ahn, Y.; Park, M.; Jang, Y. Maintenance cost prediction for aging residential buildings based on case-based reasoning and genetic algorithm. J. Build. Eng. 2020, 28, 101006. [Google Scholar] [CrossRef]
- Madureira, S.; Flores-Colen, I.; de Brito, J.; Pereira, C. Maintenance planning of facades in current buildings. Constr. Build. Mater. 2017, 147, 790–802. [Google Scholar] [CrossRef]
- Au-Yong, C.P.; Ali, A.S.; Ahmad, F. Participative Mechanisms to Improve Office Maintenance Performance and Customer Satisfaction. J. Perform. Constr. Facil. 2015, 29, 1–7. [Google Scholar] [CrossRef]
- De Silva, N.; Ranasinghe, M.; De Silva, C.R. Risk Analysis in Maintainability of High-Rise Buildings Under Tropical Conditions Using Ensemble Neural Network. Facilities 2016, 34, 2–27. [Google Scholar] [CrossRef]
- Rodrigues, F.; Matos, R.; Di Prizio, M.; Costa, A. Conservation level of residential buildings: Methodology evolution. Constr. Build. Mater. 2018, 172, 781–786. [Google Scholar] [CrossRef]
- Elhakeem, A.; Hegazy, T. Building asset management with deficiency tracking and integrated life cycle optimisation. Struct. Infrastruct. Eng. 2012, 8, 729–738. [Google Scholar] [CrossRef]
- Edirisinghe, R.; Setunge, S.; Zhang, G. Markov model—Based building deterioration prediction and ISO factor analysis for building management. J. Manag. Eng. 2015, 31, 1–9. [Google Scholar] [CrossRef]
- Kim, J.; Han, S.; Hyun, C. Minimizing fluctuation of the maintenance, repair, and rehabilitation cost profile of a building. J. Perform. Constr. Facil. 2016, 30, 1–7. [Google Scholar] [CrossRef]
- Grussing, M.N.; Liu, L.Y.; Uzarski, D.R.; El-Rayes, K.; El-Gohary, N. Discrete Markov Approach for Building Component Condition, Reliability, and Service-Life Prediction Modeling. J. Perform. Constr. Facil. 2016, 30, 1–9. [Google Scholar] [CrossRef]
- Serralheiro, M.I.; de Brito, J.; Silva, A. Methodology for service life prediction of architectural concrete facades. Constr. Build. Mater. 2017, 133, 261–274. [Google Scholar] [CrossRef]
- Abu Samra, S.; Osman, H.; Hosny, O. Optimal Maintenance and Rehabilitation Policies for Performance-Based Road Maintenance Contracts. J. Perform. Constr. Facil. 2017, 31, 1–11. [Google Scholar] [CrossRef]
- Chen, L.; Henning, T.F.P.; Raith, A.; Shamseldin, A.Y. Multiobjective optimization for maintenance decision making in infrastructure asset management. J. Manag. Eng. 2015, 31, 1–9. [Google Scholar] [CrossRef]
- Torres-Machi, C.; Osorio-Lird, A.; Chamorro, A.; Videla, C.; Tighe, S.L.; Mourgues, C. Impact of environmental assessment and budgetary restrictions in pavement maintenance decisions: Application to an urban network. Transp. Res. Part D Transp. Environ. 2018, 59, 192–204. [Google Scholar] [CrossRef]
- De La Garza, J.M.; Akyildiz, S.; Bish, D.R.; Krueger, D.A. Network-level optimization of pavement maintenance renewal strategies. Adv. Eng. Inform. 2011, 25, 699–712. [Google Scholar] [CrossRef]
- Wu, D.; Yuan, C.; Kumfer, W.; Liu, H. A life-cycle optimization model using semi-markov process for highway bridge maintenance. Appl. Math. Model. 2017, 43, 45–60. [Google Scholar] [CrossRef]
- Xie, H.B.; Wu, W.J.; Wang, Y.F. Life-time reliability based optimization of bridge maintenance strategy considering LCA and LCC. J. Clean. Prod. 2018, 176, 36–45. [Google Scholar] [CrossRef]
- Zhang, W.; Wang, N. Bridge network maintenance prioritization under budget constraint. Struct. Saf. 2017, 67, 96–104. [Google Scholar] [CrossRef]
- Luque, J.; Straub, D. Risk-based optimal inspection strategies for structural systems using dynamic Bayesian networks. Struct. Saf. 2019, 76, 68–80. [Google Scholar] [CrossRef]
- Grussing, M.N.; Liu, L.Y. Knowledge-based optimization of building maintenance, repair, and renovation activities to improve facility life cycle investments. J. Perform. Constr. Facil. 2014, 28, 539–548. [Google Scholar] [CrossRef]
- Salah, M.; Osman, H.; Hosny, O. Performance-Based Reliability-Centered Maintenance Planning for Hospital Facilities. J. Perform. Constr. Facil. 2018, 32, 1–7. [Google Scholar] [CrossRef]
- Liu, S.S.; Wang, C.J. Profit optimization for multiproject scheduling problems considering cash flow. J. Constr. Eng. Manag. 2010, 136, 1268–1278. [Google Scholar] [CrossRef]
- Liu, J.; Lu, M. Robust Dual-Level Optimization Framework for Resource-Constrained Multiproject Scheduling for a Prefabrication Facility in Construction. J. Comput. Civ. Eng. 2019, 33, 1–15. [Google Scholar] [CrossRef]
- Liu, S.S.; Wang, C.J. Optimizing linear project scheduling with multi-skilled crews. Autom. Constr. 2012, 24, 16–23. [Google Scholar] [CrossRef]
- Tang, Y.; Liu, R.; Sun, Q. Schedule control model for linear projects based on linear scheduling method and constraint programming. Autom. Constr. 2014, 37, 22–37. [Google Scholar] [CrossRef]
- Menesi, W.; Hegazy, T. Multimode resource-constrained scheduling and leveling for practical-size projects. J. Manag. Eng. 2015, 31, 1–7. [Google Scholar] [CrossRef]
- Zou, X.; Zhang, L. A constraint programming approach for scheduling repetitive projects with atypical activities considering soft logic. Autom. Constr. 2020, 109, 102990. [Google Scholar] [CrossRef]
- Bakis, N.; Kagiouglou, M.; Aouad, G.; Amaratunga, D.; Kishk, M.; Al-Hajj, A. An Integrated Environment for Life Cycle Costing in Construction. In Proceedings of the 20th CIB W78 International Conference on Construction IT, Waiheke Island, New Zealand, 23–25 April 2003; Amor, R., Ed.; University of Auckland: Auckland, NZ, USA, 2003; pp. 15–23. Available online: https://itc.scix.net/pdfs/w78-2003-15.content.pdf (accessed on 3 February 2021).
- National Research Council. Pay Now or Pay Later: Controlling Cost of Ownership from Design Throughout the Service Life of Public Buildings; National Academies Press: Washington, DC, USA, 1991; Volume 12, No. 20. [Google Scholar]
- Dell’Isola, A.; Kirk, S.J. Life Cycle Costing for Facilities; RSMeans: Kingston, MA, USA, 2003. [Google Scholar]
- Ministry of Public Works and Public Housing Republic of Indonesia. Regulation of Minister Public Works and Public Housing the Republic of Indonesia No.22 of 2018; Ministry of Public Works and Public Housing Republic of Indonesia: Jakarta, Indonesia, 2018. [CrossRef]
- Grussing, M.N.; Uzarski, D.R.; Marrano, L.R. Condition and Reliability Prediction Models Using the Weilbull Probability Distribution. In Proceedings of the 9th International Conference on Applications of Advanced Technology in Transportation (AATT), Chicago, IL, USA, 13–16 August 2006; Wang, K.C.P., Smith, B.L., Uzarski, D.R., Wong, S.C., Eds.; American Society of Civil Engineers (ASCE): Reston, VA, USA, 2006; pp. 19–24. Available online: https://ascelibrary.org/doi/10.1061/40799%28213%294 (accessed on 17 August 2020).
- Strzelecki, P. Determination of fatigue life for low probability of failure for different stress levels using 3-parameter Weibull distribution. Int. J. Fatigue 2021, 145, 106080. [Google Scholar] [CrossRef]
- Wu, J.; Lepech, M.D. Incorporating multi-physics deterioration analysis in building information modeling for life-cycle management of durability performance. Autom. Constr. 2020, 110, 103004. [Google Scholar] [CrossRef]
- Prieto, A.J.; Verichev, K.; Silva, A.; de Brito, J. On the impacts of climate change on the functional deterioration of heritage buildings in South Chile. Build. Environ. 2020, 183, 107138. [Google Scholar] [CrossRef]
- Faqih, F.; Zayed, T. Defect-based building condition assessment. Build. Environ. 2021, 191, 107575. [Google Scholar] [CrossRef]
- Shiue, F.J.; Zheng, M.C.; Lee, H.Y.; Khitam, A.F.K.; Li, P.Y. Renovation construction process scheduling for long-term performance of buildings: An application case of university campus. Sustainaibility 2019, 11, 5542. [Google Scholar] [CrossRef]
- Menesi, W.; Golzarpoor, B.; Hegazy, T. Fast and near-optimum schedule optimization for large-scale projects. J. Constr. Eng. Manag. 2013, 139, 1117–1124. [Google Scholar] [CrossRef]
- Liu, J.; Lu, M. Constraint Programming Approach to Optimizing Project Schedules under Material Logistics and Crew Availability Constraints. J. Constr. Eng. Manag. 2018, 144, 7. [Google Scholar] [CrossRef]
- Jeyasenthil, R.; Nataraj, P.S.V.; Purohit, H. Automatic Loop-Shaping of H∞/μ Problems in QFT Using Interval Consistency Based Hybrid Optimization. In Studies in Systems, Decision and Control, Constraint Programming and Decision Making: Theory and Applications; Ceberio, M., Kreinovich, V., Eds.; Springer International Publishing: Basel, Switzerland, 2018. [Google Scholar] [CrossRef]
- Rossi, F.; van Beek, P.; Walsh, T. Handbook of Constraint Programming (Foundations of Artificial Intelligence); Elsevier: Amsterdam, The Netherlands, 2006. [Google Scholar]
- Russel, S.; Norvig, P. Artificial Intelligence: A Modern Approach; Pearson Education: Upper Saddle River, NJ, USA, 2010. [Google Scholar]
- IBM, ILOG CPLEX Optimization Studio. Available online: https://www.ibm.com/products/ilog-cplex-optimization-studio/details (accessed on 7 November 2020).
- Kusnadi, E. Decision Support. System for Maintenance School Building. Master’s Thesis, Sebelas Maret University, Surakarta-Central Java, Indonsia, 2011. [Google Scholar]
- Farahani, A.; Wallbaum, H.; Dalenbäck, J.O. Optimized maintenance and renovation scheduling in multifamily buildings–a systematic approach based on condition state and life cycle cost of building components. Constr. Manag. Econ. 2019, 37, 139–155. [Google Scholar] [CrossRef]
- Farahani, A.; Wallbaum, H.; Dalenbäck, J.O. The importance of life-cycle based planning in maintenance and energy renovation of multifamily buildings. Sustain. Cities Soc. 2019, 44, 715–725. [Google Scholar] [CrossRef]
- Nägeli, C.; Farahani, A.; Österbring, M.; Dalenbäck, J.O.; Wallbaum, H. A service-life cycle approach to maintenance and energy retrofit planning for building portfolios. Build. Environ. 2019, 160, 106212. [Google Scholar] [CrossRef]










| Building Condition Index | Classification | Description |
|---|---|---|
| 100–85 | Good | Negligible or good serviceability |
| 85–70 | Satisfactory | Serviceability or reliability is degraded but sufficient |
| 70–55 | Fair | Serviceability or reliability is observably degraded |
| 55–40 | Poor | Crucial serviceability or reliability loss |
| 40–25 | Very Poor | Dissatisfying serviceability or reliability decrement |
| 25–0 | Failed | Overall degradation is a total loss |
| Rapidity Deterioration Value (ris) | Classification | Description |
|---|---|---|
| 8 | Low rates | Building age between 0–10 years, safe environment, minimum uses |
| 5 | Medium rates | Building age between 10–20 years, medium safe environment, medium uses |
| 8 | High rates | Building age between 20–30 years, hazardous environment, frequent uses |
| 12 | Extremely rates | Building more than 30 years, very hazardous environment, very frequent uses |
| Notation | Statement |
|---|---|
| Indice | |
| I | Building index number, where = 1,2,3,…,l |
| J | Year index number, where = 1,2,3,…,y |
| K | Type of maintenance options index number, where = 1,2,3,…,n |
| S | Type of rapidity deterioration types index number, where = 1,2,3,…,o |
| Parameter | |
| L | Total number of buildings |
| Y | Number of years in lifecycle |
| N | Total number of maintenance options |
| O | Total number of deterioration types |
| di | Decay parameter of building i |
| cik | Maintenance cost value of maintenance option k for building i |
| bij | Building condition index of building i in year j |
| ris | Rapidity deterioration rate types s of building i |
| mik | Improvement value of maintenance option k of building i |
| Tij | Adjustment service time of building i in year j |
| fj | Available maintenance budget in year j |
| N | Terminal condition index |
| Ma | Maximum building condition |
| Mi | Minimum building condition |
| Variable | |
| CAij | Condition after maintenance of building i in year j |
| BCIij | Condition before maintenance of building i in year j |
| Sijk | Binary variable indicating whether a building is under maintenance, where a maintenance action of building i is executed in year j, if yes, Sijk = 1, otherwise, 0 |
| Cik | Variable of maintenance cost for maintenance option k for building i |
| Mik | Variable of maintenance treatment option k of building i |
| Sets | |
| R | Set of building deterioration classes |
| Building | Year | ||||||||||||||
|---|---|---|---|---|---|---|---|---|---|---|---|---|---|---|---|
| 1 | 2 | 3 | 4 | 5 | 6 | 7 | 8 | 9 | 10 | 11 | 12 | 13 | 14 | 15 | |
| 1 | |||||||||||||||
| 2 | T1 | ||||||||||||||
| 3 | T4 | ||||||||||||||
| 4 | |||||||||||||||
| 5 | |||||||||||||||
| 6 | |||||||||||||||
| 7 | T2 | T1 | T1 | ||||||||||||
| 8 | |||||||||||||||
| 9 | |||||||||||||||
| 10 | |||||||||||||||
| 11 | T4 | T1 | |||||||||||||
| 12 | T1 | T2 | |||||||||||||
| 13 | T4 | ||||||||||||||
| 14 | T4 | T3 | |||||||||||||
| 15 | T4 | ||||||||||||||
| 16 | T3 | ||||||||||||||
| 17 | T4 | T1 | |||||||||||||
| 18 | T1 | T2 | |||||||||||||
| 19 | T4 | T1 | |||||||||||||
| 20 | T3 | T2 | T1 | ||||||||||||
| 21 | T4 | T1 | |||||||||||||
| 22 | T3 | T3 | |||||||||||||
| 23 | T3 | T1 | T1 | ||||||||||||
| 24 | T3 | T3 | |||||||||||||
| 25 | T1 | T1 | T1 | T1 | T1 | T1 | T1 | ||||||||
| 26 | T4 | T2 | |||||||||||||
| 27 | T3 | T4 | |||||||||||||
| 28 | T1 | T1 | T1 | T1 | T1 | T1 | T1 | ||||||||
| 29 | T1 | T1 | T1 | T1 | T1 | T1 | T1 | T1 | |||||||
| 30 | T4 | T2 | |||||||||||||
| 31 | T4 | T4 | T2 | ||||||||||||
| 32 | T4 | T4 | T3 | T2 | |||||||||||
| 33 | T4 | T4 | T2 | T1 | |||||||||||
| 34 | T4 | T4 | T1 | ||||||||||||
| 35 | T4 | T4 | T1 | ||||||||||||
| 36 | T4 | T4 | T3 | ||||||||||||
| 37 | T4 | T4 | T3 | ||||||||||||
| 38 | T4 | T4 | T1 | ||||||||||||
| 39 | T4 | T2 | T4 | T2 | |||||||||||
| 40 | T4 | T4 | T2 | ||||||||||||
| 41 | T2 | T4 | T4 | ||||||||||||
| Building | Maintenance Cost |
|---|---|
| 3 | IDR 316,425,525 |
| 6 | - |
| 7 | IDR 505,485,225 |
| 19 | IDR 504,878,400 |
| 20 | IDR 511,148,925 |
| 29 | IDR 1,294,560,000 |
| 30 | IDR 560,976,000 |
| 39 | IDR 6,626,880,000 |
| 40 | IDR 1,002,946,875 |
| 41 | IDR 5,543,109,000 |
| Building | Year | ||||||||||||||
|---|---|---|---|---|---|---|---|---|---|---|---|---|---|---|---|
| 1 | 2 | 3 | 4 | 5 | 6 | 7 | 8 | 9 | 10 | 11 | 12 | 13 | 14 | 15 | |
| 3 | T4 | ||||||||||||||
| 6 | T1 | ||||||||||||||
| 7 | T4 | T1 | |||||||||||||
| 19 | T4 | T2 | |||||||||||||
| 20 | T3 | T2 | T3 | ||||||||||||
| 29 | T1 | T1 | T1 | T1 | T1 | T1 | T1 | T1 | |||||||
| 30 | T4 | T3 | |||||||||||||
| 39 | T4 | T3 | T4 | T2 | |||||||||||
| 40 | T4 | T4 | T1 | T2 | |||||||||||
| 41 | T4 | T4 | T3 | ||||||||||||
| Building | Maintenance Cost |
|---|---|
| 3 | IDR 316,425,525 |
| 6 | IDR 121,702,125 |
| 7 | IDR 535,219,650 |
| 19 | IDR 560,976,000 |
| 20 | IDR 608,510,625 |
| 29 | IDR 1,294,560,000 |
| 30 | IDR 617,073,600 |
| 39 | IDR 6,958,224,000 |
| 40 | IDR 1,088,913,750 |
| 41 | IDR 5,879,055,000 |
| Maintenance Treatment Option | Amount | |
|---|---|---|
| Scenario 1 | Scenario 2 | |
| Type 1 | 38 | 42 |
| Type 2 | 12 | 13 |
| Type 3 | 13 | 11 |
| Type 4 | 33 | 41 |
| Grand Total | 96 | 107 |
| Priority Building | Non-Priority Building | ||||
|---|---|---|---|---|---|
| Number | Name | Average Condition | Number | Name | Average Condition |
| 3 | Tigaraksa III | 71.29 | 1 | Tigaraksa I | 68.89 |
| 11 | Pasirbolang | 66.50 | 2 | Tigaraksa II | 53.56 |
| 13 | Bidara | 64.86 | 4 | Tigaraksa IV | 65.11 |
| 14 | Kadu | 64.81 | 5 | Babakan | 66.22 |
| 15 | Pete | 65.27 | 6 | Gudang | 58.54 |
| 16 | Kalapa Dua I | 63.05 | 8 | Cogrek I | 74.04 |
| 17 | Kalapa Dua II | 65.83 | 9 | Pasirnangka | 71.03 |
| 22 | Sodong II | 65.19 | 10 | Seglog | 61.94 |
| 24 | Pinang | 65.53 | 12 | Cogrek II | 57.23 |
| 27 | Peusar | 68.78 | 18 | Cisereh I | 60.49 |
| 30 | Cileles | 69.37 | 19 | Cisereh II | 62.50 |
| 31 | Jalupang | 71.30 | 20 | Guradog | 61.94 |
| 36 | Nagrak | 66.39 | 21 | Sodong I | 67.52 |
| 37 | Tigaraksa V | 66.83 | 23 | Tapos | 64.18 |
| 38 | Tigaraksa VI | 69.87 | 26 | Banjar Panjan | 64.58 |
| 40 | Tigaraksa VIII | 66.03 | 32 | Kaduagung I | 66.12 |
| 33 | Kaduagung II | 67.70 | |||
| 34 | Bugel | 67.53 | |||
| 35 | Matagara | 64.83 | |||
| 39 | Tigaraksa VII | 66.93 | |||
| 41 | Tigaraksa IX | 64.58 | |||
| Total Average Value | 66.93 | Total Average Value | 64.55 | ||
| Priority Building | Non-Priority Building | ||||
|---|---|---|---|---|---|
| Number | Name | Average Condition | Number | Name | Average Condition |
| 2 | Tigaraksa II | 62.55 | 1 | Tigaraksa I | 65.59 |
| 3 | Tigaraksa III | 68.01 | 4 | Tigaraksa IV | 65.74 |
| 10 | Seglog | 66.25 | 5 | Babakan | 66.83 |
| 12 | Cogrek II | 68.14 | 6 | Gudang | 57.88 |
| 16 | Kalapa Dua I | 70.91 | 8 | Cogrek I | 70.74 |
| 20 | Guradog | 60.51 | 9 | Pasirnangka | 67.72 |
| 21 | Sodong I | 66.89 | 11 | Pasirbolang | 63.21 |
| 22 | Sodong II | 70.57 | 13 | Bidara | 64.19 |
| 23 | Tapos | 67.10 | 14 | Kadu | 65.28 |
| 27 | Peusar | 65.47 | 15 | Pete | 63.30 |
| 30 | Cileles | 65.00 | 17 | Kalapadua II | 61.28 |
| 32 | Kaduagung I | 70.39 | 18 | Cisereh I | 65.22 |
| 33 | Kaduagung II | 65.87 | 19 | Cisereh II | 63.04 |
| 35 | Matagara | 70.26 | 24 | Pinang | 63.83 |
| 37 | Tigaraksa V | 71.20 | 26 | Banjar Panjan | 58.15 |
| 38 | Tigaraksa VI | 67.27 | 31 | Jalupang | 64.96 |
| 41 | Tigaraksa IX | 66.64 | 34 | Bugel | 65.55 |
| 36 | Nagrak | 63.15 | |||
| 39 | Tigaraksa VII | 64.55 | |||
| 40 | Tigaraksa VIII | 64.03 | |||
| Total Average Value | 67.24 | Total Average Value | 64.21 | ||
Publisher’s Note: MDPI stays neutral with regard to jurisdictional claims in published maps and institutional affiliations. |
© 2021 by the authors. Licensee MDPI, Basel, Switzerland. This article is an open access article distributed under the terms and conditions of the Creative Commons Attribution (CC BY) license (http://creativecommons.org/licenses/by/4.0/).
Share and Cite
Liu, S.-S.; Faizal Ardhiansyah Arifin, M. Preventive Maintenance Model for National School Buildings in Indonesia Using a Constraint Programming Approach. Sustainability 2021, 13, 1874. https://doi.org/10.3390/su13041874
Liu S-S, Faizal Ardhiansyah Arifin M. Preventive Maintenance Model for National School Buildings in Indonesia Using a Constraint Programming Approach. Sustainability. 2021; 13(4):1874. https://doi.org/10.3390/su13041874
Chicago/Turabian StyleLiu, Shu-Shun, and Muhammad Faizal Ardhiansyah Arifin. 2021. "Preventive Maintenance Model for National School Buildings in Indonesia Using a Constraint Programming Approach" Sustainability 13, no. 4: 1874. https://doi.org/10.3390/su13041874
APA StyleLiu, S.-S., & Faizal Ardhiansyah Arifin, M. (2021). Preventive Maintenance Model for National School Buildings in Indonesia Using a Constraint Programming Approach. Sustainability, 13(4), 1874. https://doi.org/10.3390/su13041874

