Role of Wireless Aided Technologies in the Solid Waste Management: A Comprehensive Review
Abstract
1. Introduction
- A thorough analysis of the article based on ICT technologies is analysed.
- The significance, function, and limitation of each ICT technology for SWM are detailed presented.
- The importance of vision node, blockchain-based waste-to-money model, local network and gateway-based architecture is the recommendations that are concluded from the review.
2. Materials and Methods
- The following string is considered for the inclusion of publication(“solid waste management” or “solid waste”, “bin level detection” or “waste management” or “garbage level detection” or “municipal solid waste management” or “waste collection” or “waste monitoring” or “trash bin level monitoring” or “bin level monitoring systems” or “smart bin” or “route optimization”).AND(“Information and Communication technology {ICT}” or “geo-spatial technologies” or geographic information system” or “GIS” or “geoprocessing” or ‘‘geographical information system” or “data acquisition” or “data communication” or “LoRaWAN”).
- The following string is considered for the exclusion of publication(“wastewater treatment” or “electronic waste” or “medical waste” or “radioactive” or “construction and demolition waste” or “sludge management”).
Description of Previous Methodology
- Geo-Spatial: From the analysis, it is concluded that geo-spatial technology is the initial ICT technology that is implemented in the SWM to monitor waste collection and generation. In this technology, we have evaluated the usage of geo-spatial technology for different applications of SWM with limitations.
- Wireless Data Acquisition: Due to rapid development in materials, the size of electronics materials is reduced in micro and nano size. This innovation led to the development of the data acquisition techniques such as sensors. Data acquisition technology uses sensors to acquire information by capturing quantities of chemical, biological, or physical properties and converting them into readable signals. We have evaluated the different types of data acquisition technologies that have been implemented in SWM with function.
- Wireless Data Communication: Wireless data communication has a significant role in any application to transmit data from one location to another location. In this study, we have evaluated different types of communication protocols that are implemented in SWM to communicate the sensor data. Here, we also evaluated the limitations and advantages of the different communication protocols in the SWM.
- IoT: IoT is widely implemented in distinct applications to enable real-time monitoring. In this study, we evaluated the implementation of IoT for different functions of SWM. In addition, to IoT studies, this review also evaluates IoT studies with cloud servers to check real-time implementation in SWM.
- Blockchain: Blockchain is the emerging approach that is implemented in the SWM to enhance digital documentation and circular economy. Here, we have evaluated the applications of blockchain in the SWM.
3. Technologies Implemented for SWM
3.1. Geo-Spatial
3.2. Wireless Data Acquisition
| Ref | Acquisition Technology | Application | Function | Limitations of the Study |
|---|---|---|---|---|
| [84] | Optical sensor | Waste sorting | Sorting the mixed waste of the bin. | Communicating the data of waste sorting is unavailable. |
| [85] | Camera | Waste collection | Monitoring the waste collection. | Data processing consumes high power due to GSM module. |
| [94] | Infrared sensor | Waste collection | Enhancing the waste collection event. | Raspberry pi board enabled with infrared sensor can only communicate to the short range. |
| [95] | Ultrasonic sensor, force-resistive sensor | Detection of bin level. | Sensing the level of waste in the bin. | GSM module in the system consumes high power. |
| [96] | Ultrasonic sensor | Detection of bin level | Sensing the level of waste in the bin. | ESP8266 Wi-Fi Module in the system communicates only to the short range. |
| [97] | Ultrasonic sensor | Waste collection | Collecting waste concerning the threshold level of the bin. | Internet connectivity should be stable for sending the threshold level of the bins. |
| [98] | Ultrasonic sensor | Waste collection | Customized ultrasonic sensor for waste collection. | The system is lacking the gateway for transmitting the data to the server. |
| [99] | Ultrasonic sensor | Waste collection | Enabled threshold limit to the bin for overcoming the overflow of waste from the bins. | GSM module in the system consumes maximum power. |
| [100] | Infrared sensor | Bin level | Sensing the level of waste in the bin. | Infrared sensor-based system faces challenges due to environmental issues. |
| [101] | Infrared sensor | Waste collection | Monitoring the level of waste. | Detection of waste thrown outside is a bit challenging with infrared sensor. |
| [102] | Camera | Waste collection | Improving the efficiency of the collection system. | Communicating the visuals data through GSM increases the operational cost. |
| [103] | Camera | Outdoor condition of bin | Monitoring the outdoor condition of the bins. | Communication system is missing for transmitting the visuals data. |
| [104] | Camera | Bin identification | Identifying the bins during classification. | N/A |
| [105] | Camera | Classification of waste | A deep learning framework is implemented on the image that was acquired through the camera. | Wireless connectivity is unavailable. |
| [106] | Camera | Bin sorting | Mounted camera in the robot for sorting the waste in the bin. | Implementing the robot with camera raises the infrastructure cost for sorting the waste. |
| [107] | Camera | Monitoring dumping | Real-time monitoring activities in the dumping yard. | An alert system is lacking for sending the details of the dumping activities. |
| [108] | Ultrasonic sensor | Level of the waste | Monitor the level of the waste in the bin and communicate to wireless access point. | Need to upgrade communication protocol for transmitting the data across a long range. |
3.3. Wireless Data Communication
3.4. IoT for SWM
| Study | Objective | Waste | Infrastructure | Sensing | Actuators | Software |
|---|---|---|---|---|---|---|
| [131] | Monitoring the level | Organic and recycle waste | 1 bin in indoor and 3 bins in outdoor environment | Ultrasonic sensor | Not specified | Cloud server |
| [132] | Reduce food waste | Food | Three smart garbage bins with RFID reader | Load cell | Motor | Mobile API |
| [133] | Waste discharging and collection | All | Customized bin for sensing all types of waste. | Ultrasonic, proximity, and fire | Motor | Amazon Web server (AWS) |
| [134] | Monitoring level | Solid waste | No | Ultraviolet (UV) | Not specified | Web portal |
| [135] | Waste collection and monitoring level | Household waste | Smart bin | Ultrasonic sensor | Not specified | Cloud server |
| [136] | Monitoring level | Solid waste | Smart bin (2) | Ultrasonic sensor | Not specified | Mobile API |
| [137] | Monitoring the level and alerting | Solid waste | Three garbage bins | Ultrasonic sensor | Not specified | Ubidots IoT cloud |
| [138] | Monitoring level | Solid waste | No | Ultrasonic sensor | Not specified | Thingspeak server |
| [139] | Monitoring level and moisture | Solid waste | Dry bin and wet bin | Ultrasonic sensor, moisture sensor | Motor | Local server |
| [140] | Monitoring level and weight | Solid waste | No | Ultrasonic sensor, weight sensor, and odour sensor | Not specified | Google Cloud server (GCP) |
| [141] | Monitoring filling level and provide location | Solid waste | 8 bins are implemented with sensor nodes | Ultrasonic sensor | Not available | Cloud server |
3.5. Blockchain for SWM
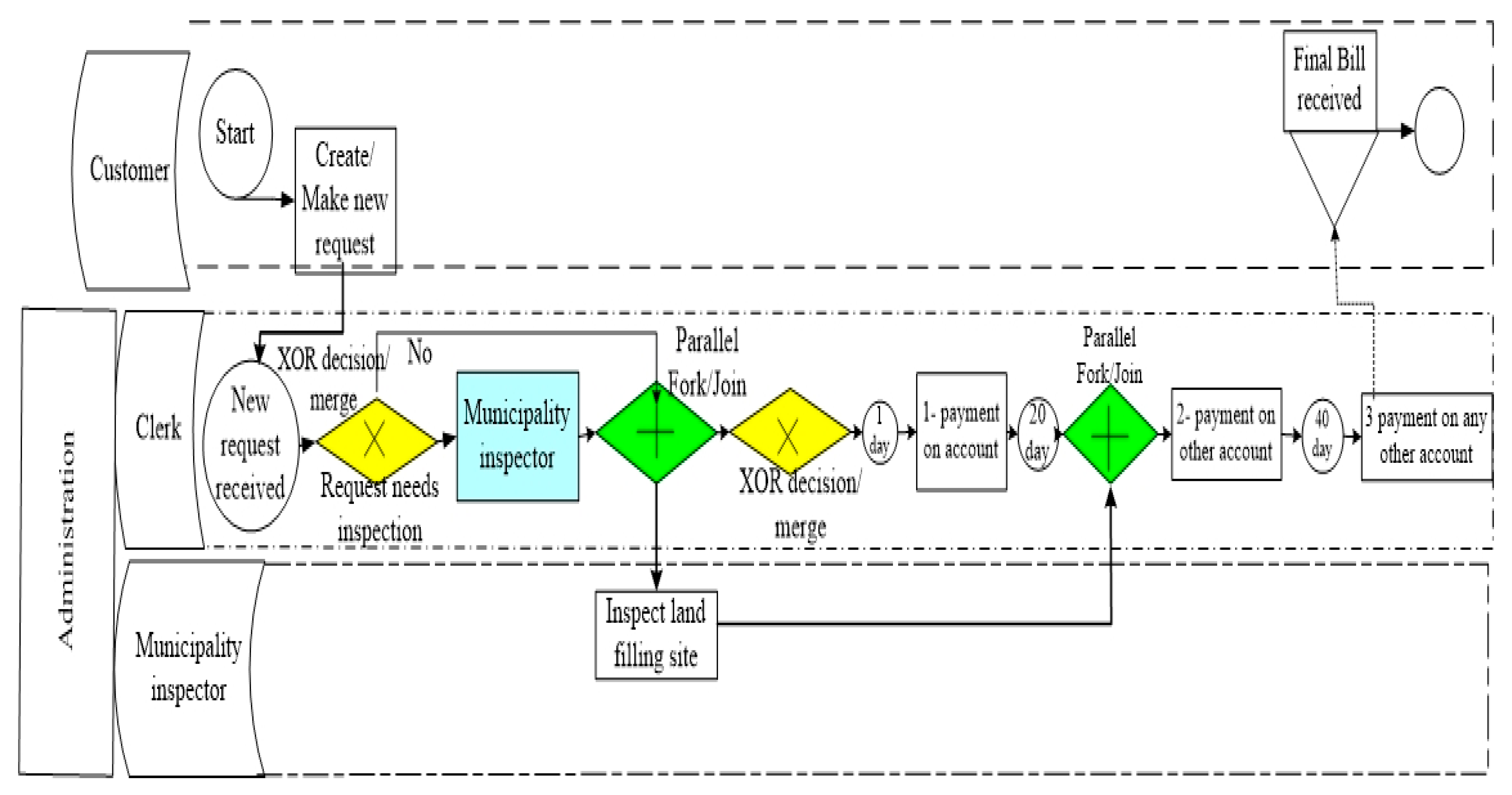
- Customer—one who uses the blockchain platform for placing waste collection request.
- Municipality Authority—one who places the request of waste collection on the behalf of the customer.
- Inspector—one who visits the assigned site for inspection purpose.
- Contractors—one who is responsible for waste collection and management operations.
- Police—one who is responsible for checking the legal formalities involved in waste transportation.
- Admins—those who operate the waste management system as well as the experimental conclusions that can be drawn.
4. Results
- The geo-spatial technologies in the SWM have been employed for the following functions such as selection of dumping site, route optimization, bin allocation, groundwater risk assessment, and optimal route selection. These technologies have made it possible to make intelligent decisions from models and maps. However, the implementation of geo-spatial technologies is expensive, since to analyse different attributes of the image, it needs to be repetitively analysed. In addition, high storage capacity and high processing power are required to implement these technologies.
- Wireless data acquisition technology overcomes the limitations of geo-spatial technology because it obtains information within a limited memory and requires low processing power to process. In SWM, wireless data acquisition technology is widely implemented for the functions of waste collection, waste sorting, and level monitoring with optical sensors, infrared sensors, and ultrasonic sensors. A camera in the SWM is utilized for waste classification, identification of bin, and monitoring the dumping site.
- Wireless data communication technology supports the wireless data acquisition technology to transmit the acquisition data from one location to another. The selection of wireless data communication technology plays a crucial role in the SWM, as the sensor nodes deployed in the bins are powered by battery. The energy consumption by the sensor node is primarily due to the wireless communication protocol. Thus, selection of low-power-consumption wireless communication protocol with long-range transmission plays a crucial role. Currently, LoRa communication protocol is implemented in SWM for long-range transmission.
- In the current scenario, the advancement in wireless data acquisition and data communication technology empower the implementation of IoT for real monitoring of the activities involved in SWM. IoT, along with a cloud server, visualizes the sensor data on a graphical user interface, and distinct analytics are also applied to the sensor data available on the cloud server.
- Blockchain technology is a de-centralized and distributed ledger, where the data is encrypted and decrypted with a hashing algorithm and public key cryptography. In SWM, the blockchain technology is utilized to implement the digitalized documentation of activities such as waste generation, waste collection, and recycling. Every individual of the SWM is able to visualize the data in distributed ledger format. In addition, the circular economy model can be implemented in SWM to process the transactions.
5. Discussion
5.1. Communication Range and Power Consumption
5.2. Integration of IoT
5.3. Local-Network- and Gateway-Based Architecture
5.4. Customization of a Prototype
5.5. Waste to Money
6. Novelty of the Study
- In this study, we provided a detailed investigation of various geo-spatial technologies, along with their significance, limitations, and applications for SWM. In addition, research on various wireless data acquisition, wireless data communication with the IoT, and blockchain is also presented in detail in this research. This study covers the entire ICT technology from geo-spatial to blockchain.
- In the IoT for SWM, this study discussed two different architectures implemented in the SWM for real-time monitoring. This section clearly describes the implications and limitations of the two different architectures.
- In the blockchain for SWM, the study presented a pictorial diagram that provides the path for the implementation of blockchain to enhance the digital documentation during entire cycle of SWM.
- In the discussion section, the study suggested an IoT-based architecture for scalable community. This architecture is suggested to overcome the connectivity and power consumption during implementation of IoT network in an outdoor environment. Moreover, this study highlighted the waste-to-money model with blockchain and customization of the prototype.
7. Conclusions
Author Contributions
Funding
Conflicts of Interest
References
- The Weight of Cities Resource Panel. Available online: https://www.resourcepanel.org/reports/weight-cities (accessed on 10 August 2021).
- ONU. World Population Prospects 2019; United Nations: New York, NY, USA, 2019; Volume 141. [Google Scholar]
- Global Waste to Grow by 70 Percent by 2050 Unless Urgent Action is Taken: World Bank Report. Available online: https://www.worldbank.org/en/news/press-release/2018/09/20/global-waste-to-grow-by-70-percent-by-2050-unless-urgent-action-is-taken-world-bank-report (accessed on 23 October 2020).
- Planning Commission Report. Reports of the Taskforce on Waste to Energy (Vol-I). 2014. Available online: http://planningcommission.nic.in/reports/genrep/rep_wte1205.pdf (accessed on 23 October 2020).
- Cheng, H.; Hu, Y. Municipal solid waste (MSW) as a renewable source of energy: Current and future practices in China. Bioresour. Technol. 2010, 101, 3816–3824. [Google Scholar] [CrossRef] [PubMed]
- World Bank Group. The Solid Waste Management Sector; Department of Economic Affairs: New Delhi, India, 2009.
- Kumar, S.; Smith, S.R.; Fowler, G.; Velis, C.; Kumar, S.J.; Arya, S.; Rena Kumar, R.; Cheeseman, C. Challenges and opportunities associated with waste management in India. R. Soc. Open Sci. 2017, 4, 160764. [Google Scholar] [CrossRef]
- Yazdani, M.; Kabirifar, K.; Fathollahi-Fard, A.M.; Mojtahedi, M. Production scheduling of off-site prefabricated construction components considering sequence dependent due dates. Environ. Sci. Pollut. Res. 2021, 1–17. [Google Scholar] [CrossRef]
- Tsai, F.M.; Bui, T.D.; Tseng, M.L.; Lim, M.K.; Hu, J. Municipal solid waste management in a circular economy: A data-driven bibliometric analysis. J. Clean. Prod. 2020, 275, 124132. [Google Scholar] [CrossRef]
- Gholizadeh, H.; Fazlollahtabar, H.; Fathollahi-Fard, A.M.; Dulebenets, M.A. Preventive maintenance for the flexible flowshop scheduling under uncertainty: A waste-to-energy system. Environ. Sci. Pollut. Res. 2021, 1–20. [Google Scholar] [CrossRef] [PubMed]
- Ramachandra, T.V.; Bharath, H.A.; Kulkarni, G.; Han, S.S. Municipal solid waste: Generation, composition and GHG emissions in Bangalore, India. Renew. Sustain. Energy Rev. 2018, 82, 1122–1136. [Google Scholar] [CrossRef]
- Abdel-Shafy, H.I.; Mansour, M.S.M. Solid waste issue: Sources, composition, disposal, recycling, and valorization. Egypt. J. Pet. 2018, 27, 1275–1290. [Google Scholar] [CrossRef]
- Nagpure, A.S. Assessment of quantity and composition of illegal dumped municipal solid waste (MSW) in Delhi. Resour. Conserv. Recycl. 2019, 141, 54–60. [Google Scholar] [CrossRef]
- How Can India’s Waste Problem See a Systemic Change? Economic and Political Weekly. Available online: https://www.epw.in/engage/article/institutional-framework-implementing-solid-waste-management-india-macro-analysis (accessed on 23 October 2020).
- Kawai, K.; Huong, L.T.M. Key parameters for behaviour related to source separation of household organic waste: A case study in Hanoi, Vietnam. Waste Manag. Res. 2017, 35, 246–252. [Google Scholar] [CrossRef]
- Solid Waste Management Rules Revised After 16 Years; Rules Now Extend to Urban and Industrial Areas: Javadekar. Available online: https://pib.gov.in/newsite/PrintRelease.aspx?relid=138591 (accessed on 11 August 2021).
- Saleh, H.E.-D.M. Introductory Chapter: Introduction to Hazardous Waste Management. In Management of Hazardous Wastes; InTech: London, UK, 2016. [Google Scholar] [CrossRef]
- Datta, P.; Mohi, G.; Chander, J. Biomedical waste management in India: Critical appraisal. J. Lab. Physicians 2018, 10, 6–14. [Google Scholar] [CrossRef]
- Ayilara, M.S.; Olanrewaju, O.S.; Babalola, O.O.; Odeyemi, O. Waste management through composting: Challenges and potentials. Sustainability 2020, 12, 4456. [Google Scholar] [CrossRef]
- Rajendran, K.; Björk, H.; Taherzadeh, M.J. Borås, a zero waste city in Sweden. J. Dev. Manag. 2013, 1, 3–8. [Google Scholar]
- THE 17 GOALS Sustainable Development. Available online: https://sdgs.un.org/goals (accessed on 15 March 2021).
- Guerrero, L.A.; Maas, G.; Hogland, W. Solid waste management challenges for cities in developing countries. Waste Manag. 2013, 33, 220–232. [Google Scholar] [CrossRef] [PubMed]
- Singh, A. An overview of the optimization modelling applications. J. Hydrol. 2012, 466, 167–182. [Google Scholar] [CrossRef]
- Anagnostopoulos, T.; Zaslavsky, A.; Kolomvatsos, K.; Medvedev, A.; Amirian, P.; Morley, J.; Hadjieftymiades, S. Challenges and opportunities of waste management in IoT-enabled smart cities: A survey. IEEE Trans. Sustain. Comput. 2017, 2, 275–289. [Google Scholar] [CrossRef]
- OECD Glossary of Statistical Terms—Information, Communication Technology (ICT) Goods Definition. Available online: https://stats.oecd.org/glossary/detail.asp?ID=6274 (accessed on 4 March 2021).
- Lu, J.-W.; Chang, N.-B.; Liao, L. Environmental informatics for solid and hazardous waste management: Advances, challenges, and perspectives. Crit. Rev. Environ. Sci. Technol. 2013, 43, 1557–1656. [Google Scholar] [CrossRef]
- Vitorino de Souza Melaré, A.; Montenegro González, S.; Faceli, K.; Casadei, V. Technologies and decision support systems to aid solid-waste management: A systematic review. Waste Manag. 2017, 59, 567–584. [Google Scholar] [CrossRef] [PubMed]
- Misra, D.; Das, G.; Chakrabortty, T.; Das, D. An IoT-based waste management system monitored by cloud. J. Mater. Cycles Waste Manag. 2018, 20, 1574–1582. [Google Scholar] [CrossRef]
- Pardini, K.; Rodrigues, J.J.; Kozlov, S.A.; Kumar, N.; Furtado, V. IoT-based solid waste management solutions: A survey. J. Sens. Actuator Netw. 2019, 8, 5. [Google Scholar] [CrossRef]
- Milla, K.A.; Lorenzo, A.; Brown, C. GIS, GPS, and remote sensing technologies in extension services: Where to start, what to know. J. Ext. 2005, 43, 1–8. [Google Scholar]
- Ghose, M.K.; Dikshit, A.K.; Sharma, S.K. A GIS based transportation model for solid waste disposal—A case study on Asansol municipality. Waste Manag. 2006, 26, 1287–1293. [Google Scholar] [CrossRef]
- Sisay, G.; Gebre, S.L.; Getahun, K. GIS-based potential landfill site selection using MCDM-AHP modeling of Gondar Town, Ethiopia. Afr. Geogr. Rev. 2021, 40, 105–124. [Google Scholar] [CrossRef]
- Singh, A. Remote sensing and GIS applications for municipal waste management. J. Environ. Manag. 2019, 243, 22–29. [Google Scholar] [CrossRef] [PubMed]
- Karimi, H.; Amiri, S.; Huang, J.; Karimi, A. Integrating GIS and multi-criteria decision analysis for landfill site selection, case study: Javanrood County in Iran. Int. J. Environ. Sci. Technol. 2019, 16, 7305–7318. [Google Scholar] [CrossRef]
- Akhtar, M.; Hannan, M.A.; Begum, R.A.; Basri, H.; Scavino, E. Backtracking search algorithm in CVRP models for efficient solid waste collection and route optimization. Waste Manag. 2017, 61, 117–128. [Google Scholar] [CrossRef]
- Hannan, M.A.; Akhtar, M.; Begum, R.A.; Basri, H.; Hussain, A.; Scavino, E. Capacitated vehicle-routing problem model for scheduled solid waste collection and route optimization using PSO algorithm. Waste Manag. 2018, 71, 31–41. [Google Scholar] [CrossRef]
- Vu, H.L.; Bolingbroke, D.; Ng, K.T.W.; Fallah, B. Assessment of waste characteristics and their impact on GIS vehicle collection route optimization using ANN waste forecasts. Waste Manag. 2019, 88, 118–130. [Google Scholar] [CrossRef]
- Vu, H.L.; Ng, K.T.W.; Fallah, B.; Richter, A.; Kabir, G. Interactions of residential waste composition and collection truck compartment design on GIS route optimization. Waste Manag. 2020, 102, 613–623. [Google Scholar] [CrossRef]
- Rathore, P.; Sarmah, S.P.; Singh, A. Location–allocation of bins in urban solid waste management: A case study of Bilaspur city, India. Environ. Dev. Sustain. 2020, 22, 3309–3331. [Google Scholar] [CrossRef]
- Farahbakhsh, A.; Forghani, M.A. Sustainable location and route planning with GIS for waste sorting centers, case study: Kerman, Iran. Waste Manag. Res. 2019, 37, 287–300. [Google Scholar] [CrossRef] [PubMed]
- Khan, D.; Samadder, S.R. Allocation of solid waste collection bins and route optimisation using geographical information system: A case study of Dhanbad City, India. Waste Manag. Res. 2016, 34, 666–676. [Google Scholar] [CrossRef]
- Erfani, S.M.H.; Danesh, S.; Karrabi, S.M.; Shad, R. A novel approach to find and optimize bin locations and collection routes using a geographic information system. Waste Manag. Res. 2017, 35, 776–785. [Google Scholar] [CrossRef]
- Solano Meza, J.K.; Rodrigo-Ilarri, J.; Romero Hernández, C.P.; Rodrigo-Clavero, M.E. Analytical Methodology for the Identification of Critical Zones on the Generation of Solid Waste in Large Urban Areas. Int. J. Environ. Res. Public Health 2020, 17, 1196. [Google Scholar] [CrossRef]
- Kariapper, R.K.A.R.; Pirapuraj, P.; Suhail Razeeth, M.S.; Nafrees, A.C.M.; Rameez, K.L.M. Smart Garbage Collection Using GPS Shortest Path Algorithm. In Proceedings of the 2019 IEEE Pune Section International Conference, PuneCon, Pune, India, 18–20 December 2019. [Google Scholar] [CrossRef]
- Khan, F.I.; Gawade, A. Dynamic Routing for Waste Management using IoT for Cost-Efficient Service. In International Conference on Current Trends in Computer, Electrical, Electronics and Communication, CTCEEC 2017; IEEE: Piscataway, NJ, USA, 2018; pp. 222–230. [Google Scholar] [CrossRef]
- Jino Ramson, S.R.; Jackuline Moni, D.; Alfred Kirubaraj, A.; Senith, S. Self-powered wireless sensor network framework to monitor bin level. J. Solid Waste Technol. Manag. 2007, 43, 295–304. [Google Scholar] [CrossRef]
- Mojtahedi, M.; Fathollahi-Fard, A.M.; Tavakkoli-Moghaddam, R.; Newton, S. Sustainable vehicle routing problem for coordinated solid waste management. J. Ind. Inf. Integr. 2021, 23, 100220. [Google Scholar] [CrossRef]
- Steyn, L.J.; Willemse, E.J. Using Vehicle GPS Data to Infer Offloading Times of Waste Collection Vehicles at Transfer Stations. In Proceedings of the 2018 International Conference on Advances in Big Data, Computing and Data Communication Systems, icABCD, Durban, South Africa, 6–7 August 2018. [Google Scholar] [CrossRef]
- Chakole, S.; Khadse, P.; Shinganjude, S.; Pimple, P.; Shahane, S.; Mokhale, S. Real Time Smart City Garbage Collection and Monitoring System Using GSM and GPS. Int. Res. J. Eng. Technol. 2017, 4, 1226–1229. [Google Scholar]
- Tarone, A.V.; Katgube, A.A.; Shendre, H.H.; Ghugal, R.P.; Bobade, P.N.P. IOT Based Smart Garbage Monitoring System Using ESP8266 with GPS Link. Int. Res. J. Eng. Technol. 2018, 5, 5–6. [Google Scholar]
- Schowengerdt, R.A. Remote Sensing: Models and Methods for Image Processing. Available online: https://books.google.co.in/books?hl=en&lr=&id=KQXNaDH0X-IC&oi=fnd&pg=PP1&ots=sogWMLD9KG&sig=fUMALhqfpyKRDk3e5PgN6WhA7rQ&redir_esc=y#v=onepage&q&f=false (accessed on 26 October 2020).
- Hannan, M.A.; Arebey, M.; Begum, R.A.; Basri, H. Radio Frequency Identification (RFID) and communication technologies for solid waste bin and truck monitoring system. Waste Manag. 2011, 31, 2406–2413. [Google Scholar] [CrossRef] [PubMed]
- Nguyen-Trong, K.; Nguyen-Thi-Ngoc, A.; Nguyen-Ngoc, D.; Dinh-Thi-Hai, V. Optimization of municipal solid waste transportation by integrating GIS analysis, equation-based, and agent-based model. Waste Manag. 2017, 59, 14–22. [Google Scholar] [CrossRef]
- Lotfi, S.; Habibi, K.; Koohsari, M.J. Integrating GIS and fuzzy logic for urban solid waste management (a case study of Sanandaj city, Iran). Pak. J. Biol. Sci. 2007, 10, 4000–4007. [Google Scholar] [CrossRef] [PubMed]
- Vijay, R.; Gautam, A.; Kalamdhad, A.; Gupta, A.; Devotta, S. GIS-based locational analysis of collection bins in municipal solid waste management systems. J. Environ. Eng. Sci. 2008, 7, 39–43. [Google Scholar] [CrossRef]
- Tavares, G.; Zsigraiova, Z.; Semiao, V.; Carvalho, M.G. Optimisation of MSW collection routes for minimum fuel consumption using 3D GIS modelling. Waste Manag. 2009, 29, 1176–1185. [Google Scholar] [CrossRef]
- Fan, X.; Zhu, M.; Zhang, X.; He, Q.; Rovetta, A. Solid Waste Collection Optimization Considering Energy Utilization for Large City Area. In Proceedings of the International Conference on Logistics Systems and Intelligent Management (ICLSIM), Harbin, China, 9–10 January 2010; Volume 3, pp. 1905–1909. [Google Scholar]
- Chonattu, J.; Prabhakar, K.; Pillai, H.P.S. Geospatial and statistical assessment of groundwater contamination due to landfill leachate—A case study. J. Water Resour. Prot. 2016, 8, 121–134. [Google Scholar] [CrossRef]
- Karadimas, N.V.; Loumos, V.G. GIS-based modelling for the estimation of municipal solid waste generation and collection. Waste Manag. Res. 2008, 26, 337–346. [Google Scholar] [CrossRef]
- Anghinolfi, D.; Paolucci, M.; Robba, M.; Taramasso, A.C. A dynamic optimization model for solid waste recycling. Waste Manag. 2013, 33, 287–296. [Google Scholar] [CrossRef]
- Chalkias, C.; Lasaridi, K. A GIS based model for the optimisation of municipal solid waste collection: The case study of Nikea, Athens, Greece. Technology 2009, 1, 11–15. [Google Scholar]
- Vu, H.L.; Ng, K.T.W.; Bolingbroke, D. Parameter interrelationships in a dual phase GIS-based municipal solid waste collection model. Waste Manag. 2018, 78, 258–270. [Google Scholar] [CrossRef]
- Ferronato, N.; Preziosi, G.; Gorritty Portillo, M.A.; Guisbert Lizarazu, E.G.; Torretta, V. Assessment of municipal solid waste selective collection scenarios with geographic information systems in Bolivia. Waste Manag. 2020, 102, 919–931. [Google Scholar] [CrossRef]
- Okot, P.; Ogao, P.J.; Abandu, J. Site selection model for urban solid waste disposal management using GIS and remote sensing: A case of Gulu Municipality. Int. J. Environ. Waste Manag. 2019, 24, 405–436. [Google Scholar] [CrossRef]
- Ahmad, I.S.; Kim, D.H. Quantum GIS Based Descriptive and Predictive Data Analysis for Effective Planning of Waste Management. IEEE Access 2020, 8, 46193–46205. [Google Scholar] [CrossRef]
- Town, B.; Asefa, B.; Mindahun, W. Suitable Solid Waste Disposal Site Selection Using Geographical Information System: A Case of Debre Markos Town, Ethiopia. J. Environ. Earth Sci. 2020, 7, 17–23. [Google Scholar] [CrossRef]
- Amal, L.; Son, L.H.; Chabchoub, H.; Lahiani, H. Analysis of municipal solid waste collection using GIS and multi-criteria decision aid. Appl. Geomat. 2020, 12, 193–208. [Google Scholar] [CrossRef]
- Apaydin, O.; Gonullu, M.T. Route optimization for solid waste collection: Trabzon (Turkey) case study. Glob. NEST J. 2007, 9, 6–11. [Google Scholar]
- Wilson, B.G.; Vincent, J.K. Estimating waste transfer station delays using GPS. Waste Manag. 2008, 28, 1742–1750. [Google Scholar] [CrossRef]
- O’Connor, M.C. Routeware launches RFID solution for waste haulers: The system employs low-frequency RFID interrogators on trash-collection trucks to identify tagged waste and recycling containers, as well as track the recycling efforts of the residents they serve. RFID J. 2008. Available online: https://www.studio98test.com/ahmad-test/routeware-launches-rfid-solution-for-waste-haulers (accessed on 26 October 2020).
- Rovetta, A.; Xiumin, F.; Vicentini, F.; Minghua, Z.; Giusti, A.; Qichang, H. Early detection and evaluation of waste through sensorized containers for a collection monitoring application. Waste Manag. 2009, 29, 2939–2949. [Google Scholar] [CrossRef]
- Nielsen, I.; Lim, M.; Nielsen, P. Optimizing Supply Chain Waste Management through the Use of RFID Technology. In Proceedings of the 2010 IEEE International Conference on RFID-Technology and Applications, RFID-TA, Guangzhou, China, 17–19 June 2010; pp. 296–301. [Google Scholar] [CrossRef]
- Mussa, A.; Suryabhagavan, K.V. Solid waste dumping site selection using GIS-based multi-criteria spatial modeling: A case study in Logia town, Afar region, Ethiopia. Geol. Ecol. Landsc. 2021, 5, 186–198. [Google Scholar] [CrossRef]
- Mundhe, N.; Jaybhaye, R.; Dorik, B. Assessment of Municipal Solid Waste Management of Pune City using Geospatial Tools. Int. J. Comput. Appl. 2014, 100, 24–32. [Google Scholar] [CrossRef]
- Zeeshan, S.; Shahid, Z.; Khan, S.; Shaikh, F.A. Solid Waste Management in Korangi District of Karachi using GPS and GIS: A Case study. In Proceedings of the 7th International Conference on Computer and Communication Engineering (ICCCE), Kuala Lumpur, Malaysia, 19–20 September 2018; pp. 1–4. [Google Scholar]
- Yang, K.; Zhou, X.N.; Yan, W.A.; Hang, D.R.; Steinmann, P. Landfills in Jiangsu province, China, and potential threats for public health: Leachate appraisal and spatial analysis using geographic information system and remote sensing. Waste Manag. 2008, 28, 2750–2757. [Google Scholar] [CrossRef]
- Adeofun, C.O.; Achi, H.A.; Ufoegbune, G.C.; Gbadebo, A.M.; Oyedepo, J.A. Application of remote sensing and geographic information system for selecting dumpsites and transport routes in Abeokuta, Nigeria. Coler. Proc. 2012, 1, 264–278. [Google Scholar]
- Karsauliya, S. Application of Remote Sensing and GIS in Solid Waste Management: A Case Study of Surroundings of River Yamuna, India. Int. J. Environ. Eng. Manag. 2013, 4, 593–604. [Google Scholar]
- Gautam, S.; Brema, J.; Dhasarathan, R. Spatio-temporal estimates of solid waste disposal in an urban city of India: A remote sensing and GIS approach. Environ. Technol. Innov. 2020, 18, 100650. [Google Scholar] [CrossRef]
- Vambol, S.; Vambol, V.; Sundararajan, M.; Ansari, I. The nature and detection of unauthorized waste dump sites using remote sensing. Ecol. Quest. 2019, 30, 43–55. [Google Scholar] [CrossRef]
- Richter, A.; Ng, K.T.W.; Karimi, N. A data driven technique applying GIS, and remote sensing to rank locations for waste disposal site expansion. Resour. Conserv. Recycl. 2019, 149, 352–362. [Google Scholar] [CrossRef]
- Cusworth, D.H.; Duren, R.M.; Thorpe, A.K.; Tseng, E.; Thompson, D.; Guha, A.; Miller, C.E. Using remote sensing to detect, validate, and quantify methane emissions from California solid waste operations. Environ. Res. Lett. 2020, 15, 054012. [Google Scholar] [CrossRef]
- Faccio, M.; Persona, A.; Zanin, G. Waste collection multi objective model with real time traceability data. Waste Manag. 2011, 31, 2391–2405. [Google Scholar] [CrossRef]
- Fraden, J. Handbook of Modern Sensors: Physics, Designs, and Applications; Springer Science & Business Media: Berlin/Heidelberg, Germany, 2004. [Google Scholar]
- Cavdar, K.; Koroglu, M.; Akyildiz, B. Design and implementation of a smart solid waste collection system. Int. J. Environ. Sci. Technol. 2016, 13, 1553–1562. [Google Scholar] [CrossRef]
- Al Mamun, M.A.; Hannan, M.A.; Hussain, A.; Basri, H. Integrated sensing systems and algorithms for solid waste bin state management automation. IEEE Sens. J. 2015, 15, 561–567. [Google Scholar] [CrossRef]
- Huang, J.; Pretz, T.; Bian, Z. Intelligent Solid Waste Processing Using Optical Sensor based Sorting Technology. In Proceedings of the 3rd International Congress on Image and Signal Processing, Yantai, China, 16–18 October 2010; Volume 4, pp. 1657–1661. [Google Scholar]
- Sundas, A.; Panda, S.N. IoT Based Integrated Technologies for Garbage Monitoring System. In Proceedings of the 8th International Conference on Reliability, Infocom Technologies and Optimization (Trends and Future Directions) (ICRITO), Noida, India, 4–5 June 2020; pp. 57–62. [Google Scholar]
- Arebey, M.; Hannan, M.A.; Basri, H.; Begum, R.A.; Abdullah, H. Solid Waste Monitoring System Integration based on RFID, GPS and Camera. In Proceedings of the International Conference on Intelligent and Advanced Systems, Taipei, Taiwan, 18–22 October 2010; pp. 1–5. [Google Scholar]
- Wagland, S.T.; Veltre, F.; Longhurst, P.J. Development of an image-based analysis method to determine the physical composition of a mixed waste material. Waste Manag. 2012, 32, 245–248. [Google Scholar] [CrossRef]
- Thanawala, D.; Sarin, A.; Verma, P. An Approach to Waste Segregation and Management Using Convolutional Neural Networks. In Proceedings of the International Conference on Advances in Computing and Data Sciences, Valletta, Malta, 24–25 April 2020; pp. 139–150. [Google Scholar]
- Nagori, M.; Jachak, R.S.; Chaudhari, P.P. A Framework for Segregating Solid Waste by Employing the Technique of Image Annotation. In Proceedings of the Second International Conference on Advanced Computational and Communication Paradigms (ICACCP), Gangtok, India, 25–28 February 2019; pp. 1–6. [Google Scholar]
- Vo, A.H.; Vo, M.T.; Le, T. A novel framework for trash classification using deep transfer learning. IEEE Access 2019, 7, 178631–178639. [Google Scholar] [CrossRef]
- Liu, Y.; Fung, K.-C.; Ding, W.; Guo, H.; Qu, T.; Xiao, C. Novel Smart Waste Sorting System based on Image Processing Algorithms: SURF-BoW and Multi-class SVM. Comput. Inf. Sci. 2018, 11, 35–49. [Google Scholar] [CrossRef][Green Version]
- Gundupalli, S.P.; Hait, S.; Thakur, A. A review on automated sorting of source-separated municipal solid waste for recycling. Waste Manag. 2017, 60, 56–74. [Google Scholar] [CrossRef] [PubMed]
- Chu, Y.; Huang, C.; Xie, X.; Tan, B.; Kamal, S.; Xiong, X. Multilayer hybrid deep-learning method for waste classification and recycling. Comput. Intell. Neurosci. 2018, 2018, 5060857. [Google Scholar] [CrossRef] [PubMed]
- Singh, A.; Aggarwal, P.; Arora, R. IoT based Waste Collection System Using Infrared Sensors. In Proceedings of the 5th International Conference on Reliability, Infocom Technologies and Optimization (Trends and Future Directions) (ICRITO), Noida, India, 7–9 September 2016; pp. 505–509. [Google Scholar]
- Deka, K.; Goswami, K. IoT-Based Monitoring and Smart Planning of Urban Solid Waste Management. In Lecture Notes in Electrical Engineering; Springer: Singapore, 2018; Volume 462, pp. 895–905. [Google Scholar] [CrossRef]
- Ali, N.; Awais, M.; Muzammul, M.; Zafar, A. Intelligent System for Garbage collection: IoT technology with Ultrasonic sensor and Arduino Mega. Int. J. Comput. Sci. Netw. 2018, 18, 102. [Google Scholar]
- Memon, S.K.; Shaikh, F.K.; Mahoto, N.A.; Memon, A.A. IoT based Smart Garbage Monitoring & Collection System Using WeMos & Ultrasonic Sensors. In Proceedings of the 2nd International Conference on Computing, Mathematics and Engineering Technologies (iCoMET), Sukkur, Pakistan, 30–31 January 2019; pp. 1–6. [Google Scholar]
- Addabbo, T.; Fort, A.; Mecocci, A.; Mugnaini, M.; Parrino, S.; Pozzebon, A.; Vignoli, V. A LoRa-based IoT Sensor Node for Waste Management Based on a Customized Ultrasonic Transceiver. In Proceedings of the IEEE Sensors Applications Symposium (SAS), Sophia Antipolis, France, 11–13 March 2019; pp. 1–6. [Google Scholar]
- Chaudhari, M.S.; Patil, B.; Raut, V. IoT based Waste Collection Management System for Smart Cities: An Overview. In Proceedings of the 3rd International Conference on Computing Methodologies and Communication (ICCMC), Erode, India, 27–29 March 2019; pp. 802–805. [Google Scholar]
- Durrani, A.M.F.; Rehman, A.U.; Farooq, A.; Meo, J.A.; Sadiq, M.T. An Automated Waste Control Management System (AWCMS) by Using Arduino. In Proceedings of the International Conference on Engineering and Emerging Technologies (ICEET), Lahore, Pakistan, 21–22 February 2019; pp. 1–6. [Google Scholar]
- Vasagade, T.S.; Tamboli, S.S.; Shinde, A.D. Smart Solid Waste Collection and Management System. In Techno-Societal; Springer International Publishing: New York, NY, USA, 2020; pp. 663–671. [Google Scholar]
- Hannan, M.A.; Arebey, M.; Begum, R.A.; Basri, H. An automated solid waste bin level detection system using a gray level aura matrix. Waste Manag. 2012, 32, 2229–2238. [Google Scholar] [CrossRef] [PubMed]
- Szoke-Sieswerda, J.M. A Vision System for Automating Municipal Waste Collection; Western Libraries: London, UK, 2014. [Google Scholar]
- Yu, Y. A Computer Vision Based Detection System for Trash Bins Identification during Trash Classification. J. Phys. Conf. Ser. 2020, 1617, 12015. [Google Scholar] [CrossRef]
- Rad, M.S.; von Kaenel, A.; Droux, A.; Tieche, F.; Ouerhani, N.; Ekenel, H.K.; Thiran, J.P. A Computer Vision System to Localize and Classify Wastes on the Streets. In International Conference on Computer Vision Systems; Springer: Berlin/Heidelberg, Germany, 2017; pp. 195–204. [Google Scholar]
- Vishnu, S.; Ramson, S.R.; Senith, S.; Anagnostopoulos, T.; Abu-Mahfouz, A.M.; Fan, X.; Srinivasan, S.; Kirubaraj, A.A. IoT-Enabled Solid Waste Management in Smart Cities. Smart Cities 2021, 4, 1004–1017. [Google Scholar] [CrossRef]
- Chinnathurai, B.M.; Sivakumar, R.; Sadagopan, S.; Conrad, J.M. Design and Implementation of a Semi-Autonomous Waste Segregation Robot. In Proceedings of the Conference Proceedings—IEEE SOUTHEASTCON, Norfolk, VA, USA, 30 March–3 April 2016; Volume 2016. [Google Scholar] [CrossRef]
- Yun, K.; Kwon, Y.; Oh, S.; Moon, J.; Park, J. Vision-based garbage dumping action detection for real-world surveillance platform. ETRI J. 2019, 41, 494–505. [Google Scholar] [CrossRef]
- Hannan, M.A.; Abdulla Al Mamun, M.; Hussain, A.; Basri, H.; Begum, R.A. A review on technologies and their usage in solid waste monitoring and management systems: Issues and challenges. Waste Manag. 2015, 43, 509–523. [Google Scholar] [CrossRef]
- Jawad, H.M.; Nordin, R.; Gharghan, S.K.; Jawad, A.M.; Ismail, M. Energy-efficient wireless sensor networks for precision agriculture: A review. Sensors 2017, 17, 1781. [Google Scholar] [CrossRef]
- Sohag, M.U.; Podder, A.K. Smart garbage management system for a sustainable urban life: An IoT based application. Internet Things 2020, 11, 100255. [Google Scholar] [CrossRef]
- Singhvi, R.K.; Lohar, R.L.; Kumar, A.; Sharma, R.; Sharma, L.D.; Saraswat, R.K. IoT BasedSmart Waste Management System: India Prospective. In Proceedings of the 4th International Conference on Internet of Things: Smart Innovation and Usages, IoT-SIU, Ghaziabad, India, 18–19 April 2019. [Google Scholar] [CrossRef]
- Ziouzios, D.; Dasygenis, M. A Smart Bin Implementantion Using LoRa. In Proceedings of the 4th South-East Europe Design Automation, Computer Engineering, Computer Networks and Social Media Conference, SEEDA-CECNSM, Pireus, Greece, 20–22 September 2019. [Google Scholar] [CrossRef]
- Lozano, Á.; Caridad, J.; De Paz, J.F.; Villarrubia Gonzalez, G.; Bajo, J. Smart waste collection system with low consumption LoRaWAN nodes and route optimization. Sensors 2018, 18, 1465. [Google Scholar] [CrossRef]
- Cerchecci, M.; Luti, F.; Mecocci, A.; Parrino, S.; Peruzzi, G.; Pozzebon, A. A low power IoT sensor node architecture for waste management within smart cities context. Sensors 2018, 18, 1282. [Google Scholar] [CrossRef] [PubMed]
- Sheng, T.J.; Islam, M.S.; Misran, N.; Baharuddin, M.H.; Arshad, H.; Islam, M.R.; Islam, M.T. An Internet of Things Based Smart Waste Management System Using LoRa and Tensorflow Deep Learning Model. IEEE Access 2020, 8, 148793–148811. [Google Scholar] [CrossRef]
- Karthikeyan, S.; Rani, G.S.; Sridevi, M.; Bhuvaneswari, P.T.V. IoT Enabled Waste Management System Using ZigBee Network. In Proceedings of the 2nd IEEE International Conference on Recent Trends in Electronics, Information & Communication Technology (RTEICT), Banglore, India, 19–20 May 2017; pp. 2182–2187. [Google Scholar]
- Mekki, K.; Bajic, E.; Chaxel, F.; Meyer, F. A comparative study of LPWAN technologies for large-scale IoT deployment. ICT Express 2019, 5, 1–7. [Google Scholar] [CrossRef]
- Reis, P.; Caetano, F.; Pitarma, R.; Gonçalves, C. IEcoSys—An intelligent waste management system. Adv. Intell. Syst. Comput. 2015, 353, 843–853. [Google Scholar] [CrossRef]
- Aswin Raaju, V.; Mappilllai Meeran, J.; Sasidharan, M.; Premkumar, K. IOT based Smart Garbage Monitoring System Using ZigBee. In Proceedings of the IEEE International Conference on System, Computation, Automation and Networking, ICSCAN, Pondicherry, India, 29–30 March 2019. [Google Scholar] [CrossRef]
- Wilson, S.T.; Sebastine, T.K.; Daniel, M.; Martin, V. Smart trash bin for waste management using odor sensor based on IoT technology. Int. J. Adv. Res. Ideas Innov. Technol. 2019, 5, 2048–2051. [Google Scholar]
- Rahman, M.W.; Islam, R.; Hasan, A.; Bithi, N.I.; Hasan, M.M.; Rahman, M.M. Intelligent waste management system using deep learning with IoT. J. King Saud Univ. Inf. Sci. 2020. [Google Scholar] [CrossRef]
- Asghari, P.; Rahmani, A.M.; Javadi, H.H.S. Internet of Things applications: A systematic review. Comput. Netw. 2019, 148, 241–261. [Google Scholar] [CrossRef]
- Madakam, S.; Ramaswamy, R.; Tripathi, S. Internet of Things (IoT): A Literature Review. J. Comput. Commun. 2015, 3, 164–173. [Google Scholar] [CrossRef]
- Ben-Daya, M.; Hassini, E.; Bahroun, Z. Internet of things and supply chain management: A literature review. Int. J. Prod. Res. 2019, 57, 4719–4742. [Google Scholar] [CrossRef]
- Sethi, P.; Sarangi, S.R. Internet of Things: Architectures, Protocols, and Applications. J. Electr. Comput. Eng. 2017, 2017, 9324035. [Google Scholar] [CrossRef]
- Marques, P.; Manfroi, D.; Deitos, E.; Cegoni, J.; Castilhos, R.; Rochol, J.; Pignaton, E.; Kunst, R. An IoT-based smart cities infrastructure architecture applied to a waste management scenario. Ad Hoc Netw. 2019, 87, 200–208. [Google Scholar] [CrossRef]
- Hong, I.; Park, S.; Lee, B.; Lee, J.; Jeong, D.; Park, S. IoT-Based Smart Garbage System for Efficient Food Waste Management. Sci. World J. 2014, 1–13. [Google Scholar] [CrossRef]
- Popa, C.L.; Carutasu, G.; Cotet, C.E.; Carutasu, N.L.; Dobrescu, T. Smart city platform development for an automated waste collection system. Sustainability 2017, 9, 2064. [Google Scholar] [CrossRef]
- Indexed, S.; Yerraboina, S.; Kumar, N.M.; Parimala, K.S.; Jyothi, N.A. Monitoring the Smart Garbage Bin Filling Status: An Iot Application. Int. J. Civ. Eng. Technol. 2008, 9, 373–381. [Google Scholar]
- Jinila, Y.B.; Alam, M.S.; Singh, P.D. Cloud-Based Scheme for Household Garbage Collection in Urban Areas. In Advances in Big Data and Cloud Computing; Springer: Berlin/Heidelberg, Germany, 2019; pp. 539–546. [Google Scholar]
- Ramson, S.R.; Moni, D.J.; Vishnu, S.; Anagnostopoulos, T.; Kirubaraj, A.A.; Fan, X. An IoT-based bin level monitoring system for solid waste management. J. Mater. Cycles Waste Manag. 2021, 23, 516–525. [Google Scholar] [CrossRef]
- Soh, Z.H.C.; Husa, M.A.A.-H.; SAbdullah, A.C.; Shafie, M.A. Smart Waste Collection Monitoring and Alert System via IoT. In Proceedings of the IEEE 9th Symposium on Computer Applications & Industrial Electronics (ISCAIE), Kuala Lumpur, Malaysia, 17–28 April 2019; pp. 50–54. [Google Scholar]
- Atayero, A.A.; Williams, R.; Badejo, J.A.; Popoola, S.I. Cloud based IoT-enabled solid waste monitoring system for smart and connected communities. Int. J. Civ. Eng. Technol. 2019, 10, 2308–2315. [Google Scholar]
- Shirke, P.S.I.; Ithape, S.; Lungase, S.; Mohare, M. Automation of smart waste management using IoT. Int. J. Civ. Eng. Technol. 2019, 6, 414–419. [Google Scholar]
- Hussain, A.; Draz, U.; Ali, T.; Tariq, S.; Irfan, M.; Glowacz, A.; Antonino Daviu, J.A.; Yasin, S.; Rahman, S. Waste management and prediction of air pollutants using IoT and machine learning approach. Energies 2020, 13, 3930. [Google Scholar] [CrossRef]
- Chen, G.; Xu, B.; Lu, M.; Chen, N.-S. Exploring blockchain technology and its potential applications for education. Smart Learn. Environ. 2018, 5, 1. [Google Scholar] [CrossRef]
- Di Silvestre, M.L.; Gallo, P.; Guerrero, J.M.; Musca, R.; Sanseverino, E.R.; Sciumè, G.; Vásquez, J.C.; Zizzo, G. Blockchain for power systems: Current trends and future applications. Renew. Sustain. Energy Rev. 2020, 119, 109585. [Google Scholar] [CrossRef]
- Pilkington, M. Blockchain Technology: Principles and Applications. In Research Handbook on Digital Transformations; Edward Elgar Publishing: Camberley, UK, 2016. [Google Scholar]
- Gopalakrishnan, P.K.; Hall, S.J. Behdad, A Blockchain-Based Traceability System for Waste Management in Smart Cities. In Proceedings of the Engineering Technical Conferences & Computers and Information in Engineering Conference, Online, 17–19 August 2020; p. V006T06A015. [Google Scholar]
- Gopalakrishnan, P.K.; Hall, S.J. Behdad, Cost analysis and optimization of Blockchain-based solid waste management traceability system. Waste Manag. 2021, 120, 594–607. [Google Scholar] [CrossRef]











| Study | Description | Application | Advantage | Limitations |
|---|---|---|---|---|
| [26] | A comprehensive and thorough survey of ICT-enabled waste management models. | Details on the strengths and weaknesses of several models to expose their features. | It lays the foundation for the delivery of new models in the field | The discussion and importance of advanced technologies such as blockchain are not provided in this study |
| [27] | A comprehensive evaluation of scholarly literature on decision support systems for SWM | The analysis and discussion presented intends to assist researchers and managers in gathering ideas on technologies/methods | There were a few systems that were directly applied to the management of materials reuse from building and demolition trash, waste output in the industry, and old industrial machinery. | This study addresses the decision support system for the SWM. In addition, the information related to ICT technologies is not available in the study |
| [28] | ICTs and their usage in SWM systems to unfold the issues and challenges toward using an integrated technologies-based system. | ICTs and their application in SWM to facilitate the search for planning and design of a sustainable new system. | It provides a brief idea of ICT integration in the SWM | It does not provide information regarding other ICT technologies such as IoT and blockchain |
| [29] | A thorough analysis of the associated literature based on IoT infrastructure for effective waste management in urban environments is conducted. | An IoT-based reference model is presented, as well as a comparison study of the various options. | The most relevant techniques are highlighted, and open research questions on the topic are identified | This study provides a review of IoT only; it does not cover the other previous technologies implemented in SWM |
| Reference | Spatial Technology | Application | Function | Limitations of Study |
|---|---|---|---|---|
| [32] | GIS and remote sensing (RS) | Site selection and bin location | Siting the landfill and bin location for waste disposal. | Time-consuming and requires high-end infrastructure. |
| [33] | GIS and multiple criteria decision analysis (MCDA) | Landfill site selection | Integrating the approach of GIS and MCDA is effective in landfill site selection. | Soil type Geo-techniques features need to be considered for the evaluating the risk of environment. |
| [38] | GIS | Bin allocation | Allocation of a bin for minimizing the collection costs and CO2 emissions. | Necessary to implement routing for reducing the transportation cost and CO2 emissions. |
| [39] | GIS | Route planning | Selecting an optimal route for waste collection. | Require high-skilled person for implementing this system. |
| [40] | ArcGIS tool | Allocation of bin and route optimization | ArcGIS tool is implemented for efficient waste collection. | The study is limited to one particular location. The same model is unfeasible for other locations. |
| [49] | GIS + RFID + GSM | Monitoring of the bins | Integration of three distinct technologies for monitoring the bins and tracking the truck. | The communication network in this study consumes high power. |
| [50] | Integration of GIS, agent-based, and equation-based model | Route optimization | Optimizing the route for the waste collection. | This study is focused on the collection time, travel time, and travel distance. |
| [51] | Integration of GIS and fuzzy logic | Site selection | Selecting the landfill site. | Requires high-processing unit for the implementation. |
| [52] | GIS | Bin location | Selecting the location for deployment of bins for effective collection. | Overflow of the waste from the garbage bins is not addressed, as it is environmental risk. |
| [53] | 3D-based GIS model. | Route optimization | Reducing the fuel by optimization in route. | Reducing the fuel cost also depends upon the type of the vehicles and roads. |
| [54] | GIS-based decision support system (DSS) | Routing and scheduling | Optimization and scheduling of routes for solid waste collection. | It is difficult to schedule a waste collection, as the amount of waste disposed in the bins is not estimated. |
| [55] | GIS-based spatial analysis | Groundwater risk assessment | Assessment of groundwater contamination. | Limited for assessment of ground water, and monitoring of the other parameters in landfill site is lacking. |
| [56] | GIS-based spatial | Estimation of waste generation | Estimation of waste generation in an urban environment. | Proposed model should be tested in a larger area to enhance the reliability of the derived results. |
| [57,58] | GIS-based DSS | Route optimization | Dynamic route optimization for collection. | The focus of this work is limited to recycling management. |
| [59] | Dual-phase GIS model | Route optimization | Enhancing the waste collection route. | Ineffective in recognizing the situation with the lowest system cost. |
| [60] | GIS | Quantifying the waste pickers | Evaluating informal and formal waste pickers. | Long-term MSWM plans should be presented for valorising the circular economy activities. |
| [61] | GIS and remote sensing | Site selection | Selecting the appropriate location for waste disposal. | During the practical implementation, the system constraints arise. |
| [62] | Quantum GIS (QGIS) | Waste generation information | Predictive analysis and QGIS are used for evaluating waste generation. | Creating an optimal route for the garbage truck with descriptive and predictive analysis. |
| [63] | GIS | Selection of disposal site | Analysis of the GIS data for selecting the disposal site | Manual analysis must also be integrated with GIS for effective selection of disposal site. |
| [64] | GIS | Route optimization | Implementing GIS for finding the optimal route for waste collection. | The participation of municipal decision makers in approving multi-criteria decision aids approach effectively. |
| Research | Spatial Technology | Application | Function | Limitations of the Study |
|---|---|---|---|---|
| [65] | GPS and GIS | Route optimization | Integration of GIS and GPS for optimizing routes for waste collection. | Real-time data of the route optimization is lacking. |
| [66] | GPS | Vehicle tracking | Analysing the delay of vehicles at the transfer station. | Limiting the analysis to 1 year of data may have concealed a few seasonal dissimilarities in the data. |
| [67] | GPS | Drive tracking | Communicates the precise activities of drivers. | Real-time communication system is not addressed. |
| [68] | GPS and GIS | Optimization of collection | Spatial data and real-time data for tracking and optimizing the collection. | Sensor fusion techniques are not utilized for classification of waste. |
| [69] | GPS and RFID | Route optimization | Automated billing and route optimization. | RFID technology is only able to communicate information to the limited range. |
| [70] | GIS | Site selection | Identifying the solid waste dumping site for reducing the environmental risk and human health. | Lacking the consideration of recycling and reuse approach for reducing the environmental risk. |
| [71] | GPS and GIS | Assessment of waste management | Integrating for assessing the waste management system. | Assessment is limited to theoretical approach. |
| [72] | GPS and GIS | Land fill selection | Integrating GIS and GPS for selecting a feasible location for the disposal. | Tracking system is needed to be implemented for making the system effectively. |
| Research | Spatial Technology | Application | Function | Limitations of the Study |
|---|---|---|---|---|
| [73] | RS and GIS | Environment assessment | Allotting landfill site that is far away from water bodies. | Implementation of RS and GIS increases the infrastructure cost. |
| [74] | RS and GIS | Site selection and routing | Selecting a waste disposal site and providing the optimal route. | In optimal routing, the profile of roads has not considered. |
| [75] | RS and GIS | Environment assessment | Evaluating the feasible site for disposal of waste far away from the river bodies. | Time consuming and high cost for the real-time implementation. |
| [76] | RS and GIS | Waste generation | Analysing the waste generation. | Simple Thiessen polygons to evaluate the impact of activities on specific area with single remote-sensing imagery. |
| [77] | RS | Landfill site | Detecting unauthorized landfill sites. | Detection time is maximum. |
| [78] | RS and GIS | Landfill site | Ranking the landfill site. | Thiessen polygons for obtaining the area of influence around polygons and the usage of a single RS image. |
| [79] | RS | Environment assessment | Identifying, evaluating, and quantifying the methane emissions. | The operational cost increases. |
| Parameter/Technology | GPRS/GSM | Long Range (LoRa) | Zigbee | Bluetooth | NB-IOT | SigFox | Wi-Fi |
|---|---|---|---|---|---|---|---|
| Wireless Network | Wide area network (WAN) | Low-power wide area network (LPWAN) | Personal Area Network (PAN) | Personal Area Network (PAN) | LPWAN | LPWAN | Local Area Network (LAN) |
| Introduced | 2000 | 2009 | 2003 | 1998 | 2016 | 2010 | 1997 |
| Alliance | 3rd Generation Partnership Project (3GPP) | Semtech | Zigbee Alliance | Bluetooth Special Interest Group | 3GPP | French global network operator | Wi-Fi alliance |
| Standard | Not available | IEEE 802.15.4g | IEEE 802.15.4 | IEEE 802.15.1 | Not available | Not available | IEEE 802.11a,b,g,n |
| Operating band | 900–1800 MHz | 433/869/915 MHz | 868/915 MHz and 2.4 GHz | 2.4 GHz | Licensed LTE frequency bands | 868 to 915 MHz | 2.4 GHz/5 GHz |
| Data rate | 172 Kbps | 50kbps | 20, 40, 100, and 200 kbps | 2 Mbps | 200 kbps | 100 bps | 11-54 Mbps |
| Security type | GEA, MS-SGSN, MS-host | (Advanced Encryption System) AES—128b | 128 bits AES | 64- or 128-bits AES | LTE encryption | Not supported | 128 bits AES |
| Bandwidth | 200 kHz | Less than 500 kHz | 2 MHz | 1 MHz | 200 kHz | <100 Hz | 22 MHz |
| Topology | Cellular | Star to star | Mesh, peer2peer, star, mesh | Scatternet | Star topology | Star topology | Point to hub |
| Transmission range | 1–10 km | 5 km (urban), 10 km (rural) | 100 m | 10–50 m | NA | 10 km | 100 m |
| Research | [112] | [113,114,115,116] | [117,118,119] | [120] | [121] | [121] | [122] |
| Modulation type | GMSK/8PSK | GFSK | BPSK/OQPSK | GFSK, DPSK, and DQPSK | QPSK | GFSK, DBPSK | BPSK/OQPSK |
| OSI layer | GSM/GPRS supports all OSI layers. |
| Zigbee supports in network and transport layer. | Bluetooth supports all OSI layers. | Physical layer and data link layer. | Physical layer and data link layer. | Wi-Fi supports physical layer and data link layer. |
| Limitation | High power consumption. | The data rate, network capability. | Line of Sight (LOS). | Short-range communication. | Incapable of a seamless handover between cells. | Low data rates. | Short-range communication. |
| Study | Controller Unit | Bus Width (Bits) | Operating Frequency (MHz/GHz) | Operating Voltage (V) | Wireless Communication | Wi-Fi | Customized Prototype |
|---|---|---|---|---|---|---|---|
| [97] | R5F100LEA | 16 | 32 MHz | 5.5 | Global system for mobile communication (GSM) | Not available | No |
| [114] | Atmega 328P | 8 | 16 MHz | 3.3 | NA | RKI-1451 (ESP 8266) | No |
| [131] | Not discussed | -- | -- | -- | CDMA2000 EV-DO, RFID | Not available | Yes |
| [132] | Arduino Uno | 8 | 8 MHz | 7–12 | Global system for mobile communication (GSM) | -- | No |
| [134] | Raspberry pi | 64 | 1.2 GHz | 5, 3, 3 | Zigbee | Inbuilt | No |
| [135] | WEMOS | -- | 80 MHz/160 MHz | 3.3 | -- | Inbuilt (ESP 8266) | No |
| [136] | Arduino Uno | 8 | 8 MHz | 7–12 | NA | -- | No |
| [137,138] | Arduino Uno | 8 | 8 MHz | 7–12 | NA | ESP 8266 module | No |
| [139] | Single chip controller | Not mentioned | Not mentioned | Not mentioned | NA | Node MCU | Yes |
| Study | Objective | Controller | Sensors | Customized Prototype |
|---|---|---|---|---|
| [116] | Monitoring the bins and optimizing waste collection. | SAM L21 | Ultrasonic, load cell, and temperature | Yes |
| [117] | Monitoring the level in the bins. | Atmega 328P | Ultrasound | Yes |
| [118] | Monitoring the level and classification of waste. | Arduino Uno | Ultrasonic sensor | No |
| [138] | Monitoring the level and detection of fire in the bins. | ATMega328P | Ultrasonic and temperature sensor | Yes |
| [139] | Monitoring the level and predicting the waste level. | N/A | Ultrasonic sensor | No |
Publisher’s Note: MDPI stays neutral with regard to jurisdictional claims in published maps and institutional affiliations. |
© 2021 by the authors. Licensee MDPI, Basel, Switzerland. This article is an open access article distributed under the terms and conditions of the Creative Commons Attribution (CC BY) license (https://creativecommons.org/licenses/by/4.0/).
Share and Cite
Akram, S.V.; Singh, R.; Gehlot, A.; Rashid, M.; AlGhamdi, A.S.; Alshamrani, S.S.; Prashar, D. Role of Wireless Aided Technologies in the Solid Waste Management: A Comprehensive Review. Sustainability 2021, 13, 13104. https://doi.org/10.3390/su132313104
Akram SV, Singh R, Gehlot A, Rashid M, AlGhamdi AS, Alshamrani SS, Prashar D. Role of Wireless Aided Technologies in the Solid Waste Management: A Comprehensive Review. Sustainability. 2021; 13(23):13104. https://doi.org/10.3390/su132313104
Chicago/Turabian StyleAkram, Shaik Vaseem, Rajesh Singh, Anita Gehlot, Mamoon Rashid, Ahmed Saeed AlGhamdi, Sultan S. Alshamrani, and Deepak Prashar. 2021. "Role of Wireless Aided Technologies in the Solid Waste Management: A Comprehensive Review" Sustainability 13, no. 23: 13104. https://doi.org/10.3390/su132313104
APA StyleAkram, S. V., Singh, R., Gehlot, A., Rashid, M., AlGhamdi, A. S., Alshamrani, S. S., & Prashar, D. (2021). Role of Wireless Aided Technologies in the Solid Waste Management: A Comprehensive Review. Sustainability, 13(23), 13104. https://doi.org/10.3390/su132313104

